Class dcbx:AdjCtx (CONCRETE)

Class ID:8302
Class Label: LLDP Adjacency Endpoint DCBX Information
Encrypted: false - Exportable: false - Persistent: false - Configurable: false - Subject to Quota: Disabled - Abstraction Layer: Concrete Model
Write Access: [NON CONFIGURABLE]
Read Access: [access-protocol-l1, access-protocol-l2, admin, fabric-protocol-l1, fabric-protocol-l2, tenant-ext-protocol-l2, tenant-protocol-l2]
Creatable/Deletable: yes (see Container Mos for details)
Semantic Scope: Fabric
Semantic Scope Evaluation Rule: Parent
Monitoring Policy Source: Parent
Monitoring Flags : [ IsObservable: false, HasStats: false, HasFaults: false, HasHealth: false, HasEventRules: false ]

This object holds lldp neighbor dcbx information

Naming Rules
RN FORMAT: dcbxctx

    [1] PREFIX=dcbxctx


DN FORMAT: 

[0] topology/pod-{id}/node-{id}/sys/lldp/inst/if-{[id]}/adj-{id}/dcbxctx

[1] sys/lldp/inst/if-{[id]}/adj-{id}/dcbxctx

                


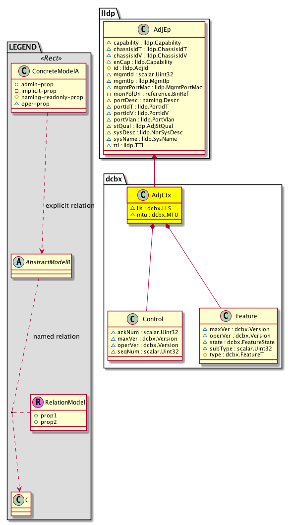
Diagram

Container Mos: lldp:AdjEp (deletable:yes),
Contained Mos: dcbx:Control, dcbx:Feature,


Containers Hierarchies
[V] top:Root  This class represents the root element in the object hierarchy. All managed objects in the system are descendants of the Root element.
 ├
[V] fabric:Topology The root for IFC topology.
 
 ├
[V] fabric:Pod A pod.
 
 
 ├
[V] fabric:Node The root node for the APIC.
 
 
 
 ├
[V] top:System The APIC uses a policy model to combine data into a health score. Health scores can be aggregated for a variety of areas such as for the infrastructure, applications, or services. The category health score is calculated using a Lp -Norm formula. The health score penalty equals 100 minus the health score. The health score penalty represents the overall health score penalties of a set of MOs that belong to a given category and are children or direc...
 
 
 
 
 ├
[V] lldp:Entity LLDP allows network devices to advertise information about themselves to other devices on the network. This protocol runs over the data-link layer, which allows two systems running different network layer protocols to learn about each other.
 
 
 
 
 
 ├
[V] lldp:Inst Link Layer Discovery Protocol (LLDP) supports a set of attributes that it uses to discover neighbor devices. These attributes contain type, length, and value descriptions and are referred to as TLVs. LLDP supported devices can use TLVs to receive and send information to their neighbors. Details such as configuration information, device capabilities, and device identity can be advertised using this protocol.
 
 
 
 
 
 
 ├
[V] lldp:If The LLDP interface, which holds the operational states.
 
 
 
 
 
 
 
 ├
[V] lldp:AdjEp The LLDP neighbors, which contains the information regarding the neighbors.
 
 
 
 
 
 
 
 
 ├
[V] dcbx:AdjCtx  This object holds lldp neighbor dcbx information
[V] top:Root  This class represents the root element in the object hierarchy. All managed objects in the system are descendants of the Root element.
 ├
[V] top:System The APIC uses a policy model to combine data into a health score. Health scores can be aggregated for a variety of areas such as for the infrastructure, applications, or services. The category health score is calculated using a Lp -Norm formula. The health score penalty equals 100 minus the health score. The health score penalty represents the overall health score penalties of a set of MOs that belong to a given category and are children or direc...
 
 ├
[V] lldp:Entity LLDP allows network devices to advertise information about themselves to other devices on the network. This protocol runs over the data-link layer, which allows two systems running different network layer protocols to learn about each other.
 
 
 ├
[V] lldp:Inst Link Layer Discovery Protocol (LLDP) supports a set of attributes that it uses to discover neighbor devices. These attributes contain type, length, and value descriptions and are referred to as TLVs. LLDP supported devices can use TLVs to receive and send information to their neighbors. Details such as configuration information, device capabilities, and device identity can be advertised using this protocol.
 
 
 
 ├
[V] lldp:If The LLDP interface, which holds the operational states.
 
 
 
 
 ├
[V] lldp:AdjEp The LLDP neighbors, which contains the information regarding the neighbors.
 
 
 
 
 
 ├
[V] dcbx:AdjCtx  This object holds lldp neighbor dcbx information


Contained Hierarchy
[V] dcbx:AdjCtx  This object holds lldp neighbor dcbx information
 ├
[V] dcbx:Control  Represents DCBX Control TLV
 ├
[V] dcbx:Feature  Represents DCBX Feature TLV


Inheritance
[V] dcbx:AdjCtx  This object holds lldp neighbor dcbx information


Events
                


Faults
                


Fsms
                


Properties Summary
Defined in: dcbx:AdjCtx
dcbx:LLS
          scalar:Uint32
lls  (dcbx:AdjCtx:lls)
           Neighbor LLS
dcbx:MTU
          scalar:Uint32
mtu  (dcbx:AdjCtx:mtu)
           Neighbor MTU
Defined in: mo:TopProps
mo:ModificationChildAction
          scalar:Bitmask32
childAction  (mo:TopProps:childAction)
           Delete or ignore. For internal use only.
reference:BinRef dn  (mo:TopProps:dn)
           A tag or metadata is a non-hierarchical keyword or term assigned to the fabric module.
reference:BinRN rn  (mo:TopProps:rn)
           Identifies an object from its siblings within the context of its parent object. The distinguished name contains a sequence of relative names.
mo:ModificationStatus
          scalar:Bitmask32
status  (mo:TopProps:status)
           The upgrade status. This property is for internal use only.
Defined in: mo:Modifiable
mo:TStamp
          scalar:Date
modTs  (mo:Modifiable:modTs)
           The time when this object was last modified.
Properties Detail

childAction

Type: mo:ModificationChildAction
Primitive Type: scalar:Bitmask32

Units: null
Encrypted: false
Access: implicit
Category: TopLevelChildAction
    Comments:
Delete or ignore. For internal use only.
Constants
deleteAll 16384u deleteAll NO COMMENTS
ignore 4096u ignore NO COMMENTS
deleteNonPresent 8192u deleteNonPresent NO COMMENTS
DEFAULT 0 --- This type is used to





dn

Type: reference:BinRef

Units: null
Encrypted: false
Access: implicit
Category: TopLevelDn
    Comments:
A tag or metadata is a non-hierarchical keyword or term assigned to the fabric module.



lls

Type: dcbx:LLS
Primitive Type: scalar:Uint32

Units: null
Encrypted: false
Access: oper
Category: TopLevelRegular
    Comments:
Neighbor LLS



modTs

Type: mo:TStamp
Primitive Type: scalar:Date

Units: null
Encrypted: false
Access: implicit
Category: TopLevelRegular
    Comments:
The time when this object was last modified.
Constants
never 0ull never NO COMMENTS
DEFAULT never(0ull) never NO COMMENTS





mtu

Type: dcbx:MTU
Primitive Type: scalar:Uint32

Units: null
Encrypted: false
Access: oper
Category: TopLevelRegular
    Comments:
Neighbor MTU



rn

Type: reference:BinRN

Units: null
Encrypted: false
Access: implicit
Category: TopLevelRn
    Comments:
Identifies an object from its siblings within the context of its parent object. The distinguished name contains a sequence of relative names.



status

Type: mo:ModificationStatus
Primitive Type: scalar:Bitmask32

Units: null
Encrypted: false
Access: implicit
Category: TopLevelStatus
    Comments:
The upgrade status. This property is for internal use only.
Constants
created 2u created In a setter method: specifies that an object should be created. An error is returned if the object already exists.
In the return value of a setter method: indicates that an object has been created.
modified 4u modified In a setter method: specifies that an object should be modified
In the return value of a setter method: indicates that an object has been modified.
deleted 8u deleted In a setter method: specifies that an object should be deleted.
In the return value of a setter method: indicates that an object has been deleted.
DEFAULT 0 --- This type controls the life cycle of objects passed in the XML API.

When used in a setter method (such as configConfMo), the ModificationStatus specifies whether an object should be created, modified, deleted or removed.
In the return value of a setter method, the ModificationStatus indicates the actual operation that was performed. For example, the ModificationStatus is set to "created" if the object was created. The ModificationStatus is not set if the object was neither created, modified, deleted or removed.

When invoking a setter method, the ModificationStatus is optional:
If a setter method such as configConfMo is invoked and the ModificationStatus is not set, the system automatically determines if the object should be created or modified.