Class dhcptlv:UInt16 (CONCRETE)

Class ID:2702
Class Label: 16 Bit Unsigned Integer
Encrypted: false - Exportable: false - Persistent: true - Configurable: false - Subject to Quota: Disabled - Abstraction Layer: Concrete Model
Write Access: [NON CONFIGURABLE]
Read Access: [access-protocol-l3, admin]
Creatable/Deletable: yes (see Container Mos for details)
Semantic Scope: Fabric
Semantic Scope Evaluation Rule: Parent
Monitoring Policy Source: Parent
Monitoring Flags : [ IsObservable: false, HasStats: false, HasFaults: false, HasHealth: false, HasEventRules: false ]

The 16-bit unsigned integer (UInt16) type, length, and value (TLV).

Naming Rules
RN FORMAT: uint16-{code}-val-{value}

    [1] PREFIX=uint16- PROPERTY = code


    [2] PREFIX=-val- PROPERTY = value




DN FORMAT: 

[0] topology/pod-{id}/node-{id}/sys/dhcp/inst/clientif-{[id]}/resp/uint16-{code}-val-{value}

[1] sys/dhcp/inst/clientif-{[id]}/resp/uint16-{code}-val-{value}

[2] topology/pod-{id}/node-{id}/sys/dhcp/inst/clientif-{[id]}/resp/complex-{code}-id-{id}/uint16-{code}-val-{value}

[3] sys/dhcp/inst/clientif-{[id]}/resp/complex-{code}-id-{id}/uint16-{code}-val-{value}

                


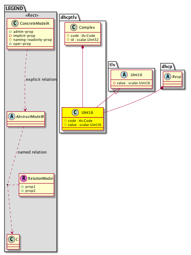
Diagram

Super Mo: tlv:UInt16,
Container Mos: dhcp:Resp (deletable:yes), dhcptlv:Complex (deletable:yes),


Containers Hierarchies
[V] top:Root  This class represents the root element in the object hierarchy. All managed objects in the system are descendants of the Root element.
 ├
[V] fabric:Topology The root for IFC topology.
 
 ├
[V] fabric:Pod A pod.
 
 
 ├
[V] fabric:Node The root node for the APIC.
 
 
 
 ├
[V] top:System The APIC uses a policy model to combine data into a health score. Health scores can be aggregated for a variety of areas such as for the infrastructure, applications, or services. The category health score is calculated using a Lp -Norm formula. The health score penalty equals 100 minus the health score. The health score penalty represents the overall health score penalties of a set of MOs that belong to a given category and are children or direc...
 
 
 
 
 ├
[V] dhcp:Entity Holds DHCP control plane entity information.
 
 
 
 
 
 ├
[V] dhcp:Inst The DHCP instance information. There is only one instance of DHCP relay currently running in the system.
 
 
 
 
 
 
 ├
[V] dhcp:ClientIf Used for showing client functionality on the interface.
 
 
 
 
 
 
 
 ├
[V] dhcp:ClientResp The DHCP client response.
 
 
 
 
 
 
 
 
 ├
[V] dhcptlv:UInt16 The 16-bit unsigned integer (UInt16) type, length, and value (TLV).
[V] top:Root  This class represents the root element in the object hierarchy. All managed objects in the system are descendants of the Root element.
 ├
[V] top:System The APIC uses a policy model to combine data into a health score. Health scores can be aggregated for a variety of areas such as for the infrastructure, applications, or services. The category health score is calculated using a Lp -Norm formula. The health score penalty equals 100 minus the health score. The health score penalty represents the overall health score penalties of a set of MOs that belong to a given category and are children or direc...
 
 ├
[V] dhcp:Entity Holds DHCP control plane entity information.
 
 
 ├
[V] dhcp:Inst The DHCP instance information. There is only one instance of DHCP relay currently running in the system.
 
 
 
 ├
[V] dhcp:ClientIf Used for showing client functionality on the interface.
 
 
 
 
 ├
[V] dhcp:ClientResp The DHCP client response.
 
 
 
 
 
 ├
[V] dhcptlv:UInt16 The 16-bit unsigned integer (UInt16) type, length, and value (TLV).
[V] top:Root  This class represents the root element in the object hierarchy. All managed objects in the system are descendants of the Root element.
 ├
[V] fabric:Topology The root for IFC topology.
 
 ├
[V] fabric:Pod A pod.
 
 
 ├
[V] fabric:Node The root node for the APIC.
 
 
 
 ├
[V] top:System The APIC uses a policy model to combine data into a health score. Health scores can be aggregated for a variety of areas such as for the infrastructure, applications, or services. The category health score is calculated using a Lp -Norm formula. The health score penalty equals 100 minus the health score. The health score penalty represents the overall health score penalties of a set of MOs that belong to a given category and are children or direc...
 
 
 
 
 ├
[V] dhcp:Entity Holds DHCP control plane entity information.
 
 
 
 
 
 ├
[V] dhcp:Inst The DHCP instance information. There is only one instance of DHCP relay currently running in the system.
 
 
 
 
 
 
 ├
[V] dhcp:ClientIf Used for showing client functionality on the interface.
 
 
 
 
 
 
 
 ├
[V] dhcp:ClientResp The DHCP client response.
 
 
 
 
 
 
 
 
 ├
[V] dhcptlv:Complex The Complex type, length, and value (TLV), which contains basic TLVs.
 
 
 
 
 
 
 
 
 
 ├
[V] dhcptlv:UInt16 The 16-bit unsigned integer (UInt16) type, length, and value (TLV).
[V] top:Root  This class represents the root element in the object hierarchy. All managed objects in the system are descendants of the Root element.
 ├
[V] top:System The APIC uses a policy model to combine data into a health score. Health scores can be aggregated for a variety of areas such as for the infrastructure, applications, or services. The category health score is calculated using a Lp -Norm formula. The health score penalty equals 100 minus the health score. The health score penalty represents the overall health score penalties of a set of MOs that belong to a given category and are children or direc...
 
 ├
[V] dhcp:Entity Holds DHCP control plane entity information.
 
 
 ├
[V] dhcp:Inst The DHCP instance information. There is only one instance of DHCP relay currently running in the system.
 
 
 
 ├
[V] dhcp:ClientIf Used for showing client functionality on the interface.
 
 
 
 
 ├
[V] dhcp:ClientResp The DHCP client response.
 
 
 
 
 
 ├
[V] dhcptlv:Complex The Complex type, length, and value (TLV), which contains basic TLVs.
 
 
 
 
 
 
 ├
[V] dhcptlv:UInt16 The 16-bit unsigned integer (UInt16) type, length, and value (TLV).


Contained Hierarchy
[V] dhcptlv:UInt16 The 16-bit unsigned integer (UInt16) type, length, and value (TLV).


Inheritance
[V] tlv:TLV A type, length, value (TLV). TLVs are contained under the LLDP, ISIS, and DHCP interfaces.
 ├
[V] tlv:Basic A basic TLV.
 
 ├
[V] tlv:UInt16 A 16-bit unsigned integer (UInt16) type, length, value (TLV).
 
 
 ├
[V] dhcptlv:UInt16 The 16-bit unsigned integer (UInt16) type, length, and value (TLV).


Events
                


Faults
                


Fsms
                


Properties Summary
Defined in: dhcptlv:UInt16
tlv:Code
          scalar:Uint16
code  (dhcptlv:UInt16:code)
           Overrides:tlv:TLV:code
           The code that helps to categorize and identify different types of condition policy objects.
scalar:Uint16 value  (dhcptlv:UInt16:value)
           Overrides:tlv:UInt16:value
           The value of the property.
Defined in: mo:TopProps
mo:ModificationChildAction
          scalar:Bitmask32
childAction  (mo:TopProps:childAction)
           Delete or ignore. For internal use only.
reference:BinRef dn  (mo:TopProps:dn)
           A tag or metadata is a non-hierarchical keyword or term assigned to the fabric module.
reference:BinRN rn  (mo:TopProps:rn)
           Identifies an object from its siblings within the context of its parent object. The distinguished name contains a sequence of relative names.
mo:ModificationStatus
          scalar:Bitmask32
status  (mo:TopProps:status)
           The upgrade status. This property is for internal use only.
Defined in: mo:Modifiable
mo:TStamp
          scalar:Date
modTs  (mo:Modifiable:modTs)
           The time when this object was last modified.
Properties Detail

childAction

Type: mo:ModificationChildAction
Primitive Type: scalar:Bitmask32

Units: null
Encrypted: false
Access: implicit
Category: TopLevelChildAction
    Comments:
Delete or ignore. For internal use only.
Constants
deleteAll 16384u deleteAll NO COMMENTS
ignore 4096u ignore NO COMMENTS
deleteNonPresent 8192u deleteNonPresent NO COMMENTS
DEFAULT 0 --- This type is used to





code

Type: tlv:Code
Primitive Type: scalar:Uint16

Overrides:tlv:TLV:code
Units: null Encrypted: false Naming Property -- [NAMING RULES] Access: naming Category: TopLevelRegular
    Comments:
The code that helps to categorize and identify different types of condition policy objects.



dn

Type: reference:BinRef

Units: null
Encrypted: false
Access: implicit
Category: TopLevelDn
    Comments:
A tag or metadata is a non-hierarchical keyword or term assigned to the fabric module.



modTs

Type: mo:TStamp
Primitive Type: scalar:Date

Units: null
Encrypted: false
Access: implicit
Category: TopLevelRegular
    Comments:
The time when this object was last modified.
Constants
never 0ull never NO COMMENTS
DEFAULT never(0ull) never NO COMMENTS





rn

Type: reference:BinRN

Units: null
Encrypted: false
Access: implicit
Category: TopLevelRn
    Comments:
Identifies an object from its siblings within the context of its parent object. The distinguished name contains a sequence of relative names.



status

Type: mo:ModificationStatus
Primitive Type: scalar:Bitmask32

Units: null
Encrypted: false
Access: implicit
Category: TopLevelStatus
    Comments:
The upgrade status. This property is for internal use only.
Constants
created 2u created In a setter method: specifies that an object should be created. An error is returned if the object already exists.
In the return value of a setter method: indicates that an object has been created.
modified 4u modified In a setter method: specifies that an object should be modified
In the return value of a setter method: indicates that an object has been modified.
deleted 8u deleted In a setter method: specifies that an object should be deleted.
In the return value of a setter method: indicates that an object has been deleted.
DEFAULT 0 --- This type controls the life cycle of objects passed in the XML API.

When used in a setter method (such as configConfMo), the ModificationStatus specifies whether an object should be created, modified, deleted or removed.
In the return value of a setter method, the ModificationStatus indicates the actual operation that was performed. For example, the ModificationStatus is set to "created" if the object was created. The ModificationStatus is not set if the object was neither created, modified, deleted or removed.

When invoking a setter method, the ModificationStatus is optional:
If a setter method such as configConfMo is invoked and the ModificationStatus is not set, the system automatically determines if the object should be created or modified.






value

Type: scalar:Uint16

Overrides:tlv:UInt16:value
Units: null Encrypted: false Naming Property -- [NAMING RULES] Access: naming Category: TopLevelRegular
    Comments:
The value of the property.