Class dot1x:VDAEp (CONCRETE)

Class ID:10688
Class Label: Interface
Encrypted: false - Exportable: false - Persistent: true - Configurable: false - Subject to Quota: Disabled - Abstraction Layer: Concrete Model
Write Access: [NON CONFIGURABLE]
Read Access: [access-protocol-l1, access-protocol-l2, admin, fabric-protocol-l1, fabric-protocol-l2, tenant-ext-protocol-l2, tenant-protocol-l2]
Creatable/Deletable: yes (see Container Mos for details)
Possible Semantic Scopes: Infra, Fabric,
Semantic Scope Evaluation Rule: Parent
Monitoring Policy Source: Parent
Monitoring Flags : [ IsObservable: true, HasStats: false, HasFaults: true, HasHealth: true, HasEventRules: false ]

This object holds dynamic Authenticated EP info. This is copied from concrete DAEp MO

Naming Rules
RN FORMAT: vdaep-{mac}-epg-{epg}

    [1] PREFIX=vdaep- PROPERTY = mac


    [2] PREFIX=-epg- PROPERTY = epg




DN FORMAT: 

[0] topology/pod-{id}/node-{id}/sys/dot1x/inst/if-{[id]}/vdaep-{mac}-epg-{epg}

[1] sys/dot1x/inst/if-{[id]}/vdaep-{mac}-epg-{epg}

                


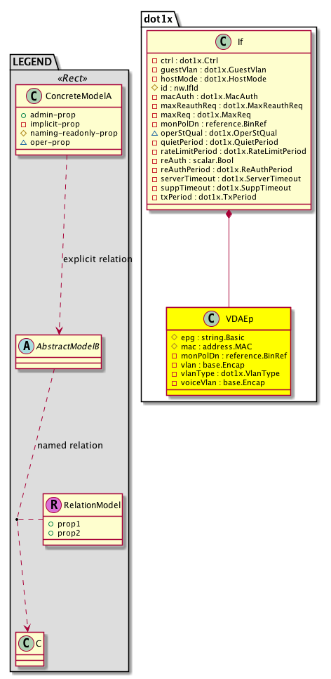
Diagram

Container Mos: dot1x:If (deletable:yes),


Containers Hierarchies
[V] top:Root  This class represents the root element in the object hierarchy. All managed objects in the system are descendants of the Root element.
 ├
[V] fabric:Topology The root for IFC topology.
 
 ├
[V] fabric:Pod A pod.
 
 
 ├
[V] fabric:Node The root node for the APIC.
 
 
 
 ├
[V] top:System The APIC uses a policy model to combine data into a health score. Health scores can be aggregated for a variety of areas such as for the infrastructure, applications, or services. The category health score is calculated using a Lp -Norm formula. The health score penalty equals 100 minus the health score. The health score penalty represents the overall health score penalties of a set of MOs that belong to a given category and are children or direc...
 
 
 
 
 ├
[V] dot1x:Entity  Holds dot1x control plane entity information
 
 
 
 
 
 ├
[V] dot1x:Inst  This objects hold per dot1x instance information. There is only one instance of dot1x running in the system today
 
 
 
 
 
 
 ├
[V] dot1x:If  This object holds dot1x information that is operated at a interface level
 
 
 
 
 
 
 
 ├
[V] dot1x:VDAEp  This object holds dynamic Authenticated EP info. This is copied from concrete DAEp MO
[V] top:Root  This class represents the root element in the object hierarchy. All managed objects in the system are descendants of the Root element.
 ├
[V] top:System The APIC uses a policy model to combine data into a health score. Health scores can be aggregated for a variety of areas such as for the infrastructure, applications, or services. The category health score is calculated using a Lp -Norm formula. The health score penalty equals 100 minus the health score. The health score penalty represents the overall health score penalties of a set of MOs that belong to a given category and are children or direc...
 
 ├
[V] dot1x:Entity  Holds dot1x control plane entity information
 
 
 ├
[V] dot1x:Inst  This objects hold per dot1x instance information. There is only one instance of dot1x running in the system today
 
 
 
 ├
[V] dot1x:If  This object holds dot1x information that is operated at a interface level
 
 
 
 
 ├
[V] dot1x:VDAEp  This object holds dynamic Authenticated EP info. This is copied from concrete DAEp MO


Contained Hierarchy
[V] dot1x:VDAEp  This object holds dynamic Authenticated EP info. This is copied from concrete DAEp MO
 ├
[V] fault:Counts An immutable object that provides the number of critical, major, minor, and warning faults raised on its parent object and its subtree.
 ├
[V] fault:Inst Contains detailed information of a fault. This object is attached as a child of the object on which the fault condition occurred. One instance object is created for each fault condition of the parent object. A fault instance object is identified by a fault code.
 
 ├
[V] aaa:RbacAnnotation  RbacAnnotation is used for capturing rbac properties of any apic object Objects can append rbacannotations as Object->RbacAnnotation which is then checked for domain eligibility
 
 ├
[V] tag:Annotation 
 
 ├
[V] tag:Tag 
 ├
[V] health:Inst A base class for a health score instance.(Switch only)


Inheritance
[V] dot1x:VDAEp  This object holds dynamic Authenticated EP info. This is copied from concrete DAEp MO


Events
                


Faults
                


Fsms
                


Properties Summary
Defined in: dot1x:VDAEp
string:Basic epg  (dot1x:VDAEp:epg)
           EPG Info
address:MAC mac  (dot1x:VDAEp:mac)
           The MAC address.
reference:BinRef monPolDn  (dot1x:VDAEp:monPolDn)
           The monitoring policy attached to this observable object.
base:Encap vlan  (dot1x:VDAEp:vlan)
           VLAN
dot1x:VlanType
          scalar:Enum8
vlanType  (dot1x:VDAEp:vlanType)
           VLAN type
base:Encap voiceVlan  (dot1x:VDAEp:voiceVlan)
           Voice VLAN
Defined in: mo:Resolvable
mo:Owner
          scalar:Enum8
lcOwn  (mo:Resolvable:lcOwn)
           A value that indicates how this object was created. For internal use only.
Defined in: mo:TopProps
mo:ModificationChildAction
          scalar:Bitmask32
childAction  (mo:TopProps:childAction)
           Delete or ignore. For internal use only.
reference:BinRef dn  (mo:TopProps:dn)
           A tag or metadata is a non-hierarchical keyword or term assigned to the fabric module.
reference:BinRN rn  (mo:TopProps:rn)
           Identifies an object from its siblings within the context of its parent object. The distinguished name contains a sequence of relative names.
mo:ModificationStatus
          scalar:Bitmask32
status  (mo:TopProps:status)
           The upgrade status. This property is for internal use only.
Defined in: mo:Modifiable
mo:TStamp
          scalar:Date
modTs  (mo:Modifiable:modTs)
           The time when this object was last modified.
Properties Detail

childAction

Type: mo:ModificationChildAction
Primitive Type: scalar:Bitmask32

Units: null
Encrypted: false
Access: implicit
Category: TopLevelChildAction
    Comments:
Delete or ignore. For internal use only.
Constants
deleteAll 16384u deleteAll NO COMMENTS
ignore 4096u ignore NO COMMENTS
deleteNonPresent 8192u deleteNonPresent NO COMMENTS
DEFAULT 0 --- This type is used to





dn

Type: reference:BinRef

Units: null
Encrypted: false
Access: implicit
Category: TopLevelDn
    Comments:
A tag or metadata is a non-hierarchical keyword or term assigned to the fabric module.



epg

Type: string:Basic

Like: dot1x:DAEp:epg
Units: null
Encrypted: false
Naming Property -- [NAMING RULES]
Access: naming
Category: TopLevelRegular
    Comments:
EPG Info



lcOwn

Type: mo:Owner
Primitive Type: scalar:Enum8

Units: null
Encrypted: false
Access: implicit
Category: TopLevelRegular
    Comments:
A value that indicates how this object was created. For internal use only.
Constants
local 0 Local NO COMMENTS
policy 1 Policy NO COMMENTS
replica 2 Replica NO COMMENTS
resolveOnBehalf 3 ResolvedOnBehalf NO COMMENTS
implicit 4 Implicit NO COMMENTS
DEFAULT local(0) Local NO COMMENTS





mac

Type: address:MAC

Like: dot1x:DAEp:mac
Units: null
Encrypted: false
Naming Property -- [NAMING RULES]
Access: naming
Category: TopLevelRegular
    Comments:
The MAC address.



modTs

Type: mo:TStamp
Primitive Type: scalar:Date

Units: null
Encrypted: false
Access: implicit
Category: TopLevelRegular
    Comments:
The time when this object was last modified.
Constants
never 0ull never NO COMMENTS
DEFAULT never(0ull) never NO COMMENTS





monPolDn

Type: reference:BinRef

Units: null
Encrypted: false
Access: implicit
Category: TopLevelRegular
    Comments:
The monitoring policy attached to this observable object.



rn

Type: reference:BinRN

Units: null
Encrypted: false
Access: implicit
Category: TopLevelRn
    Comments:
Identifies an object from its siblings within the context of its parent object. The distinguished name contains a sequence of relative names.



status

Type: mo:ModificationStatus
Primitive Type: scalar:Bitmask32

Units: null
Encrypted: false
Access: implicit
Category: TopLevelStatus
    Comments:
The upgrade status. This property is for internal use only.
Constants
created 2u created In a setter method: specifies that an object should be created. An error is returned if the object already exists.
In the return value of a setter method: indicates that an object has been created.
modified 4u modified In a setter method: specifies that an object should be modified
In the return value of a setter method: indicates that an object has been modified.
deleted 8u deleted In a setter method: specifies that an object should be deleted.
In the return value of a setter method: indicates that an object has been deleted.
DEFAULT 0 --- This type controls the life cycle of objects passed in the XML API.

When used in a setter method (such as configConfMo), the ModificationStatus specifies whether an object should be created, modified, deleted or removed.
In the return value of a setter method, the ModificationStatus indicates the actual operation that was performed. For example, the ModificationStatus is set to "created" if the object was created. The ModificationStatus is not set if the object was neither created, modified, deleted or removed.

When invoking a setter method, the ModificationStatus is optional:
If a setter method such as configConfMo is invoked and the ModificationStatus is not set, the system automatically determines if the object should be created or modified.






vlan

Type: base:Encap

Like: dot1x:DAEp:vlan
Units: null
Encrypted: false
Access: implicit
Category: TopLevelRegular
    Comments:
VLAN



vlanType

Type: dot1x:VlanType
Primitive Type: scalar:Enum8

Like: dot1x:DAEp:vlanType
Units: null
Encrypted: false
Access: implicit
Category: TopLevelRegular
    Comments:
VLAN type
Constants
access 1 Access Vlan NO COMMENTS
defaultValue 0 --- NO COMMENTS





voiceVlan

Type: base:Encap

Like: dot1x:DAEp:voiceVlan
Units: null
Encrypted: false
Access: implicit
Category: TopLevelRegular
    Comments:
Voice VLAN