Class edm:EncapDef (CONCRETE)

Class ID:12660
Class Label: Encap Instance
Encrypted: false - Exportable: true - Persistent: true - Configurable: true - Subject to Quota: Disabled - Abstraction Layer: Logical Model
Write Access: [admin]
Read Access: [admin]
Creatable/Deletable: yes (see Container Mos for details)
Semantic Scope: Infra
Semantic Scope Evaluation Rule: Parent
Monitoring Policy Source: Parent
Monitoring Flags : [ IsObservable: false, HasStats: false, HasFaults: false, HasHealth: false, HasEventRules: false ]

NO COMMENTS

Naming Rules
RN FORMAT: encap-{srcCl}-{[epgPKey]}

    [1] PREFIX=encap- PROPERTY = srcCl


    [2] PREFIX=- PROPERTY = epgPKey




DN FORMAT: 

[0] edm/Mgr-{[groupName]}-{name}/domaincont/encapcont-{[domDn]}/encap-{srcCl}-{[epgPKey]}

                


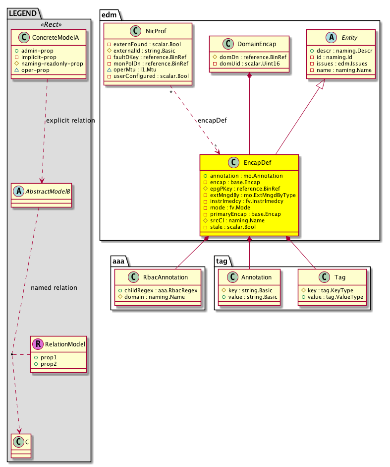
Diagram

Super Mo: edm:Entity,
Container Mos: edm:DomainEncap (deletable:yes),
Contained Mos: aaa:RbacAnnotation, tag:Annotation, tag:Tag,
Relations From: edm:NicProf,
Relations: edm:RtEncapDef,


Containers Hierarchies
[V] top:Root  This class represents the root element in the object hierarchy. All managed objects in the system are descendants of the Root element.
 ├
[V] edm:Uni  This is the top level class for all external device related objects
 
 ├
[V] edm:Mgr  This profile corresponds to External Manager, i.e. UCSM, supporting the JSON/REST Schema fore external Devices
 
 
 ├
[V] edm:DomainCont 
 
 
 
 ├
[V] edm:DomainEncap 
 
 
 
 
 ├
[V] edm:EncapDef 


Contained Hierarchy
[V] edm:EncapDef 
 ├
[V] aaa:RbacAnnotation  RbacAnnotation is used for capturing rbac properties of any apic object Objects can append rbacannotations as Object->RbacAnnotation which is then checked for domain eligibility
 ├
[V] edm:RtEncapDef  Association to Domain
 ├
[V] tag:Annotation 
 ├
[V] tag:Tag 


Inheritance
[V] naming:NamedObject An abstract base class for an object that contains a name.
 ├
[V] naming:NamedIdentifiedObject An abstract base class for an object that contains a name and ID.
 
 ├
[V] edm:Entity 
 
 
 ├
[V] edm:EncapDef 


Events
                edm:EncapDef:creation__edm_EncapDef
edm:EncapDef:modification__edm_EncapDef
edm:EncapDef:deletion__edm_EncapDef


Faults
                


Fsms
                


Properties Summary
Defined in: edm:EncapDef
mo:Annotation
          string:Basic
annotation  (edm:EncapDef:annotation)
           NO COMMENTS
base:Encap encap  (edm:EncapDef:encap)
           The port encapsulation.
reference:BinRef epgPKey  (edm:EncapDef:epgPKey)
           The domain name of the endpoint group to which the fault will be delegated.
mo:ExtMngdByType
          scalar:Bitmask32
extMngdBy  (edm:EncapDef:extMngdBy)
           NO COMMENTS
fv:InstrImedcy
          scalar:Enum8
instrImedcy  (edm:EncapDef:instrImedcy)
           A property to specify whether policies are applied immediately or when needed.
fv:Mode
          scalar:Enum8
mode  (edm:EncapDef:mode)
           The BGP Domain mode.
base:Encap primaryEncap  (edm:EncapDef:primaryEncap)
           Represents the primary encap when the EPG is isolated
naming:Name
          string:Basic
srcCl  (edm:EncapDef:srcCl)
           NO COMMENTS
scalar:Bool stale  (edm:EncapDef:stale)
           NO COMMENTS
Defined in: edm:Entity
naming:Descr
          string:Basic
descr  (edm:Entity:descr)
           The description of this configuration item.
naming:Id
          scalar:Uint64
id  (edm:Entity:id)
           Overrides:naming:NamedIdentifiedObject:id
           An object identifier.
edm:Issues
          scalar:Bitmask64
issues  (edm:Entity:issues)
           General Issues It captures various issues happened to the Entity.
naming:Name
          string:Basic
name  (edm:Entity:name)
           Overrides:naming:NamedObject:name
           The name of the object.
Defined in: naming:NamedObject
naming:NameAlias
          string:Basic
nameAlias  (naming:NamedObject:nameAlias)
           NO COMMENTS
Defined in: mo:Ownable
scalar:Uint16 uid  (mo:Ownable:uid)
           A unique identifier for this object.
Defined in: mo:Resolvable
mo:Owner
          scalar:Enum8
lcOwn  (mo:Resolvable:lcOwn)
           A value that indicates how this object was created. For internal use only.
Defined in: mo:TopProps
mo:ModificationChildAction
          scalar:Bitmask32
childAction  (mo:TopProps:childAction)
           Delete or ignore. For internal use only.
reference:BinRef dn  (mo:TopProps:dn)
           A tag or metadata is a non-hierarchical keyword or term assigned to the fabric module.
reference:BinRN rn  (mo:TopProps:rn)
           Identifies an object from its siblings within the context of its parent object. The distinguished name contains a sequence of relative names.
mo:ModificationStatus
          scalar:Bitmask32
status  (mo:TopProps:status)
           The upgrade status. This property is for internal use only.
Defined in: mo:Modifiable
mo:TStamp
          scalar:Date
modTs  (mo:Modifiable:modTs)
           The time when this object was last modified.
Properties Detail

annotation

Type: mo:Annotation
Primitive Type: string:Basic

Units: null
Encrypted: false
Access: admin
Category: TopLevelRegular
Property Validators:
    Range:  min: "0"  max: "128"
        Allowed Chars:
            Regex: [a-zA-Z0-9_.:-]+
    Comments:
NO COMMENTS



childAction

Type: mo:ModificationChildAction
Primitive Type: scalar:Bitmask32

Units: null
Encrypted: false
Access: implicit
Category: TopLevelChildAction
    Comments:
Delete or ignore. For internal use only.
Constants
deleteAll 16384u deleteAll NO COMMENTS
ignore 4096u ignore NO COMMENTS
deleteNonPresent 8192u deleteNonPresent NO COMMENTS
DEFAULT 0 --- This type is used to





descr

Type: naming:Descr
Primitive Type: string:Basic

Like: naming:Described:descr
Units: null
Encrypted: false
Access: admin
Category: TopLevelRegular
Property Validators:
    Range:  min: "0"  max: "128"
        Allowed Chars:
            Regex: [a-zA-Z0-9\\!#$%()*,-./:;@ _{|}~?&+]+
    Comments:
The description of this configuration item.



dn

Type: reference:BinRef

Units: null
Encrypted: false
Access: implicit
Category: TopLevelDn
    Comments:
A tag or metadata is a non-hierarchical keyword or term assigned to the fabric module.



encap

Type: base:Encap

Units: null
Encrypted: false
Access: implicit
Category: TopLevelRegular
    Comments:
The port encapsulation.



epgPKey

Type: reference:BinRef

Units: null
Encrypted: false
Naming Property -- [NAMING RULES]
Access: naming
Category: TopLevelRegular
Property Validators:
    Comments:
The domain name of the endpoint group to which the fault will be delegated.



extMngdBy

Type: mo:ExtMngdByType
Primitive Type: scalar:Bitmask32

Units: null
Encrypted: false
Access: implicit
Category: TopLevelRegular
    Comments:
NO COMMENTS
Constants
undefined 0u undefined NO COMMENTS
msc 1u msc NO COMMENTS
DEFAULT undefined(0u) undefined NO COMMENTS





id

Type: naming:Id
Primitive Type: scalar:Uint64

Overrides:naming:NamedIdentifiedObject:id
Units: null Encrypted: false Access: implicit Category: TopLevelRegular
    Comments:
An object identifier.



instrImedcy

Type: fv:InstrImedcy
Primitive Type: scalar:Enum8

Units: null
Encrypted: false
Access: implicit
Category: TopLevelRegular
    Comments:
A property to specify whether policies are applied immediately or when needed.
Constants
immediate 1 Immediate NO COMMENTS
lazy 2 On Demand NO COMMENTS
DEFAULT lazy(2) On Demand NO COMMENTS





issues

Type: edm:Issues
Primitive Type: scalar:Bitmask64

Units: null
Encrypted: false
Access: implicit
Category: TopLevelRegular
    Comments:
General Issues It captures various issues happened to the Entity.
Constants
none 0x0ull None NO COMMENTS
nicprof-config-fault 0x10ull Error configuring NIC Profiles on External Device Manager NO COMMENTS
connection-fault 0x1ull Failed to connect with External Device Manager NO COMMENTS
uplinkprof-config-fault 0x20ull Error configuring Uplink Profiles on External Device Manager NO COMMENTS
nicprof-missing-fault 0x2ull Configured NIC Profile does not exist on External Device Manager NO COMMENTS
uplinkprof-missing-fault 0x4ull Configured Uplink Profile does not exist on External Device Manager NO COMMENTS
encap-config-fault 0x8ull Error configuring Encaps on External Device Manager NO COMMENTS
DEFAULT none(0x0ull) None NO COMMENTS





lcOwn

Type: mo:Owner
Primitive Type: scalar:Enum8

Units: null
Encrypted: false
Access: implicit
Category: TopLevelRegular
    Comments:
A value that indicates how this object was created. For internal use only.
Constants
local 0 Local NO COMMENTS
policy 1 Policy NO COMMENTS
replica 2 Replica NO COMMENTS
resolveOnBehalf 3 ResolvedOnBehalf NO COMMENTS
implicit 4 Implicit NO COMMENTS
DEFAULT local(0) Local NO COMMENTS





modTs

Type: mo:TStamp
Primitive Type: scalar:Date

Units: null
Encrypted: false
Access: implicit
Category: TopLevelRegular
    Comments:
The time when this object was last modified.
Constants
never 0ull never NO COMMENTS
DEFAULT never(0ull) never NO COMMENTS





mode

Type: fv:Mode
Primitive Type: scalar:Enum8

Units: null
Encrypted: false
Access: implicit
Category: TopLevelRegular
    Comments:
The BGP Domain mode.
Constants
regular 0 Trunk NO COMMENTS
native 1 Access (802.1P) NO COMMENTS
untagged 2 Access (Untagged) NO COMMENTS
DEFAULT regular(0) Trunk NO COMMENTS





name

Type: naming:Name
Primitive Type: string:Basic

Overrides:naming:NamedObject:name
Units: null Encrypted: false Access: implicit Category: TopLevelRegular
    Comments:
The name of the object.



nameAlias

Type: naming:NameAlias
Primitive Type: string:Basic

Units: null
Encrypted: false
Access: admin
Category: TopLevelRegular
Property Validators:
    Range:  min: "0"  max: "63"
        Allowed Chars:
            Regex: [a-zA-Z0-9_.-]+
    Comments:
NO COMMENTS



primaryEncap

Type: base:Encap

Units: null
Encrypted: false
Access: implicit
Category: TopLevelRegular
    Comments:
Represents the primary encap when the EPG is isolated



rn

Type: reference:BinRN

Units: null
Encrypted: false
Access: implicit
Category: TopLevelRn
    Comments:
Identifies an object from its siblings within the context of its parent object. The distinguished name contains a sequence of relative names.



srcCl

Type: naming:Name
Primitive Type: string:Basic

Units: null
Encrypted: false
Naming Property -- [NAMING RULES]
Access: naming
Category: TopLevelRegular
Property Validators:
    Range:  min: "1"  max: "16"
        Allowed Chars:
            Regex: [a-zA-Z0-9_.:-]+
    Comments:
NO COMMENTS



stale

Type: scalar:Bool

Units: null
Encrypted: false
Access: implicit
Category: TopLevelRegular
    Comments:
NO COMMENTS
Constants
no false --- NO COMMENTS
yes true --- NO COMMENTS
DEFAULT no(false) --- NO COMMENTS





status

Type: mo:ModificationStatus
Primitive Type: scalar:Bitmask32

Units: null
Encrypted: false
Access: implicit
Category: TopLevelStatus
    Comments:
The upgrade status. This property is for internal use only.
Constants
created 2u created In a setter method: specifies that an object should be created. An error is returned if the object already exists.
In the return value of a setter method: indicates that an object has been created.
modified 4u modified In a setter method: specifies that an object should be modified
In the return value of a setter method: indicates that an object has been modified.
deleted 8u deleted In a setter method: specifies that an object should be deleted.
In the return value of a setter method: indicates that an object has been deleted.
DEFAULT 0 --- This type controls the life cycle of objects passed in the XML API.

When used in a setter method (such as configConfMo), the ModificationStatus specifies whether an object should be created, modified, deleted or removed.
In the return value of a setter method, the ModificationStatus indicates the actual operation that was performed. For example, the ModificationStatus is set to "created" if the object was created. The ModificationStatus is not set if the object was neither created, modified, deleted or removed.

When invoking a setter method, the ModificationStatus is optional:
If a setter method such as configConfMo is invoked and the ModificationStatus is not set, the system automatically determines if the object should be created or modified.






uid

Type: scalar:Uint16

Units: null
Encrypted: false
Access: implicit
Category: TopLevelRegular
    Comments:
A unique identifier for this object.