Class eqpt:ExtAP (CONCRETE)

Class ID:514
Class Label: ExtAP
Encrypted: false - Exportable: false - Persistent: false - Configurable: false - Subject to Quota: Disabled - Abstraction Layer: Concrete Model
Write Access: [NON CONFIGURABLE]
Read Access: [access-equipment, admin, fabric-equipment]
Creatable/Deletable: no (see Container Mos for details)
Semantic Scope: Fabric
Semantic Scope Evaluation Rule: Explicit
Monitoring Policy Source: Parent
Monitoring Flags : [ IsObservable: false, HasStats: false, HasFaults: false, HasHealth: false, HasEventRules: false ]

An external extension port for a controller.

Naming Rules
RN FORMAT: eaport-{id}

    [1] PREFIX=eaport- PROPERTY = id




DN FORMAT: 

[0] topology/pod-{id}/node-{id}/sys/ch/nslot-{id}/nic-{id}/eaport-{id}

[1] sys/ch/nslot-{id}/nic-{id}/eaport-{id}

                


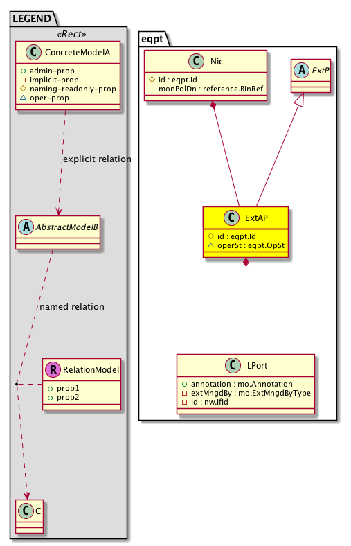
Diagram

Super Mo: eqpt:ExtP,
Container Mos: eqpt:Nic (deletable:no),
Contained Mos: eqpt:LPort,


Containers Hierarchies
[V] top:Root  This class represents the root element in the object hierarchy. All managed objects in the system are descendants of the Root element.
 ├
[V] fabric:Topology The root for IFC topology.
 
 ├
[V] fabric:Pod A pod.
 
 
 ├
[V] fabric:Node The root node for the APIC.
 
 
 
 ├
[V] top:System The APIC uses a policy model to combine data into a health score. Health scores can be aggregated for a variety of areas such as for the infrastructure, applications, or services. The category health score is calculated using a Lp -Norm formula. The health score penalty equals 100 minus the health score. The health score penalty represents the overall health score penalties of a set of MOs that belong to a given category and are children or direc...
 
 
 
 
 ├
[V] eqpt:Ch A hardware chassis container contains chassis properties such as its role in the fabric (spine/tor) and a description of switch.
 
 
 
 
 
 ├
[V] eqpt:NSlot A NIC slot.
 
 
 
 
 
 
 ├
[V] eqpt:Nic A NIC card.
 
 
 
 
 
 
 
 ├
[V] eqpt:ExtAP An external extension port for a controller.
[V] top:Root  This class represents the root element in the object hierarchy. All managed objects in the system are descendants of the Root element.
 ├
[V] top:System The APIC uses a policy model to combine data into a health score. Health scores can be aggregated for a variety of areas such as for the infrastructure, applications, or services. The category health score is calculated using a Lp -Norm formula. The health score penalty equals 100 minus the health score. The health score penalty represents the overall health score penalties of a set of MOs that belong to a given category and are children or direc...
 
 ├
[V] eqpt:Ch A hardware chassis container contains chassis properties such as its role in the fabric (spine/tor) and a description of switch.
 
 
 ├
[V] eqpt:NSlot A NIC slot.
 
 
 
 ├
[V] eqpt:Nic A NIC card.
 
 
 
 
 ├
[V] eqpt:ExtAP An external extension port for a controller.


Contained Hierarchy
[V] eqpt:ExtAP An external extension port for a controller.
 ├
[V] eqpt:LPort Removed, ignore
 
 ├
[V] aaa:RbacAnnotation  RbacAnnotation is used for capturing rbac properties of any apic object Objects can append rbacannotations as Object->RbacAnnotation which is then checked for domain eligibility
 
 ├
[V] tag:Annotation 
 
 ├
[V] tag:Tag 


Inheritance
[V] nw:Item Ignore.
 ├
[V] eqpt:Item The abstraction for any equipment component/container in the system.
 
 ├
[V] eqpt:Cont An equipment instance container.
 
 
 ├
[V] eqpt:Port The abstraction of a standard port. This is a standard physical network interface.
 
 
 
 ├
[V] eqpt:ExtP An external facing port abstraction. This is similar to IO or management ports.
 
 
 
 
 ├
[V] eqpt:ExtAP An external extension port for a controller.


Events
                


Faults
                


Fsms
                


Properties Summary
Defined in: eqpt:ExtAP
eqpt:Id
          scalar:Uint32
id  (eqpt:ExtAP:id)
           Overrides:eqpt:Port:id | eqpt:Cont:id | eqpt:Item:id
           An external EXT port controller identifier.
eqpt:OpSt
          scalar:Enum8
operSt  (eqpt:ExtAP:operSt)
           port status
Defined in: eqpt:Port
eqpt:PortT
          scalar:Enum16
type  (eqpt:Port:type)
           The type.
Defined in: eqpt:Cont
naming:Descr
          string:Basic
descr  (eqpt:Cont:descr)
           Additional descriptive information about the object.
Defined in: mo:Resolvable
mo:Owner
          scalar:Enum8
lcOwn  (mo:Resolvable:lcOwn)
           A value that indicates how this object was created. For internal use only.
Defined in: mo:TopProps
mo:ModificationChildAction
          scalar:Bitmask32
childAction  (mo:TopProps:childAction)
           Delete or ignore. For internal use only.
reference:BinRef dn  (mo:TopProps:dn)
           A tag or metadata is a non-hierarchical keyword or term assigned to the fabric module.
reference:BinRN rn  (mo:TopProps:rn)
           Identifies an object from its siblings within the context of its parent object. The distinguished name contains a sequence of relative names.
mo:ModificationStatus
          scalar:Bitmask32
status  (mo:TopProps:status)
           The upgrade status. This property is for internal use only.
Defined in: mo:Modifiable
mo:TStamp
          scalar:Date
modTs  (mo:Modifiable:modTs)
           The time when this object was last modified.
Properties Detail

childAction

Type: mo:ModificationChildAction
Primitive Type: scalar:Bitmask32

Units: null
Encrypted: false
Access: implicit
Category: TopLevelChildAction
    Comments:
Delete or ignore. For internal use only.
Constants
deleteAll 16384u deleteAll NO COMMENTS
ignore 4096u ignore NO COMMENTS
deleteNonPresent 8192u deleteNonPresent NO COMMENTS
DEFAULT 0 --- This type is used to





descr

Type: naming:Descr
Primitive Type: string:Basic

Like: naming:Described:descr
Units: null
Encrypted: false
Access: admin
Category: TopLevelRegular
    Comments:
Additional descriptive information about the object.



dn

Type: reference:BinRef

Units: null
Encrypted: false
Access: implicit
Category: TopLevelDn
    Comments:
A tag or metadata is a non-hierarchical keyword or term assigned to the fabric module.



id

Type: eqpt:Id
Primitive Type: scalar:Uint32

Overrides:eqpt:Port:id  |  eqpt:Cont:id  |  eqpt:Item:id
Units: null Encrypted: false Naming Property -- [NAMING RULES] Access: naming Category: TopLevelRegular
    Comments:
An external EXT port controller identifier.



lcOwn

Type: mo:Owner
Primitive Type: scalar:Enum8

Units: null
Encrypted: false
Access: implicit
Category: TopLevelRegular
    Comments:
A value that indicates how this object was created. For internal use only.
Constants
local 0 Local NO COMMENTS
policy 1 Policy NO COMMENTS
replica 2 Replica NO COMMENTS
resolveOnBehalf 3 ResolvedOnBehalf NO COMMENTS
implicit 4 Implicit NO COMMENTS
DEFAULT local(0) Local NO COMMENTS





modTs

Type: mo:TStamp
Primitive Type: scalar:Date

Units: null
Encrypted: false
Access: implicit
Category: TopLevelRegular
    Comments:
The time when this object was last modified.
Constants
never 0ull never NO COMMENTS
DEFAULT never(0ull) never NO COMMENTS





operSt

Type: eqpt:OpSt
Primitive Type: scalar:Enum8

Units: null
Encrypted: false
Access: oper
Category: TopLevelRegular
    Comments:
port status
Constants
unknown 0 Unknown Unknown state
ok 1 OK Working
fail 2 Fail Failed state
absent 3 Absent absent state
shut 4 Shut shutdown state
mismatch 5 mismatch mismatch state e.g, mismatched fans
DEFAULT unknown(0) Unknown Unknown state





rn

Type: reference:BinRN

Units: null
Encrypted: false
Access: implicit
Category: TopLevelRn
    Comments:
Identifies an object from its siblings within the context of its parent object. The distinguished name contains a sequence of relative names.



status

Type: mo:ModificationStatus
Primitive Type: scalar:Bitmask32

Units: null
Encrypted: false
Access: implicit
Category: TopLevelStatus
    Comments:
The upgrade status. This property is for internal use only.
Constants
created 2u created In a setter method: specifies that an object should be created. An error is returned if the object already exists.
In the return value of a setter method: indicates that an object has been created.
modified 4u modified In a setter method: specifies that an object should be modified
In the return value of a setter method: indicates that an object has been modified.
deleted 8u deleted In a setter method: specifies that an object should be deleted.
In the return value of a setter method: indicates that an object has been deleted.
DEFAULT 0 --- This type controls the life cycle of objects passed in the XML API.

When used in a setter method (such as configConfMo), the ModificationStatus specifies whether an object should be created, modified, deleted or removed.
In the return value of a setter method, the ModificationStatus indicates the actual operation that was performed. For example, the ModificationStatus is set to "created" if the object was created. The ModificationStatus is not set if the object was neither created, modified, deleted or removed.

When invoking a setter method, the ModificationStatus is optional:
If a setter method such as configConfMo is invoked and the ModificationStatus is not set, the system automatically determines if the object should be created or modified.






type

Type: eqpt:PortT
Primitive Type: scalar:Enum16

Units: null
Encrypted: false
Access: implicit
Category: TopLevelRegular
    Comments:
The type.
Constants
unknown 0 Unknown Invalid port type
eobc 1 EOBC Internal EOBC port
mgmt 2 Management Port Management port
fab 3 Fabric Port Fabric port
leaf 4 Access Port Front panel port
extchhp 5 Extended Chassis Host Port Extended chassis host port
extchfp 6 Extended Chassis Fabric Port Extended chassis fabric(uplink) port
DEFAULT unknown(0) Unknown Invalid port type