Class eqpt:FanStats1year (CONCRETE)

Class ID:3334
Class Label: current fan stats in 1 year
Encrypted: false - Exportable: false - Persistent: false - Configurable: false - Subject to Quota: Disabled - Abstraction Layer: Non-Regular MO, like stat/health...
Write Access: [NON CONFIGURABLE]
Read Access: [access-equipment, admin, fabric-equipment]
Creatable/Deletable: no (see Container Mos for details)
Semantic Scope: None
Semantic Scope Evaluation Rule: Parent
Monitoring Policy Source: Parent
Monitoring Flags : [ IsObservable: false, HasStats: false, HasFaults: false, HasHealth: false, HasEventRules: false ]

A class that represents the most current statistics for fan in a 1 year sampling interval. This class updates every day.

Naming Rules
RN FORMAT: CDeqptFanStats1year

    [1] PREFIX=CDeqptFanStats1year


DN FORMAT: 

[0] topology/pod-{id}/node-{id}/sys/extch-{id}/ftslot-{id}/ft/fan-{id}/CDeqptFanStats1year

[1] sys/extch-{id}/ftslot-{id}/ft/fan-{id}/CDeqptFanStats1year

[2] topology/pod-{id}/node-{id}/sys/ch/ftslot-{id}/ft/fan-{id}/CDeqptFanStats1year

[3] sys/ch/ftslot-{id}/ft/fan-{id}/CDeqptFanStats1year

[4] topology/pod-{id}/node-{id}/sys/extch-{id}/psuslot-{id}/psu/fan-{id}/CDeqptFanStats1year

[5] sys/extch-{id}/psuslot-{id}/psu/fan-{id}/CDeqptFanStats1year

[6] topology/pod-{id}/node-{id}/sys/ch/psuslot-{id}/psu/fan-{id}/CDeqptFanStats1year

[7] sys/ch/psuslot-{id}/psu/fan-{id}/CDeqptFanStats1year

                


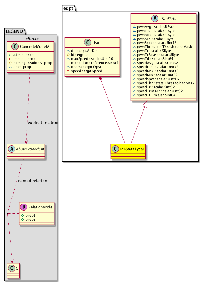
Diagram

Super Mo: eqpt:FanStats,
Container Mos: eqpt:Fan (deletable:no),


Containers Hierarchies
[V] top:Root  This class represents the root element in the object hierarchy. All managed objects in the system are descendants of the Root element.
 ├
[V] fabric:Topology The root for IFC topology.
 
 ├
[V] fabric:Pod A pod.
 
 
 ├
[V] fabric:Node The root node for the APIC.
 
 
 
 ├
[V] top:System The APIC uses a policy model to combine data into a health score. Health scores can be aggregated for a variety of areas such as for the infrastructure, applications, or services. The category health score is calculated using a Lp -Norm formula. The health score penalty equals 100 minus the health score. The health score penalty represents the overall health score penalties of a set of MOs that belong to a given category and are children or direc...
 
 
 
 
 ├
[V] eqpt:ExtCh The fabric extended chassis.
 
 
 
 
 
 ├
[V] eqpt:FtSlot A fan tray slot.
 
 
 
 
 
 
 ├
[V] eqpt:Ft The inventoried fan tray.
 
 
 
 
 
 
 
 ├
[V] eqpt:Fan The fan in a fan tray.
 
 
 
 
 
 
 
 
 ├
[V] eqpt:FanStats1year A class that represents the most current statistics for fan in a 1 year sampling interval. This class updates every day.
[V] top:Root  This class represents the root element in the object hierarchy. All managed objects in the system are descendants of the Root element.
 ├
[V] top:System The APIC uses a policy model to combine data into a health score. Health scores can be aggregated for a variety of areas such as for the infrastructure, applications, or services. The category health score is calculated using a Lp -Norm formula. The health score penalty equals 100 minus the health score. The health score penalty represents the overall health score penalties of a set of MOs that belong to a given category and are children or direc...
 
 ├
[V] eqpt:ExtCh The fabric extended chassis.
 
 
 ├
[V] eqpt:FtSlot A fan tray slot.
 
 
 
 ├
[V] eqpt:Ft The inventoried fan tray.
 
 
 
 
 ├
[V] eqpt:Fan The fan in a fan tray.
 
 
 
 
 
 ├
[V] eqpt:FanStats1year A class that represents the most current statistics for fan in a 1 year sampling interval. This class updates every day.
[V] top:Root  This class represents the root element in the object hierarchy. All managed objects in the system are descendants of the Root element.
 ├
[V] fabric:Topology The root for IFC topology.
 
 ├
[V] fabric:Pod A pod.
 
 
 ├
[V] fabric:Node The root node for the APIC.
 
 
 
 ├
[V] top:System The APIC uses a policy model to combine data into a health score. Health scores can be aggregated for a variety of areas such as for the infrastructure, applications, or services. The category health score is calculated using a Lp -Norm formula. The health score penalty equals 100 minus the health score. The health score penalty represents the overall health score penalties of a set of MOs that belong to a given category and are children or direc...
 
 
 
 
 ├
[V] eqpt:Ch A hardware chassis container contains chassis properties such as its role in the fabric (spine/tor) and a description of switch.
 
 
 
 
 
 ├
[V] eqpt:FtSlot A fan tray slot.
 
 
 
 
 
 
 ├
[V] eqpt:Ft The inventoried fan tray.
 
 
 
 
 
 
 
 ├
[V] eqpt:Fan The fan in a fan tray.
 
 
 
 
 
 
 
 
 ├
[V] eqpt:FanStats1year A class that represents the most current statistics for fan in a 1 year sampling interval. This class updates every day.
[V] top:Root  This class represents the root element in the object hierarchy. All managed objects in the system are descendants of the Root element.
 ├
[V] top:System The APIC uses a policy model to combine data into a health score. Health scores can be aggregated for a variety of areas such as for the infrastructure, applications, or services. The category health score is calculated using a Lp -Norm formula. The health score penalty equals 100 minus the health score. The health score penalty represents the overall health score penalties of a set of MOs that belong to a given category and are children or direc...
 
 ├
[V] eqpt:Ch A hardware chassis container contains chassis properties such as its role in the fabric (spine/tor) and a description of switch.
 
 
 ├
[V] eqpt:FtSlot A fan tray slot.
 
 
 
 ├
[V] eqpt:Ft The inventoried fan tray.
 
 
 
 
 ├
[V] eqpt:Fan The fan in a fan tray.
 
 
 
 
 
 ├
[V] eqpt:FanStats1year A class that represents the most current statistics for fan in a 1 year sampling interval. This class updates every day.
[V] top:Root  This class represents the root element in the object hierarchy. All managed objects in the system are descendants of the Root element.
 ├
[V] fabric:Topology The root for IFC topology.
 
 ├
[V] fabric:Pod A pod.
 
 
 ├
[V] fabric:Node The root node for the APIC.
 
 
 
 ├
[V] top:System The APIC uses a policy model to combine data into a health score. Health scores can be aggregated for a variety of areas such as for the infrastructure, applications, or services. The category health score is calculated using a Lp -Norm formula. The health score penalty equals 100 minus the health score. The health score penalty represents the overall health score penalties of a set of MOs that belong to a given category and are children or direc...
 
 
 
 
 ├
[V] eqpt:ExtCh The fabric extended chassis.
 
 
 
 
 
 ├
[V] eqpt:PsuSlot The power supply slot.
 
 
 
 
 
 
 ├
[V] eqpt:Psu The power supply unit.
 
 
 
 
 
 
 
 ├
[V] eqpt:Fan The fan in a fan tray.
 
 
 
 
 
 
 
 
 ├
[V] eqpt:FanStats1year A class that represents the most current statistics for fan in a 1 year sampling interval. This class updates every day.
[V] top:Root  This class represents the root element in the object hierarchy. All managed objects in the system are descendants of the Root element.
 ├
[V] top:System The APIC uses a policy model to combine data into a health score. Health scores can be aggregated for a variety of areas such as for the infrastructure, applications, or services. The category health score is calculated using a Lp -Norm formula. The health score penalty equals 100 minus the health score. The health score penalty represents the overall health score penalties of a set of MOs that belong to a given category and are children or direc...
 
 ├
[V] eqpt:ExtCh The fabric extended chassis.
 
 
 ├
[V] eqpt:PsuSlot The power supply slot.
 
 
 
 ├
[V] eqpt:Psu The power supply unit.
 
 
 
 
 ├
[V] eqpt:Fan The fan in a fan tray.
 
 
 
 
 
 ├
[V] eqpt:FanStats1year A class that represents the most current statistics for fan in a 1 year sampling interval. This class updates every day.
[V] top:Root  This class represents the root element in the object hierarchy. All managed objects in the system are descendants of the Root element.
 ├
[V] fabric:Topology The root for IFC topology.
 
 ├
[V] fabric:Pod A pod.
 
 
 ├
[V] fabric:Node The root node for the APIC.
 
 
 
 ├
[V] top:System The APIC uses a policy model to combine data into a health score. Health scores can be aggregated for a variety of areas such as for the infrastructure, applications, or services. The category health score is calculated using a Lp -Norm formula. The health score penalty equals 100 minus the health score. The health score penalty represents the overall health score penalties of a set of MOs that belong to a given category and are children or direc...
 
 
 
 
 ├
[V] eqpt:Ch A hardware chassis container contains chassis properties such as its role in the fabric (spine/tor) and a description of switch.
 
 
 
 
 
 ├
[V] eqpt:PsuSlot The power supply slot.
 
 
 
 
 
 
 ├
[V] eqpt:Psu The power supply unit.
 
 
 
 
 
 
 
 ├
[V] eqpt:Fan The fan in a fan tray.
 
 
 
 
 
 
 
 
 ├
[V] eqpt:FanStats1year A class that represents the most current statistics for fan in a 1 year sampling interval. This class updates every day.
[V] top:Root  This class represents the root element in the object hierarchy. All managed objects in the system are descendants of the Root element.
 ├
[V] top:System The APIC uses a policy model to combine data into a health score. Health scores can be aggregated for a variety of areas such as for the infrastructure, applications, or services. The category health score is calculated using a Lp -Norm formula. The health score penalty equals 100 minus the health score. The health score penalty represents the overall health score penalties of a set of MOs that belong to a given category and are children or direc...
 
 ├
[V] eqpt:Ch A hardware chassis container contains chassis properties such as its role in the fabric (spine/tor) and a description of switch.
 
 
 ├
[V] eqpt:PsuSlot The power supply slot.
 
 
 
 ├
[V] eqpt:Psu The power supply unit.
 
 
 
 
 ├
[V] eqpt:Fan The fan in a fan tray.
 
 
 
 
 
 ├
[V] eqpt:FanStats1year A class that represents the most current statistics for fan in a 1 year sampling interval. This class updates every day.


Contained Hierarchy
[V] eqpt:FanStats1year A class that represents the most current statistics for fan in a 1 year sampling interval. This class updates every day.


Inheritance
[V] stats:Item The superclass for current and historical data of the statistics.
 ├
[V] stats:Curr The superclass for the current data objects of the statistics.
 
 ├
[V] eqpt:FanStats A super class that represents the most current statistics for fan.
 
 
 ├
[V] eqpt:FanStats1year A class that represents the most current statistics for fan in a 1 year sampling interval. This class updates every day.


Stat Counters
scalar:UByte GAUGE: eqpt:FanStats:pwm(pwm)
           pulse width modulation
          Comments: Pulse Width Modulation - pwm
scalar:Uint32 GAUGE: eqpt:FanStats:speed(rpm)
           speed
          Comments: Speed


Events
                


Faults
                


Fsms
                


Stats Info


Properties Summary
Defined in: eqpt:FanStats
scalar:UByte pwmAvg  (eqpt:FanStats:pwmAvg)
           Pulse width modulation. This is the average value read by the counter during the collection interval. Note that this value resets to 0 at the beginning of each interval.
scalar:UByte pwmLast  (eqpt:FanStats:pwmLast)
           Pulse width modulation. This is the most current value read by the counter.
scalar:UByte pwmMax  (eqpt:FanStats:pwmMax)
           Pulse width modulation. This is the largest value read by the counter during the collection interval. This value is only overwritten if the most current value is larger than the previous value. For example, if the value of the first reading is 3 and the value of the second reading is 4, the previous value is overwritten with 4. If the third reading is smaller than 4, the value remains at 4. Note that this value resets to 0 at the beginning of each interval.
scalar:UByte pwmMin  (eqpt:FanStats:pwmMin)
           Pulse width modulation. This is the smallest value read by the counter during the collection interval. This value is only overwritten if the most current value is smaller than the previous value. For example, if the value of the first reading is 3 and the value of the second reading is 2, the previous value is overwritten with 2. If the third reading is larger than 2, the value remains at 2. Note that this value resets to 0 at the beginning of each interval.
scalar:Uint16 pwmSpct  (eqpt:FanStats:pwmSpct)
           Pulse width modulation. This is the number of missed and/or incorrect values read by the counter during the collection interval. Note that this value resets to 0 at the beginning of each interval.
stats:ThresholdedMask
          scalar:Bitmask64
pwmThr  (eqpt:FanStats:pwmThr)
           Pulse width modulation. This indicates the properties of the counter that crossed the threshold during the collection interval. Note that this value resets at the beginning of each interval.
scalar:SByte pwmTr  (eqpt:FanStats:pwmTr)
           Pulse width modulation. This is the trending value of the counter. Note that this value resets to 0 at the beginning of each interval.
scalar:UByte pwmTrBase  (eqpt:FanStats:pwmTrBase)
           Pulse width modulation. This is the cumulative value of the counter from the previous collection interval. Used for internal purposes.
scalar:Sint64 pwmTtl  (eqpt:FanStats:pwmTtl)
           Pulse width modulation. This is the total sum of all values read by the counter during the collection interval. Note that this value resets to 0 at the beginning of each interval.
scalar:Uint32 speedAvg  (eqpt:FanStats:speedAvg)
           Speed. This is the average value read by the counter during the collection interval. Note that this value resets to 0 at the beginning of each interval.
scalar:Uint32 speedLast  (eqpt:FanStats:speedLast)
           Speed. This is the most current value read by the counter.
scalar:Uint32 speedMax  (eqpt:FanStats:speedMax)
           Speed. This is the largest value read by the counter during the collection interval. This value is only overwritten if the most current value is larger than the previous value. For example, if the value of the first reading is 3 and the value of the second reading is 4, the previous value is overwritten with 4. If the third reading is smaller than 4, the value remains at 4. Note that this value resets to 0 at the beginning of each interval.
scalar:Uint32 speedMin  (eqpt:FanStats:speedMin)
           Speed. This is the smallest value read by the counter during the collection interval. This value is only overwritten if the most current value is smaller than the previous value. For example, if the value of the first reading is 3 and the value of the second reading is 2, the previous value is overwritten with 2. If the third reading is larger than 2, the value remains at 2. Note that this value resets to 0 at the beginning of each interval.
scalar:Uint16 speedSpct  (eqpt:FanStats:speedSpct)
           Speed. This is the number of missed and/or incorrect values read by the counter during the collection interval. Note that this value resets to 0 at the beginning of each interval.
stats:ThresholdedMask
          scalar:Bitmask64
speedThr  (eqpt:FanStats:speedThr)
           Speed. This indicates the properties of the counter that crossed the threshold during the collection interval. Note that this value resets at the beginning of each interval.
scalar:Sint32 speedTr  (eqpt:FanStats:speedTr)
           Speed. This is the trending value of the counter. Note that this value resets to 0 at the beginning of each interval.
scalar:Uint32 speedTrBase  (eqpt:FanStats:speedTrBase)
           Speed. This is the cumulative value of the counter from the previous collection interval. Used for internal purposes.
scalar:Sint64 speedTtl  (eqpt:FanStats:speedTtl)
           Speed. This is the total sum of all values read by the counter during the collection interval. Note that this value resets to 0 at the beginning of each interval.
Defined in: stats:Item
scalar:Uint16 cnt  (stats:Item:cnt)
           The number of readings made within the current sample.
scalar:Uint32 lastCollOffset  (stats:Item:lastCollOffset)
          
scalar:Date repIntvEnd  (stats:Item:repIntvEnd)
          
scalar:Date repIntvStart  (stats:Item:repIntvStart)
          
Defined in: mo:TopProps
mo:ModificationChildAction
          scalar:Bitmask32
childAction  (mo:TopProps:childAction)
           Delete or ignore. For internal use only.
reference:BinRef dn  (mo:TopProps:dn)
           A tag or metadata is a non-hierarchical keyword or term assigned to the fabric module.
reference:BinRN rn  (mo:TopProps:rn)
           Identifies an object from its siblings within the context of its parent object. The distinguished name contains a sequence of relative names.
mo:ModificationStatus
          scalar:Bitmask32
status  (mo:TopProps:status)
           The upgrade status. This property is for internal use only.
Defined in: mo:Modifiable
mo:TStamp
          scalar:Date
modTs  (mo:Modifiable:modTs)
           The time when this object was last modified.
Properties Detail

childAction

Type: mo:ModificationChildAction
Primitive Type: scalar:Bitmask32

Units: null
Encrypted: false
Access: implicit
Category: TopLevelChildAction
    Comments:
Delete or ignore. For internal use only.
Constants
deleteAll 16384u deleteAll NO COMMENTS
ignore 4096u ignore NO COMMENTS
deleteNonPresent 8192u deleteNonPresent NO COMMENTS
DEFAULT 0 --- This type is used to





cnt

Type: scalar:Uint16

Units: null
Encrypted: false
Access: implicit
Category: TopLevelRegular
    Comments:
The number of readings made within the current sample.



dn

Type: reference:BinRef

Units: null
Encrypted: false
Access: implicit
Category: TopLevelDn
    Comments:
A tag or metadata is a non-hierarchical keyword or term assigned to the fabric module.



lastCollOffset

Type: scalar:Uint32

Units: null
Encrypted: false
Access: implicit
Category: TopLevelRegular
    Comments:



modTs

Type: mo:TStamp
Primitive Type: scalar:Date

Units: null
Encrypted: false
Access: implicit
Category: TopLevelRegular
    Comments:
The time when this object was last modified.
Constants
never 0ull never NO COMMENTS
DEFAULT never(0ull) never NO COMMENTS





pwmAvg

Type: scalar:UByte

Units: pwm
Encrypted: false
Access: oper
Category: ImplicitAvg
    Comments:
Pulse width modulation. This is the average value read by the counter during the collection interval. Note that this value resets to 0 at the beginning of each interval.



pwmLast

Type: scalar:UByte

Units: pwm
Encrypted: false
Access: oper
Category: ImplicitLastReading
    Comments:
Pulse width modulation. This is the most current value read by the counter.



pwmMax

Type: scalar:UByte

Units: pwm
Encrypted: false
Access: oper
Category: ImplicitMax
    Comments:
Pulse width modulation. This is the largest value read by the counter during the collection interval. This value is only overwritten if the most current value is larger than the previous value. For example, if the value of the first reading is 3 and the value of the second reading is 4, the previous value is overwritten with 4. If the third reading is smaller than 4, the value remains at 4. Note that this value resets to 0 at the beginning of each interval.



pwmMin

Type: scalar:UByte

Units: pwm
Encrypted: false
Access: oper
Category: ImplicitMin
    Comments:
Pulse width modulation. This is the smallest value read by the counter during the collection interval. This value is only overwritten if the most current value is smaller than the previous value. For example, if the value of the first reading is 3 and the value of the second reading is 2, the previous value is overwritten with 2. If the third reading is larger than 2, the value remains at 2. Note that this value resets to 0 at the beginning of each interval.



pwmSpct

Type: scalar:Uint16

Units: pwm
Encrypted: false
Access: oper
Category: ImplicitSuspect
    Comments:
Pulse width modulation. This is the number of missed and/or incorrect values read by the counter during the collection interval. Note that this value resets to 0 at the beginning of each interval.



pwmThr

Type: stats:ThresholdedMask
Primitive Type: scalar:Bitmask64

Units: pwm
Encrypted: false
Access: oper
Category: ImplicitThresholded
    Comments:
Pulse width modulation. This indicates the properties of the counter that crossed the threshold during the collection interval. Note that this value resets at the beginning of each interval.
Constants
unspecified 0ull --- NO COMMENTS
cumulativeWarn 1024ull cumulative severity warning NO COMMENTS
periodicCrit 1048576ull periodic severity critical NO COMMENTS
maxLow 1073741824ull max crossed low threshold NO COMMENTS
avgMajor 1099511627776ull avg severity major NO COMMENTS
rateHigh 1125899906842624ull rate crossed high threshold NO COMMENTS
cumulativeRecovering 128ull cumulative recovering NO COMMENTS
periodicWarn 131072ull periodic severity warning NO COMMENTS
minCrit 134217728ull min severity critical NO COMMENTS
avgLow 137438953472ull avg crossed low threshold NO COMMENTS
trendMajor 140737488355328ull trend severity major NO COMMENTS
periodicRecovering 16384ull periodic recovering NO COMMENTS
minWarn 16777216ull min severity warning NO COMMENTS
lastReadingMinor 16ull lastReading severity minor NO COMMENTS
maxCrit 17179869184ull max severity critical NO COMMENTS
trendLow 17592186044416ull trend crossed low threshold NO COMMENTS
rateMajor 18014398509481984ull rate severity major NO COMMENTS
lastReadingRecovering 1ull lastReading recovering NO COMMENTS
cumulativeMinor 2048ull cumulative severity minor NO COMMENTS
minRecovering 2097152ull min recovering NO COMMENTS
maxWarn 2147483648ull max severity warning NO COMMENTS
avgCrit 2199023255552ull avg severity critical NO COMMENTS
rateLow 2251799813685248ull rate crossed low threshold NO COMMENTS
cumulativeHigh 256ull cumulative crossed high threshold NO COMMENTS
periodicMinor 262144ull periodic severity minor NO COMMENTS
maxRecovering 268435456ull max recovering NO COMMENTS
avgWarn 274877906944ull avg severity warning NO COMMENTS
trendCrit 281474976710656ull trend severity critical NO COMMENTS
lastReadingHigh 2ull lastReading crossed high threshold NO COMMENTS
periodicHigh 32768ull periodic crossed high threshold NO COMMENTS
lastReadingMajor 32ull lastReading severity major NO COMMENTS
minMinor 33554432ull min severity minor NO COMMENTS
avgRecovering 34359738368ull avg recovering NO COMMENTS
trendWarn 35184372088832ull trend severity warning NO COMMENTS
rateCrit 36028797018963968ull rate severity critical NO COMMENTS
cumulativeMajor 4096ull cumulative severity major NO COMMENTS
minHigh 4194304ull min crossed high threshold NO COMMENTS
maxMinor 4294967296ull max severity minor NO COMMENTS
trendRecovering 4398046511104ull trend recovering NO COMMENTS
rateWarn 4503599627370496ull rate severity warning NO COMMENTS
lastReadingLow 4ull lastReading crossed low threshold NO COMMENTS
cumulativeLow 512ull cumulative crossed low threshold NO COMMENTS
periodicMajor 524288ull periodic severity major NO COMMENTS
maxHigh 536870912ull max crossed high threshold NO COMMENTS
avgMinor 549755813888ull avg severity minor NO COMMENTS
rateRecovering 562949953421312ull rate recovering NO COMMENTS
lastReadingCrit 64ull lastReading severity critical NO COMMENTS
periodicLow 65536ull periodic crossed low threshold NO COMMENTS
minMajor 67108864ull min severity major NO COMMENTS
avgHigh 68719476736ull avg crossed high threshold NO COMMENTS
trendMinor 70368744177664ull trend severity minor NO COMMENTS
cumulativeCrit 8192ull cumulative severity critical NO COMMENTS
minLow 8388608ull min crossed low threshold NO COMMENTS
maxMajor 8589934592ull max severity major NO COMMENTS
trendHigh 8796093022208ull trend crossed high threshold NO COMMENTS
lastReadingWarn 8ull lastReading severity warning NO COMMENTS
rateMinor 9007199254740992ull rate severity minor NO COMMENTS
DEFAULT unspecified(0ull) --- NO COMMENTS





pwmTr

Type: scalar:SByte

Units: pwm
Encrypted: false
Access: oper
Category: ImplicitTrend
    Comments:
Pulse width modulation. This is the trending value of the counter. Note that this value resets to 0 at the beginning of each interval.



pwmTrBase

Type: scalar:UByte

Units: pwm
Encrypted: false
Access: oper
Category: ImplicitTrendBase
    Comments:
Pulse width modulation. This is the cumulative value of the counter from the previous collection interval. Used for internal purposes.



pwmTtl

Type: scalar:Sint64

Units: pwm
Encrypted: false
Access: oper
Category: ImplicitTotal
    Comments:
Pulse width modulation. This is the total sum of all values read by the counter during the collection interval. Note that this value resets to 0 at the beginning of each interval.



repIntvEnd

Type: scalar:Date

Units: null
Encrypted: false
Access: implicit
Category: TopLevelRegular
    Comments:



repIntvStart

Type: scalar:Date

Units: null
Encrypted: false
Access: implicit
Category: TopLevelRegular
    Comments:



rn

Type: reference:BinRN

Units: null
Encrypted: false
Access: implicit
Category: TopLevelRn
    Comments:
Identifies an object from its siblings within the context of its parent object. The distinguished name contains a sequence of relative names.



speedAvg

Type: scalar:Uint32

Units: rpm
Encrypted: false
Access: oper
Category: ImplicitAvg
    Comments:
Speed. This is the average value read by the counter during the collection interval. Note that this value resets to 0 at the beginning of each interval.



speedLast

Type: scalar:Uint32

Units: rpm
Encrypted: false
Access: oper
Category: ImplicitLastReading
    Comments:
Speed. This is the most current value read by the counter.



speedMax

Type: scalar:Uint32

Units: rpm
Encrypted: false
Access: oper
Category: ImplicitMax
    Comments:
Speed. This is the largest value read by the counter during the collection interval. This value is only overwritten if the most current value is larger than the previous value. For example, if the value of the first reading is 3 and the value of the second reading is 4, the previous value is overwritten with 4. If the third reading is smaller than 4, the value remains at 4. Note that this value resets to 0 at the beginning of each interval.



speedMin

Type: scalar:Uint32

Units: rpm
Encrypted: false
Access: oper
Category: ImplicitMin
    Comments:
Speed. This is the smallest value read by the counter during the collection interval. This value is only overwritten if the most current value is smaller than the previous value. For example, if the value of the first reading is 3 and the value of the second reading is 2, the previous value is overwritten with 2. If the third reading is larger than 2, the value remains at 2. Note that this value resets to 0 at the beginning of each interval.



speedSpct

Type: scalar:Uint16

Units: rpm
Encrypted: false
Access: oper
Category: ImplicitSuspect
    Comments:
Speed. This is the number of missed and/or incorrect values read by the counter during the collection interval. Note that this value resets to 0 at the beginning of each interval.



speedThr

Type: stats:ThresholdedMask
Primitive Type: scalar:Bitmask64

Units: rpm
Encrypted: false
Access: oper
Category: ImplicitThresholded
    Comments:
Speed. This indicates the properties of the counter that crossed the threshold during the collection interval. Note that this value resets at the beginning of each interval.
Constants
unspecified 0ull --- NO COMMENTS
cumulativeWarn 1024ull cumulative severity warning NO COMMENTS
periodicCrit 1048576ull periodic severity critical NO COMMENTS
maxLow 1073741824ull max crossed low threshold NO COMMENTS
avgMajor 1099511627776ull avg severity major NO COMMENTS
rateHigh 1125899906842624ull rate crossed high threshold NO COMMENTS
cumulativeRecovering 128ull cumulative recovering NO COMMENTS
periodicWarn 131072ull periodic severity warning NO COMMENTS
minCrit 134217728ull min severity critical NO COMMENTS
avgLow 137438953472ull avg crossed low threshold NO COMMENTS
trendMajor 140737488355328ull trend severity major NO COMMENTS
periodicRecovering 16384ull periodic recovering NO COMMENTS
minWarn 16777216ull min severity warning NO COMMENTS
lastReadingMinor 16ull lastReading severity minor NO COMMENTS
maxCrit 17179869184ull max severity critical NO COMMENTS
trendLow 17592186044416ull trend crossed low threshold NO COMMENTS
rateMajor 18014398509481984ull rate severity major NO COMMENTS
lastReadingRecovering 1ull lastReading recovering NO COMMENTS
cumulativeMinor 2048ull cumulative severity minor NO COMMENTS
minRecovering 2097152ull min recovering NO COMMENTS
maxWarn 2147483648ull max severity warning NO COMMENTS
avgCrit 2199023255552ull avg severity critical NO COMMENTS
rateLow 2251799813685248ull rate crossed low threshold NO COMMENTS
cumulativeHigh 256ull cumulative crossed high threshold NO COMMENTS
periodicMinor 262144ull periodic severity minor NO COMMENTS
maxRecovering 268435456ull max recovering NO COMMENTS
avgWarn 274877906944ull avg severity warning NO COMMENTS
trendCrit 281474976710656ull trend severity critical NO COMMENTS
lastReadingHigh 2ull lastReading crossed high threshold NO COMMENTS
periodicHigh 32768ull periodic crossed high threshold NO COMMENTS
lastReadingMajor 32ull lastReading severity major NO COMMENTS
minMinor 33554432ull min severity minor NO COMMENTS
avgRecovering 34359738368ull avg recovering NO COMMENTS
trendWarn 35184372088832ull trend severity warning NO COMMENTS
rateCrit 36028797018963968ull rate severity critical NO COMMENTS
cumulativeMajor 4096ull cumulative severity major NO COMMENTS
minHigh 4194304ull min crossed high threshold NO COMMENTS
maxMinor 4294967296ull max severity minor NO COMMENTS
trendRecovering 4398046511104ull trend recovering NO COMMENTS
rateWarn 4503599627370496ull rate severity warning NO COMMENTS
lastReadingLow 4ull lastReading crossed low threshold NO COMMENTS
cumulativeLow 512ull cumulative crossed low threshold NO COMMENTS
periodicMajor 524288ull periodic severity major NO COMMENTS
maxHigh 536870912ull max crossed high threshold NO COMMENTS
avgMinor 549755813888ull avg severity minor NO COMMENTS
rateRecovering 562949953421312ull rate recovering NO COMMENTS
lastReadingCrit 64ull lastReading severity critical NO COMMENTS
periodicLow 65536ull periodic crossed low threshold NO COMMENTS
minMajor 67108864ull min severity major NO COMMENTS
avgHigh 68719476736ull avg crossed high threshold NO COMMENTS
trendMinor 70368744177664ull trend severity minor NO COMMENTS
cumulativeCrit 8192ull cumulative severity critical NO COMMENTS
minLow 8388608ull min crossed low threshold NO COMMENTS
maxMajor 8589934592ull max severity major NO COMMENTS
trendHigh 8796093022208ull trend crossed high threshold NO COMMENTS
lastReadingWarn 8ull lastReading severity warning NO COMMENTS
rateMinor 9007199254740992ull rate severity minor NO COMMENTS
DEFAULT unspecified(0ull) --- NO COMMENTS





speedTr

Type: scalar:Sint32

Units: rpm
Encrypted: false
Access: oper
Category: ImplicitTrend
    Comments:
Speed. This is the trending value of the counter. Note that this value resets to 0 at the beginning of each interval.



speedTrBase

Type: scalar:Uint32

Units: rpm
Encrypted: false
Access: oper
Category: ImplicitTrendBase
    Comments:
Speed. This is the cumulative value of the counter from the previous collection interval. Used for internal purposes.



speedTtl

Type: scalar:Sint64

Units: rpm
Encrypted: false
Access: oper
Category: ImplicitTotal
    Comments:
Speed. This is the total sum of all values read by the counter during the collection interval. Note that this value resets to 0 at the beginning of each interval.



status

Type: mo:ModificationStatus
Primitive Type: scalar:Bitmask32

Units: null
Encrypted: false
Access: implicit
Category: TopLevelStatus
    Comments:
The upgrade status. This property is for internal use only.
Constants
created 2u created In a setter method: specifies that an object should be created. An error is returned if the object already exists.
In the return value of a setter method: indicates that an object has been created.
modified 4u modified In a setter method: specifies that an object should be modified
In the return value of a setter method: indicates that an object has been modified.
deleted 8u deleted In a setter method: specifies that an object should be deleted.
In the return value of a setter method: indicates that an object has been deleted.
DEFAULT 0 --- This type controls the life cycle of objects passed in the XML API.

When used in a setter method (such as configConfMo), the ModificationStatus specifies whether an object should be created, modified, deleted or removed.
In the return value of a setter method, the ModificationStatus indicates the actual operation that was performed. For example, the ModificationStatus is set to "created" if the object was created. The ModificationStatus is not set if the object was neither created, modified, deleted or removed.

When invoking a setter method, the ModificationStatus is optional:
If a setter method such as configConfMo is invoked and the ModificationStatus is not set, the system automatically determines if the object should be created or modified.