Class eqpt:PsgP (CONCRETE)

Class ID:2990
Class Label: Power Supply Group Policy
Encrypted: false - Exportable: false - Persistent: true - Configurable: false - Subject to Quota: Disabled - Abstraction Layer: Concrete Model
Write Access: [NON CONFIGURABLE]
Read Access: [access-equipment, admin, fabric-equipment]
Creatable/Deletable: yes (see Container Mos for details)
Semantic Scope: Fabric
Semantic Scope Evaluation Rule: Parent
Monitoring Policy Source: Parent
Monitoring Flags : [ IsObservable: true, HasStats: false, HasFaults: true, HasHealth: true, HasEventRules: true ]

The power supply group policy.

Naming Rules
RN FORMAT: psgp

    [1] PREFIX=psgp


DN FORMAT: 

[0] topology/pod-{id}/node-{id}/sys/ops/psgp

[1] sys/ops/psgp

                


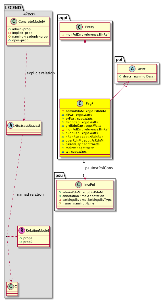
Diagram

Super Mo: pol:Instr,
Container Mos: eqpt:Entity (deletable:yes),
Relations To: psu:InstPol,
Relations: eqpt:RsPsuInstPolCons,


Containers Hierarchies
[V] top:Root  This class represents the root element in the object hierarchy. All managed objects in the system are descendants of the Root element.
 ├
[V] fabric:Topology The root for IFC topology.
 
 ├
[V] fabric:Pod A pod.
 
 
 ├
[V] fabric:Node The root node for the APIC.
 
 
 
 ├
[V] top:System The APIC uses a policy model to combine data into a health score. Health scores can be aggregated for a variety of areas such as for the infrastructure, applications, or services. The category health score is calculated using a Lp -Norm formula. The health score penalty equals 100 minus the health score. The health score penalty represents the overall health score penalties of a set of MOs that belong to a given category and are children or direc...
 
 
 
 
 ├
[V] eqpt:Entity The equipment policy container.
 
 
 
 
 
 ├
[V] eqpt:PsgP The power supply group policy.
[V] top:Root  This class represents the root element in the object hierarchy. All managed objects in the system are descendants of the Root element.
 ├
[V] top:System The APIC uses a policy model to combine data into a health score. Health scores can be aggregated for a variety of areas such as for the infrastructure, applications, or services. The category health score is calculated using a Lp -Norm formula. The health score penalty equals 100 minus the health score. The health score penalty represents the overall health score penalties of a set of MOs that belong to a given category and are children or direc...
 
 ├
[V] eqpt:Entity The equipment policy container.
 
 
 ├
[V] eqpt:PsgP The power supply group policy.


Contained Hierarchy
[V] eqpt:PsgP The power supply group policy.
 ├
[V] eqpt:RsPsuInstPolCons A source relation to a power redundancy policy. Note that this relation is an internal object.
 ├
[V] fault:Counts An immutable object that provides the number of critical, major, minor, and warning faults raised on its parent object and its subtree.
 ├
[V] fault:Delegate Exposes internal faults to the user. A fault delegate object can be defined on IFC (for example, for an endpoint group) and when the fault is raised (for example, under an endpoint policy on a switch), a fault delegate object is created on IFC under the specified object. A fault delegate object follows the lifecycle of the original fault instance object, being created, modified, or deleted based on the changes of the original fault.
 ├
[V] fault:Inst Contains detailed information of a fault. This object is attached as a child of the object on which the fault condition occurred. One instance object is created for each fault condition of the parent object. A fault instance object is identified by a fault code.
 
 ├
[V] aaa:RbacAnnotation  RbacAnnotation is used for capturing rbac properties of any apic object Objects can append rbacannotations as Object->RbacAnnotation which is then checked for domain eligibility
 
 ├
[V] tag:Annotation 
 
 ├
[V] tag:Tag 
 ├
[V] health:Inst A base class for a health score instance.(Switch only)


Inheritance
[V] naming:NamedObject An abstract base class for an object that contains a name.
 ├
[V] pol:Obj Represents a generic policy object.
 
 ├
[V] pol:Instr Represents a policy control instrumentation object.
 
 
 ├
[V] eqpt:PsgP The power supply group policy.


Events
                eqpt:PsgP:eqpt_PsgP_operStChanged


Faults
                eqpt:PsgP:nonRedun
eqpt:PsgP:zeroPwr


Fsms
                


Properties Summary
Defined in: eqpt:PsgP
eqpt:PsRdnM
          scalar:Enum8
adminRdnM  (eqpt:PsgP:adminRdnM)
           Admin redundancy mode
eqpt:Watts
          scalar:Uint32
alPwr  (eqpt:PsgP:alPwr)
           Allocated power in watts
eqpt:Watts
          scalar:Uint32
avPwr  (eqpt:PsgP:avPwr)
           The available power measured in watts.
eqpt:Watts
          scalar:Uint32
flRdnCap  (eqpt:PsgP:flRdnCap)
           Power capacity under full redundancy. It is calculated as the minimum of ps and grid redundancy
eqpt:Watts
          scalar:Uint32
grdRdnCap  (eqpt:PsgP:grdRdnCap)
           power capacity under grid redundancy
reference:BinRef monPolDn  (eqpt:PsgP:monPolDn)
           The monitoring policy attached to this observable object.
eqpt:Watts
          scalar:Uint32
nRdnCap  (eqpt:PsgP:nRdnCap)
           Available power under various redundancy modes Cumulative power available in non-redundant mode. It is obtained by summing the individual power provided by all present and functioning psu
eqpt:NRdnRsn
          scalar:Enum8
nRdnRsn  (eqpt:PsgP:nRdnRsn)
           Non redundancy reason
eqpt:PsRdnM
          scalar:Enum8
operRdnM  (eqpt:PsgP:operRdnM)
           The power supply redundancy operational mode
eqpt:Watts
          scalar:Uint32
psRdnCap  (eqpt:PsgP:psRdnCap)
           power capacity under power supply redundancy
eqpt:Watts
          scalar:Uint32
rsdPwr  (eqpt:PsgP:rsdPwr)
           Reserved power in watts
eqpt:Watts
          scalar:Uint32
tc  (eqpt:PsgP:tc)
           total power capacity in watts. It depends on the redundancy mode and is equal to one of cumCap
Defined in: pol:Instr
naming:Descr
          string:Basic
descr  (pol:Instr:descr)
           Specifies a control instrumentation description.
Defined in: pol:Obj
naming:Name
          string:Basic
name  (pol:Obj:name)
           Overrides:naming:NamedObject:name
           null
Defined in: naming:NamedObject
naming:NameAlias
          string:Basic
nameAlias  (naming:NamedObject:nameAlias)
           NO COMMENTS
Defined in: mo:Resolvable
mo:Owner
          scalar:Enum8
lcOwn  (mo:Resolvable:lcOwn)
           A value that indicates how this object was created. For internal use only.
Defined in: mo:TopProps
mo:ModificationChildAction
          scalar:Bitmask32
childAction  (mo:TopProps:childAction)
           Delete or ignore. For internal use only.
reference:BinRef dn  (mo:TopProps:dn)
           A tag or metadata is a non-hierarchical keyword or term assigned to the fabric module.
reference:BinRN rn  (mo:TopProps:rn)
           Identifies an object from its siblings within the context of its parent object. The distinguished name contains a sequence of relative names.
mo:ModificationStatus
          scalar:Bitmask32
status  (mo:TopProps:status)
           The upgrade status. This property is for internal use only.
Defined in: mo:Modifiable
mo:TStamp
          scalar:Date
modTs  (mo:Modifiable:modTs)
           The time when this object was last modified.
Properties Detail

adminRdnM

Type: eqpt:PsRdnM
Primitive Type: scalar:Enum8

Units: null
Encrypted: false
Access: implicit
Category: TopLevelRegular
    Comments:
Admin redundancy mode
Constants
unknown 0 unknown unknown
not-supp 1 Not supported not supported by this system
rdn 2 N+N Redundancy A single power supply output can power the entire system, although there are more than one matched supply in the system
comb 3 Combined The combined output of the power supplies are available to operate the system when there are more than one matched power supply in the system
n-rdn 4 Non redundant There is only one power supply or there are unmatched power supplies in the system
ps-rdn 5 N+1 Redundancy Only the power output redundancy is enabled in the systems which support multiple levels of redundancy
insrc-rdn 6 Input source redundancy Only the input power redundancy is enabled in the systems which support multiple levels of redundancy
sinin-rdn 7 Single input redundancy Only the power redundancy with single input is enabled in the systems which support multiple levels of redundancy
DEFAULT comb(3) Combined The combined output of the power supplies are available to operate the system when there are more than one matched power supply in the system





alPwr

Type: eqpt:Watts
Primitive Type: scalar:Uint32

Units: W
Encrypted: false
Access: oper
Category: TopLevelRegular
    Comments:
Allocated power in watts



avPwr

Type: eqpt:Watts
Primitive Type: scalar:Uint32

Units: W
Encrypted: false
Access: oper
Category: TopLevelRegular
    Comments:
The available power measured in watts.



childAction

Type: mo:ModificationChildAction
Primitive Type: scalar:Bitmask32

Units: null
Encrypted: false
Access: implicit
Category: TopLevelChildAction
    Comments:
Delete or ignore. For internal use only.
Constants
deleteAll 16384u deleteAll NO COMMENTS
ignore 4096u ignore NO COMMENTS
deleteNonPresent 8192u deleteNonPresent NO COMMENTS
DEFAULT 0 --- This type is used to





descr

Type: naming:Descr
Primitive Type: string:Basic

Like: naming:Described:descr
Units: null
Encrypted: false
Access: admin
Category: TopLevelRegular
    Comments:
Specifies a control instrumentation description.



dn

Type: reference:BinRef

Units: null
Encrypted: false
Access: implicit
Category: TopLevelDn
    Comments:
A tag or metadata is a non-hierarchical keyword or term assigned to the fabric module.



flRdnCap

Type: eqpt:Watts
Primitive Type: scalar:Uint32

Units: W
Encrypted: false
Access: oper
Category: TopLevelRegular
    Comments:
Power capacity under full redundancy. It is calculated as the minimum of ps and grid redundancy



grdRdnCap

Type: eqpt:Watts
Primitive Type: scalar:Uint32

Units: W
Encrypted: false
Access: oper
Category: TopLevelRegular
    Comments:
power capacity under grid redundancy



lcOwn

Type: mo:Owner
Primitive Type: scalar:Enum8

Units: null
Encrypted: false
Access: implicit
Category: TopLevelRegular
    Comments:
A value that indicates how this object was created. For internal use only.
Constants
local 0 Local NO COMMENTS
policy 1 Policy NO COMMENTS
replica 2 Replica NO COMMENTS
resolveOnBehalf 3 ResolvedOnBehalf NO COMMENTS
implicit 4 Implicit NO COMMENTS
DEFAULT local(0) Local NO COMMENTS





modTs

Type: mo:TStamp
Primitive Type: scalar:Date

Units: null
Encrypted: false
Access: implicit
Category: TopLevelRegular
    Comments:
The time when this object was last modified.
Constants
never 0ull never NO COMMENTS
DEFAULT never(0ull) never NO COMMENTS





monPolDn

Type: reference:BinRef

Units: null
Encrypted: false
Access: implicit
Category: TopLevelRegular
    Comments:
The monitoring policy attached to this observable object.



nRdnCap

Type: eqpt:Watts
Primitive Type: scalar:Uint32

Units: W
Encrypted: false
Access: oper
Category: TopLevelRegular
    Comments:
Available power under various redundancy modes Cumulative power available in non-redundant mode. It is obtained by summing the individual power provided by all present and functioning psu



nRdnRsn

Type: eqpt:NRdnRsn
Primitive Type: scalar:Enum8

Units: null
Encrypted: false
Access: oper
Category: TopLevelRegular
    Comments:
Non redundancy reason
Constants
na 1 Not applicable not applicable
unknown 2 Unknown unknown
single 3 Single power supply only one power supply in the group
mismatch 4 Mis matched power supply mismatched power supplies in the group
error 5 Power supply error supply error
DEFAULT na(1) Not applicable not applicable





name

Type: naming:Name
Primitive Type: string:Basic

Overrides:naming:NamedObject:name
Units: null Encrypted: false Access: admin Category: TopLevelRegular
    Comments:
null



nameAlias

Type: naming:NameAlias
Primitive Type: string:Basic

Units: null
Encrypted: false
Access: admin
Category: TopLevelRegular
    Comments:
NO COMMENTS



operRdnM

Type: eqpt:PsRdnM
Primitive Type: scalar:Enum8

Units: null
Encrypted: false
Access: oper
Category: TopLevelRegular
    Comments:
The power supply redundancy operational mode
Constants
unknown 0 unknown unknown
not-supp 1 Not supported not supported by this system
rdn 2 N+N Redundancy A single power supply output can power the entire system, although there are more than one matched supply in the system
comb 3 Combined The combined output of the power supplies are available to operate the system when there are more than one matched power supply in the system
n-rdn 4 Non redundant There is only one power supply or there are unmatched power supplies in the system
ps-rdn 5 N+1 Redundancy Only the power output redundancy is enabled in the systems which support multiple levels of redundancy
insrc-rdn 6 Input source redundancy Only the input power redundancy is enabled in the systems which support multiple levels of redundancy
sinin-rdn 7 Single input redundancy Only the power redundancy with single input is enabled in the systems which support multiple levels of redundancy
DEFAULT comb(3) Combined The combined output of the power supplies are available to operate the system when there are more than one matched power supply in the system





psRdnCap

Type: eqpt:Watts
Primitive Type: scalar:Uint32

Units: W
Encrypted: false
Access: oper
Category: TopLevelRegular
    Comments:
power capacity under power supply redundancy



rn

Type: reference:BinRN

Units: null
Encrypted: false
Access: implicit
Category: TopLevelRn
    Comments:
Identifies an object from its siblings within the context of its parent object. The distinguished name contains a sequence of relative names.



rsdPwr

Type: eqpt:Watts
Primitive Type: scalar:Uint32

Units: W
Encrypted: false
Access: oper
Category: TopLevelRegular
    Comments:
Reserved power in watts



status

Type: mo:ModificationStatus
Primitive Type: scalar:Bitmask32

Units: null
Encrypted: false
Access: implicit
Category: TopLevelStatus
    Comments:
The upgrade status. This property is for internal use only.
Constants
created 2u created In a setter method: specifies that an object should be created. An error is returned if the object already exists.
In the return value of a setter method: indicates that an object has been created.
modified 4u modified In a setter method: specifies that an object should be modified
In the return value of a setter method: indicates that an object has been modified.
deleted 8u deleted In a setter method: specifies that an object should be deleted.
In the return value of a setter method: indicates that an object has been deleted.
DEFAULT 0 --- This type controls the life cycle of objects passed in the XML API.

When used in a setter method (such as configConfMo), the ModificationStatus specifies whether an object should be created, modified, deleted or removed.
In the return value of a setter method, the ModificationStatus indicates the actual operation that was performed. For example, the ModificationStatus is set to "created" if the object was created. The ModificationStatus is not set if the object was neither created, modified, deleted or removed.

When invoking a setter method, the ModificationStatus is optional:
If a setter method such as configConfMo is invoked and the ModificationStatus is not set, the system automatically determines if the object should be created or modified.






tc

Type: eqpt:Watts
Primitive Type: scalar:Uint32

Units: W
Encrypted: false
Access: oper
Category: TopLevelRegular
    Comments:
total power capacity in watts. It depends on the redundancy mode and is equal to one of cumCap