Class eqpt:Storage (CONCRETE)

Class ID:517
Class Label: Storage Equipment
Encrypted: false - Exportable: false - Persistent: false - Configurable: false - Subject to Quota: Disabled - Abstraction Layer: Concrete Model
Write Access: [NON CONFIGURABLE]
Read Access: [access-equipment, admin, fabric-equipment]
Creatable/Deletable: no (see Container Mos for details)
Semantic Scope: Fabric
Semantic Scope Evaluation Rule: Parent
Monitoring Policy Source: Parent
Monitoring Flags : [ IsObservable: true, HasStats: false, HasFaults: true, HasHealth: true, HasEventRules: false ]

The storage of the controller.

Naming Rules
RN FORMAT: p-{[mount]}-f-{[fileSystem]}

    [1] PREFIX=p- PROPERTY = mount


    [2] PREFIX=-f- PROPERTY = fileSystem




DN FORMAT: 

[0] topology/pod-{id}/node-{id}/sys/ch/p-{[mount]}-f-{[fileSystem]}

[1] sys/ch/p-{[mount]}-f-{[fileSystem]}

                


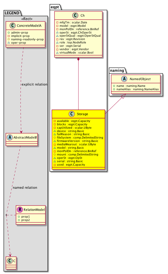
Diagram

Super Mo: naming:NamedObject,
Container Mos: eqpt:Ch (deletable:no),


Containers Hierarchies
[V] top:Root  This class represents the root element in the object hierarchy. All managed objects in the system are descendants of the Root element.
 ├
[V] fabric:Topology The root for IFC topology.
 
 ├
[V] fabric:Pod A pod.
 
 
 ├
[V] fabric:Node The root node for the APIC.
 
 
 
 ├
[V] top:System The APIC uses a policy model to combine data into a health score. Health scores can be aggregated for a variety of areas such as for the infrastructure, applications, or services. The category health score is calculated using a Lp -Norm formula. The health score penalty equals 100 minus the health score. The health score penalty represents the overall health score penalties of a set of MOs that belong to a given category and are children or direc...
 
 
 
 
 ├
[V] eqpt:Ch A hardware chassis container contains chassis properties such as its role in the fabric (spine/tor) and a description of switch.
 
 
 
 
 
 ├
[V] eqpt:Storage The storage of the controller.
[V] top:Root  This class represents the root element in the object hierarchy. All managed objects in the system are descendants of the Root element.
 ├
[V] top:System The APIC uses a policy model to combine data into a health score. Health scores can be aggregated for a variety of areas such as for the infrastructure, applications, or services. The category health score is calculated using a Lp -Norm formula. The health score penalty equals 100 minus the health score. The health score penalty represents the overall health score penalties of a set of MOs that belong to a given category and are children or direc...
 
 ├
[V] eqpt:Ch A hardware chassis container contains chassis properties such as its role in the fabric (spine/tor) and a description of switch.
 
 
 ├
[V] eqpt:Storage The storage of the controller.


Contained Hierarchy
[V] eqpt:Storage The storage of the controller.
 ├
[V] fault:Counts An immutable object that provides the number of critical, major, minor, and warning faults raised on its parent object and its subtree.
 ├
[V] fault:Inst Contains detailed information of a fault. This object is attached as a child of the object on which the fault condition occurred. One instance object is created for each fault condition of the parent object. A fault instance object is identified by a fault code.
 
 ├
[V] aaa:RbacAnnotation  RbacAnnotation is used for capturing rbac properties of any apic object Objects can append rbacannotations as Object->RbacAnnotation which is then checked for domain eligibility
 
 ├
[V] tag:Annotation 
 
 ├
[V] tag:Tag 
 ├
[V] health:Inst A base class for a health score instance.(Switch only)


Inheritance
[V] naming:NamedObject An abstract base class for an object that contains a name.
 ├
[V] eqpt:Storage The storage of the controller.


Events
                


Faults
                eqpt:Storage:Failed
eqpt:Storage:Full-Critical
eqpt:Storage:Full-Major
eqpt:Storage:Full-Warning
eqpt:Storage:Wearout-Critical
eqpt:Storage:Wearout-Major
eqpt:Storage:Wearout-Warning


Fsms
                


Properties Summary
Defined in: eqpt:Storage
eqpt:Capacity
          scalar:Uint32
available  (eqpt:Storage:available)
          
eqpt:Capacity
          scalar:Uint32
blocks  (eqpt:Storage:blocks)
           The blocks used by the mount point.
scalar:UByte capUtilized  (eqpt:Storage:capUtilized)
           The capacity utilized for the mount point.
string:Basic failReason  (eqpt:Storage:failReason)
           The failure reason, if any.
comp:DelimitedString
          string:Basic
fileSystem  (eqpt:Storage:fileSystem)
           The type of file system used by the mount point.
scalar:UByte mediaWearout  (eqpt:Storage:mediaWearout)
           NO COMMENTS
reference:BinRef monPolDn  (eqpt:Storage:monPolDn)
           The monitoring policy attached to this observable object.
comp:DelimitedString
          string:Basic
mount  (eqpt:Storage:mount)
           The mounting point.
eqpt:OpSt
          scalar:Enum8
operSt  (eqpt:Storage:operSt)
          
eqpt:Capacity
          scalar:Uint32
used  (eqpt:Storage:used)
           The total storage used in the mount point.
Defined in: naming:NamedObject
naming:Name
          string:Basic
name  (naming:NamedObject:name)
           The name of the object.
naming:NameAlias
          string:Basic
nameAlias  (naming:NamedObject:nameAlias)
           NO COMMENTS
Defined in: mo:Resolvable
mo:Owner
          scalar:Enum8
lcOwn  (mo:Resolvable:lcOwn)
           A value that indicates how this object was created. For internal use only.
Defined in: mo:TopProps
mo:ModificationChildAction
          scalar:Bitmask32
childAction  (mo:TopProps:childAction)
           Delete or ignore. For internal use only.
reference:BinRef dn  (mo:TopProps:dn)
           A tag or metadata is a non-hierarchical keyword or term assigned to the fabric module.
reference:BinRN rn  (mo:TopProps:rn)
           Identifies an object from its siblings within the context of its parent object. The distinguished name contains a sequence of relative names.
mo:ModificationStatus
          scalar:Bitmask32
status  (mo:TopProps:status)
           The upgrade status. This property is for internal use only.
Defined in: mo:Modifiable
mo:TStamp
          scalar:Date
modTs  (mo:Modifiable:modTs)
           The time when this object was last modified.
Properties Detail

available

Type: eqpt:Capacity
Primitive Type: scalar:Uint32

Units: KB
Encrypted: false
Access: implicit
Category: TopLevelRegular
    Comments:
Constants
unspecified 0u Unspecified NO COMMENTS
DEFAULT unspecified(0u) Unspecified NO COMMENTS





blocks

Type: eqpt:Capacity
Primitive Type: scalar:Uint32

Units: KB
Encrypted: false
Access: implicit
Category: TopLevelRegular
    Comments:
The blocks used by the mount point.
Constants
unspecified 0u Unspecified NO COMMENTS
DEFAULT unspecified(0u) Unspecified NO COMMENTS





capUtilized

Type: scalar:UByte

Units: percentage
Encrypted: false
Access: implicit
Category: TopLevelRegular
    Comments:
The capacity utilized for the mount point.



childAction

Type: mo:ModificationChildAction
Primitive Type: scalar:Bitmask32

Units: null
Encrypted: false
Access: implicit
Category: TopLevelChildAction
    Comments:
Delete or ignore. For internal use only.
Constants
deleteAll 16384u deleteAll NO COMMENTS
ignore 4096u ignore NO COMMENTS
deleteNonPresent 8192u deleteNonPresent NO COMMENTS
DEFAULT 0 --- This type is used to





dn

Type: reference:BinRef

Units: null
Encrypted: false
Access: implicit
Category: TopLevelDn
    Comments:
A tag or metadata is a non-hierarchical keyword or term assigned to the fabric module.



failReason

Type: string:Basic

Units: null
Encrypted: false
Access: oper
Category: TopLevelRegular
    Comments:
The failure reason, if any.



fileSystem

Type: comp:DelimitedString
Primitive Type: string:Basic

Units: null
Encrypted: false
Naming Property -- [NAMING RULES]
Access: naming
Category: TopLevelRegular
    Comments:
The type of file system used by the mount point.



lcOwn

Type: mo:Owner
Primitive Type: scalar:Enum8

Units: null
Encrypted: false
Access: implicit
Category: TopLevelRegular
    Comments:
A value that indicates how this object was created. For internal use only.
Constants
local 0 Local NO COMMENTS
policy 1 Policy NO COMMENTS
replica 2 Replica NO COMMENTS
resolveOnBehalf 3 ResolvedOnBehalf NO COMMENTS
implicit 4 Implicit NO COMMENTS
DEFAULT local(0) Local NO COMMENTS





mediaWearout

Type: scalar:UByte

Units: percentage
Encrypted: false
Access: implicit
Category: TopLevelRegular
    Comments:
NO COMMENTS



modTs

Type: mo:TStamp
Primitive Type: scalar:Date

Units: null
Encrypted: false
Access: implicit
Category: TopLevelRegular
    Comments:
The time when this object was last modified.
Constants
never 0ull never NO COMMENTS
DEFAULT never(0ull) never NO COMMENTS





monPolDn

Type: reference:BinRef

Units: null
Encrypted: false
Access: implicit
Category: TopLevelRegular
    Comments:
The monitoring policy attached to this observable object.



mount

Type: comp:DelimitedString
Primitive Type: string:Basic

Units: null
Encrypted: false
Naming Property -- [NAMING RULES]
Access: naming
Category: TopLevelRegular
    Comments:
The mounting point.



name

Type: naming:Name
Primitive Type: string:Basic

Like: naming:Named:name
Units: null
Encrypted: false
Access: admin
Category: TopLevelRegular
    Comments:
The name of the object.



nameAlias

Type: naming:NameAlias
Primitive Type: string:Basic

Units: null
Encrypted: false
Access: admin
Category: TopLevelRegular
    Comments:
NO COMMENTS



operSt

Type: eqpt:OpSt
Primitive Type: scalar:Enum8

Units: null
Encrypted: false
Access: oper
Category: TopLevelRegular
    Comments:
Constants
unknown 0 Unknown Unknown state
ok 1 OK Working
fail 2 Fail Failed state
absent 3 Absent absent state
shut 4 Shut shutdown state
mismatch 5 mismatch mismatch state e.g, mismatched fans
DEFAULT unknown(0) Unknown Unknown state





rn

Type: reference:BinRN

Units: null
Encrypted: false
Access: implicit
Category: TopLevelRn
    Comments:
Identifies an object from its siblings within the context of its parent object. The distinguished name contains a sequence of relative names.



status

Type: mo:ModificationStatus
Primitive Type: scalar:Bitmask32

Units: null
Encrypted: false
Access: implicit
Category: TopLevelStatus
    Comments:
The upgrade status. This property is for internal use only.
Constants
created 2u created In a setter method: specifies that an object should be created. An error is returned if the object already exists.
In the return value of a setter method: indicates that an object has been created.
modified 4u modified In a setter method: specifies that an object should be modified
In the return value of a setter method: indicates that an object has been modified.
deleted 8u deleted In a setter method: specifies that an object should be deleted.
In the return value of a setter method: indicates that an object has been deleted.
DEFAULT 0 --- This type controls the life cycle of objects passed in the XML API.

When used in a setter method (such as configConfMo), the ModificationStatus specifies whether an object should be created, modified, deleted or removed.
In the return value of a setter method, the ModificationStatus indicates the actual operation that was performed. For example, the ModificationStatus is set to "created" if the object was created. The ModificationStatus is not set if the object was neither created, modified, deleted or removed.

When invoking a setter method, the ModificationStatus is optional:
If a setter method such as configConfMo is invoked and the ModificationStatus is not set, the system automatically determines if the object should be created or modified.






used

Type: eqpt:Capacity
Primitive Type: scalar:Uint32

Units: KB
Encrypted: false
Access: implicit
Category: TopLevelRegular
    Comments:
The total storage used in the mount point.
Constants
unspecified 0u Unspecified NO COMMENTS
DEFAULT unspecified(0u) Unspecified NO COMMENTS