Class fabric:LooseLink (CONCRETE)

Class ID:499
Class Label: Link Between External Connected Node and Leaf Node
Encrypted: false - Exportable: false - Persistent: true - Configurable: false - Subject to Quota: Disabled - Abstraction Layer: Logical Model
Write Access: [NON CONFIGURABLE]
Read Access: [admin]
Creatable/Deletable: yes (see Container Mos for details)
Semantic Scope: Fabric
Semantic Scope Evaluation Rule: Parent
Monitoring Policy Source: Parent
Monitoring Flags : [ IsObservable: false, HasStats: false, HasFaults: false, HasHealth: false, HasEventRules: false ]

A loose link. This is the link between a fabric node and a loose node.

Naming Rules
RN FORMAT: lslink-{[nodeDn]}-{[portDn]}

    [1] PREFIX=lslink- PROPERTY = nodeDn


    [2] PREFIX=- PROPERTY = portDn




DN FORMAT: 

[0] topology/lsnode-{id}/lslink-{[nodeDn]}-{[portDn]}

                


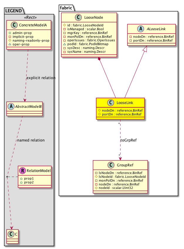
Diagram

Super Mo: fabric:ALooseLink,
Container Mos: fabric:LooseNode (deletable:yes),
Relations To: fabric:GroupRef,
Relations: fabric:RsToGrpRef,


Containers Hierarchies
[V] top:Root  This class represents the root element in the object hierarchy. All managed objects in the system are descendants of the Root element.
 ├
[V] fabric:Topology The root for IFC topology.
 
 ├
[V] fabric:LooseNode A loose node is an externally connected node. For example, a blade switch attached to a leaf node.
 
 
 ├
[V] fabric:LooseLink A loose link. This is the link between a fabric node and a loose node.


Contained Hierarchy
[V] fabric:LooseLink A loose link. This is the link between a fabric node and a loose node.
 ├
[V] fabric:RsToGrpRef A source relation to the group of ports in a leaf node connected to the same loose node.


Inheritance
[V] naming:NamedObject An abstract base class for an object that contains a name.
 ├
[V] fabric:Comp An abstract class representing a component in the fabric.
 
 ├
[V] fabric:ALink An abstract class representing a link in fabric.
 
 
 ├
[V] fabric:ALooseLink 
 
 
 
 ├
[V] fabric:LooseLink A loose link. This is the link between a fabric node and a loose node.


Events
                fabric:LooseLink:fabric_LooseLink_createFabricLooseLink
fabric:LooseLink:fabric_LooseLink_deleteFabricLooseLink
fabric:LooseLink:fabric_LooseLink_modifyFabricLooseLink


Faults
                


Fsms
                


Properties Summary
Defined in: fabric:LooseLink
reference:BinRef nodeDn  (fabric:LooseLink:nodeDn)
           Overrides:fabric:ALooseLink:nodeDn
           The distinguished name of the fabric node that the loose link is connected to. The maximum supported string length is 255 ASCII characters.
reference:BinRef portDn  (fabric:LooseLink:portDn)
           Overrides:fabric:ALooseLink:portDn
           The distinguished name of the fabric port that the loose link is connected to. The maximum supported string length is 255 ASCII characters.
Defined in: naming:NamedObject
naming:Name
          string:Basic
name  (naming:NamedObject:name)
           The name of the object.
naming:NameAlias
          string:Basic
nameAlias  (naming:NamedObject:nameAlias)
           NO COMMENTS
Defined in: mo:Resolvable
mo:Owner
          scalar:Enum8
lcOwn  (mo:Resolvable:lcOwn)
           A value that indicates how this object was created. For internal use only.
Defined in: mo:TopProps
mo:ModificationChildAction
          scalar:Bitmask32
childAction  (mo:TopProps:childAction)
           Delete or ignore. For internal use only.
reference:BinRef dn  (mo:TopProps:dn)
           A tag or metadata is a non-hierarchical keyword or term assigned to the fabric module.
reference:BinRN rn  (mo:TopProps:rn)
           Identifies an object from its siblings within the context of its parent object. The distinguished name contains a sequence of relative names.
mo:ModificationStatus
          scalar:Bitmask32
status  (mo:TopProps:status)
           The upgrade status. This property is for internal use only.
Defined in: mo:Modifiable
mo:TStamp
          scalar:Date
modTs  (mo:Modifiable:modTs)
           The time when this object was last modified.
Properties Detail

childAction

Type: mo:ModificationChildAction
Primitive Type: scalar:Bitmask32

Units: null
Encrypted: false
Access: implicit
Category: TopLevelChildAction
    Comments:
Delete or ignore. For internal use only.
Constants
deleteAll 16384u deleteAll NO COMMENTS
ignore 4096u ignore NO COMMENTS
deleteNonPresent 8192u deleteNonPresent NO COMMENTS
DEFAULT 0 --- This type is used to





dn

Type: reference:BinRef

Units: null
Encrypted: false
Access: implicit
Category: TopLevelDn
    Comments:
A tag or metadata is a non-hierarchical keyword or term assigned to the fabric module.



lcOwn

Type: mo:Owner
Primitive Type: scalar:Enum8

Units: null
Encrypted: false
Access: implicit
Category: TopLevelRegular
    Comments:
A value that indicates how this object was created. For internal use only.
Constants
local 0 Local NO COMMENTS
policy 1 Policy NO COMMENTS
replica 2 Replica NO COMMENTS
resolveOnBehalf 3 ResolvedOnBehalf NO COMMENTS
implicit 4 Implicit NO COMMENTS
DEFAULT local(0) Local NO COMMENTS





modTs

Type: mo:TStamp
Primitive Type: scalar:Date

Units: null
Encrypted: false
Access: implicit
Category: TopLevelRegular
    Comments:
The time when this object was last modified.
Constants
never 0ull never NO COMMENTS
DEFAULT never(0ull) never NO COMMENTS





name

Type: naming:Name
Primitive Type: string:Basic

Like: naming:Named:name
Units: null
Encrypted: false
Access: admin
Category: TopLevelRegular
    Comments:
The name of the object.



nameAlias

Type: naming:NameAlias
Primitive Type: string:Basic

Units: null
Encrypted: false
Access: admin
Category: TopLevelRegular
    Comments:
NO COMMENTS



nodeDn

Type: reference:BinRef

Overrides:fabric:ALooseLink:nodeDn
Units: null Encrypted: false Naming Property -- [NAMING RULES] Access: naming Category: TopLevelRegular
    Comments:
The distinguished name of the fabric node that the loose link is connected to. The maximum supported string length is 255 ASCII characters.



portDn

Type: reference:BinRef

Overrides:fabric:ALooseLink:portDn
Units: null Encrypted: false Naming Property -- [NAMING RULES] Access: naming Category: TopLevelRegular
    Comments:
The distinguished name of the fabric port that the loose link is connected to. The maximum supported string length is 255 ASCII characters.



rn

Type: reference:BinRN

Units: null
Encrypted: false
Access: implicit
Category: TopLevelRn
    Comments:
Identifies an object from its siblings within the context of its parent object. The distinguished name contains a sequence of relative names.



status

Type: mo:ModificationStatus
Primitive Type: scalar:Bitmask32

Units: null
Encrypted: false
Access: implicit
Category: TopLevelStatus
    Comments:
The upgrade status. This property is for internal use only.
Constants
created 2u created In a setter method: specifies that an object should be created. An error is returned if the object already exists.
In the return value of a setter method: indicates that an object has been created.
modified 4u modified In a setter method: specifies that an object should be modified
In the return value of a setter method: indicates that an object has been modified.
deleted 8u deleted In a setter method: specifies that an object should be deleted.
In the return value of a setter method: indicates that an object has been deleted.
DEFAULT 0 --- This type controls the life cycle of objects passed in the XML API.

When used in a setter method (such as configConfMo), the ModificationStatus specifies whether an object should be created, modified, deleted or removed.
In the return value of a setter method, the ModificationStatus indicates the actual operation that was performed. For example, the ModificationStatus is set to "created" if the object was created. The ModificationStatus is not set if the object was neither created, modified, deleted or removed.

When invoking a setter method, the ModificationStatus is optional:
If a setter method such as configConfMo is invoked and the ModificationStatus is not set, the system automatically determines if the object should be created or modified.