Class fabric:PathEpCont (CONCRETE)

Class ID:489
Class Label: Fabric Path End-point Container
Encrypted: false - Exportable: false - Persistent: true - Configurable: false - Subject to Quota: Disabled - Abstraction Layer: Logical Model
Write Access: [NON CONFIGURABLE]
Read Access: [aaa, access-connectivity-util, access-protocol-l2, access-protocol-ops, admin, fabric-connectivity-util, fabric-equipment, fabric-protocol-l2, fabric-protocol-ops, nw-svc-device, tenant-epg, tenant-ext-connectivity-l2, tenant-ext-connectivity-l3, tenant-network-profile, tenant-protocol-l2]
Creatable/Deletable: yes (see Container Mos for details)
Semantic Scope: Fabric
Semantic Scope Evaluation Rule: Parent
Monitoring Policy Source: Parent
Monitoring Flags : [ IsObservable: true, HasStats: false, HasFaults: false, HasHealth: true, HasEventRules: false ]

The container for a path endpoint.

Naming Rules
RN FORMAT: paths-{nodeId}

    [1] PREFIX=paths- PROPERTY = nodeId




DN FORMAT: 

[0] topology/pod-{id}/paths-{nodeId}

                


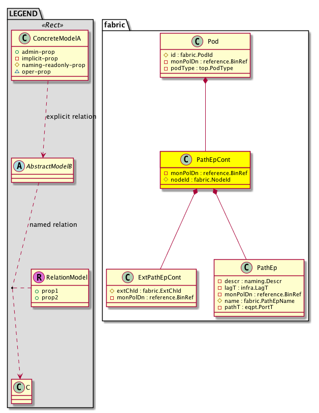
Diagram

Container Mos: fabric:Pod (deletable:yes),
Contained Mos: fabric:ExtPathEpCont, fabric:PathEp,


Containers Hierarchies
[V] top:Root  This class represents the root element in the object hierarchy. All managed objects in the system are descendants of the Root element.
 ├
[V] fabric:Topology The root for IFC topology.
 
 ├
[V] fabric:Pod A pod.
 
 
 ├
[V] fabric:PathEpCont The container for a path endpoint.


Contained Hierarchy
[V] fabric:PathEpCont The container for a path endpoint.
 ├
[V] fabric:ExtPathEpCont The container for an extended path endpoint.
 
 ├
[V] fabric:PathEp An abstraction of a path endpoint.
 
 
 ├
[V] aaa:RbacAnnotation  RbacAnnotation is used for capturing rbac properties of any apic object Objects can append rbacannotations as Object->RbacAnnotation which is then checked for domain eligibility
 
 
 ├
[V] fabric:RtCEpToPathEp A target relation to the abstraction of a path endpoint. Note that this relation is an internal object.
 
 
 ├
[V] fabric:RtCIfPathAtt A target relation to an abstraction of a path endpoint. Note that this relation is an internal object.
 
 
 ├
[V] fabric:RtDefPinToPath  Represents uplink interfaces
 
 
 ├
[V] fabric:RtDestPathEp A target relation to an abstraction of the path endpoint. Note that this relation is an internal object.
 
 
 ├
[V] fabric:RtFcPathAtt this object is used for creation of static association with a Path for fcoe. Existence of this implies that the corresponding set of policies will be resolved into the node to which the relationship points.
 
 
 ├
[V] fabric:RtHPathAtt 
 
 
 ├
[V] fabric:RtLFPathAtt 
 
 
 ├
[V] fabric:RtOosPath A target relation to the abstraction of the path endpoint. Note that this relation is an internal object.
 
 
 ├
[V] fabric:RtPathAtt A target relation to the abstraction of a path endpoint. Note that this relation is an internal object.
 
 
 ├
[V] fabric:RtPathDefL2OutAtt A target relation to an abstraction of a path endpoint. Note that this relation is an internal object.
 
 
 ├
[V] fabric:RtPathDefL3OutAtt A target relation to an abstraction of a path endpoint. Note that this relation is an internal object.
 
 
 ├
[V] fabric:RtPathL2OutAtt A target relation to an abstraction of a path endpoint. Note that this relation is an internal object.
 
 
 ├
[V] fabric:RtPathL3OutAtt A target relation to an abstraction of a path endpoint. Note that this relation is an internal object.
 
 
 ├
[V] fabric:RtPinToPath  Represents uplink interfaces
 
 
 ├
[V] fabric:RtPortDirection  Relation to fabricPathEp
 
 
 ├
[V] fabric:RtSFPathAtt 
 
 
 ├
[V] fabric:RtSHPathAtt  This object is used for creation of static association with a Spine's Host Port's Path. Existence of this implies that the corresponding set of policies will be resolved into the node to which the relationship points.
 
 
 ├
[V] fabric:RtSrcToPathEp A target relation to an abstraction of a path endpoint. Note that this relation is an internal object.
 
 
 ├
[V] fabric:RtStCEpDefToNode A relation target that represents static endpoints that are associated with this path endpoint.
 
 
 ├
[V] fabric:RtStCEpDefToPathEp A target relation to an abstraction of a path endpoint. Note that this relation is an internal object.
 
 
 ├
[V] fabric:RtStCEpToPathEp A target relation to an abstraction of a path endpoint. Note that this relation is an internal object.
 
 
 ├
[V] fabric:RtTnlpathAtt 
 
 
 ├
[V] fabric:RtTrExtEpSrcToPathEp  Relation to PathEp (PathEp can refer to a physical port or port channel or VPC
 
 
 ├
[V] fabric:RtTrExtExtSrcToPathEp  Relation to PathEp (PathEp can refer to a physical port or port channel or VPC
 
 
 ├
[V] fault:Counts An immutable object that provides the number of critical, major, minor, and warning faults raised on its parent object and its subtree.
 
 
 ├
[V] health:Inst A base class for a health score instance.(Switch only)
 
 
 ├
[V] tag:AInst The label instance, which is contained by the taggable object.
 
 
 
 ├
[V] fault:Delegate Exposes internal faults to the user. A fault delegate object can be defined on IFC (for example, for an endpoint group) and when the fault is raised (for example, under an endpoint policy on a switch), a fault delegate object is created on IFC under the specified object. A fault delegate object follows the lifecycle of the original fault instance object, being created, modified, or deleted based on the changes of the original fault.
 
 ├
[V] fault:Counts An immutable object that provides the number of critical, major, minor, and warning faults raised on its parent object and its subtree.
 
 ├
[V] health:Inst A base class for a health score instance.(Switch only)
 ├
[V] fabric:PathEp An abstraction of a path endpoint.
 
 ├
[V] aaa:RbacAnnotation  RbacAnnotation is used for capturing rbac properties of any apic object Objects can append rbacannotations as Object->RbacAnnotation which is then checked for domain eligibility
 
 ├
[V] fabric:RtCEpToPathEp A target relation to the abstraction of a path endpoint. Note that this relation is an internal object.
 
 ├
[V] fabric:RtCIfPathAtt A target relation to an abstraction of a path endpoint. Note that this relation is an internal object.
 
 ├
[V] fabric:RtDefPinToPath  Represents uplink interfaces
 
 ├
[V] fabric:RtDestPathEp A target relation to an abstraction of the path endpoint. Note that this relation is an internal object.
 
 ├
[V] fabric:RtFcPathAtt this object is used for creation of static association with a Path for fcoe. Existence of this implies that the corresponding set of policies will be resolved into the node to which the relationship points.
 
 ├
[V] fabric:RtHPathAtt 
 
 ├
[V] fabric:RtLFPathAtt 
 
 ├
[V] fabric:RtOosPath A target relation to the abstraction of the path endpoint. Note that this relation is an internal object.
 
 ├
[V] fabric:RtPathAtt A target relation to the abstraction of a path endpoint. Note that this relation is an internal object.
 
 ├
[V] fabric:RtPathDefL2OutAtt A target relation to an abstraction of a path endpoint. Note that this relation is an internal object.
 
 ├
[V] fabric:RtPathDefL3OutAtt A target relation to an abstraction of a path endpoint. Note that this relation is an internal object.
 
 ├
[V] fabric:RtPathL2OutAtt A target relation to an abstraction of a path endpoint. Note that this relation is an internal object.
 
 ├
[V] fabric:RtPathL3OutAtt A target relation to an abstraction of a path endpoint. Note that this relation is an internal object.
 
 ├
[V] fabric:RtPinToPath  Represents uplink interfaces
 
 ├
[V] fabric:RtPortDirection  Relation to fabricPathEp
 
 ├
[V] fabric:RtSFPathAtt 
 
 ├
[V] fabric:RtSHPathAtt  This object is used for creation of static association with a Spine's Host Port's Path. Existence of this implies that the corresponding set of policies will be resolved into the node to which the relationship points.
 
 ├
[V] fabric:RtSrcToPathEp A target relation to an abstraction of a path endpoint. Note that this relation is an internal object.
 
 ├
[V] fabric:RtStCEpDefToNode A relation target that represents static endpoints that are associated with this path endpoint.
 
 ├
[V] fabric:RtStCEpDefToPathEp A target relation to an abstraction of a path endpoint. Note that this relation is an internal object.
 
 ├
[V] fabric:RtStCEpToPathEp A target relation to an abstraction of a path endpoint. Note that this relation is an internal object.
 
 ├
[V] fabric:RtTnlpathAtt 
 
 ├
[V] fabric:RtTrExtEpSrcToPathEp  Relation to PathEp (PathEp can refer to a physical port or port channel or VPC
 
 ├
[V] fabric:RtTrExtExtSrcToPathEp  Relation to PathEp (PathEp can refer to a physical port or port channel or VPC
 
 ├
[V] fault:Counts An immutable object that provides the number of critical, major, minor, and warning faults raised on its parent object and its subtree.
 
 ├
[V] health:Inst A base class for a health score instance.(Switch only)
 
 ├
[V] tag:AInst The label instance, which is contained by the taggable object.
 
 
 ├
[V] fault:Delegate Exposes internal faults to the user. A fault delegate object can be defined on IFC (for example, for an endpoint group) and when the fault is raised (for example, under an endpoint policy on a switch), a fault delegate object is created on IFC under the specified object. A fault delegate object follows the lifecycle of the original fault instance object, being created, modified, or deleted based on the changes of the original fault.
 ├
[V] fault:Counts An immutable object that provides the number of critical, major, minor, and warning faults raised on its parent object and its subtree.
 ├
[V] health:Inst A base class for a health score instance.(Switch only)


Inheritance
[V] fabric:PathEpCont The container for a path endpoint.


Events
                


Faults
                


Fsms
                


Properties Summary
Defined in: fabric:PathEpCont
reference:BinRef monPolDn  (fabric:PathEpCont:monPolDn)
           The monitoring policy attached to this observable object.
fabric:NodeId
          scalar:Uint16
nodeId  (fabric:PathEpCont:nodeId)
           Node Id of the Container
Defined in: mo:Resolvable
mo:Owner
          scalar:Enum8
lcOwn  (mo:Resolvable:lcOwn)
           A value that indicates how this object was created. For internal use only.
Defined in: mo:TopProps
mo:ModificationChildAction
          scalar:Bitmask32
childAction  (mo:TopProps:childAction)
           Delete or ignore. For internal use only.
reference:BinRef dn  (mo:TopProps:dn)
           A tag or metadata is a non-hierarchical keyword or term assigned to the fabric module.
reference:BinRN rn  (mo:TopProps:rn)
           Identifies an object from its siblings within the context of its parent object. The distinguished name contains a sequence of relative names.
mo:ModificationStatus
          scalar:Bitmask32
status  (mo:TopProps:status)
           The upgrade status. This property is for internal use only.
Defined in: mo:Modifiable
mo:TStamp
          scalar:Date
modTs  (mo:Modifiable:modTs)
           The time when this object was last modified.
Properties Detail

childAction

Type: mo:ModificationChildAction
Primitive Type: scalar:Bitmask32

Units: null
Encrypted: false
Access: implicit
Category: TopLevelChildAction
    Comments:
Delete or ignore. For internal use only.
Constants
deleteAll 16384u deleteAll NO COMMENTS
ignore 4096u ignore NO COMMENTS
deleteNonPresent 8192u deleteNonPresent NO COMMENTS
DEFAULT 0 --- This type is used to





dn

Type: reference:BinRef

Units: null
Encrypted: false
Access: implicit
Category: TopLevelDn
    Comments:
A tag or metadata is a non-hierarchical keyword or term assigned to the fabric module.



lcOwn

Type: mo:Owner
Primitive Type: scalar:Enum8

Units: null
Encrypted: false
Access: implicit
Category: TopLevelRegular
    Comments:
A value that indicates how this object was created. For internal use only.
Constants
local 0 Local NO COMMENTS
policy 1 Policy NO COMMENTS
replica 2 Replica NO COMMENTS
resolveOnBehalf 3 ResolvedOnBehalf NO COMMENTS
implicit 4 Implicit NO COMMENTS
DEFAULT local(0) Local NO COMMENTS





modTs

Type: mo:TStamp
Primitive Type: scalar:Date

Units: null
Encrypted: false
Access: implicit
Category: TopLevelRegular
    Comments:
The time when this object was last modified.
Constants
never 0ull never NO COMMENTS
DEFAULT never(0ull) never NO COMMENTS





monPolDn

Type: reference:BinRef

Units: null
Encrypted: false
Access: implicit
Category: TopLevelRegular
    Comments:
The monitoring policy attached to this observable object.



nodeId

Type: fabric:NodeId
Primitive Type: scalar:Uint16

Units: null
Encrypted: false
Naming Property -- [NAMING RULES]
Access: naming
Category: TopLevelRegular
    Comments:
Node Id of the Container
Constants
defaultValue 1 --- NO COMMENTS





rn

Type: reference:BinRN

Units: null
Encrypted: false
Access: implicit
Category: TopLevelRn
    Comments:
Identifies an object from its siblings within the context of its parent object. The distinguished name contains a sequence of relative names.



status

Type: mo:ModificationStatus
Primitive Type: scalar:Bitmask32

Units: null
Encrypted: false
Access: implicit
Category: TopLevelStatus
    Comments:
The upgrade status. This property is for internal use only.
Constants
created 2u created In a setter method: specifies that an object should be created. An error is returned if the object already exists.
In the return value of a setter method: indicates that an object has been created.
modified 4u modified In a setter method: specifies that an object should be modified
In the return value of a setter method: indicates that an object has been modified.
deleted 8u deleted In a setter method: specifies that an object should be deleted.
In the return value of a setter method: indicates that an object has been deleted.
DEFAULT 0 --- This type controls the life cycle of objects passed in the XML API.

When used in a setter method (such as configConfMo), the ModificationStatus specifies whether an object should be created, modified, deleted or removed.
In the return value of a setter method, the ModificationStatus indicates the actual operation that was performed. For example, the ModificationStatus is set to "created" if the object was created. The ModificationStatus is not set if the object was neither created, modified, deleted or removed.

When invoking a setter method, the ModificationStatus is optional:
If a setter method such as configConfMo is invoked and the ModificationStatus is not set, the system automatically determines if the object should be created or modified.