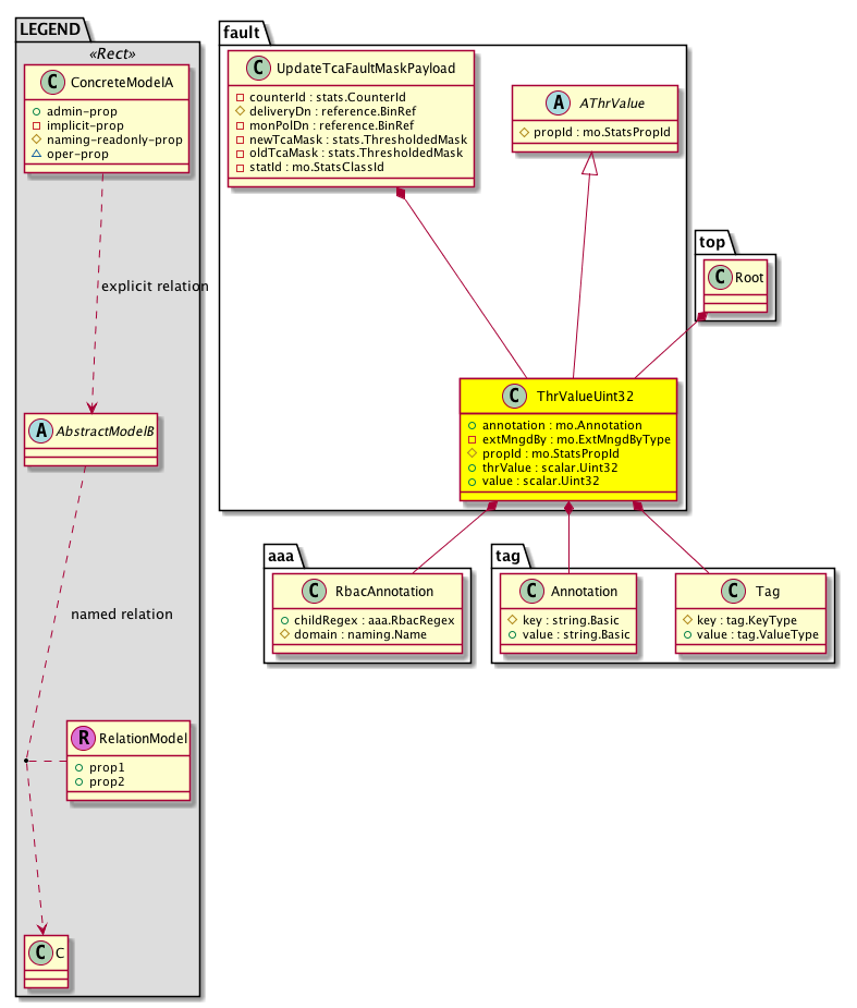
Class fault:ThrValueUint32 (CONCRETE)

Class ID:4971
Encrypted: false - Exportable: true - Persistent: true - Configurable: true - Subject to Quota: Disabled - Abstraction Layer: Logical Model
Write Access: []
Read Access: []
Creatable/Deletable: yes (see Container Mos for details)
Semantic Scope: None
Semantic Scope Evaluation Rule: Parent
Monitoring Policy Source: Parent
Monitoring Flags : [ IsObservable: false, HasStats: false, HasFaults: false, HasHealth: false, HasEventRules: false ]

The threshold value uint 32.

Naming Rules
RN FORMAT: thrValUint32-{propId}

    [1] PREFIX=thrValUint32- PROPERTY = propId




DN FORMAT: 

[0] thrValUint32-{propId}

                


Diagram

Super Mo: fault:AThrValue,
Container Mos: fault:UpdateTcaFaultMaskPayload (deletable:yes), top:Root (deletable:yes),
Contained Mos: aaa:RbacAnnotation, tag:Annotation, tag:Tag,


Containers Hierarchies
[V] top:Root  This class represents the root element in the object hierarchy. All managed objects in the system are descendants of the Root element.
 ├
[V] fault:ThrValueUint32 The threshold value uint 32.


Contained Hierarchy
[V] fault:ThrValueUint32 The threshold value uint 32.
 ├
[V] aaa:RbacAnnotation  RbacAnnotation is used for capturing rbac properties of any apic object Objects can append rbacannotations as Object->RbacAnnotation which is then checked for domain eligibility
 ├
[V] tag:Annotation 
 ├
[V] tag:Tag 


Inheritance
[V] fault:AThrValue The threshold value container is used between the observer and the eventmgr communication when reporting threshold values. Concrete subclasses are populated during ngen for every numeric data type.
 ├
[V] fault:ThrValueUint32 The threshold value uint 32.


Events
                fault:ThrValueUint32:creation__fault_ThrValueUint32
fault:ThrValueUint32:modification__fault_ThrValueUint32
fault:ThrValueUint32:deletion__fault_ThrValueUint32


Faults
                


Fsms
                


Properties Summary
Defined in: fault:ThrValueUint32
mo:Annotation
          string:Basic
annotation  (fault:ThrValueUint32:annotation)
           NO COMMENTS
mo:ExtMngdByType
          scalar:Bitmask32
extMngdBy  (fault:ThrValueUint32:extMngdBy)
           NO COMMENTS
mo:StatsPropId propId  (fault:ThrValueUint32:propId)
           Overrides:fault:AThrValue:propId
           null
scalar:Uint32 thrValue  (fault:ThrValueUint32:thrValue)
           Threshold value from policy.
scalar:Uint32 value  (fault:ThrValueUint32:value)
           Value of the property.
Defined in: mo:Ownable
scalar:Uint16 uid  (mo:Ownable:uid)
           A unique identifier for this object.
Defined in: mo:Resolvable
mo:Owner
          scalar:Enum8
lcOwn  (mo:Resolvable:lcOwn)
           A value that indicates how this object was created. For internal use only.
Defined in: mo:TopProps
mo:ModificationChildAction
          scalar:Bitmask32
childAction  (mo:TopProps:childAction)
           Delete or ignore. For internal use only.
reference:BinRef dn  (mo:TopProps:dn)
           A tag or metadata is a non-hierarchical keyword or term assigned to the fabric module.
reference:BinRN rn  (mo:TopProps:rn)
           Identifies an object from its siblings within the context of its parent object. The distinguished name contains a sequence of relative names.
mo:ModificationStatus
          scalar:Bitmask32
status  (mo:TopProps:status)
           The upgrade status. This property is for internal use only.
Defined in: mo:Modifiable
mo:TStamp
          scalar:Date
modTs  (mo:Modifiable:modTs)
           The time when this object was last modified.
Properties Detail

annotation

Type: mo:Annotation
Primitive Type: string:Basic

Units: null
Encrypted: false
Access: admin
Category: TopLevelRegular
Property Validators:
    Range:  min: "0"  max: "128"
        Allowed Chars:
            Regex: [a-zA-Z0-9_.:-]+
    Comments:
NO COMMENTS



childAction

Type: mo:ModificationChildAction
Primitive Type: scalar:Bitmask32

Units: null
Encrypted: false
Access: implicit
Category: TopLevelChildAction
    Comments:
Delete or ignore. For internal use only.
Constants
deleteAll 16384u deleteAll NO COMMENTS
ignore 4096u ignore NO COMMENTS
deleteNonPresent 8192u deleteNonPresent NO COMMENTS
DEFAULT 0 --- This type is used to





dn

Type: reference:BinRef

Units: null
Encrypted: false
Access: implicit
Category: TopLevelDn
    Comments:
A tag or metadata is a non-hierarchical keyword or term assigned to the fabric module.



extMngdBy

Type: mo:ExtMngdByType
Primitive Type: scalar:Bitmask32

Units: null
Encrypted: false
Access: implicit
Category: TopLevelRegular
    Comments:
NO COMMENTS
Constants
undefined 0u undefined NO COMMENTS
msc 1u msc NO COMMENTS
DEFAULT undefined(0u) undefined NO COMMENTS





lcOwn

Type: mo:Owner
Primitive Type: scalar:Enum8

Units: null
Encrypted: false
Access: implicit
Category: TopLevelRegular
    Comments:
A value that indicates how this object was created. For internal use only.
Constants
local 0 Local NO COMMENTS
policy 1 Policy NO COMMENTS
replica 2 Replica NO COMMENTS
resolveOnBehalf 3 ResolvedOnBehalf NO COMMENTS
implicit 4 Implicit NO COMMENTS
DEFAULT local(0) Local NO COMMENTS





modTs

Type: mo:TStamp
Primitive Type: scalar:Date

Units: null
Encrypted: false
Access: implicit
Category: TopLevelRegular
    Comments:
The time when this object was last modified.
Constants
never 0ull never NO COMMENTS
DEFAULT never(0ull) never NO COMMENTS





propId

Type: mo:StatsPropId

Overrides:fault:AThrValue:propId
Units: null Encrypted: false Naming Property -- [NAMING RULES] Access: naming Category: TopLevelRegular Property Validators:
    Comments:
null
Constants
unspecified 0u --- NO COMMENTS
l2IngrPktsPartFloodTr 10001u ingress flood packets trend ingress flood packets trend
l2IngrPktsPartFloodRate 10002u ingress flood packets rate ingress flood packets rate
l2IngrPktsAgFloodCum 10012u ingress flood packets cumulative ingress flood packets cumulative
l2IngrPktsAgFloodPer 10013u ingress flood packets periodic ingress flood packets periodic
l2IngrPktsAgFloodTr 10017u ingress flood packets trend ingress flood packets trend
l2IngrPktsAgFloodRate 10018u ingress flood packets rate ingress flood packets rate
l2IngrPktsMulticastLast 10031u ingress multicast packets current value ingress multicast packets current value
l2IngrPktsMulticastCum 10033u ingress multicast packets cumulative ingress multicast packets cumulative
l2IngrPktsMulticastPer 10034u ingress multicast packets periodic ingress multicast packets periodic
l2IngrPktsMulticastMin 10035u ingress multicast packets minimum value ingress multicast packets minimum value
l2IngrPktsMulticastMax 10036u ingress multicast packets maximum value ingress multicast packets maximum value
l2IngrPktsMulticastAvg 10037u ingress multicast packets average value ingress multicast packets average value
l2IngrPktsMulticastTr 10041u ingress multicast packets trend ingress multicast packets trend
l2IngrPktsMulticastRate 10042u ingress multicast packets rate ingress multicast packets rate
l2IngrPktsPartMulticastLast 10052u ingress multicast packets current value ingress multicast packets current value
l2IngrPktsPartMulticastCum 10054u ingress multicast packets cumulative ingress multicast packets cumulative
l2IngrPktsPartMulticastPer 10055u ingress multicast packets periodic ingress multicast packets periodic
l2IngrPktsPartMulticastMin 10056u ingress multicast packets minimum value ingress multicast packets minimum value
l2IngrPktsPartMulticastMax 10057u ingress multicast packets maximum value ingress multicast packets maximum value
l2IngrPktsPartMulticastAvg 10058u ingress multicast packets average value ingress multicast packets average value
l2IngrPktsPartMulticastTr 10062u ingress multicast packets trend ingress multicast packets trend
l2IngrPktsPartMulticastRate 10063u ingress multicast packets rate ingress multicast packets rate
l2IngrPktsAgMulticastCum 10073u ingress multicast packets cumulative ingress multicast packets cumulative
l2IngrPktsAgMulticastPer 10074u ingress multicast packets periodic ingress multicast packets periodic
l2IngrPktsAgMulticastTr 10078u ingress multicast packets trend ingress multicast packets trend
l2IngrPktsAgMulticastRate 10079u ingress multicast packets rate ingress multicast packets rate
l2IngrPktsUnicastLast 10092u ingress unicast packets current value ingress unicast packets current value
l2IngrPktsUnicastCum 10094u ingress unicast packets cumulative ingress unicast packets cumulative
l2IngrPktsUnicastPer 10095u ingress unicast packets periodic ingress unicast packets periodic
l2IngrPktsUnicastMin 10096u ingress unicast packets minimum value ingress unicast packets minimum value
l2IngrPktsUnicastMax 10097u ingress unicast packets maximum value ingress unicast packets maximum value
l2IngrPktsUnicastAvg 10098u ingress unicast packets average value ingress unicast packets average value
l2IngrPktsUnicastTr 10102u ingress unicast packets trend ingress unicast packets trend
l2IngrPktsUnicastRate 10103u ingress unicast packets rate ingress unicast packets rate
l2IngrPktsPartUnicastLast 10113u ingress unicast packets current value ingress unicast packets current value
l2IngrPktsPartUnicastCum 10115u ingress unicast packets cumulative ingress unicast packets cumulative
l2IngrPktsPartUnicastPer 10116u ingress unicast packets periodic ingress unicast packets periodic
l2IngrPktsPartUnicastMin 10117u ingress unicast packets minimum value ingress unicast packets minimum value
l2IngrPktsPartUnicastMax 10118u ingress unicast packets maximum value ingress unicast packets maximum value
l2IngrPktsPartUnicastAvg 10119u ingress unicast packets average value ingress unicast packets average value
l2IngrPktsPartUnicastTr 10123u ingress unicast packets trend ingress unicast packets trend
l2IngrPktsPartUnicastRate 10124u ingress unicast packets rate ingress unicast packets rate
l2IngrPktsAgUnicastCum 10134u ingress unicast packets cumulative ingress unicast packets cumulative
l2IngrPktsAgUnicastPer 10135u ingress unicast packets periodic ingress unicast packets periodic
l2IngrPktsAgUnicastTr 10139u ingress unicast packets trend ingress unicast packets trend
l2IngrPktsAgUnicastRate 10140u ingress unicast packets rate ingress unicast packets rate
opflexIDEpRxBytesBytesLast 10195u received bytes current value received bytes current value
opflexIDEpRxBytesBytesCum 10197u received bytes cumulative received bytes cumulative
opflexIDEpRxBytesBytesPer 10198u received bytes periodic received bytes periodic
opflexIDEpRxBytesBytesMin 10199u received bytes minimum value received bytes minimum value
opflexIDEpRxBytesBytesMax 10200u received bytes maximum value received bytes maximum value
opflexIDEpRxBytesBytesAvg 10201u received bytes average value received bytes average value
opflexIDEpRxBytesBytesTr 10205u received bytes trend received bytes trend
opflexIDEpRxBytesBytesRate 10206u received bytes rate received bytes rate
opflexIDEpRxPktsDropLast 10222u received dropped packets current value received dropped packets current value
opflexIDEpRxPktsDropCum 10224u received dropped packets cumulative received dropped packets cumulative
opflexIDEpRxPktsDropPer 10225u received dropped packets periodic received dropped packets periodic
opflexIDEpRxPktsDropMin 10226u received dropped packets minimum value received dropped packets minimum value
opflexIDEpRxPktsDropMax 10227u received dropped packets maximum value received dropped packets maximum value
opflexIDEpRxPktsDropAvg 10228u received dropped packets average value received dropped packets average value
opflexIDEpRxPktsDropTr 10232u received dropped packets trend received dropped packets trend
opflexIDEpRxPktsDropRate 10233u received dropped packets rate received dropped packets rate
opflexIDEpRxPktsMcastLast 10249u received multicast packets current value received multicast packets current value
opflexIDEpRxPktsMcastCum 10251u received multicast packets cumulative received multicast packets cumulative
opflexIDEpRxPktsMcastPer 10252u received multicast packets periodic received multicast packets periodic
opflexIDEpRxPktsMcastMin 10253u received multicast packets minimum value received multicast packets minimum value
opflexIDEpRxPktsMcastMax 10254u received multicast packets maximum value received multicast packets maximum value
opflexIDEpRxPktsMcastAvg 10255u received multicast packets average value received multicast packets average value
opflexIDEpRxPktsMcastTr 10259u received multicast packets trend received multicast packets trend
opflexIDEpRxPktsMcastRate 10260u received multicast packets rate received multicast packets rate
opflexIDEpRxPktsPktsLast 10276u received packets current value received packets current value
opflexIDEpRxPktsPktsCum 10278u received packets cumulative received packets cumulative
opflexIDEpRxPktsPktsPer 10279u received packets periodic received packets periodic
opflexIDEpRxPktsPktsMin 10280u received packets minimum value received packets minimum value
opflexIDEpRxPktsPktsMax 10281u received packets maximum value received packets maximum value
opflexIDEpRxPktsPktsAvg 10282u received packets average value received packets average value
opflexIDEpRxPktsPktsTr 10286u received packets trend received packets trend
opflexIDEpRxPktsPktsRate 10287u received packets rate received packets rate
opflexIDEpRxPktsUcastLast 10303u received unicast packets current value received unicast packets current value
opflexIDEpRxPktsUcastCum 10305u received unicast packets cumulative received unicast packets cumulative
opflexIDEpRxPktsUcastPer 10306u received unicast packets periodic received unicast packets periodic
opflexIDEpRxPktsUcastMin 10307u received unicast packets minimum value received unicast packets minimum value
opflexIDEpRxPktsUcastMax 10308u received unicast packets maximum value received unicast packets maximum value
opflexIDEpRxPktsUcastAvg 10309u received unicast packets average value received unicast packets average value
opflexIDEpRxPktsUcastTr 10313u received unicast packets trend received unicast packets trend
opflexIDEpRxPktsUcastRate 10314u received unicast packets rate received unicast packets rate
opflexIDEpTxBytesBytesLast 10330u transmitted bytes current value transmitted bytes current value
opflexIDEpTxBytesBytesCum 10332u transmitted bytes cumulative transmitted bytes cumulative
opflexIDEpTxBytesBytesPer 10333u transmitted bytes periodic transmitted bytes periodic
opflexIDEpTxBytesBytesMin 10334u transmitted bytes minimum value transmitted bytes minimum value
opflexIDEpTxBytesBytesMax 10335u transmitted bytes maximum value transmitted bytes maximum value
opflexIDEpTxBytesBytesAvg 10336u transmitted bytes average value transmitted bytes average value
opflexIDEpTxBytesBytesTr 10340u transmitted bytes trend transmitted bytes trend
opflexIDEpTxBytesBytesRate 10341u transmitted bytes rate transmitted bytes rate
opflexIDEpTxPktsDropLast 10357u transmitted dropped packets current value transmitted dropped packets current value
opflexIDEpTxPktsDropCum 10359u transmitted dropped packets cumulative transmitted dropped packets cumulative
opflexIDEpTxPktsDropPer 10360u transmitted dropped packets periodic transmitted dropped packets periodic
opflexIDEpTxPktsDropMin 10361u transmitted dropped packets minimum value transmitted dropped packets minimum value
opflexIDEpTxPktsDropMax 10362u transmitted dropped packets maximum value transmitted dropped packets maximum value
opflexIDEpTxPktsDropAvg 10363u transmitted dropped packets average value transmitted dropped packets average value
opflexIDEpTxPktsDropTr 10367u transmitted dropped packets trend transmitted dropped packets trend
opflexIDEpTxPktsDropRate 10368u transmitted dropped packets rate transmitted dropped packets rate
opflexIDEpTxPktsMcastLast 10384u transmitted multicast packets current value transmitted multicast packets current value
opflexIDEpTxPktsMcastCum 10386u transmitted multicast packets cumulative transmitted multicast packets cumulative
opflexIDEpTxPktsMcastPer 10387u transmitted multicast packets periodic transmitted multicast packets periodic
opflexIDEpTxPktsMcastMin 10388u transmitted multicast packets minimum value transmitted multicast packets minimum value
opflexIDEpTxPktsMcastMax 10389u transmitted multicast packets maximum value transmitted multicast packets maximum value
opflexIDEpTxPktsMcastAvg 10390u transmitted multicast packets average value transmitted multicast packets average value
opflexIDEpTxPktsMcastTr 10394u transmitted multicast packets trend transmitted multicast packets trend
opflexIDEpTxPktsMcastRate 10395u transmitted multicast packets rate transmitted multicast packets rate
opflexIDEpTxPktsPktsLast 10411u transmitted packets current value transmitted packets current value
opflexIDEpTxPktsPktsCum 10413u transmitted packets cumulative transmitted packets cumulative
opflexIDEpTxPktsPktsPer 10414u transmitted packets periodic transmitted packets periodic
opflexIDEpTxPktsPktsMin 10415u transmitted packets minimum value transmitted packets minimum value
opflexIDEpTxPktsPktsMax 10416u transmitted packets maximum value transmitted packets maximum value
opflexIDEpTxPktsPktsAvg 10417u transmitted packets average value transmitted packets average value
opflexIDEpTxPktsPktsTr 10421u transmitted packets trend transmitted packets trend
opflexIDEpTxPktsPktsRate 10422u transmitted packets rate transmitted packets rate
opflexIDEpTxPktsUcastLast 10438u transmitted unicast packets current value transmitted unicast packets current value
opflexIDEpTxPktsUcastCum 10440u transmitted unicast packets cumulative transmitted unicast packets cumulative
opflexIDEpTxPktsUcastPer 10441u transmitted unicast packets periodic transmitted unicast packets periodic
opflexIDEpTxPktsUcastMin 10442u transmitted unicast packets minimum value transmitted unicast packets minimum value
opflexIDEpTxPktsUcastMax 10443u transmitted unicast packets maximum value transmitted unicast packets maximum value
opflexIDEpTxPktsUcastAvg 10444u transmitted unicast packets average value transmitted unicast packets average value
opflexIDEpTxPktsUcastTr 10448u transmitted unicast packets trend transmitted unicast packets trend
opflexIDEpTxPktsUcastRate 10449u transmitted unicast packets rate transmitted unicast packets rate
procCPUCurrentLast 10465u CPU Usage current value CPU Usage current value
procCPUCurrentMin 10466u CPU Usage minimum value CPU Usage minimum value
procCPUCurrentMax 10467u CPU Usage maximum value CPU Usage maximum value
procCPUCurrentAvg 10468u CPU Usage average value CPU Usage average value
procCPUCurrentTr 10473u CPU Usage trend CPU Usage trend
procMemCurrentLast 10486u Memory Allocated current value Memory Allocated current value
procMemCurrentMin 10487u Memory Allocated minimum value Memory Allocated minimum value
procMemCurrentMax 10488u Memory Allocated maximum value Memory Allocated maximum value
procMemCurrentAvg 10489u Memory Allocated average value Memory Allocated average value
procMemCurrentTr 10494u Memory Allocated trend Memory Allocated trend
procProcCPUAvgExecLast 10507u average execution time current value average execution time current value
procProcCPUAvgExecMin 10508u average execution time minimum value average execution time minimum value
procProcCPUAvgExecMax 10509u average execution time maximum value average execution time maximum value
procProcCPUAvgExecAvg 10510u average execution time average value average execution time average value
procProcCPUAvgExecTr 10515u average execution time trend average execution time trend
procProcCPUInvokedLast 10528u invoked current value invoked current value
procProcCPUInvokedMin 10529u invoked minimum value invoked minimum value
procProcCPUInvokedMax 10530u invoked maximum value invoked maximum value
procProcCPUInvokedAvg 10531u invoked average value invoked average value
procProcCPUInvokedTr 10536u invoked trend invoked trend
procProcCPUMaxExecLast 10549u maximum execution time current value maximum execution time current value
procProcCPUMaxExecMin 10550u maximum execution time minimum value maximum execution time minimum value
procProcCPUMaxExecMax 10551u maximum execution time maximum value maximum execution time maximum value
procProcCPUMaxExecAvg 10552u maximum execution time average value maximum execution time average value
procProcCPUMaxExecTr 10557u maximum execution time trend maximum execution time trend
procProcCPUTotalExecLast 10570u total execution time current value total execution time current value
procProcCPUTotalExecMin 10571u total execution time minimum value total execution time minimum value
procProcCPUTotalExecMax 10572u total execution time maximum value total execution time maximum value
procProcCPUTotalExecAvg 10573u total execution time average value total execution time average value
procProcCPUTotalExecTr 10578u total execution time trend total execution time trend
procProcCPUUsageLast 10591u CPU usage current value CPU usage current value
procProcCPUUsageMin 10592u CPU usage minimum value CPU usage minimum value
procProcCPUUsageMax 10593u CPU usage maximum value CPU usage maximum value
procProcCPUUsageAvg 10594u CPU usage average value CPU usage average value
procProcCPUUsageTr 10599u CPU usage trend CPU usage trend
procProcMemAllocedLast 10612u Allocated memory current value Allocated memory current value
procProcMemAllocedMin 10613u Allocated memory minimum value Allocated memory minimum value
procProcMemAllocedMax 10614u Allocated memory maximum value Allocated memory maximum value
procProcMemAllocedAvg 10615u Allocated memory average value Allocated memory average value
procProcMemAllocedTr 10620u Allocated memory trend Allocated memory trend
procProcMemUsedLast 10633u Used memory current value Used memory current value
procProcMemUsedMin 10634u Used memory minimum value Used memory minimum value
procProcMemUsedMax 10635u Used memory maximum value Used memory maximum value
procProcMemUsedAvg 10636u Used memory average value Used memory average value
procProcMemUsedTr 10641u Used memory trend Used memory trend
procSysCPUIdleLast 10654u idle CPU current value idle CPU current value
procSysCPUIdleMin 10655u idle CPU minimum value idle CPU minimum value
procSysCPUIdleMax 10656u idle CPU maximum value idle CPU maximum value
procSysCPUIdleAvg 10657u idle CPU average value idle CPU average value
procSysCPUIdleTr 10662u idle CPU trend idle CPU trend
procSysCPUKernelLast 10675u kernel CPU current value kernel CPU current value
procSysCPUKernelMin 10676u kernel CPU minimum value kernel CPU minimum value
procSysCPUKernelMax 10677u kernel CPU maximum value kernel CPU maximum value
procSysCPUKernelAvg 10678u kernel CPU average value kernel CPU average value
procSysCPUKernelTr 10683u kernel CPU trend kernel CPU trend
procSysCPUUserLast 10696u user CPU current value user CPU current value
procSysCPUUserMin 10697u user CPU minimum value user CPU minimum value
procSysCPUUserMax 10698u user CPU maximum value user CPU maximum value
procSysCPUUserAvg 10699u user CPU average value user CPU average value
procSysCPUUserTr 10704u user CPU trend user CPU trend
procSysLoadLoadAverage15mLast 10717u 15 minute average load current value 15 minute average load current value
procSysLoadLoadAverage15mMin 10718u 15 minute average load minimum value 15 minute average load minimum value
procSysLoadLoadAverage15mMax 10719u 15 minute average load maximum value 15 minute average load maximum value
procSysLoadLoadAverage15mAvg 10720u 15 minute average load average value 15 minute average load average value
procSysLoadLoadAverage15mTr 10725u 15 minute average load trend 15 minute average load trend
procSysLoadLoadAverage1mLast 10738u 1 minute average load current value 1 minute average load current value
procSysLoadLoadAverage1mMin 10739u 1 minute average load minimum value 1 minute average load minimum value
procSysLoadLoadAverage1mMax 10740u 1 minute average load maximum value 1 minute average load maximum value
procSysLoadLoadAverage1mAvg 10741u 1 minute average load average value 1 minute average load average value
procSysLoadLoadAverage1mTr 10746u 1 minute average load trend 1 minute average load trend
procSysLoadLoadAverage5mLast 10759u 5 minute average load current value 5 minute average load current value
procSysLoadLoadAverage5mMin 10760u 5 minute average load minimum value 5 minute average load minimum value
procSysLoadLoadAverage5mMax 10761u 5 minute average load maximum value 5 minute average load maximum value
procSysLoadLoadAverage5mAvg 10762u 5 minute average load average value 5 minute average load average value
procSysLoadLoadAverage5mTr 10767u 5 minute average load trend 5 minute average load trend
procSysLoadRunProcLast 10780u running processes current value running processes current value
procSysLoadRunProcMin 10781u running processes minimum value running processes minimum value
procSysLoadRunProcMax 10782u running processes maximum value running processes maximum value
procSysLoadRunProcAvg 10783u running processes average value running processes average value
procSysLoadRunProcTr 10788u running processes trend running processes trend
procSysLoadTotalProcLast 10801u total processes current value total processes current value
procSysLoadTotalProcMin 10802u total processes minimum value total processes minimum value
procSysLoadTotalProcMax 10803u total processes maximum value total processes maximum value
procSysLoadTotalProcAvg 10804u total processes average value total processes average value
procSysLoadTotalProcTr 10809u total processes trend total processes trend
procSysMemFreeLast 10822u free memory current value free memory current value
procSysMemFreeMin 10823u free memory minimum value free memory minimum value
procSysMemFreeMax 10824u free memory maximum value free memory maximum value
procSysMemFreeAvg 10825u free memory average value free memory average value
procSysMemFreeTr 10830u free memory trend free memory trend
procSysMemTotalLast 10843u total memory current value total memory current value
procSysMemTotalMin 10844u total memory minimum value total memory minimum value
procSysMemTotalMax 10845u total memory maximum value total memory maximum value
procSysMemTotalAvg 10846u total memory average value total memory average value
procSysMemTotalTr 10851u total memory trend total memory trend
procSysMemUsedLast 10864u used memory current value used memory current value
procSysMemUsedMin 10865u used memory minimum value used memory minimum value
procSysMemUsedMax 10866u used memory maximum value used memory maximum value
procSysMemUsedAvg 10867u used memory average value used memory average value
procSysMemUsedTr 10872u used memory trend used memory trend
qosmEgrPktsDropLast 10885u egress drop packets current value egress drop packets current value
qosmEgrPktsDropCum 10887u egress drop packets cumulative egress drop packets cumulative
qosmEgrPktsDropPer 10888u egress drop packets periodic egress drop packets periodic
qosmEgrPktsDropMin 10889u egress drop packets minimum value egress drop packets minimum value
qosmEgrPktsDropMax 10890u egress drop packets maximum value egress drop packets maximum value
qosmEgrPktsDropAvg 10891u egress drop packets average value egress drop packets average value
qosmEgrPktsDropTr 10895u egress drop packets trend egress drop packets trend
qosmEgrPktsDropRate 10896u egress drop packets rate egress drop packets rate
qosmIngrPktsAdmitLast 10912u ingress admit packets current value ingress admit packets current value
qosmIngrPktsAdmitCum 10914u ingress admit packets cumulative ingress admit packets cumulative
qosmIngrPktsAdmitPer 10915u ingress admit packets periodic ingress admit packets periodic
qosmIngrPktsAdmitMin 10916u ingress admit packets minimum value ingress admit packets minimum value
qosmIngrPktsAdmitMax 10917u ingress admit packets maximum value ingress admit packets maximum value
qosmIngrPktsAdmitAvg 10918u ingress admit packets average value ingress admit packets average value
qosmIngrPktsAdmitTr 10922u ingress admit packets trend ingress admit packets trend
qosmIngrPktsAdmitRate 10923u ingress admit packets rate ingress admit packets rate
qosmIngrPktsDropLast 10939u ingress drop packets current value ingress drop packets current value
qosmIngrPktsDropCum 10941u ingress drop packets cumulative ingress drop packets cumulative
qosmIngrPktsDropPer 10942u ingress drop packets periodic ingress drop packets periodic
qosmIngrPktsDropMin 10943u ingress drop packets minimum value ingress drop packets minimum value
qosmIngrPktsDropMax 10944u ingress drop packets maximum value ingress drop packets maximum value
qosmIngrPktsDropAvg 10945u ingress drop packets average value ingress drop packets average value
qosmIngrPktsDropTr 10949u ingress drop packets trend ingress drop packets trend
qosmIngrPktsDropRate 10950u ingress drop packets rate ingress drop packets rate
vnsRxPktsRxdropsLast 11020u Rx Dropped current value Rx Dropped current value
vnsRxPktsRxdropsCum 11022u Rx Dropped cumulative Rx Dropped cumulative
vnsRxPktsRxdropsPer 11023u Rx Dropped periodic Rx Dropped periodic
vnsRxPktsRxdropsMin 11024u Rx Dropped minimum value Rx Dropped minimum value
vnsRxPktsRxdropsMax 11025u Rx Dropped maximum value Rx Dropped maximum value
vnsRxPktsRxdropsAvg 11026u Rx Dropped average value Rx Dropped average value
vnsRxPktsRxdropsTr 11030u Rx Dropped trend Rx Dropped trend
vnsRxPktsRxdropsRate 11031u Rx Dropped rate Rx Dropped rate
vnsRxPktsRxerrorsLast 11047u Rx Errors current value Rx Errors current value
vnsRxPktsRxerrorsCum 11049u Rx Errors cumulative Rx Errors cumulative
vnsRxPktsRxerrorsPer 11050u Rx Errors periodic Rx Errors periodic
vnsRxPktsRxerrorsMin 11051u Rx Errors minimum value Rx Errors minimum value
vnsRxPktsRxerrorsMax 11052u Rx Errors maximum value Rx Errors maximum value
vnsRxPktsRxerrorsAvg 11053u Rx Errors average value Rx Errors average value
vnsRxPktsRxerrorsTr 11057u Rx Errors trend Rx Errors trend
vnsRxPktsRxerrorsRate 11058u Rx Errors rate Rx Errors rate
vnsRxPktsRxpacketsLast 11074u Rx current value Rx current value
vnsRxPktsRxpacketsCum 11076u Rx cumulative Rx cumulative
vnsRxPktsRxpacketsPer 11077u Rx periodic Rx periodic
vnsRxPktsRxpacketsMin 11078u Rx minimum value Rx minimum value
vnsRxPktsRxpacketsMax 11079u Rx maximum value Rx maximum value
vnsRxPktsRxpacketsAvg 11080u Rx average value Rx average value
vnsRxPktsRxpacketsTr 11084u Rx trend Rx trend
vnsRxPktsRxpacketsRate 11085u Rx rate Rx rate
vnsTxPktsTxdropsLast 11101u Tx Dropped current value Tx Dropped current value
vnsTxPktsTxdropsCum 11103u Tx Dropped cumulative Tx Dropped cumulative
vnsTxPktsTxdropsPer 11104u Tx Dropped periodic Tx Dropped periodic
vnsTxPktsTxdropsMin 11105u Tx Dropped minimum value Tx Dropped minimum value
vnsTxPktsTxdropsMax 11106u Tx Dropped maximum value Tx Dropped maximum value
vnsTxPktsTxdropsAvg 11107u Tx Dropped average value Tx Dropped average value
vnsTxPktsTxdropsTr 11111u Tx Dropped trend Tx Dropped trend
vnsTxPktsTxdropsRate 11112u Tx Dropped rate Tx Dropped rate
vnsTxPktsTxerrorsLast 11128u Tx Errors current value Tx Errors current value
vnsTxPktsTxerrorsCum 11130u Tx Errors cumulative Tx Errors cumulative
vnsTxPktsTxerrorsPer 11131u Tx Errors periodic Tx Errors periodic
vnsTxPktsTxerrorsMin 11132u Tx Errors minimum value Tx Errors minimum value
vnsTxPktsTxerrorsMax 11133u Tx Errors maximum value Tx Errors maximum value
vnsTxPktsTxerrorsAvg 11134u Tx Errors average value Tx Errors average value
vnsTxPktsTxerrorsTr 11138u Tx Errors trend Tx Errors trend
vnsTxPktsTxerrorsRate 11139u Tx Errors rate Tx Errors rate
vnsTxPktsTxpacketsLast 11155u Tx current value Tx current value
vnsTxPktsTxpacketsCum 11157u Tx cumulative Tx cumulative
vnsTxPktsTxpacketsPer 11158u Tx periodic Tx periodic
vnsTxPktsTxpacketsMin 11159u Tx minimum value Tx minimum value
vnsTxPktsTxpacketsMax 11160u Tx maximum value Tx maximum value
vnsTxPktsTxpacketsAvg 11161u Tx average value Tx average value
vnsTxPktsTxpacketsTr 11165u Tx trend Tx trend
vnsTxPktsTxpacketsRate 11166u Tx rate Tx rate
eqptIngrTotalPktsRateLast 15243u Total Ingress Packets rate current value Total Ingress Packets rate current value
eqptIngrTotalPktsRateMin 15244u Total Ingress Packets rate minimum value Total Ingress Packets rate minimum value
eqptIngrTotalPktsRateMax 15245u Total Ingress Packets rate maximum value Total Ingress Packets rate maximum value
eqptIngrTotalPktsRateAvg 15246u Total Ingress Packets rate average value Total Ingress Packets rate average value
eqptIngrTotalPktsRateTr 15251u Total Ingress Packets rate trend Total Ingress Packets rate trend
opflexIDEpBcastPktsRxLast 15889u received broadcast packets current value received broadcast packets current value
opflexIDEpBcastPktsRxCum 15891u received broadcast packets cumulative received broadcast packets cumulative
opflexIDEpBcastPktsRxPer 15892u received broadcast packets periodic received broadcast packets periodic
opflexIDEpBcastPktsRxMin 15893u received broadcast packets minimum value received broadcast packets minimum value
opflexIDEpBcastPktsRxMax 15894u received broadcast packets maximum value received broadcast packets maximum value
opflexIDEpBcastPktsRxAvg 15895u received broadcast packets average value received broadcast packets average value
opflexIDEpBcastPktsRxTr 15899u received broadcast packets trend received broadcast packets trend
opflexIDEpBcastPktsRxRate 15900u received broadcast packets rate received broadcast packets rate
opflexIDEpBcastPktsTxLast 15910u transmitted broadcast packets current value transmitted broadcast packets current value
opflexIDEpBcastPktsTxCum 15912u transmitted broadcast packets cumulative transmitted broadcast packets cumulative
opflexIDEpBcastPktsTxPer 15913u transmitted broadcast packets periodic transmitted broadcast packets periodic
opflexIDEpBcastPktsTxMin 15914u transmitted broadcast packets minimum value transmitted broadcast packets minimum value
opflexIDEpBcastPktsTxMax 15915u transmitted broadcast packets maximum value transmitted broadcast packets maximum value
opflexIDEpBcastPktsTxAvg 15916u transmitted broadcast packets average value transmitted broadcast packets average value
opflexIDEpBcastPktsTxTr 15920u transmitted broadcast packets trend transmitted broadcast packets trend
opflexIDEpBcastPktsTxRate 15921u transmitted broadcast packets rate transmitted broadcast packets rate
coppAllowBytesLast 16657u Allowed Bytes current value Allowed Bytes current value
coppAllowBytesCum 16659u Allowed Bytes cumulative Allowed Bytes cumulative
coppAllowBytesPer 16660u Allowed Bytes periodic Allowed Bytes periodic
coppAllowBytesMin 16661u Allowed Bytes minimum value Allowed Bytes minimum value
coppAllowBytesMax 16662u Allowed Bytes maximum value Allowed Bytes maximum value
coppAllowBytesAvg 16663u Allowed Bytes average value Allowed Bytes average value
coppAllowBytesTr 16667u Allowed Bytes trend Allowed Bytes trend
coppAllowBytesRate 16668u Allowed Bytes rate Allowed Bytes rate
coppAllowBytesRateLast 16678u Allowed Bytes rate current value Allowed Bytes rate current value
coppAllowBytesRateMin 16679u Allowed Bytes rate minimum value Allowed Bytes rate minimum value
coppAllowBytesRateMax 16680u Allowed Bytes rate maximum value Allowed Bytes rate maximum value
coppAllowBytesRateAvg 16681u Allowed Bytes rate average value Allowed Bytes rate average value
coppAllowBytesRateTr 16686u Allowed Bytes rate trend Allowed Bytes rate trend
coppAllowPktsLast 16693u Allowed Packets current value Allowed Packets current value
coppAllowPktsCum 16695u Allowed Packets cumulative Allowed Packets cumulative
coppAllowPktsPer 16696u Allowed Packets periodic Allowed Packets periodic
coppAllowPktsMin 16697u Allowed Packets minimum value Allowed Packets minimum value
coppAllowPktsMax 16698u Allowed Packets maximum value Allowed Packets maximum value
coppAllowPktsAvg 16699u Allowed Packets average value Allowed Packets average value
coppAllowPktsTr 16703u Allowed Packets trend Allowed Packets trend
coppAllowPktsRate 16704u Allowed Packets rate Allowed Packets rate
coppAllowPktsRateLast 16714u Allowed Packets rate current value Allowed Packets rate current value
coppAllowPktsRateMin 16715u Allowed Packets rate minimum value Allowed Packets rate minimum value
coppAllowPktsRateMax 16716u Allowed Packets rate maximum value Allowed Packets rate maximum value
coppAllowPktsRateAvg 16717u Allowed Packets rate average value Allowed Packets rate average value
coppAllowPktsRateTr 16722u Allowed Packets rate trend Allowed Packets rate trend
coppDropBytesLast 16729u Dropped Bytes current value Dropped Bytes current value
coppDropBytesCum 16731u Dropped Bytes cumulative Dropped Bytes cumulative
coppDropBytesPer 16732u Dropped Bytes periodic Dropped Bytes periodic
coppDropBytesMin 16733u Dropped Bytes minimum value Dropped Bytes minimum value
coppDropBytesMax 16734u Dropped Bytes maximum value Dropped Bytes maximum value
coppDropBytesAvg 16735u Dropped Bytes average value Dropped Bytes average value
coppDropBytesTr 16739u Dropped Bytes trend Dropped Bytes trend
coppDropBytesRate 16740u Dropped Bytes rate Dropped Bytes rate
coppDropBytesRateLast 16750u Dropped Bytes rate current value Dropped Bytes rate current value
coppDropBytesRateMin 16751u Dropped Bytes rate minimum value Dropped Bytes rate minimum value
coppDropBytesRateMax 16752u Dropped Bytes rate maximum value Dropped Bytes rate maximum value
coppDropBytesRateAvg 16753u Dropped Bytes rate average value Dropped Bytes rate average value
coppDropBytesRateTr 16758u Dropped Bytes rate trend Dropped Bytes rate trend
coppDropPktsLast 16765u Dropped Packets current value Dropped Packets current value
coppDropPktsCum 16767u Dropped Packets cumulative Dropped Packets cumulative
coppDropPktsPer 16768u Dropped Packets periodic Dropped Packets periodic
coppDropPktsMin 16769u Dropped Packets minimum value Dropped Packets minimum value
coppDropPktsMax 16770u Dropped Packets maximum value Dropped Packets maximum value
coppDropPktsAvg 16771u Dropped Packets average value Dropped Packets average value
coppDropPktsTr 16775u Dropped Packets trend Dropped Packets trend
coppDropPktsRate 16776u Dropped Packets rate Dropped Packets rate
coppDropPktsRateLast 16786u Dropped Packets rate current value Dropped Packets rate current value
coppDropPktsRateMin 16787u Dropped Packets rate minimum value Dropped Packets rate minimum value
coppDropPktsRateMax 16788u Dropped Packets rate maximum value Dropped Packets rate maximum value
coppDropPktsRateAvg 16789u Dropped Packets rate average value Dropped Packets rate average value
coppDropPktsRateTr 16794u Dropped Packets rate trend Dropped Packets rate trend
eqptIngrStormDropBytesLast 18040u Storm Ctrl Drop Bytes current value Storm Ctrl Drop Bytes current value
eqptIngrStormDropBytesCum 18042u Storm Ctrl Drop Bytes cumulative Storm Ctrl Drop Bytes cumulative
eqptIngrStormDropBytesPer 18043u Storm Ctrl Drop Bytes periodic Storm Ctrl Drop Bytes periodic
eqptIngrStormDropBytesMin 18044u Storm Ctrl Drop Bytes minimum value Storm Ctrl Drop Bytes minimum value
eqptIngrStormDropBytesMax 18045u Storm Ctrl Drop Bytes maximum value Storm Ctrl Drop Bytes maximum value
eqptIngrStormDropBytesAvg 18046u Storm Ctrl Drop Bytes average value Storm Ctrl Drop Bytes average value
eqptIngrStormDropBytesTr 18050u Storm Ctrl Drop Bytes trend Storm Ctrl Drop Bytes trend
eqptIngrStormDropBytesRate 18051u Storm Ctrl Drop Bytes rate Storm Ctrl Drop Bytes rate
eqptIngrStormDropBytesRateLast 18061u Storm Ctrl Drop Bytes rate current value Storm Ctrl Drop Bytes rate current value
eqptIngrStormDropBytesRateMin 18062u Storm Ctrl Drop Bytes rate minimum value Storm Ctrl Drop Bytes rate minimum value
eqptIngrStormDropBytesRateMax 18063u Storm Ctrl Drop Bytes rate maximum value Storm Ctrl Drop Bytes rate maximum value
eqptIngrStormDropBytesRateAvg 18064u Storm Ctrl Drop Bytes rate average value Storm Ctrl Drop Bytes rate average value
eqptIngrStormDropBytesRateTr 18069u Storm Ctrl Drop Bytes rate trend Storm Ctrl Drop Bytes rate trend
opflexIDEpDfwConnAgedLast 19152u aged connections current value aged connections current value
opflexIDEpDfwConnAgedCum 19154u aged connections cumulative aged connections cumulative
opflexIDEpDfwConnAgedPer 19155u aged connections periodic aged connections periodic
opflexIDEpDfwConnAgedMin 19156u aged connections minimum value aged connections minimum value
opflexIDEpDfwConnAgedMax 19157u aged connections maximum value aged connections maximum value
opflexIDEpDfwConnAgedAvg 19158u aged connections average value aged connections average value
opflexIDEpDfwConnAgedTr 19162u aged connections trend aged connections trend
opflexIDEpDfwConnAgedRate 19163u aged connections rate aged connections rate
opflexIDEpDfwConnCreatedLast 19173u created connections current value created connections current value
opflexIDEpDfwConnCreatedCum 19175u created connections cumulative created connections cumulative
opflexIDEpDfwConnCreatedPer 19176u created connections periodic created connections periodic
opflexIDEpDfwConnCreatedMin 19177u created connections minimum value created connections minimum value
opflexIDEpDfwConnCreatedMax 19178u created connections maximum value created connections maximum value
opflexIDEpDfwConnCreatedAvg 19179u created connections average value created connections average value
opflexIDEpDfwConnCreatedTr 19183u created connections trend created connections trend
opflexIDEpDfwConnCreatedRate 19184u created connections rate created connections rate
opflexIDEpDfwConnDeletedLast 19194u destroyed connections current value destroyed connections current value
opflexIDEpDfwConnDeletedCum 19196u destroyed connections cumulative destroyed connections cumulative
opflexIDEpDfwConnDeletedPer 19197u destroyed connections periodic destroyed connections periodic
opflexIDEpDfwConnDeletedMin 19198u destroyed connections minimum value destroyed connections minimum value
opflexIDEpDfwConnDeletedMax 19199u destroyed connections maximum value destroyed connections maximum value
opflexIDEpDfwConnDeletedAvg 19200u destroyed connections average value destroyed connections average value
opflexIDEpDfwConnDeletedTr 19204u destroyed connections trend destroyed connections trend
opflexIDEpDfwConnDeletedRate 19205u destroyed connections rate destroyed connections rate
opflexIDEpDfwConnDeniedGlobalLimitLast 19215u denied global limit connections current value denied global limit connections current value
opflexIDEpDfwConnDeniedGlobalLimitCum 19217u denied global limit connections cumulative denied global limit connections cumulative
opflexIDEpDfwConnDeniedGlobalLimitPer 19218u denied global limit connections periodic denied global limit connections periodic
opflexIDEpDfwConnDeniedGlobalLimitMin 19219u denied global limit connections minimum value denied global limit connections minimum value
opflexIDEpDfwConnDeniedGlobalLimitMax 19220u denied global limit connections maximum value denied global limit connections maximum value
opflexIDEpDfwConnDeniedGlobalLimitAvg 19221u denied global limit connections average value denied global limit connections average value
opflexIDEpDfwConnDeniedGlobalLimitTr 19225u denied global limit connections trend denied global limit connections trend
opflexIDEpDfwConnDeniedGlobalLimitRate 19226u denied global limit connections rate denied global limit connections rate
opflexIDEpDfwConnDeniedPerPortLimitLast 19236u denied per port limit connections current value denied per port limit connections current value
opflexIDEpDfwConnDeniedPerPortLimitCum 19238u denied per port limit connections cumulative denied per port limit connections cumulative
opflexIDEpDfwConnDeniedPerPortLimitPer 19239u denied per port limit connections periodic denied per port limit connections periodic
opflexIDEpDfwConnDeniedPerPortLimitMin 19240u denied per port limit connections minimum value denied per port limit connections minimum value
opflexIDEpDfwConnDeniedPerPortLimitMax 19241u denied per port limit connections maximum value denied per port limit connections maximum value
opflexIDEpDfwConnDeniedPerPortLimitAvg 19242u denied per port limit connections average value denied per port limit connections average value
opflexIDEpDfwConnDeniedPerPortLimitTr 19246u denied per port limit connections trend denied per port limit connections trend
opflexIDEpDfwConnDeniedPerPortLimitRate 19247u denied per port limit connections rate denied per port limit connections rate
opflexIDEpDfwPktDropInvalidConnLast 19257u invalid connection packets current value invalid connection packets current value
opflexIDEpDfwPktDropInvalidConnCum 19259u invalid connection packets cumulative invalid connection packets cumulative
opflexIDEpDfwPktDropInvalidConnPer 19260u invalid connection packets periodic invalid connection packets periodic
opflexIDEpDfwPktDropInvalidConnMin 19261u invalid connection packets minimum value invalid connection packets minimum value
opflexIDEpDfwPktDropInvalidConnMax 19262u invalid connection packets maximum value invalid connection packets maximum value
opflexIDEpDfwPktDropInvalidConnAvg 19263u invalid connection packets average value invalid connection packets average value
opflexIDEpDfwPktDropInvalidConnTr 19267u invalid connection packets trend invalid connection packets trend
opflexIDEpDfwPktDropInvalidConnRate 19268u invalid connection packets rate invalid connection packets rate
opflexIDEpDfwPktDropInvalidFtpSynLast 19278u invalid ftp SYN packets current value invalid ftp SYN packets current value
opflexIDEpDfwPktDropInvalidFtpSynCum 19280u invalid ftp SYN packets cumulative invalid ftp SYN packets cumulative
opflexIDEpDfwPktDropInvalidFtpSynPer 19281u invalid ftp SYN packets periodic invalid ftp SYN packets periodic
opflexIDEpDfwPktDropInvalidFtpSynMin 19282u invalid ftp SYN packets minimum value invalid ftp SYN packets minimum value
opflexIDEpDfwPktDropInvalidFtpSynMax 19283u invalid ftp SYN packets maximum value invalid ftp SYN packets maximum value
opflexIDEpDfwPktDropInvalidFtpSynAvg 19284u invalid ftp SYN packets average value invalid ftp SYN packets average value
opflexIDEpDfwPktDropInvalidFtpSynTr 19288u invalid ftp SYN packets trend invalid ftp SYN packets trend
opflexIDEpDfwPktDropInvalidFtpSynRate 19289u invalid ftp SYN packets rate invalid ftp SYN packets rate
opflexIDEpDfwPktDropInvalidSynAckLast 19299u invalid SYN ACK packets current value invalid SYN ACK packets current value
opflexIDEpDfwPktDropInvalidSynAckCum 19301u invalid SYN ACK packets cumulative invalid SYN ACK packets cumulative
opflexIDEpDfwPktDropInvalidSynAckPer 19302u invalid SYN ACK packets periodic invalid SYN ACK packets periodic
opflexIDEpDfwPktDropInvalidSynAckMin 19303u invalid SYN ACK packets minimum value invalid SYN ACK packets minimum value
opflexIDEpDfwPktDropInvalidSynAckMax 19304u invalid SYN ACK packets maximum value invalid SYN ACK packets maximum value
opflexIDEpDfwPktDropInvalidSynAckAvg 19305u invalid SYN ACK packets average value invalid SYN ACK packets average value
opflexIDEpDfwPktDropInvalidSynAckTr 19309u invalid SYN ACK packets trend invalid SYN ACK packets trend
opflexIDEpDfwPktDropInvalidSynAckRate 19310u invalid SYN ACK packets rate invalid SYN ACK packets rate
opflexIDEpDfwPktDropInvalidSynLast 19320u invalid SYN packets current value invalid SYN packets current value
opflexIDEpDfwPktDropInvalidSynCum 19322u invalid SYN packets cumulative invalid SYN packets cumulative
opflexIDEpDfwPktDropInvalidSynPer 19323u invalid SYN packets periodic invalid SYN packets periodic
opflexIDEpDfwPktDropInvalidSynMin 19324u invalid SYN packets minimum value invalid SYN packets minimum value
opflexIDEpDfwPktDropInvalidSynMax 19325u invalid SYN packets maximum value invalid SYN packets maximum value
opflexIDEpDfwPktDropInvalidSynAvg 19326u invalid SYN packets average value invalid SYN packets average value
opflexIDEpDfwPktDropInvalidSynTr 19330u invalid SYN packets trend invalid SYN packets trend
opflexIDEpDfwPktDropInvalidSynRate 19331u invalid SYN packets rate invalid SYN packets rate
commWebConnAcceptedLast 19470u total accepted connections current value total accepted connections current value
commWebConnAcceptedCum 19472u total accepted connections cumulative total accepted connections cumulative
commWebConnAcceptedPer 19473u total accepted connections periodic total accepted connections periodic
commWebConnAcceptedMin 19474u total accepted connections minimum value total accepted connections minimum value
commWebConnAcceptedMax 19475u total accepted connections maximum value total accepted connections maximum value
commWebConnAcceptedAvg 19476u total accepted connections average value total accepted connections average value
commWebConnAcceptedTr 19480u total accepted connections trend total accepted connections trend
commWebConnAcceptedRate 19481u total accepted connections rate total accepted connections rate
commWebConnAgAcceptedCum 19512u total accepted connections cumulative total accepted connections cumulative
commWebConnAgAcceptedPer 19513u total accepted connections periodic total accepted connections periodic
commWebConnAgAcceptedTr 19517u total accepted connections trend total accepted connections trend
commWebConnAgAcceptedRate 19518u total accepted connections rate total accepted connections rate
commWebConnActiveLast 19525u current active connections current value current active connections current value
commWebConnActiveMin 19526u current active connections minimum value current active connections minimum value
commWebConnActiveMax 19527u current active connections maximum value current active connections maximum value
commWebConnActiveAvg 19528u current active connections average value current active connections average value
commWebConnActiveTr 19533u current active connections trend current active connections trend
commWebConnHandledLast 19555u total handled connections current value total handled connections current value
commWebConnHandledCum 19557u total handled connections cumulative total handled connections cumulative
commWebConnHandledPer 19558u total handled connections periodic total handled connections periodic
commWebConnHandledMin 19559u total handled connections minimum value total handled connections minimum value
commWebConnHandledMax 19560u total handled connections maximum value total handled connections maximum value
commWebConnHandledAvg 19561u total handled connections average value total handled connections average value
commWebConnHandledTr 19565u total handled connections trend total handled connections trend
commWebConnHandledRate 19566u total handled connections rate total handled connections rate
commWebConnAgHandledCum 19597u total handled connections cumulative total handled connections cumulative
commWebConnAgHandledPer 19598u total handled connections periodic total handled connections periodic
commWebConnAgHandledTr 19602u total handled connections trend total handled connections trend
commWebConnAgHandledRate 19603u total handled connections rate total handled connections rate
commWebConnStatesReadLast 19610u current reading connections current value current reading connections current value
commWebConnStatesReadMin 19611u current reading connections minimum value current reading connections minimum value
commWebConnStatesReadMax 19612u current reading connections maximum value current reading connections maximum value
commWebConnStatesReadAvg 19613u current reading connections average value current reading connections average value
commWebConnStatesReadTr 19618u current reading connections trend current reading connections trend
commWebConnStatesWaitLast 19640u current waiting connections current value current waiting connections current value
commWebConnStatesWaitMin 19641u current waiting connections minimum value current waiting connections minimum value
commWebConnStatesWaitMax 19642u current waiting connections maximum value current waiting connections maximum value
commWebConnStatesWaitAvg 19643u current waiting connections average value current waiting connections average value
commWebConnStatesWaitTr 19648u current waiting connections trend current waiting connections trend
commWebConnStatesWriteLast 19670u current writing connections current value current writing connections current value
commWebConnStatesWriteMin 19671u current writing connections minimum value current writing connections minimum value
commWebConnStatesWriteMax 19672u current writing connections maximum value current writing connections maximum value
commWebConnStatesWriteAvg 19673u current writing connections average value current writing connections average value
commWebConnStatesWriteTr 19678u current writing connections trend current writing connections trend
commWebReqRequestsLast 19700u total requests current value total requests current value
commWebReqRequestsCum 19702u total requests cumulative total requests cumulative
commWebReqRequestsPer 19703u total requests periodic total requests periodic
commWebReqRequestsMin 19704u total requests minimum value total requests minimum value
commWebReqRequestsMax 19705u total requests maximum value total requests maximum value
commWebReqRequestsAvg 19706u total requests average value total requests average value
commWebReqRequestsTr 19710u total requests trend total requests trend
commWebReqRequestsRate 19711u total requests rate total requests rate
commWebReqAgRequestsCum 19742u total requests cumulative total requests cumulative
commWebReqAgRequestsPer 19743u total requests periodic total requests periodic
commWebReqAgRequestsTr 19747u total requests trend total requests trend
commWebReqAgRequestsRate 19748u total requests rate total requests rate
eqptcapacityPrefixEntriesNormalizedLast 19846u Deprecated.. current value Deprecated.. current value
eqptcapacityPrefixEntriesNormalizedMin 19847u Deprecated.. minimum value Deprecated.. minimum value
eqptcapacityPrefixEntriesNormalizedMax 19848u Deprecated.. maximum value Deprecated.. maximum value
eqptcapacityPrefixEntriesNormalizedAvg 19849u Deprecated.. average value Deprecated.. average value
eqptcapacityPrefixEntriesNormalizedTr 19854u Deprecated.. trend Deprecated.. trend
eqptcapacityL2UsageLocalEpLast 19999u Local L2 Endpoints current value Local L2 Endpoints current value
eqptcapacityL2UsageLocalEpMin 20003u Local L2 Endpoints minimum value Local L2 Endpoints minimum value
eqptcapacityL2UsageLocalEpMax 20004u Local L2 Endpoints maximum value Local L2 Endpoints maximum value
eqptcapacityL2UsageLocalEpAvg 20005u Local L2 Endpoints average value Local L2 Endpoints average value
eqptcapacityL2UsageLocalEpTr 20009u Local L2 Endpoints trend Local L2 Endpoints trend
eqptcapacityL3UsageLocalEpLast 20020u Local L3 Endpoints current value Local L3 Endpoints current value
eqptcapacityL3UsageLocalEpMin 20024u Local L3 Endpoints minimum value Local L3 Endpoints minimum value
eqptcapacityL3UsageLocalEpMax 20025u Local L3 Endpoints maximum value Local L3 Endpoints maximum value
eqptcapacityL3UsageLocalEpAvg 20026u Local L3 Endpoints average value Local L3 Endpoints average value
eqptcapacityL3UsageLocalEpTr 20030u Local L3 Endpoints trend Local L3 Endpoints trend
eqptcapacityMcastUsageLocalEpLast 20041u Local Multicast Endpoints current value Local Multicast Endpoints current value
eqptcapacityMcastUsageLocalEpCum 20043u Local Multicast Endpoints cumulative Local Multicast Endpoints cumulative
eqptcapacityMcastUsageLocalEpPer 20044u Local Multicast Endpoints periodic Local Multicast Endpoints periodic
eqptcapacityMcastUsageLocalEpMin 20045u Local Multicast Endpoints minimum value Local Multicast Endpoints minimum value
eqptcapacityMcastUsageLocalEpMax 20046u Local Multicast Endpoints maximum value Local Multicast Endpoints maximum value
eqptcapacityMcastUsageLocalEpAvg 20047u Local Multicast Endpoints average value Local Multicast Endpoints average value
eqptcapacityMcastUsageLocalEpTr 20051u Local Multicast Endpoints trend Local Multicast Endpoints trend
eqptcapacityMcastUsageLocalEpRate 20052u Local Multicast Endpoints rate Local Multicast Endpoints rate
eqptcapacityPolUsagePolUsageLast 20062u Policy Usage current value Policy Usage current value
eqptcapacityPolUsagePolUsageCum 20064u Policy Usage cumulative Policy Usage cumulative
eqptcapacityPolUsagePolUsagePer 20065u Policy Usage periodic Policy Usage periodic
eqptcapacityPolUsagePolUsageMin 20066u Policy Usage minimum value Policy Usage minimum value
eqptcapacityPolUsagePolUsageMax 20067u Policy Usage maximum value Policy Usage maximum value
eqptcapacityPolUsagePolUsageAvg 20068u Policy Usage average value Policy Usage average value
eqptcapacityPolUsagePolUsageTr 20072u Policy Usage trend Policy Usage trend
eqptcapacityPolUsagePolUsageRate 20073u Policy Usage rate Policy Usage rate
eqptcapacityRouterIpEntriesNormalizedLast 20083u Router IP (v4 and v6) entries usage current value Router IP (v4 and v6) entries usage current value
eqptcapacityRouterIpEntriesNormalizedMin 20084u Router IP (v4 and v6) entries usage minimum value Router IP (v4 and v6) entries usage minimum value
eqptcapacityRouterIpEntriesNormalizedMax 20085u Router IP (v4 and v6) entries usage maximum value Router IP (v4 and v6) entries usage maximum value
eqptcapacityRouterIpEntriesNormalizedAvg 20086u Router IP (v4 and v6) entries usage average value Router IP (v4 and v6) entries usage average value
eqptcapacityRouterIpEntriesNormalizedTr 20091u Router IP (v4 and v6) entries usage trend Router IP (v4 and v6) entries usage trend
eqptcapacityVlanUsageTotalLast 20098u Total vlan entries current value Total vlan entries current value
eqptcapacityVlanUsageTotalCum 20100u Total vlan entries cumulative Total vlan entries cumulative
eqptcapacityVlanUsageTotalPer 20101u Total vlan entries periodic Total vlan entries periodic
eqptcapacityVlanUsageTotalMin 20102u Total vlan entries minimum value Total vlan entries minimum value
eqptcapacityVlanUsageTotalMax 20103u Total vlan entries maximum value Total vlan entries maximum value
eqptcapacityVlanUsageTotalAvg 20104u Total vlan entries average value Total vlan entries average value
eqptcapacityVlanUsageTotalTr 20108u Total vlan entries trend Total vlan entries trend
eqptcapacityVlanUsageTotalRate 20109u Total vlan entries rate Total vlan entries rate
eqptcapacityL3UsageV4LocalEpLast 20296u Local v4 Endpoints current value Local v4 Endpoints current value
eqptcapacityL3UsageV4LocalEpMin 20300u Local v4 Endpoints minimum value Local v4 Endpoints minimum value
eqptcapacityL3UsageV4LocalEpMax 20301u Local v4 Endpoints maximum value Local v4 Endpoints maximum value
eqptcapacityL3UsageV4LocalEpAvg 20302u Local v4 Endpoints average value Local v4 Endpoints average value
eqptcapacityL3UsageV4LocalEpTr 20306u Local v4 Endpoints trend Local v4 Endpoints trend
eqptcapacityL3UsageV6LocalEpLast 20317u Local v6 Endpoints current value Local v6 Endpoints current value
eqptcapacityL3UsageV6LocalEpMin 20321u Local v6 Endpoints minimum value Local v6 Endpoints minimum value
eqptcapacityL3UsageV6LocalEpMax 20322u Local v6 Endpoints maximum value Local v6 Endpoints maximum value
eqptcapacityL3UsageV6LocalEpAvg 20323u Local v6 Endpoints average value Local v6 Endpoints average value
eqptcapacityL3UsageV6LocalEpTr 20327u Local v6 Endpoints trend Local v6 Endpoints trend
eqptcapacityL2UsageLocalEpCapLast 20475u Local L2 Endpoints capacity current value Local L2 Endpoints capacity current value
eqptcapacityL2UsageLocalEpCapMin 20479u Local L2 Endpoints capacity minimum value Local L2 Endpoints capacity minimum value
eqptcapacityL2UsageLocalEpCapMax 20480u Local L2 Endpoints capacity maximum value Local L2 Endpoints capacity maximum value
eqptcapacityL2UsageLocalEpCapAvg 20481u Local L2 Endpoints capacity average value Local L2 Endpoints capacity average value
eqptcapacityL2UsageLocalEpCapTr 20485u Local L2 Endpoints capacity trend Local L2 Endpoints capacity trend
eqptcapacityL3UsageCapV4LocalEpCapLast 20496u Local v4 Endpoints capacity current value Local v4 Endpoints capacity current value
eqptcapacityL3UsageCapV4LocalEpCapMin 20500u Local v4 Endpoints capacity minimum value Local v4 Endpoints capacity minimum value
eqptcapacityL3UsageCapV4LocalEpCapMax 20501u Local v4 Endpoints capacity maximum value Local v4 Endpoints capacity maximum value
eqptcapacityL3UsageCapV4LocalEpCapAvg 20502u Local v4 Endpoints capacity average value Local v4 Endpoints capacity average value
eqptcapacityL3UsageCapV4LocalEpCapTr 20506u Local v4 Endpoints capacity trend Local v4 Endpoints capacity trend
eqptcapacityL3UsageCapV6LocalEpCapLast 20517u Local v6 Endpoints capacity current value Local v6 Endpoints capacity current value
eqptcapacityL3UsageCapV6LocalEpCapMin 20521u Local v6 Endpoints capacity minimum value Local v6 Endpoints capacity minimum value
eqptcapacityL3UsageCapV6LocalEpCapMax 20522u Local v6 Endpoints capacity maximum value Local v6 Endpoints capacity maximum value
eqptcapacityL3UsageCapV6LocalEpCapAvg 20523u Local v6 Endpoints capacity average value Local v6 Endpoints capacity average value
eqptcapacityL3UsageCapV6LocalEpCapTr 20527u Local v6 Endpoints capacity trend Local v6 Endpoints capacity trend
eqptcapacityMcastUsageLocalEpCapLast 20538u Local Multicast Endpoints capacity current value Local Multicast Endpoints capacity current value
eqptcapacityMcastUsageLocalEpCapCum 20540u Local Multicast Endpoints capacity cumulative Local Multicast Endpoints capacity cumulative
eqptcapacityMcastUsageLocalEpCapPer 20541u Local Multicast Endpoints capacity periodic Local Multicast Endpoints capacity periodic
eqptcapacityMcastUsageLocalEpCapMin 20542u Local Multicast Endpoints capacity minimum value Local Multicast Endpoints capacity minimum value
eqptcapacityMcastUsageLocalEpCapMax 20543u Local Multicast Endpoints capacity maximum value Local Multicast Endpoints capacity maximum value
eqptcapacityMcastUsageLocalEpCapAvg 20544u Local Multicast Endpoints capacity average value Local Multicast Endpoints capacity average value
eqptcapacityMcastUsageLocalEpCapTr 20548u Local Multicast Endpoints capacity trend Local Multicast Endpoints capacity trend
eqptcapacityMcastUsageLocalEpCapRate 20549u Local Multicast Endpoints capacity rate Local Multicast Endpoints capacity rate
eqptcapacityPolUsagePolUsageCapLast 20559u Policy Usage capacity current value Policy Usage capacity current value
eqptcapacityPolUsagePolUsageCapCum 20561u Policy Usage capacity cumulative Policy Usage capacity cumulative
eqptcapacityPolUsagePolUsageCapPer 20562u Policy Usage capacity periodic Policy Usage capacity periodic
eqptcapacityPolUsagePolUsageCapMin 20563u Policy Usage capacity minimum value Policy Usage capacity minimum value
eqptcapacityPolUsagePolUsageCapMax 20564u Policy Usage capacity maximum value Policy Usage capacity maximum value
eqptcapacityPolUsagePolUsageCapAvg 20565u Policy Usage capacity average value Policy Usage capacity average value
eqptcapacityPolUsagePolUsageCapTr 20569u Policy Usage capacity trend Policy Usage capacity trend
eqptcapacityPolUsagePolUsageCapRate 20570u Policy Usage capacity rate Policy Usage capacity rate
eqptcapacityVlanUsageTotalCapLast 20580u Vlan entries capacity current value Vlan entries capacity current value
eqptcapacityVlanUsageTotalCapCum 20582u Vlan entries capacity cumulative Vlan entries capacity cumulative
eqptcapacityVlanUsageTotalCapPer 20583u Vlan entries capacity periodic Vlan entries capacity periodic
eqptcapacityVlanUsageTotalCapMin 20584u Vlan entries capacity minimum value Vlan entries capacity minimum value
eqptcapacityVlanUsageTotalCapMax 20585u Vlan entries capacity maximum value Vlan entries capacity maximum value
eqptcapacityVlanUsageTotalCapAvg 20586u Vlan entries capacity average value Vlan entries capacity average value
eqptcapacityVlanUsageTotalCapTr 20590u Vlan entries capacity trend Vlan entries capacity trend
eqptcapacityVlanUsageTotalCapRate 20591u Vlan entries capacity rate Vlan entries capacity rate
eqptcapacityPrefixEntriesExtNormalizedLast 20797u External Subnet (v4 and v6) prefix entries usage current value External Subnet (v4 and v6) prefix entries usage current value
eqptcapacityPrefixEntriesExtNormalizedMin 20798u External Subnet (v4 and v6) prefix entries usage minimum value External Subnet (v4 and v6) prefix entries usage minimum value
eqptcapacityPrefixEntriesExtNormalizedMax 20799u External Subnet (v4 and v6) prefix entries usage maximum value External Subnet (v4 and v6) prefix entries usage maximum value
eqptcapacityPrefixEntriesExtNormalizedAvg 20800u External Subnet (v4 and v6) prefix entries usage average value External Subnet (v4 and v6) prefix entries usage average value
eqptcapacityPrefixEntriesExtNormalizedTr 20805u External Subnet (v4 and v6) prefix entries usage trend External Subnet (v4 and v6) prefix entries usage trend
eqptcapacityPrefixEntriesFabNormalizedLast 20812u Fabric Subnet (v4 and v6) prefix entries usage current value Fabric Subnet (v4 and v6) prefix entries usage current value
eqptcapacityPrefixEntriesFabNormalizedMin 20813u Fabric Subnet (v4 and v6) prefix entries usage minimum value Fabric Subnet (v4 and v6) prefix entries usage minimum value
eqptcapacityPrefixEntriesFabNormalizedMax 20814u Fabric Subnet (v4 and v6) prefix entries usage maximum value Fabric Subnet (v4 and v6) prefix entries usage maximum value
eqptcapacityPrefixEntriesFabNormalizedAvg 20815u Fabric Subnet (v4 and v6) prefix entries usage average value Fabric Subnet (v4 and v6) prefix entries usage average value
eqptcapacityPrefixEntriesFabNormalizedTr 20820u Fabric Subnet (v4 and v6) prefix entries usage trend Fabric Subnet (v4 and v6) prefix entries usage trend
eqptcapacityVlanXlateEntriesNormalizedLast 20942u Vlan Xlate Entries Usage current value Vlan Xlate Entries Usage current value
eqptcapacityVlanXlateEntriesNormalizedMin 20943u Vlan Xlate Entries Usage minimum value Vlan Xlate Entries Usage minimum value
eqptcapacityVlanXlateEntriesNormalizedMax 20944u Vlan Xlate Entries Usage maximum value Vlan Xlate Entries Usage maximum value
eqptcapacityVlanXlateEntriesNormalizedAvg 20945u Vlan Xlate Entries Usage average value Vlan Xlate Entries Usage average value
eqptcapacityVlanXlateEntriesNormalizedTr 20950u Vlan Xlate Entries Usage trend Vlan Xlate Entries Usage trend
l2EgrBytesMulticastLast 21669u egress multicast bytes current value egress multicast bytes current value
l2EgrBytesMulticastCum 21671u egress multicast bytes cumulative egress multicast bytes cumulative
l2EgrBytesMulticastPer 21672u egress multicast bytes periodic egress multicast bytes periodic
l2EgrBytesMulticastMin 21673u egress multicast bytes minimum value egress multicast bytes minimum value
l2EgrBytesMulticastMax 21674u egress multicast bytes maximum value egress multicast bytes maximum value
l2EgrBytesMulticastAvg 21675u egress multicast bytes average value egress multicast bytes average value
l2EgrBytesMulticastTr 21679u egress multicast bytes trend egress multicast bytes trend
l2EgrBytesMulticastRate 21680u egress multicast bytes rate egress multicast bytes rate
l2EgrBytesPartMulticastLast 21690u egress multicast bytes current value egress multicast bytes current value
l2EgrBytesPartMulticastCum 21692u egress multicast bytes cumulative egress multicast bytes cumulative
l2EgrBytesPartMulticastPer 21693u egress multicast bytes periodic egress multicast bytes periodic
l2EgrBytesPartMulticastMin 21694u egress multicast bytes minimum value egress multicast bytes minimum value
l2EgrBytesPartMulticastMax 21695u egress multicast bytes maximum value egress multicast bytes maximum value
l2EgrBytesPartMulticastAvg 21696u egress multicast bytes average value egress multicast bytes average value
l2EgrBytesPartMulticastTr 21700u egress multicast bytes trend egress multicast bytes trend
l2EgrBytesPartMulticastRate 21701u egress multicast bytes rate egress multicast bytes rate
l2EgrBytesAgMulticastCum 21711u egress multicast bytes cumulative egress multicast bytes cumulative
l2EgrBytesAgMulticastPer 21712u egress multicast bytes periodic egress multicast bytes periodic
l2EgrBytesAgMulticastTr 21716u egress multicast bytes trend egress multicast bytes trend
l2EgrBytesAgMulticastRate 21717u egress multicast bytes rate egress multicast bytes rate
l2EgrBytesUnicastLast 21724u egress unicast bytes current value egress unicast bytes current value
l2EgrBytesUnicastCum 21726u egress unicast bytes cumulative egress unicast bytes cumulative
l2EgrBytesUnicastPer 21727u egress unicast bytes periodic egress unicast bytes periodic
l2EgrBytesUnicastMin 21728u egress unicast bytes minimum value egress unicast bytes minimum value
l2EgrBytesUnicastMax 21729u egress unicast bytes maximum value egress unicast bytes maximum value
l2EgrBytesUnicastAvg 21730u egress unicast bytes average value egress unicast bytes average value
l2EgrBytesUnicastTr 21734u egress unicast bytes trend egress unicast bytes trend
l2EgrBytesUnicastRate 21735u egress unicast bytes rate egress unicast bytes rate
l2EgrBytesPartUnicastLast 21745u egress unicast bytes current value egress unicast bytes current value
l2EgrBytesPartUnicastCum 21747u egress unicast bytes cumulative egress unicast bytes cumulative
l2EgrBytesPartUnicastPer 21748u egress unicast bytes periodic egress unicast bytes periodic
l2EgrBytesPartUnicastMin 21749u egress unicast bytes minimum value egress unicast bytes minimum value
l2EgrBytesPartUnicastMax 21750u egress unicast bytes maximum value egress unicast bytes maximum value
l2EgrBytesPartUnicastAvg 21751u egress unicast bytes average value egress unicast bytes average value
l2EgrBytesPartUnicastTr 21755u egress unicast bytes trend egress unicast bytes trend
l2EgrBytesPartUnicastRate 21756u egress unicast bytes rate egress unicast bytes rate
l2EgrBytesAgUnicastCum 21766u egress unicast bytes cumulative egress unicast bytes cumulative
l2EgrBytesAgUnicastPer 21767u egress unicast bytes periodic egress unicast bytes periodic
l2EgrBytesAgUnicastTr 21771u egress unicast bytes trend egress unicast bytes trend
l2EgrBytesAgUnicastRate 21772u egress unicast bytes rate egress unicast bytes rate
l2EgrPktsMulticastLast 21779u egress multicast packets current value egress multicast packets current value
l2EgrPktsMulticastCum 21781u egress multicast packets cumulative egress multicast packets cumulative
l2EgrPktsMulticastPer 21782u egress multicast packets periodic egress multicast packets periodic
l2EgrPktsMulticastMin 21783u egress multicast packets minimum value egress multicast packets minimum value
l2EgrPktsMulticastMax 21784u egress multicast packets maximum value egress multicast packets maximum value
l2EgrPktsMulticastAvg 21785u egress multicast packets average value egress multicast packets average value
l2EgrPktsMulticastTr 21789u egress multicast packets trend egress multicast packets trend
l2EgrPktsMulticastRate 21790u egress multicast packets rate egress multicast packets rate
l2EgrPktsPartMulticastLast 21800u egress multicast packets current value egress multicast packets current value
l2EgrPktsPartMulticastCum 21802u egress multicast packets cumulative egress multicast packets cumulative
l2EgrPktsPartMulticastPer 21803u egress multicast packets periodic egress multicast packets periodic
l2EgrPktsPartMulticastMin 21804u egress multicast packets minimum value egress multicast packets minimum value
l2EgrPktsPartMulticastMax 21805u egress multicast packets maximum value egress multicast packets maximum value
l2EgrPktsPartMulticastAvg 21806u egress multicast packets average value egress multicast packets average value
l2EgrPktsPartMulticastTr 21810u egress multicast packets trend egress multicast packets trend
l2EgrPktsPartMulticastRate 21811u egress multicast packets rate egress multicast packets rate
l2EgrPktsAgMulticastCum 21821u egress multicast packets cumulative egress multicast packets cumulative
l2EgrPktsAgMulticastPer 21822u egress multicast packets periodic egress multicast packets periodic
l2EgrPktsAgMulticastTr 21826u egress multicast packets trend egress multicast packets trend
l2EgrPktsAgMulticastRate 21827u egress multicast packets rate egress multicast packets rate
l2EgrPktsUnicastLast 21834u egress unicast packets current value egress unicast packets current value
l2EgrPktsUnicastCum 21836u egress unicast packets cumulative egress unicast packets cumulative
l2EgrPktsUnicastPer 21837u egress unicast packets periodic egress unicast packets periodic
l2EgrPktsUnicastMin 21838u egress unicast packets minimum value egress unicast packets minimum value
l2EgrPktsUnicastMax 21839u egress unicast packets maximum value egress unicast packets maximum value
l2EgrPktsUnicastAvg 21840u egress unicast packets average value egress unicast packets average value
l2EgrPktsUnicastTr 21844u egress unicast packets trend egress unicast packets trend
l2EgrPktsUnicastRate 21845u egress unicast packets rate egress unicast packets rate
l2EgrPktsPartUnicastLast 21855u egress unicast packets current value egress unicast packets current value
l2EgrPktsPartUnicastCum 21857u egress unicast packets cumulative egress unicast packets cumulative
l2EgrPktsPartUnicastPer 21858u egress unicast packets periodic egress unicast packets periodic
l2EgrPktsPartUnicastMin 21859u egress unicast packets minimum value egress unicast packets minimum value
l2EgrPktsPartUnicastMax 21860u egress unicast packets maximum value egress unicast packets maximum value
l2EgrPktsPartUnicastAvg 21861u egress unicast packets average value egress unicast packets average value
l2EgrPktsPartUnicastTr 21865u egress unicast packets trend egress unicast packets trend
l2EgrPktsPartUnicastRate 21866u egress unicast packets rate egress unicast packets rate
l2EgrPktsAgUnicastCum 21876u egress unicast packets cumulative egress unicast packets cumulative
l2EgrPktsAgUnicastPer 21877u egress unicast packets periodic egress unicast packets periodic
l2EgrPktsAgUnicastTr 21881u egress unicast packets trend egress unicast packets trend
l2EgrPktsAgUnicastRate 21882u egress unicast packets rate egress unicast packets rate
procSysCPUIdleAverage1mLast 21898u 1 minute idle CPU average current value 1 minute idle CPU average current value
procSysCPUIdleAverage1mMin 21899u 1 minute idle CPU average minimum value 1 minute idle CPU average minimum value
procSysCPUIdleAverage1mMax 21900u 1 minute idle CPU average maximum value 1 minute idle CPU average maximum value
procSysCPUIdleAverage1mAvg 21901u 1 minute idle CPU average average value 1 minute idle CPU average average value
procSysCPUIdleAverage1mTr 21906u 1 minute idle CPU average trend 1 minute idle CPU average trend
procSysCPUKernelAverage1mLast 21913u 1 minute kernel CPU average current value 1 minute kernel CPU average current value
procSysCPUKernelAverage1mMin 21914u 1 minute kernel CPU average minimum value 1 minute kernel CPU average minimum value
procSysCPUKernelAverage1mMax 21915u 1 minute kernel CPU average maximum value 1 minute kernel CPU average maximum value
procSysCPUKernelAverage1mAvg 21916u 1 minute kernel CPU average average value 1 minute kernel CPU average average value
procSysCPUKernelAverage1mTr 21921u 1 minute kernel CPU average trend 1 minute kernel CPU average trend
procSysCPUUserAverage1mLast 21928u 1 minute user CPU average current value 1 minute user CPU average current value
procSysCPUUserAverage1mMin 21929u 1 minute user CPU average minimum value 1 minute user CPU average minimum value
procSysCPUUserAverage1mMax 21930u 1 minute user CPU average maximum value 1 minute user CPU average maximum value
procSysCPUUserAverage1mAvg 21931u 1 minute user CPU average average value 1 minute user CPU average average value
procSysCPUUserAverage1mTr 21936u 1 minute user CPU average trend 1 minute user CPU average trend
opflexIDEpPolicyDropMcastLast 23611u policy dropped multicast/broadcast packets current value policy dropped multicast/broadcast packets current value
opflexIDEpPolicyDropMcastCum 23613u policy dropped multicast/broadcast packets cumulative policy dropped multicast/broadcast packets cumulative
opflexIDEpPolicyDropMcastPer 23614u policy dropped multicast/broadcast packets periodic policy dropped multicast/broadcast packets periodic
opflexIDEpPolicyDropMcastMin 23615u policy dropped multicast/broadcast packets minimum value policy dropped multicast/broadcast packets minimum value
opflexIDEpPolicyDropMcastMax 23616u policy dropped multicast/broadcast packets maximum value policy dropped multicast/broadcast packets maximum value
opflexIDEpPolicyDropMcastAvg 23617u policy dropped multicast/broadcast packets average value policy dropped multicast/broadcast packets average value
opflexIDEpPolicyDropMcastTr 23621u policy dropped multicast/broadcast packets trend policy dropped multicast/broadcast packets trend
opflexIDEpPolicyDropMcastRate 23622u policy dropped multicast/broadcast packets rate policy dropped multicast/broadcast packets rate
opflexIDEpPolicyDropUcastLast 23632u policy dropped unicast packets current value policy dropped unicast packets current value
opflexIDEpPolicyDropUcastCum 23634u policy dropped unicast packets cumulative policy dropped unicast packets cumulative
opflexIDEpPolicyDropUcastPer 23635u policy dropped unicast packets periodic policy dropped unicast packets periodic
opflexIDEpPolicyDropUcastMin 23636u policy dropped unicast packets minimum value policy dropped unicast packets minimum value
opflexIDEpPolicyDropUcastMax 23637u policy dropped unicast packets maximum value policy dropped unicast packets maximum value
opflexIDEpPolicyDropUcastAvg 23638u policy dropped unicast packets average value policy dropped unicast packets average value
opflexIDEpPolicyDropUcastTr 23642u policy dropped unicast packets trend policy dropped unicast packets trend
opflexIDEpPolicyDropUcastRate 23643u policy dropped unicast packets rate policy dropped unicast packets rate
dppEgrAllowBytesLast 23708u Egress Policer Allowed Bytes current value Egress Policer Allowed Bytes current value
dppEgrAllowBytesCum 23710u Egress Policer Allowed Bytes cumulative Egress Policer Allowed Bytes cumulative
dppEgrAllowBytesPer 23711u Egress Policer Allowed Bytes periodic Egress Policer Allowed Bytes periodic
dppEgrAllowBytesMin 23712u Egress Policer Allowed Bytes minimum value Egress Policer Allowed Bytes minimum value
dppEgrAllowBytesMax 23713u Egress Policer Allowed Bytes maximum value Egress Policer Allowed Bytes maximum value
dppEgrAllowBytesAvg 23714u Egress Policer Allowed Bytes average value Egress Policer Allowed Bytes average value
dppEgrAllowBytesTr 23718u Egress Policer Allowed Bytes trend Egress Policer Allowed Bytes trend
dppEgrAllowBytesRate 23719u Egress Policer Allowed Bytes rate Egress Policer Allowed Bytes rate
dppEgrAllowBytesRateLast 23729u Egress Policer Allowed Bytes rate current value Egress Policer Allowed Bytes rate current value
dppEgrAllowBytesRateMin 23730u Egress Policer Allowed Bytes rate minimum value Egress Policer Allowed Bytes rate minimum value
dppEgrAllowBytesRateMax 23731u Egress Policer Allowed Bytes rate maximum value Egress Policer Allowed Bytes rate maximum value
dppEgrAllowBytesRateAvg 23732u Egress Policer Allowed Bytes rate average value Egress Policer Allowed Bytes rate average value
dppEgrAllowBytesRateTr 23737u Egress Policer Allowed Bytes rate trend Egress Policer Allowed Bytes rate trend
dppEgrAllowPktsLast 23744u Egress Policer Allowed Packets current value Egress Policer Allowed Packets current value
dppEgrAllowPktsCum 23746u Egress Policer Allowed Packets cumulative Egress Policer Allowed Packets cumulative
dppEgrAllowPktsPer 23747u Egress Policer Allowed Packets periodic Egress Policer Allowed Packets periodic
dppEgrAllowPktsMin 23748u Egress Policer Allowed Packets minimum value Egress Policer Allowed Packets minimum value
dppEgrAllowPktsMax 23749u Egress Policer Allowed Packets maximum value Egress Policer Allowed Packets maximum value
dppEgrAllowPktsAvg 23750u Egress Policer Allowed Packets average value Egress Policer Allowed Packets average value
dppEgrAllowPktsTr 23754u Egress Policer Allowed Packets trend Egress Policer Allowed Packets trend
dppEgrAllowPktsRate 23755u Egress Policer Allowed Packets rate Egress Policer Allowed Packets rate
dppEgrAllowPktsRateLast 23765u Egress Policer Allowed Packets rate current value Egress Policer Allowed Packets rate current value
dppEgrAllowPktsRateMin 23766u Egress Policer Allowed Packets rate minimum value Egress Policer Allowed Packets rate minimum value
dppEgrAllowPktsRateMax 23767u Egress Policer Allowed Packets rate maximum value Egress Policer Allowed Packets rate maximum value
dppEgrAllowPktsRateAvg 23768u Egress Policer Allowed Packets rate average value Egress Policer Allowed Packets rate average value
dppEgrAllowPktsRateTr 23773u Egress Policer Allowed Packets rate trend Egress Policer Allowed Packets rate trend
dppEgrDropBytesLast 23780u Egress Policer Dropped Bytes current value Egress Policer Dropped Bytes current value
dppEgrDropBytesCum 23782u Egress Policer Dropped Bytes cumulative Egress Policer Dropped Bytes cumulative
dppEgrDropBytesPer 23783u Egress Policer Dropped Bytes periodic Egress Policer Dropped Bytes periodic
dppEgrDropBytesMin 23784u Egress Policer Dropped Bytes minimum value Egress Policer Dropped Bytes minimum value
dppEgrDropBytesMax 23785u Egress Policer Dropped Bytes maximum value Egress Policer Dropped Bytes maximum value
dppEgrDropBytesAvg 23786u Egress Policer Dropped Bytes average value Egress Policer Dropped Bytes average value
dppEgrDropBytesTr 23790u Egress Policer Dropped Bytes trend Egress Policer Dropped Bytes trend
dppEgrDropBytesRate 23791u Egress Policer Dropped Bytes rate Egress Policer Dropped Bytes rate
dppEgrDropBytesRateLast 23801u Egress Policer Dropped Bytes rate current value Egress Policer Dropped Bytes rate current value
dppEgrDropBytesRateMin 23802u Egress Policer Dropped Bytes rate minimum value Egress Policer Dropped Bytes rate minimum value
dppEgrDropBytesRateMax 23803u Egress Policer Dropped Bytes rate maximum value Egress Policer Dropped Bytes rate maximum value
dppEgrDropBytesRateAvg 23804u Egress Policer Dropped Bytes rate average value Egress Policer Dropped Bytes rate average value
dppEgrDropBytesRateTr 23809u Egress Policer Dropped Bytes rate trend Egress Policer Dropped Bytes rate trend
dppEgrDropPktsLast 23816u Egress Policer Dropped Packets current value Egress Policer Dropped Packets current value
dppEgrDropPktsCum 23818u Egress Policer Dropped Packets cumulative Egress Policer Dropped Packets cumulative
dppEgrDropPktsPer 23819u Egress Policer Dropped Packets periodic Egress Policer Dropped Packets periodic
dppEgrDropPktsMin 23820u Egress Policer Dropped Packets minimum value Egress Policer Dropped Packets minimum value
dppEgrDropPktsMax 23821u Egress Policer Dropped Packets maximum value Egress Policer Dropped Packets maximum value
dppEgrDropPktsAvg 23822u Egress Policer Dropped Packets average value Egress Policer Dropped Packets average value
dppEgrDropPktsTr 23826u Egress Policer Dropped Packets trend Egress Policer Dropped Packets trend
dppEgrDropPktsRate 23827u Egress Policer Dropped Packets rate Egress Policer Dropped Packets rate
dppEgrDropPktsRateLast 23837u Egress Policer Dropped Packets rate current value Egress Policer Dropped Packets rate current value
dppEgrDropPktsRateMin 23838u Egress Policer Dropped Packets rate minimum value Egress Policer Dropped Packets rate minimum value
dppEgrDropPktsRateMax 23839u Egress Policer Dropped Packets rate maximum value Egress Policer Dropped Packets rate maximum value
dppEgrDropPktsRateAvg 23840u Egress Policer Dropped Packets rate average value Egress Policer Dropped Packets rate average value
dppEgrDropPktsRateTr 23845u Egress Policer Dropped Packets rate trend Egress Policer Dropped Packets rate trend
dppIngrAllowBytesLast 23852u Ingress Policer Allowed Bytes current value Ingress Policer Allowed Bytes current value
dppIngrAllowBytesCum 23854u Ingress Policer Allowed Bytes cumulative Ingress Policer Allowed Bytes cumulative
dppIngrAllowBytesPer 23855u Ingress Policer Allowed Bytes periodic Ingress Policer Allowed Bytes periodic
dppIngrAllowBytesMin 23856u Ingress Policer Allowed Bytes minimum value Ingress Policer Allowed Bytes minimum value
dppIngrAllowBytesMax 23857u Ingress Policer Allowed Bytes maximum value Ingress Policer Allowed Bytes maximum value
dppIngrAllowBytesAvg 23858u Ingress Policer Allowed Bytes average value Ingress Policer Allowed Bytes average value
dppIngrAllowBytesTr 23862u Ingress Policer Allowed Bytes trend Ingress Policer Allowed Bytes trend
dppIngrAllowBytesRate 23863u Ingress Policer Allowed Bytes rate Ingress Policer Allowed Bytes rate
dppIngrAllowBytesRateLast 23873u Ingress Policer Allowed Bytes rate current value Ingress Policer Allowed Bytes rate current value
dppIngrAllowBytesRateMin 23874u Ingress Policer Allowed Bytes rate minimum value Ingress Policer Allowed Bytes rate minimum value
dppIngrAllowBytesRateMax 23875u Ingress Policer Allowed Bytes rate maximum value Ingress Policer Allowed Bytes rate maximum value
dppIngrAllowBytesRateAvg 23876u Ingress Policer Allowed Bytes rate average value Ingress Policer Allowed Bytes rate average value
dppIngrAllowBytesRateTr 23881u Ingress Policer Allowed Bytes rate trend Ingress Policer Allowed Bytes rate trend
dppIngrAllowPktsLast 23888u Ingress Policer Allowed Packets current value Ingress Policer Allowed Packets current value
dppIngrAllowPktsCum 23890u Ingress Policer Allowed Packets cumulative Ingress Policer Allowed Packets cumulative
dppIngrAllowPktsPer 23891u Ingress Policer Allowed Packets periodic Ingress Policer Allowed Packets periodic
dppIngrAllowPktsMin 23892u Ingress Policer Allowed Packets minimum value Ingress Policer Allowed Packets minimum value
dppIngrAllowPktsMax 23893u Ingress Policer Allowed Packets maximum value Ingress Policer Allowed Packets maximum value
dppIngrAllowPktsAvg 23894u Ingress Policer Allowed Packets average value Ingress Policer Allowed Packets average value
dppIngrAllowPktsTr 23898u Ingress Policer Allowed Packets trend Ingress Policer Allowed Packets trend
dppIngrAllowPktsRate 23899u Ingress Policer Allowed Packets rate Ingress Policer Allowed Packets rate
dppIngrAllowPktsRateLast 23909u Ingress Policer Allowed Packets rate current value Ingress Policer Allowed Packets rate current value
dppIngrAllowPktsRateMin 23910u Ingress Policer Allowed Packets rate minimum value Ingress Policer Allowed Packets rate minimum value
dppIngrAllowPktsRateMax 23911u Ingress Policer Allowed Packets rate maximum value Ingress Policer Allowed Packets rate maximum value
dppIngrAllowPktsRateAvg 23912u Ingress Policer Allowed Packets rate average value Ingress Policer Allowed Packets rate average value
dppIngrAllowPktsRateTr 23917u Ingress Policer Allowed Packets rate trend Ingress Policer Allowed Packets rate trend
dppIngrDropBytesLast 23924u Ingress Policer Dropped Bytes current value Ingress Policer Dropped Bytes current value
dppIngrDropBytesCum 23926u Ingress Policer Dropped Bytes cumulative Ingress Policer Dropped Bytes cumulative
dppIngrDropBytesPer 23927u Ingress Policer Dropped Bytes periodic Ingress Policer Dropped Bytes periodic
dppIngrDropBytesMin 23928u Ingress Policer Dropped Bytes minimum value Ingress Policer Dropped Bytes minimum value
dppIngrDropBytesMax 23929u Ingress Policer Dropped Bytes maximum value Ingress Policer Dropped Bytes maximum value
dppIngrDropBytesAvg 23930u Ingress Policer Dropped Bytes average value Ingress Policer Dropped Bytes average value
dppIngrDropBytesTr 23934u Ingress Policer Dropped Bytes trend Ingress Policer Dropped Bytes trend
dppIngrDropBytesRate 23935u Ingress Policer Dropped Bytes rate Ingress Policer Dropped Bytes rate
dppIngrDropBytesRateLast 23945u Ingress Policer Dropped Bytes rate current value Ingress Policer Dropped Bytes rate current value
dppIngrDropBytesRateMin 23946u Ingress Policer Dropped Bytes rate minimum value Ingress Policer Dropped Bytes rate minimum value
dppIngrDropBytesRateMax 23947u Ingress Policer Dropped Bytes rate maximum value Ingress Policer Dropped Bytes rate maximum value
dppIngrDropBytesRateAvg 23948u Ingress Policer Dropped Bytes rate average value Ingress Policer Dropped Bytes rate average value
dppIngrDropBytesRateTr 23953u Ingress Policer Dropped Bytes rate trend Ingress Policer Dropped Bytes rate trend
dppIngrDropPktsLast 23960u Ingress Policer Dropped Packets current value Ingress Policer Dropped Packets current value
dppIngrDropPktsCum 23962u Ingress Policer Dropped Packets cumulative Ingress Policer Dropped Packets cumulative
dppIngrDropPktsPer 23963u Ingress Policer Dropped Packets periodic Ingress Policer Dropped Packets periodic
dppIngrDropPktsMin 23964u Ingress Policer Dropped Packets minimum value Ingress Policer Dropped Packets minimum value
dppIngrDropPktsMax 23965u Ingress Policer Dropped Packets maximum value Ingress Policer Dropped Packets maximum value
dppIngrDropPktsAvg 23966u Ingress Policer Dropped Packets average value Ingress Policer Dropped Packets average value
dppIngrDropPktsTr 23970u Ingress Policer Dropped Packets trend Ingress Policer Dropped Packets trend
dppIngrDropPktsRate 23971u Ingress Policer Dropped Packets rate Ingress Policer Dropped Packets rate
dppIngrDropPktsRateLast 23981u Ingress Policer Dropped Packets rate current value Ingress Policer Dropped Packets rate current value
dppIngrDropPktsRateMin 23982u Ingress Policer Dropped Packets rate minimum value Ingress Policer Dropped Packets rate minimum value
dppIngrDropPktsRateMax 23983u Ingress Policer Dropped Packets rate maximum value Ingress Policer Dropped Packets rate maximum value
dppIngrDropPktsRateAvg 23984u Ingress Policer Dropped Packets rate average value Ingress Policer Dropped Packets rate average value
dppIngrDropPktsRateTr 23989u Ingress Policer Dropped Packets rate trend Ingress Policer Dropped Packets rate trend
actrlRuleHitPktsLast 24139u hit packets current value hit packets current value
actrlRuleHitPktsCum 24141u hit packets cumulative hit packets cumulative
actrlRuleHitPktsPer 24142u hit packets periodic hit packets periodic
actrlRuleHitPktsMin 24143u hit packets minimum value hit packets minimum value
actrlRuleHitPktsMax 24144u hit packets maximum value hit packets maximum value
actrlRuleHitPktsAvg 24145u hit packets average value hit packets average value
actrlRuleHitPktsTr 24149u hit packets trend hit packets trend
actrlRuleHitPktsRate 24150u hit packets rate hit packets rate
actrlRuleHitPartPktsLast 24160u hit packets current value hit packets current value
actrlRuleHitPartPktsCum 24162u hit packets cumulative hit packets cumulative
actrlRuleHitPartPktsPer 24163u hit packets periodic hit packets periodic
actrlRuleHitPartPktsMin 24164u hit packets minimum value hit packets minimum value
actrlRuleHitPartPktsMax 24165u hit packets maximum value hit packets maximum value
actrlRuleHitPartPktsAvg 24166u hit packets average value hit packets average value
actrlRuleHitPartPktsTr 24170u hit packets trend hit packets trend
actrlRuleHitPartPktsRate 24171u hit packets rate hit packets rate
actrlRuleHitAgPktsCum 24181u hit packets cumulative hit packets cumulative
actrlRuleHitAgPktsPer 24182u hit packets periodic hit packets periodic
actrlRuleHitAgPktsTr 24186u hit packets trend hit packets trend
actrlRuleHitAgPktsRate 24187u hit packets rate hit packets rate
actrlRuleHitRevPktsLast 24194u reverse hit packets current value reverse hit packets current value
actrlRuleHitRevPktsCum 24196u reverse hit packets cumulative reverse hit packets cumulative
actrlRuleHitRevPktsPer 24197u reverse hit packets periodic reverse hit packets periodic
actrlRuleHitRevPktsMin 24198u reverse hit packets minimum value reverse hit packets minimum value
actrlRuleHitRevPktsMax 24199u reverse hit packets maximum value reverse hit packets maximum value
actrlRuleHitRevPktsAvg 24200u reverse hit packets average value reverse hit packets average value
actrlRuleHitRevPktsTr 24204u reverse hit packets trend reverse hit packets trend
actrlRuleHitRevPktsRate 24205u reverse hit packets rate reverse hit packets rate
actrlRuleHitPartRevPktsLast 24215u reverse hit packets current value reverse hit packets current value
actrlRuleHitPartRevPktsCum 24217u reverse hit packets cumulative reverse hit packets cumulative
actrlRuleHitPartRevPktsPer 24218u reverse hit packets periodic reverse hit packets periodic
actrlRuleHitPartRevPktsMin 24219u reverse hit packets minimum value reverse hit packets minimum value
actrlRuleHitPartRevPktsMax 24220u reverse hit packets maximum value reverse hit packets maximum value
actrlRuleHitPartRevPktsAvg 24221u reverse hit packets average value reverse hit packets average value
actrlRuleHitPartRevPktsTr 24225u reverse hit packets trend reverse hit packets trend
actrlRuleHitPartRevPktsRate 24226u reverse hit packets rate reverse hit packets rate
actrlRuleHitAgRevPktsCum 24236u reverse hit packets cumulative reverse hit packets cumulative
actrlRuleHitAgRevPktsPer 24237u reverse hit packets periodic reverse hit packets periodic
actrlRuleHitAgRevPktsTr 24241u reverse hit packets trend reverse hit packets trend
actrlRuleHitAgRevPktsRate 24242u reverse hit packets rate reverse hit packets rate
acllogFlowCounterHitscountLast 25114u Hits Counter current value Hits Counter current value
acllogFlowCounterHitscountCum 25116u Hits Counter cumulative Hits Counter cumulative
acllogFlowCounterHitscountPer 25117u Hits Counter periodic Hits Counter periodic
acllogFlowCounterHitscountMin 25118u Hits Counter minimum value Hits Counter minimum value
acllogFlowCounterHitscountMax 25119u Hits Counter maximum value Hits Counter maximum value
acllogFlowCounterHitscountAvg 25120u Hits Counter average value Hits Counter average value
acllogFlowCounterHitscountTr 25124u Hits Counter trend Hits Counter trend
acllogFlowCounterHitscountRate 25125u Hits Counter rate Hits Counter rate
acllogFlowCounterAgHitscountCum 25135u Hits Counter cumulative Hits Counter cumulative
acllogFlowCounterAgHitscountPer 25136u Hits Counter periodic Hits Counter periodic
acllogFlowCounterAgHitscountTr 25140u Hits Counter trend Hits Counter trend
acllogFlowCounterAgHitscountRate 25141u Hits Counter rate Hits Counter rate
eqptEgrAggrBytesDropLast 25570u Egress Aggregated Drop Bytes current value Egress Aggregated Drop Bytes current value
eqptEgrAggrBytesDropCum 25572u Egress Aggregated Drop Bytes cumulative Egress Aggregated Drop Bytes cumulative
eqptEgrAggrBytesDropPer 25573u Egress Aggregated Drop Bytes periodic Egress Aggregated Drop Bytes periodic
eqptEgrAggrBytesDropMin 25574u Egress Aggregated Drop Bytes minimum value Egress Aggregated Drop Bytes minimum value
eqptEgrAggrBytesDropMax 25575u Egress Aggregated Drop Bytes maximum value Egress Aggregated Drop Bytes maximum value
eqptEgrAggrBytesDropAvg 25576u Egress Aggregated Drop Bytes average value Egress Aggregated Drop Bytes average value
eqptEgrAggrBytesDropTr 25580u Egress Aggregated Drop Bytes trend Egress Aggregated Drop Bytes trend
eqptEgrAggrBytesDropRate 25581u Egress Aggregated Drop Bytes rate Egress Aggregated Drop Bytes rate
eqptEgrAggrBytesDropRateLast 25591u Egress Aggregated Drop Bytes rate current value Egress Aggregated Drop Bytes rate current value
eqptEgrAggrBytesDropRateMin 25592u Egress Aggregated Drop Bytes rate minimum value Egress Aggregated Drop Bytes rate minimum value
eqptEgrAggrBytesDropRateMax 25593u Egress Aggregated Drop Bytes rate maximum value Egress Aggregated Drop Bytes rate maximum value
eqptEgrAggrBytesDropRateAvg 25594u Egress Aggregated Drop Bytes rate average value Egress Aggregated Drop Bytes rate average value
eqptEgrAggrBytesDropRateTr 25599u Egress Aggregated Drop Bytes rate trend Egress Aggregated Drop Bytes rate trend
eqptEgrAggrBytesForwardLast 25606u Egress Aggregated Forward Bytes current value Egress Aggregated Forward Bytes current value
eqptEgrAggrBytesForwardCum 25608u Egress Aggregated Forward Bytes cumulative Egress Aggregated Forward Bytes cumulative
eqptEgrAggrBytesForwardPer 25609u Egress Aggregated Forward Bytes periodic Egress Aggregated Forward Bytes periodic
eqptEgrAggrBytesForwardMin 25610u Egress Aggregated Forward Bytes minimum value Egress Aggregated Forward Bytes minimum value
eqptEgrAggrBytesForwardMax 25611u Egress Aggregated Forward Bytes maximum value Egress Aggregated Forward Bytes maximum value
eqptEgrAggrBytesForwardAvg 25612u Egress Aggregated Forward Bytes average value Egress Aggregated Forward Bytes average value
eqptEgrAggrBytesForwardTr 25616u Egress Aggregated Forward Bytes trend Egress Aggregated Forward Bytes trend
eqptEgrAggrBytesForwardRate 25617u Egress Aggregated Forward Bytes rate Egress Aggregated Forward Bytes rate
eqptEgrAggrBytesForwardRateLast 25627u Egress Aggregated Forward Bytes rate current value Egress Aggregated Forward Bytes rate current value
eqptEgrAggrBytesForwardRateMin 25628u Egress Aggregated Forward Bytes rate minimum value Egress Aggregated Forward Bytes rate minimum value
eqptEgrAggrBytesForwardRateMax 25629u Egress Aggregated Forward Bytes rate maximum value Egress Aggregated Forward Bytes rate maximum value
eqptEgrAggrBytesForwardRateAvg 25630u Egress Aggregated Forward Bytes rate average value Egress Aggregated Forward Bytes rate average value
eqptEgrAggrBytesForwardRateTr 25635u Egress Aggregated Forward Bytes rate trend Egress Aggregated Forward Bytes rate trend
eqptEgrAggrPktsDropLast 25642u Egress Aggregated Drop Packets current value Egress Aggregated Drop Packets current value
eqptEgrAggrPktsDropCum 25644u Egress Aggregated Drop Packets cumulative Egress Aggregated Drop Packets cumulative
eqptEgrAggrPktsDropPer 25645u Egress Aggregated Drop Packets periodic Egress Aggregated Drop Packets periodic
eqptEgrAggrPktsDropMin 25646u Egress Aggregated Drop Packets minimum value Egress Aggregated Drop Packets minimum value
eqptEgrAggrPktsDropMax 25647u Egress Aggregated Drop Packets maximum value Egress Aggregated Drop Packets maximum value
eqptEgrAggrPktsDropAvg 25648u Egress Aggregated Drop Packets average value Egress Aggregated Drop Packets average value
eqptEgrAggrPktsDropTr 25652u Egress Aggregated Drop Packets trend Egress Aggregated Drop Packets trend
eqptEgrAggrPktsDropRate 25653u Egress Aggregated Drop Packets rate Egress Aggregated Drop Packets rate
eqptEgrAggrPktsForwardLast 25663u Egress Aggregated Forward Packets current value Egress Aggregated Forward Packets current value
eqptEgrAggrPktsForwardCum 25665u Egress Aggregated Forward Packets cumulative Egress Aggregated Forward Packets cumulative
eqptEgrAggrPktsForwardPer 25666u Egress Aggregated Forward Packets periodic Egress Aggregated Forward Packets periodic
eqptEgrAggrPktsForwardMin 25667u Egress Aggregated Forward Packets minimum value Egress Aggregated Forward Packets minimum value
eqptEgrAggrPktsForwardMax 25668u Egress Aggregated Forward Packets maximum value Egress Aggregated Forward Packets maximum value
eqptEgrAggrPktsForwardAvg 25669u Egress Aggregated Forward Packets average value Egress Aggregated Forward Packets average value
eqptEgrAggrPktsForwardTr 25673u Egress Aggregated Forward Packets trend Egress Aggregated Forward Packets trend
eqptEgrAggrPktsForwardRate 25674u Egress Aggregated Forward Packets rate Egress Aggregated Forward Packets rate
eqptIngrAggrBytesDropLast 25684u Ingress Aggregated Drop Bytes current value Ingress Aggregated Drop Bytes current value
eqptIngrAggrBytesDropCum 25686u Ingress Aggregated Drop Bytes cumulative Ingress Aggregated Drop Bytes cumulative
eqptIngrAggrBytesDropPer 25687u Ingress Aggregated Drop Bytes periodic Ingress Aggregated Drop Bytes periodic
eqptIngrAggrBytesDropMin 25688u Ingress Aggregated Drop Bytes minimum value Ingress Aggregated Drop Bytes minimum value
eqptIngrAggrBytesDropMax 25689u Ingress Aggregated Drop Bytes maximum value Ingress Aggregated Drop Bytes maximum value
eqptIngrAggrBytesDropAvg 25690u Ingress Aggregated Drop Bytes average value Ingress Aggregated Drop Bytes average value
eqptIngrAggrBytesDropTr 25694u Ingress Aggregated Drop Bytes trend Ingress Aggregated Drop Bytes trend
eqptIngrAggrBytesDropRate 25695u Ingress Aggregated Drop Bytes rate Ingress Aggregated Drop Bytes rate
eqptIngrAggrBytesDropRateLast 25705u Ingress Aggregated Drop Bytes rate current value Ingress Aggregated Drop Bytes rate current value
eqptIngrAggrBytesDropRateMin 25706u Ingress Aggregated Drop Bytes rate minimum value Ingress Aggregated Drop Bytes rate minimum value
eqptIngrAggrBytesDropRateMax 25707u Ingress Aggregated Drop Bytes rate maximum value Ingress Aggregated Drop Bytes rate maximum value
eqptIngrAggrBytesDropRateAvg 25708u Ingress Aggregated Drop Bytes rate average value Ingress Aggregated Drop Bytes rate average value
eqptIngrAggrBytesDropRateTr 25713u Ingress Aggregated Drop Bytes rate trend Ingress Aggregated Drop Bytes rate trend
eqptIngrAggrBytesForwardLast 25720u Ingress Aggregated Forward Bytes current value Ingress Aggregated Forward Bytes current value
eqptIngrAggrBytesForwardCum 25722u Ingress Aggregated Forward Bytes cumulative Ingress Aggregated Forward Bytes cumulative
eqptIngrAggrBytesForwardPer 25723u Ingress Aggregated Forward Bytes periodic Ingress Aggregated Forward Bytes periodic
eqptIngrAggrBytesForwardMin 25724u Ingress Aggregated Forward Bytes minimum value Ingress Aggregated Forward Bytes minimum value
eqptIngrAggrBytesForwardMax 25725u Ingress Aggregated Forward Bytes maximum value Ingress Aggregated Forward Bytes maximum value
eqptIngrAggrBytesForwardAvg 25726u Ingress Aggregated Forward Bytes average value Ingress Aggregated Forward Bytes average value
eqptIngrAggrBytesForwardTr 25730u Ingress Aggregated Forward Bytes trend Ingress Aggregated Forward Bytes trend
eqptIngrAggrBytesForwardRate 25731u Ingress Aggregated Forward Bytes rate Ingress Aggregated Forward Bytes rate
eqptIngrAggrBytesForwardRateLast 25741u Ingress Aggregated Forward Bytes rate current value Ingress Aggregated Forward Bytes rate current value
eqptIngrAggrBytesForwardRateMin 25742u Ingress Aggregated Forward Bytes rate minimum value Ingress Aggregated Forward Bytes rate minimum value
eqptIngrAggrBytesForwardRateMax 25743u Ingress Aggregated Forward Bytes rate maximum value Ingress Aggregated Forward Bytes rate maximum value
eqptIngrAggrBytesForwardRateAvg 25744u Ingress Aggregated Forward Bytes rate average value Ingress Aggregated Forward Bytes rate average value
eqptIngrAggrBytesForwardRateTr 25749u Ingress Aggregated Forward Bytes rate trend Ingress Aggregated Forward Bytes rate trend
eqptIngrAggrPktsDropLast 25756u Ingress Aggregated Drop Packets current value Ingress Aggregated Drop Packets current value
eqptIngrAggrPktsDropCum 25758u Ingress Aggregated Drop Packets cumulative Ingress Aggregated Drop Packets cumulative
eqptIngrAggrPktsDropPer 25759u Ingress Aggregated Drop Packets periodic Ingress Aggregated Drop Packets periodic
eqptIngrAggrPktsDropMin 25760u Ingress Aggregated Drop Packets minimum value Ingress Aggregated Drop Packets minimum value
eqptIngrAggrPktsDropMax 25761u Ingress Aggregated Drop Packets maximum value Ingress Aggregated Drop Packets maximum value
eqptIngrAggrPktsDropAvg 25762u Ingress Aggregated Drop Packets average value Ingress Aggregated Drop Packets average value
eqptIngrAggrPktsDropTr 25766u Ingress Aggregated Drop Packets trend Ingress Aggregated Drop Packets trend
eqptIngrAggrPktsDropRate 25767u Ingress Aggregated Drop Packets rate Ingress Aggregated Drop Packets rate
eqptIngrAggrPktsForwardLast 25777u Ingress Aggregated Forward Packets current value Ingress Aggregated Forward Packets current value
eqptIngrAggrPktsForwardCum 25779u Ingress Aggregated Forward Packets cumulative Ingress Aggregated Forward Packets cumulative
eqptIngrAggrPktsForwardPer 25780u Ingress Aggregated Forward Packets periodic Ingress Aggregated Forward Packets periodic
eqptIngrAggrPktsForwardMin 25781u Ingress Aggregated Forward Packets minimum value Ingress Aggregated Forward Packets minimum value
eqptIngrAggrPktsForwardMax 25782u Ingress Aggregated Forward Packets maximum value Ingress Aggregated Forward Packets maximum value
eqptIngrAggrPktsForwardAvg 25783u Ingress Aggregated Forward Packets average value Ingress Aggregated Forward Packets average value
eqptIngrAggrPktsForwardTr 25787u Ingress Aggregated Forward Packets trend Ingress Aggregated Forward Packets trend
eqptIngrAggrPktsForwardRate 25788u Ingress Aggregated Forward Packets rate Ingress Aggregated Forward Packets rate
eqptcapacityL2UsageNormalizedLast 27173u Local L2 entries usage current value Local L2 entries usage current value
eqptcapacityL2UsageNormalizedMin 27174u Local L2 entries usage minimum value Local L2 entries usage minimum value
eqptcapacityL2UsageNormalizedMax 27175u Local L2 entries usage maximum value Local L2 entries usage maximum value
eqptcapacityL2UsageNormalizedAvg 27176u Local L2 entries usage average value Local L2 entries usage average value
eqptcapacityL2UsageNormalizedTr 27181u Local L2 entries usage trend Local L2 entries usage trend
eqptcapacityL3UsagePerNormalizedv4Last 27188u Local v4 L3 entries usage percentage current value Local v4 L3 entries usage percentage current value
eqptcapacityL3UsagePerNormalizedv4Min 27189u Local v4 L3 entries usage percentage minimum value Local v4 L3 entries usage percentage minimum value
eqptcapacityL3UsagePerNormalizedv4Max 27190u Local v4 L3 entries usage percentage maximum value Local v4 L3 entries usage percentage maximum value
eqptcapacityL3UsagePerNormalizedv4Avg 27191u Local v4 L3 entries usage percentage average value Local v4 L3 entries usage percentage average value
eqptcapacityL3UsagePerNormalizedv4Tr 27196u Local v4 L3 entries usage percentage trend Local v4 L3 entries usage percentage trend
eqptcapacityL3UsagePerNormalizedv6Last 27203u Local v6 L3 entries usage percentage current value Local v6 L3 entries usage percentage current value
eqptcapacityL3UsagePerNormalizedv6Min 27204u Local v6 L3 entries usage percentage minimum value Local v6 L3 entries usage percentage minimum value
eqptcapacityL3UsagePerNormalizedv6Max 27205u Local v6 L3 entries usage percentage maximum value Local v6 L3 entries usage percentage maximum value
eqptcapacityL3UsagePerNormalizedv6Avg 27206u Local v6 L3 entries usage percentage average value Local v6 L3 entries usage percentage average value
eqptcapacityL3UsagePerNormalizedv6Tr 27211u Local v6 L3 entries usage percentage trend Local v6 L3 entries usage percentage trend
eqptcapacityMcastUsageNormalizedLast 27218u Local Multicast entries usage current value Local Multicast entries usage current value
eqptcapacityMcastUsageNormalizedMin 27219u Local Multicast entries usage minimum value Local Multicast entries usage minimum value
eqptcapacityMcastUsageNormalizedMax 27220u Local Multicast entries usage maximum value Local Multicast entries usage maximum value
eqptcapacityMcastUsageNormalizedAvg 27221u Local Multicast entries usage average value Local Multicast entries usage average value
eqptcapacityMcastUsageNormalizedTr 27226u Local Multicast entries usage trend Local Multicast entries usage trend
analyticsDroppedNoRouteToHostLast 28088u Dropped Packets - No Route To Host current value Dropped Packets - No Route To Host current value
analyticsDroppedNoRouteToHostCum 28090u Dropped Packets - No Route To Host cumulative Dropped Packets - No Route To Host cumulative
analyticsDroppedNoRouteToHostPer 28091u Dropped Packets - No Route To Host periodic Dropped Packets - No Route To Host periodic
analyticsDroppedNoRouteToHostMin 28092u Dropped Packets - No Route To Host minimum value Dropped Packets - No Route To Host minimum value
analyticsDroppedNoRouteToHostMax 28093u Dropped Packets - No Route To Host maximum value Dropped Packets - No Route To Host maximum value
analyticsDroppedNoRouteToHostAvg 28094u Dropped Packets - No Route To Host average value Dropped Packets - No Route To Host average value
analyticsDroppedNoRouteToHostTr 28098u Dropped Packets - No Route To Host trend Dropped Packets - No Route To Host trend
analyticsDroppedNoRouteToHostRate 28099u Dropped Packets - No Route To Host rate Dropped Packets - No Route To Host rate
analyticsDroppedOtherLast 28109u Other Dropped Packets current value Other Dropped Packets current value
analyticsDroppedOtherCum 28111u Other Dropped Packets cumulative Other Dropped Packets cumulative
analyticsDroppedOtherPer 28112u Other Dropped Packets periodic Other Dropped Packets periodic
analyticsDroppedOtherMin 28113u Other Dropped Packets minimum value Other Dropped Packets minimum value
analyticsDroppedOtherMax 28114u Other Dropped Packets maximum value Other Dropped Packets maximum value
analyticsDroppedOtherAvg 28115u Other Dropped Packets average value Other Dropped Packets average value
analyticsDroppedOtherTr 28119u Other Dropped Packets trend Other Dropped Packets trend
analyticsDroppedOtherRate 28120u Other Dropped Packets rate Other Dropped Packets rate
analyticsDroppedOutputDropLast 28130u Dropped Output Packets current value Dropped Output Packets current value
analyticsDroppedOutputDropCum 28132u Dropped Output Packets cumulative Dropped Output Packets cumulative
analyticsDroppedOutputDropPer 28133u Dropped Output Packets periodic Dropped Output Packets periodic
analyticsDroppedOutputDropMin 28134u Dropped Output Packets minimum value Dropped Output Packets minimum value
analyticsDroppedOutputDropMax 28135u Dropped Output Packets maximum value Dropped Output Packets maximum value
analyticsDroppedOutputDropAvg 28136u Dropped Output Packets average value Dropped Output Packets average value
analyticsDroppedOutputDropTr 28140u Dropped Output Packets trend Dropped Output Packets trend
analyticsDroppedOutputDropRate 28141u Dropped Output Packets rate Dropped Output Packets rate
analyticsExportBytesLast 28151u Exported Bytes current value Exported Bytes current value
analyticsExportBytesCum 28153u Exported Bytes cumulative Exported Bytes cumulative
analyticsExportBytesPer 28154u Exported Bytes periodic Exported Bytes periodic
analyticsExportBytesMin 28155u Exported Bytes minimum value Exported Bytes minimum value
analyticsExportBytesMax 28156u Exported Bytes maximum value Exported Bytes maximum value
analyticsExportBytesAvg 28157u Exported Bytes average value Exported Bytes average value
analyticsExportBytesTr 28161u Exported Bytes trend Exported Bytes trend
analyticsExportBytesRate 28162u Exported Bytes rate Exported Bytes rate
analyticsExportFlowRecordsLast 28172u Exported Flow Records current value Exported Flow Records current value
analyticsExportFlowRecordsCum 28174u Exported Flow Records cumulative Exported Flow Records cumulative
analyticsExportFlowRecordsPer 28175u Exported Flow Records periodic Exported Flow Records periodic
analyticsExportFlowRecordsMin 28176u Exported Flow Records minimum value Exported Flow Records minimum value
analyticsExportFlowRecordsMax 28177u Exported Flow Records maximum value Exported Flow Records maximum value
analyticsExportFlowRecordsAvg 28178u Exported Flow Records average value Exported Flow Records average value
analyticsExportFlowRecordsTr 28182u Exported Flow Records trend Exported Flow Records trend
analyticsExportFlowRecordsRate 28183u Exported Flow Records rate Exported Flow Records rate
analyticsExportPacketsLast 28193u Exported Packets current value Exported Packets current value
analyticsExportPacketsCum 28195u Exported Packets cumulative Exported Packets cumulative
analyticsExportPacketsPer 28196u Exported Packets periodic Exported Packets periodic
analyticsExportPacketsMin 28197u Exported Packets minimum value Exported Packets minimum value
analyticsExportPacketsMax 28198u Exported Packets maximum value Exported Packets maximum value
analyticsExportPacketsAvg 28199u Exported Packets average value Exported Packets average value
analyticsExportPacketsTr 28203u Exported Packets trend Exported Packets trend
analyticsExportPacketsRate 28204u Exported Packets rate Exported Packets rate
analyticsExportTemplatesLast 28214u Exported Templates current value Exported Templates current value
analyticsExportTemplatesCum 28216u Exported Templates cumulative Exported Templates cumulative
analyticsExportTemplatesPer 28217u Exported Templates periodic Exported Templates periodic
analyticsExportTemplatesMin 28218u Exported Templates minimum value Exported Templates minimum value
analyticsExportTemplatesMax 28219u Exported Templates maximum value Exported Templates maximum value
analyticsExportTemplatesAvg 28220u Exported Templates average value Exported Templates average value
analyticsExportTemplatesTr 28224u Exported Templates trend Exported Templates trend
analyticsExportTemplatesRate 28225u Exported Templates rate Exported Templates rate
latencyLatencyAvg1AvgDelayLast 29078u average delay current value average delay current value
latencyLatencyAvg1AvgDelayCum 29080u average delay cumulative average delay cumulative
latencyLatencyAvg1AvgDelayPer 29081u average delay periodic average delay periodic
latencyLatencyAvg1AvgDelayMin 29082u average delay minimum value average delay minimum value
latencyLatencyAvg1AvgDelayMax 29083u average delay maximum value average delay maximum value
latencyLatencyAvg1AvgDelayAvg 29084u average delay average value average delay average value
latencyLatencyAvg1AvgDelayTr 29088u average delay trend average delay trend
latencyLatencyAvg1AvgDelayRate 29089u average delay rate average delay rate
latencyLatencyAvg1CumAverageLast 29099u cumulative average delay current value cumulative average delay current value
latencyLatencyAvg1CumAverageCum 29101u cumulative average delay cumulative cumulative average delay cumulative
latencyLatencyAvg1CumAveragePer 29102u cumulative average delay periodic cumulative average delay periodic
latencyLatencyAvg1CumAverageMin 29103u cumulative average delay minimum value cumulative average delay minimum value
latencyLatencyAvg1CumAverageMax 29104u cumulative average delay maximum value cumulative average delay maximum value
latencyLatencyAvg1CumAverageAvg 29105u cumulative average delay average value cumulative average delay average value
latencyLatencyAvg1CumAverageTr 29109u cumulative average delay trend cumulative average delay trend
latencyLatencyAvg1CumAverageRate 29110u cumulative average delay rate cumulative average delay rate
latencyLatencyAvg1MaxDelayLast 29120u maximum delay current value maximum delay current value
latencyLatencyAvg1MaxDelayCum 29122u maximum delay cumulative maximum delay cumulative
latencyLatencyAvg1MaxDelayPer 29123u maximum delay periodic maximum delay periodic
latencyLatencyAvg1MaxDelayMin 29124u maximum delay minimum value maximum delay minimum value
latencyLatencyAvg1MaxDelayMax 29125u maximum delay maximum value maximum delay maximum value
latencyLatencyAvg1MaxDelayAvg 29126u maximum delay average value maximum delay average value
latencyLatencyAvg1MaxDelayTr 29130u maximum delay trend maximum delay trend
latencyLatencyAvg1MaxDelayRate 29131u maximum delay rate maximum delay rate
latencyLatencyAvg1PktCountLast 29141u packet count current value packet count current value
latencyLatencyAvg1PktCountCum 29143u packet count cumulative packet count cumulative
latencyLatencyAvg1PktCountPer 29144u packet count periodic packet count periodic
latencyLatencyAvg1PktCountMin 29145u packet count minimum value packet count minimum value
latencyLatencyAvg1PktCountMax 29146u packet count maximum value packet count maximum value
latencyLatencyAvg1PktCountAvg 29147u packet count average value packet count average value
latencyLatencyAvg1PktCountTr 29151u packet count trend packet count trend
latencyLatencyAvg1PktCountRate 29152u packet count rate packet count rate
latencyLatencyAvg2SeqNoLast 29162u sequence number current value sequence number current value
latencyLatencyAvg2SeqNoCum 29164u sequence number cumulative sequence number cumulative
latencyLatencyAvg2SeqNoPer 29165u sequence number periodic sequence number periodic
latencyLatencyAvg2SeqNoMin 29166u sequence number minimum value sequence number minimum value
latencyLatencyAvg2SeqNoMax 29167u sequence number maximum value sequence number maximum value
latencyLatencyAvg2SeqNoAvg 29168u sequence number average value sequence number average value
latencyLatencyAvg2SeqNoTr 29172u sequence number trend sequence number trend
latencyLatencyAvg2SeqNoRate 29173u sequence number rate sequence number rate
latencyLatencyAvg2StdDevLast 29183u standard deviation current value standard deviation current value
latencyLatencyAvg2StdDevCum 29185u standard deviation cumulative standard deviation cumulative
latencyLatencyAvg2StdDevPer 29186u standard deviation periodic standard deviation periodic
latencyLatencyAvg2StdDevMin 29187u standard deviation minimum value standard deviation minimum value
latencyLatencyAvg2StdDevMax 29188u standard deviation maximum value standard deviation maximum value
latencyLatencyAvg2StdDevAvg 29189u standard deviation average value standard deviation average value
latencyLatencyAvg2StdDevTr 29193u standard deviation trend standard deviation trend
latencyLatencyAvg2StdDevRate 29194u standard deviation rate standard deviation rate
latencyLatencyAvg2TotPktCountLast 29204u total packet count current value total packet count current value
latencyLatencyAvg2TotPktCountCum 29206u total packet count cumulative total packet count cumulative
latencyLatencyAvg2TotPktCountPer 29207u total packet count periodic total packet count periodic
latencyLatencyAvg2TotPktCountMin 29208u total packet count minimum value total packet count minimum value
latencyLatencyAvg2TotPktCountMax 29209u total packet count maximum value total packet count maximum value
latencyLatencyAvg2TotPktCountAvg 29210u total packet count average value total packet count average value
latencyLatencyAvg2TotPktCountTr 29214u total packet count trend total packet count trend
latencyLatencyAvg2TotPktCountRate 29215u total packet count rate total packet count rate
latencyLatencyHist1AvgDelayLast 29225u average delay current value average delay current value
latencyLatencyHist1AvgDelayCum 29227u average delay cumulative average delay cumulative
latencyLatencyHist1AvgDelayPer 29228u average delay periodic average delay periodic
latencyLatencyHist1AvgDelayMin 29229u average delay minimum value average delay minimum value
latencyLatencyHist1AvgDelayMax 29230u average delay maximum value average delay maximum value
latencyLatencyHist1AvgDelayAvg 29231u average delay average value average delay average value
latencyLatencyHist1AvgDelayTr 29235u average delay trend average delay trend
latencyLatencyHist1AvgDelayRate 29236u average delay rate average delay rate
latencyLatencyHist1Bucket0Last 29246u packets within the 1st bucket current value packets within the 1st bucket current value
latencyLatencyHist1Bucket0Cum 29248u packets within the 1st bucket cumulative packets within the 1st bucket cumulative
latencyLatencyHist1Bucket0Per 29249u packets within the 1st bucket periodic packets within the 1st bucket periodic
latencyLatencyHist1Bucket0Min 29250u packets within the 1st bucket minimum value packets within the 1st bucket minimum value
latencyLatencyHist1Bucket0Max 29251u packets within the 1st bucket maximum value packets within the 1st bucket maximum value
latencyLatencyHist1Bucket0Avg 29252u packets within the 1st bucket average value packets within the 1st bucket average value
latencyLatencyHist1Bucket0Tr 29256u packets within the 1st bucket trend packets within the 1st bucket trend
latencyLatencyHist1Bucket0Rate 29257u packets within the 1st bucket rate packets within the 1st bucket rate
latencyLatencyHist1Bucket1Last 29267u packets within the 2nd bucket current value packets within the 2nd bucket current value
latencyLatencyHist1Bucket1Cum 29269u packets within the 2nd bucket cumulative packets within the 2nd bucket cumulative
latencyLatencyHist1Bucket1Per 29270u packets within the 2nd bucket periodic packets within the 2nd bucket periodic
latencyLatencyHist1Bucket1Min 29271u packets within the 2nd bucket minimum value packets within the 2nd bucket minimum value
latencyLatencyHist1Bucket1Max 29272u packets within the 2nd bucket maximum value packets within the 2nd bucket maximum value
latencyLatencyHist1Bucket1Avg 29273u packets within the 2nd bucket average value packets within the 2nd bucket average value
latencyLatencyHist1Bucket1Tr 29277u packets within the 2nd bucket trend packets within the 2nd bucket trend
latencyLatencyHist1Bucket1Rate 29278u packets within the 2nd bucket rate packets within the 2nd bucket rate
latencyLatencyHist1SeqNoLast 29288u sequence number current value sequence number current value
latencyLatencyHist1SeqNoCum 29290u sequence number cumulative sequence number cumulative
latencyLatencyHist1SeqNoPer 29291u sequence number periodic sequence number periodic
latencyLatencyHist1SeqNoMin 29292u sequence number minimum value sequence number minimum value
latencyLatencyHist1SeqNoMax 29293u sequence number maximum value sequence number maximum value
latencyLatencyHist1SeqNoAvg 29294u sequence number average value sequence number average value
latencyLatencyHist1SeqNoTr 29298u sequence number trend sequence number trend
latencyLatencyHist1SeqNoRate 29299u sequence number rate sequence number rate
latencyLatencyHist2Bucket2Last 29309u packets within the 3rd bucket current value packets within the 3rd bucket current value
latencyLatencyHist2Bucket2Cum 29311u packets within the 3rd bucket cumulative packets within the 3rd bucket cumulative
latencyLatencyHist2Bucket2Per 29312u packets within the 3rd bucket periodic packets within the 3rd bucket periodic
latencyLatencyHist2Bucket2Min 29313u packets within the 3rd bucket minimum value packets within the 3rd bucket minimum value
latencyLatencyHist2Bucket2Max 29314u packets within the 3rd bucket maximum value packets within the 3rd bucket maximum value
latencyLatencyHist2Bucket2Avg 29315u packets within the 3rd bucket average value packets within the 3rd bucket average value
latencyLatencyHist2Bucket2Tr 29319u packets within the 3rd bucket trend packets within the 3rd bucket trend
latencyLatencyHist2Bucket2Rate 29320u packets within the 3rd bucket rate packets within the 3rd bucket rate
latencyLatencyHist2Bucket3Last 29330u packets within the 4th bucket current value packets within the 4th bucket current value
latencyLatencyHist2Bucket3Cum 29332u packets within the 4th bucket cumulative packets within the 4th bucket cumulative
latencyLatencyHist2Bucket3Per 29333u packets within the 4th bucket periodic packets within the 4th bucket periodic
latencyLatencyHist2Bucket3Min 29334u packets within the 4th bucket minimum value packets within the 4th bucket minimum value
latencyLatencyHist2Bucket3Max 29335u packets within the 4th bucket maximum value packets within the 4th bucket maximum value
latencyLatencyHist2Bucket3Avg 29336u packets within the 4th bucket average value packets within the 4th bucket average value
latencyLatencyHist2Bucket3Tr 29340u packets within the 4th bucket trend packets within the 4th bucket trend
latencyLatencyHist2Bucket3Rate 29341u packets within the 4th bucket rate packets within the 4th bucket rate
latencyLatencyHist2Bucket4Last 29351u packets within the 5th bucket current value packets within the 5th bucket current value
latencyLatencyHist2Bucket4Cum 29353u packets within the 5th bucket cumulative packets within the 5th bucket cumulative
latencyLatencyHist2Bucket4Per 29354u packets within the 5th bucket periodic packets within the 5th bucket periodic
latencyLatencyHist2Bucket4Min 29355u packets within the 5th bucket minimum value packets within the 5th bucket minimum value
latencyLatencyHist2Bucket4Max 29356u packets within the 5th bucket maximum value packets within the 5th bucket maximum value
latencyLatencyHist2Bucket4Avg 29357u packets within the 5th bucket average value packets within the 5th bucket average value
latencyLatencyHist2Bucket4Tr 29361u packets within the 5th bucket trend packets within the 5th bucket trend
latencyLatencyHist2Bucket4Rate 29362u packets within the 5th bucket rate packets within the 5th bucket rate
latencyLatencyHist2Bucket5Last 29372u packets within the 6th bucket current value packets within the 6th bucket current value
latencyLatencyHist2Bucket5Cum 29374u packets within the 6th bucket cumulative packets within the 6th bucket cumulative
latencyLatencyHist2Bucket5Per 29375u packets within the 6th bucket periodic packets within the 6th bucket periodic
latencyLatencyHist2Bucket5Min 29376u packets within the 6th bucket minimum value packets within the 6th bucket minimum value
latencyLatencyHist2Bucket5Max 29377u packets within the 6th bucket maximum value packets within the 6th bucket maximum value
latencyLatencyHist2Bucket5Avg 29378u packets within the 6th bucket average value packets within the 6th bucket average value
latencyLatencyHist2Bucket5Tr 29382u packets within the 6th bucket trend packets within the 6th bucket trend
latencyLatencyHist2Bucket5Rate 29383u packets within the 6th bucket rate packets within the 6th bucket rate
latencyLatencyHist3Bucket6Last 29393u packets within the 7th bucket current value packets within the 7th bucket current value
latencyLatencyHist3Bucket6Cum 29395u packets within the 7th bucket cumulative packets within the 7th bucket cumulative
latencyLatencyHist3Bucket6Per 29396u packets within the 7th bucket periodic packets within the 7th bucket periodic
latencyLatencyHist3Bucket6Min 29397u packets within the 7th bucket minimum value packets within the 7th bucket minimum value
latencyLatencyHist3Bucket6Max 29398u packets within the 7th bucket maximum value packets within the 7th bucket maximum value
latencyLatencyHist3Bucket6Avg 29399u packets within the 7th bucket average value packets within the 7th bucket average value
latencyLatencyHist3Bucket6Tr 29403u packets within the 7th bucket trend packets within the 7th bucket trend
latencyLatencyHist3Bucket6Rate 29404u packets within the 7th bucket rate packets within the 7th bucket rate
latencyLatencyHist3Bucket7Last 29414u packets within the 8th bucket current value packets within the 8th bucket current value
latencyLatencyHist3Bucket7Cum 29416u packets within the 8th bucket cumulative packets within the 8th bucket cumulative
latencyLatencyHist3Bucket7Per 29417u packets within the 8th bucket periodic packets within the 8th bucket periodic
latencyLatencyHist3Bucket7Min 29418u packets within the 8th bucket minimum value packets within the 8th bucket minimum value
latencyLatencyHist3Bucket7Max 29419u packets within the 8th bucket maximum value packets within the 8th bucket maximum value
latencyLatencyHist3Bucket7Avg 29420u packets within the 8th bucket average value packets within the 8th bucket average value
latencyLatencyHist3Bucket7Tr 29424u packets within the 8th bucket trend packets within the 8th bucket trend
latencyLatencyHist3Bucket7Rate 29425u packets within the 8th bucket rate packets within the 8th bucket rate
latencyLatencyHist3Bucket8Last 29435u packets within the 9th bucket current value packets within the 9th bucket current value
latencyLatencyHist3Bucket8Cum 29437u packets within the 9th bucket cumulative packets within the 9th bucket cumulative
latencyLatencyHist3Bucket8Per 29438u packets within the 9th bucket periodic packets within the 9th bucket periodic
latencyLatencyHist3Bucket8Min 29439u packets within the 9th bucket minimum value packets within the 9th bucket minimum value
latencyLatencyHist3Bucket8Max 29440u packets within the 9th bucket maximum value packets within the 9th bucket maximum value
latencyLatencyHist3Bucket8Avg 29441u packets within the 9th bucket average value packets within the 9th bucket average value
latencyLatencyHist3Bucket8Tr 29445u packets within the 9th bucket trend packets within the 9th bucket trend
latencyLatencyHist3Bucket8Rate 29446u packets within the 9th bucket rate packets within the 9th bucket rate
latencyLatencyHist3Bucket9Last 29456u packets within the 10th bucket current value packets within the 10th bucket current value
latencyLatencyHist3Bucket9Cum 29458u packets within the 10th bucket cumulative packets within the 10th bucket cumulative
latencyLatencyHist3Bucket9Per 29459u packets within the 10th bucket periodic packets within the 10th bucket periodic
latencyLatencyHist3Bucket9Min 29460u packets within the 10th bucket minimum value packets within the 10th bucket minimum value
latencyLatencyHist3Bucket9Max 29461u packets within the 10th bucket maximum value packets within the 10th bucket maximum value
latencyLatencyHist3Bucket9Avg 29462u packets within the 10th bucket average value packets within the 10th bucket average value
latencyLatencyHist3Bucket9Tr 29466u packets within the 10th bucket trend packets within the 10th bucket trend
latencyLatencyHist3Bucket9Rate 29467u packets within the 10th bucket rate packets within the 10th bucket rate
latencyLatencyHist4Bucket10Last 29477u packets within the 11th bucket current value packets within the 11th bucket current value
latencyLatencyHist4Bucket10Cum 29479u packets within the 11th bucket cumulative packets within the 11th bucket cumulative
latencyLatencyHist4Bucket10Per 29480u packets within the 11th bucket periodic packets within the 11th bucket periodic
latencyLatencyHist4Bucket10Min 29481u packets within the 11th bucket minimum value packets within the 11th bucket minimum value
latencyLatencyHist4Bucket10Max 29482u packets within the 11th bucket maximum value packets within the 11th bucket maximum value
latencyLatencyHist4Bucket10Avg 29483u packets within the 11th bucket average value packets within the 11th bucket average value
latencyLatencyHist4Bucket10Tr 29487u packets within the 11th bucket trend packets within the 11th bucket trend
latencyLatencyHist4Bucket10Rate 29488u packets within the 11th bucket rate packets within the 11th bucket rate
latencyLatencyHist4Bucket11Last 29498u packets within the 12th bucket current value packets within the 12th bucket current value
latencyLatencyHist4Bucket11Cum 29500u packets within the 12th bucket cumulative packets within the 12th bucket cumulative
latencyLatencyHist4Bucket11Per 29501u packets within the 12th bucket periodic packets within the 12th bucket periodic
latencyLatencyHist4Bucket11Min 29502u packets within the 12th bucket minimum value packets within the 12th bucket minimum value
latencyLatencyHist4Bucket11Max 29503u packets within the 12th bucket maximum value packets within the 12th bucket maximum value
latencyLatencyHist4Bucket11Avg 29504u packets within the 12th bucket average value packets within the 12th bucket average value
latencyLatencyHist4Bucket11Tr 29508u packets within the 12th bucket trend packets within the 12th bucket trend
latencyLatencyHist4Bucket11Rate 29509u packets within the 12th bucket rate packets within the 12th bucket rate
latencyLatencyHist4Bucket12Last 29519u packets within the 13th bucket current value packets within the 13th bucket current value
latencyLatencyHist4Bucket12Cum 29521u packets within the 13th bucket cumulative packets within the 13th bucket cumulative
latencyLatencyHist4Bucket12Per 29522u packets within the 13th bucket periodic packets within the 13th bucket periodic
latencyLatencyHist4Bucket12Min 29523u packets within the 13th bucket minimum value packets within the 13th bucket minimum value
latencyLatencyHist4Bucket12Max 29524u packets within the 13th bucket maximum value packets within the 13th bucket maximum value
latencyLatencyHist4Bucket12Avg 29525u packets within the 13th bucket average value packets within the 13th bucket average value
latencyLatencyHist4Bucket12Tr 29529u packets within the 13th bucket trend packets within the 13th bucket trend
latencyLatencyHist4Bucket12Rate 29530u packets within the 13th bucket rate packets within the 13th bucket rate
latencyLatencyHist4Bucket13Last 29540u packets within the 14th bucket current value packets within the 14th bucket current value
latencyLatencyHist4Bucket13Cum 29542u packets within the 14th bucket cumulative packets within the 14th bucket cumulative
latencyLatencyHist4Bucket13Per 29543u packets within the 14th bucket periodic packets within the 14th bucket periodic
latencyLatencyHist4Bucket13Min 29544u packets within the 14th bucket minimum value packets within the 14th bucket minimum value
latencyLatencyHist4Bucket13Max 29545u packets within the 14th bucket maximum value packets within the 14th bucket maximum value
latencyLatencyHist4Bucket13Avg 29546u packets within the 14th bucket average value packets within the 14th bucket average value
latencyLatencyHist4Bucket13Tr 29550u packets within the 14th bucket trend packets within the 14th bucket trend
latencyLatencyHist4Bucket13Rate 29551u packets within the 14th bucket rate packets within the 14th bucket rate
latencyLatencyHist5Bucket14Last 29561u packets within the 15th bucket current value packets within the 15th bucket current value
latencyLatencyHist5Bucket14Cum 29563u packets within the 15th bucket cumulative packets within the 15th bucket cumulative
latencyLatencyHist5Bucket14Per 29564u packets within the 15th bucket periodic packets within the 15th bucket periodic
latencyLatencyHist5Bucket14Min 29565u packets within the 15th bucket minimum value packets within the 15th bucket minimum value
latencyLatencyHist5Bucket14Max 29566u packets within the 15th bucket maximum value packets within the 15th bucket maximum value
latencyLatencyHist5Bucket14Avg 29567u packets within the 15th bucket average value packets within the 15th bucket average value
latencyLatencyHist5Bucket14Tr 29571u packets within the 15th bucket trend packets within the 15th bucket trend
latencyLatencyHist5Bucket14Rate 29572u packets within the 15th bucket rate packets within the 15th bucket rate
latencyLatencyHist5Bucket15Last 29582u packets within the 16th bucket current value packets within the 16th bucket current value
latencyLatencyHist5Bucket15Cum 29584u packets within the 16th bucket cumulative packets within the 16th bucket cumulative
latencyLatencyHist5Bucket15Per 29585u packets within the 16th bucket periodic packets within the 16th bucket periodic
latencyLatencyHist5Bucket15Min 29586u packets within the 16th bucket minimum value packets within the 16th bucket minimum value
latencyLatencyHist5Bucket15Max 29587u packets within the 16th bucket maximum value packets within the 16th bucket maximum value
latencyLatencyHist5Bucket15Avg 29588u packets within the 16th bucket average value packets within the 16th bucket average value
latencyLatencyHist5Bucket15Tr 29592u packets within the 16th bucket trend packets within the 16th bucket trend
latencyLatencyHist5Bucket15Rate 29593u packets within the 16th bucket rate packets within the 16th bucket rate
latencyLatencyHist5TotalBucket0Last 29603u packets within the 1st bucket current value packets within the 1st bucket current value
latencyLatencyHist5TotalBucket0Cum 29605u packets within the 1st bucket cumulative packets within the 1st bucket cumulative
latencyLatencyHist5TotalBucket0Per 29606u packets within the 1st bucket periodic packets within the 1st bucket periodic
latencyLatencyHist5TotalBucket0Min 29607u packets within the 1st bucket minimum value packets within the 1st bucket minimum value
latencyLatencyHist5TotalBucket0Max 29608u packets within the 1st bucket maximum value packets within the 1st bucket maximum value
latencyLatencyHist5TotalBucket0Avg 29609u packets within the 1st bucket average value packets within the 1st bucket average value
latencyLatencyHist5TotalBucket0Tr 29613u packets within the 1st bucket trend packets within the 1st bucket trend
latencyLatencyHist5TotalBucket0Rate 29614u packets within the 1st bucket rate packets within the 1st bucket rate
latencyLatencyHist5TotalBucket1Last 29624u packets within the 2nd bucket current value packets within the 2nd bucket current value
latencyLatencyHist5TotalBucket1Cum 29626u packets within the 2nd bucket cumulative packets within the 2nd bucket cumulative
latencyLatencyHist5TotalBucket1Per 29627u packets within the 2nd bucket periodic packets within the 2nd bucket periodic
latencyLatencyHist5TotalBucket1Min 29628u packets within the 2nd bucket minimum value packets within the 2nd bucket minimum value
latencyLatencyHist5TotalBucket1Max 29629u packets within the 2nd bucket maximum value packets within the 2nd bucket maximum value
latencyLatencyHist5TotalBucket1Avg 29630u packets within the 2nd bucket average value packets within the 2nd bucket average value
latencyLatencyHist5TotalBucket1Tr 29634u packets within the 2nd bucket trend packets within the 2nd bucket trend
latencyLatencyHist5TotalBucket1Rate 29635u packets within the 2nd bucket rate packets within the 2nd bucket rate
latencyLatencyHist6TotalBucket2Last 29645u packets within the 3rd bucket current value packets within the 3rd bucket current value
latencyLatencyHist6TotalBucket2Cum 29647u packets within the 3rd bucket cumulative packets within the 3rd bucket cumulative
latencyLatencyHist6TotalBucket2Per 29648u packets within the 3rd bucket periodic packets within the 3rd bucket periodic
latencyLatencyHist6TotalBucket2Min 29649u packets within the 3rd bucket minimum value packets within the 3rd bucket minimum value
latencyLatencyHist6TotalBucket2Max 29650u packets within the 3rd bucket maximum value packets within the 3rd bucket maximum value
latencyLatencyHist6TotalBucket2Avg 29651u packets within the 3rd bucket average value packets within the 3rd bucket average value
latencyLatencyHist6TotalBucket2Tr 29655u packets within the 3rd bucket trend packets within the 3rd bucket trend
latencyLatencyHist6TotalBucket2Rate 29656u packets within the 3rd bucket rate packets within the 3rd bucket rate
latencyLatencyHist6TotalBucket3Last 29666u packets within the 4th bucket current value packets within the 4th bucket current value
latencyLatencyHist6TotalBucket3Cum 29668u packets within the 4th bucket cumulative packets within the 4th bucket cumulative
latencyLatencyHist6TotalBucket3Per 29669u packets within the 4th bucket periodic packets within the 4th bucket periodic
latencyLatencyHist6TotalBucket3Min 29670u packets within the 4th bucket minimum value packets within the 4th bucket minimum value
latencyLatencyHist6TotalBucket3Max 29671u packets within the 4th bucket maximum value packets within the 4th bucket maximum value
latencyLatencyHist6TotalBucket3Avg 29672u packets within the 4th bucket average value packets within the 4th bucket average value
latencyLatencyHist6TotalBucket3Tr 29676u packets within the 4th bucket trend packets within the 4th bucket trend
latencyLatencyHist6TotalBucket3Rate 29677u packets within the 4th bucket rate packets within the 4th bucket rate
latencyLatencyHist6TotalBucket4Last 29687u packets within the 5th bucket current value packets within the 5th bucket current value
latencyLatencyHist6TotalBucket4Cum 29689u packets within the 5th bucket cumulative packets within the 5th bucket cumulative
latencyLatencyHist6TotalBucket4Per 29690u packets within the 5th bucket periodic packets within the 5th bucket periodic
latencyLatencyHist6TotalBucket4Min 29691u packets within the 5th bucket minimum value packets within the 5th bucket minimum value
latencyLatencyHist6TotalBucket4Max 29692u packets within the 5th bucket maximum value packets within the 5th bucket maximum value
latencyLatencyHist6TotalBucket4Avg 29693u packets within the 5th bucket average value packets within the 5th bucket average value
latencyLatencyHist6TotalBucket4Tr 29697u packets within the 5th bucket trend packets within the 5th bucket trend
latencyLatencyHist6TotalBucket4Rate 29698u packets within the 5th bucket rate packets within the 5th bucket rate
latencyLatencyHist6TotalBucket5Last 29708u packets within the 6th bucket current value packets within the 6th bucket current value
latencyLatencyHist6TotalBucket5Cum 29710u packets within the 6th bucket cumulative packets within the 6th bucket cumulative
latencyLatencyHist6TotalBucket5Per 29711u packets within the 6th bucket periodic packets within the 6th bucket periodic
latencyLatencyHist6TotalBucket5Min 29712u packets within the 6th bucket minimum value packets within the 6th bucket minimum value
latencyLatencyHist6TotalBucket5Max 29713u packets within the 6th bucket maximum value packets within the 6th bucket maximum value
latencyLatencyHist6TotalBucket5Avg 29714u packets within the 6th bucket average value packets within the 6th bucket average value
latencyLatencyHist6TotalBucket5Tr 29718u packets within the 6th bucket trend packets within the 6th bucket trend
latencyLatencyHist6TotalBucket5Rate 29719u packets within the 6th bucket rate packets within the 6th bucket rate
latencyLatencyHist7TotalBucket6Last 29729u packets within the 7th bucket current value packets within the 7th bucket current value
latencyLatencyHist7TotalBucket6Cum 29731u packets within the 7th bucket cumulative packets within the 7th bucket cumulative
latencyLatencyHist7TotalBucket6Per 29732u packets within the 7th bucket periodic packets within the 7th bucket periodic
latencyLatencyHist7TotalBucket6Min 29733u packets within the 7th bucket minimum value packets within the 7th bucket minimum value
latencyLatencyHist7TotalBucket6Max 29734u packets within the 7th bucket maximum value packets within the 7th bucket maximum value
latencyLatencyHist7TotalBucket6Avg 29735u packets within the 7th bucket average value packets within the 7th bucket average value
latencyLatencyHist7TotalBucket6Tr 29739u packets within the 7th bucket trend packets within the 7th bucket trend
latencyLatencyHist7TotalBucket6Rate 29740u packets within the 7th bucket rate packets within the 7th bucket rate
latencyLatencyHist7TotalBucket7Last 29750u packets within the 8th bucket current value packets within the 8th bucket current value
latencyLatencyHist7TotalBucket7Cum 29752u packets within the 8th bucket cumulative packets within the 8th bucket cumulative
latencyLatencyHist7TotalBucket7Per 29753u packets within the 8th bucket periodic packets within the 8th bucket periodic
latencyLatencyHist7TotalBucket7Min 29754u packets within the 8th bucket minimum value packets within the 8th bucket minimum value
latencyLatencyHist7TotalBucket7Max 29755u packets within the 8th bucket maximum value packets within the 8th bucket maximum value
latencyLatencyHist7TotalBucket7Avg 29756u packets within the 8th bucket average value packets within the 8th bucket average value
latencyLatencyHist7TotalBucket7Tr 29760u packets within the 8th bucket trend packets within the 8th bucket trend
latencyLatencyHist7TotalBucket7Rate 29761u packets within the 8th bucket rate packets within the 8th bucket rate
latencyLatencyHist7TotalBucket8Last 29771u packets within the 9th bucket current value packets within the 9th bucket current value
latencyLatencyHist7TotalBucket8Cum 29773u packets within the 9th bucket cumulative packets within the 9th bucket cumulative
latencyLatencyHist7TotalBucket8Per 29774u packets within the 9th bucket periodic packets within the 9th bucket periodic
latencyLatencyHist7TotalBucket8Min 29775u packets within the 9th bucket minimum value packets within the 9th bucket minimum value
latencyLatencyHist7TotalBucket8Max 29776u packets within the 9th bucket maximum value packets within the 9th bucket maximum value
latencyLatencyHist7TotalBucket8Avg 29777u packets within the 9th bucket average value packets within the 9th bucket average value
latencyLatencyHist7TotalBucket8Tr 29781u packets within the 9th bucket trend packets within the 9th bucket trend
latencyLatencyHist7TotalBucket8Rate 29782u packets within the 9th bucket rate packets within the 9th bucket rate
latencyLatencyHist7TotalBucket9Last 29792u packets within the 10th bucket current value packets within the 10th bucket current value
latencyLatencyHist7TotalBucket9Cum 29794u packets within the 10th bucket cumulative packets within the 10th bucket cumulative
latencyLatencyHist7TotalBucket9Per 29795u packets within the 10th bucket periodic packets within the 10th bucket periodic
latencyLatencyHist7TotalBucket9Min 29796u packets within the 10th bucket minimum value packets within the 10th bucket minimum value
latencyLatencyHist7TotalBucket9Max 29797u packets within the 10th bucket maximum value packets within the 10th bucket maximum value
latencyLatencyHist7TotalBucket9Avg 29798u packets within the 10th bucket average value packets within the 10th bucket average value
latencyLatencyHist7TotalBucket9Tr 29802u packets within the 10th bucket trend packets within the 10th bucket trend
latencyLatencyHist7TotalBucket9Rate 29803u packets within the 10th bucket rate packets within the 10th bucket rate
latencyLatencyHist8TotalBucket10Last 29813u packets within the 11th bucket current value packets within the 11th bucket current value
latencyLatencyHist8TotalBucket10Cum 29815u packets within the 11th bucket cumulative packets within the 11th bucket cumulative
latencyLatencyHist8TotalBucket10Per 29816u packets within the 11th bucket periodic packets within the 11th bucket periodic
latencyLatencyHist8TotalBucket10Min 29817u packets within the 11th bucket minimum value packets within the 11th bucket minimum value
latencyLatencyHist8TotalBucket10Max 29818u packets within the 11th bucket maximum value packets within the 11th bucket maximum value
latencyLatencyHist8TotalBucket10Avg 29819u packets within the 11th bucket average value packets within the 11th bucket average value
latencyLatencyHist8TotalBucket10Tr 29823u packets within the 11th bucket trend packets within the 11th bucket trend
latencyLatencyHist8TotalBucket10Rate 29824u packets within the 11th bucket rate packets within the 11th bucket rate
latencyLatencyHist8TotalBucket11Last 29834u packets within the 12th bucket current value packets within the 12th bucket current value
latencyLatencyHist8TotalBucket11Cum 29836u packets within the 12th bucket cumulative packets within the 12th bucket cumulative
latencyLatencyHist8TotalBucket11Per 29837u packets within the 12th bucket periodic packets within the 12th bucket periodic
latencyLatencyHist8TotalBucket11Min 29838u packets within the 12th bucket minimum value packets within the 12th bucket minimum value
latencyLatencyHist8TotalBucket11Max 29839u packets within the 12th bucket maximum value packets within the 12th bucket maximum value
latencyLatencyHist8TotalBucket11Avg 29840u packets within the 12th bucket average value packets within the 12th bucket average value
latencyLatencyHist8TotalBucket11Tr 29844u packets within the 12th bucket trend packets within the 12th bucket trend
latencyLatencyHist8TotalBucket11Rate 29845u packets within the 12th bucket rate packets within the 12th bucket rate
latencyLatencyHist8TotalBucket12Last 29855u packets within the 13th bucket current value packets within the 13th bucket current value
latencyLatencyHist8TotalBucket12Cum 29857u packets within the 13th bucket cumulative packets within the 13th bucket cumulative
latencyLatencyHist8TotalBucket12Per 29858u packets within the 13th bucket periodic packets within the 13th bucket periodic
latencyLatencyHist8TotalBucket12Min 29859u packets within the 13th bucket minimum value packets within the 13th bucket minimum value
latencyLatencyHist8TotalBucket12Max 29860u packets within the 13th bucket maximum value packets within the 13th bucket maximum value
latencyLatencyHist8TotalBucket12Avg 29861u packets within the 13th bucket average value packets within the 13th bucket average value
latencyLatencyHist8TotalBucket12Tr 29865u packets within the 13th bucket trend packets within the 13th bucket trend
latencyLatencyHist8TotalBucket12Rate 29866u packets within the 13th bucket rate packets within the 13th bucket rate
latencyLatencyHist8TotalBucket13Last 29876u packets within the 14th bucket current value packets within the 14th bucket current value
latencyLatencyHist8TotalBucket13Cum 29878u packets within the 14th bucket cumulative packets within the 14th bucket cumulative
latencyLatencyHist8TotalBucket13Per 29879u packets within the 14th bucket periodic packets within the 14th bucket periodic
latencyLatencyHist8TotalBucket13Min 29880u packets within the 14th bucket minimum value packets within the 14th bucket minimum value
latencyLatencyHist8TotalBucket13Max 29881u packets within the 14th bucket maximum value packets within the 14th bucket maximum value
latencyLatencyHist8TotalBucket13Avg 29882u packets within the 14th bucket average value packets within the 14th bucket average value
latencyLatencyHist8TotalBucket13Tr 29886u packets within the 14th bucket trend packets within the 14th bucket trend
latencyLatencyHist8TotalBucket13Rate 29887u packets within the 14th bucket rate packets within the 14th bucket rate
latencyLatencyHist9TotalBucket14Last 29897u packets within the 15th bucket current value packets within the 15th bucket current value
latencyLatencyHist9TotalBucket14Cum 29899u packets within the 15th bucket cumulative packets within the 15th bucket cumulative
latencyLatencyHist9TotalBucket14Per 29900u packets within the 15th bucket periodic packets within the 15th bucket periodic
latencyLatencyHist9TotalBucket14Min 29901u packets within the 15th bucket minimum value packets within the 15th bucket minimum value
latencyLatencyHist9TotalBucket14Max 29902u packets within the 15th bucket maximum value packets within the 15th bucket maximum value
latencyLatencyHist9TotalBucket14Avg 29903u packets within the 15th bucket average value packets within the 15th bucket average value
latencyLatencyHist9TotalBucket14Tr 29907u packets within the 15th bucket trend packets within the 15th bucket trend
latencyLatencyHist9TotalBucket14Rate 29908u packets within the 15th bucket rate packets within the 15th bucket rate
latencyLatencyHist9TotalBucket15Last 29918u packets within the 16th bucket current value packets within the 16th bucket current value
latencyLatencyHist9TotalBucket15Cum 29920u packets within the 16th bucket cumulative packets within the 16th bucket cumulative
latencyLatencyHist9TotalBucket15Per 29921u packets within the 16th bucket periodic packets within the 16th bucket periodic
latencyLatencyHist9TotalBucket15Min 29922u packets within the 16th bucket minimum value packets within the 16th bucket minimum value
latencyLatencyHist9TotalBucket15Max 29923u packets within the 16th bucket maximum value packets within the 16th bucket maximum value
latencyLatencyHist9TotalBucket15Avg 29924u packets within the 16th bucket average value packets within the 16th bucket average value
latencyLatencyHist9TotalBucket15Tr 29928u packets within the 16th bucket trend packets within the 16th bucket trend
latencyLatencyHist9TotalBucket15Rate 29929u packets within the 16th bucket rate packets within the 16th bucket rate
fvFltCounterCritcountLast 30185u critical Fault current value critical Fault current value
fvFltCounterCritcountMin 30186u critical Fault minimum value critical Fault minimum value
fvFltCounterCritcountMax 30187u critical Fault maximum value critical Fault maximum value
fvFltCounterCritcountAvg 30188u critical Fault average value critical Fault average value
fvFltCounterCritcountTr 30193u critical Fault trend critical Fault trend
fvFltCounterMajcountLast 30200u major Fault current value major Fault current value
fvFltCounterMajcountMin 30201u major Fault minimum value major Fault minimum value
fvFltCounterMajcountMax 30202u major Fault maximum value major Fault maximum value
fvFltCounterMajcountAvg 30203u major Fault average value major Fault average value
fvFltCounterMajcountTr 30208u major Fault trend major Fault trend
fvFltCounterMincountLast 30215u minor Fault current value minor Fault current value
fvFltCounterMincountMin 30216u minor Fault minimum value minor Fault minimum value
fvFltCounterMincountMax 30217u minor Fault maximum value minor Fault maximum value
fvFltCounterMincountAvg 30218u minor Fault average value minor Fault average value
fvFltCounterMincountTr 30223u minor Fault trend minor Fault trend
fvFltCounterWarncountLast 30230u warning Fault current value warning Fault current value
fvFltCounterWarncountMin 30231u warning Fault minimum value warning Fault minimum value
fvFltCounterWarncountMax 30232u warning Fault maximum value warning Fault maximum value
fvFltCounterWarncountAvg 30233u warning Fault average value warning Fault average value
fvFltCounterWarncountTr 30238u warning Fault trend warning Fault trend
procApplicationCPUCurrentLast 30342u Application CPU usage current value Application CPU usage current value
procApplicationCPUCurrentMin 30343u Application CPU usage minimum value Application CPU usage minimum value
procApplicationCPUCurrentMax 30344u Application CPU usage maximum value Application CPU usage maximum value
procApplicationCPUCurrentAvg 30345u Application CPU usage average value Application CPU usage average value
procApplicationCPUCurrentTr 30350u Application CPU usage trend Application CPU usage trend
procApplicationMemoryCurrentLast 30357u Application memory usage current value Application memory usage current value
procApplicationMemoryCurrentMin 30358u Application memory usage minimum value Application memory usage minimum value
procApplicationMemoryCurrentMax 30359u Application memory usage maximum value Application memory usage maximum value
procApplicationMemoryCurrentAvg 30360u Application memory usage average value Application memory usage average value
procApplicationMemoryCurrentTr 30365u Application memory usage trend Application memory usage trend
eqptIngrStormBcDropBytesLast 30591u Storm Ctrl Drop Bytes for Broadcast traffic current value Storm Ctrl Drop Bytes for Broadcast traffic current value
eqptIngrStormBcDropBytesCum 30593u Storm Ctrl Drop Bytes for Broadcast traffic cumulative Storm Ctrl Drop Bytes for Broadcast traffic cumulative
eqptIngrStormBcDropBytesPer 30594u Storm Ctrl Drop Bytes for Broadcast traffic periodic Storm Ctrl Drop Bytes for Broadcast traffic periodic
eqptIngrStormBcDropBytesMin 30595u Storm Ctrl Drop Bytes for Broadcast traffic minimum value Storm Ctrl Drop Bytes for Broadcast traffic minimum value
eqptIngrStormBcDropBytesMax 30596u Storm Ctrl Drop Bytes for Broadcast traffic maximum value Storm Ctrl Drop Bytes for Broadcast traffic maximum value
eqptIngrStormBcDropBytesAvg 30597u Storm Ctrl Drop Bytes for Broadcast traffic average value Storm Ctrl Drop Bytes for Broadcast traffic average value
eqptIngrStormBcDropBytesTr 30601u Storm Ctrl Drop Bytes for Broadcast traffic trend Storm Ctrl Drop Bytes for Broadcast traffic trend
eqptIngrStormBcDropBytesRate 30602u Storm Ctrl Drop Bytes for Broadcast traffic rate Storm Ctrl Drop Bytes for Broadcast traffic rate
eqptIngrStormBcDropBytesRateLast 30612u Storm Ctrl Drop Bytes for Broadcast traffic rate current value Storm Ctrl Drop Bytes for Broadcast traffic rate current value
eqptIngrStormBcDropBytesRateMin 30613u Storm Ctrl Drop Bytes for Broadcast traffic rate minimum value Storm Ctrl Drop Bytes for Broadcast traffic rate minimum value
eqptIngrStormBcDropBytesRateMax 30614u Storm Ctrl Drop Bytes for Broadcast traffic rate maximum value Storm Ctrl Drop Bytes for Broadcast traffic rate maximum value
eqptIngrStormBcDropBytesRateAvg 30615u Storm Ctrl Drop Bytes for Broadcast traffic rate average value Storm Ctrl Drop Bytes for Broadcast traffic rate average value
eqptIngrStormBcDropBytesRateTr 30620u Storm Ctrl Drop Bytes for Broadcast traffic rate trend Storm Ctrl Drop Bytes for Broadcast traffic rate trend
eqptIngrStormMcDropBytesLast 30627u Storm Ctrl Drop Bytes for Multicast traffic current value Storm Ctrl Drop Bytes for Multicast traffic current value
eqptIngrStormMcDropBytesCum 30629u Storm Ctrl Drop Bytes for Multicast traffic cumulative Storm Ctrl Drop Bytes for Multicast traffic cumulative
eqptIngrStormMcDropBytesPer 30630u Storm Ctrl Drop Bytes for Multicast traffic periodic Storm Ctrl Drop Bytes for Multicast traffic periodic
eqptIngrStormMcDropBytesMin 30631u Storm Ctrl Drop Bytes for Multicast traffic minimum value Storm Ctrl Drop Bytes for Multicast traffic minimum value
eqptIngrStormMcDropBytesMax 30632u Storm Ctrl Drop Bytes for Multicast traffic maximum value Storm Ctrl Drop Bytes for Multicast traffic maximum value
eqptIngrStormMcDropBytesAvg 30633u Storm Ctrl Drop Bytes for Multicast traffic average value Storm Ctrl Drop Bytes for Multicast traffic average value
eqptIngrStormMcDropBytesTr 30637u Storm Ctrl Drop Bytes for Multicast traffic trend Storm Ctrl Drop Bytes for Multicast traffic trend
eqptIngrStormMcDropBytesRate 30638u Storm Ctrl Drop Bytes for Multicast traffic rate Storm Ctrl Drop Bytes for Multicast traffic rate
eqptIngrStormMcDropBytesRateLast 30648u Storm Ctrl Drop Bytes for Multicast traffic rate current value Storm Ctrl Drop Bytes for Multicast traffic rate current value
eqptIngrStormMcDropBytesRateMin 30649u Storm Ctrl Drop Bytes for Multicast traffic rate minimum value Storm Ctrl Drop Bytes for Multicast traffic rate minimum value
eqptIngrStormMcDropBytesRateMax 30650u Storm Ctrl Drop Bytes for Multicast traffic rate maximum value Storm Ctrl Drop Bytes for Multicast traffic rate maximum value
eqptIngrStormMcDropBytesRateAvg 30651u Storm Ctrl Drop Bytes for Multicast traffic rate average value Storm Ctrl Drop Bytes for Multicast traffic rate average value
eqptIngrStormMcDropBytesRateTr 30656u Storm Ctrl Drop Bytes for Multicast traffic rate trend Storm Ctrl Drop Bytes for Multicast traffic rate trend
eqptIngrStormUcDropBytesLast 30663u Storm Ctrl Drop Bytes for Unknown Unicast pkts current value Storm Ctrl Drop Bytes for Unknown Unicast pkts current value
eqptIngrStormUcDropBytesCum 30665u Storm Ctrl Drop Bytes for Unknown Unicast pkts cumulative Storm Ctrl Drop Bytes for Unknown Unicast pkts cumulative
eqptIngrStormUcDropBytesPer 30666u Storm Ctrl Drop Bytes for Unknown Unicast pkts periodic Storm Ctrl Drop Bytes for Unknown Unicast pkts periodic
eqptIngrStormUcDropBytesMin 30667u Storm Ctrl Drop Bytes for Unknown Unicast pkts minimum value Storm Ctrl Drop Bytes for Unknown Unicast pkts minimum value
eqptIngrStormUcDropBytesMax 30668u Storm Ctrl Drop Bytes for Unknown Unicast pkts maximum value Storm Ctrl Drop Bytes for Unknown Unicast pkts maximum value
eqptIngrStormUcDropBytesAvg 30669u Storm Ctrl Drop Bytes for Unknown Unicast pkts average value Storm Ctrl Drop Bytes for Unknown Unicast pkts average value
eqptIngrStormUcDropBytesTr 30673u Storm Ctrl Drop Bytes for Unknown Unicast pkts trend Storm Ctrl Drop Bytes for Unknown Unicast pkts trend
eqptIngrStormUcDropBytesRate 30674u Storm Ctrl Drop Bytes for Unknown Unicast pkts rate Storm Ctrl Drop Bytes for Unknown Unicast pkts rate
eqptIngrStormUcDropBytesRateLast 30684u Storm Ctrl Drop Bytes for Unknown Unicast pkts rate current value Storm Ctrl Drop Bytes for Unknown Unicast pkts rate current value
eqptIngrStormUcDropBytesRateMin 30685u Storm Ctrl Drop Bytes for Unknown Unicast pkts rate minimum value Storm Ctrl Drop Bytes for Unknown Unicast pkts rate minimum value
eqptIngrStormUcDropBytesRateMax 30686u Storm Ctrl Drop Bytes for Unknown Unicast pkts rate maximum value Storm Ctrl Drop Bytes for Unknown Unicast pkts rate maximum value
eqptIngrStormUcDropBytesRateAvg 30687u Storm Ctrl Drop Bytes for Unknown Unicast pkts rate average value Storm Ctrl Drop Bytes for Unknown Unicast pkts rate average value
eqptIngrStormUcDropBytesRateTr 30692u Storm Ctrl Drop Bytes for Unknown Unicast pkts rate trend Storm Ctrl Drop Bytes for Unknown Unicast pkts rate trend
eqptMacsecrxbytesDecryptedOctetsLast 30777u Macsec Decrypted octets current value Macsec Decrypted octets current value
eqptMacsecrxbytesDecryptedOctetsCum 30779u Macsec Decrypted octets cumulative Macsec Decrypted octets cumulative
eqptMacsecrxbytesDecryptedOctetsPer 30780u Macsec Decrypted octets periodic Macsec Decrypted octets periodic
eqptMacsecrxbytesDecryptedOctetsMin 30781u Macsec Decrypted octets minimum value Macsec Decrypted octets minimum value
eqptMacsecrxbytesDecryptedOctetsMax 30782u Macsec Decrypted octets maximum value Macsec Decrypted octets maximum value
eqptMacsecrxbytesDecryptedOctetsAvg 30783u Macsec Decrypted octets average value Macsec Decrypted octets average value
eqptMacsecrxbytesDecryptedOctetsTr 30787u Macsec Decrypted octets trend Macsec Decrypted octets trend
eqptMacsecrxbytesDecryptedOctetsRate 30788u Macsec Decrypted octets rate Macsec Decrypted octets rate
eqptMacsecrxbytesDecryptedOctetsRateLast 30798u Macsec Decrypted octets rate current value Macsec Decrypted octets rate current value
eqptMacsecrxbytesDecryptedOctetsRateMin 30799u Macsec Decrypted octets rate minimum value Macsec Decrypted octets rate minimum value
eqptMacsecrxbytesDecryptedOctetsRateMax 30800u Macsec Decrypted octets rate maximum value Macsec Decrypted octets rate maximum value
eqptMacsecrxbytesDecryptedOctetsRateAvg 30801u Macsec Decrypted octets rate average value Macsec Decrypted octets rate average value
eqptMacsecrxbytesDecryptedOctetsRateTr 30806u Macsec Decrypted octets rate trend Macsec Decrypted octets rate trend
eqptMacsecrxbytesValidatedOctetsLast 30813u Macsec Validated octets current value Macsec Validated octets current value
eqptMacsecrxbytesValidatedOctetsCum 30815u Macsec Validated octets cumulative Macsec Validated octets cumulative
eqptMacsecrxbytesValidatedOctetsPer 30816u Macsec Validated octets periodic Macsec Validated octets periodic
eqptMacsecrxbytesValidatedOctetsMin 30817u Macsec Validated octets minimum value Macsec Validated octets minimum value
eqptMacsecrxbytesValidatedOctetsMax 30818u Macsec Validated octets maximum value Macsec Validated octets maximum value
eqptMacsecrxbytesValidatedOctetsAvg 30819u Macsec Validated octets average value Macsec Validated octets average value
eqptMacsecrxbytesValidatedOctetsTr 30823u Macsec Validated octets trend Macsec Validated octets trend
eqptMacsecrxbytesValidatedOctetsRate 30824u Macsec Validated octets rate Macsec Validated octets rate
eqptMacsecrxbytesValidatedOctetsRateLast 30834u Macsec Validated octets rate current value Macsec Validated octets rate current value
eqptMacsecrxbytesValidatedOctetsRateMin 30835u Macsec Validated octets rate minimum value Macsec Validated octets rate minimum value
eqptMacsecrxbytesValidatedOctetsRateMax 30836u Macsec Validated octets rate maximum value Macsec Validated octets rate maximum value
eqptMacsecrxbytesValidatedOctetsRateAvg 30837u Macsec Validated octets rate average value Macsec Validated octets rate average value
eqptMacsecrxbytesValidatedOctetsRateTr 30842u Macsec Validated octets rate trend Macsec Validated octets rate trend
eqptMacsecrxpktsDecryptedPacktesLast 30849u Macsec Decrypted packets current value Macsec Decrypted packets current value
eqptMacsecrxpktsDecryptedPacktesCum 30851u Macsec Decrypted packets cumulative Macsec Decrypted packets cumulative
eqptMacsecrxpktsDecryptedPacktesPer 30852u Macsec Decrypted packets periodic Macsec Decrypted packets periodic
eqptMacsecrxpktsDecryptedPacktesMin 30853u Macsec Decrypted packets minimum value Macsec Decrypted packets minimum value
eqptMacsecrxpktsDecryptedPacktesMax 30854u Macsec Decrypted packets maximum value Macsec Decrypted packets maximum value
eqptMacsecrxpktsDecryptedPacktesAvg 30855u Macsec Decrypted packets average value Macsec Decrypted packets average value
eqptMacsecrxpktsDecryptedPacktesTr 30859u Macsec Decrypted packets trend Macsec Decrypted packets trend
eqptMacsecrxpktsDecryptedPacktesRate 30860u Macsec Decrypted packets rate Macsec Decrypted packets rate
eqptMacsecrxpktsDecryptedPacktesRateLast 30870u Macsec Decrypted packets rate current value Macsec Decrypted packets rate current value
eqptMacsecrxpktsDecryptedPacktesRateMin 30871u Macsec Decrypted packets rate minimum value Macsec Decrypted packets rate minimum value
eqptMacsecrxpktsDecryptedPacktesRateMax 30872u Macsec Decrypted packets rate maximum value Macsec Decrypted packets rate maximum value
eqptMacsecrxpktsDecryptedPacktesRateAvg 30873u Macsec Decrypted packets rate average value Macsec Decrypted packets rate average value
eqptMacsecrxpktsDecryptedPacktesRateTr 30878u Macsec Decrypted packets rate trend Macsec Decrypted packets rate trend
eqptMacsecrxpktsValidatedPacketsLast 30885u Macsec Validated packets current value Macsec Validated packets current value
eqptMacsecrxpktsValidatedPacketsCum 30887u Macsec Validated packets cumulative Macsec Validated packets cumulative
eqptMacsecrxpktsValidatedPacketsPer 30888u Macsec Validated packets periodic Macsec Validated packets periodic
eqptMacsecrxpktsValidatedPacketsMin 30889u Macsec Validated packets minimum value Macsec Validated packets minimum value
eqptMacsecrxpktsValidatedPacketsMax 30890u Macsec Validated packets maximum value Macsec Validated packets maximum value
eqptMacsecrxpktsValidatedPacketsAvg 30891u Macsec Validated packets average value Macsec Validated packets average value
eqptMacsecrxpktsValidatedPacketsTr 30895u Macsec Validated packets trend Macsec Validated packets trend
eqptMacsecrxpktsValidatedPacketsRate 30896u Macsec Validated packets rate Macsec Validated packets rate
eqptMacsecrxpktsValidatedPacketsRateLast 30906u Macsec Validated packets rate current value Macsec Validated packets rate current value
eqptMacsecrxpktsValidatedPacketsRateMin 30907u Macsec Validated packets rate minimum value Macsec Validated packets rate minimum value
eqptMacsecrxpktsValidatedPacketsRateMax 30908u Macsec Validated packets rate maximum value Macsec Validated packets rate maximum value
eqptMacsecrxpktsValidatedPacketsRateAvg 30909u Macsec Validated packets rate average value Macsec Validated packets rate average value
eqptMacsecrxpktsValidatedPacketsRateTr 30914u Macsec Validated packets rate trend Macsec Validated packets rate trend
eqptMacsectxbytesEncryptedOctetsLast 30921u Macsec Encrypted octets current value Macsec Encrypted octets current value
eqptMacsectxbytesEncryptedOctetsCum 30923u Macsec Encrypted octets cumulative Macsec Encrypted octets cumulative
eqptMacsectxbytesEncryptedOctetsPer 30924u Macsec Encrypted octets periodic Macsec Encrypted octets periodic
eqptMacsectxbytesEncryptedOctetsMin 30925u Macsec Encrypted octets minimum value Macsec Encrypted octets minimum value
eqptMacsectxbytesEncryptedOctetsMax 30926u Macsec Encrypted octets maximum value Macsec Encrypted octets maximum value
eqptMacsectxbytesEncryptedOctetsAvg 30927u Macsec Encrypted octets average value Macsec Encrypted octets average value
eqptMacsectxbytesEncryptedOctetsTr 30931u Macsec Encrypted octets trend Macsec Encrypted octets trend
eqptMacsectxbytesEncryptedOctetsRate 30932u Macsec Encrypted octets rate Macsec Encrypted octets rate
eqptMacsectxbytesEncryptedOctetsRateLast 30942u Macsec Encrypted octets rate current value Macsec Encrypted octets rate current value
eqptMacsectxbytesEncryptedOctetsRateMin 30943u Macsec Encrypted octets rate minimum value Macsec Encrypted octets rate minimum value
eqptMacsectxbytesEncryptedOctetsRateMax 30944u Macsec Encrypted octets rate maximum value Macsec Encrypted octets rate maximum value
eqptMacsectxbytesEncryptedOctetsRateAvg 30945u Macsec Encrypted octets rate average value Macsec Encrypted octets rate average value
eqptMacsectxbytesEncryptedOctetsRateTr 30950u Macsec Encrypted octets rate trend Macsec Encrypted octets rate trend
eqptMacsectxbytesProtectedOctetsLast 30957u Macsec Protected octets current value Macsec Protected octets current value
eqptMacsectxbytesProtectedOctetsCum 30959u Macsec Protected octets cumulative Macsec Protected octets cumulative
eqptMacsectxbytesProtectedOctetsPer 30960u Macsec Protected octets periodic Macsec Protected octets periodic
eqptMacsectxbytesProtectedOctetsMin 30961u Macsec Protected octets minimum value Macsec Protected octets minimum value
eqptMacsectxbytesProtectedOctetsMax 30962u Macsec Protected octets maximum value Macsec Protected octets maximum value
eqptMacsectxbytesProtectedOctetsAvg 30963u Macsec Protected octets average value Macsec Protected octets average value
eqptMacsectxbytesProtectedOctetsTr 30967u Macsec Protected octets trend Macsec Protected octets trend
eqptMacsectxbytesProtectedOctetsRate 30968u Macsec Protected octets rate Macsec Protected octets rate
eqptMacsectxbytesProtectedOctetsRateLast 30978u Macsec Protected octets rate current value Macsec Protected octets rate current value
eqptMacsectxbytesProtectedOctetsRateMin 30979u Macsec Protected octets rate minimum value Macsec Protected octets rate minimum value
eqptMacsectxbytesProtectedOctetsRateMax 30980u Macsec Protected octets rate maximum value Macsec Protected octets rate maximum value
eqptMacsectxbytesProtectedOctetsRateAvg 30981u Macsec Protected octets rate average value Macsec Protected octets rate average value
eqptMacsectxbytesProtectedOctetsRateTr 30986u Macsec Protected octets rate trend Macsec Protected octets rate trend
eqptMacsectxpktsEncryptedPacktesLast 30993u Macsec Encrypted packets current value Macsec Encrypted packets current value
eqptMacsectxpktsEncryptedPacktesCum 30995u Macsec Encrypted packets cumulative Macsec Encrypted packets cumulative
eqptMacsectxpktsEncryptedPacktesPer 30996u Macsec Encrypted packets periodic Macsec Encrypted packets periodic
eqptMacsectxpktsEncryptedPacktesMin 30997u Macsec Encrypted packets minimum value Macsec Encrypted packets minimum value
eqptMacsectxpktsEncryptedPacktesMax 30998u Macsec Encrypted packets maximum value Macsec Encrypted packets maximum value
eqptMacsectxpktsEncryptedPacktesAvg 30999u Macsec Encrypted packets average value Macsec Encrypted packets average value
eqptMacsectxpktsEncryptedPacktesTr 31003u Macsec Encrypted packets trend Macsec Encrypted packets trend
eqptMacsectxpktsEncryptedPacktesRate 31004u Macsec Encrypted packets rate Macsec Encrypted packets rate
eqptMacsectxpktsEncryptedPacktesRateLast 31014u Macsec Encrypted packets rate current value Macsec Encrypted packets rate current value
eqptMacsectxpktsEncryptedPacktesRateMin 31015u Macsec Encrypted packets rate minimum value Macsec Encrypted packets rate minimum value
eqptMacsectxpktsEncryptedPacktesRateMax 31016u Macsec Encrypted packets rate maximum value Macsec Encrypted packets rate maximum value
eqptMacsectxpktsEncryptedPacktesRateAvg 31017u Macsec Encrypted packets rate average value Macsec Encrypted packets rate average value
eqptMacsectxpktsEncryptedPacktesRateTr 31022u Macsec Encrypted packets rate trend Macsec Encrypted packets rate trend
eqptMacsectxpktsProtectedPacketsLast 31029u Macsec Protected packets current value Macsec Protected packets current value
eqptMacsectxpktsProtectedPacketsCum 31031u Macsec Protected packets cumulative Macsec Protected packets cumulative
eqptMacsectxpktsProtectedPacketsPer 31032u Macsec Protected packets periodic Macsec Protected packets periodic
eqptMacsectxpktsProtectedPacketsMin 31033u Macsec Protected packets minimum value Macsec Protected packets minimum value
eqptMacsectxpktsProtectedPacketsMax 31034u Macsec Protected packets maximum value Macsec Protected packets maximum value
eqptMacsectxpktsProtectedPacketsAvg 31035u Macsec Protected packets average value Macsec Protected packets average value
eqptMacsectxpktsProtectedPacketsTr 31039u Macsec Protected packets trend Macsec Protected packets trend
eqptMacsectxpktsProtectedPacketsRate 31040u Macsec Protected packets rate Macsec Protected packets rate
eqptMacsectxpktsProtectedPacketsRateLast 31050u Macsec Protected packets rate current value Macsec Protected packets rate current value
eqptMacsectxpktsProtectedPacketsRateMin 31051u Macsec Protected packets rate minimum value Macsec Protected packets rate minimum value
eqptMacsectxpktsProtectedPacketsRateMax 31052u Macsec Protected packets rate maximum value Macsec Protected packets rate maximum value
eqptMacsectxpktsProtectedPacketsRateAvg 31053u Macsec Protected packets rate average value Macsec Protected packets rate average value
eqptMacsectxpktsProtectedPacketsRateTr 31058u Macsec Protected packets rate trend Macsec Protected packets rate trend
coppArpAllowBytesLast 31260u ArpAllowed Bytes current value ArpAllowed Bytes current value
coppArpAllowBytesCum 31262u ArpAllowed Bytes cumulative ArpAllowed Bytes cumulative
coppArpAllowBytesPer 31263u ArpAllowed Bytes periodic ArpAllowed Bytes periodic
coppArpAllowBytesMin 31264u ArpAllowed Bytes minimum value ArpAllowed Bytes minimum value
coppArpAllowBytesMax 31265u ArpAllowed Bytes maximum value ArpAllowed Bytes maximum value
coppArpAllowBytesAvg 31266u ArpAllowed Bytes average value ArpAllowed Bytes average value
coppArpAllowBytesTr 31270u ArpAllowed Bytes trend ArpAllowed Bytes trend
coppArpAllowBytesRate 31271u ArpAllowed Bytes rate ArpAllowed Bytes rate
coppArpAllowBytesRateLast 31281u ArpAllowed Bytes rate current value ArpAllowed Bytes rate current value
coppArpAllowBytesRateMin 31282u ArpAllowed Bytes rate minimum value ArpAllowed Bytes rate minimum value
coppArpAllowBytesRateMax 31283u ArpAllowed Bytes rate maximum value ArpAllowed Bytes rate maximum value
coppArpAllowBytesRateAvg 31284u ArpAllowed Bytes rate average value ArpAllowed Bytes rate average value
coppArpAllowBytesRateTr 31289u ArpAllowed Bytes rate trend ArpAllowed Bytes rate trend
coppArpAllowPktsLast 31296u ArpAllowed Packets current value ArpAllowed Packets current value
coppArpAllowPktsCum 31298u ArpAllowed Packets cumulative ArpAllowed Packets cumulative
coppArpAllowPktsPer 31299u ArpAllowed Packets periodic ArpAllowed Packets periodic
coppArpAllowPktsMin 31300u ArpAllowed Packets minimum value ArpAllowed Packets minimum value
coppArpAllowPktsMax 31301u ArpAllowed Packets maximum value ArpAllowed Packets maximum value
coppArpAllowPktsAvg 31302u ArpAllowed Packets average value ArpAllowed Packets average value
coppArpAllowPktsTr 31306u ArpAllowed Packets trend ArpAllowed Packets trend
coppArpAllowPktsRate 31307u ArpAllowed Packets rate ArpAllowed Packets rate
coppArpAllowPktsRateLast 31317u ArpAllowed Packets rate current value ArpAllowed Packets rate current value
coppArpAllowPktsRateMin 31318u ArpAllowed Packets rate minimum value ArpAllowed Packets rate minimum value
coppArpAllowPktsRateMax 31319u ArpAllowed Packets rate maximum value ArpAllowed Packets rate maximum value
coppArpAllowPktsRateAvg 31320u ArpAllowed Packets rate average value ArpAllowed Packets rate average value
coppArpAllowPktsRateTr 31325u ArpAllowed Packets rate trend ArpAllowed Packets rate trend
coppArpDropBytesLast 31332u ArpDropped Bytes current value ArpDropped Bytes current value
coppArpDropBytesCum 31334u ArpDropped Bytes cumulative ArpDropped Bytes cumulative
coppArpDropBytesPer 31335u ArpDropped Bytes periodic ArpDropped Bytes periodic
coppArpDropBytesMin 31336u ArpDropped Bytes minimum value ArpDropped Bytes minimum value
coppArpDropBytesMax 31337u ArpDropped Bytes maximum value ArpDropped Bytes maximum value
coppArpDropBytesAvg 31338u ArpDropped Bytes average value ArpDropped Bytes average value
coppArpDropBytesTr 31342u ArpDropped Bytes trend ArpDropped Bytes trend
coppArpDropBytesRate 31343u ArpDropped Bytes rate ArpDropped Bytes rate
coppArpDropBytesRateLast 31353u ArpDropped Bytes rate current value ArpDropped Bytes rate current value
coppArpDropBytesRateMin 31354u ArpDropped Bytes rate minimum value ArpDropped Bytes rate minimum value
coppArpDropBytesRateMax 31355u ArpDropped Bytes rate maximum value ArpDropped Bytes rate maximum value
coppArpDropBytesRateAvg 31356u ArpDropped Bytes rate average value ArpDropped Bytes rate average value
coppArpDropBytesRateTr 31361u ArpDropped Bytes rate trend ArpDropped Bytes rate trend
coppArpDropPktsLast 31368u ArpDropped Packets current value ArpDropped Packets current value
coppArpDropPktsCum 31370u ArpDropped Packets cumulative ArpDropped Packets cumulative
coppArpDropPktsPer 31371u ArpDropped Packets periodic ArpDropped Packets periodic
coppArpDropPktsMin 31372u ArpDropped Packets minimum value ArpDropped Packets minimum value
coppArpDropPktsMax 31373u ArpDropped Packets maximum value ArpDropped Packets maximum value
coppArpDropPktsAvg 31374u ArpDropped Packets average value ArpDropped Packets average value
coppArpDropPktsTr 31378u ArpDropped Packets trend ArpDropped Packets trend
coppArpDropPktsRate 31379u ArpDropped Packets rate ArpDropped Packets rate
coppArpDropPktsRateLast 31389u ArpDropped Packets rate current value ArpDropped Packets rate current value
coppArpDropPktsRateMin 31390u ArpDropped Packets rate minimum value ArpDropped Packets rate minimum value
coppArpDropPktsRateMax 31391u ArpDropped Packets rate maximum value ArpDropped Packets rate maximum value
coppArpDropPktsRateAvg 31392u ArpDropped Packets rate average value ArpDropped Packets rate average value
coppArpDropPktsRateTr 31397u ArpDropped Packets rate trend ArpDropped Packets rate trend
coppBfdAllowBytesLast 31404u BfdAllowed Bytes current value BfdAllowed Bytes current value
coppBfdAllowBytesCum 31406u BfdAllowed Bytes cumulative BfdAllowed Bytes cumulative
coppBfdAllowBytesPer 31407u BfdAllowed Bytes periodic BfdAllowed Bytes periodic
coppBfdAllowBytesMin 31408u BfdAllowed Bytes minimum value BfdAllowed Bytes minimum value
coppBfdAllowBytesMax 31409u BfdAllowed Bytes maximum value BfdAllowed Bytes maximum value
coppBfdAllowBytesAvg 31410u BfdAllowed Bytes average value BfdAllowed Bytes average value
coppBfdAllowBytesTr 31414u BfdAllowed Bytes trend BfdAllowed Bytes trend
coppBfdAllowBytesRate 31415u BfdAllowed Bytes rate BfdAllowed Bytes rate
coppBfdAllowBytesRateLast 31425u BfdAllowed Bytes rate current value BfdAllowed Bytes rate current value
coppBfdAllowBytesRateMin 31426u BfdAllowed Bytes rate minimum value BfdAllowed Bytes rate minimum value
coppBfdAllowBytesRateMax 31427u BfdAllowed Bytes rate maximum value BfdAllowed Bytes rate maximum value
coppBfdAllowBytesRateAvg 31428u BfdAllowed Bytes rate average value BfdAllowed Bytes rate average value
coppBfdAllowBytesRateTr 31433u BfdAllowed Bytes rate trend BfdAllowed Bytes rate trend
coppBfdAllowPktsLast 31440u BfdAllowed Packets current value BfdAllowed Packets current value
coppBfdAllowPktsCum 31442u BfdAllowed Packets cumulative BfdAllowed Packets cumulative
coppBfdAllowPktsPer 31443u BfdAllowed Packets periodic BfdAllowed Packets periodic
coppBfdAllowPktsMin 31444u BfdAllowed Packets minimum value BfdAllowed Packets minimum value
coppBfdAllowPktsMax 31445u BfdAllowed Packets maximum value BfdAllowed Packets maximum value
coppBfdAllowPktsAvg 31446u BfdAllowed Packets average value BfdAllowed Packets average value
coppBfdAllowPktsTr 31450u BfdAllowed Packets trend BfdAllowed Packets trend
coppBfdAllowPktsRate 31451u BfdAllowed Packets rate BfdAllowed Packets rate
coppBfdAllowPktsRateLast 31461u BfdAllowed Packets rate current value BfdAllowed Packets rate current value
coppBfdAllowPktsRateMin 31462u BfdAllowed Packets rate minimum value BfdAllowed Packets rate minimum value
coppBfdAllowPktsRateMax 31463u BfdAllowed Packets rate maximum value BfdAllowed Packets rate maximum value
coppBfdAllowPktsRateAvg 31464u BfdAllowed Packets rate average value BfdAllowed Packets rate average value
coppBfdAllowPktsRateTr 31469u BfdAllowed Packets rate trend BfdAllowed Packets rate trend
coppBfdDropBytesLast 31476u BfdDropped Bytes current value BfdDropped Bytes current value
coppBfdDropBytesCum 31478u BfdDropped Bytes cumulative BfdDropped Bytes cumulative
coppBfdDropBytesPer 31479u BfdDropped Bytes periodic BfdDropped Bytes periodic
coppBfdDropBytesMin 31480u BfdDropped Bytes minimum value BfdDropped Bytes minimum value
coppBfdDropBytesMax 31481u BfdDropped Bytes maximum value BfdDropped Bytes maximum value
coppBfdDropBytesAvg 31482u BfdDropped Bytes average value BfdDropped Bytes average value
coppBfdDropBytesTr 31486u BfdDropped Bytes trend BfdDropped Bytes trend
coppBfdDropBytesRate 31487u BfdDropped Bytes rate BfdDropped Bytes rate
coppBfdDropBytesRateLast 31497u BfdDropped Bytes rate current value BfdDropped Bytes rate current value
coppBfdDropBytesRateMin 31498u BfdDropped Bytes rate minimum value BfdDropped Bytes rate minimum value
coppBfdDropBytesRateMax 31499u BfdDropped Bytes rate maximum value BfdDropped Bytes rate maximum value
coppBfdDropBytesRateAvg 31500u BfdDropped Bytes rate average value BfdDropped Bytes rate average value
coppBfdDropBytesRateTr 31505u BfdDropped Bytes rate trend BfdDropped Bytes rate trend
coppBfdDropPktsLast 31512u BfdDropped Packets current value BfdDropped Packets current value
coppBfdDropPktsCum 31514u BfdDropped Packets cumulative BfdDropped Packets cumulative
coppBfdDropPktsPer 31515u BfdDropped Packets periodic BfdDropped Packets periodic
coppBfdDropPktsMin 31516u BfdDropped Packets minimum value BfdDropped Packets minimum value
coppBfdDropPktsMax 31517u BfdDropped Packets maximum value BfdDropped Packets maximum value
coppBfdDropPktsAvg 31518u BfdDropped Packets average value BfdDropped Packets average value
coppBfdDropPktsTr 31522u BfdDropped Packets trend BfdDropped Packets trend
coppBfdDropPktsRate 31523u BfdDropped Packets rate BfdDropped Packets rate
coppBfdDropPktsRateLast 31533u BfdDropped Packets rate current value BfdDropped Packets rate current value
coppBfdDropPktsRateMin 31534u BfdDropped Packets rate minimum value BfdDropped Packets rate minimum value
coppBfdDropPktsRateMax 31535u BfdDropped Packets rate maximum value BfdDropped Packets rate maximum value
coppBfdDropPktsRateAvg 31536u BfdDropped Packets rate average value BfdDropped Packets rate average value
coppBfdDropPktsRateTr 31541u BfdDropped Packets rate trend BfdDropped Packets rate trend
coppBgpAllowBytesLast 31548u BgpAllowed Bytes current value BgpAllowed Bytes current value
coppBgpAllowBytesCum 31550u BgpAllowed Bytes cumulative BgpAllowed Bytes cumulative
coppBgpAllowBytesPer 31551u BgpAllowed Bytes periodic BgpAllowed Bytes periodic
coppBgpAllowBytesMin 31552u BgpAllowed Bytes minimum value BgpAllowed Bytes minimum value
coppBgpAllowBytesMax 31553u BgpAllowed Bytes maximum value BgpAllowed Bytes maximum value
coppBgpAllowBytesAvg 31554u BgpAllowed Bytes average value BgpAllowed Bytes average value
coppBgpAllowBytesTr 31558u BgpAllowed Bytes trend BgpAllowed Bytes trend
coppBgpAllowBytesRate 31559u BgpAllowed Bytes rate BgpAllowed Bytes rate
coppBgpAllowBytesRateLast 31569u BgpAllowed Bytes rate current value BgpAllowed Bytes rate current value
coppBgpAllowBytesRateMin 31570u BgpAllowed Bytes rate minimum value BgpAllowed Bytes rate minimum value
coppBgpAllowBytesRateMax 31571u BgpAllowed Bytes rate maximum value BgpAllowed Bytes rate maximum value
coppBgpAllowBytesRateAvg 31572u BgpAllowed Bytes rate average value BgpAllowed Bytes rate average value
coppBgpAllowBytesRateTr 31577u BgpAllowed Bytes rate trend BgpAllowed Bytes rate trend
coppBgpAllowPktsLast 31584u BgpAllowed Packets current value BgpAllowed Packets current value
coppBgpAllowPktsCum 31586u BgpAllowed Packets cumulative BgpAllowed Packets cumulative
coppBgpAllowPktsPer 31587u BgpAllowed Packets periodic BgpAllowed Packets periodic
coppBgpAllowPktsMin 31588u BgpAllowed Packets minimum value BgpAllowed Packets minimum value
coppBgpAllowPktsMax 31589u BgpAllowed Packets maximum value BgpAllowed Packets maximum value
coppBgpAllowPktsAvg 31590u BgpAllowed Packets average value BgpAllowed Packets average value
coppBgpAllowPktsTr 31594u BgpAllowed Packets trend BgpAllowed Packets trend
coppBgpAllowPktsRate 31595u BgpAllowed Packets rate BgpAllowed Packets rate
coppBgpAllowPktsRateLast 31605u BgpAllowed Packets rate current value BgpAllowed Packets rate current value
coppBgpAllowPktsRateMin 31606u BgpAllowed Packets rate minimum value BgpAllowed Packets rate minimum value
coppBgpAllowPktsRateMax 31607u BgpAllowed Packets rate maximum value BgpAllowed Packets rate maximum value
coppBgpAllowPktsRateAvg 31608u BgpAllowed Packets rate average value BgpAllowed Packets rate average value
coppBgpAllowPktsRateTr 31613u BgpAllowed Packets rate trend BgpAllowed Packets rate trend
coppBgpDropBytesLast 31620u BgpDropped Bytes current value BgpDropped Bytes current value
coppBgpDropBytesCum 31622u BgpDropped Bytes cumulative BgpDropped Bytes cumulative
coppBgpDropBytesPer 31623u BgpDropped Bytes periodic BgpDropped Bytes periodic
coppBgpDropBytesMin 31624u BgpDropped Bytes minimum value BgpDropped Bytes minimum value
coppBgpDropBytesMax 31625u BgpDropped Bytes maximum value BgpDropped Bytes maximum value
coppBgpDropBytesAvg 31626u BgpDropped Bytes average value BgpDropped Bytes average value
coppBgpDropBytesTr 31630u BgpDropped Bytes trend BgpDropped Bytes trend
coppBgpDropBytesRate 31631u BgpDropped Bytes rate BgpDropped Bytes rate
coppBgpDropBytesRateLast 31641u BgpDropped Bytes rate current value BgpDropped Bytes rate current value
coppBgpDropBytesRateMin 31642u BgpDropped Bytes rate minimum value BgpDropped Bytes rate minimum value
coppBgpDropBytesRateMax 31643u BgpDropped Bytes rate maximum value BgpDropped Bytes rate maximum value
coppBgpDropBytesRateAvg 31644u BgpDropped Bytes rate average value BgpDropped Bytes rate average value
coppBgpDropBytesRateTr 31649u BgpDropped Bytes rate trend BgpDropped Bytes rate trend
coppBgpDropPktsLast 31656u BgpDropped Packets current value BgpDropped Packets current value
coppBgpDropPktsCum 31658u BgpDropped Packets cumulative BgpDropped Packets cumulative
coppBgpDropPktsPer 31659u BgpDropped Packets periodic BgpDropped Packets periodic
coppBgpDropPktsMin 31660u BgpDropped Packets minimum value BgpDropped Packets minimum value
coppBgpDropPktsMax 31661u BgpDropped Packets maximum value BgpDropped Packets maximum value
coppBgpDropPktsAvg 31662u BgpDropped Packets average value BgpDropped Packets average value
coppBgpDropPktsTr 31666u BgpDropped Packets trend BgpDropped Packets trend
coppBgpDropPktsRate 31667u BgpDropped Packets rate BgpDropped Packets rate
coppBgpDropPktsRateLast 31677u BgpDropped Packets rate current value BgpDropped Packets rate current value
coppBgpDropPktsRateMin 31678u BgpDropped Packets rate minimum value BgpDropped Packets rate minimum value
coppBgpDropPktsRateMax 31679u BgpDropped Packets rate maximum value BgpDropped Packets rate maximum value
coppBgpDropPktsRateAvg 31680u BgpDropped Packets rate average value BgpDropped Packets rate average value
coppBgpDropPktsRateTr 31685u BgpDropped Packets rate trend BgpDropped Packets rate trend
coppCdpAllowBytesLast 31692u CdpAllowed Bytes current value CdpAllowed Bytes current value
coppCdpAllowBytesCum 31694u CdpAllowed Bytes cumulative CdpAllowed Bytes cumulative
coppCdpAllowBytesPer 31695u CdpAllowed Bytes periodic CdpAllowed Bytes periodic
coppCdpAllowBytesMin 31696u CdpAllowed Bytes minimum value CdpAllowed Bytes minimum value
coppCdpAllowBytesMax 31697u CdpAllowed Bytes maximum value CdpAllowed Bytes maximum value
coppCdpAllowBytesAvg 31698u CdpAllowed Bytes average value CdpAllowed Bytes average value
coppCdpAllowBytesTr 31702u CdpAllowed Bytes trend CdpAllowed Bytes trend
coppCdpAllowBytesRate 31703u CdpAllowed Bytes rate CdpAllowed Bytes rate
coppCdpAllowBytesRateLast 31713u CdpAllowed Bytes rate current value CdpAllowed Bytes rate current value
coppCdpAllowBytesRateMin 31714u CdpAllowed Bytes rate minimum value CdpAllowed Bytes rate minimum value
coppCdpAllowBytesRateMax 31715u CdpAllowed Bytes rate maximum value CdpAllowed Bytes rate maximum value
coppCdpAllowBytesRateAvg 31716u CdpAllowed Bytes rate average value CdpAllowed Bytes rate average value
coppCdpAllowBytesRateTr 31721u CdpAllowed Bytes rate trend CdpAllowed Bytes rate trend
coppCdpAllowPktsLast 31728u CdpAllowed Packets current value CdpAllowed Packets current value
coppCdpAllowPktsCum 31730u CdpAllowed Packets cumulative CdpAllowed Packets cumulative
coppCdpAllowPktsPer 31731u CdpAllowed Packets periodic CdpAllowed Packets periodic
coppCdpAllowPktsMin 31732u CdpAllowed Packets minimum value CdpAllowed Packets minimum value
coppCdpAllowPktsMax 31733u CdpAllowed Packets maximum value CdpAllowed Packets maximum value
coppCdpAllowPktsAvg 31734u CdpAllowed Packets average value CdpAllowed Packets average value
coppCdpAllowPktsTr 31738u CdpAllowed Packets trend CdpAllowed Packets trend
coppCdpAllowPktsRate 31739u CdpAllowed Packets rate CdpAllowed Packets rate
coppCdpAllowPktsRateLast 31749u CdpAllowed Packets rate current value CdpAllowed Packets rate current value
coppCdpAllowPktsRateMin 31750u CdpAllowed Packets rate minimum value CdpAllowed Packets rate minimum value
coppCdpAllowPktsRateMax 31751u CdpAllowed Packets rate maximum value CdpAllowed Packets rate maximum value
coppCdpAllowPktsRateAvg 31752u CdpAllowed Packets rate average value CdpAllowed Packets rate average value
coppCdpAllowPktsRateTr 31757u CdpAllowed Packets rate trend CdpAllowed Packets rate trend
coppCdpDropBytesLast 31764u CdpDropped Bytes current value CdpDropped Bytes current value
coppCdpDropBytesCum 31766u CdpDropped Bytes cumulative CdpDropped Bytes cumulative
coppCdpDropBytesPer 31767u CdpDropped Bytes periodic CdpDropped Bytes periodic
coppCdpDropBytesMin 31768u CdpDropped Bytes minimum value CdpDropped Bytes minimum value
coppCdpDropBytesMax 31769u CdpDropped Bytes maximum value CdpDropped Bytes maximum value
coppCdpDropBytesAvg 31770u CdpDropped Bytes average value CdpDropped Bytes average value
coppCdpDropBytesTr 31774u CdpDropped Bytes trend CdpDropped Bytes trend
coppCdpDropBytesRate 31775u CdpDropped Bytes rate CdpDropped Bytes rate
coppCdpDropBytesRateLast 31785u CdpDropped Bytes rate current value CdpDropped Bytes rate current value
coppCdpDropBytesRateMin 31786u CdpDropped Bytes rate minimum value CdpDropped Bytes rate minimum value
coppCdpDropBytesRateMax 31787u CdpDropped Bytes rate maximum value CdpDropped Bytes rate maximum value
coppCdpDropBytesRateAvg 31788u CdpDropped Bytes rate average value CdpDropped Bytes rate average value
coppCdpDropBytesRateTr 31793u CdpDropped Bytes rate trend CdpDropped Bytes rate trend
coppCdpDropPktsLast 31800u CdpDropped Packets current value CdpDropped Packets current value
coppCdpDropPktsCum 31802u CdpDropped Packets cumulative CdpDropped Packets cumulative
coppCdpDropPktsPer 31803u CdpDropped Packets periodic CdpDropped Packets periodic
coppCdpDropPktsMin 31804u CdpDropped Packets minimum value CdpDropped Packets minimum value
coppCdpDropPktsMax 31805u CdpDropped Packets maximum value CdpDropped Packets maximum value
coppCdpDropPktsAvg 31806u CdpDropped Packets average value CdpDropped Packets average value
coppCdpDropPktsTr 31810u CdpDropped Packets trend CdpDropped Packets trend
coppCdpDropPktsRate 31811u CdpDropped Packets rate CdpDropped Packets rate
coppCdpDropPktsRateLast 31821u CdpDropped Packets rate current value CdpDropped Packets rate current value
coppCdpDropPktsRateMin 31822u CdpDropped Packets rate minimum value CdpDropped Packets rate minimum value
coppCdpDropPktsRateMax 31823u CdpDropped Packets rate maximum value CdpDropped Packets rate maximum value
coppCdpDropPktsRateAvg 31824u CdpDropped Packets rate average value CdpDropped Packets rate average value
coppCdpDropPktsRateTr 31829u CdpDropped Packets rate trend CdpDropped Packets rate trend
coppFilterStatsBytesLast 31836u Bytes current value Bytes current value
coppFilterStatsBytesCum 31838u Bytes cumulative Bytes cumulative
coppFilterStatsBytesPer 31839u Bytes periodic Bytes periodic
coppFilterStatsBytesMin 31840u Bytes minimum value Bytes minimum value
coppFilterStatsBytesMax 31841u Bytes maximum value Bytes maximum value
coppFilterStatsBytesAvg 31842u Bytes average value Bytes average value
coppFilterStatsBytesTr 31846u Bytes trend Bytes trend
coppFilterStatsBytesRate 31847u Bytes rate Bytes rate
coppFilterStatsBytesRateLast 31857u Bytes rate current value Bytes rate current value
coppFilterStatsBytesRateMin 31858u Bytes rate minimum value Bytes rate minimum value
coppFilterStatsBytesRateMax 31859u Bytes rate maximum value Bytes rate maximum value
coppFilterStatsBytesRateAvg 31860u Bytes rate average value Bytes rate average value
coppFilterStatsBytesRateTr 31865u Bytes rate trend Bytes rate trend
coppFilterStatsPktsLast 31872u Packets current value Packets current value
coppFilterStatsPktsCum 31874u Packets cumulative Packets cumulative
coppFilterStatsPktsPer 31875u Packets periodic Packets periodic
coppFilterStatsPktsMin 31876u Packets minimum value Packets minimum value
coppFilterStatsPktsMax 31877u Packets maximum value Packets maximum value
coppFilterStatsPktsAvg 31878u Packets average value Packets average value
coppFilterStatsPktsTr 31882u Packets trend Packets trend
coppFilterStatsPktsRate 31883u Packets rate Packets rate
coppFilterStatsPktsRateLast 31893u Packets rate current value Packets rate current value
coppFilterStatsPktsRateMin 31894u Packets rate minimum value Packets rate minimum value
coppFilterStatsPktsRateMax 31895u Packets rate maximum value Packets rate maximum value
coppFilterStatsPktsRateAvg 31896u Packets rate average value Packets rate average value
coppFilterStatsPktsRateTr 31901u Packets rate trend Packets rate trend
coppIcmpAllowBytesLast 31908u IcmpAllowed Bytes current value IcmpAllowed Bytes current value
coppIcmpAllowBytesCum 31910u IcmpAllowed Bytes cumulative IcmpAllowed Bytes cumulative
coppIcmpAllowBytesPer 31911u IcmpAllowed Bytes periodic IcmpAllowed Bytes periodic
coppIcmpAllowBytesMin 31912u IcmpAllowed Bytes minimum value IcmpAllowed Bytes minimum value
coppIcmpAllowBytesMax 31913u IcmpAllowed Bytes maximum value IcmpAllowed Bytes maximum value
coppIcmpAllowBytesAvg 31914u IcmpAllowed Bytes average value IcmpAllowed Bytes average value
coppIcmpAllowBytesTr 31918u IcmpAllowed Bytes trend IcmpAllowed Bytes trend
coppIcmpAllowBytesRate 31919u IcmpAllowed Bytes rate IcmpAllowed Bytes rate
coppIcmpAllowBytesRateLast 31929u IcmpAllowed Bytes rate current value IcmpAllowed Bytes rate current value
coppIcmpAllowBytesRateMin 31930u IcmpAllowed Bytes rate minimum value IcmpAllowed Bytes rate minimum value
coppIcmpAllowBytesRateMax 31931u IcmpAllowed Bytes rate maximum value IcmpAllowed Bytes rate maximum value
coppIcmpAllowBytesRateAvg 31932u IcmpAllowed Bytes rate average value IcmpAllowed Bytes rate average value
coppIcmpAllowBytesRateTr 31937u IcmpAllowed Bytes rate trend IcmpAllowed Bytes rate trend
coppIcmpAllowPktsLast 31944u IcmpAllowed Packets current value IcmpAllowed Packets current value
coppIcmpAllowPktsCum 31946u IcmpAllowed Packets cumulative IcmpAllowed Packets cumulative
coppIcmpAllowPktsPer 31947u IcmpAllowed Packets periodic IcmpAllowed Packets periodic
coppIcmpAllowPktsMin 31948u IcmpAllowed Packets minimum value IcmpAllowed Packets minimum value
coppIcmpAllowPktsMax 31949u IcmpAllowed Packets maximum value IcmpAllowed Packets maximum value
coppIcmpAllowPktsAvg 31950u IcmpAllowed Packets average value IcmpAllowed Packets average value
coppIcmpAllowPktsTr 31954u IcmpAllowed Packets trend IcmpAllowed Packets trend
coppIcmpAllowPktsRate 31955u IcmpAllowed Packets rate IcmpAllowed Packets rate
coppIcmpAllowPktsRateLast 31965u IcmpAllowed Packets rate current value IcmpAllowed Packets rate current value
coppIcmpAllowPktsRateMin 31966u IcmpAllowed Packets rate minimum value IcmpAllowed Packets rate minimum value
coppIcmpAllowPktsRateMax 31967u IcmpAllowed Packets rate maximum value IcmpAllowed Packets rate maximum value
coppIcmpAllowPktsRateAvg 31968u IcmpAllowed Packets rate average value IcmpAllowed Packets rate average value
coppIcmpAllowPktsRateTr 31973u IcmpAllowed Packets rate trend IcmpAllowed Packets rate trend
coppIcmpDropBytesLast 31980u IcmpDropped Bytes current value IcmpDropped Bytes current value
coppIcmpDropBytesCum 31982u IcmpDropped Bytes cumulative IcmpDropped Bytes cumulative
coppIcmpDropBytesPer 31983u IcmpDropped Bytes periodic IcmpDropped Bytes periodic
coppIcmpDropBytesMin 31984u IcmpDropped Bytes minimum value IcmpDropped Bytes minimum value
coppIcmpDropBytesMax 31985u IcmpDropped Bytes maximum value IcmpDropped Bytes maximum value
coppIcmpDropBytesAvg 31986u IcmpDropped Bytes average value IcmpDropped Bytes average value
coppIcmpDropBytesTr 31990u IcmpDropped Bytes trend IcmpDropped Bytes trend
coppIcmpDropBytesRate 31991u IcmpDropped Bytes rate IcmpDropped Bytes rate
coppIcmpDropBytesRateLast 32001u IcmpDropped Bytes rate current value IcmpDropped Bytes rate current value
coppIcmpDropBytesRateMin 32002u IcmpDropped Bytes rate minimum value IcmpDropped Bytes rate minimum value
coppIcmpDropBytesRateMax 32003u IcmpDropped Bytes rate maximum value IcmpDropped Bytes rate maximum value
coppIcmpDropBytesRateAvg 32004u IcmpDropped Bytes rate average value IcmpDropped Bytes rate average value
coppIcmpDropBytesRateTr 32009u IcmpDropped Bytes rate trend IcmpDropped Bytes rate trend
coppIcmpDropPktsLast 32016u IcmpDropped Packets current value IcmpDropped Packets current value
coppIcmpDropPktsCum 32018u IcmpDropped Packets cumulative IcmpDropped Packets cumulative
coppIcmpDropPktsPer 32019u IcmpDropped Packets periodic IcmpDropped Packets periodic
coppIcmpDropPktsMin 32020u IcmpDropped Packets minimum value IcmpDropped Packets minimum value
coppIcmpDropPktsMax 32021u IcmpDropped Packets maximum value IcmpDropped Packets maximum value
coppIcmpDropPktsAvg 32022u IcmpDropped Packets average value IcmpDropped Packets average value
coppIcmpDropPktsTr 32026u IcmpDropped Packets trend IcmpDropped Packets trend
coppIcmpDropPktsRate 32027u IcmpDropped Packets rate IcmpDropped Packets rate
coppIcmpDropPktsRateLast 32037u IcmpDropped Packets rate current value IcmpDropped Packets rate current value
coppIcmpDropPktsRateMin 32038u IcmpDropped Packets rate minimum value IcmpDropped Packets rate minimum value
coppIcmpDropPktsRateMax 32039u IcmpDropped Packets rate maximum value IcmpDropped Packets rate maximum value
coppIcmpDropPktsRateAvg 32040u IcmpDropped Packets rate average value IcmpDropped Packets rate average value
coppIcmpDropPktsRateTr 32045u IcmpDropped Packets rate trend IcmpDropped Packets rate trend
coppLacpAllowBytesLast 32052u LacpAllowed Bytes current value LacpAllowed Bytes current value
coppLacpAllowBytesCum 32054u LacpAllowed Bytes cumulative LacpAllowed Bytes cumulative
coppLacpAllowBytesPer 32055u LacpAllowed Bytes periodic LacpAllowed Bytes periodic
coppLacpAllowBytesMin 32056u LacpAllowed Bytes minimum value LacpAllowed Bytes minimum value
coppLacpAllowBytesMax 32057u LacpAllowed Bytes maximum value LacpAllowed Bytes maximum value
coppLacpAllowBytesAvg 32058u LacpAllowed Bytes average value LacpAllowed Bytes average value
coppLacpAllowBytesTr 32062u LacpAllowed Bytes trend LacpAllowed Bytes trend
coppLacpAllowBytesRate 32063u LacpAllowed Bytes rate LacpAllowed Bytes rate
coppLacpAllowBytesRateLast 32073u LacpAllowed Bytes rate current value LacpAllowed Bytes rate current value
coppLacpAllowBytesRateMin 32074u LacpAllowed Bytes rate minimum value LacpAllowed Bytes rate minimum value
coppLacpAllowBytesRateMax 32075u LacpAllowed Bytes rate maximum value LacpAllowed Bytes rate maximum value
coppLacpAllowBytesRateAvg 32076u LacpAllowed Bytes rate average value LacpAllowed Bytes rate average value
coppLacpAllowBytesRateTr 32081u LacpAllowed Bytes rate trend LacpAllowed Bytes rate trend
coppLacpAllowPktsLast 32088u LacpAllowed Packets current value LacpAllowed Packets current value
coppLacpAllowPktsCum 32090u LacpAllowed Packets cumulative LacpAllowed Packets cumulative
coppLacpAllowPktsPer 32091u LacpAllowed Packets periodic LacpAllowed Packets periodic
coppLacpAllowPktsMin 32092u LacpAllowed Packets minimum value LacpAllowed Packets minimum value
coppLacpAllowPktsMax 32093u LacpAllowed Packets maximum value LacpAllowed Packets maximum value
coppLacpAllowPktsAvg 32094u LacpAllowed Packets average value LacpAllowed Packets average value
coppLacpAllowPktsTr 32098u LacpAllowed Packets trend LacpAllowed Packets trend
coppLacpAllowPktsRate 32099u LacpAllowed Packets rate LacpAllowed Packets rate
coppLacpAllowPktsRateLast 32109u LacpAllowed Packets rate current value LacpAllowed Packets rate current value
coppLacpAllowPktsRateMin 32110u LacpAllowed Packets rate minimum value LacpAllowed Packets rate minimum value
coppLacpAllowPktsRateMax 32111u LacpAllowed Packets rate maximum value LacpAllowed Packets rate maximum value
coppLacpAllowPktsRateAvg 32112u LacpAllowed Packets rate average value LacpAllowed Packets rate average value
coppLacpAllowPktsRateTr 32117u LacpAllowed Packets rate trend LacpAllowed Packets rate trend
coppLacpDropBytesLast 32124u LacpDropped Bytes current value LacpDropped Bytes current value
coppLacpDropBytesCum 32126u LacpDropped Bytes cumulative LacpDropped Bytes cumulative
coppLacpDropBytesPer 32127u LacpDropped Bytes periodic LacpDropped Bytes periodic
coppLacpDropBytesMin 32128u LacpDropped Bytes minimum value LacpDropped Bytes minimum value
coppLacpDropBytesMax 32129u LacpDropped Bytes maximum value LacpDropped Bytes maximum value
coppLacpDropBytesAvg 32130u LacpDropped Bytes average value LacpDropped Bytes average value
coppLacpDropBytesTr 32134u LacpDropped Bytes trend LacpDropped Bytes trend
coppLacpDropBytesRate 32135u LacpDropped Bytes rate LacpDropped Bytes rate
coppLacpDropBytesRateLast 32145u LacpDropped Bytes rate current value LacpDropped Bytes rate current value
coppLacpDropBytesRateMin 32146u LacpDropped Bytes rate minimum value LacpDropped Bytes rate minimum value
coppLacpDropBytesRateMax 32147u LacpDropped Bytes rate maximum value LacpDropped Bytes rate maximum value
coppLacpDropBytesRateAvg 32148u LacpDropped Bytes rate average value LacpDropped Bytes rate average value
coppLacpDropBytesRateTr 32153u LacpDropped Bytes rate trend LacpDropped Bytes rate trend
coppLacpDropPktsLast 32160u LacpDropped Packets current value LacpDropped Packets current value
coppLacpDropPktsCum 32162u LacpDropped Packets cumulative LacpDropped Packets cumulative
coppLacpDropPktsPer 32163u LacpDropped Packets periodic LacpDropped Packets periodic
coppLacpDropPktsMin 32164u LacpDropped Packets minimum value LacpDropped Packets minimum value
coppLacpDropPktsMax 32165u LacpDropped Packets maximum value LacpDropped Packets maximum value
coppLacpDropPktsAvg 32166u LacpDropped Packets average value LacpDropped Packets average value
coppLacpDropPktsTr 32170u LacpDropped Packets trend LacpDropped Packets trend
coppLacpDropPktsRate 32171u LacpDropped Packets rate LacpDropped Packets rate
coppLacpDropPktsRateLast 32181u LacpDropped Packets rate current value LacpDropped Packets rate current value
coppLacpDropPktsRateMin 32182u LacpDropped Packets rate minimum value LacpDropped Packets rate minimum value
coppLacpDropPktsRateMax 32183u LacpDropped Packets rate maximum value LacpDropped Packets rate maximum value
coppLacpDropPktsRateAvg 32184u LacpDropped Packets rate average value LacpDropped Packets rate average value
coppLacpDropPktsRateTr 32189u LacpDropped Packets rate trend LacpDropped Packets rate trend
coppLldpAllowBytesLast 32196u LldpAllowed Bytes current value LldpAllowed Bytes current value
coppLldpAllowBytesCum 32198u LldpAllowed Bytes cumulative LldpAllowed Bytes cumulative
coppLldpAllowBytesPer 32199u LldpAllowed Bytes periodic LldpAllowed Bytes periodic
coppLldpAllowBytesMin 32200u LldpAllowed Bytes minimum value LldpAllowed Bytes minimum value
coppLldpAllowBytesMax 32201u LldpAllowed Bytes maximum value LldpAllowed Bytes maximum value
coppLldpAllowBytesAvg 32202u LldpAllowed Bytes average value LldpAllowed Bytes average value
coppLldpAllowBytesTr 32206u LldpAllowed Bytes trend LldpAllowed Bytes trend
coppLldpAllowBytesRate 32207u LldpAllowed Bytes rate LldpAllowed Bytes rate
coppLldpAllowBytesRateLast 32217u LldpAllowed Bytes rate current value LldpAllowed Bytes rate current value
coppLldpAllowBytesRateMin 32218u LldpAllowed Bytes rate minimum value LldpAllowed Bytes rate minimum value
coppLldpAllowBytesRateMax 32219u LldpAllowed Bytes rate maximum value LldpAllowed Bytes rate maximum value
coppLldpAllowBytesRateAvg 32220u LldpAllowed Bytes rate average value LldpAllowed Bytes rate average value
coppLldpAllowBytesRateTr 32225u LldpAllowed Bytes rate trend LldpAllowed Bytes rate trend
coppLldpAllowPktsLast 32232u LldpAllowed Packets current value LldpAllowed Packets current value
coppLldpAllowPktsCum 32234u LldpAllowed Packets cumulative LldpAllowed Packets cumulative
coppLldpAllowPktsPer 32235u LldpAllowed Packets periodic LldpAllowed Packets periodic
coppLldpAllowPktsMin 32236u LldpAllowed Packets minimum value LldpAllowed Packets minimum value
coppLldpAllowPktsMax 32237u LldpAllowed Packets maximum value LldpAllowed Packets maximum value
coppLldpAllowPktsAvg 32238u LldpAllowed Packets average value LldpAllowed Packets average value
coppLldpAllowPktsTr 32242u LldpAllowed Packets trend LldpAllowed Packets trend
coppLldpAllowPktsRate 32243u LldpAllowed Packets rate LldpAllowed Packets rate
coppLldpAllowPktsRateLast 32253u LldpAllowed Packets rate current value LldpAllowed Packets rate current value
coppLldpAllowPktsRateMin 32254u LldpAllowed Packets rate minimum value LldpAllowed Packets rate minimum value
coppLldpAllowPktsRateMax 32255u LldpAllowed Packets rate maximum value LldpAllowed Packets rate maximum value
coppLldpAllowPktsRateAvg 32256u LldpAllowed Packets rate average value LldpAllowed Packets rate average value
coppLldpAllowPktsRateTr 32261u LldpAllowed Packets rate trend LldpAllowed Packets rate trend
coppLldpDropBytesLast 32268u LldpDropped Bytes current value LldpDropped Bytes current value
coppLldpDropBytesCum 32270u LldpDropped Bytes cumulative LldpDropped Bytes cumulative
coppLldpDropBytesPer 32271u LldpDropped Bytes periodic LldpDropped Bytes periodic
coppLldpDropBytesMin 32272u LldpDropped Bytes minimum value LldpDropped Bytes minimum value
coppLldpDropBytesMax 32273u LldpDropped Bytes maximum value LldpDropped Bytes maximum value
coppLldpDropBytesAvg 32274u LldpDropped Bytes average value LldpDropped Bytes average value
coppLldpDropBytesTr 32278u LldpDropped Bytes trend LldpDropped Bytes trend
coppLldpDropBytesRate 32279u LldpDropped Bytes rate LldpDropped Bytes rate
coppLldpDropBytesRateLast 32289u LldpDropped Bytes rate current value LldpDropped Bytes rate current value
coppLldpDropBytesRateMin 32290u LldpDropped Bytes rate minimum value LldpDropped Bytes rate minimum value
coppLldpDropBytesRateMax 32291u LldpDropped Bytes rate maximum value LldpDropped Bytes rate maximum value
coppLldpDropBytesRateAvg 32292u LldpDropped Bytes rate average value LldpDropped Bytes rate average value
coppLldpDropBytesRateTr 32297u LldpDropped Bytes rate trend LldpDropped Bytes rate trend
coppLldpDropPktsLast 32304u LldpDropped Packets current value LldpDropped Packets current value
coppLldpDropPktsCum 32306u LldpDropped Packets cumulative LldpDropped Packets cumulative
coppLldpDropPktsPer 32307u LldpDropped Packets periodic LldpDropped Packets periodic
coppLldpDropPktsMin 32308u LldpDropped Packets minimum value LldpDropped Packets minimum value
coppLldpDropPktsMax 32309u LldpDropped Packets maximum value LldpDropped Packets maximum value
coppLldpDropPktsAvg 32310u LldpDropped Packets average value LldpDropped Packets average value
coppLldpDropPktsTr 32314u LldpDropped Packets trend LldpDropped Packets trend
coppLldpDropPktsRate 32315u LldpDropped Packets rate LldpDropped Packets rate
coppLldpDropPktsRateLast 32325u LldpDropped Packets rate current value LldpDropped Packets rate current value
coppLldpDropPktsRateMin 32326u LldpDropped Packets rate minimum value LldpDropped Packets rate minimum value
coppLldpDropPktsRateMax 32327u LldpDropped Packets rate maximum value LldpDropped Packets rate maximum value
coppLldpDropPktsRateAvg 32328u LldpDropped Packets rate average value LldpDropped Packets rate average value
coppLldpDropPktsRateTr 32333u LldpDropped Packets rate trend LldpDropped Packets rate trend
coppOspfAllowBytesLast 32340u OspfAllowed Bytes current value OspfAllowed Bytes current value
coppOspfAllowBytesCum 32342u OspfAllowed Bytes cumulative OspfAllowed Bytes cumulative
coppOspfAllowBytesPer 32343u OspfAllowed Bytes periodic OspfAllowed Bytes periodic
coppOspfAllowBytesMin 32344u OspfAllowed Bytes minimum value OspfAllowed Bytes minimum value
coppOspfAllowBytesMax 32345u OspfAllowed Bytes maximum value OspfAllowed Bytes maximum value
coppOspfAllowBytesAvg 32346u OspfAllowed Bytes average value OspfAllowed Bytes average value
coppOspfAllowBytesTr 32350u OspfAllowed Bytes trend OspfAllowed Bytes trend
coppOspfAllowBytesRate 32351u OspfAllowed Bytes rate OspfAllowed Bytes rate
coppOspfAllowBytesRateLast 32361u OspfAllowed Bytes rate current value OspfAllowed Bytes rate current value
coppOspfAllowBytesRateMin 32362u OspfAllowed Bytes rate minimum value OspfAllowed Bytes rate minimum value
coppOspfAllowBytesRateMax 32363u OspfAllowed Bytes rate maximum value OspfAllowed Bytes rate maximum value
coppOspfAllowBytesRateAvg 32364u OspfAllowed Bytes rate average value OspfAllowed Bytes rate average value
coppOspfAllowBytesRateTr 32369u OspfAllowed Bytes rate trend OspfAllowed Bytes rate trend
coppOspfAllowPktsLast 32376u OspfAllowed Packets current value OspfAllowed Packets current value
coppOspfAllowPktsCum 32378u OspfAllowed Packets cumulative OspfAllowed Packets cumulative
coppOspfAllowPktsPer 32379u OspfAllowed Packets periodic OspfAllowed Packets periodic
coppOspfAllowPktsMin 32380u OspfAllowed Packets minimum value OspfAllowed Packets minimum value
coppOspfAllowPktsMax 32381u OspfAllowed Packets maximum value OspfAllowed Packets maximum value
coppOspfAllowPktsAvg 32382u OspfAllowed Packets average value OspfAllowed Packets average value
coppOspfAllowPktsTr 32386u OspfAllowed Packets trend OspfAllowed Packets trend
coppOspfAllowPktsRate 32387u OspfAllowed Packets rate OspfAllowed Packets rate
coppOspfAllowPktsRateLast 32397u OspfAllowed Packets rate current value OspfAllowed Packets rate current value
coppOspfAllowPktsRateMin 32398u OspfAllowed Packets rate minimum value OspfAllowed Packets rate minimum value
coppOspfAllowPktsRateMax 32399u OspfAllowed Packets rate maximum value OspfAllowed Packets rate maximum value
coppOspfAllowPktsRateAvg 32400u OspfAllowed Packets rate average value OspfAllowed Packets rate average value
coppOspfAllowPktsRateTr 32405u OspfAllowed Packets rate trend OspfAllowed Packets rate trend
coppOspfDropBytesLast 32412u OspfDropped Bytes current value OspfDropped Bytes current value
coppOspfDropBytesCum 32414u OspfDropped Bytes cumulative OspfDropped Bytes cumulative
coppOspfDropBytesPer 32415u OspfDropped Bytes periodic OspfDropped Bytes periodic
coppOspfDropBytesMin 32416u OspfDropped Bytes minimum value OspfDropped Bytes minimum value
coppOspfDropBytesMax 32417u OspfDropped Bytes maximum value OspfDropped Bytes maximum value
coppOspfDropBytesAvg 32418u OspfDropped Bytes average value OspfDropped Bytes average value
coppOspfDropBytesTr 32422u OspfDropped Bytes trend OspfDropped Bytes trend
coppOspfDropBytesRate 32423u OspfDropped Bytes rate OspfDropped Bytes rate
coppOspfDropBytesRateLast 32433u OspfDropped Bytes rate current value OspfDropped Bytes rate current value
coppOspfDropBytesRateMin 32434u OspfDropped Bytes rate minimum value OspfDropped Bytes rate minimum value
coppOspfDropBytesRateMax 32435u OspfDropped Bytes rate maximum value OspfDropped Bytes rate maximum value
coppOspfDropBytesRateAvg 32436u OspfDropped Bytes rate average value OspfDropped Bytes rate average value
coppOspfDropBytesRateTr 32441u OspfDropped Bytes rate trend OspfDropped Bytes rate trend
coppOspfDropPktsLast 32448u OspfDropped Packets current value OspfDropped Packets current value
coppOspfDropPktsCum 32450u OspfDropped Packets cumulative OspfDropped Packets cumulative
coppOspfDropPktsPer 32451u OspfDropped Packets periodic OspfDropped Packets periodic
coppOspfDropPktsMin 32452u OspfDropped Packets minimum value OspfDropped Packets minimum value
coppOspfDropPktsMax 32453u OspfDropped Packets maximum value OspfDropped Packets maximum value
coppOspfDropPktsAvg 32454u OspfDropped Packets average value OspfDropped Packets average value
coppOspfDropPktsTr 32458u OspfDropped Packets trend OspfDropped Packets trend
coppOspfDropPktsRate 32459u OspfDropped Packets rate OspfDropped Packets rate
coppOspfDropPktsRateLast 32469u OspfDropped Packets rate current value OspfDropped Packets rate current value
coppOspfDropPktsRateMin 32470u OspfDropped Packets rate minimum value OspfDropped Packets rate minimum value
coppOspfDropPktsRateMax 32471u OspfDropped Packets rate maximum value OspfDropped Packets rate maximum value
coppOspfDropPktsRateAvg 32472u OspfDropped Packets rate average value OspfDropped Packets rate average value
coppOspfDropPktsRateTr 32477u OspfDropped Packets rate trend OspfDropped Packets rate trend
coppStpAllowBytesLast 32484u StpAllowed Bytes current value StpAllowed Bytes current value
coppStpAllowBytesCum 32486u StpAllowed Bytes cumulative StpAllowed Bytes cumulative
coppStpAllowBytesPer 32487u StpAllowed Bytes periodic StpAllowed Bytes periodic
coppStpAllowBytesMin 32488u StpAllowed Bytes minimum value StpAllowed Bytes minimum value
coppStpAllowBytesMax 32489u StpAllowed Bytes maximum value StpAllowed Bytes maximum value
coppStpAllowBytesAvg 32490u StpAllowed Bytes average value StpAllowed Bytes average value
coppStpAllowBytesTr 32494u StpAllowed Bytes trend StpAllowed Bytes trend
coppStpAllowBytesRate 32495u StpAllowed Bytes rate StpAllowed Bytes rate
coppStpAllowBytesRateLast 32505u StpAllowed Bytes rate current value StpAllowed Bytes rate current value
coppStpAllowBytesRateMin 32506u StpAllowed Bytes rate minimum value StpAllowed Bytes rate minimum value
coppStpAllowBytesRateMax 32507u StpAllowed Bytes rate maximum value StpAllowed Bytes rate maximum value
coppStpAllowBytesRateAvg 32508u StpAllowed Bytes rate average value StpAllowed Bytes rate average value
coppStpAllowBytesRateTr 32513u StpAllowed Bytes rate trend StpAllowed Bytes rate trend
coppStpAllowPktsLast 32520u StpAllowed Packets current value StpAllowed Packets current value
coppStpAllowPktsCum 32522u StpAllowed Packets cumulative StpAllowed Packets cumulative
coppStpAllowPktsPer 32523u StpAllowed Packets periodic StpAllowed Packets periodic
coppStpAllowPktsMin 32524u StpAllowed Packets minimum value StpAllowed Packets minimum value
coppStpAllowPktsMax 32525u StpAllowed Packets maximum value StpAllowed Packets maximum value
coppStpAllowPktsAvg 32526u StpAllowed Packets average value StpAllowed Packets average value
coppStpAllowPktsTr 32530u StpAllowed Packets trend StpAllowed Packets trend
coppStpAllowPktsRate 32531u StpAllowed Packets rate StpAllowed Packets rate
coppStpAllowPktsRateLast 32541u StpAllowed Packets rate current value StpAllowed Packets rate current value
coppStpAllowPktsRateMin 32542u StpAllowed Packets rate minimum value StpAllowed Packets rate minimum value
coppStpAllowPktsRateMax 32543u StpAllowed Packets rate maximum value StpAllowed Packets rate maximum value
coppStpAllowPktsRateAvg 32544u StpAllowed Packets rate average value StpAllowed Packets rate average value
coppStpAllowPktsRateTr 32549u StpAllowed Packets rate trend StpAllowed Packets rate trend
coppStpDropBytesLast 32556u StpDropped Bytes current value StpDropped Bytes current value
coppStpDropBytesCum 32558u StpDropped Bytes cumulative StpDropped Bytes cumulative
coppStpDropBytesPer 32559u StpDropped Bytes periodic StpDropped Bytes periodic
coppStpDropBytesMin 32560u StpDropped Bytes minimum value StpDropped Bytes minimum value
coppStpDropBytesMax 32561u StpDropped Bytes maximum value StpDropped Bytes maximum value
coppStpDropBytesAvg 32562u StpDropped Bytes average value StpDropped Bytes average value
coppStpDropBytesTr 32566u StpDropped Bytes trend StpDropped Bytes trend
coppStpDropBytesRate 32567u StpDropped Bytes rate StpDropped Bytes rate
coppStpDropBytesRateLast 32577u StpDropped Bytes rate current value StpDropped Bytes rate current value
coppStpDropBytesRateMin 32578u StpDropped Bytes rate minimum value StpDropped Bytes rate minimum value
coppStpDropBytesRateMax 32579u StpDropped Bytes rate maximum value StpDropped Bytes rate maximum value
coppStpDropBytesRateAvg 32580u StpDropped Bytes rate average value StpDropped Bytes rate average value
coppStpDropBytesRateTr 32585u StpDropped Bytes rate trend StpDropped Bytes rate trend
coppStpDropPktsLast 32592u StpDropped Packets current value StpDropped Packets current value
coppStpDropPktsCum 32594u StpDropped Packets cumulative StpDropped Packets cumulative
coppStpDropPktsPer 32595u StpDropped Packets periodic StpDropped Packets periodic
coppStpDropPktsMin 32596u StpDropped Packets minimum value StpDropped Packets minimum value
coppStpDropPktsMax 32597u StpDropped Packets maximum value StpDropped Packets maximum value
coppStpDropPktsAvg 32598u StpDropped Packets average value StpDropped Packets average value
coppStpDropPktsTr 32602u StpDropped Packets trend StpDropped Packets trend
coppStpDropPktsRate 32603u StpDropped Packets rate StpDropped Packets rate
coppStpDropPktsRateLast 32613u StpDropped Packets rate current value StpDropped Packets rate current value
coppStpDropPktsRateMin 32614u StpDropped Packets rate minimum value StpDropped Packets rate minimum value
coppStpDropPktsRateMax 32615u StpDropped Packets rate maximum value StpDropped Packets rate maximum value
coppStpDropPktsRateAvg 32616u StpDropped Packets rate average value StpDropped Packets rate average value
coppStpDropPktsRateTr 32621u StpDropped Packets rate trend StpDropped Packets rate trend
dppIfCktAllowBytesLast 32917u IfCkt Ingress Policer Allowed Bytes current value IfCkt Ingress Policer Allowed Bytes current value
dppIfCktAllowBytesCum 32919u IfCkt Ingress Policer Allowed Bytes cumulative IfCkt Ingress Policer Allowed Bytes cumulative
dppIfCktAllowBytesPer 32920u IfCkt Ingress Policer Allowed Bytes periodic IfCkt Ingress Policer Allowed Bytes periodic
dppIfCktAllowBytesMin 32921u IfCkt Ingress Policer Allowed Bytes minimum value IfCkt Ingress Policer Allowed Bytes minimum value
dppIfCktAllowBytesMax 32922u IfCkt Ingress Policer Allowed Bytes maximum value IfCkt Ingress Policer Allowed Bytes maximum value
dppIfCktAllowBytesAvg 32923u IfCkt Ingress Policer Allowed Bytes average value IfCkt Ingress Policer Allowed Bytes average value
dppIfCktAllowBytesTr 32927u IfCkt Ingress Policer Allowed Bytes trend IfCkt Ingress Policer Allowed Bytes trend
dppIfCktAllowBytesRate 32928u IfCkt Ingress Policer Allowed Bytes rate IfCkt Ingress Policer Allowed Bytes rate
dppIfCktAllowBytesRateLast 32938u IfCkt Ingress Policer Allowed Bytes rate current value IfCkt Ingress Policer Allowed Bytes rate current value
dppIfCktAllowBytesRateMin 32939u IfCkt Ingress Policer Allowed Bytes rate minimum value IfCkt Ingress Policer Allowed Bytes rate minimum value
dppIfCktAllowBytesRateMax 32940u IfCkt Ingress Policer Allowed Bytes rate maximum value IfCkt Ingress Policer Allowed Bytes rate maximum value
dppIfCktAllowBytesRateAvg 32941u IfCkt Ingress Policer Allowed Bytes rate average value IfCkt Ingress Policer Allowed Bytes rate average value
dppIfCktAllowBytesRateTr 32946u IfCkt Ingress Policer Allowed Bytes rate trend IfCkt Ingress Policer Allowed Bytes rate trend
dppIfCktAllowPktsLast 32953u IfCkt Ingress Policer Allowed Packets current value IfCkt Ingress Policer Allowed Packets current value
dppIfCktAllowPktsCum 32955u IfCkt Ingress Policer Allowed Packets cumulative IfCkt Ingress Policer Allowed Packets cumulative
dppIfCktAllowPktsPer 32956u IfCkt Ingress Policer Allowed Packets periodic IfCkt Ingress Policer Allowed Packets periodic
dppIfCktAllowPktsMin 32957u IfCkt Ingress Policer Allowed Packets minimum value IfCkt Ingress Policer Allowed Packets minimum value
dppIfCktAllowPktsMax 32958u IfCkt Ingress Policer Allowed Packets maximum value IfCkt Ingress Policer Allowed Packets maximum value
dppIfCktAllowPktsAvg 32959u IfCkt Ingress Policer Allowed Packets average value IfCkt Ingress Policer Allowed Packets average value
dppIfCktAllowPktsTr 32963u IfCkt Ingress Policer Allowed Packets trend IfCkt Ingress Policer Allowed Packets trend
dppIfCktAllowPktsRate 32964u IfCkt Ingress Policer Allowed Packets rate IfCkt Ingress Policer Allowed Packets rate
dppIfCktAllowPktsRateLast 32974u IfCkt Ingress Policer Allowed Packets rate current value IfCkt Ingress Policer Allowed Packets rate current value
dppIfCktAllowPktsRateMin 32975u IfCkt Ingress Policer Allowed Packets rate minimum value IfCkt Ingress Policer Allowed Packets rate minimum value
dppIfCktAllowPktsRateMax 32976u IfCkt Ingress Policer Allowed Packets rate maximum value IfCkt Ingress Policer Allowed Packets rate maximum value
dppIfCktAllowPktsRateAvg 32977u IfCkt Ingress Policer Allowed Packets rate average value IfCkt Ingress Policer Allowed Packets rate average value
dppIfCktAllowPktsRateTr 32982u IfCkt Ingress Policer Allowed Packets rate trend IfCkt Ingress Policer Allowed Packets rate trend
dppIfCktDropBytesLast 32989u IfCkt Ingress Policer Dropped Bytes current value IfCkt Ingress Policer Dropped Bytes current value
dppIfCktDropBytesCum 32991u IfCkt Ingress Policer Dropped Bytes cumulative IfCkt Ingress Policer Dropped Bytes cumulative
dppIfCktDropBytesPer 32992u IfCkt Ingress Policer Dropped Bytes periodic IfCkt Ingress Policer Dropped Bytes periodic
dppIfCktDropBytesMin 32993u IfCkt Ingress Policer Dropped Bytes minimum value IfCkt Ingress Policer Dropped Bytes minimum value
dppIfCktDropBytesMax 32994u IfCkt Ingress Policer Dropped Bytes maximum value IfCkt Ingress Policer Dropped Bytes maximum value
dppIfCktDropBytesAvg 32995u IfCkt Ingress Policer Dropped Bytes average value IfCkt Ingress Policer Dropped Bytes average value
dppIfCktDropBytesTr 32999u IfCkt Ingress Policer Dropped Bytes trend IfCkt Ingress Policer Dropped Bytes trend
dppIfCktDropBytesRate 33000u IfCkt Ingress Policer Dropped Bytes rate IfCkt Ingress Policer Dropped Bytes rate
dppIfCktDropBytesRateLast 33010u IfCkt Ingress Policer Dropped Bytes rate current value IfCkt Ingress Policer Dropped Bytes rate current value
dppIfCktDropBytesRateMin 33011u IfCkt Ingress Policer Dropped Bytes rate minimum value IfCkt Ingress Policer Dropped Bytes rate minimum value
dppIfCktDropBytesRateMax 33012u IfCkt Ingress Policer Dropped Bytes rate maximum value IfCkt Ingress Policer Dropped Bytes rate maximum value
dppIfCktDropBytesRateAvg 33013u IfCkt Ingress Policer Dropped Bytes rate average value IfCkt Ingress Policer Dropped Bytes rate average value
dppIfCktDropBytesRateTr 33018u IfCkt Ingress Policer Dropped Bytes rate trend IfCkt Ingress Policer Dropped Bytes rate trend
dppIfCktDropPktsLast 33025u IfCkt Ingress Policer Dropped Packets current value IfCkt Ingress Policer Dropped Packets current value
dppIfCktDropPktsCum 33027u IfCkt Ingress Policer Dropped Packets cumulative IfCkt Ingress Policer Dropped Packets cumulative
dppIfCktDropPktsPer 33028u IfCkt Ingress Policer Dropped Packets periodic IfCkt Ingress Policer Dropped Packets periodic
dppIfCktDropPktsMin 33029u IfCkt Ingress Policer Dropped Packets minimum value IfCkt Ingress Policer Dropped Packets minimum value
dppIfCktDropPktsMax 33030u IfCkt Ingress Policer Dropped Packets maximum value IfCkt Ingress Policer Dropped Packets maximum value
dppIfCktDropPktsAvg 33031u IfCkt Ingress Policer Dropped Packets average value IfCkt Ingress Policer Dropped Packets average value
dppIfCktDropPktsTr 33035u IfCkt Ingress Policer Dropped Packets trend IfCkt Ingress Policer Dropped Packets trend
dppIfCktDropPktsRate 33036u IfCkt Ingress Policer Dropped Packets rate IfCkt Ingress Policer Dropped Packets rate
dppIfCktDropPktsRateLast 33046u IfCkt Ingress Policer Dropped Packets rate current value IfCkt Ingress Policer Dropped Packets rate current value
dppIfCktDropPktsRateMin 33047u IfCkt Ingress Policer Dropped Packets rate minimum value IfCkt Ingress Policer Dropped Packets rate minimum value
dppIfCktDropPktsRateMax 33048u IfCkt Ingress Policer Dropped Packets rate maximum value IfCkt Ingress Policer Dropped Packets rate maximum value
dppIfCktDropPktsRateAvg 33049u IfCkt Ingress Policer Dropped Packets rate average value IfCkt Ingress Policer Dropped Packets rate average value
dppIfCktDropPktsRateTr 33054u IfCkt Ingress Policer Dropped Packets rate trend IfCkt Ingress Policer Dropped Packets rate trend
coppPermitBytesLast 33606u Bytes current value Bytes current value
coppPermitBytesCum 33608u Bytes cumulative Bytes cumulative
coppPermitBytesPer 33609u Bytes periodic Bytes periodic
coppPermitBytesMin 33610u Bytes minimum value Bytes minimum value
coppPermitBytesMax 33611u Bytes maximum value Bytes maximum value
coppPermitBytesAvg 33612u Bytes average value Bytes average value
coppPermitBytesTr 33616u Bytes trend Bytes trend
coppPermitBytesRate 33617u Bytes rate Bytes rate
coppPermitBytesRateLast 33627u Bytes rate current value Bytes rate current value
coppPermitBytesRateMin 33628u Bytes rate minimum value Bytes rate minimum value
coppPermitBytesRateMax 33629u Bytes rate maximum value Bytes rate maximum value
coppPermitBytesRateAvg 33630u Bytes rate average value Bytes rate average value
coppPermitBytesRateTr 33635u Bytes rate trend Bytes rate trend
coppPermitPktsLast 33642u Packets current value Packets current value
coppPermitPktsCum 33644u Packets cumulative Packets cumulative
coppPermitPktsPer 33645u Packets periodic Packets periodic
coppPermitPktsMin 33646u Packets minimum value Packets minimum value
coppPermitPktsMax 33647u Packets maximum value Packets maximum value
coppPermitPktsAvg 33648u Packets average value Packets average value
coppPermitPktsTr 33652u Packets trend Packets trend
coppPermitPktsRate 33653u Packets rate Packets rate
coppPermitPktsRateLast 33663u Packets rate current value Packets rate current value
coppPermitPktsRateMin 33664u Packets rate minimum value Packets rate minimum value
coppPermitPktsRateMax 33665u Packets rate maximum value Packets rate maximum value
coppPermitPktsRateAvg 33666u Packets rate average value Packets rate average value
coppPermitPktsRateTr 33671u Packets rate trend Packets rate trend
coppDroppedBytesLast 33686u Drop Bytes current value Drop Bytes current value
coppDroppedBytesMin 33687u Drop Bytes minimum value Drop Bytes minimum value
coppDroppedBytesMax 33688u Drop Bytes maximum value Drop Bytes maximum value
coppDroppedBytesAvg 33689u Drop Bytes average value Drop Bytes average value
coppDroppedBytesTr 33694u Drop Bytes trend Drop Bytes trend
coppDroppedPktsLast 33701u Drop Packets current value Drop Packets current value
coppDroppedPktsMin 33702u Drop Packets minimum value Drop Packets minimum value
coppDroppedPktsMax 33703u Drop Packets maximum value Drop Packets maximum value
coppDroppedPktsAvg 33704u Drop Packets average value Drop Packets average value
coppDroppedPktsTr 33709u Drop Packets trend Drop Packets trend
dppIfCktAllowPartBytesLast 33838u IfCkt Ingress Policer Allowed Bytes current value IfCkt Ingress Policer Allowed Bytes current value
dppIfCktAllowPartBytesCum 33840u IfCkt Ingress Policer Allowed Bytes cumulative IfCkt Ingress Policer Allowed Bytes cumulative
dppIfCktAllowPartBytesPer 33841u IfCkt Ingress Policer Allowed Bytes periodic IfCkt Ingress Policer Allowed Bytes periodic
dppIfCktAllowPartBytesMin 33842u IfCkt Ingress Policer Allowed Bytes minimum value IfCkt Ingress Policer Allowed Bytes minimum value
dppIfCktAllowPartBytesMax 33843u IfCkt Ingress Policer Allowed Bytes maximum value IfCkt Ingress Policer Allowed Bytes maximum value
dppIfCktAllowPartBytesAvg 33844u IfCkt Ingress Policer Allowed Bytes average value IfCkt Ingress Policer Allowed Bytes average value
dppIfCktAllowPartBytesTr 33848u IfCkt Ingress Policer Allowed Bytes trend IfCkt Ingress Policer Allowed Bytes trend
dppIfCktAllowPartBytesRate 33849u IfCkt Ingress Policer Allowed Bytes rate IfCkt Ingress Policer Allowed Bytes rate
dppIfCktAllowAgBytesCum 33859u IfCkt Ingress Policer Allowed Bytes cumulative IfCkt Ingress Policer Allowed Bytes cumulative
dppIfCktAllowAgBytesPer 33860u IfCkt Ingress Policer Allowed Bytes periodic IfCkt Ingress Policer Allowed Bytes periodic
dppIfCktAllowAgBytesTr 33864u IfCkt Ingress Policer Allowed Bytes trend IfCkt Ingress Policer Allowed Bytes trend
dppIfCktAllowAgBytesRate 33865u IfCkt Ingress Policer Allowed Bytes rate IfCkt Ingress Policer Allowed Bytes rate
dppIfCktAllowPartBytesRateLast 33872u IfCkt Ingress Policer Allowed Bytes rate current value IfCkt Ingress Policer Allowed Bytes rate current value
dppIfCktAllowPartBytesRateMin 33873u IfCkt Ingress Policer Allowed Bytes rate minimum value IfCkt Ingress Policer Allowed Bytes rate minimum value
dppIfCktAllowPartBytesRateMax 33874u IfCkt Ingress Policer Allowed Bytes rate maximum value IfCkt Ingress Policer Allowed Bytes rate maximum value
dppIfCktAllowPartBytesRateAvg 33875u IfCkt Ingress Policer Allowed Bytes rate average value IfCkt Ingress Policer Allowed Bytes rate average value
dppIfCktAllowPartBytesRateTr 33880u IfCkt Ingress Policer Allowed Bytes rate trend IfCkt Ingress Policer Allowed Bytes rate trend
dppIfCktAllowPartPktsLast 33887u IfCkt Ingress Policer Allowed Packets current value IfCkt Ingress Policer Allowed Packets current value
dppIfCktAllowPartPktsCum 33889u IfCkt Ingress Policer Allowed Packets cumulative IfCkt Ingress Policer Allowed Packets cumulative
dppIfCktAllowPartPktsPer 33890u IfCkt Ingress Policer Allowed Packets periodic IfCkt Ingress Policer Allowed Packets periodic
dppIfCktAllowPartPktsMin 33891u IfCkt Ingress Policer Allowed Packets minimum value IfCkt Ingress Policer Allowed Packets minimum value
dppIfCktAllowPartPktsMax 33892u IfCkt Ingress Policer Allowed Packets maximum value IfCkt Ingress Policer Allowed Packets maximum value
dppIfCktAllowPartPktsAvg 33893u IfCkt Ingress Policer Allowed Packets average value IfCkt Ingress Policer Allowed Packets average value
dppIfCktAllowPartPktsTr 33897u IfCkt Ingress Policer Allowed Packets trend IfCkt Ingress Policer Allowed Packets trend
dppIfCktAllowPartPktsRate 33898u IfCkt Ingress Policer Allowed Packets rate IfCkt Ingress Policer Allowed Packets rate
dppIfCktAllowAgPktsCum 33908u IfCkt Ingress Policer Allowed Packets cumulative IfCkt Ingress Policer Allowed Packets cumulative
dppIfCktAllowAgPktsPer 33909u IfCkt Ingress Policer Allowed Packets periodic IfCkt Ingress Policer Allowed Packets periodic
dppIfCktAllowAgPktsTr 33913u IfCkt Ingress Policer Allowed Packets trend IfCkt Ingress Policer Allowed Packets trend
dppIfCktAllowAgPktsRate 33914u IfCkt Ingress Policer Allowed Packets rate IfCkt Ingress Policer Allowed Packets rate
dppIfCktAllowPartPktsRateLast 33921u IfCkt Ingress Policer Allowed Packets rate current value IfCkt Ingress Policer Allowed Packets rate current value
dppIfCktAllowPartPktsRateMin 33922u IfCkt Ingress Policer Allowed Packets rate minimum value IfCkt Ingress Policer Allowed Packets rate minimum value
dppIfCktAllowPartPktsRateMax 33923u IfCkt Ingress Policer Allowed Packets rate maximum value IfCkt Ingress Policer Allowed Packets rate maximum value
dppIfCktAllowPartPktsRateAvg 33924u IfCkt Ingress Policer Allowed Packets rate average value IfCkt Ingress Policer Allowed Packets rate average value
dppIfCktAllowPartPktsRateTr 33929u IfCkt Ingress Policer Allowed Packets rate trend IfCkt Ingress Policer Allowed Packets rate trend
dppIfCktDropPartBytesLast 33936u IfCkt Ingress Policer Dropped Bytes current value IfCkt Ingress Policer Dropped Bytes current value
dppIfCktDropPartBytesCum 33938u IfCkt Ingress Policer Dropped Bytes cumulative IfCkt Ingress Policer Dropped Bytes cumulative
dppIfCktDropPartBytesPer 33939u IfCkt Ingress Policer Dropped Bytes periodic IfCkt Ingress Policer Dropped Bytes periodic
dppIfCktDropPartBytesMin 33940u IfCkt Ingress Policer Dropped Bytes minimum value IfCkt Ingress Policer Dropped Bytes minimum value
dppIfCktDropPartBytesMax 33941u IfCkt Ingress Policer Dropped Bytes maximum value IfCkt Ingress Policer Dropped Bytes maximum value
dppIfCktDropPartBytesAvg 33942u IfCkt Ingress Policer Dropped Bytes average value IfCkt Ingress Policer Dropped Bytes average value
dppIfCktDropPartBytesTr 33946u IfCkt Ingress Policer Dropped Bytes trend IfCkt Ingress Policer Dropped Bytes trend
dppIfCktDropPartBytesRate 33947u IfCkt Ingress Policer Dropped Bytes rate IfCkt Ingress Policer Dropped Bytes rate
dppIfCktDropAgBytesCum 33957u IfCkt Ingress Policer Dropped Bytes cumulative IfCkt Ingress Policer Dropped Bytes cumulative
dppIfCktDropAgBytesPer 33958u IfCkt Ingress Policer Dropped Bytes periodic IfCkt Ingress Policer Dropped Bytes periodic
dppIfCktDropAgBytesTr 33962u IfCkt Ingress Policer Dropped Bytes trend IfCkt Ingress Policer Dropped Bytes trend
dppIfCktDropAgBytesRate 33963u IfCkt Ingress Policer Dropped Bytes rate IfCkt Ingress Policer Dropped Bytes rate
dppIfCktDropPartBytesRateLast 33970u IfCkt Ingress Policer Dropped Bytes rate current value IfCkt Ingress Policer Dropped Bytes rate current value
dppIfCktDropPartBytesRateMin 33971u IfCkt Ingress Policer Dropped Bytes rate minimum value IfCkt Ingress Policer Dropped Bytes rate minimum value
dppIfCktDropPartBytesRateMax 33972u IfCkt Ingress Policer Dropped Bytes rate maximum value IfCkt Ingress Policer Dropped Bytes rate maximum value
dppIfCktDropPartBytesRateAvg 33973u IfCkt Ingress Policer Dropped Bytes rate average value IfCkt Ingress Policer Dropped Bytes rate average value
dppIfCktDropPartBytesRateTr 33978u IfCkt Ingress Policer Dropped Bytes rate trend IfCkt Ingress Policer Dropped Bytes rate trend
dppIfCktDropPartPktsLast 33985u IfCkt Ingress Policer Dropped Packets current value IfCkt Ingress Policer Dropped Packets current value
dppIfCktDropPartPktsCum 33987u IfCkt Ingress Policer Dropped Packets cumulative IfCkt Ingress Policer Dropped Packets cumulative
dppIfCktDropPartPktsPer 33988u IfCkt Ingress Policer Dropped Packets periodic IfCkt Ingress Policer Dropped Packets periodic
dppIfCktDropPartPktsMin 33989u IfCkt Ingress Policer Dropped Packets minimum value IfCkt Ingress Policer Dropped Packets minimum value
dppIfCktDropPartPktsMax 33990u IfCkt Ingress Policer Dropped Packets maximum value IfCkt Ingress Policer Dropped Packets maximum value
dppIfCktDropPartPktsAvg 33991u IfCkt Ingress Policer Dropped Packets average value IfCkt Ingress Policer Dropped Packets average value
dppIfCktDropPartPktsTr 33995u IfCkt Ingress Policer Dropped Packets trend IfCkt Ingress Policer Dropped Packets trend
dppIfCktDropPartPktsRate 33996u IfCkt Ingress Policer Dropped Packets rate IfCkt Ingress Policer Dropped Packets rate
dppIfCktDropAgPktsCum 34006u IfCkt Ingress Policer Dropped Packets cumulative IfCkt Ingress Policer Dropped Packets cumulative
dppIfCktDropAgPktsPer 34007u IfCkt Ingress Policer Dropped Packets periodic IfCkt Ingress Policer Dropped Packets periodic
dppIfCktDropAgPktsTr 34011u IfCkt Ingress Policer Dropped Packets trend IfCkt Ingress Policer Dropped Packets trend
dppIfCktDropAgPktsRate 34012u IfCkt Ingress Policer Dropped Packets rate IfCkt Ingress Policer Dropped Packets rate
dppIfCktDropPartPktsRateLast 34019u IfCkt Ingress Policer Dropped Packets rate current value IfCkt Ingress Policer Dropped Packets rate current value
dppIfCktDropPartPktsRateMin 34020u IfCkt Ingress Policer Dropped Packets rate minimum value IfCkt Ingress Policer Dropped Packets rate minimum value
dppIfCktDropPartPktsRateMax 34021u IfCkt Ingress Policer Dropped Packets rate maximum value IfCkt Ingress Policer Dropped Packets rate maximum value
dppIfCktDropPartPktsRateAvg 34022u IfCkt Ingress Policer Dropped Packets rate average value IfCkt Ingress Policer Dropped Packets rate average value
dppIfCktDropPartPktsRateTr 34027u IfCkt Ingress Policer Dropped Packets rate trend IfCkt Ingress Policer Dropped Packets rate trend
coppPermitPartBytesLast 34520u Bytes current value Bytes current value
coppPermitPartBytesCum 34522u Bytes cumulative Bytes cumulative
coppPermitPartBytesPer 34523u Bytes periodic Bytes periodic
coppPermitPartBytesMin 34524u Bytes minimum value Bytes minimum value
coppPermitPartBytesMax 34525u Bytes maximum value Bytes maximum value
coppPermitPartBytesAvg 34526u Bytes average value Bytes average value
coppPermitPartBytesTr 34530u Bytes trend Bytes trend
coppPermitPartBytesRate 34531u Bytes rate Bytes rate
coppPermitAgBytesCum 34541u Bytes cumulative Bytes cumulative
coppPermitAgBytesPer 34542u Bytes periodic Bytes periodic
coppPermitAgBytesTr 34546u Bytes trend Bytes trend
coppPermitAgBytesRate 34547u Bytes rate Bytes rate
coppPermitPartBytesRateLast 34554u Bytes rate current value Bytes rate current value
coppPermitPartBytesRateMin 34555u Bytes rate minimum value Bytes rate minimum value
coppPermitPartBytesRateMax 34556u Bytes rate maximum value Bytes rate maximum value
coppPermitPartBytesRateAvg 34557u Bytes rate average value Bytes rate average value
coppPermitPartBytesRateTr 34562u Bytes rate trend Bytes rate trend
coppPermitPartPktsLast 34569u Packets current value Packets current value
coppPermitPartPktsCum 34571u Packets cumulative Packets cumulative
coppPermitPartPktsPer 34572u Packets periodic Packets periodic
coppPermitPartPktsMin 34573u Packets minimum value Packets minimum value
coppPermitPartPktsMax 34574u Packets maximum value Packets maximum value
coppPermitPartPktsAvg 34575u Packets average value Packets average value
coppPermitPartPktsTr 34579u Packets trend Packets trend
coppPermitPartPktsRate 34580u Packets rate Packets rate
coppPermitAgPktsCum 34590u Packets cumulative Packets cumulative
coppPermitAgPktsPer 34591u Packets periodic Packets periodic
coppPermitAgPktsTr 34595u Packets trend Packets trend
coppPermitAgPktsRate 34596u Packets rate Packets rate
coppPermitPartPktsRateLast 34603u Packets rate current value Packets rate current value
coppPermitPartPktsRateMin 34604u Packets rate minimum value Packets rate minimum value
coppPermitPartPktsRateMax 34605u Packets rate maximum value Packets rate maximum value
coppPermitPartPktsRateAvg 34606u Packets rate average value Packets rate average value
coppPermitPartPktsRateTr 34611u Packets rate trend Packets rate trend
opflexOvsContractBytesLast 34934u received bytes current value received bytes current value
opflexOvsContractBytesCum 34936u received bytes cumulative received bytes cumulative
opflexOvsContractBytesPer 34937u received bytes periodic received bytes periodic
opflexOvsContractBytesMin 34938u received bytes minimum value received bytes minimum value
opflexOvsContractBytesMax 34939u received bytes maximum value received bytes maximum value
opflexOvsContractBytesAvg 34940u received bytes average value received bytes average value
opflexOvsContractBytesTr 34944u received bytes trend received bytes trend
opflexOvsContractBytesRate 34945u received bytes rate received bytes rate
opflexOvsContractPartBytesLast 34955u received bytes current value received bytes current value
opflexOvsContractPartBytesCum 34957u received bytes cumulative received bytes cumulative
opflexOvsContractPartBytesPer 34958u received bytes periodic received bytes periodic
opflexOvsContractPartBytesMin 34959u received bytes minimum value received bytes minimum value
opflexOvsContractPartBytesMax 34960u received bytes maximum value received bytes maximum value
opflexOvsContractPartBytesAvg 34961u received bytes average value received bytes average value
opflexOvsContractPartBytesTr 34965u received bytes trend received bytes trend
opflexOvsContractPartBytesRate 34966u received bytes rate received bytes rate
opflexOvsContractAgBytesCum 34976u received bytes cumulative received bytes cumulative
opflexOvsContractAgBytesPer 34977u received bytes periodic received bytes periodic
opflexOvsContractAgBytesTr 34981u received bytes trend received bytes trend
opflexOvsContractAgBytesRate 34982u received bytes rate received bytes rate
opflexOvsContractPktsLast 34989u received packets current value received packets current value
opflexOvsContractPktsCum 34991u received packets cumulative received packets cumulative
opflexOvsContractPktsPer 34992u received packets periodic received packets periodic
opflexOvsContractPktsMin 34993u received packets minimum value received packets minimum value
opflexOvsContractPktsMax 34994u received packets maximum value received packets maximum value
opflexOvsContractPktsAvg 34995u received packets average value received packets average value
opflexOvsContractPktsTr 34999u received packets trend received packets trend
opflexOvsContractPktsRate 35000u received packets rate received packets rate
opflexOvsContractPartPktsLast 35010u received packets current value received packets current value
opflexOvsContractPartPktsCum 35012u received packets cumulative received packets cumulative
opflexOvsContractPartPktsPer 35013u received packets periodic received packets periodic
opflexOvsContractPartPktsMin 35014u received packets minimum value received packets minimum value
opflexOvsContractPartPktsMax 35015u received packets maximum value received packets maximum value
opflexOvsContractPartPktsAvg 35016u received packets average value received packets average value
opflexOvsContractPartPktsTr 35020u received packets trend received packets trend
opflexOvsContractPartPktsRate 35021u received packets rate received packets rate
opflexOvsContractAgPktsCum 35031u received packets cumulative received packets cumulative
opflexOvsContractAgPktsPer 35032u received packets periodic received packets periodic
opflexOvsContractAgPktsTr 35036u received packets trend received packets trend
opflexOvsContractAgPktsRate 35037u received packets rate received packets rate
opflexOvsContractRevBytesLast 35044u received bytes (reverse) current value received bytes (reverse) current value
opflexOvsContractRevBytesCum 35046u received bytes (reverse) cumulative received bytes (reverse) cumulative
opflexOvsContractRevBytesPer 35047u received bytes (reverse) periodic received bytes (reverse) periodic
opflexOvsContractRevBytesMin 35048u received bytes (reverse) minimum value received bytes (reverse) minimum value
opflexOvsContractRevBytesMax 35049u received bytes (reverse) maximum value received bytes (reverse) maximum value
opflexOvsContractRevBytesAvg 35050u received bytes (reverse) average value received bytes (reverse) average value
opflexOvsContractRevBytesTr 35054u received bytes (reverse) trend received bytes (reverse) trend
opflexOvsContractRevBytesRate 35055u received bytes (reverse) rate received bytes (reverse) rate
opflexOvsContractPartRevBytesLast 35065u received bytes (reverse) current value received bytes (reverse) current value
opflexOvsContractPartRevBytesCum 35067u received bytes (reverse) cumulative received bytes (reverse) cumulative
opflexOvsContractPartRevBytesPer 35068u received bytes (reverse) periodic received bytes (reverse) periodic
opflexOvsContractPartRevBytesMin 35069u received bytes (reverse) minimum value received bytes (reverse) minimum value
opflexOvsContractPartRevBytesMax 35070u received bytes (reverse) maximum value received bytes (reverse) maximum value
opflexOvsContractPartRevBytesAvg 35071u received bytes (reverse) average value received bytes (reverse) average value
opflexOvsContractPartRevBytesTr 35075u received bytes (reverse) trend received bytes (reverse) trend
opflexOvsContractPartRevBytesRate 35076u received bytes (reverse) rate received bytes (reverse) rate
opflexOvsContractAgRevBytesCum 35086u received bytes (reverse) cumulative received bytes (reverse) cumulative
opflexOvsContractAgRevBytesPer 35087u received bytes (reverse) periodic received bytes (reverse) periodic
opflexOvsContractAgRevBytesTr 35091u received bytes (reverse) trend received bytes (reverse) trend
opflexOvsContractAgRevBytesRate 35092u received bytes (reverse) rate received bytes (reverse) rate
opflexOvsContractRevPktsLast 35099u received packets (reverse) current value received packets (reverse) current value
opflexOvsContractRevPktsCum 35101u received packets (reverse) cumulative received packets (reverse) cumulative
opflexOvsContractRevPktsPer 35102u received packets (reverse) periodic received packets (reverse) periodic
opflexOvsContractRevPktsMin 35103u received packets (reverse) minimum value received packets (reverse) minimum value
opflexOvsContractRevPktsMax 35104u received packets (reverse) maximum value received packets (reverse) maximum value
opflexOvsContractRevPktsAvg 35105u received packets (reverse) average value received packets (reverse) average value
opflexOvsContractRevPktsTr 35109u received packets (reverse) trend received packets (reverse) trend
opflexOvsContractRevPktsRate 35110u received packets (reverse) rate received packets (reverse) rate
opflexOvsContractPartRevPktsLast 35120u received packets (reverse) current value received packets (reverse) current value
opflexOvsContractPartRevPktsCum 35122u received packets (reverse) cumulative received packets (reverse) cumulative
opflexOvsContractPartRevPktsPer 35123u received packets (reverse) periodic received packets (reverse) periodic
opflexOvsContractPartRevPktsMin 35124u received packets (reverse) minimum value received packets (reverse) minimum value
opflexOvsContractPartRevPktsMax 35125u received packets (reverse) maximum value received packets (reverse) maximum value
opflexOvsContractPartRevPktsAvg 35126u received packets (reverse) average value received packets (reverse) average value
opflexOvsContractPartRevPktsTr 35130u received packets (reverse) trend received packets (reverse) trend
opflexOvsContractPartRevPktsRate 35131u received packets (reverse) rate received packets (reverse) rate
opflexOvsContractAgRevPktsCum 35141u received packets (reverse) cumulative received packets (reverse) cumulative
opflexOvsContractAgRevPktsPer 35142u received packets (reverse) periodic received packets (reverse) periodic
opflexOvsContractAgRevPktsTr 35146u received packets (reverse) trend received packets (reverse) trend
opflexOvsContractAgRevPktsRate 35147u received packets (reverse) rate received packets (reverse) rate
opflexOvsHppRxBytesLast 35154u received bytes current value received bytes current value
opflexOvsHppRxBytesCum 35156u received bytes cumulative received bytes cumulative
opflexOvsHppRxBytesPer 35157u received bytes periodic received bytes periodic
opflexOvsHppRxBytesMin 35158u received bytes minimum value received bytes minimum value
opflexOvsHppRxBytesMax 35159u received bytes maximum value received bytes maximum value
opflexOvsHppRxBytesAvg 35160u received bytes average value received bytes average value
opflexOvsHppRxBytesTr 35164u received bytes trend received bytes trend
opflexOvsHppRxBytesRate 35165u received bytes rate received bytes rate
opflexOvsHppPartRxBytesLast 35175u received bytes current value received bytes current value
opflexOvsHppPartRxBytesCum 35177u received bytes cumulative received bytes cumulative
opflexOvsHppPartRxBytesPer 35178u received bytes periodic received bytes periodic
opflexOvsHppPartRxBytesMin 35179u received bytes minimum value received bytes minimum value
opflexOvsHppPartRxBytesMax 35180u received bytes maximum value received bytes maximum value
opflexOvsHppPartRxBytesAvg 35181u received bytes average value received bytes average value
opflexOvsHppPartRxBytesTr 35185u received bytes trend received bytes trend
opflexOvsHppPartRxBytesRate 35186u received bytes rate received bytes rate
opflexOvsHppAgRxBytesCum 35196u received bytes cumulative received bytes cumulative
opflexOvsHppAgRxBytesPer 35197u received bytes periodic received bytes periodic
opflexOvsHppAgRxBytesTr 35201u received bytes trend received bytes trend
opflexOvsHppAgRxBytesRate 35202u received bytes rate received bytes rate
opflexOvsHppRxPktsLast 35209u received packets current value received packets current value
opflexOvsHppRxPktsCum 35211u received packets cumulative received packets cumulative
opflexOvsHppRxPktsPer 35212u received packets periodic received packets periodic
opflexOvsHppRxPktsMin 35213u received packets minimum value received packets minimum value
opflexOvsHppRxPktsMax 35214u received packets maximum value received packets maximum value
opflexOvsHppRxPktsAvg 35215u received packets average value received packets average value
opflexOvsHppRxPktsTr 35219u received packets trend received packets trend
opflexOvsHppRxPktsRate 35220u received packets rate received packets rate
opflexOvsHppPartRxPktsLast 35230u received packets current value received packets current value
opflexOvsHppPartRxPktsCum 35232u received packets cumulative received packets cumulative
opflexOvsHppPartRxPktsPer 35233u received packets periodic received packets periodic
opflexOvsHppPartRxPktsMin 35234u received packets minimum value received packets minimum value
opflexOvsHppPartRxPktsMax 35235u received packets maximum value received packets maximum value
opflexOvsHppPartRxPktsAvg 35236u received packets average value received packets average value
opflexOvsHppPartRxPktsTr 35240u received packets trend received packets trend
opflexOvsHppPartRxPktsRate 35241u received packets rate received packets rate
opflexOvsHppAgRxPktsCum 35251u received packets cumulative received packets cumulative
opflexOvsHppAgRxPktsPer 35252u received packets periodic received packets periodic
opflexOvsHppAgRxPktsTr 35256u received packets trend received packets trend
opflexOvsHppAgRxPktsRate 35257u received packets rate received packets rate
opflexOvsHppTxBytesLast 35264u transmitted bytes current value transmitted bytes current value
opflexOvsHppTxBytesCum 35266u transmitted bytes cumulative transmitted bytes cumulative
opflexOvsHppTxBytesPer 35267u transmitted bytes periodic transmitted bytes periodic
opflexOvsHppTxBytesMin 35268u transmitted bytes minimum value transmitted bytes minimum value
opflexOvsHppTxBytesMax 35269u transmitted bytes maximum value transmitted bytes maximum value
opflexOvsHppTxBytesAvg 35270u transmitted bytes average value transmitted bytes average value
opflexOvsHppTxBytesTr 35274u transmitted bytes trend transmitted bytes trend
opflexOvsHppTxBytesRate 35275u transmitted bytes rate transmitted bytes rate
opflexOvsHppPartTxBytesLast 35285u transmitted bytes current value transmitted bytes current value
opflexOvsHppPartTxBytesCum 35287u transmitted bytes cumulative transmitted bytes cumulative
opflexOvsHppPartTxBytesPer 35288u transmitted bytes periodic transmitted bytes periodic
opflexOvsHppPartTxBytesMin 35289u transmitted bytes minimum value transmitted bytes minimum value
opflexOvsHppPartTxBytesMax 35290u transmitted bytes maximum value transmitted bytes maximum value
opflexOvsHppPartTxBytesAvg 35291u transmitted bytes average value transmitted bytes average value
opflexOvsHppPartTxBytesTr 35295u transmitted bytes trend transmitted bytes trend
opflexOvsHppPartTxBytesRate 35296u transmitted bytes rate transmitted bytes rate
opflexOvsHppAgTxBytesCum 35306u transmitted bytes cumulative transmitted bytes cumulative
opflexOvsHppAgTxBytesPer 35307u transmitted bytes periodic transmitted bytes periodic
opflexOvsHppAgTxBytesTr 35311u transmitted bytes trend transmitted bytes trend
opflexOvsHppAgTxBytesRate 35312u transmitted bytes rate transmitted bytes rate
opflexOvsHppTxPktsLast 35319u transmitted packets current value transmitted packets current value
opflexOvsHppTxPktsCum 35321u transmitted packets cumulative transmitted packets cumulative
opflexOvsHppTxPktsPer 35322u transmitted packets periodic transmitted packets periodic
opflexOvsHppTxPktsMin 35323u transmitted packets minimum value transmitted packets minimum value
opflexOvsHppTxPktsMax 35324u transmitted packets maximum value transmitted packets maximum value
opflexOvsHppTxPktsAvg 35325u transmitted packets average value transmitted packets average value
opflexOvsHppTxPktsTr 35329u transmitted packets trend transmitted packets trend
opflexOvsHppTxPktsRate 35330u transmitted packets rate transmitted packets rate
opflexOvsHppPartTxPktsLast 35340u transmitted packets current value transmitted packets current value
opflexOvsHppPartTxPktsCum 35342u transmitted packets cumulative transmitted packets cumulative
opflexOvsHppPartTxPktsPer 35343u transmitted packets periodic transmitted packets periodic
opflexOvsHppPartTxPktsMin 35344u transmitted packets minimum value transmitted packets minimum value
opflexOvsHppPartTxPktsMax 35345u transmitted packets maximum value transmitted packets maximum value
opflexOvsHppPartTxPktsAvg 35346u transmitted packets average value transmitted packets average value
opflexOvsHppPartTxPktsTr 35350u transmitted packets trend transmitted packets trend
opflexOvsHppPartTxPktsRate 35351u transmitted packets rate transmitted packets rate
opflexOvsHppAgTxPktsCum 35361u transmitted packets cumulative transmitted packets cumulative
opflexOvsHppAgTxPktsPer 35362u transmitted packets periodic transmitted packets periodic
opflexOvsHppAgTxPktsTr 35366u transmitted packets trend transmitted packets trend
opflexOvsHppAgTxPktsRate 35367u transmitted packets rate transmitted packets rate
eqptcapacityWideTcamPrefixEntriesExtNormalizedLast 35438u External Subnet v6 /84 to /127 prefix entries usage current value External Subnet v6 /84 to /127 prefix entries usage current value
eqptcapacityWideTcamPrefixEntriesExtNormalizedMin 35439u External Subnet v6 /84 to /127 prefix entries usage minimum value External Subnet v6 /84 to /127 prefix entries usage minimum value
eqptcapacityWideTcamPrefixEntriesExtNormalizedMax 35440u External Subnet v6 /84 to /127 prefix entries usage maximum value External Subnet v6 /84 to /127 prefix entries usage maximum value
eqptcapacityWideTcamPrefixEntriesExtNormalizedAvg 35441u External Subnet v6 /84 to /127 prefix entries usage average value External Subnet v6 /84 to /127 prefix entries usage average value
eqptcapacityWideTcamPrefixEntriesExtNormalizedTr 35446u External Subnet v6 /84 to /127 prefix entries usage trend External Subnet v6 /84 to /127 prefix entries usage trend
eqptcapacityWideTcamPrefixEntriesFabNormalizedLast 35453u v6 /84 to /127 prefix entries usage current value v6 /84 to /127 prefix entries usage current value
eqptcapacityWideTcamPrefixEntriesFabNormalizedMin 35454u v6 /84 to /127 prefix entries usage minimum value v6 /84 to /127 prefix entries usage minimum value
eqptcapacityWideTcamPrefixEntriesFabNormalizedMax 35455u v6 /84 to /127 prefix entries usage maximum value v6 /84 to /127 prefix entries usage maximum value
eqptcapacityWideTcamPrefixEntriesFabNormalizedAvg 35456u v6 /84 to /127 prefix entries usage average value v6 /84 to /127 prefix entries usage average value
eqptcapacityWideTcamPrefixEntriesFabNormalizedTr 35461u v6 /84 to /127 prefix entries usage trend v6 /84 to /127 prefix entries usage trend
eqptcapacityWideTcamPrefixEntriesNormalizedLast 35468u Deprecated.. current value Deprecated.. current value
eqptcapacityWideTcamPrefixEntriesNormalizedMin 35469u Deprecated.. minimum value Deprecated.. minimum value
eqptcapacityWideTcamPrefixEntriesNormalizedMax 35470u Deprecated.. maximum value Deprecated.. maximum value
eqptcapacityWideTcamPrefixEntriesNormalizedAvg 35471u Deprecated.. average value Deprecated.. average value
eqptcapacityWideTcamPrefixEntriesNormalizedTr 35476u Deprecated.. trend Deprecated.. trend
eqptcapacityL2RemoteUsageRemoteEpCapLast 36434u Remote L2 Endpoints capacity current value Remote L2 Endpoints capacity current value
eqptcapacityL2RemoteUsageRemoteEpCapMin 36438u Remote L2 Endpoints capacity minimum value Remote L2 Endpoints capacity minimum value
eqptcapacityL2RemoteUsageRemoteEpCapMax 36439u Remote L2 Endpoints capacity maximum value Remote L2 Endpoints capacity maximum value
eqptcapacityL2RemoteUsageRemoteEpCapAvg 36440u Remote L2 Endpoints capacity average value Remote L2 Endpoints capacity average value
eqptcapacityL2RemoteUsageRemoteEpCapTr 36444u Remote L2 Endpoints capacity trend Remote L2 Endpoints capacity trend
eqptcapacityL2RemoteUsageRemoteEpLast 36455u Remote L2 Endpoints current value Remote L2 Endpoints current value
eqptcapacityL2RemoteUsageRemoteEpMin 36459u Remote L2 Endpoints minimum value Remote L2 Endpoints minimum value
eqptcapacityL2RemoteUsageRemoteEpMax 36460u Remote L2 Endpoints maximum value Remote L2 Endpoints maximum value
eqptcapacityL2RemoteUsageRemoteEpAvg 36461u Remote L2 Endpoints average value Remote L2 Endpoints average value
eqptcapacityL2RemoteUsageRemoteEpTr 36465u Remote L2 Endpoints trend Remote L2 Endpoints trend
eqptcapacityL2RemoteUsageRemoteNormalizedLast 36476u Remote L2 entries usage current value Remote L2 entries usage current value
eqptcapacityL2RemoteUsageRemoteNormalizedMin 36477u Remote L2 entries usage minimum value Remote L2 entries usage minimum value
eqptcapacityL2RemoteUsageRemoteNormalizedMax 36478u Remote L2 entries usage maximum value Remote L2 entries usage maximum value
eqptcapacityL2RemoteUsageRemoteNormalizedAvg 36479u Remote L2 entries usage average value Remote L2 entries usage average value
eqptcapacityL2RemoteUsageRemoteNormalizedTr 36484u Remote L2 entries usage trend Remote L2 entries usage trend
eqptcapacityL2TotalUsageTotalEpCapLast 36491u Total L2 Endpoints capacity current value Total L2 Endpoints capacity current value
eqptcapacityL2TotalUsageTotalEpCapMin 36495u Total L2 Endpoints capacity minimum value Total L2 Endpoints capacity minimum value
eqptcapacityL2TotalUsageTotalEpCapMax 36496u Total L2 Endpoints capacity maximum value Total L2 Endpoints capacity maximum value
eqptcapacityL2TotalUsageTotalEpCapAvg 36497u Total L2 Endpoints capacity average value Total L2 Endpoints capacity average value
eqptcapacityL2TotalUsageTotalEpCapTr 36501u Total L2 Endpoints capacity trend Total L2 Endpoints capacity trend
eqptcapacityL2TotalUsageTotalEpLast 36512u Total L2 Endpoints current value Total L2 Endpoints current value
eqptcapacityL2TotalUsageTotalEpMin 36516u Total L2 Endpoints minimum value Total L2 Endpoints minimum value
eqptcapacityL2TotalUsageTotalEpMax 36517u Total L2 Endpoints maximum value Total L2 Endpoints maximum value
eqptcapacityL2TotalUsageTotalEpAvg 36518u Total L2 Endpoints average value Total L2 Endpoints average value
eqptcapacityL2TotalUsageTotalEpTr 36522u Total L2 Endpoints trend Total L2 Endpoints trend
eqptcapacityL2TotalUsageTotalNormalizedLast 36533u Total L2 entries usage current value Total L2 entries usage current value
eqptcapacityL2TotalUsageTotalNormalizedMin 36534u Total L2 entries usage minimum value Total L2 entries usage minimum value
eqptcapacityL2TotalUsageTotalNormalizedMax 36535u Total L2 entries usage maximum value Total L2 entries usage maximum value
eqptcapacityL2TotalUsageTotalNormalizedAvg 36536u Total L2 entries usage average value Total L2 entries usage average value
eqptcapacityL2TotalUsageTotalNormalizedTr 36541u Total L2 entries usage trend Total L2 entries usage trend
eqptcapacityL3RemoteUsageV4RemoteEpLast 36548u Remote v4 Endpoints current value Remote v4 Endpoints current value
eqptcapacityL3RemoteUsageV4RemoteEpMin 36552u Remote v4 Endpoints minimum value Remote v4 Endpoints minimum value
eqptcapacityL3RemoteUsageV4RemoteEpMax 36553u Remote v4 Endpoints maximum value Remote v4 Endpoints maximum value
eqptcapacityL3RemoteUsageV4RemoteEpAvg 36554u Remote v4 Endpoints average value Remote v4 Endpoints average value
eqptcapacityL3RemoteUsageV4RemoteEpTr 36558u Remote v4 Endpoints trend Remote v4 Endpoints trend
eqptcapacityL3RemoteUsageV6RemoteEpLast 36569u Remote v6 Endpoints current value Remote v6 Endpoints current value
eqptcapacityL3RemoteUsageV6RemoteEpMin 36573u Remote v6 Endpoints minimum value Remote v6 Endpoints minimum value
eqptcapacityL3RemoteUsageV6RemoteEpMax 36574u Remote v6 Endpoints maximum value Remote v6 Endpoints maximum value
eqptcapacityL3RemoteUsageV6RemoteEpAvg 36575u Remote v6 Endpoints average value Remote v6 Endpoints average value
eqptcapacityL3RemoteUsageV6RemoteEpTr 36579u Remote v6 Endpoints trend Remote v6 Endpoints trend
eqptcapacityL3RemoteUsageCapV4RemoteEpCapLast 36590u Remote v4 Endpoints capacity current value Remote v4 Endpoints capacity current value
eqptcapacityL3RemoteUsageCapV4RemoteEpCapMin 36594u Remote v4 Endpoints capacity minimum value Remote v4 Endpoints capacity minimum value
eqptcapacityL3RemoteUsageCapV4RemoteEpCapMax 36595u Remote v4 Endpoints capacity maximum value Remote v4 Endpoints capacity maximum value
eqptcapacityL3RemoteUsageCapV4RemoteEpCapAvg 36596u Remote v4 Endpoints capacity average value Remote v4 Endpoints capacity average value
eqptcapacityL3RemoteUsageCapV4RemoteEpCapTr 36600u Remote v4 Endpoints capacity trend Remote v4 Endpoints capacity trend
eqptcapacityL3RemoteUsageCapV6RemoteEpCapLast 36611u Remote v6 Endpoints capacity current value Remote v6 Endpoints capacity current value
eqptcapacityL3RemoteUsageCapV6RemoteEpCapMin 36615u Remote v6 Endpoints capacity minimum value Remote v6 Endpoints capacity minimum value
eqptcapacityL3RemoteUsageCapV6RemoteEpCapMax 36616u Remote v6 Endpoints capacity maximum value Remote v6 Endpoints capacity maximum value
eqptcapacityL3RemoteUsageCapV6RemoteEpCapAvg 36617u Remote v6 Endpoints capacity average value Remote v6 Endpoints capacity average value
eqptcapacityL3RemoteUsageCapV6RemoteEpCapTr 36621u Remote v6 Endpoints capacity trend Remote v6 Endpoints capacity trend
eqptcapacityL3RemoteUsagePerNormalizedRemotev4Last 36632u Remote v4 L3 entries usage percentage current value Remote v4 L3 entries usage percentage current value
eqptcapacityL3RemoteUsagePerNormalizedRemotev4Min 36633u Remote v4 L3 entries usage percentage minimum value Remote v4 L3 entries usage percentage minimum value
eqptcapacityL3RemoteUsagePerNormalizedRemotev4Max 36634u Remote v4 L3 entries usage percentage maximum value Remote v4 L3 entries usage percentage maximum value
eqptcapacityL3RemoteUsagePerNormalizedRemotev4Avg 36635u Remote v4 L3 entries usage percentage average value Remote v4 L3 entries usage percentage average value
eqptcapacityL3RemoteUsagePerNormalizedRemotev4Tr 36640u Remote v4 L3 entries usage percentage trend Remote v4 L3 entries usage percentage trend
eqptcapacityL3RemoteUsagePerNormalizedRemotev6Last 36647u Remote v6 L3 entries usage percentage current value Remote v6 L3 entries usage percentage current value
eqptcapacityL3RemoteUsagePerNormalizedRemotev6Min 36648u Remote v6 L3 entries usage percentage minimum value Remote v6 L3 entries usage percentage minimum value
eqptcapacityL3RemoteUsagePerNormalizedRemotev6Max 36649u Remote v6 L3 entries usage percentage maximum value Remote v6 L3 entries usage percentage maximum value
eqptcapacityL3RemoteUsagePerNormalizedRemotev6Avg 36650u Remote v6 L3 entries usage percentage average value Remote v6 L3 entries usage percentage average value
eqptcapacityL3RemoteUsagePerNormalizedRemotev6Tr 36655u Remote v6 L3 entries usage percentage trend Remote v6 L3 entries usage percentage trend
eqptcapacityL3TotalUsageV4TotalEpLast 36662u Total v4 Endpoints current value Total v4 Endpoints current value
eqptcapacityL3TotalUsageV4TotalEpMin 36666u Total v4 Endpoints minimum value Total v4 Endpoints minimum value
eqptcapacityL3TotalUsageV4TotalEpMax 36667u Total v4 Endpoints maximum value Total v4 Endpoints maximum value
eqptcapacityL3TotalUsageV4TotalEpAvg 36668u Total v4 Endpoints average value Total v4 Endpoints average value
eqptcapacityL3TotalUsageV4TotalEpTr 36672u Total v4 Endpoints trend Total v4 Endpoints trend
eqptcapacityL3TotalUsageV6TotalEpLast 36683u Total v6 Endpoints current value Total v6 Endpoints current value
eqptcapacityL3TotalUsageV6TotalEpMin 36687u Total v6 Endpoints minimum value Total v6 Endpoints minimum value
eqptcapacityL3TotalUsageV6TotalEpMax 36688u Total v6 Endpoints maximum value Total v6 Endpoints maximum value
eqptcapacityL3TotalUsageV6TotalEpAvg 36689u Total v6 Endpoints average value Total v6 Endpoints average value
eqptcapacityL3TotalUsageV6TotalEpTr 36693u Total v6 Endpoints trend Total v6 Endpoints trend
eqptcapacityL3TotalUsageCapV4TotalEpCapLast 36704u Total v4 Endpoints capacity current value Total v4 Endpoints capacity current value
eqptcapacityL3TotalUsageCapV4TotalEpCapMin 36708u Total v4 Endpoints capacity minimum value Total v4 Endpoints capacity minimum value
eqptcapacityL3TotalUsageCapV4TotalEpCapMax 36709u Total v4 Endpoints capacity maximum value Total v4 Endpoints capacity maximum value
eqptcapacityL3TotalUsageCapV4TotalEpCapAvg 36710u Total v4 Endpoints capacity average value Total v4 Endpoints capacity average value
eqptcapacityL3TotalUsageCapV4TotalEpCapTr 36714u Total v4 Endpoints capacity trend Total v4 Endpoints capacity trend
eqptcapacityL3TotalUsageCapV6TotalEpCapLast 36725u Total v6 Endpoints capacity current value Total v6 Endpoints capacity current value
eqptcapacityL3TotalUsageCapV6TotalEpCapMin 36729u Total v6 Endpoints capacity minimum value Total v6 Endpoints capacity minimum value
eqptcapacityL3TotalUsageCapV6TotalEpCapMax 36730u Total v6 Endpoints capacity maximum value Total v6 Endpoints capacity maximum value
eqptcapacityL3TotalUsageCapV6TotalEpCapAvg 36731u Total v6 Endpoints capacity average value Total v6 Endpoints capacity average value
eqptcapacityL3TotalUsageCapV6TotalEpCapTr 36735u Total v6 Endpoints capacity trend Total v6 Endpoints capacity trend
eqptcapacityL3TotalUsagePerNormalizedTotalv4Last 36746u Total v4 L3 entries usage percentage current value Total v4 L3 entries usage percentage current value
eqptcapacityL3TotalUsagePerNormalizedTotalv4Min 36747u Total v4 L3 entries usage percentage minimum value Total v4 L3 entries usage percentage minimum value
eqptcapacityL3TotalUsagePerNormalizedTotalv4Max 36748u Total v4 L3 entries usage percentage maximum value Total v4 L3 entries usage percentage maximum value
eqptcapacityL3TotalUsagePerNormalizedTotalv4Avg 36749u Total v4 L3 entries usage percentage average value Total v4 L3 entries usage percentage average value
eqptcapacityL3TotalUsagePerNormalizedTotalv4Tr 36754u Total v4 L3 entries usage percentage trend Total v4 L3 entries usage percentage trend
eqptcapacityL3TotalUsagePerNormalizedTotalv6Last 36761u Total v6 L3 entries usage percentage current value Total v6 L3 entries usage percentage current value
eqptcapacityL3TotalUsagePerNormalizedTotalv6Min 36762u Total v6 L3 entries usage percentage minimum value Total v6 L3 entries usage percentage minimum value
eqptcapacityL3TotalUsagePerNormalizedTotalv6Max 36763u Total v6 L3 entries usage percentage maximum value Total v6 L3 entries usage percentage maximum value
eqptcapacityL3TotalUsagePerNormalizedTotalv6Avg 36764u Total v6 L3 entries usage percentage average value Total v6 L3 entries usage percentage average value
eqptcapacityL3TotalUsagePerNormalizedTotalv6Tr 36769u Total v6 L3 entries usage percentage trend Total v6 L3 entries usage percentage trend
fcInputBytesClass2Last 41253u input class2 bytes current value input class2 bytes current value
fcInputBytesClass2Cum 41255u input class2 bytes cumulative input class2 bytes cumulative
fcInputBytesClass2Per 41256u input class2 bytes periodic input class2 bytes periodic
fcInputBytesClass2Min 41257u input class2 bytes minimum value input class2 bytes minimum value
fcInputBytesClass2Max 41258u input class2 bytes maximum value input class2 bytes maximum value
fcInputBytesClass2Avg 41259u input class2 bytes average value input class2 bytes average value
fcInputBytesClass2Tr 41263u input class2 bytes trend input class2 bytes trend
fcInputBytesClass2Rate 41264u input class2 bytes rate input class2 bytes rate
fcInputBytesClass2RateLast 41274u input class2 bytes rate current value input class2 bytes rate current value
fcInputBytesClass2RateMin 41275u input class2 bytes rate minimum value input class2 bytes rate minimum value
fcInputBytesClass2RateMax 41276u input class2 bytes rate maximum value input class2 bytes rate maximum value
fcInputBytesClass2RateAvg 41277u input class2 bytes rate average value input class2 bytes rate average value
fcInputBytesClass2RateTr 41282u input class2 bytes rate trend input class2 bytes rate trend
fcInputBytesClass3Last 41289u input class3 bytes current value input class3 bytes current value
fcInputBytesClass3Cum 41291u input class3 bytes cumulative input class3 bytes cumulative
fcInputBytesClass3Per 41292u input class3 bytes periodic input class3 bytes periodic
fcInputBytesClass3Min 41293u input class3 bytes minimum value input class3 bytes minimum value
fcInputBytesClass3Max 41294u input class3 bytes maximum value input class3 bytes maximum value
fcInputBytesClass3Avg 41295u input class3 bytes average value input class3 bytes average value
fcInputBytesClass3Tr 41299u input class3 bytes trend input class3 bytes trend
fcInputBytesClass3Rate 41300u input class3 bytes rate input class3 bytes rate
fcInputBytesClass3RateLast 41310u input class3 bytes rate current value input class3 bytes rate current value
fcInputBytesClass3RateMin 41311u input class3 bytes rate minimum value input class3 bytes rate minimum value
fcInputBytesClass3RateMax 41312u input class3 bytes rate maximum value input class3 bytes rate maximum value
fcInputBytesClass3RateAvg 41313u input class3 bytes rate average value input class3 bytes rate average value
fcInputBytesClass3RateTr 41318u input class3 bytes rate trend input class3 bytes rate trend
fcInputBytesClassfLast 41325u input classf bytes current value input classf bytes current value
fcInputBytesClassfCum 41327u input classf bytes cumulative input classf bytes cumulative
fcInputBytesClassfPer 41328u input classf bytes periodic input classf bytes periodic
fcInputBytesClassfMin 41329u input classf bytes minimum value input classf bytes minimum value
fcInputBytesClassfMax 41330u input classf bytes maximum value input classf bytes maximum value
fcInputBytesClassfAvg 41331u input classf bytes average value input classf bytes average value
fcInputBytesClassfTr 41335u input classf bytes trend input classf bytes trend
fcInputBytesClassfRate 41336u input classf bytes rate input classf bytes rate
fcInputDisFramesCrcLast 41346u input crc frames current value input crc frames current value
fcInputDisFramesCrcCum 41348u input crc frames cumulative input crc frames cumulative
fcInputDisFramesCrcPer 41349u input crc frames periodic input crc frames periodic
fcInputDisFramesCrcMin 41350u input crc frames minimum value input crc frames minimum value
fcInputDisFramesCrcMax 41351u input crc frames maximum value input crc frames maximum value
fcInputDisFramesCrcAvg 41352u input crc frames average value input crc frames average value
fcInputDisFramesCrcTr 41356u input crc frames trend input crc frames trend
fcInputDisFramesCrcRate 41357u input crc frames rate input crc frames rate
fcInputDisFramesDiscardsLast 41367u input discards frames current value input discards frames current value
fcInputDisFramesDiscardsCum 41369u input discards frames cumulative input discards frames cumulative
fcInputDisFramesDiscardsPer 41370u input discards frames periodic input discards frames periodic
fcInputDisFramesDiscardsMin 41371u input discards frames minimum value input discards frames minimum value
fcInputDisFramesDiscardsMax 41372u input discards frames maximum value input discards frames maximum value
fcInputDisFramesDiscardsAvg 41373u input discards frames average value input discards frames average value
fcInputDisFramesDiscardsTr 41377u input discards frames trend input discards frames trend
fcInputDisFramesDiscardsRate 41378u input discards frames rate input discards frames rate
fcInputDisFramesErrorsLast 41388u input errors frames current value input errors frames current value
fcInputDisFramesErrorsCum 41390u input errors frames cumulative input errors frames cumulative
fcInputDisFramesErrorsPer 41391u input errors frames periodic input errors frames periodic
fcInputDisFramesErrorsMin 41392u input errors frames minimum value input errors frames minimum value
fcInputDisFramesErrorsMax 41393u input errors frames maximum value input errors frames maximum value
fcInputDisFramesErrorsAvg 41394u input errors frames average value input errors frames average value
fcInputDisFramesErrorsTr 41398u input errors frames trend input errors frames trend
fcInputDisFramesErrorsRate 41399u input errors frames rate input errors frames rate
fcInputFramesClass2Last 41409u input class2 frames current value input class2 frames current value
fcInputFramesClass2Cum 41411u input class2 frames cumulative input class2 frames cumulative
fcInputFramesClass2Per 41412u input class2 frames periodic input class2 frames periodic
fcInputFramesClass2Min 41413u input class2 frames minimum value input class2 frames minimum value
fcInputFramesClass2Max 41414u input class2 frames maximum value input class2 frames maximum value
fcInputFramesClass2Avg 41415u input class2 frames average value input class2 frames average value
fcInputFramesClass2Tr 41419u input class2 frames trend input class2 frames trend
fcInputFramesClass2Rate 41420u input class2 frames rate input class2 frames rate
fcInputFramesClass3Last 41430u input class3 frames current value input class3 frames current value
fcInputFramesClass3Cum 41432u input class3 frames cumulative input class3 frames cumulative
fcInputFramesClass3Per 41433u input class3 frames periodic input class3 frames periodic
fcInputFramesClass3Min 41434u input class3 frames minimum value input class3 frames minimum value
fcInputFramesClass3Max 41435u input class3 frames maximum value input class3 frames maximum value
fcInputFramesClass3Avg 41436u input class3 frames average value input class3 frames average value
fcInputFramesClass3Tr 41440u input class3 frames trend input class3 frames trend
fcInputFramesClass3Rate 41441u input class3 frames rate input class3 frames rate
fcInputFramesClassfLast 41451u input classf frames current value input classf frames current value
fcInputFramesClassfCum 41453u input classf frames cumulative input classf frames cumulative
fcInputFramesClassfPer 41454u input classf frames periodic input classf frames periodic
fcInputFramesClassfMin 41455u input classf frames minimum value input classf frames minimum value
fcInputFramesClassfMax 41456u input classf frames maximum value input classf frames maximum value
fcInputFramesClassfAvg 41457u input classf frames average value input classf frames average value
fcInputFramesClassfTr 41461u input classf frames trend input classf frames trend
fcInputFramesClassfRate 41462u input classf frames rate input classf frames rate
fcInputLinkLoopinitsLast 41472u input loop inits current value input loop inits current value
fcInputLinkLoopinitsCum 41474u input loop inits cumulative input loop inits cumulative
fcInputLinkLoopinitsPer 41475u input loop inits periodic input loop inits periodic
fcInputLinkLoopinitsMin 41476u input loop inits minimum value input loop inits minimum value
fcInputLinkLoopinitsMax 41477u input loop inits maximum value input loop inits maximum value
fcInputLinkLoopinitsAvg 41478u input loop inits average value input loop inits average value
fcInputLinkLoopinitsTr 41482u input loop inits trend input loop inits trend
fcInputLinkLoopinitsRate 41483u input loop inits rate input loop inits rate
fcInputLinkLrrLast 41493u input link Reset Response current value input link Reset Response current value
fcInputLinkLrrCum 41495u input link Reset Response cumulative input link Reset Response cumulative
fcInputLinkLrrPer 41496u input link Reset Response periodic input link Reset Response periodic
fcInputLinkLrrMin 41497u input link Reset Response minimum value input link Reset Response minimum value
fcInputLinkLrrMax 41498u input link Reset Response maximum value input link Reset Response maximum value
fcInputLinkLrrAvg 41499u input link Reset Response average value input link Reset Response average value
fcInputLinkLrrTr 41503u input link Reset Response trend input link Reset Response trend
fcInputLinkLrrRate 41504u input link Reset Response rate input link Reset Response rate
fcInputLinkNosLast 41514u input not operational current value input not operational current value
fcInputLinkNosCum 41516u input not operational cumulative input not operational cumulative
fcInputLinkNosPer 41517u input not operational periodic input not operational periodic
fcInputLinkNosMin 41518u input not operational minimum value input not operational minimum value
fcInputLinkNosMax 41519u input not operational maximum value input not operational maximum value
fcInputLinkNosAvg 41520u input not operational average value input not operational average value
fcInputLinkNosTr 41524u input not operational trend input not operational trend
fcInputLinkNosRate 41525u input not operational rate input not operational rate
fcInputLinkOlsLast 41535u input offline current value input offline current value
fcInputLinkOlsCum 41537u input offline cumulative input offline cumulative
fcInputLinkOlsPer 41538u input offline periodic input offline periodic
fcInputLinkOlsMin 41539u input offline minimum value input offline minimum value
fcInputLinkOlsMax 41540u input offline maximum value input offline maximum value
fcInputLinkOlsAvg 41541u input offline average value input offline average value
fcInputLinkOlsTr 41545u input offline trend input offline trend
fcInputLinkOlsRate 41546u input offline rate input offline rate
fcInputTotalByteBytesLast 41556u total input bytes current value total input bytes current value
fcInputTotalByteBytesCum 41558u total input bytes cumulative total input bytes cumulative
fcInputTotalByteBytesPer 41559u total input bytes periodic total input bytes periodic
fcInputTotalByteBytesMin 41560u total input bytes minimum value total input bytes minimum value
fcInputTotalByteBytesMax 41561u total input bytes maximum value total input bytes maximum value
fcInputTotalByteBytesAvg 41562u total input bytes average value total input bytes average value
fcInputTotalByteBytesTr 41566u total input bytes trend total input bytes trend
fcInputTotalByteBytesRate 41567u total input bytes rate total input bytes rate
fcInputTotalByteBytesRateLast 41577u total input bytes rate current value total input bytes rate current value
fcInputTotalByteBytesRateMin 41578u total input bytes rate minimum value total input bytes rate minimum value
fcInputTotalByteBytesRateMax 41579u total input bytes rate maximum value total input bytes rate maximum value
fcInputTotalByteBytesRateAvg 41580u total input bytes rate average value total input bytes rate average value
fcInputTotalByteBytesRateTr 41585u total input bytes rate trend total input bytes rate trend
fcInputTotalByteUtilLast 41592u ingress link utilization current value ingress link utilization current value
fcInputTotalByteUtilMin 41593u ingress link utilization minimum value ingress link utilization minimum value
fcInputTotalByteUtilMax 41594u ingress link utilization maximum value ingress link utilization maximum value
fcInputTotalByteUtilAvg 41595u ingress link utilization average value ingress link utilization average value
fcInputTotalByteUtilTr 41600u ingress link utilization trend ingress link utilization trend
fcInputUnkClassToolongLast 41607u input too long frames current value input too long frames current value
fcInputUnkClassToolongCum 41609u input too long frames cumulative input too long frames cumulative
fcInputUnkClassToolongPer 41610u input too long frames periodic input too long frames periodic
fcInputUnkClassToolongMin 41611u input too long frames minimum value input too long frames minimum value
fcInputUnkClassToolongMax 41612u input too long frames maximum value input too long frames maximum value
fcInputUnkClassToolongAvg 41613u input too long frames average value input too long frames average value
fcInputUnkClassToolongTr 41617u input too long frames trend input too long frames trend
fcInputUnkClassToolongRate 41618u input too long frames rate input too long frames rate
fcInputUnkClassTooshortLast 41628u input too short frames current value input too short frames current value
fcInputUnkClassTooshortCum 41630u input too short frames cumulative input too short frames cumulative
fcInputUnkClassTooshortPer 41631u input too short frames periodic input too short frames periodic
fcInputUnkClassTooshortMin 41632u input too short frames minimum value input too short frames minimum value
fcInputUnkClassTooshortMax 41633u input too short frames maximum value input too short frames maximum value
fcInputUnkClassTooshortAvg 41634u input too short frames average value input too short frames average value
fcInputUnkClassTooshortTr 41638u input too short frames trend input too short frames trend
fcInputUnkClassTooshortRate 41639u input too short frames rate input too short frames rate
fcInputUnkClassUnknownLast 41649u input unknown frames current value input unknown frames current value
fcInputUnkClassUnknownCum 41651u input unknown frames cumulative input unknown frames cumulative
fcInputUnkClassUnknownPer 41652u input unknown frames periodic input unknown frames periodic
fcInputUnkClassUnknownMin 41653u input unknown frames minimum value input unknown frames minimum value
fcInputUnkClassUnknownMax 41654u input unknown frames maximum value input unknown frames maximum value
fcInputUnkClassUnknownAvg 41655u input unknown frames average value input unknown frames average value
fcInputUnkClassUnknownTr 41659u input unknown frames trend input unknown frames trend
fcInputUnkClassUnknownRate 41660u input unknown frames rate input unknown frames rate
fcLinkFailLinkfailLast 41670u link failures current value link failures current value
fcLinkFailLinkfailCum 41672u link failures cumulative link failures cumulative
fcLinkFailLinkfailPer 41673u link failures periodic link failures periodic
fcLinkFailLinkfailMin 41674u link failures minimum value link failures minimum value
fcLinkFailLinkfailMax 41675u link failures maximum value link failures maximum value
fcLinkFailLinkfailAvg 41676u link failures average value link failures average value
fcLinkFailLinkfailTr 41680u link failures trend link failures trend
fcLinkFailLinkfailRate 41681u link failures rate link failures rate
fcLinkFailSignlossLast 41691u signal losses current value signal losses current value
fcLinkFailSignlossCum 41693u signal losses cumulative signal losses cumulative
fcLinkFailSignlossPer 41694u signal losses periodic signal losses periodic
fcLinkFailSignlossMin 41695u signal losses minimum value signal losses minimum value
fcLinkFailSignlossMax 41696u signal losses maximum value signal losses maximum value
fcLinkFailSignlossAvg 41697u signal losses average value signal losses average value
fcLinkFailSignlossTr 41701u signal losses trend signal losses trend
fcLinkFailSignlossRate 41702u signal losses rate signal losses rate
fcLinkFailSynclossLast 41712u sync losses current value sync losses current value
fcLinkFailSynclossCum 41714u sync losses cumulative sync losses cumulative
fcLinkFailSynclossPer 41715u sync losses periodic sync losses periodic
fcLinkFailSynclossMin 41716u sync losses minimum value sync losses minimum value
fcLinkFailSynclossMax 41717u sync losses maximum value sync losses maximum value
fcLinkFailSynclossAvg 41718u sync losses average value sync losses average value
fcLinkFailSynclossTr 41722u sync losses trend sync losses trend
fcLinkFailSynclossRate 41723u sync losses rate sync losses rate
fcOutputBytesClass2Last 41733u output class2 bytes current value output class2 bytes current value
fcOutputBytesClass2Cum 41735u output class2 bytes cumulative output class2 bytes cumulative
fcOutputBytesClass2Per 41736u output class2 bytes periodic output class2 bytes periodic
fcOutputBytesClass2Min 41737u output class2 bytes minimum value output class2 bytes minimum value
fcOutputBytesClass2Max 41738u output class2 bytes maximum value output class2 bytes maximum value
fcOutputBytesClass2Avg 41739u output class2 bytes average value output class2 bytes average value
fcOutputBytesClass2Tr 41743u output class2 bytes trend output class2 bytes trend
fcOutputBytesClass2Rate 41744u output class2 bytes rate output class2 bytes rate
fcOutputBytesClass2RateLast 41754u output class2 bytes rate current value output class2 bytes rate current value
fcOutputBytesClass2RateMin 41755u output class2 bytes rate minimum value output class2 bytes rate minimum value
fcOutputBytesClass2RateMax 41756u output class2 bytes rate maximum value output class2 bytes rate maximum value
fcOutputBytesClass2RateAvg 41757u output class2 bytes rate average value output class2 bytes rate average value
fcOutputBytesClass2RateTr 41762u output class2 bytes rate trend output class2 bytes rate trend
fcOutputBytesClass3Last 41769u output class3 bytes current value output class3 bytes current value
fcOutputBytesClass3Cum 41771u output class3 bytes cumulative output class3 bytes cumulative
fcOutputBytesClass3Per 41772u output class3 bytes periodic output class3 bytes periodic
fcOutputBytesClass3Min 41773u output class3 bytes minimum value output class3 bytes minimum value
fcOutputBytesClass3Max 41774u output class3 bytes maximum value output class3 bytes maximum value
fcOutputBytesClass3Avg 41775u output class3 bytes average value output class3 bytes average value
fcOutputBytesClass3Tr 41779u output class3 bytes trend output class3 bytes trend
fcOutputBytesClass3Rate 41780u output class3 bytes rate output class3 bytes rate
fcOutputBytesClass3RateLast 41790u output class3 bytes rate current value output class3 bytes rate current value
fcOutputBytesClass3RateMin 41791u output class3 bytes rate minimum value output class3 bytes rate minimum value
fcOutputBytesClass3RateMax 41792u output class3 bytes rate maximum value output class3 bytes rate maximum value
fcOutputBytesClass3RateAvg 41793u output class3 bytes rate average value output class3 bytes rate average value
fcOutputBytesClass3RateTr 41798u output class3 bytes rate trend output class3 bytes rate trend
fcOutputBytesClassfLast 41805u output classf bytes current value output classf bytes current value
fcOutputBytesClassfCum 41807u output classf bytes cumulative output classf bytes cumulative
fcOutputBytesClassfPer 41808u output classf bytes periodic output classf bytes periodic
fcOutputBytesClassfMin 41809u output classf bytes minimum value output classf bytes minimum value
fcOutputBytesClassfMax 41810u output classf bytes maximum value output classf bytes maximum value
fcOutputBytesClassfAvg 41811u output classf bytes average value output classf bytes average value
fcOutputBytesClassfTr 41815u output classf bytes trend output classf bytes trend
fcOutputBytesClassfRate 41816u output classf bytes rate output classf bytes rate
fcOutputDisFramesDiscardsLast 41826u output discards frames current value output discards frames current value
fcOutputDisFramesDiscardsCum 41828u output discards frames cumulative output discards frames cumulative
fcOutputDisFramesDiscardsPer 41829u output discards frames periodic output discards frames periodic
fcOutputDisFramesDiscardsMin 41830u output discards frames minimum value output discards frames minimum value
fcOutputDisFramesDiscardsMax 41831u output discards frames maximum value output discards frames maximum value
fcOutputDisFramesDiscardsAvg 41832u output discards frames average value output discards frames average value
fcOutputDisFramesDiscardsTr 41836u output discards frames trend output discards frames trend
fcOutputDisFramesDiscardsRate 41837u output discards frames rate output discards frames rate
fcOutputDisFramesErrorsLast 41847u output errors frames current value output errors frames current value
fcOutputDisFramesErrorsCum 41849u output errors frames cumulative output errors frames cumulative
fcOutputDisFramesErrorsPer 41850u output errors frames periodic output errors frames periodic
fcOutputDisFramesErrorsMin 41851u output errors frames minimum value output errors frames minimum value
fcOutputDisFramesErrorsMax 41852u output errors frames maximum value output errors frames maximum value
fcOutputDisFramesErrorsAvg 41853u output errors frames average value output errors frames average value
fcOutputDisFramesErrorsTr 41857u output errors frames trend output errors frames trend
fcOutputDisFramesErrorsRate 41858u output errors frames rate output errors frames rate
fcOutputFramesClass2Last 41868u output class2 frames current value output class2 frames current value
fcOutputFramesClass2Cum 41870u output class2 frames cumulative output class2 frames cumulative
fcOutputFramesClass2Per 41871u output class2 frames periodic output class2 frames periodic
fcOutputFramesClass2Min 41872u output class2 frames minimum value output class2 frames minimum value
fcOutputFramesClass2Max 41873u output class2 frames maximum value output class2 frames maximum value
fcOutputFramesClass2Avg 41874u output class2 frames average value output class2 frames average value
fcOutputFramesClass2Tr 41878u output class2 frames trend output class2 frames trend
fcOutputFramesClass2Rate 41879u output class2 frames rate output class2 frames rate
fcOutputFramesClass3Last 41889u output class3 frames current value output class3 frames current value
fcOutputFramesClass3Cum 41891u output class3 frames cumulative output class3 frames cumulative
fcOutputFramesClass3Per 41892u output class3 frames periodic output class3 frames periodic
fcOutputFramesClass3Min 41893u output class3 frames minimum value output class3 frames minimum value
fcOutputFramesClass3Max 41894u output class3 frames maximum value output class3 frames maximum value
fcOutputFramesClass3Avg 41895u output class3 frames average value output class3 frames average value
fcOutputFramesClass3Tr 41899u output class3 frames trend output class3 frames trend
fcOutputFramesClass3Rate 41900u output class3 frames rate output class3 frames rate
fcOutputFramesClassfLast 41910u output classf frames current value output classf frames current value
fcOutputFramesClassfCum 41912u output classf frames cumulative output classf frames cumulative
fcOutputFramesClassfPer 41913u output classf frames periodic output classf frames periodic
fcOutputFramesClassfMin 41914u output classf frames minimum value output classf frames minimum value
fcOutputFramesClassfMax 41915u output classf frames maximum value output classf frames maximum value
fcOutputFramesClassfAvg 41916u output classf frames average value output classf frames average value
fcOutputFramesClassfTr 41920u output classf frames trend output classf frames trend
fcOutputFramesClassfRate 41921u output classf frames rate output classf frames rate
fcOutputLinkLoopinitsLast 41931u output loop inits current value output loop inits current value
fcOutputLinkLoopinitsCum 41933u output loop inits cumulative output loop inits cumulative
fcOutputLinkLoopinitsPer 41934u output loop inits periodic output loop inits periodic
fcOutputLinkLoopinitsMin 41935u output loop inits minimum value output loop inits minimum value
fcOutputLinkLoopinitsMax 41936u output loop inits maximum value output loop inits maximum value
fcOutputLinkLoopinitsAvg 41937u output loop inits average value output loop inits average value
fcOutputLinkLoopinitsTr 41941u output loop inits trend output loop inits trend
fcOutputLinkLoopinitsRate 41942u output loop inits rate output loop inits rate
fcOutputLinkLrrLast 41952u output link Reset Response current value output link Reset Response current value
fcOutputLinkLrrCum 41954u output link Reset Response cumulative output link Reset Response cumulative
fcOutputLinkLrrPer 41955u output link Reset Response periodic output link Reset Response periodic
fcOutputLinkLrrMin 41956u output link Reset Response minimum value output link Reset Response minimum value
fcOutputLinkLrrMax 41957u output link Reset Response maximum value output link Reset Response maximum value
fcOutputLinkLrrAvg 41958u output link Reset Response average value output link Reset Response average value
fcOutputLinkLrrTr 41962u output link Reset Response trend output link Reset Response trend
fcOutputLinkLrrRate 41963u output link Reset Response rate output link Reset Response rate
fcOutputLinkNosLast 41973u output not operational current value output not operational current value
fcOutputLinkNosCum 41975u output not operational cumulative output not operational cumulative
fcOutputLinkNosPer 41976u output not operational periodic output not operational periodic
fcOutputLinkNosMin 41977u output not operational minimum value output not operational minimum value
fcOutputLinkNosMax 41978u output not operational maximum value output not operational maximum value
fcOutputLinkNosAvg 41979u output not operational average value output not operational average value
fcOutputLinkNosTr 41983u output not operational trend output not operational trend
fcOutputLinkNosRate 41984u output not operational rate output not operational rate
fcOutputLinkOlsLast 41994u output offline current value output offline current value
fcOutputLinkOlsCum 41996u output offline cumulative output offline cumulative
fcOutputLinkOlsPer 41997u output offline periodic output offline periodic
fcOutputLinkOlsMin 41998u output offline minimum value output offline minimum value
fcOutputLinkOlsMax 41999u output offline maximum value output offline maximum value
fcOutputLinkOlsAvg 42000u output offline average value output offline average value
fcOutputLinkOlsTr 42004u output offline trend output offline trend
fcOutputLinkOlsRate 42005u output offline rate output offline rate
fcOutputTotalByteBytesLast 42015u total output bytes current value total output bytes current value
fcOutputTotalByteBytesCum 42017u total output bytes cumulative total output bytes cumulative
fcOutputTotalByteBytesPer 42018u total output bytes periodic total output bytes periodic
fcOutputTotalByteBytesMin 42019u total output bytes minimum value total output bytes minimum value
fcOutputTotalByteBytesMax 42020u total output bytes maximum value total output bytes maximum value
fcOutputTotalByteBytesAvg 42021u total output bytes average value total output bytes average value
fcOutputTotalByteBytesTr 42025u total output bytes trend total output bytes trend
fcOutputTotalByteBytesRate 42026u total output bytes rate total output bytes rate
fcOutputTotalByteBytesRateLast 42036u total output bytes rate current value total output bytes rate current value
fcOutputTotalByteBytesRateMin 42037u total output bytes rate minimum value total output bytes rate minimum value
fcOutputTotalByteBytesRateMax 42038u total output bytes rate maximum value total output bytes rate maximum value
fcOutputTotalByteBytesRateAvg 42039u total output bytes rate average value total output bytes rate average value
fcOutputTotalByteBytesRateTr 42044u total output bytes rate trend total output bytes rate trend
fcOutputTotalByteUtilLast 42051u ingress link utilization current value ingress link utilization current value
fcOutputTotalByteUtilMin 42052u ingress link utilization minimum value ingress link utilization minimum value
fcOutputTotalByteUtilMax 42053u ingress link utilization maximum value ingress link utilization maximum value
fcOutputTotalByteUtilAvg 42054u ingress link utilization average value ingress link utilization average value
fcOutputTotalByteUtilTr 42059u ingress link utilization trend ingress link utilization trend
fcReceiveB2BCreditRemainingLast 42066u remaining B2B credit current value remaining B2B credit current value
fcReceiveB2BCreditRemainingCum 42068u remaining B2B credit cumulative remaining B2B credit cumulative
fcReceiveB2BCreditRemainingPer 42069u remaining B2B credit periodic remaining B2B credit periodic
fcReceiveB2BCreditRemainingMin 42070u remaining B2B credit minimum value remaining B2B credit minimum value
fcReceiveB2BCreditRemainingMax 42071u remaining B2B credit maximum value remaining B2B credit maximum value
fcReceiveB2BCreditRemainingAvg 42072u remaining B2B credit average value remaining B2B credit average value
fcReceiveB2BCreditRemainingTr 42076u remaining B2B credit trend remaining B2B credit trend
fcReceiveB2BCreditRemainingRate 42077u remaining B2B credit rate remaining B2B credit rate
fcReceiveB2BCreditTransitionsLast 42087u receive B2B credit current value receive B2B credit current value
fcReceiveB2BCreditTransitionsCum 42089u receive B2B credit cumulative receive B2B credit cumulative
fcReceiveB2BCreditTransitionsPer 42090u receive B2B credit periodic receive B2B credit periodic
fcReceiveB2BCreditTransitionsMin 42091u receive B2B credit minimum value receive B2B credit minimum value
fcReceiveB2BCreditTransitionsMax 42092u receive B2B credit maximum value receive B2B credit maximum value
fcReceiveB2BCreditTransitionsAvg 42093u receive B2B credit average value receive B2B credit average value
fcReceiveB2BCreditTransitionsTr 42097u receive B2B credit trend receive B2B credit trend
fcReceiveB2BCreditTransitionsRate 42098u receive B2B credit rate receive B2B credit rate
fcTransmitB2BCreditLowpriorityLast 42108u transmit B2B credit current value transmit B2B credit current value
fcTransmitB2BCreditLowpriorityCum 42110u transmit B2B credit cumulative transmit B2B credit cumulative
fcTransmitB2BCreditLowpriorityPer 42111u transmit B2B credit periodic transmit B2B credit periodic
fcTransmitB2BCreditLowpriorityMin 42112u transmit B2B credit minimum value transmit B2B credit minimum value
fcTransmitB2BCreditLowpriorityMax 42113u transmit B2B credit maximum value transmit B2B credit maximum value
fcTransmitB2BCreditLowpriorityAvg 42114u transmit B2B credit average value transmit B2B credit average value
fcTransmitB2BCreditLowpriorityTr 42118u transmit B2B credit trend transmit B2B credit trend
fcTransmitB2BCreditLowpriorityRate 42119u transmit B2B credit rate transmit B2B credit rate
fcTransmitB2BCreditRemainingLast 42129u transmit B2B credit current value transmit B2B credit current value
fcTransmitB2BCreditRemainingCum 42131u transmit B2B credit cumulative transmit B2B credit cumulative
fcTransmitB2BCreditRemainingPer 42132u transmit B2B credit periodic transmit B2B credit periodic
fcTransmitB2BCreditRemainingMin 42133u transmit B2B credit minimum value transmit B2B credit minimum value
fcTransmitB2BCreditRemainingMax 42134u transmit B2B credit maximum value transmit B2B credit maximum value
fcTransmitB2BCreditRemainingAvg 42135u transmit B2B credit average value transmit B2B credit average value
fcTransmitB2BCreditRemainingTr 42139u transmit B2B credit trend transmit B2B credit trend
fcTransmitB2BCreditRemainingRate 42140u transmit B2B credit rate transmit B2B credit rate
fcTransmitB2BCreditTransitionsLast 42150u transmit B2B credit current value transmit B2B credit current value
fcTransmitB2BCreditTransitionsCum 42152u transmit B2B credit cumulative transmit B2B credit cumulative
fcTransmitB2BCreditTransitionsPer 42153u transmit B2B credit periodic transmit B2B credit periodic
fcTransmitB2BCreditTransitionsMin 42154u transmit B2B credit minimum value transmit B2B credit minimum value
fcTransmitB2BCreditTransitionsMax 42155u transmit B2B credit maximum value transmit B2B credit maximum value
fcTransmitB2BCreditTransitionsAvg 42156u transmit B2B credit average value transmit B2B credit average value
fcTransmitB2BCreditTransitionsTr 42160u transmit B2B credit trend transmit B2B credit trend
fcTransmitB2BCreditTransitionsRate 42161u transmit B2B credit rate transmit B2B credit rate
eqptBvmacsecrxpktsDecryptedPacktesLast 42554u BV Macsec Decrypted packets current value BV Macsec Decrypted packets current value
eqptBvmacsecrxpktsDecryptedPacktesCum 42556u BV Macsec Decrypted packets cumulative BV Macsec Decrypted packets cumulative
eqptBvmacsecrxpktsDecryptedPacktesPer 42557u BV Macsec Decrypted packets periodic BV Macsec Decrypted packets periodic
eqptBvmacsecrxpktsDecryptedPacktesMin 42558u BV Macsec Decrypted packets minimum value BV Macsec Decrypted packets minimum value
eqptBvmacsecrxpktsDecryptedPacktesMax 42559u BV Macsec Decrypted packets maximum value BV Macsec Decrypted packets maximum value
eqptBvmacsecrxpktsDecryptedPacktesAvg 42560u BV Macsec Decrypted packets average value BV Macsec Decrypted packets average value
eqptBvmacsecrxpktsDecryptedPacktesTr 42564u BV Macsec Decrypted packets trend BV Macsec Decrypted packets trend
eqptBvmacsecrxpktsDecryptedPacktesRate 42565u BV Macsec Decrypted packets rate BV Macsec Decrypted packets rate
eqptBvmacsecrxpktsDecryptedPacktesRateLast 42575u BV Macsec Decrypted packets rate current value BV Macsec Decrypted packets rate current value
eqptBvmacsecrxpktsDecryptedPacktesRateMin 42576u BV Macsec Decrypted packets rate minimum value BV Macsec Decrypted packets rate minimum value
eqptBvmacsecrxpktsDecryptedPacktesRateMax 42577u BV Macsec Decrypted packets rate maximum value BV Macsec Decrypted packets rate maximum value
eqptBvmacsecrxpktsDecryptedPacktesRateAvg 42578u BV Macsec Decrypted packets rate average value BV Macsec Decrypted packets rate average value
eqptBvmacsecrxpktsDecryptedPacktesRateTr 42583u BV Macsec Decrypted packets rate trend BV Macsec Decrypted packets rate trend
eqptBvmacsectxpktsEncryptedPacktesLast 42590u BV Macsec Encrypted packets current value BV Macsec Encrypted packets current value
eqptBvmacsectxpktsEncryptedPacktesCum 42592u BV Macsec Encrypted packets cumulative BV Macsec Encrypted packets cumulative
eqptBvmacsectxpktsEncryptedPacktesPer 42593u BV Macsec Encrypted packets periodic BV Macsec Encrypted packets periodic
eqptBvmacsectxpktsEncryptedPacktesMin 42594u BV Macsec Encrypted packets minimum value BV Macsec Encrypted packets minimum value
eqptBvmacsectxpktsEncryptedPacktesMax 42595u BV Macsec Encrypted packets maximum value BV Macsec Encrypted packets maximum value
eqptBvmacsectxpktsEncryptedPacktesAvg 42596u BV Macsec Encrypted packets average value BV Macsec Encrypted packets average value
eqptBvmacsectxpktsEncryptedPacktesTr 42600u BV Macsec Encrypted packets trend BV Macsec Encrypted packets trend
eqptBvmacsectxpktsEncryptedPacktesRate 42601u BV Macsec Encrypted packets rate BV Macsec Encrypted packets rate
eqptBvmacsectxpktsEncryptedPacktesRateLast 42611u BV Macsec Encrypted packets rate current value BV Macsec Encrypted packets rate current value
eqptBvmacsectxpktsEncryptedPacktesRateMin 42612u BV Macsec Encrypted packets rate minimum value BV Macsec Encrypted packets rate minimum value
eqptBvmacsectxpktsEncryptedPacktesRateMax 42613u BV Macsec Encrypted packets rate maximum value BV Macsec Encrypted packets rate maximum value
eqptBvmacsectxpktsEncryptedPacktesRateAvg 42614u BV Macsec Encrypted packets rate average value BV Macsec Encrypted packets rate average value
eqptBvmacsectxpktsEncryptedPacktesRateTr 42619u BV Macsec Encrypted packets rate trend BV Macsec Encrypted packets rate trend
fcInputC2FramesFbsyLast 42832u input fbsy frames current value input fbsy frames current value
fcInputC2FramesFbsyCum 42834u input fbsy frames cumulative input fbsy frames cumulative
fcInputC2FramesFbsyPer 42835u input fbsy frames periodic input fbsy frames periodic
fcInputC2FramesFbsyMin 42836u input fbsy frames minimum value input fbsy frames minimum value
fcInputC2FramesFbsyMax 42837u input fbsy frames maximum value input fbsy frames maximum value
fcInputC2FramesFbsyAvg 42838u input fbsy frames average value input fbsy frames average value
fcInputC2FramesFbsyTr 42842u input fbsy frames trend input fbsy frames trend
fcInputC2FramesFbsyRate 42843u input fbsy frames rate input fbsy frames rate
fcInputC2FramesFrjtLast 42853u input frjt frames current value input frjt frames current value
fcInputC2FramesFrjtCum 42855u input frjt frames cumulative input frjt frames cumulative
fcInputC2FramesFrjtPer 42856u input frjt frames periodic input frjt frames periodic
fcInputC2FramesFrjtMin 42857u input frjt frames minimum value input frjt frames minimum value
fcInputC2FramesFrjtMax 42858u input frjt frames maximum value input frjt frames maximum value
fcInputC2FramesFrjtAvg 42859u input frjt frames average value input frjt frames average value
fcInputC2FramesFrjtTr 42863u input frjt frames trend input frjt frames trend
fcInputC2FramesFrjtRate 42864u input frjt frames rate input frjt frames rate
fcInputC2FramesPbsyLast 42874u input pbsy frames current value input pbsy frames current value
fcInputC2FramesPbsyCum 42876u input pbsy frames cumulative input pbsy frames cumulative
fcInputC2FramesPbsyPer 42877u input pbsy frames periodic input pbsy frames periodic
fcInputC2FramesPbsyMin 42878u input pbsy frames minimum value input pbsy frames minimum value
fcInputC2FramesPbsyMax 42879u input pbsy frames maximum value input pbsy frames maximum value
fcInputC2FramesPbsyAvg 42880u input pbsy frames average value input pbsy frames average value
fcInputC2FramesPbsyTr 42884u input pbsy frames trend input pbsy frames trend
fcInputC2FramesPbsyRate 42885u input pbsy frames rate input pbsy frames rate
fcInputC2FramesPrjtLast 42895u input prjt frames current value input prjt frames current value
fcInputC2FramesPrjtCum 42897u input prjt frames cumulative input prjt frames cumulative
fcInputC2FramesPrjtPer 42898u input prjt frames periodic input prjt frames periodic
fcInputC2FramesPrjtMin 42899u input prjt frames minimum value input prjt frames minimum value
fcInputC2FramesPrjtMax 42900u input prjt frames maximum value input prjt frames maximum value
fcInputC2FramesPrjtAvg 42901u input prjt frames average value input prjt frames average value
fcInputC2FramesPrjtTr 42905u input prjt frames trend input prjt frames trend
fcInputC2FramesPrjtRate 42906u input prjt frames rate input prjt frames rate
fcInputCastFramesBroadcastLast 42916u Input Broadcast Frames current value Input Broadcast Frames current value
fcInputCastFramesBroadcastCum 42918u Input Broadcast Frames cumulative Input Broadcast Frames cumulative
fcInputCastFramesBroadcastPer 42919u Input Broadcast Frames periodic Input Broadcast Frames periodic
fcInputCastFramesBroadcastMin 42920u Input Broadcast Frames minimum value Input Broadcast Frames minimum value
fcInputCastFramesBroadcastMax 42921u Input Broadcast Frames maximum value Input Broadcast Frames maximum value
fcInputCastFramesBroadcastAvg 42922u Input Broadcast Frames average value Input Broadcast Frames average value
fcInputCastFramesBroadcastTr 42926u Input Broadcast Frames trend Input Broadcast Frames trend
fcInputCastFramesBroadcastRate 42927u Input Broadcast Frames rate Input Broadcast Frames rate
fcInputCastFramesMulticastLast 42937u Input Multicast Frames current value Input Multicast Frames current value
fcInputCastFramesMulticastCum 42939u Input Multicast Frames cumulative Input Multicast Frames cumulative
fcInputCastFramesMulticastPer 42940u Input Multicast Frames periodic Input Multicast Frames periodic
fcInputCastFramesMulticastMin 42941u Input Multicast Frames minimum value Input Multicast Frames minimum value
fcInputCastFramesMulticastMax 42942u Input Multicast Frames maximum value Input Multicast Frames maximum value
fcInputCastFramesMulticastAvg 42943u Input Multicast Frames average value Input Multicast Frames average value
fcInputCastFramesMulticastTr 42947u Input Multicast Frames trend Input Multicast Frames trend
fcInputCastFramesMulticastRate 42948u Input Multicast Frames rate Input Multicast Frames rate
fcInputCastFramesUnicastLast 42958u Input Unicast Frames current value Input Unicast Frames current value
fcInputCastFramesUnicastCum 42960u Input Unicast Frames cumulative Input Unicast Frames cumulative
fcInputCastFramesUnicastPer 42961u Input Unicast Frames periodic Input Unicast Frames periodic
fcInputCastFramesUnicastMin 42962u Input Unicast Frames minimum value Input Unicast Frames minimum value
fcInputCastFramesUnicastMax 42963u Input Unicast Frames maximum value Input Unicast Frames maximum value
fcInputCastFramesUnicastAvg 42964u Input Unicast Frames average value Input Unicast Frames average value
fcInputCastFramesUnicastTr 42968u Input Unicast Frames trend Input Unicast Frames trend
fcInputCastFramesUnicastRate 42969u Input Unicast Frames rate Input Unicast Frames rate
fcInputClassDiscardsC2DiscardsLast 42979u input class2 discards current value input class2 discards current value
fcInputClassDiscardsC2DiscardsCum 42981u input class2 discards cumulative input class2 discards cumulative
fcInputClassDiscardsC2DiscardsPer 42982u input class2 discards periodic input class2 discards periodic
fcInputClassDiscardsC2DiscardsMin 42983u input class2 discards minimum value input class2 discards minimum value
fcInputClassDiscardsC2DiscardsMax 42984u input class2 discards maximum value input class2 discards maximum value
fcInputClassDiscardsC2DiscardsAvg 42985u input class2 discards average value input class2 discards average value
fcInputClassDiscardsC2DiscardsTr 42989u input class2 discards trend input class2 discards trend
fcInputClassDiscardsC2DiscardsRate 42990u input class2 discards rate input class2 discards rate
fcInputClassDiscardsC3DiscardsLast 43000u input class3 discards current value input class3 discards current value
fcInputClassDiscardsC3DiscardsCum 43002u input class3 discards cumulative input class3 discards cumulative
fcInputClassDiscardsC3DiscardsPer 43003u input class3 discards periodic input class3 discards periodic
fcInputClassDiscardsC3DiscardsMin 43004u input class3 discards minimum value input class3 discards minimum value
fcInputClassDiscardsC3DiscardsMax 43005u input class3 discards maximum value input class3 discards maximum value
fcInputClassDiscardsC3DiscardsAvg 43006u input class3 discards average value input class3 discards average value
fcInputClassDiscardsC3DiscardsTr 43010u input class3 discards trend input class3 discards trend
fcInputClassDiscardsC3DiscardsRate 43011u input class3 discards rate input class3 discards rate
fcInputClassDiscardsCfDiscardsLast 43021u input classf discards current value input classf discards current value
fcInputClassDiscardsCfDiscardsCum 43023u input classf discards cumulative input classf discards cumulative
fcInputClassDiscardsCfDiscardsPer 43024u input classf discards periodic input classf discards periodic
fcInputClassDiscardsCfDiscardsMin 43025u input classf discards minimum value input classf discards minimum value
fcInputClassDiscardsCfDiscardsMax 43026u input classf discards maximum value input classf discards maximum value
fcInputClassDiscardsCfDiscardsAvg 43027u input classf discards average value input classf discards average value
fcInputClassDiscardsCfDiscardsTr 43031u input classf discards trend input classf discards trend
fcInputClassDiscardsCfDiscardsRate 43032u input classf discards rate input classf discards rate
fcInputErrorsAddrIdErrorsLast 43042u address identifier errors current value address identifier errors current value
fcInputErrorsAddrIdErrorsCum 43044u address identifier errors cumulative address identifier errors cumulative
fcInputErrorsAddrIdErrorsPer 43045u address identifier errors periodic address identifier errors periodic
fcInputErrorsAddrIdErrorsMin 43046u address identifier errors minimum value address identifier errors minimum value
fcInputErrorsAddrIdErrorsMax 43047u address identifier errors maximum value address identifier errors maximum value
fcInputErrorsAddrIdErrorsAvg 43048u address identifier errors average value address identifier errors average value
fcInputErrorsAddrIdErrorsTr 43052u address identifier errors trend address identifier errors trend
fcInputErrorsAddrIdErrorsRate 43053u address identifier errors rate address identifier errors rate
fcInputErrorsDelimiterErrorsLast 43063u delimiter errors current value delimiter errors current value
fcInputErrorsDelimiterErrorsCum 43065u delimiter errors cumulative delimiter errors cumulative
fcInputErrorsDelimiterErrorsPer 43066u delimiter errors periodic delimiter errors periodic
fcInputErrorsDelimiterErrorsMin 43067u delimiter errors minimum value delimiter errors minimum value
fcInputErrorsDelimiterErrorsMax 43068u delimiter errors maximum value delimiter errors maximum value
fcInputErrorsDelimiterErrorsAvg 43069u delimiter errors average value delimiter errors average value
fcInputErrorsDelimiterErrorsTr 43073u delimiter errors trend delimiter errors trend
fcInputErrorsDelimiterErrorsRate 43074u delimiter errors rate delimiter errors rate
fcInputErrorsLrpLast 43084u input link Reset Protocol current value input link Reset Protocol current value
fcInputErrorsLrpCum 43086u input link Reset Protocol cumulative input link Reset Protocol cumulative
fcInputErrorsLrpPer 43087u input link Reset Protocol periodic input link Reset Protocol periodic
fcInputErrorsLrpMin 43088u input link Reset Protocol minimum value input link Reset Protocol minimum value
fcInputErrorsLrpMax 43089u input link Reset Protocol maximum value input link Reset Protocol maximum value
fcInputErrorsLrpAvg 43090u input link Reset Protocol average value input link Reset Protocol average value
fcInputErrorsLrpTr 43094u input link Reset Protocol trend input link Reset Protocol trend
fcInputErrorsLrpRate 43095u input link Reset Protocol rate input link Reset Protocol rate
fcInputErrorsPrimSeqProtoLast 43105u primitive seq proto errors current value primitive seq proto errors current value
fcInputErrorsPrimSeqProtoCum 43107u primitive seq proto errors cumulative primitive seq proto errors cumulative
fcInputErrorsPrimSeqProtoPer 43108u primitive seq proto errors periodic primitive seq proto errors periodic
fcInputErrorsPrimSeqProtoMin 43109u primitive seq proto errors minimum value primitive seq proto errors minimum value
fcInputErrorsPrimSeqProtoMax 43110u primitive seq proto errors maximum value primitive seq proto errors maximum value
fcInputErrorsPrimSeqProtoAvg 43111u primitive seq proto errors average value primitive seq proto errors average value
fcInputErrorsPrimSeqProtoTr 43115u primitive seq proto errors trend primitive seq proto errors trend
fcInputErrorsPrimSeqProtoRate 43116u primitive seq proto errors rate primitive seq proto errors rate
fcInputLIPErrorsEofAbortsLast 43126u input eof aborts current value input eof aborts current value
fcInputLIPErrorsEofAbortsCum 43128u input eof aborts cumulative input eof aborts cumulative
fcInputLIPErrorsEofAbortsPer 43129u input eof aborts periodic input eof aborts periodic
fcInputLIPErrorsEofAbortsMin 43130u input eof aborts minimum value input eof aborts minimum value
fcInputLIPErrorsEofAbortsMax 43131u input eof aborts maximum value input eof aborts maximum value
fcInputLIPErrorsEofAbortsAvg 43132u input eof aborts average value input eof aborts average value
fcInputLIPErrorsEofAbortsTr 43136u input eof aborts trend input eof aborts trend
fcInputLIPErrorsEofAbortsRate 43137u input eof aborts rate input eof aborts rate
fcInputLIPErrorsF8LipErrorLast 43147u input f8 lip error current value input f8 lip error current value
fcInputLIPErrorsF8LipErrorCum 43149u input f8 lip error cumulative input f8 lip error cumulative
fcInputLIPErrorsF8LipErrorPer 43150u input f8 lip error periodic input f8 lip error periodic
fcInputLIPErrorsF8LipErrorMin 43151u input f8 lip error minimum value input f8 lip error minimum value
fcInputLIPErrorsF8LipErrorMax 43152u input f8 lip error maximum value input f8 lip error maximum value
fcInputLIPErrorsF8LipErrorAvg 43153u input f8 lip error average value input f8 lip error average value
fcInputLIPErrorsF8LipErrorTr 43157u input f8 lip error trend input f8 lip error trend
fcInputLIPErrorsF8LipErrorRate 43158u input f8 lip error rate input f8 lip error rate
fcInputLIPErrorsFragmentedFramesLast 43168u fragmented frames current value fragmented frames current value
fcInputLIPErrorsFragmentedFramesCum 43170u fragmented frames cumulative fragmented frames cumulative
fcInputLIPErrorsFragmentedFramesPer 43171u fragmented frames periodic fragmented frames periodic
fcInputLIPErrorsFragmentedFramesMin 43172u fragmented frames minimum value fragmented frames minimum value
fcInputLIPErrorsFragmentedFramesMax 43173u fragmented frames maximum value fragmented frames maximum value
fcInputLIPErrorsFragmentedFramesAvg 43174u fragmented frames average value fragmented frames average value
fcInputLIPErrorsFragmentedFramesTr 43178u fragmented frames trend fragmented frames trend
fcInputLIPErrorsFragmentedFramesRate 43179u fragmented frames rate fragmented frames rate
fcInputLIPErrorsNonf8LipErrorLast 43189u input non f8 lip error current value input non f8 lip error current value
fcInputLIPErrorsNonf8LipErrorCum 43191u input non f8 lip error cumulative input non f8 lip error cumulative
fcInputLIPErrorsNonf8LipErrorPer 43192u input non f8 lip error periodic input non f8 lip error periodic
fcInputLIPErrorsNonf8LipErrorMin 43193u input non f8 lip error minimum value input non f8 lip error minimum value
fcInputLIPErrorsNonf8LipErrorMax 43194u input non f8 lip error maximum value input non f8 lip error maximum value
fcInputLIPErrorsNonf8LipErrorAvg 43195u input non f8 lip error average value input non f8 lip error average value
fcInputLIPErrorsNonf8LipErrorTr 43199u input non f8 lip error trend input non f8 lip error trend
fcInputLIPErrorsNonf8LipErrorRate 43200u input non f8 lip error rate input non f8 lip error rate
fcInputOtherErrorsDisparity8b10bLast 43210u input 8b10b disparity current value input 8b10b disparity current value
fcInputOtherErrorsDisparity8b10bCum 43212u input 8b10b disparity cumulative input 8b10b disparity cumulative
fcInputOtherErrorsDisparity8b10bPer 43213u input 8b10b disparity periodic input 8b10b disparity periodic
fcInputOtherErrorsDisparity8b10bMin 43214u input 8b10b disparity minimum value input 8b10b disparity minimum value
fcInputOtherErrorsDisparity8b10bMax 43215u input 8b10b disparity maximum value input 8b10b disparity maximum value
fcInputOtherErrorsDisparity8b10bAvg 43216u input 8b10b disparity average value input 8b10b disparity average value
fcInputOtherErrorsDisparity8b10bTr 43220u input 8b10b disparity trend input 8b10b disparity trend
fcInputOtherErrorsDisparity8b10bRate 43221u input 8b10b disparity rate input 8b10b disparity rate
fcInputOtherErrorsEislLast 43231u input eisl current value input eisl current value
fcInputOtherErrorsEislCum 43233u input eisl cumulative input eisl cumulative
fcInputOtherErrorsEislPer 43234u input eisl periodic input eisl periodic
fcInputOtherErrorsEislMin 43235u input eisl minimum value input eisl minimum value
fcInputOtherErrorsEislMax 43236u input eisl maximum value input eisl maximum value
fcInputOtherErrorsEislAvg 43237u input eisl average value input eisl average value
fcInputOtherErrorsEislTr 43241u input eisl trend input eisl trend
fcInputOtherErrorsEislRate 43242u input eisl rate input eisl rate
fcInputOtherErrorsElpLast 43252u input elp current value input elp current value
fcInputOtherErrorsElpCum 43254u input elp cumulative input elp cumulative
fcInputOtherErrorsElpPer 43255u input elp periodic input elp periodic
fcInputOtherErrorsElpMin 43256u input elp minimum value input elp minimum value
fcInputOtherErrorsElpMax 43257u input elp maximum value input elp maximum value
fcInputOtherErrorsElpAvg 43258u input elp average value input elp average value
fcInputOtherErrorsElpTr 43262u input elp trend input elp trend
fcInputOtherErrorsElpRate 43263u input elp rate input elp rate
fcInputOtherErrorsFramingLast 43273u input framing errors current value input framing errors current value
fcInputOtherErrorsFramingCum 43275u input framing errors cumulative input framing errors cumulative
fcInputOtherErrorsFramingPer 43276u input framing errors periodic input framing errors periodic
fcInputOtherErrorsFramingMin 43277u input framing errors minimum value input framing errors minimum value
fcInputOtherErrorsFramingMax 43278u input framing errors maximum value input framing errors maximum value
fcInputOtherErrorsFramingAvg 43279u input framing errors average value input framing errors average value
fcInputOtherErrorsFramingTr 43283u input framing errors trend input framing errors trend
fcInputOtherErrorsFramingRate 43284u input framing errors rate input framing errors rate
fcOutputCastFramesBroadcastLast 43294u Output Broadcast Frames current value Output Broadcast Frames current value
fcOutputCastFramesBroadcastCum 43296u Output Broadcast Frames cumulative Output Broadcast Frames cumulative
fcOutputCastFramesBroadcastPer 43297u Output Broadcast Frames periodic Output Broadcast Frames periodic
fcOutputCastFramesBroadcastMin 43298u Output Broadcast Frames minimum value Output Broadcast Frames minimum value
fcOutputCastFramesBroadcastMax 43299u Output Broadcast Frames maximum value Output Broadcast Frames maximum value
fcOutputCastFramesBroadcastAvg 43300u Output Broadcast Frames average value Output Broadcast Frames average value
fcOutputCastFramesBroadcastTr 43304u Output Broadcast Frames trend Output Broadcast Frames trend
fcOutputCastFramesBroadcastRate 43305u Output Broadcast Frames rate Output Broadcast Frames rate
fcOutputCastFramesMulticastLast 43315u Output Multicast Frames current value Output Multicast Frames current value
fcOutputCastFramesMulticastCum 43317u Output Multicast Frames cumulative Output Multicast Frames cumulative
fcOutputCastFramesMulticastPer 43318u Output Multicast Frames periodic Output Multicast Frames periodic
fcOutputCastFramesMulticastMin 43319u Output Multicast Frames minimum value Output Multicast Frames minimum value
fcOutputCastFramesMulticastMax 43320u Output Multicast Frames maximum value Output Multicast Frames maximum value
fcOutputCastFramesMulticastAvg 43321u Output Multicast Frames average value Output Multicast Frames average value
fcOutputCastFramesMulticastTr 43325u Output Multicast Frames trend Output Multicast Frames trend
fcOutputCastFramesMulticastRate 43326u Output Multicast Frames rate Output Multicast Frames rate
fcOutputCastFramesUnicastLast 43336u Output Unicast Frames current value Output Unicast Frames current value
fcOutputCastFramesUnicastCum 43338u Output Unicast Frames cumulative Output Unicast Frames cumulative
fcOutputCastFramesUnicastPer 43339u Output Unicast Frames periodic Output Unicast Frames periodic
fcOutputCastFramesUnicastMin 43340u Output Unicast Frames minimum value Output Unicast Frames minimum value
fcOutputCastFramesUnicastMax 43341u Output Unicast Frames maximum value Output Unicast Frames maximum value
fcOutputCastFramesUnicastAvg 43342u Output Unicast Frames average value Output Unicast Frames average value
fcOutputCastFramesUnicastTr 43346u Output Unicast Frames trend Output Unicast Frames trend
fcOutputCastFramesUnicastRate 43347u Output Unicast Frames rate Output Unicast Frames rate
fcOutputLIPErrorsF8LipErrorLast 43357u output f8 lip error current value output f8 lip error current value
fcOutputLIPErrorsF8LipErrorCum 43359u output f8 lip error cumulative output f8 lip error cumulative
fcOutputLIPErrorsF8LipErrorPer 43360u output f8 lip error periodic output f8 lip error periodic
fcOutputLIPErrorsF8LipErrorMin 43361u output f8 lip error minimum value output f8 lip error minimum value
fcOutputLIPErrorsF8LipErrorMax 43362u output f8 lip error maximum value output f8 lip error maximum value
fcOutputLIPErrorsF8LipErrorAvg 43363u output f8 lip error average value output f8 lip error average value
fcOutputLIPErrorsF8LipErrorTr 43367u output f8 lip error trend output f8 lip error trend
fcOutputLIPErrorsF8LipErrorRate 43368u output f8 lip error rate output f8 lip error rate
fcOutputLIPErrorsNonf8LipErrorLast 43378u output non f8 lip error current value output non f8 lip error current value
fcOutputLIPErrorsNonf8LipErrorCum 43380u output non f8 lip error cumulative output non f8 lip error cumulative
fcOutputLIPErrorsNonf8LipErrorPer 43381u output non f8 lip error periodic output non f8 lip error periodic
fcOutputLIPErrorsNonf8LipErrorMin 43382u output non f8 lip error minimum value output non f8 lip error minimum value
fcOutputLIPErrorsNonf8LipErrorMax 43383u output non f8 lip error maximum value output non f8 lip error maximum value
fcOutputLIPErrorsNonf8LipErrorAvg 43384u output non f8 lip error average value output non f8 lip error average value
fcOutputLIPErrorsNonf8LipErrorTr 43388u output non f8 lip error trend output non f8 lip error trend
fcOutputLIPErrorsNonf8LipErrorRate 43389u output non f8 lip error rate output non f8 lip error rate
eqptIngrErrPktsCrcLast 43570u CRC Align Errors current value CRC Align Errors current value
eqptIngrErrPktsCrcMin 43574u CRC Align Errors minimum value CRC Align Errors minimum value
eqptIngrErrPktsCrcMax 43575u CRC Align Errors maximum value CRC Align Errors maximum value
eqptIngrErrPktsCrcAvg 43576u CRC Align Errors average value CRC Align Errors average value
eqptIngrErrPktsCrcTr 43580u CRC Align Errors trend CRC Align Errors trend
eqptcapacityL3v4Usage32V4EpLast 43968u Total v4 32 Endpoints current value Total v4 32 Endpoints current value
eqptcapacityL3v4Usage32V4EpCum 43970u Total v4 32 Endpoints cumulative Total v4 32 Endpoints cumulative
eqptcapacityL3v4Usage32V4EpPer 43971u Total v4 32 Endpoints periodic Total v4 32 Endpoints periodic
eqptcapacityL3v4Usage32V4EpMin 43972u Total v4 32 Endpoints minimum value Total v4 32 Endpoints minimum value
eqptcapacityL3v4Usage32V4EpMax 43973u Total v4 32 Endpoints maximum value Total v4 32 Endpoints maximum value
eqptcapacityL3v4Usage32V4EpAvg 43974u Total v4 32 Endpoints average value Total v4 32 Endpoints average value
eqptcapacityL3v4Usage32V4EpTr 43978u Total v4 32 Endpoints trend Total v4 32 Endpoints trend
eqptcapacityL3v4Usage32V4EpRate 43979u Total v4 32 Endpoints rate Total v4 32 Endpoints rate
eqptcapacityL3v4Usage32V4McLast 43989u Total v4 32 MC Routes current value Total v4 32 MC Routes current value
eqptcapacityL3v4Usage32V4McCum 43991u Total v4 32 MC Routes cumulative Total v4 32 MC Routes cumulative
eqptcapacityL3v4Usage32V4McPer 43992u Total v4 32 MC Routes periodic Total v4 32 MC Routes periodic
eqptcapacityL3v4Usage32V4McMin 43993u Total v4 32 MC Routes minimum value Total v4 32 MC Routes minimum value
eqptcapacityL3v4Usage32V4McMax 43994u Total v4 32 MC Routes maximum value Total v4 32 MC Routes maximum value
eqptcapacityL3v4Usage32V4McAvg 43995u Total v4 32 MC Routes average value Total v4 32 MC Routes average value
eqptcapacityL3v4Usage32V4McTr 43999u Total v4 32 MC Routes trend Total v4 32 MC Routes trend
eqptcapacityL3v4Usage32V4McRate 44000u Total v4 32 MC Routes rate Total v4 32 MC Routes rate
eqptcapacityL3v4Usage32V4TotalLast 44010u Total v4 32 Routes current value Total v4 32 Routes current value
eqptcapacityL3v4Usage32V4TotalCum 44012u Total v4 32 Routes cumulative Total v4 32 Routes cumulative
eqptcapacityL3v4Usage32V4TotalPer 44013u Total v4 32 Routes periodic Total v4 32 Routes periodic
eqptcapacityL3v4Usage32V4TotalMin 44014u Total v4 32 Routes minimum value Total v4 32 Routes minimum value
eqptcapacityL3v4Usage32V4TotalMax 44015u Total v4 32 Routes maximum value Total v4 32 Routes maximum value
eqptcapacityL3v4Usage32V4TotalAvg 44016u Total v4 32 Routes average value Total v4 32 Routes average value
eqptcapacityL3v4Usage32V4TotalTr 44020u Total v4 32 Routes trend Total v4 32 Routes trend
eqptcapacityL3v4Usage32V4TotalRate 44021u Total v4 32 Routes rate Total v4 32 Routes rate
eqptcapacityL3v4Usage32V4UcLast 44031u Total v4 32 UC Routes current value Total v4 32 UC Routes current value
eqptcapacityL3v4Usage32V4UcCum 44033u Total v4 32 UC Routes cumulative Total v4 32 UC Routes cumulative
eqptcapacityL3v4Usage32V4UcPer 44034u Total v4 32 UC Routes periodic Total v4 32 UC Routes periodic
eqptcapacityL3v4Usage32V4UcMin 44035u Total v4 32 UC Routes minimum value Total v4 32 UC Routes minimum value
eqptcapacityL3v4Usage32V4UcMax 44036u Total v4 32 UC Routes maximum value Total v4 32 UC Routes maximum value
eqptcapacityL3v4Usage32V4UcAvg 44037u Total v4 32 UC Routes average value Total v4 32 UC Routes average value
eqptcapacityL3v4Usage32V4UcTr 44041u Total v4 32 UC Routes trend Total v4 32 UC Routes trend
eqptcapacityL3v4Usage32V4UcRate 44042u Total v4 32 UC Routes rate Total v4 32 UC Routes rate
eqptcapacityL3v4Usage32CapV4TotalCapLast 44052u Total v4 32 Routes capacity current value Total v4 32 Routes capacity current value
eqptcapacityL3v4Usage32CapV4TotalCapCum 44054u Total v4 32 Routes capacity cumulative Total v4 32 Routes capacity cumulative
eqptcapacityL3v4Usage32CapV4TotalCapPer 44055u Total v4 32 Routes capacity periodic Total v4 32 Routes capacity periodic
eqptcapacityL3v4Usage32CapV4TotalCapMin 44056u Total v4 32 Routes capacity minimum value Total v4 32 Routes capacity minimum value
eqptcapacityL3v4Usage32CapV4TotalCapMax 44057u Total v4 32 Routes capacity maximum value Total v4 32 Routes capacity maximum value
eqptcapacityL3v4Usage32CapV4TotalCapAvg 44058u Total v4 32 Routes capacity average value Total v4 32 Routes capacity average value
eqptcapacityL3v4Usage32CapV4TotalCapTr 44062u Total v4 32 Routes capacity trend Total v4 32 Routes capacity trend
eqptcapacityL3v4Usage32CapV4TotalCapRate 44063u Total v4 32 Routes capacity rate Total v4 32 Routes capacity rate
eqptcapacityL3v4Usage32PerNormalizedv4TotalLast 44073u Total v4 32 L3 entries usage percentage current value Total v4 32 L3 entries usage percentage current value
eqptcapacityL3v4Usage32PerNormalizedv4TotalMin 44074u Total v4 32 L3 entries usage percentage minimum value Total v4 32 L3 entries usage percentage minimum value
eqptcapacityL3v4Usage32PerNormalizedv4TotalMax 44075u Total v4 32 L3 entries usage percentage maximum value Total v4 32 L3 entries usage percentage maximum value
eqptcapacityL3v4Usage32PerNormalizedv4TotalAvg 44076u Total v4 32 L3 entries usage percentage average value Total v4 32 L3 entries usage percentage average value
eqptcapacityL3v4Usage32PerNormalizedv4TotalTr 44081u Total v4 32 L3 entries usage percentage trend Total v4 32 L3 entries usage percentage trend
eqptcapacityL3v6Usage128V6EpLast 44088u Total v6 128 Endpoints current value Total v6 128 Endpoints current value
eqptcapacityL3v6Usage128V6EpCum 44090u Total v6 128 Endpoints cumulative Total v6 128 Endpoints cumulative
eqptcapacityL3v6Usage128V6EpPer 44091u Total v6 128 Endpoints periodic Total v6 128 Endpoints periodic
eqptcapacityL3v6Usage128V6EpMin 44092u Total v6 128 Endpoints minimum value Total v6 128 Endpoints minimum value
eqptcapacityL3v6Usage128V6EpMax 44093u Total v6 128 Endpoints maximum value Total v6 128 Endpoints maximum value
eqptcapacityL3v6Usage128V6EpAvg 44094u Total v6 128 Endpoints average value Total v6 128 Endpoints average value
eqptcapacityL3v6Usage128V6EpTr 44098u Total v6 128 Endpoints trend Total v6 128 Endpoints trend
eqptcapacityL3v6Usage128V6EpRate 44099u Total v6 128 Endpoints rate Total v6 128 Endpoints rate
eqptcapacityL3v6Usage128V6McLast 44109u Total v6 128 MC Routes current value Total v6 128 MC Routes current value
eqptcapacityL3v6Usage128V6McCum 44111u Total v6 128 MC Routes cumulative Total v6 128 MC Routes cumulative
eqptcapacityL3v6Usage128V6McPer 44112u Total v6 128 MC Routes periodic Total v6 128 MC Routes periodic
eqptcapacityL3v6Usage128V6McMin 44113u Total v6 128 MC Routes minimum value Total v6 128 MC Routes minimum value
eqptcapacityL3v6Usage128V6McMax 44114u Total v6 128 MC Routes maximum value Total v6 128 MC Routes maximum value
eqptcapacityL3v6Usage128V6McAvg 44115u Total v6 128 MC Routes average value Total v6 128 MC Routes average value
eqptcapacityL3v6Usage128V6McTr 44119u Total v6 128 MC Routes trend Total v6 128 MC Routes trend
eqptcapacityL3v6Usage128V6McRate 44120u Total v6 128 MC Routes rate Total v6 128 MC Routes rate
eqptcapacityL3v6Usage128V6TotalLast 44130u Total v6 128 Routes current value Total v6 128 Routes current value
eqptcapacityL3v6Usage128V6TotalCum 44132u Total v6 128 Routes cumulative Total v6 128 Routes cumulative
eqptcapacityL3v6Usage128V6TotalPer 44133u Total v6 128 Routes periodic Total v6 128 Routes periodic
eqptcapacityL3v6Usage128V6TotalMin 44134u Total v6 128 Routes minimum value Total v6 128 Routes minimum value
eqptcapacityL3v6Usage128V6TotalMax 44135u Total v6 128 Routes maximum value Total v6 128 Routes maximum value
eqptcapacityL3v6Usage128V6TotalAvg 44136u Total v6 128 Routes average value Total v6 128 Routes average value
eqptcapacityL3v6Usage128V6TotalTr 44140u Total v6 128 Routes trend Total v6 128 Routes trend
eqptcapacityL3v6Usage128V6TotalRate 44141u Total v6 128 Routes rate Total v6 128 Routes rate
eqptcapacityL3v6Usage128V6UcLast 44151u Total v6 128 UC Routes current value Total v6 128 UC Routes current value
eqptcapacityL3v6Usage128V6UcCum 44153u Total v6 128 UC Routes cumulative Total v6 128 UC Routes cumulative
eqptcapacityL3v6Usage128V6UcPer 44154u Total v6 128 UC Routes periodic Total v6 128 UC Routes periodic
eqptcapacityL3v6Usage128V6UcMin 44155u Total v6 128 UC Routes minimum value Total v6 128 UC Routes minimum value
eqptcapacityL3v6Usage128V6UcMax 44156u Total v6 128 UC Routes maximum value Total v6 128 UC Routes maximum value
eqptcapacityL3v6Usage128V6UcAvg 44157u Total v6 128 UC Routes average value Total v6 128 UC Routes average value
eqptcapacityL3v6Usage128V6UcTr 44161u Total v6 128 UC Routes trend Total v6 128 UC Routes trend
eqptcapacityL3v6Usage128V6UcRate 44162u Total v6 128 UC Routes rate Total v6 128 UC Routes rate
eqptcapacityL3v6Usage128CapV6TotalCapLast 44172u Total v6 128 Routes capacity current value Total v6 128 Routes capacity current value
eqptcapacityL3v6Usage128CapV6TotalCapCum 44174u Total v6 128 Routes capacity cumulative Total v6 128 Routes capacity cumulative
eqptcapacityL3v6Usage128CapV6TotalCapPer 44175u Total v6 128 Routes capacity periodic Total v6 128 Routes capacity periodic
eqptcapacityL3v6Usage128CapV6TotalCapMin 44176u Total v6 128 Routes capacity minimum value Total v6 128 Routes capacity minimum value
eqptcapacityL3v6Usage128CapV6TotalCapMax 44177u Total v6 128 Routes capacity maximum value Total v6 128 Routes capacity maximum value
eqptcapacityL3v6Usage128CapV6TotalCapAvg 44178u Total v6 128 Routes capacity average value Total v6 128 Routes capacity average value
eqptcapacityL3v6Usage128CapV6TotalCapTr 44182u Total v6 128 Routes capacity trend Total v6 128 Routes capacity trend
eqptcapacityL3v6Usage128CapV6TotalCapRate 44183u Total v6 128 Routes capacity rate Total v6 128 Routes capacity rate
eqptcapacityL3v6Usage128PerNormalizedv6TotalLast 44193u Total v6 128 L3 entries usage percentage current value Total v6 128 L3 entries usage percentage current value
eqptcapacityL3v6Usage128PerNormalizedv6TotalMin 44194u Total v6 128 L3 entries usage percentage minimum value Total v6 128 L3 entries usage percentage minimum value
eqptcapacityL3v6Usage128PerNormalizedv6TotalMax 44195u Total v6 128 L3 entries usage percentage maximum value Total v6 128 L3 entries usage percentage maximum value
eqptcapacityL3v6Usage128PerNormalizedv6TotalAvg 44196u Total v6 128 L3 entries usage percentage average value Total v6 128 L3 entries usage percentage average value
eqptcapacityL3v6Usage128PerNormalizedv6TotalTr 44201u Total v6 128 L3 entries usage percentage trend Total v6 128 L3 entries usage percentage trend
eqptcapacityPrefixEntriesUsageTcamLpmLast 44245u tcam LPM current value tcam LPM current value
eqptcapacityPrefixEntriesUsageTcamLpmCum 44247u tcam LPM cumulative tcam LPM cumulative
eqptcapacityPrefixEntriesUsageTcamLpmPer 44248u tcam LPM periodic tcam LPM periodic
eqptcapacityPrefixEntriesUsageTcamLpmMin 44249u tcam LPM minimum value tcam LPM minimum value
eqptcapacityPrefixEntriesUsageTcamLpmMax 44250u tcam LPM maximum value tcam LPM maximum value
eqptcapacityPrefixEntriesUsageTcamLpmAvg 44251u tcam LPM average value tcam LPM average value
eqptcapacityPrefixEntriesUsageTcamLpmTr 44255u tcam LPM trend tcam LPM trend
eqptcapacityPrefixEntriesUsageTcamLpmRate 44256u tcam LPM rate tcam LPM rate
eqptcapacityPrefixEntriesUsageTotalLpmLast 44266u Total L3 LPM current value Total L3 LPM current value
eqptcapacityPrefixEntriesUsageTotalLpmCum 44268u Total L3 LPM cumulative Total L3 LPM cumulative
eqptcapacityPrefixEntriesUsageTotalLpmPer 44269u Total L3 LPM periodic Total L3 LPM periodic
eqptcapacityPrefixEntriesUsageTotalLpmMin 44270u Total L3 LPM minimum value Total L3 LPM minimum value
eqptcapacityPrefixEntriesUsageTotalLpmMax 44271u Total L3 LPM maximum value Total L3 LPM maximum value
eqptcapacityPrefixEntriesUsageTotalLpmAvg 44272u Total L3 LPM average value Total L3 LPM average value
eqptcapacityPrefixEntriesUsageTotalLpmTr 44276u Total L3 LPM trend Total L3 LPM trend
eqptcapacityPrefixEntriesUsageTotalLpmRate 44277u Total L3 LPM rate Total L3 LPM rate
eqptcapacityPrefixEntriesUsageV4LpmLast 44287u v4 L3 LPM current value v4 L3 LPM current value
eqptcapacityPrefixEntriesUsageV4LpmCum 44289u v4 L3 LPM cumulative v4 L3 LPM cumulative
eqptcapacityPrefixEntriesUsageV4LpmPer 44290u v4 L3 LPM periodic v4 L3 LPM periodic
eqptcapacityPrefixEntriesUsageV4LpmMin 44291u v4 L3 LPM minimum value v4 L3 LPM minimum value
eqptcapacityPrefixEntriesUsageV4LpmMax 44292u v4 L3 LPM maximum value v4 L3 LPM maximum value
eqptcapacityPrefixEntriesUsageV4LpmAvg 44293u v4 L3 LPM average value v4 L3 LPM average value
eqptcapacityPrefixEntriesUsageV4LpmTr 44297u v4 L3 LPM trend v4 L3 LPM trend
eqptcapacityPrefixEntriesUsageV4LpmRate 44298u v4 L3 LPM rate v4 L3 LPM rate
eqptcapacityPrefixEntriesUsageV6LpmLast 44308u v6 L3 LPM current value v6 L3 LPM current value
eqptcapacityPrefixEntriesUsageV6LpmCum 44310u v6 L3 LPM cumulative v6 L3 LPM cumulative
eqptcapacityPrefixEntriesUsageV6LpmPer 44311u v6 L3 LPM periodic v6 L3 LPM periodic
eqptcapacityPrefixEntriesUsageV6LpmMin 44312u v6 L3 LPM minimum value v6 L3 LPM minimum value
eqptcapacityPrefixEntriesUsageV6LpmMax 44313u v6 L3 LPM maximum value v6 L3 LPM maximum value
eqptcapacityPrefixEntriesUsageV6LpmAvg 44314u v6 L3 LPM average value v6 L3 LPM average value
eqptcapacityPrefixEntriesUsageV6LpmTr 44318u v6 L3 LPM trend v6 L3 LPM trend
eqptcapacityPrefixEntriesUsageV6LpmRate 44319u v6 L3 LPM rate v6 L3 LPM rate
eqptcapacityPrefixEntriesUsageCapTotalLpmCapLast 44329u L3 lpm capacity current value L3 lpm capacity current value
eqptcapacityPrefixEntriesUsageCapTotalLpmCapCum 44331u L3 lpm capacity cumulative L3 lpm capacity cumulative
eqptcapacityPrefixEntriesUsageCapTotalLpmCapPer 44332u L3 lpm capacity periodic L3 lpm capacity periodic
eqptcapacityPrefixEntriesUsageCapTotalLpmCapMin 44333u L3 lpm capacity minimum value L3 lpm capacity minimum value
eqptcapacityPrefixEntriesUsageCapTotalLpmCapMax 44334u L3 lpm capacity maximum value L3 lpm capacity maximum value
eqptcapacityPrefixEntriesUsageCapTotalLpmCapAvg 44335u L3 lpm capacity average value L3 lpm capacity average value
eqptcapacityPrefixEntriesUsageCapTotalLpmCapTr 44339u L3 lpm capacity trend L3 lpm capacity trend
eqptcapacityPrefixEntriesUsageCapTotalLpmCapRate 44340u L3 lpm capacity rate L3 lpm capacity rate
eqptcapacityPGLabelEntryNormalizedLast 44398u PG label entries usage current value PG label entries usage current value
eqptcapacityPGLabelEntryNormalizedMin 44399u PG label entries usage minimum value PG label entries usage minimum value
eqptcapacityPGLabelEntryNormalizedMax 44400u PG label entries usage maximum value PG label entries usage maximum value
eqptcapacityPGLabelEntryNormalizedAvg 44401u PG label entries usage average value PG label entries usage average value
eqptcapacityPGLabelEntryNormalizedTr 44406u PG label entries usage trend PG label entries usage trend
eqptcapacityPGLabelUsagePgLblCapLast 44413u PG label Usage capacity current value PG label Usage capacity current value
eqptcapacityPGLabelUsagePgLblCapCum 44415u PG label Usage capacity cumulative PG label Usage capacity cumulative
eqptcapacityPGLabelUsagePgLblCapPer 44416u PG label Usage capacity periodic PG label Usage capacity periodic
eqptcapacityPGLabelUsagePgLblCapMin 44417u PG label Usage capacity minimum value PG label Usage capacity minimum value
eqptcapacityPGLabelUsagePgLblCapMax 44418u PG label Usage capacity maximum value PG label Usage capacity maximum value
eqptcapacityPGLabelUsagePgLblCapAvg 44419u PG label Usage capacity average value PG label Usage capacity average value
eqptcapacityPGLabelUsagePgLblCapTr 44423u PG label Usage capacity trend PG label Usage capacity trend
eqptcapacityPGLabelUsagePgLblCapRate 44424u PG label Usage capacity rate PG label Usage capacity rate
eqptcapacityPGLabelUsagePgLblUsageLast 44434u PG label Usage current value PG label Usage current value
eqptcapacityPGLabelUsagePgLblUsageCum 44436u PG label Usage cumulative PG label Usage cumulative
eqptcapacityPGLabelUsagePgLblUsagePer 44437u PG label Usage periodic PG label Usage periodic
eqptcapacityPGLabelUsagePgLblUsageMin 44438u PG label Usage minimum value PG label Usage minimum value
eqptcapacityPGLabelUsagePgLblUsageMax 44439u PG label Usage maximum value PG label Usage maximum value
eqptcapacityPGLabelUsagePgLblUsageAvg 44440u PG label Usage average value PG label Usage average value
eqptcapacityPGLabelUsagePgLblUsageTr 44444u PG label Usage trend PG label Usage trend
eqptcapacityPGLabelUsagePgLblUsageRate 44445u PG label Usage rate PG label Usage rate
lacpPduStatsFlapsLast 44972u Number of flaps current value Number of flaps current value
lacpPduStatsFlapsCum 44974u Number of flaps cumulative Number of flaps cumulative
lacpPduStatsFlapsPer 44975u Number of flaps periodic Number of flaps periodic
lacpPduStatsFlapsMin 44976u Number of flaps minimum value Number of flaps minimum value
lacpPduStatsFlapsMax 44977u Number of flaps maximum value Number of flaps maximum value
lacpPduStatsFlapsAvg 44978u Number of flaps average value Number of flaps average value
lacpPduStatsFlapsTr 44982u Number of flaps trend Number of flaps trend
lacpPduStatsFlapsRate 44983u Number of flaps rate Number of flaps rate
lacpPduStatsPduRcvdLast 44993u Number of Partner PDU timeout events current value Number of Partner PDU timeout events current value
lacpPduStatsPduRcvdCum 44995u Number of Partner PDU timeout events cumulative Number of Partner PDU timeout events cumulative
lacpPduStatsPduRcvdPer 44996u Number of Partner PDU timeout events periodic Number of Partner PDU timeout events periodic
lacpPduStatsPduRcvdMin 44997u Number of Partner PDU timeout events minimum value Number of Partner PDU timeout events minimum value
lacpPduStatsPduRcvdMax 44998u Number of Partner PDU timeout events maximum value Number of Partner PDU timeout events maximum value
lacpPduStatsPduRcvdAvg 44999u Number of Partner PDU timeout events average value Number of Partner PDU timeout events average value
lacpPduStatsPduRcvdTr 45003u Number of Partner PDU timeout events trend Number of Partner PDU timeout events trend
lacpPduStatsPduRcvdRate 45004u Number of Partner PDU timeout events rate Number of Partner PDU timeout events rate
lacpPduStatsPduRcvdRateLast 45014u Number of Partner PDU timeout events rate current value Number of Partner PDU timeout events rate current value
lacpPduStatsPduRcvdRateMin 45015u Number of Partner PDU timeout events rate minimum value Number of Partner PDU timeout events rate minimum value
lacpPduStatsPduRcvdRateMax 45016u Number of Partner PDU timeout events rate maximum value Number of Partner PDU timeout events rate maximum value
lacpPduStatsPduRcvdRateAvg 45017u Number of Partner PDU timeout events rate average value Number of Partner PDU timeout events rate average value
lacpPduStatsPduRcvdRateTr 45022u Number of Partner PDU timeout events rate trend Number of Partner PDU timeout events rate trend
lacpPduStatsPduSentLast 45029u Number of lldp PDU packets sent current value Number of lldp PDU packets sent current value
lacpPduStatsPduSentCum 45031u Number of lldp PDU packets sent cumulative Number of lldp PDU packets sent cumulative
lacpPduStatsPduSentPer 45032u Number of lldp PDU packets sent periodic Number of lldp PDU packets sent periodic
lacpPduStatsPduSentMin 45033u Number of lldp PDU packets sent minimum value Number of lldp PDU packets sent minimum value
lacpPduStatsPduSentMax 45034u Number of lldp PDU packets sent maximum value Number of lldp PDU packets sent maximum value
lacpPduStatsPduSentAvg 45035u Number of lldp PDU packets sent average value Number of lldp PDU packets sent average value
lacpPduStatsPduSentTr 45039u Number of lldp PDU packets sent trend Number of lldp PDU packets sent trend
lacpPduStatsPduSentRate 45040u Number of lldp PDU packets sent rate Number of lldp PDU packets sent rate
lacpPduStatsPduSentRateLast 45050u Number of lldp PDU packets sent rate current value Number of lldp PDU packets sent rate current value
lacpPduStatsPduSentRateMin 45051u Number of lldp PDU packets sent rate minimum value Number of lldp PDU packets sent rate minimum value
lacpPduStatsPduSentRateMax 45052u Number of lldp PDU packets sent rate maximum value Number of lldp PDU packets sent rate maximum value
lacpPduStatsPduSentRateAvg 45053u Number of lldp PDU packets sent rate average value Number of lldp PDU packets sent rate average value
lacpPduStatsPduSentRateTr 45058u Number of lldp PDU packets sent rate trend Number of lldp PDU packets sent rate trend
lldpPduStatsFlapsLast 45065u Number of Partner PDU timeout events current value Number of Partner PDU timeout events current value
lldpPduStatsFlapsCum 45067u Number of Partner PDU timeout events cumulative Number of Partner PDU timeout events cumulative
lldpPduStatsFlapsPer 45068u Number of Partner PDU timeout events periodic Number of Partner PDU timeout events periodic
lldpPduStatsFlapsMin 45069u Number of Partner PDU timeout events minimum value Number of Partner PDU timeout events minimum value
lldpPduStatsFlapsMax 45070u Number of Partner PDU timeout events maximum value Number of Partner PDU timeout events maximum value
lldpPduStatsFlapsAvg 45071u Number of Partner PDU timeout events average value Number of Partner PDU timeout events average value
lldpPduStatsFlapsTr 45075u Number of Partner PDU timeout events trend Number of Partner PDU timeout events trend
lldpPduStatsFlapsRate 45076u Number of Partner PDU timeout events rate Number of Partner PDU timeout events rate
lldpPduStatsPduRcvdLast 45086u Number of lldp PDU packets received current value Number of lldp PDU packets received current value
lldpPduStatsPduRcvdCum 45088u Number of lldp PDU packets received cumulative Number of lldp PDU packets received cumulative
lldpPduStatsPduRcvdPer 45089u Number of lldp PDU packets received periodic Number of lldp PDU packets received periodic
lldpPduStatsPduRcvdMin 45090u Number of lldp PDU packets received minimum value Number of lldp PDU packets received minimum value
lldpPduStatsPduRcvdMax 45091u Number of lldp PDU packets received maximum value Number of lldp PDU packets received maximum value
lldpPduStatsPduRcvdAvg 45092u Number of lldp PDU packets received average value Number of lldp PDU packets received average value
lldpPduStatsPduRcvdTr 45096u Number of lldp PDU packets received trend Number of lldp PDU packets received trend
lldpPduStatsPduRcvdRate 45097u Number of lldp PDU packets received rate Number of lldp PDU packets received rate
lldpPduStatsPduRcvdRateLast 45107u Number of lldp PDU packets received rate current value Number of lldp PDU packets received rate current value
lldpPduStatsPduRcvdRateMin 45108u Number of lldp PDU packets received rate minimum value Number of lldp PDU packets received rate minimum value
lldpPduStatsPduRcvdRateMax 45109u Number of lldp PDU packets received rate maximum value Number of lldp PDU packets received rate maximum value
lldpPduStatsPduRcvdRateAvg 45110u Number of lldp PDU packets received rate average value Number of lldp PDU packets received rate average value
lldpPduStatsPduRcvdRateTr 45115u Number of lldp PDU packets received rate trend Number of lldp PDU packets received rate trend
lldpPduStatsPduSentLast 45122u Number of lldp PDU packets sent current value Number of lldp PDU packets sent current value
lldpPduStatsPduSentCum 45124u Number of lldp PDU packets sent cumulative Number of lldp PDU packets sent cumulative
lldpPduStatsPduSentPer 45125u Number of lldp PDU packets sent periodic Number of lldp PDU packets sent periodic
lldpPduStatsPduSentMin 45126u Number of lldp PDU packets sent minimum value Number of lldp PDU packets sent minimum value
lldpPduStatsPduSentMax 45127u Number of lldp PDU packets sent maximum value Number of lldp PDU packets sent maximum value
lldpPduStatsPduSentAvg 45128u Number of lldp PDU packets sent average value Number of lldp PDU packets sent average value
lldpPduStatsPduSentTr 45132u Number of lldp PDU packets sent trend Number of lldp PDU packets sent trend
lldpPduStatsPduSentRate 45133u Number of lldp PDU packets sent rate Number of lldp PDU packets sent rate
lldpPduStatsPduSentRateLast 45143u Number of lldp PDU packets sent rate current value Number of lldp PDU packets sent rate current value
lldpPduStatsPduSentRateMin 45144u Number of lldp PDU packets sent rate minimum value Number of lldp PDU packets sent rate minimum value
lldpPduStatsPduSentRateMax 45145u Number of lldp PDU packets sent rate maximum value Number of lldp PDU packets sent rate maximum value
lldpPduStatsPduSentRateAvg 45146u Number of lldp PDU packets sent rate average value Number of lldp PDU packets sent rate average value
lldpPduStatsPduSentRateTr 45151u Number of lldp PDU packets sent rate trend Number of lldp PDU packets sent rate trend
fcReceiveFecCountersCorrectedLast 45166u Corrected counters current value Corrected counters current value
fcReceiveFecCountersCorrectedCum 45168u Corrected counters cumulative Corrected counters cumulative
fcReceiveFecCountersCorrectedPer 45169u Corrected counters periodic Corrected counters periodic
fcReceiveFecCountersCorrectedMin 45170u Corrected counters minimum value Corrected counters minimum value
fcReceiveFecCountersCorrectedMax 45171u Corrected counters maximum value Corrected counters maximum value
fcReceiveFecCountersCorrectedAvg 45172u Corrected counters average value Corrected counters average value
fcReceiveFecCountersCorrectedTr 45176u Corrected counters trend Corrected counters trend
fcReceiveFecCountersCorrectedRate 45177u Corrected counters rate Corrected counters rate
fcReceiveFecCountersUncorrectedLast 45187u Uncorrected counters current value Uncorrected counters current value
fcReceiveFecCountersUncorrectedCum 45189u Uncorrected counters cumulative Uncorrected counters cumulative
fcReceiveFecCountersUncorrectedPer 45190u Uncorrected counters periodic Uncorrected counters periodic
fcReceiveFecCountersUncorrectedMin 45191u Uncorrected counters minimum value Uncorrected counters minimum value
fcReceiveFecCountersUncorrectedMax 45192u Uncorrected counters maximum value Uncorrected counters maximum value
fcReceiveFecCountersUncorrectedAvg 45193u Uncorrected counters average value Uncorrected counters average value
fcReceiveFecCountersUncorrectedTr 45197u Uncorrected counters trend Uncorrected counters trend
fcReceiveFecCountersUncorrectedRate 45198u Uncorrected counters rate Uncorrected counters rate
eqptIngrErrPktsCrcCountLast 45214u CRC Align Errored Packets current value CRC Align Errored Packets current value
eqptIngrErrPktsCrcCountCum 45216u CRC Align Errored Packets cumulative CRC Align Errored Packets cumulative
eqptIngrErrPktsCrcCountPer 45217u CRC Align Errored Packets periodic CRC Align Errored Packets periodic
eqptIngrErrPktsCrcCountMin 45218u CRC Align Errored Packets minimum value CRC Align Errored Packets minimum value
eqptIngrErrPktsCrcCountMax 45219u CRC Align Errored Packets maximum value CRC Align Errored Packets maximum value
eqptIngrErrPktsCrcCountAvg 45220u CRC Align Errored Packets average value CRC Align Errored Packets average value
eqptIngrErrPktsCrcCountTr 45224u CRC Align Errored Packets trend CRC Align Errored Packets trend
eqptIngrErrPktsCrcCountRate 45225u CRC Align Errored Packets rate CRC Align Errored Packets rate
eqptIngrErrPktsCrcCountRateLast 45235u CRC Align Errored Packets rate current value CRC Align Errored Packets rate current value
eqptIngrErrPktsCrcCountRateMin 45236u CRC Align Errored Packets rate minimum value CRC Align Errored Packets rate minimum value
eqptIngrErrPktsCrcCountRateMax 45237u CRC Align Errored Packets rate maximum value CRC Align Errored Packets rate maximum value
eqptIngrErrPktsCrcCountRateAvg 45238u CRC Align Errored Packets rate average value CRC Align Errored Packets rate average value
eqptIngrErrPktsCrcCountRateTr 45243u CRC Align Errored Packets rate trend CRC Align Errored Packets rate trend
isisIsisCsnpErrStatsCsnpPktsAuthErrLast 46066u CSNP Packets with Authentication Error current value CSNP Packets with Authentication Error current value
isisIsisCsnpErrStatsCsnpPktsAuthErrCum 46068u CSNP Packets with Authentication Error cumulative CSNP Packets with Authentication Error cumulative
isisIsisCsnpErrStatsCsnpPktsAuthErrPer 46069u CSNP Packets with Authentication Error periodic CSNP Packets with Authentication Error periodic
isisIsisCsnpErrStatsCsnpPktsAuthErrMin 46070u CSNP Packets with Authentication Error minimum value CSNP Packets with Authentication Error minimum value
isisIsisCsnpErrStatsCsnpPktsAuthErrMax 46071u CSNP Packets with Authentication Error maximum value CSNP Packets with Authentication Error maximum value
isisIsisCsnpErrStatsCsnpPktsAuthErrAvg 46072u CSNP Packets with Authentication Error average value CSNP Packets with Authentication Error average value
isisIsisCsnpErrStatsCsnpPktsAuthErrTr 46076u CSNP Packets with Authentication Error trend CSNP Packets with Authentication Error trend
isisIsisCsnpErrStatsCsnpPktsAuthErrRate 46077u CSNP Packets with Authentication Error rate CSNP Packets with Authentication Error rate
isisIsisCsnpErrStatsCsnpPktsMiscErrLast 46087u CSNP Packets with Miscelcsnpeous Error current value CSNP Packets with Miscelcsnpeous Error current value
isisIsisCsnpErrStatsCsnpPktsMiscErrCum 46089u CSNP Packets with Miscelcsnpeous Error cumulative CSNP Packets with Miscelcsnpeous Error cumulative
isisIsisCsnpErrStatsCsnpPktsMiscErrPer 46090u CSNP Packets with Miscelcsnpeous Error periodic CSNP Packets with Miscelcsnpeous Error periodic
isisIsisCsnpErrStatsCsnpPktsMiscErrMin 46091u CSNP Packets with Miscelcsnpeous Error minimum value CSNP Packets with Miscelcsnpeous Error minimum value
isisIsisCsnpErrStatsCsnpPktsMiscErrMax 46092u CSNP Packets with Miscelcsnpeous Error maximum value CSNP Packets with Miscelcsnpeous Error maximum value
isisIsisCsnpErrStatsCsnpPktsMiscErrAvg 46093u CSNP Packets with Miscelcsnpeous Error average value CSNP Packets with Miscelcsnpeous Error average value
isisIsisCsnpErrStatsCsnpPktsMiscErrTr 46097u CSNP Packets with Miscelcsnpeous Error trend CSNP Packets with Miscelcsnpeous Error trend
isisIsisCsnpErrStatsCsnpPktsMiscErrRate 46098u CSNP Packets with Miscelcsnpeous Error rate CSNP Packets with Miscelcsnpeous Error rate
isisIsisCsnpStatsCsnpPktsRxLast 46108u CSNP Packets Recevied current value CSNP Packets Recevied current value
isisIsisCsnpStatsCsnpPktsRxCum 46110u CSNP Packets Recevied cumulative CSNP Packets Recevied cumulative
isisIsisCsnpStatsCsnpPktsRxPer 46111u CSNP Packets Recevied periodic CSNP Packets Recevied periodic
isisIsisCsnpStatsCsnpPktsRxMin 46112u CSNP Packets Recevied minimum value CSNP Packets Recevied minimum value
isisIsisCsnpStatsCsnpPktsRxMax 46113u CSNP Packets Recevied maximum value CSNP Packets Recevied maximum value
isisIsisCsnpStatsCsnpPktsRxAvg 46114u CSNP Packets Recevied average value CSNP Packets Recevied average value
isisIsisCsnpStatsCsnpPktsRxTr 46118u CSNP Packets Recevied trend CSNP Packets Recevied trend
isisIsisCsnpStatsCsnpPktsRxRate 46119u CSNP Packets Recevied rate CSNP Packets Recevied rate
isisIsisCsnpStatsCsnpPktsTxLast 46129u CSNP Packets Sent current value CSNP Packets Sent current value
isisIsisCsnpStatsCsnpPktsTxCum 46131u CSNP Packets Sent cumulative CSNP Packets Sent cumulative
isisIsisCsnpStatsCsnpPktsTxPer 46132u CSNP Packets Sent periodic CSNP Packets Sent periodic
isisIsisCsnpStatsCsnpPktsTxMin 46133u CSNP Packets Sent minimum value CSNP Packets Sent minimum value
isisIsisCsnpStatsCsnpPktsTxMax 46134u CSNP Packets Sent maximum value CSNP Packets Sent maximum value
isisIsisCsnpStatsCsnpPktsTxAvg 46135u CSNP Packets Sent average value CSNP Packets Sent average value
isisIsisCsnpStatsCsnpPktsTxTr 46139u CSNP Packets Sent trend CSNP Packets Sent trend
isisIsisCsnpStatsCsnpPktsTxRate 46140u CSNP Packets Sent rate CSNP Packets Sent rate
isisIsisCsnpStatsFastCsnpPktsRxLast 46150u Fast CSNP Packets Recevied current value Fast CSNP Packets Recevied current value
isisIsisCsnpStatsFastCsnpPktsRxCum 46152u Fast CSNP Packets Recevied cumulative Fast CSNP Packets Recevied cumulative
isisIsisCsnpStatsFastCsnpPktsRxPer 46153u Fast CSNP Packets Recevied periodic Fast CSNP Packets Recevied periodic
isisIsisCsnpStatsFastCsnpPktsRxMin 46154u Fast CSNP Packets Recevied minimum value Fast CSNP Packets Recevied minimum value
isisIsisCsnpStatsFastCsnpPktsRxMax 46155u Fast CSNP Packets Recevied maximum value Fast CSNP Packets Recevied maximum value
isisIsisCsnpStatsFastCsnpPktsRxAvg 46156u Fast CSNP Packets Recevied average value Fast CSNP Packets Recevied average value
isisIsisCsnpStatsFastCsnpPktsRxTr 46160u Fast CSNP Packets Recevied trend Fast CSNP Packets Recevied trend
isisIsisCsnpStatsFastCsnpPktsRxRate 46161u Fast CSNP Packets Recevied rate Fast CSNP Packets Recevied rate
isisIsisLanStatsLanIIHPktsAuthErrLast 46171u LAN IIH Packets with Authentication Error current value LAN IIH Packets with Authentication Error current value
isisIsisLanStatsLanIIHPktsAuthErrCum 46173u LAN IIH Packets with Authentication Error cumulative LAN IIH Packets with Authentication Error cumulative
isisIsisLanStatsLanIIHPktsAuthErrPer 46174u LAN IIH Packets with Authentication Error periodic LAN IIH Packets with Authentication Error periodic
isisIsisLanStatsLanIIHPktsAuthErrMin 46175u LAN IIH Packets with Authentication Error minimum value LAN IIH Packets with Authentication Error minimum value
isisIsisLanStatsLanIIHPktsAuthErrMax 46176u LAN IIH Packets with Authentication Error maximum value LAN IIH Packets with Authentication Error maximum value
isisIsisLanStatsLanIIHPktsAuthErrAvg 46177u LAN IIH Packets with Authentication Error average value LAN IIH Packets with Authentication Error average value
isisIsisLanStatsLanIIHPktsAuthErrTr 46181u LAN IIH Packets with Authentication Error trend LAN IIH Packets with Authentication Error trend
isisIsisLanStatsLanIIHPktsAuthErrRate 46182u LAN IIH Packets with Authentication Error rate LAN IIH Packets with Authentication Error rate
isisIsisLanStatsLanIIHPktsMiscErrLast 46192u LAN IIH Packets with Miscellaneous Error current value LAN IIH Packets with Miscellaneous Error current value
isisIsisLanStatsLanIIHPktsMiscErrCum 46194u LAN IIH Packets with Miscellaneous Error cumulative LAN IIH Packets with Miscellaneous Error cumulative
isisIsisLanStatsLanIIHPktsMiscErrPer 46195u LAN IIH Packets with Miscellaneous Error periodic LAN IIH Packets with Miscellaneous Error periodic
isisIsisLanStatsLanIIHPktsMiscErrMin 46196u LAN IIH Packets with Miscellaneous Error minimum value LAN IIH Packets with Miscellaneous Error minimum value
isisIsisLanStatsLanIIHPktsMiscErrMax 46197u LAN IIH Packets with Miscellaneous Error maximum value LAN IIH Packets with Miscellaneous Error maximum value
isisIsisLanStatsLanIIHPktsMiscErrAvg 46198u LAN IIH Packets with Miscellaneous Error average value LAN IIH Packets with Miscellaneous Error average value
isisIsisLanStatsLanIIHPktsMiscErrTr 46202u LAN IIH Packets with Miscellaneous Error trend LAN IIH Packets with Miscellaneous Error trend
isisIsisLanStatsLanIIHPktsMiscErrRate 46203u LAN IIH Packets with Miscellaneous Error rate LAN IIH Packets with Miscellaneous Error rate
isisIsisLanStatsLanIIHPktsRxLast 46213u LAN IIH Packets Recevied current value LAN IIH Packets Recevied current value
isisIsisLanStatsLanIIHPktsRxCum 46215u LAN IIH Packets Recevied cumulative LAN IIH Packets Recevied cumulative
isisIsisLanStatsLanIIHPktsRxPer 46216u LAN IIH Packets Recevied periodic LAN IIH Packets Recevied periodic
isisIsisLanStatsLanIIHPktsRxMin 46217u LAN IIH Packets Recevied minimum value LAN IIH Packets Recevied minimum value
isisIsisLanStatsLanIIHPktsRxMax 46218u LAN IIH Packets Recevied maximum value LAN IIH Packets Recevied maximum value
isisIsisLanStatsLanIIHPktsRxAvg 46219u LAN IIH Packets Recevied average value LAN IIH Packets Recevied average value
isisIsisLanStatsLanIIHPktsRxTr 46223u LAN IIH Packets Recevied trend LAN IIH Packets Recevied trend
isisIsisLanStatsLanIIHPktsRxRate 46224u LAN IIH Packets Recevied rate LAN IIH Packets Recevied rate
isisIsisLanStatsLanIIHPktsTxLast 46234u LAN IIH Packets Sent current value LAN IIH Packets Sent current value
isisIsisLanStatsLanIIHPktsTxCum 46236u LAN IIH Packets Sent cumulative LAN IIH Packets Sent cumulative
isisIsisLanStatsLanIIHPktsTxPer 46237u LAN IIH Packets Sent periodic LAN IIH Packets Sent periodic
isisIsisLanStatsLanIIHPktsTxMin 46238u LAN IIH Packets Sent minimum value LAN IIH Packets Sent minimum value
isisIsisLanStatsLanIIHPktsTxMax 46239u LAN IIH Packets Sent maximum value LAN IIH Packets Sent maximum value
isisIsisLanStatsLanIIHPktsTxAvg 46240u LAN IIH Packets Sent average value LAN IIH Packets Sent average value
isisIsisLanStatsLanIIHPktsTxTr 46244u LAN IIH Packets Sent trend LAN IIH Packets Sent trend
isisIsisLanStatsLanIIHPktsTxRate 46245u LAN IIH Packets Sent rate LAN IIH Packets Sent rate
isisIsisLspErrStatsLspPktsAuthErrLast 46255u LSP Packets with Authentication Error current value LSP Packets with Authentication Error current value
isisIsisLspErrStatsLspPktsAuthErrCum 46257u LSP Packets with Authentication Error cumulative LSP Packets with Authentication Error cumulative
isisIsisLspErrStatsLspPktsAuthErrPer 46258u LSP Packets with Authentication Error periodic LSP Packets with Authentication Error periodic
isisIsisLspErrStatsLspPktsAuthErrMin 46259u LSP Packets with Authentication Error minimum value LSP Packets with Authentication Error minimum value
isisIsisLspErrStatsLspPktsAuthErrMax 46260u LSP Packets with Authentication Error maximum value LSP Packets with Authentication Error maximum value
isisIsisLspErrStatsLspPktsAuthErrAvg 46261u LSP Packets with Authentication Error average value LSP Packets with Authentication Error average value
isisIsisLspErrStatsLspPktsAuthErrTr 46265u LSP Packets with Authentication Error trend LSP Packets with Authentication Error trend
isisIsisLspErrStatsLspPktsAuthErrRate 46266u LSP Packets with Authentication Error rate LSP Packets with Authentication Error rate
isisIsisLspErrStatsLspPktsMiscErrLast 46276u LSP Packets with Miscelcsnpeous Error current value LSP Packets with Miscelcsnpeous Error current value
isisIsisLspErrStatsLspPktsMiscErrCum 46278u LSP Packets with Miscelcsnpeous Error cumulative LSP Packets with Miscelcsnpeous Error cumulative
isisIsisLspErrStatsLspPktsMiscErrPer 46279u LSP Packets with Miscelcsnpeous Error periodic LSP Packets with Miscelcsnpeous Error periodic
isisIsisLspErrStatsLspPktsMiscErrMin 46280u LSP Packets with Miscelcsnpeous Error minimum value LSP Packets with Miscelcsnpeous Error minimum value
isisIsisLspErrStatsLspPktsMiscErrMax 46281u LSP Packets with Miscelcsnpeous Error maximum value LSP Packets with Miscelcsnpeous Error maximum value
isisIsisLspErrStatsLspPktsMiscErrAvg 46282u LSP Packets with Miscelcsnpeous Error average value LSP Packets with Miscelcsnpeous Error average value
isisIsisLspErrStatsLspPktsMiscErrTr 46286u LSP Packets with Miscelcsnpeous Error trend LSP Packets with Miscelcsnpeous Error trend
isisIsisLspErrStatsLspPktsMiscErrRate 46287u LSP Packets with Miscelcsnpeous Error rate LSP Packets with Miscelcsnpeous Error rate
isisIsisLspStatsFastLspPktsRxLast 46297u Fast LSP Packets Recevied current value Fast LSP Packets Recevied current value
isisIsisLspStatsFastLspPktsRxCum 46299u Fast LSP Packets Recevied cumulative Fast LSP Packets Recevied cumulative
isisIsisLspStatsFastLspPktsRxPer 46300u Fast LSP Packets Recevied periodic Fast LSP Packets Recevied periodic
isisIsisLspStatsFastLspPktsRxMin 46301u Fast LSP Packets Recevied minimum value Fast LSP Packets Recevied minimum value
isisIsisLspStatsFastLspPktsRxMax 46302u Fast LSP Packets Recevied maximum value Fast LSP Packets Recevied maximum value
isisIsisLspStatsFastLspPktsRxAvg 46303u Fast LSP Packets Recevied average value Fast LSP Packets Recevied average value
isisIsisLspStatsFastLspPktsRxTr 46307u Fast LSP Packets Recevied trend Fast LSP Packets Recevied trend
isisIsisLspStatsFastLspPktsRxRate 46308u Fast LSP Packets Recevied rate Fast LSP Packets Recevied rate
isisIsisLspStatsLspPktsRetxLast 46318u LSP Packets Retransmitted current value LSP Packets Retransmitted current value
isisIsisLspStatsLspPktsRetxCum 46320u LSP Packets Retransmitted cumulative LSP Packets Retransmitted cumulative
isisIsisLspStatsLspPktsRetxPer 46321u LSP Packets Retransmitted periodic LSP Packets Retransmitted periodic
isisIsisLspStatsLspPktsRetxMin 46322u LSP Packets Retransmitted minimum value LSP Packets Retransmitted minimum value
isisIsisLspStatsLspPktsRetxMax 46323u LSP Packets Retransmitted maximum value LSP Packets Retransmitted maximum value
isisIsisLspStatsLspPktsRetxAvg 46324u LSP Packets Retransmitted average value LSP Packets Retransmitted average value
isisIsisLspStatsLspPktsRetxTr 46328u LSP Packets Retransmitted trend LSP Packets Retransmitted trend
isisIsisLspStatsLspPktsRetxRate 46329u LSP Packets Retransmitted rate LSP Packets Retransmitted rate
isisIsisLspStatsLspPktsRxLast 46339u LSP Packets Recevied current value LSP Packets Recevied current value
isisIsisLspStatsLspPktsRxCum 46341u LSP Packets Recevied cumulative LSP Packets Recevied cumulative
isisIsisLspStatsLspPktsRxPer 46342u LSP Packets Recevied periodic LSP Packets Recevied periodic
isisIsisLspStatsLspPktsRxMin 46343u LSP Packets Recevied minimum value LSP Packets Recevied minimum value
isisIsisLspStatsLspPktsRxMax 46344u LSP Packets Recevied maximum value LSP Packets Recevied maximum value
isisIsisLspStatsLspPktsRxAvg 46345u LSP Packets Recevied average value LSP Packets Recevied average value
isisIsisLspStatsLspPktsRxTr 46349u LSP Packets Recevied trend LSP Packets Recevied trend
isisIsisLspStatsLspPktsRxRate 46350u LSP Packets Recevied rate LSP Packets Recevied rate
isisIsisLspStatsLspPktsTxLast 46360u LSP Packets Sent current value LSP Packets Sent current value
isisIsisLspStatsLspPktsTxCum 46362u LSP Packets Sent cumulative LSP Packets Sent cumulative
isisIsisLspStatsLspPktsTxPer 46363u LSP Packets Sent periodic LSP Packets Sent periodic
isisIsisLspStatsLspPktsTxMin 46364u LSP Packets Sent minimum value LSP Packets Sent minimum value
isisIsisLspStatsLspPktsTxMax 46365u LSP Packets Sent maximum value LSP Packets Sent maximum value
isisIsisLspStatsLspPktsTxAvg 46366u LSP Packets Sent average value LSP Packets Sent average value
isisIsisLspStatsLspPktsTxTr 46370u LSP Packets Sent trend LSP Packets Sent trend
isisIsisLspStatsLspPktsTxRate 46371u LSP Packets Sent rate LSP Packets Sent rate
isisIsisP2pStatsP2pIIHPktsAuthErrLast 46381u P2P IIH Packets with Authentication Error current value P2P IIH Packets with Authentication Error current value
isisIsisP2pStatsP2pIIHPktsAuthErrCum 46383u P2P IIH Packets with Authentication Error cumulative P2P IIH Packets with Authentication Error cumulative
isisIsisP2pStatsP2pIIHPktsAuthErrPer 46384u P2P IIH Packets with Authentication Error periodic P2P IIH Packets with Authentication Error periodic
isisIsisP2pStatsP2pIIHPktsAuthErrMin 46385u P2P IIH Packets with Authentication Error minimum value P2P IIH Packets with Authentication Error minimum value
isisIsisP2pStatsP2pIIHPktsAuthErrMax 46386u P2P IIH Packets with Authentication Error maximum value P2P IIH Packets with Authentication Error maximum value
isisIsisP2pStatsP2pIIHPktsAuthErrAvg 46387u P2P IIH Packets with Authentication Error average value P2P IIH Packets with Authentication Error average value
isisIsisP2pStatsP2pIIHPktsAuthErrTr 46391u P2P IIH Packets with Authentication Error trend P2P IIH Packets with Authentication Error trend
isisIsisP2pStatsP2pIIHPktsAuthErrRate 46392u P2P IIH Packets with Authentication Error rate P2P IIH Packets with Authentication Error rate
isisIsisP2pStatsP2pIIHPktsMiscErrLast 46402u P2P IIH Packets with Miscellaneous Error current value P2P IIH Packets with Miscellaneous Error current value
isisIsisP2pStatsP2pIIHPktsMiscErrCum 46404u P2P IIH Packets with Miscellaneous Error cumulative P2P IIH Packets with Miscellaneous Error cumulative
isisIsisP2pStatsP2pIIHPktsMiscErrPer 46405u P2P IIH Packets with Miscellaneous Error periodic P2P IIH Packets with Miscellaneous Error periodic
isisIsisP2pStatsP2pIIHPktsMiscErrMin 46406u P2P IIH Packets with Miscellaneous Error minimum value P2P IIH Packets with Miscellaneous Error minimum value
isisIsisP2pStatsP2pIIHPktsMiscErrMax 46407u P2P IIH Packets with Miscellaneous Error maximum value P2P IIH Packets with Miscellaneous Error maximum value
isisIsisP2pStatsP2pIIHPktsMiscErrAvg 46408u P2P IIH Packets with Miscellaneous Error average value P2P IIH Packets with Miscellaneous Error average value
isisIsisP2pStatsP2pIIHPktsMiscErrTr 46412u P2P IIH Packets with Miscellaneous Error trend P2P IIH Packets with Miscellaneous Error trend
isisIsisP2pStatsP2pIIHPktsMiscErrRate 46413u P2P IIH Packets with Miscellaneous Error rate P2P IIH Packets with Miscellaneous Error rate
isisIsisP2pStatsP2pIIHPktsRxLast 46423u P2P IIH Packets Recevied current value P2P IIH Packets Recevied current value
isisIsisP2pStatsP2pIIHPktsRxCum 46425u P2P IIH Packets Recevied cumulative P2P IIH Packets Recevied cumulative
isisIsisP2pStatsP2pIIHPktsRxPer 46426u P2P IIH Packets Recevied periodic P2P IIH Packets Recevied periodic
isisIsisP2pStatsP2pIIHPktsRxMin 46427u P2P IIH Packets Recevied minimum value P2P IIH Packets Recevied minimum value
isisIsisP2pStatsP2pIIHPktsRxMax 46428u P2P IIH Packets Recevied maximum value P2P IIH Packets Recevied maximum value
isisIsisP2pStatsP2pIIHPktsRxAvg 46429u P2P IIH Packets Recevied average value P2P IIH Packets Recevied average value
isisIsisP2pStatsP2pIIHPktsRxTr 46433u P2P IIH Packets Recevied trend P2P IIH Packets Recevied trend
isisIsisP2pStatsP2pIIHPktsRxRate 46434u P2P IIH Packets Recevied rate P2P IIH Packets Recevied rate
isisIsisP2pStatsP2pIIHPktsTxLast 46444u P2P IIH Packets Sent current value P2P IIH Packets Sent current value
isisIsisP2pStatsP2pIIHPktsTxCum 46446u P2P IIH Packets Sent cumulative P2P IIH Packets Sent cumulative
isisIsisP2pStatsP2pIIHPktsTxPer 46447u P2P IIH Packets Sent periodic P2P IIH Packets Sent periodic
isisIsisP2pStatsP2pIIHPktsTxMin 46448u P2P IIH Packets Sent minimum value P2P IIH Packets Sent minimum value
isisIsisP2pStatsP2pIIHPktsTxMax 46449u P2P IIH Packets Sent maximum value P2P IIH Packets Sent maximum value
isisIsisP2pStatsP2pIIHPktsTxAvg 46450u P2P IIH Packets Sent average value P2P IIH Packets Sent average value
isisIsisP2pStatsP2pIIHPktsTxTr 46454u P2P IIH Packets Sent trend P2P IIH Packets Sent trend
isisIsisP2pStatsP2pIIHPktsTxRate 46455u P2P IIH Packets Sent rate P2P IIH Packets Sent rate
isisIsisPsnpStatsPsnpPktsAuthErrLast 46465u PSNP Packets with Authentication Error current value PSNP Packets with Authentication Error current value
isisIsisPsnpStatsPsnpPktsAuthErrCum 46467u PSNP Packets with Authentication Error cumulative PSNP Packets with Authentication Error cumulative
isisIsisPsnpStatsPsnpPktsAuthErrPer 46468u PSNP Packets with Authentication Error periodic PSNP Packets with Authentication Error periodic
isisIsisPsnpStatsPsnpPktsAuthErrMin 46469u PSNP Packets with Authentication Error minimum value PSNP Packets with Authentication Error minimum value
isisIsisPsnpStatsPsnpPktsAuthErrMax 46470u PSNP Packets with Authentication Error maximum value PSNP Packets with Authentication Error maximum value
isisIsisPsnpStatsPsnpPktsAuthErrAvg 46471u PSNP Packets with Authentication Error average value PSNP Packets with Authentication Error average value
isisIsisPsnpStatsPsnpPktsAuthErrTr 46475u PSNP Packets with Authentication Error trend PSNP Packets with Authentication Error trend
isisIsisPsnpStatsPsnpPktsAuthErrRate 46476u PSNP Packets with Authentication Error rate PSNP Packets with Authentication Error rate
isisIsisPsnpStatsPsnpPktsMiscErrLast 46486u PSNP Packets with Miscelcsnpeous Error current value PSNP Packets with Miscelcsnpeous Error current value
isisIsisPsnpStatsPsnpPktsMiscErrCum 46488u PSNP Packets with Miscelcsnpeous Error cumulative PSNP Packets with Miscelcsnpeous Error cumulative
isisIsisPsnpStatsPsnpPktsMiscErrPer 46489u PSNP Packets with Miscelcsnpeous Error periodic PSNP Packets with Miscelcsnpeous Error periodic
isisIsisPsnpStatsPsnpPktsMiscErrMin 46490u PSNP Packets with Miscelcsnpeous Error minimum value PSNP Packets with Miscelcsnpeous Error minimum value
isisIsisPsnpStatsPsnpPktsMiscErrMax 46491u PSNP Packets with Miscelcsnpeous Error maximum value PSNP Packets with Miscelcsnpeous Error maximum value
isisIsisPsnpStatsPsnpPktsMiscErrAvg 46492u PSNP Packets with Miscelcsnpeous Error average value PSNP Packets with Miscelcsnpeous Error average value
isisIsisPsnpStatsPsnpPktsMiscErrTr 46496u PSNP Packets with Miscelcsnpeous Error trend PSNP Packets with Miscelcsnpeous Error trend
isisIsisPsnpStatsPsnpPktsMiscErrRate 46497u PSNP Packets with Miscelcsnpeous Error rate PSNP Packets with Miscelcsnpeous Error rate
isisIsisPsnpStatsPsnpPktsRxLast 46507u PSNP Packets Recevied current value PSNP Packets Recevied current value
isisIsisPsnpStatsPsnpPktsRxCum 46509u PSNP Packets Recevied cumulative PSNP Packets Recevied cumulative
isisIsisPsnpStatsPsnpPktsRxPer 46510u PSNP Packets Recevied periodic PSNP Packets Recevied periodic
isisIsisPsnpStatsPsnpPktsRxMin 46511u PSNP Packets Recevied minimum value PSNP Packets Recevied minimum value
isisIsisPsnpStatsPsnpPktsRxMax 46512u PSNP Packets Recevied maximum value PSNP Packets Recevied maximum value
isisIsisPsnpStatsPsnpPktsRxAvg 46513u PSNP Packets Recevied average value PSNP Packets Recevied average value
isisIsisPsnpStatsPsnpPktsRxTr 46517u PSNP Packets Recevied trend PSNP Packets Recevied trend
isisIsisPsnpStatsPsnpPktsRxRate 46518u PSNP Packets Recevied rate PSNP Packets Recevied rate
isisIsisPsnpStatsPsnpPktsTxLast 46528u PSNP Packets Sent current value PSNP Packets Sent current value
isisIsisPsnpStatsPsnpPktsTxCum 46530u PSNP Packets Sent cumulative PSNP Packets Sent cumulative
isisIsisPsnpStatsPsnpPktsTxPer 46531u PSNP Packets Sent periodic PSNP Packets Sent periodic
isisIsisPsnpStatsPsnpPktsTxMin 46532u PSNP Packets Sent minimum value PSNP Packets Sent minimum value
isisIsisPsnpStatsPsnpPktsTxMax 46533u PSNP Packets Sent maximum value PSNP Packets Sent maximum value
isisIsisPsnpStatsPsnpPktsTxAvg 46534u PSNP Packets Sent average value PSNP Packets Sent average value
isisIsisPsnpStatsPsnpPktsTxTr 46538u PSNP Packets Sent trend PSNP Packets Sent trend
isisIsisPsnpStatsPsnpPktsTxRate 46539u PSNP Packets Sent rate PSNP Packets Sent rate
tunnelEgrTepCntrsDropBytesLast 47137u Drop Bytes current value Drop Bytes current value
tunnelEgrTepCntrsDropBytesCum 47139u Drop Bytes cumulative Drop Bytes cumulative
tunnelEgrTepCntrsDropBytesPer 47140u Drop Bytes periodic Drop Bytes periodic
tunnelEgrTepCntrsDropBytesMin 47141u Drop Bytes minimum value Drop Bytes minimum value
tunnelEgrTepCntrsDropBytesMax 47142u Drop Bytes maximum value Drop Bytes maximum value
tunnelEgrTepCntrsDropBytesAvg 47143u Drop Bytes average value Drop Bytes average value
tunnelEgrTepCntrsDropBytesTr 47147u Drop Bytes trend Drop Bytes trend
tunnelEgrTepCntrsDropBytesRate 47148u Drop Bytes rate Drop Bytes rate
tunnelEgrTepCntrsDropPktsLast 47158u Drop Packets current value Drop Packets current value
tunnelEgrTepCntrsDropPktsCum 47160u Drop Packets cumulative Drop Packets cumulative
tunnelEgrTepCntrsDropPktsPer 47161u Drop Packets periodic Drop Packets periodic
tunnelEgrTepCntrsDropPktsMin 47162u Drop Packets minimum value Drop Packets minimum value
tunnelEgrTepCntrsDropPktsMax 47163u Drop Packets maximum value Drop Packets maximum value
tunnelEgrTepCntrsDropPktsAvg 47164u Drop Packets average value Drop Packets average value
tunnelEgrTepCntrsDropPktsTr 47168u Drop Packets trend Drop Packets trend
tunnelEgrTepCntrsDropPktsRate 47169u Drop Packets rate Drop Packets rate
tunnelEgrTepCntrsFwdBytesLast 47179u Forwarded Bytes current value Forwarded Bytes current value
tunnelEgrTepCntrsFwdBytesCum 47181u Forwarded Bytes cumulative Forwarded Bytes cumulative
tunnelEgrTepCntrsFwdBytesPer 47182u Forwarded Bytes periodic Forwarded Bytes periodic
tunnelEgrTepCntrsFwdBytesMin 47183u Forwarded Bytes minimum value Forwarded Bytes minimum value
tunnelEgrTepCntrsFwdBytesMax 47184u Forwarded Bytes maximum value Forwarded Bytes maximum value
tunnelEgrTepCntrsFwdBytesAvg 47185u Forwarded Bytes average value Forwarded Bytes average value
tunnelEgrTepCntrsFwdBytesTr 47189u Forwarded Bytes trend Forwarded Bytes trend
tunnelEgrTepCntrsFwdBytesRate 47190u Forwarded Bytes rate Forwarded Bytes rate
tunnelEgrTepCntrsFwdPktsLast 47200u Forwarded Packets current value Forwarded Packets current value
tunnelEgrTepCntrsFwdPktsCum 47202u Forwarded Packets cumulative Forwarded Packets cumulative
tunnelEgrTepCntrsFwdPktsPer 47203u Forwarded Packets periodic Forwarded Packets periodic
tunnelEgrTepCntrsFwdPktsMin 47204u Forwarded Packets minimum value Forwarded Packets minimum value
tunnelEgrTepCntrsFwdPktsMax 47205u Forwarded Packets maximum value Forwarded Packets maximum value
tunnelEgrTepCntrsFwdPktsAvg 47206u Forwarded Packets average value Forwarded Packets average value
tunnelEgrTepCntrsFwdPktsTr 47210u Forwarded Packets trend Forwarded Packets trend
tunnelEgrTepCntrsFwdPktsRate 47211u Forwarded Packets rate Forwarded Packets rate
tunnelIngrTepCntrsDropBytesLast 47221u Drop Bytes current value Drop Bytes current value
tunnelIngrTepCntrsDropBytesCum 47223u Drop Bytes cumulative Drop Bytes cumulative
tunnelIngrTepCntrsDropBytesPer 47224u Drop Bytes periodic Drop Bytes periodic
tunnelIngrTepCntrsDropBytesMin 47225u Drop Bytes minimum value Drop Bytes minimum value
tunnelIngrTepCntrsDropBytesMax 47226u Drop Bytes maximum value Drop Bytes maximum value
tunnelIngrTepCntrsDropBytesAvg 47227u Drop Bytes average value Drop Bytes average value
tunnelIngrTepCntrsDropBytesTr 47231u Drop Bytes trend Drop Bytes trend
tunnelIngrTepCntrsDropBytesRate 47232u Drop Bytes rate Drop Bytes rate
tunnelIngrTepCntrsDropPktsLast 47242u Drop Packets current value Drop Packets current value
tunnelIngrTepCntrsDropPktsCum 47244u Drop Packets cumulative Drop Packets cumulative
tunnelIngrTepCntrsDropPktsPer 47245u Drop Packets periodic Drop Packets periodic
tunnelIngrTepCntrsDropPktsMin 47246u Drop Packets minimum value Drop Packets minimum value
tunnelIngrTepCntrsDropPktsMax 47247u Drop Packets maximum value Drop Packets maximum value
tunnelIngrTepCntrsDropPktsAvg 47248u Drop Packets average value Drop Packets average value
tunnelIngrTepCntrsDropPktsTr 47252u Drop Packets trend Drop Packets trend
tunnelIngrTepCntrsDropPktsRate 47253u Drop Packets rate Drop Packets rate
tunnelIngrTepCntrsFwdBytesLast 47263u Forwarded Bytes current value Forwarded Bytes current value
tunnelIngrTepCntrsFwdBytesCum 47265u Forwarded Bytes cumulative Forwarded Bytes cumulative
tunnelIngrTepCntrsFwdBytesPer 47266u Forwarded Bytes periodic Forwarded Bytes periodic
tunnelIngrTepCntrsFwdBytesMin 47267u Forwarded Bytes minimum value Forwarded Bytes minimum value
tunnelIngrTepCntrsFwdBytesMax 47268u Forwarded Bytes maximum value Forwarded Bytes maximum value
tunnelIngrTepCntrsFwdBytesAvg 47269u Forwarded Bytes average value Forwarded Bytes average value
tunnelIngrTepCntrsFwdBytesTr 47273u Forwarded Bytes trend Forwarded Bytes trend
tunnelIngrTepCntrsFwdBytesRate 47274u Forwarded Bytes rate Forwarded Bytes rate
tunnelIngrTepCntrsFwdPktsLast 47284u Forwarded Packets current value Forwarded Packets current value
tunnelIngrTepCntrsFwdPktsCum 47286u Forwarded Packets cumulative Forwarded Packets cumulative
tunnelIngrTepCntrsFwdPktsPer 47287u Forwarded Packets periodic Forwarded Packets periodic
tunnelIngrTepCntrsFwdPktsMin 47288u Forwarded Packets minimum value Forwarded Packets minimum value
tunnelIngrTepCntrsFwdPktsMax 47289u Forwarded Packets maximum value Forwarded Packets maximum value
tunnelIngrTepCntrsFwdPktsAvg 47290u Forwarded Packets average value Forwarded Packets average value
tunnelIngrTepCntrsFwdPktsTr 47294u Forwarded Packets trend Forwarded Packets trend
tunnelIngrTepCntrsFwdPktsRate 47295u Forwarded Packets rate Forwarded Packets rate
tunnelTunnelFlapCntrsFlapsLast 47305u Number of Tunnel Flaps current value Number of Tunnel Flaps current value
tunnelTunnelFlapCntrsFlapsCum 47307u Number of Tunnel Flaps cumulative Number of Tunnel Flaps cumulative
tunnelTunnelFlapCntrsFlapsPer 47308u Number of Tunnel Flaps periodic Number of Tunnel Flaps periodic
tunnelTunnelFlapCntrsFlapsMin 47309u Number of Tunnel Flaps minimum value Number of Tunnel Flaps minimum value
tunnelTunnelFlapCntrsFlapsMax 47310u Number of Tunnel Flaps maximum value Number of Tunnel Flaps maximum value
tunnelTunnelFlapCntrsFlapsAvg 47311u Number of Tunnel Flaps average value Number of Tunnel Flaps average value
tunnelTunnelFlapCntrsFlapsTr 47315u Number of Tunnel Flaps trend Number of Tunnel Flaps trend
tunnelTunnelFlapCntrsFlapsRate 47316u Number of Tunnel Flaps rate Number of Tunnel Flaps rate
eqptcapacityBdUsageTotalCapLast 47483u Bridge domain entries capacity current value Bridge domain entries capacity current value
eqptcapacityBdUsageTotalCapCum 47485u Bridge domain entries capacity cumulative Bridge domain entries capacity cumulative
eqptcapacityBdUsageTotalCapPer 47486u Bridge domain entries capacity periodic Bridge domain entries capacity periodic
eqptcapacityBdUsageTotalCapMin 47487u Bridge domain entries capacity minimum value Bridge domain entries capacity minimum value
eqptcapacityBdUsageTotalCapMax 47488u Bridge domain entries capacity maximum value Bridge domain entries capacity maximum value
eqptcapacityBdUsageTotalCapAvg 47489u Bridge domain entries capacity average value Bridge domain entries capacity average value
eqptcapacityBdUsageTotalCapTr 47493u Bridge domain entries capacity trend Bridge domain entries capacity trend
eqptcapacityBdUsageTotalCapRate 47494u Bridge domain entries capacity rate Bridge domain entries capacity rate
eqptcapacityBdUsageTotalLast 47504u Total Bridge domain entries current value Total Bridge domain entries current value
eqptcapacityBdUsageTotalCum 47506u Total Bridge domain entries cumulative Total Bridge domain entries cumulative
eqptcapacityBdUsageTotalPer 47507u Total Bridge domain entries periodic Total Bridge domain entries periodic
eqptcapacityBdUsageTotalMin 47508u Total Bridge domain entries minimum value Total Bridge domain entries minimum value
eqptcapacityBdUsageTotalMax 47509u Total Bridge domain entries maximum value Total Bridge domain entries maximum value
eqptcapacityBdUsageTotalAvg 47510u Total Bridge domain entries average value Total Bridge domain entries average value
eqptcapacityBdUsageTotalTr 47514u Total Bridge domain entries trend Total Bridge domain entries trend
eqptcapacityBdUsageTotalRate 47515u Total Bridge domain entries rate Total Bridge domain entries rate
eqptcapacityEpgUsageTotalCapLast 47525u Endpoint groups capacity current value Endpoint groups capacity current value
eqptcapacityEpgUsageTotalCapCum 47527u Endpoint groups capacity cumulative Endpoint groups capacity cumulative
eqptcapacityEpgUsageTotalCapPer 47528u Endpoint groups capacity periodic Endpoint groups capacity periodic
eqptcapacityEpgUsageTotalCapMin 47529u Endpoint groups capacity minimum value Endpoint groups capacity minimum value
eqptcapacityEpgUsageTotalCapMax 47530u Endpoint groups capacity maximum value Endpoint groups capacity maximum value
eqptcapacityEpgUsageTotalCapAvg 47531u Endpoint groups capacity average value Endpoint groups capacity average value
eqptcapacityEpgUsageTotalCapTr 47535u Endpoint groups capacity trend Endpoint groups capacity trend
eqptcapacityEpgUsageTotalCapRate 47536u Endpoint groups capacity rate Endpoint groups capacity rate
eqptcapacityEpgUsageTotalLast 47546u Total Endpoint groups current value Total Endpoint groups current value
eqptcapacityEpgUsageTotalCum 47548u Total Endpoint groups cumulative Total Endpoint groups cumulative
eqptcapacityEpgUsageTotalPer 47549u Total Endpoint groups periodic Total Endpoint groups periodic
eqptcapacityEpgUsageTotalMin 47550u Total Endpoint groups minimum value Total Endpoint groups minimum value
eqptcapacityEpgUsageTotalMax 47551u Total Endpoint groups maximum value Total Endpoint groups maximum value
eqptcapacityEpgUsageTotalAvg 47552u Total Endpoint groups average value Total Endpoint groups average value
eqptcapacityEpgUsageTotalTr 47556u Total Endpoint groups trend Total Endpoint groups trend
eqptcapacityEpgUsageTotalRate 47557u Total Endpoint groups rate Total Endpoint groups rate
eqptcapacityPortUsageTotalCapLast 47567u Physical ports capacity current value Physical ports capacity current value
eqptcapacityPortUsageTotalCapCum 47569u Physical ports capacity cumulative Physical ports capacity cumulative
eqptcapacityPortUsageTotalCapPer 47570u Physical ports capacity periodic Physical ports capacity periodic
eqptcapacityPortUsageTotalCapMin 47571u Physical ports capacity minimum value Physical ports capacity minimum value
eqptcapacityPortUsageTotalCapMax 47572u Physical ports capacity maximum value Physical ports capacity maximum value
eqptcapacityPortUsageTotalCapAvg 47573u Physical ports capacity average value Physical ports capacity average value
eqptcapacityPortUsageTotalCapTr 47577u Physical ports capacity trend Physical ports capacity trend
eqptcapacityPortUsageTotalCapRate 47578u Physical ports capacity rate Physical ports capacity rate
eqptcapacityPortUsageTotalLast 47588u Total physical ports used current value Total physical ports used current value
eqptcapacityPortUsageTotalCum 47590u Total physical ports used cumulative Total physical ports used cumulative
eqptcapacityPortUsageTotalPer 47591u Total physical ports used periodic Total physical ports used periodic
eqptcapacityPortUsageTotalMin 47592u Total physical ports used minimum value Total physical ports used minimum value
eqptcapacityPortUsageTotalMax 47593u Total physical ports used maximum value Total physical ports used maximum value
eqptcapacityPortUsageTotalAvg 47594u Total physical ports used average value Total physical ports used average value
eqptcapacityPortUsageTotalTr 47598u Total physical ports used trend Total physical ports used trend
eqptcapacityPortUsageTotalRate 47599u Total physical ports used rate Total physical ports used rate
eqptcapacityVrfUsageTotalCapLast 47609u VRF entries capacity current value VRF entries capacity current value
eqptcapacityVrfUsageTotalCapCum 47611u VRF entries capacity cumulative VRF entries capacity cumulative
eqptcapacityVrfUsageTotalCapPer 47612u VRF entries capacity periodic VRF entries capacity periodic
eqptcapacityVrfUsageTotalCapMin 47613u VRF entries capacity minimum value VRF entries capacity minimum value
eqptcapacityVrfUsageTotalCapMax 47614u VRF entries capacity maximum value VRF entries capacity maximum value
eqptcapacityVrfUsageTotalCapAvg 47615u VRF entries capacity average value VRF entries capacity average value
eqptcapacityVrfUsageTotalCapTr 47619u VRF entries capacity trend VRF entries capacity trend
eqptcapacityVrfUsageTotalCapRate 47620u VRF entries capacity rate VRF entries capacity rate
eqptcapacityVrfUsageTotalLast 47630u Total VRF entries current value Total VRF entries current value
eqptcapacityVrfUsageTotalCum 47632u Total VRF entries cumulative Total VRF entries cumulative
eqptcapacityVrfUsageTotalPer 47633u Total VRF entries periodic Total VRF entries periodic
eqptcapacityVrfUsageTotalMin 47634u Total VRF entries minimum value Total VRF entries minimum value
eqptcapacityVrfUsageTotalMax 47635u Total VRF entries maximum value Total VRF entries maximum value
eqptcapacityVrfUsageTotalAvg 47636u Total VRF entries average value Total VRF entries average value
eqptcapacityVrfUsageTotalTr 47640u Total VRF entries trend Total VRF entries trend
eqptcapacityVrfUsageTotalRate 47641u Total VRF entries rate Total VRF entries rate
bgpPeerBytesByteInRecvQLast 47897u Bytes in Receive Queue current value Bytes in Receive Queue current value
bgpPeerBytesByteInRecvQCum 47899u Bytes in Receive Queue cumulative Bytes in Receive Queue cumulative
bgpPeerBytesByteInRecvQPer 47900u Bytes in Receive Queue periodic Bytes in Receive Queue periodic
bgpPeerBytesByteInRecvQMin 47901u Bytes in Receive Queue minimum value Bytes in Receive Queue minimum value
bgpPeerBytesByteInRecvQMax 47902u Bytes in Receive Queue maximum value Bytes in Receive Queue maximum value
bgpPeerBytesByteInRecvQAvg 47903u Bytes in Receive Queue average value Bytes in Receive Queue average value
bgpPeerBytesByteInRecvQTr 47907u Bytes in Receive Queue trend Bytes in Receive Queue trend
bgpPeerBytesByteInRecvQRate 47908u Bytes in Receive Queue rate Bytes in Receive Queue rate
bgpPeerBytesByteInSendQLast 47918u Bytes in Send Queue current value Bytes in Send Queue current value
bgpPeerBytesByteInSendQCum 47920u Bytes in Send Queue cumulative Bytes in Send Queue cumulative
bgpPeerBytesByteInSendQPer 47921u Bytes in Send Queue periodic Bytes in Send Queue periodic
bgpPeerBytesByteInSendQMin 47922u Bytes in Send Queue minimum value Bytes in Send Queue minimum value
bgpPeerBytesByteInSendQMax 47923u Bytes in Send Queue maximum value Bytes in Send Queue maximum value
bgpPeerBytesByteInSendQAvg 47924u Bytes in Send Queue average value Bytes in Send Queue average value
bgpPeerBytesByteInSendQTr 47928u Bytes in Send Queue trend Bytes in Send Queue trend
bgpPeerBytesByteInSendQRate 47929u Bytes in Send Queue rate Bytes in Send Queue rate
bgpPeerBytesByteRcvdLast 47939u Number of Bytes Received current value Number of Bytes Received current value
bgpPeerBytesByteRcvdCum 47941u Number of Bytes Received cumulative Number of Bytes Received cumulative
bgpPeerBytesByteRcvdPer 47942u Number of Bytes Received periodic Number of Bytes Received periodic
bgpPeerBytesByteRcvdMin 47943u Number of Bytes Received minimum value Number of Bytes Received minimum value
bgpPeerBytesByteRcvdMax 47944u Number of Bytes Received maximum value Number of Bytes Received maximum value
bgpPeerBytesByteRcvdAvg 47945u Number of Bytes Received average value Number of Bytes Received average value
bgpPeerBytesByteRcvdTr 47949u Number of Bytes Received trend Number of Bytes Received trend
bgpPeerBytesByteRcvdRate 47950u Number of Bytes Received rate Number of Bytes Received rate
bgpPeerBytesByteSentLast 47960u Number of Bytes Sent current value Number of Bytes Sent current value
bgpPeerBytesByteSentCum 47962u Number of Bytes Sent cumulative Number of Bytes Sent cumulative
bgpPeerBytesByteSentPer 47963u Number of Bytes Sent periodic Number of Bytes Sent periodic
bgpPeerBytesByteSentMin 47964u Number of Bytes Sent minimum value Number of Bytes Sent minimum value
bgpPeerBytesByteSentMax 47965u Number of Bytes Sent maximum value Number of Bytes Sent maximum value
bgpPeerBytesByteSentAvg 47966u Number of Bytes Sent average value Number of Bytes Sent average value
bgpPeerBytesByteSentTr 47970u Number of Bytes Sent trend Number of Bytes Sent trend
bgpPeerBytesByteSentRate 47971u Number of Bytes Sent rate Number of Bytes Sent rate
bgpPeerKeepAliveKeepaliveRcvdLast 47981u Number of Keepalive Messages Received current value Number of Keepalive Messages Received current value
bgpPeerKeepAliveKeepaliveRcvdCum 47983u Number of Keepalive Messages Received cumulative Number of Keepalive Messages Received cumulative
bgpPeerKeepAliveKeepaliveRcvdPer 47984u Number of Keepalive Messages Received periodic Number of Keepalive Messages Received periodic
bgpPeerKeepAliveKeepaliveRcvdMin 47985u Number of Keepalive Messages Received minimum value Number of Keepalive Messages Received minimum value
bgpPeerKeepAliveKeepaliveRcvdMax 47986u Number of Keepalive Messages Received maximum value Number of Keepalive Messages Received maximum value
bgpPeerKeepAliveKeepaliveRcvdAvg 47987u Number of Keepalive Messages Received average value Number of Keepalive Messages Received average value
bgpPeerKeepAliveKeepaliveRcvdTr 47991u Number of Keepalive Messages Received trend Number of Keepalive Messages Received trend
bgpPeerKeepAliveKeepaliveRcvdRate 47992u Number of Keepalive Messages Received rate Number of Keepalive Messages Received rate
bgpPeerKeepAliveKeepaliveSentLast 48002u Number of Keepalive Messages Sent current value Number of Keepalive Messages Sent current value
bgpPeerKeepAliveKeepaliveSentCum 48004u Number of Keepalive Messages Sent cumulative Number of Keepalive Messages Sent cumulative
bgpPeerKeepAliveKeepaliveSentPer 48005u Number of Keepalive Messages Sent periodic Number of Keepalive Messages Sent periodic
bgpPeerKeepAliveKeepaliveSentMin 48006u Number of Keepalive Messages Sent minimum value Number of Keepalive Messages Sent minimum value
bgpPeerKeepAliveKeepaliveSentMax 48007u Number of Keepalive Messages Sent maximum value Number of Keepalive Messages Sent maximum value
bgpPeerKeepAliveKeepaliveSentAvg 48008u Number of Keepalive Messages Sent average value Number of Keepalive Messages Sent average value
bgpPeerKeepAliveKeepaliveSentTr 48012u Number of Keepalive Messages Sent trend Number of Keepalive Messages Sent trend
bgpPeerKeepAliveKeepaliveSentRate 48013u Number of Keepalive Messages Sent rate Number of Keepalive Messages Sent rate
bgpPeerMsgMsgRcvdLast 48023u Number of Messages Received current value Number of Messages Received current value
bgpPeerMsgMsgRcvdCum 48025u Number of Messages Received cumulative Number of Messages Received cumulative
bgpPeerMsgMsgRcvdPer 48026u Number of Messages Received periodic Number of Messages Received periodic
bgpPeerMsgMsgRcvdMin 48027u Number of Messages Received minimum value Number of Messages Received minimum value
bgpPeerMsgMsgRcvdMax 48028u Number of Messages Received maximum value Number of Messages Received maximum value
bgpPeerMsgMsgRcvdAvg 48029u Number of Messages Received average value Number of Messages Received average value
bgpPeerMsgMsgRcvdTr 48033u Number of Messages Received trend Number of Messages Received trend
bgpPeerMsgMsgRcvdRate 48034u Number of Messages Received rate Number of Messages Received rate
bgpPeerMsgMsgSentLast 48044u Number of Messages Sent current value Number of Messages Sent current value
bgpPeerMsgMsgSentCum 48046u Number of Messages Sent cumulative Number of Messages Sent cumulative
bgpPeerMsgMsgSentPer 48047u Number of Messages Sent periodic Number of Messages Sent periodic
bgpPeerMsgMsgSentMin 48048u Number of Messages Sent minimum value Number of Messages Sent minimum value
bgpPeerMsgMsgSentMax 48049u Number of Messages Sent maximum value Number of Messages Sent maximum value
bgpPeerMsgMsgSentAvg 48050u Number of Messages Sent average value Number of Messages Sent average value
bgpPeerMsgMsgSentTr 48054u Number of Messages Sent trend Number of Messages Sent trend
bgpPeerMsgMsgSentRate 48055u Number of Messages Sent rate Number of Messages Sent rate
bgpPeerMsgNotifRcvdLast 48065u Number of Notification Messages Received current value Number of Notification Messages Received current value
bgpPeerMsgNotifRcvdCum 48067u Number of Notification Messages Received cumulative Number of Notification Messages Received cumulative
bgpPeerMsgNotifRcvdPer 48068u Number of Notification Messages Received periodic Number of Notification Messages Received periodic
bgpPeerMsgNotifRcvdMin 48069u Number of Notification Messages Received minimum value Number of Notification Messages Received minimum value
bgpPeerMsgNotifRcvdMax 48070u Number of Notification Messages Received maximum value Number of Notification Messages Received maximum value
bgpPeerMsgNotifRcvdAvg 48071u Number of Notification Messages Received average value Number of Notification Messages Received average value
bgpPeerMsgNotifRcvdTr 48075u Number of Notification Messages Received trend Number of Notification Messages Received trend
bgpPeerMsgNotifRcvdRate 48076u Number of Notification Messages Received rate Number of Notification Messages Received rate
bgpPeerMsgNotifSentLast 48086u Number of Notification Messages Sent current value Number of Notification Messages Sent current value
bgpPeerMsgNotifSentCum 48088u Number of Notification Messages Sent cumulative Number of Notification Messages Sent cumulative
bgpPeerMsgNotifSentPer 48089u Number of Notification Messages Sent periodic Number of Notification Messages Sent periodic
bgpPeerMsgNotifSentMin 48090u Number of Notification Messages Sent minimum value Number of Notification Messages Sent minimum value
bgpPeerMsgNotifSentMax 48091u Number of Notification Messages Sent maximum value Number of Notification Messages Sent maximum value
bgpPeerMsgNotifSentAvg 48092u Number of Notification Messages Sent average value Number of Notification Messages Sent average value
bgpPeerMsgNotifSentTr 48096u Number of Notification Messages Sent trend Number of Notification Messages Sent trend
bgpPeerMsgNotifSentRate 48097u Number of Notification Messages Sent rate Number of Notification Messages Sent rate
bgpPeerOpenOpenRcvdLast 48107u Number of Open Messages Received current value Number of Open Messages Received current value
bgpPeerOpenOpenRcvdCum 48109u Number of Open Messages Received cumulative Number of Open Messages Received cumulative
bgpPeerOpenOpenRcvdPer 48110u Number of Open Messages Received periodic Number of Open Messages Received periodic
bgpPeerOpenOpenRcvdMin 48111u Number of Open Messages Received minimum value Number of Open Messages Received minimum value
bgpPeerOpenOpenRcvdMax 48112u Number of Open Messages Received maximum value Number of Open Messages Received maximum value
bgpPeerOpenOpenRcvdAvg 48113u Number of Open Messages Received average value Number of Open Messages Received average value
bgpPeerOpenOpenRcvdTr 48117u Number of Open Messages Received trend Number of Open Messages Received trend
bgpPeerOpenOpenRcvdRate 48118u Number of Open Messages Received rate Number of Open Messages Received rate
bgpPeerOpenOpenSentLast 48128u Number of Open Messages Sent current value Number of Open Messages Sent current value
bgpPeerOpenOpenSentCum 48130u Number of Open Messages Sent cumulative Number of Open Messages Sent cumulative
bgpPeerOpenOpenSentPer 48131u Number of Open Messages Sent periodic Number of Open Messages Sent periodic
bgpPeerOpenOpenSentMin 48132u Number of Open Messages Sent minimum value Number of Open Messages Sent minimum value
bgpPeerOpenOpenSentMax 48133u Number of Open Messages Sent maximum value Number of Open Messages Sent maximum value
bgpPeerOpenOpenSentAvg 48134u Number of Open Messages Sent average value Number of Open Messages Sent average value
bgpPeerOpenOpenSentTr 48138u Number of Open Messages Sent trend Number of Open Messages Sent trend
bgpPeerOpenOpenSentRate 48139u Number of Open Messages Sent rate Number of Open Messages Sent rate
bgpPeerOpenUpdateRcvdLast 48149u Number of Update Messages Received current value Number of Update Messages Received current value
bgpPeerOpenUpdateRcvdCum 48151u Number of Update Messages Received cumulative Number of Update Messages Received cumulative
bgpPeerOpenUpdateRcvdPer 48152u Number of Update Messages Received periodic Number of Update Messages Received periodic
bgpPeerOpenUpdateRcvdMin 48153u Number of Update Messages Received minimum value Number of Update Messages Received minimum value
bgpPeerOpenUpdateRcvdMax 48154u Number of Update Messages Received maximum value Number of Update Messages Received maximum value
bgpPeerOpenUpdateRcvdAvg 48155u Number of Update Messages Received average value Number of Update Messages Received average value
bgpPeerOpenUpdateRcvdTr 48159u Number of Update Messages Received trend Number of Update Messages Received trend
bgpPeerOpenUpdateRcvdRate 48160u Number of Update Messages Received rate Number of Update Messages Received rate
bgpPeerOpenUpdateSentLast 48170u Number of Update Messages Sent current value Number of Update Messages Sent current value
bgpPeerOpenUpdateSentCum 48172u Number of Update Messages Sent cumulative Number of Update Messages Sent cumulative
bgpPeerOpenUpdateSentPer 48173u Number of Update Messages Sent periodic Number of Update Messages Sent periodic
bgpPeerOpenUpdateSentMin 48174u Number of Update Messages Sent minimum value Number of Update Messages Sent minimum value
bgpPeerOpenUpdateSentMax 48175u Number of Update Messages Sent maximum value Number of Update Messages Sent maximum value
bgpPeerOpenUpdateSentAvg 48176u Number of Update Messages Sent average value Number of Update Messages Sent average value
bgpPeerOpenUpdateSentTr 48180u Number of Update Messages Sent trend Number of Update Messages Sent trend
bgpPeerOpenUpdateSentRate 48181u Number of Update Messages Sent rate Number of Update Messages Sent rate
bgpPeerRouteCapabilityRcvdLast 48191u Number of Capability Messages Received current value Number of Capability Messages Received current value
bgpPeerRouteCapabilityRcvdCum 48193u Number of Capability Messages Received cumulative Number of Capability Messages Received cumulative
bgpPeerRouteCapabilityRcvdPer 48194u Number of Capability Messages Received periodic Number of Capability Messages Received periodic
bgpPeerRouteCapabilityRcvdMin 48195u Number of Capability Messages Received minimum value Number of Capability Messages Received minimum value
bgpPeerRouteCapabilityRcvdMax 48196u Number of Capability Messages Received maximum value Number of Capability Messages Received maximum value
bgpPeerRouteCapabilityRcvdAvg 48197u Number of Capability Messages Received average value Number of Capability Messages Received average value
bgpPeerRouteCapabilityRcvdTr 48201u Number of Capability Messages Received trend Number of Capability Messages Received trend
bgpPeerRouteCapabilityRcvdRate 48202u Number of Capability Messages Received rate Number of Capability Messages Received rate
bgpPeerRouteCapabilitySentLast 48212u Number of Capability Messages Sent current value Number of Capability Messages Sent current value
bgpPeerRouteCapabilitySentCum 48214u Number of Capability Messages Sent cumulative Number of Capability Messages Sent cumulative
bgpPeerRouteCapabilitySentPer 48215u Number of Capability Messages Sent periodic Number of Capability Messages Sent periodic
bgpPeerRouteCapabilitySentMin 48216u Number of Capability Messages Sent minimum value Number of Capability Messages Sent minimum value
bgpPeerRouteCapabilitySentMax 48217u Number of Capability Messages Sent maximum value Number of Capability Messages Sent maximum value
bgpPeerRouteCapabilitySentAvg 48218u Number of Capability Messages Sent average value Number of Capability Messages Sent average value
bgpPeerRouteCapabilitySentTr 48222u Number of Capability Messages Sent trend Number of Capability Messages Sent trend
bgpPeerRouteCapabilitySentRate 48223u Number of Capability Messages Sent rate Number of Capability Messages Sent rate
bgpPeerRouteRouteRefreshRcvdLast 48233u Number of Route Refresh Messages Received current value Number of Route Refresh Messages Received current value
bgpPeerRouteRouteRefreshRcvdCum 48235u Number of Route Refresh Messages Received cumulative Number of Route Refresh Messages Received cumulative
bgpPeerRouteRouteRefreshRcvdPer 48236u Number of Route Refresh Messages Received periodic Number of Route Refresh Messages Received periodic
bgpPeerRouteRouteRefreshRcvdMin 48237u Number of Route Refresh Messages Received minimum value Number of Route Refresh Messages Received minimum value
bgpPeerRouteRouteRefreshRcvdMax 48238u Number of Route Refresh Messages Received maximum value Number of Route Refresh Messages Received maximum value
bgpPeerRouteRouteRefreshRcvdAvg 48239u Number of Route Refresh Messages Received average value Number of Route Refresh Messages Received average value
bgpPeerRouteRouteRefreshRcvdTr 48243u Number of Route Refresh Messages Received trend Number of Route Refresh Messages Received trend
bgpPeerRouteRouteRefreshRcvdRate 48244u Number of Route Refresh Messages Received rate Number of Route Refresh Messages Received rate
bgpPeerRouteRouteRefreshSentLast 48254u Number of Route Refresh Messages Sent current value Number of Route Refresh Messages Sent current value
bgpPeerRouteRouteRefreshSentCum 48256u Number of Route Refresh Messages Sent cumulative Number of Route Refresh Messages Sent cumulative
bgpPeerRouteRouteRefreshSentPer 48257u Number of Route Refresh Messages Sent periodic Number of Route Refresh Messages Sent periodic
bgpPeerRouteRouteRefreshSentMin 48258u Number of Route Refresh Messages Sent minimum value Number of Route Refresh Messages Sent minimum value
bgpPeerRouteRouteRefreshSentMax 48259u Number of Route Refresh Messages Sent maximum value Number of Route Refresh Messages Sent maximum value
bgpPeerRouteRouteRefreshSentAvg 48260u Number of Route Refresh Messages Sent average value Number of Route Refresh Messages Sent average value
bgpPeerRouteRouteRefreshSentTr 48264u Number of Route Refresh Messages Sent trend Number of Route Refresh Messages Sent trend
bgpPeerRouteRouteRefreshSentRate 48265u Number of Route Refresh Messages Sent rate Number of Route Refresh Messages Sent rate
ospfBadErrPktStatsBadAuthPktsRcvdLast 48275u Bad Authentication Packets Received current value Bad Authentication Packets Received current value
ospfBadErrPktStatsBadAuthPktsRcvdCum 48277u Bad Authentication Packets Received cumulative Bad Authentication Packets Received cumulative
ospfBadErrPktStatsBadAuthPktsRcvdPer 48278u Bad Authentication Packets Received periodic Bad Authentication Packets Received periodic
ospfBadErrPktStatsBadAuthPktsRcvdMin 48279u Bad Authentication Packets Received minimum value Bad Authentication Packets Received minimum value
ospfBadErrPktStatsBadAuthPktsRcvdMax 48280u Bad Authentication Packets Received maximum value Bad Authentication Packets Received maximum value
ospfBadErrPktStatsBadAuthPktsRcvdAvg 48281u Bad Authentication Packets Received average value Bad Authentication Packets Received average value
ospfBadErrPktStatsBadAuthPktsRcvdTr 48285u Bad Authentication Packets Received trend Bad Authentication Packets Received trend
ospfBadErrPktStatsBadAuthPktsRcvdRate 48286u Bad Authentication Packets Received rate Bad Authentication Packets Received rate
ospfBadErrPktStatsBadCRCPktsRcvdLast 48296u Bad CRC Packets Received current value Bad CRC Packets Received current value
ospfBadErrPktStatsBadCRCPktsRcvdCum 48298u Bad CRC Packets Received cumulative Bad CRC Packets Received cumulative
ospfBadErrPktStatsBadCRCPktsRcvdPer 48299u Bad CRC Packets Received periodic Bad CRC Packets Received periodic
ospfBadErrPktStatsBadCRCPktsRcvdMin 48300u Bad CRC Packets Received minimum value Bad CRC Packets Received minimum value
ospfBadErrPktStatsBadCRCPktsRcvdMax 48301u Bad CRC Packets Received maximum value Bad CRC Packets Received maximum value
ospfBadErrPktStatsBadCRCPktsRcvdAvg 48302u Bad CRC Packets Received average value Bad CRC Packets Received average value
ospfBadErrPktStatsBadCRCPktsRcvdTr 48306u Bad CRC Packets Received trend Bad CRC Packets Received trend
ospfBadErrPktStatsBadCRCPktsRcvdRate 48307u Bad CRC Packets Received rate Bad CRC Packets Received rate
ospfBadPktStatsBadLenPktsRcvdLast 48317u Bad Length Packets Received current value Bad Length Packets Received current value
ospfBadPktStatsBadLenPktsRcvdCum 48319u Bad Length Packets Received cumulative Bad Length Packets Received cumulative
ospfBadPktStatsBadLenPktsRcvdPer 48320u Bad Length Packets Received periodic Bad Length Packets Received periodic
ospfBadPktStatsBadLenPktsRcvdMin 48321u Bad Length Packets Received minimum value Bad Length Packets Received minimum value
ospfBadPktStatsBadLenPktsRcvdMax 48322u Bad Length Packets Received maximum value Bad Length Packets Received maximum value
ospfBadPktStatsBadLenPktsRcvdAvg 48323u Bad Length Packets Received average value Bad Length Packets Received average value
ospfBadPktStatsBadLenPktsRcvdTr 48327u Bad Length Packets Received trend Bad Length Packets Received trend
ospfBadPktStatsBadLenPktsRcvdRate 48328u Bad Length Packets Received rate Bad Length Packets Received rate
ospfBadPktStatsBadResvFieldPktsRcvdLast 48338u Bad Reserved Field Packets Received current value Bad Reserved Field Packets Received current value
ospfBadPktStatsBadResvFieldPktsRcvdCum 48340u Bad Reserved Field Packets Received cumulative Bad Reserved Field Packets Received cumulative
ospfBadPktStatsBadResvFieldPktsRcvdPer 48341u Bad Reserved Field Packets Received periodic Bad Reserved Field Packets Received periodic
ospfBadPktStatsBadResvFieldPktsRcvdMin 48342u Bad Reserved Field Packets Received minimum value Bad Reserved Field Packets Received minimum value
ospfBadPktStatsBadResvFieldPktsRcvdMax 48343u Bad Reserved Field Packets Received maximum value Bad Reserved Field Packets Received maximum value
ospfBadPktStatsBadResvFieldPktsRcvdAvg 48344u Bad Reserved Field Packets Received average value Bad Reserved Field Packets Received average value
ospfBadPktStatsBadResvFieldPktsRcvdTr 48348u Bad Reserved Field Packets Received trend Bad Reserved Field Packets Received trend
ospfBadPktStatsBadResvFieldPktsRcvdRate 48349u Bad Reserved Field Packets Received rate Bad Reserved Field Packets Received rate
ospfBadPktStatsBadVersionPktsRcvdLast 48359u Bad Version Packets Received current value Bad Version Packets Received current value
ospfBadPktStatsBadVersionPktsRcvdCum 48361u Bad Version Packets Received cumulative Bad Version Packets Received cumulative
ospfBadPktStatsBadVersionPktsRcvdPer 48362u Bad Version Packets Received periodic Bad Version Packets Received periodic
ospfBadPktStatsBadVersionPktsRcvdMin 48363u Bad Version Packets Received minimum value Bad Version Packets Received minimum value
ospfBadPktStatsBadVersionPktsRcvdMax 48364u Bad Version Packets Received maximum value Bad Version Packets Received maximum value
ospfBadPktStatsBadVersionPktsRcvdAvg 48365u Bad Version Packets Received average value Bad Version Packets Received average value
ospfBadPktStatsBadVersionPktsRcvdTr 48369u Bad Version Packets Received trend Bad Version Packets Received trend
ospfBadPktStatsBadVersionPktsRcvdRate 48370u Bad Version Packets Received rate Bad Version Packets Received rate
ospfDropUnkStatsRcvdPktsDroppedLast 48380u Received Packets Dropped current value Received Packets Dropped current value
ospfDropUnkStatsRcvdPktsDroppedCum 48382u Received Packets Dropped cumulative Received Packets Dropped cumulative
ospfDropUnkStatsRcvdPktsDroppedPer 48383u Received Packets Dropped periodic Received Packets Dropped periodic
ospfDropUnkStatsRcvdPktsDroppedMin 48384u Received Packets Dropped minimum value Received Packets Dropped minimum value
ospfDropUnkStatsRcvdPktsDroppedMax 48385u Received Packets Dropped maximum value Received Packets Dropped maximum value
ospfDropUnkStatsRcvdPktsDroppedAvg 48386u Received Packets Dropped average value Received Packets Dropped average value
ospfDropUnkStatsRcvdPktsDroppedTr 48390u Received Packets Dropped trend Received Packets Dropped trend
ospfDropUnkStatsRcvdPktsDroppedRate 48391u Received Packets Dropped rate Received Packets Dropped rate
ospfDropUnkStatsUnknownPktsRcvdLast 48401u Unknown Packets Received current value Unknown Packets Received current value
ospfDropUnkStatsUnknownPktsRcvdCum 48403u Unknown Packets Received cumulative Unknown Packets Received cumulative
ospfDropUnkStatsUnknownPktsRcvdPer 48404u Unknown Packets Received periodic Unknown Packets Received periodic
ospfDropUnkStatsUnknownPktsRcvdMin 48405u Unknown Packets Received minimum value Unknown Packets Received minimum value
ospfDropUnkStatsUnknownPktsRcvdMax 48406u Unknown Packets Received maximum value Unknown Packets Received maximum value
ospfDropUnkStatsUnknownPktsRcvdAvg 48407u Unknown Packets Received average value Unknown Packets Received average value
ospfDropUnkStatsUnknownPktsRcvdTr 48411u Unknown Packets Received trend Unknown Packets Received trend
ospfDropUnkStatsUnknownPktsRcvdRate 48412u Unknown Packets Received rate Unknown Packets Received rate
ospfDupStatsDupRtrIdPktsRcvdLast 48422u Duplicate RouterId Packets Received current value Duplicate RouterId Packets Received current value
ospfDupStatsDupRtrIdPktsRcvdCum 48424u Duplicate RouterId Packets Received cumulative Duplicate RouterId Packets Received cumulative
ospfDupStatsDupRtrIdPktsRcvdPer 48425u Duplicate RouterId Packets Received periodic Duplicate RouterId Packets Received periodic
ospfDupStatsDupRtrIdPktsRcvdMin 48426u Duplicate RouterId Packets Received minimum value Duplicate RouterId Packets Received minimum value
ospfDupStatsDupRtrIdPktsRcvdMax 48427u Duplicate RouterId Packets Received maximum value Duplicate RouterId Packets Received maximum value
ospfDupStatsDupRtrIdPktsRcvdAvg 48428u Duplicate RouterId Packets Received average value Duplicate RouterId Packets Received average value
ospfDupStatsDupRtrIdPktsRcvdTr 48432u Duplicate RouterId Packets Received trend Duplicate RouterId Packets Received trend
ospfDupStatsDupRtrIdPktsRcvdRate 48433u Duplicate RouterId Packets Received rate Duplicate RouterId Packets Received rate
ospfDupStatsDupSrcAddrPktsRcvdLast 48443u Duplicate Source Addr Packets Received current value Duplicate Source Addr Packets Received current value
ospfDupStatsDupSrcAddrPktsRcvdCum 48445u Duplicate Source Addr Packets Received cumulative Duplicate Source Addr Packets Received cumulative
ospfDupStatsDupSrcAddrPktsRcvdPer 48446u Duplicate Source Addr Packets Received periodic Duplicate Source Addr Packets Received periodic
ospfDupStatsDupSrcAddrPktsRcvdMin 48447u Duplicate Source Addr Packets Received minimum value Duplicate Source Addr Packets Received minimum value
ospfDupStatsDupSrcAddrPktsRcvdMax 48448u Duplicate Source Addr Packets Received maximum value Duplicate Source Addr Packets Received maximum value
ospfDupStatsDupSrcAddrPktsRcvdAvg 48449u Duplicate Source Addr Packets Received average value Duplicate Source Addr Packets Received average value
ospfDupStatsDupSrcAddrPktsRcvdTr 48453u Duplicate Source Addr Packets Received trend Duplicate Source Addr Packets Received trend
ospfDupStatsDupSrcAddrPktsRcvdRate 48454u Duplicate Source Addr Packets Received rate Duplicate Source Addr Packets Received rate
ospfErrPktStatsErrDbdPktsRcvdLast 48464u Error DBD Packets Received current value Error DBD Packets Received current value
ospfErrPktStatsErrDbdPktsRcvdCum 48466u Error DBD Packets Received cumulative Error DBD Packets Received cumulative
ospfErrPktStatsErrDbdPktsRcvdPer 48467u Error DBD Packets Received periodic Error DBD Packets Received periodic
ospfErrPktStatsErrDbdPktsRcvdMin 48468u Error DBD Packets Received minimum value Error DBD Packets Received minimum value
ospfErrPktStatsErrDbdPktsRcvdMax 48469u Error DBD Packets Received maximum value Error DBD Packets Received maximum value
ospfErrPktStatsErrDbdPktsRcvdAvg 48470u Error DBD Packets Received average value Error DBD Packets Received average value
ospfErrPktStatsErrDbdPktsRcvdTr 48474u Error DBD Packets Received trend Error DBD Packets Received trend
ospfErrPktStatsErrDbdPktsRcvdRate 48475u Error DBD Packets Received rate Error DBD Packets Received rate
ospfErrPktStatsErrHelloPktsRcvdLast 48485u Error Hello Packets Received current value Error Hello Packets Received current value
ospfErrPktStatsErrHelloPktsRcvdCum 48487u Error Hello Packets Received cumulative Error Hello Packets Received cumulative
ospfErrPktStatsErrHelloPktsRcvdPer 48488u Error Hello Packets Received periodic Error Hello Packets Received periodic
ospfErrPktStatsErrHelloPktsRcvdMin 48489u Error Hello Packets Received minimum value Error Hello Packets Received minimum value
ospfErrPktStatsErrHelloPktsRcvdMax 48490u Error Hello Packets Received maximum value Error Hello Packets Received maximum value
ospfErrPktStatsErrHelloPktsRcvdAvg 48491u Error Hello Packets Received average value Error Hello Packets Received average value
ospfErrPktStatsErrHelloPktsRcvdTr 48495u Error Hello Packets Received trend Error Hello Packets Received trend
ospfErrPktStatsErrHelloPktsRcvdRate 48496u Error Hello Packets Received rate Error Hello Packets Received rate
ospfErrPktStatsErrPktsRcvdLast 48506u Error Packets Received current value Error Packets Received current value
ospfErrPktStatsErrPktsRcvdCum 48508u Error Packets Received cumulative Error Packets Received cumulative
ospfErrPktStatsErrPktsRcvdPer 48509u Error Packets Received periodic Error Packets Received periodic
ospfErrPktStatsErrPktsRcvdMin 48510u Error Packets Received minimum value Error Packets Received minimum value
ospfErrPktStatsErrPktsRcvdMax 48511u Error Packets Received maximum value Error Packets Received maximum value
ospfErrPktStatsErrPktsRcvdAvg 48512u Error Packets Received average value Error Packets Received average value
ospfErrPktStatsErrPktsRcvdTr 48516u Error Packets Received trend Error Packets Received trend
ospfErrPktStatsErrPktsRcvdRate 48517u Error Packets Received rate Error Packets Received rate
ospfIntfStatsNoOspfIntfPktsRcvdLast 48527u No OSPF Interface Packets Received current value No OSPF Interface Packets Received current value
ospfIntfStatsNoOspfIntfPktsRcvdCum 48529u No OSPF Interface Packets Received cumulative No OSPF Interface Packets Received cumulative
ospfIntfStatsNoOspfIntfPktsRcvdPer 48530u No OSPF Interface Packets Received periodic No OSPF Interface Packets Received periodic
ospfIntfStatsNoOspfIntfPktsRcvdMin 48531u No OSPF Interface Packets Received minimum value No OSPF Interface Packets Received minimum value
ospfIntfStatsNoOspfIntfPktsRcvdMax 48532u No OSPF Interface Packets Received maximum value No OSPF Interface Packets Received maximum value
ospfIntfStatsNoOspfIntfPktsRcvdAvg 48533u No OSPF Interface Packets Received average value No OSPF Interface Packets Received average value
ospfIntfStatsNoOspfIntfPktsRcvdTr 48537u No OSPF Interface Packets Received trend No OSPF Interface Packets Received trend
ospfIntfStatsNoOspfIntfPktsRcvdRate 48538u No OSPF Interface Packets Received rate No OSPF Interface Packets Received rate
ospfIntfStatsPassiveIntfPktsRcvdLast 48548u Passive Interface Packets Received current value Passive Interface Packets Received current value
ospfIntfStatsPassiveIntfPktsRcvdCum 48550u Passive Interface Packets Received cumulative Passive Interface Packets Received cumulative
ospfIntfStatsPassiveIntfPktsRcvdPer 48551u Passive Interface Packets Received periodic Passive Interface Packets Received periodic
ospfIntfStatsPassiveIntfPktsRcvdMin 48552u Passive Interface Packets Received minimum value Passive Interface Packets Received minimum value
ospfIntfStatsPassiveIntfPktsRcvdMax 48553u Passive Interface Packets Received maximum value Passive Interface Packets Received maximum value
ospfIntfStatsPassiveIntfPktsRcvdAvg 48554u Passive Interface Packets Received average value Passive Interface Packets Received average value
ospfIntfStatsPassiveIntfPktsRcvdTr 48558u Passive Interface Packets Received trend Passive Interface Packets Received trend
ospfIntfStatsPassiveIntfPktsRcvdRate 48559u Passive Interface Packets Received rate Passive Interface Packets Received rate
ospfInvalidStatsInvalidDestAddrPktsRcvdLast 48569u Invalid Destination Addr Packets Received current value Invalid Destination Addr Packets Received current value
ospfInvalidStatsInvalidDestAddrPktsRcvdCum 48571u Invalid Destination Addr Packets Received cumulative Invalid Destination Addr Packets Received cumulative
ospfInvalidStatsInvalidDestAddrPktsRcvdPer 48572u Invalid Destination Addr Packets Received periodic Invalid Destination Addr Packets Received periodic
ospfInvalidStatsInvalidDestAddrPktsRcvdMin 48573u Invalid Destination Addr Packets Received minimum value Invalid Destination Addr Packets Received minimum value
ospfInvalidStatsInvalidDestAddrPktsRcvdMax 48574u Invalid Destination Addr Packets Received maximum value Invalid Destination Addr Packets Received maximum value
ospfInvalidStatsInvalidDestAddrPktsRcvdAvg 48575u Invalid Destination Addr Packets Received average value Invalid Destination Addr Packets Received average value
ospfInvalidStatsInvalidDestAddrPktsRcvdTr 48579u Invalid Destination Addr Packets Received trend Invalid Destination Addr Packets Received trend
ospfInvalidStatsInvalidDestAddrPktsRcvdRate 48580u Invalid Destination Addr Packets Received rate Invalid Destination Addr Packets Received rate
ospfInvalidStatsInvalidSrcAddrPktsRcvdLast 48590u Invalid Source Addr Packets Received current value Invalid Source Addr Packets Received current value
ospfInvalidStatsInvalidSrcAddrPktsRcvdCum 48592u Invalid Source Addr Packets Received cumulative Invalid Source Addr Packets Received cumulative
ospfInvalidStatsInvalidSrcAddrPktsRcvdPer 48593u Invalid Source Addr Packets Received periodic Invalid Source Addr Packets Received periodic
ospfInvalidStatsInvalidSrcAddrPktsRcvdMin 48594u Invalid Source Addr Packets Received minimum value Invalid Source Addr Packets Received minimum value
ospfInvalidStatsInvalidSrcAddrPktsRcvdMax 48595u Invalid Source Addr Packets Received maximum value Invalid Source Addr Packets Received maximum value
ospfInvalidStatsInvalidSrcAddrPktsRcvdAvg 48596u Invalid Source Addr Packets Received average value Invalid Source Addr Packets Received average value
ospfInvalidStatsInvalidSrcAddrPktsRcvdTr 48600u Invalid Source Addr Packets Received trend Invalid Source Addr Packets Received trend
ospfInvalidStatsInvalidSrcAddrPktsRcvdRate 48601u Invalid Source Addr Packets Received rate Invalid Source Addr Packets Received rate
ospfInvalidStatsWrongAreaPktsRcvdLast 48611u Wrong Area Packets Received current value Wrong Area Packets Received current value
ospfInvalidStatsWrongAreaPktsRcvdCum 48613u Wrong Area Packets Received cumulative Wrong Area Packets Received cumulative
ospfInvalidStatsWrongAreaPktsRcvdPer 48614u Wrong Area Packets Received periodic Wrong Area Packets Received periodic
ospfInvalidStatsWrongAreaPktsRcvdMin 48615u Wrong Area Packets Received minimum value Wrong Area Packets Received minimum value
ospfInvalidStatsWrongAreaPktsRcvdMax 48616u Wrong Area Packets Received maximum value Wrong Area Packets Received maximum value
ospfInvalidStatsWrongAreaPktsRcvdAvg 48617u Wrong Area Packets Received average value Wrong Area Packets Received average value
ospfInvalidStatsWrongAreaPktsRcvdTr 48621u Wrong Area Packets Received trend Wrong Area Packets Received trend
ospfInvalidStatsWrongAreaPktsRcvdRate 48622u Wrong Area Packets Received rate Wrong Area Packets Received rate
ospfLsRcvdErrPktStatsErrLsAckPktsRcvdLast 48632u Error LSACK Packets Received current value Error LSACK Packets Received current value
ospfLsRcvdErrPktStatsErrLsAckPktsRcvdCum 48634u Error LSACK Packets Received cumulative Error LSACK Packets Received cumulative
ospfLsRcvdErrPktStatsErrLsAckPktsRcvdPer 48635u Error LSACK Packets Received periodic Error LSACK Packets Received periodic
ospfLsRcvdErrPktStatsErrLsAckPktsRcvdMin 48636u Error LSACK Packets Received minimum value Error LSACK Packets Received minimum value
ospfLsRcvdErrPktStatsErrLsAckPktsRcvdMax 48637u Error LSACK Packets Received maximum value Error LSACK Packets Received maximum value
ospfLsRcvdErrPktStatsErrLsAckPktsRcvdAvg 48638u Error LSACK Packets Received average value Error LSACK Packets Received average value
ospfLsRcvdErrPktStatsErrLsAckPktsRcvdTr 48642u Error LSACK Packets Received trend Error LSACK Packets Received trend
ospfLsRcvdErrPktStatsErrLsAckPktsRcvdRate 48643u Error LSACK Packets Received rate Error LSACK Packets Received rate
ospfLsRcvdErrPktStatsErrLsReqPktsRcvdLast 48653u Error LSREQ Packets Received current value Error LSREQ Packets Received current value
ospfLsRcvdErrPktStatsErrLsReqPktsRcvdCum 48655u Error LSREQ Packets Received cumulative Error LSREQ Packets Received cumulative
ospfLsRcvdErrPktStatsErrLsReqPktsRcvdPer 48656u Error LSREQ Packets Received periodic Error LSREQ Packets Received periodic
ospfLsRcvdErrPktStatsErrLsReqPktsRcvdMin 48657u Error LSREQ Packets Received minimum value Error LSREQ Packets Received minimum value
ospfLsRcvdErrPktStatsErrLsReqPktsRcvdMax 48658u Error LSREQ Packets Received maximum value Error LSREQ Packets Received maximum value
ospfLsRcvdErrPktStatsErrLsReqPktsRcvdAvg 48659u Error LSREQ Packets Received average value Error LSREQ Packets Received average value
ospfLsRcvdErrPktStatsErrLsReqPktsRcvdTr 48663u Error LSREQ Packets Received trend Error LSREQ Packets Received trend
ospfLsRcvdErrPktStatsErrLsReqPktsRcvdRate 48664u Error LSREQ Packets Received rate Error LSREQ Packets Received rate
ospfLsRcvdErrPktStatsErrLsUpdPktsRcvdLast 48674u Error LSU Packets Received current value Error LSU Packets Received current value
ospfLsRcvdErrPktStatsErrLsUpdPktsRcvdCum 48676u Error LSU Packets Received cumulative Error LSU Packets Received cumulative
ospfLsRcvdErrPktStatsErrLsUpdPktsRcvdPer 48677u Error LSU Packets Received periodic Error LSU Packets Received periodic
ospfLsRcvdErrPktStatsErrLsUpdPktsRcvdMin 48678u Error LSU Packets Received minimum value Error LSU Packets Received minimum value
ospfLsRcvdErrPktStatsErrLsUpdPktsRcvdMax 48679u Error LSU Packets Received maximum value Error LSU Packets Received maximum value
ospfLsRcvdErrPktStatsErrLsUpdPktsRcvdAvg 48680u Error LSU Packets Received average value Error LSU Packets Received average value
ospfLsRcvdErrPktStatsErrLsUpdPktsRcvdTr 48684u Error LSU Packets Received trend Error LSU Packets Received trend
ospfLsRcvdErrPktStatsErrLsUpdPktsRcvdRate 48685u Error LSU Packets Received rate Error LSU Packets Received rate
ospfLsRcvdPktStatsLsAckPktsRcvdLast 48695u LSACK Packets Received current value LSACK Packets Received current value
ospfLsRcvdPktStatsLsAckPktsRcvdCum 48697u LSACK Packets Received cumulative LSACK Packets Received cumulative
ospfLsRcvdPktStatsLsAckPktsRcvdPer 48698u LSACK Packets Received periodic LSACK Packets Received periodic
ospfLsRcvdPktStatsLsAckPktsRcvdMin 48699u LSACK Packets Received minimum value LSACK Packets Received minimum value
ospfLsRcvdPktStatsLsAckPktsRcvdMax 48700u LSACK Packets Received maximum value LSACK Packets Received maximum value
ospfLsRcvdPktStatsLsAckPktsRcvdAvg 48701u LSACK Packets Received average value LSACK Packets Received average value
ospfLsRcvdPktStatsLsAckPktsRcvdTr 48705u LSACK Packets Received trend LSACK Packets Received trend
ospfLsRcvdPktStatsLsAckPktsRcvdRate 48706u LSACK Packets Received rate LSACK Packets Received rate
ospfLsRcvdPktStatsLsReqPktsRcvdLast 48716u LSREQ Packets Received current value LSREQ Packets Received current value
ospfLsRcvdPktStatsLsReqPktsRcvdCum 48718u LSREQ Packets Received cumulative LSREQ Packets Received cumulative
ospfLsRcvdPktStatsLsReqPktsRcvdPer 48719u LSREQ Packets Received periodic LSREQ Packets Received periodic
ospfLsRcvdPktStatsLsReqPktsRcvdMin 48720u LSREQ Packets Received minimum value LSREQ Packets Received minimum value
ospfLsRcvdPktStatsLsReqPktsRcvdMax 48721u LSREQ Packets Received maximum value LSREQ Packets Received maximum value
ospfLsRcvdPktStatsLsReqPktsRcvdAvg 48722u LSREQ Packets Received average value LSREQ Packets Received average value
ospfLsRcvdPktStatsLsReqPktsRcvdTr 48726u LSREQ Packets Received trend LSREQ Packets Received trend
ospfLsRcvdPktStatsLsReqPktsRcvdRate 48727u LSREQ Packets Received rate LSREQ Packets Received rate
ospfLsRcvdPktStatsLsUpdPktsRcvdLast 48737u LSU Packets Received current value LSU Packets Received current value
ospfLsRcvdPktStatsLsUpdPktsRcvdCum 48739u LSU Packets Received cumulative LSU Packets Received cumulative
ospfLsRcvdPktStatsLsUpdPktsRcvdPer 48740u LSU Packets Received periodic LSU Packets Received periodic
ospfLsRcvdPktStatsLsUpdPktsRcvdMin 48741u LSU Packets Received minimum value LSU Packets Received minimum value
ospfLsRcvdPktStatsLsUpdPktsRcvdMax 48742u LSU Packets Received maximum value LSU Packets Received maximum value
ospfLsRcvdPktStatsLsUpdPktsRcvdAvg 48743u LSU Packets Received average value LSU Packets Received average value
ospfLsRcvdPktStatsLsUpdPktsRcvdTr 48747u LSU Packets Received trend LSU Packets Received trend
ospfLsRcvdPktStatsLsUpdPktsRcvdRate 48748u LSU Packets Received rate LSU Packets Received rate
ospfLsSentStatsLsAckPktsSentLast 48758u LSACK Packets Sent current value LSACK Packets Sent current value
ospfLsSentStatsLsAckPktsSentCum 48760u LSACK Packets Sent cumulative LSACK Packets Sent cumulative
ospfLsSentStatsLsAckPktsSentPer 48761u LSACK Packets Sent periodic LSACK Packets Sent periodic
ospfLsSentStatsLsAckPktsSentMin 48762u LSACK Packets Sent minimum value LSACK Packets Sent minimum value
ospfLsSentStatsLsAckPktsSentMax 48763u LSACK Packets Sent maximum value LSACK Packets Sent maximum value
ospfLsSentStatsLsAckPktsSentAvg 48764u LSACK Packets Sent average value LSACK Packets Sent average value
ospfLsSentStatsLsAckPktsSentTr 48768u LSACK Packets Sent trend LSACK Packets Sent trend
ospfLsSentStatsLsAckPktsSentRate 48769u LSACK Packets Sent rate LSACK Packets Sent rate
ospfLsSentStatsLsReqPktsSentLast 48779u LSREQ Packets Sent current value LSREQ Packets Sent current value
ospfLsSentStatsLsReqPktsSentCum 48781u LSREQ Packets Sent cumulative LSREQ Packets Sent cumulative
ospfLsSentStatsLsReqPktsSentPer 48782u LSREQ Packets Sent periodic LSREQ Packets Sent periodic
ospfLsSentStatsLsReqPktsSentMin 48783u LSREQ Packets Sent minimum value LSREQ Packets Sent minimum value
ospfLsSentStatsLsReqPktsSentMax 48784u LSREQ Packets Sent maximum value LSREQ Packets Sent maximum value
ospfLsSentStatsLsReqPktsSentAvg 48785u LSREQ Packets Sent average value LSREQ Packets Sent average value
ospfLsSentStatsLsReqPktsSentTr 48789u LSREQ Packets Sent trend LSREQ Packets Sent trend
ospfLsSentStatsLsReqPktsSentRate 48790u LSREQ Packets Sent rate LSREQ Packets Sent rate
ospfLsSentStatsLsUpdPktsSentLast 48800u LSU Packets Sent current value LSU Packets Sent current value
ospfLsSentStatsLsUpdPktsSentCum 48802u LSU Packets Sent cumulative LSU Packets Sent cumulative
ospfLsSentStatsLsUpdPktsSentPer 48803u LSU Packets Sent periodic LSU Packets Sent periodic
ospfLsSentStatsLsUpdPktsSentMin 48804u LSU Packets Sent minimum value LSU Packets Sent minimum value
ospfLsSentStatsLsUpdPktsSentMax 48805u LSU Packets Sent maximum value LSU Packets Sent maximum value
ospfLsSentStatsLsUpdPktsSentAvg 48806u LSU Packets Sent average value LSU Packets Sent average value
ospfLsSentStatsLsUpdPktsSentTr 48810u LSU Packets Sent trend LSU Packets Sent trend
ospfLsSentStatsLsUpdPktsSentRate 48811u LSU Packets Sent rate LSU Packets Sent rate
ospfLsaStatsDroppedLsaPktsWhileGRLast 48821u LSA Packets Dropped During GR current value LSA Packets Dropped During GR current value
ospfLsaStatsDroppedLsaPktsWhileGRCum 48823u LSA Packets Dropped During GR cumulative LSA Packets Dropped During GR cumulative
ospfLsaStatsDroppedLsaPktsWhileGRPer 48824u LSA Packets Dropped During GR periodic LSA Packets Dropped During GR periodic
ospfLsaStatsDroppedLsaPktsWhileGRMin 48825u LSA Packets Dropped During GR minimum value LSA Packets Dropped During GR minimum value
ospfLsaStatsDroppedLsaPktsWhileGRMax 48826u LSA Packets Dropped During GR maximum value LSA Packets Dropped During GR maximum value
ospfLsaStatsDroppedLsaPktsWhileGRAvg 48827u LSA Packets Dropped During GR average value LSA Packets Dropped During GR average value
ospfLsaStatsDroppedLsaPktsWhileGRTr 48831u LSA Packets Dropped During GR trend LSA Packets Dropped During GR trend
ospfLsaStatsDroppedLsaPktsWhileGRRate 48832u LSA Packets Dropped During GR rate LSA Packets Dropped During GR rate
ospfLsaStatsDroppedLsaPktsWhileSPFLast 48842u LSA Packets Dropped During SPF current value LSA Packets Dropped During SPF current value
ospfLsaStatsDroppedLsaPktsWhileSPFCum 48844u LSA Packets Dropped During SPF cumulative LSA Packets Dropped During SPF cumulative
ospfLsaStatsDroppedLsaPktsWhileSPFPer 48845u LSA Packets Dropped During SPF periodic LSA Packets Dropped During SPF periodic
ospfLsaStatsDroppedLsaPktsWhileSPFMin 48846u LSA Packets Dropped During SPF minimum value LSA Packets Dropped During SPF minimum value
ospfLsaStatsDroppedLsaPktsWhileSPFMax 48847u LSA Packets Dropped During SPF maximum value LSA Packets Dropped During SPF maximum value
ospfLsaStatsDroppedLsaPktsWhileSPFAvg 48848u LSA Packets Dropped During SPF average value LSA Packets Dropped During SPF average value
ospfLsaStatsDroppedLsaPktsWhileSPFTr 48852u LSA Packets Dropped During SPF trend LSA Packets Dropped During SPF trend
ospfLsaStatsDroppedLsaPktsWhileSPFRate 48853u LSA Packets Dropped During SPF rate LSA Packets Dropped During SPF rate
ospfLsaStatsRcvdLsaPktsIgnoredLast 48863u Received LSA Packets Ignored current value Received LSA Packets Ignored current value
ospfLsaStatsRcvdLsaPktsIgnoredCum 48865u Received LSA Packets Ignored cumulative Received LSA Packets Ignored cumulative
ospfLsaStatsRcvdLsaPktsIgnoredPer 48866u Received LSA Packets Ignored periodic Received LSA Packets Ignored periodic
ospfLsaStatsRcvdLsaPktsIgnoredMin 48867u Received LSA Packets Ignored minimum value Received LSA Packets Ignored minimum value
ospfLsaStatsRcvdLsaPktsIgnoredMax 48868u Received LSA Packets Ignored maximum value Received LSA Packets Ignored maximum value
ospfLsaStatsRcvdLsaPktsIgnoredAvg 48869u Received LSA Packets Ignored average value Received LSA Packets Ignored average value
ospfLsaStatsRcvdLsaPktsIgnoredTr 48873u Received LSA Packets Ignored trend Received LSA Packets Ignored trend
ospfLsaStatsRcvdLsaPktsIgnoredRate 48874u Received LSA Packets Ignored rate Received LSA Packets Ignored rate
ospfLsuStatsLsuFirstTxPktsLast 48884u LSU First Tx Packets current value LSU First Tx Packets current value
ospfLsuStatsLsuFirstTxPktsCum 48886u LSU First Tx Packets cumulative LSU First Tx Packets cumulative
ospfLsuStatsLsuFirstTxPktsPer 48887u LSU First Tx Packets periodic LSU First Tx Packets periodic
ospfLsuStatsLsuFirstTxPktsMin 48888u LSU First Tx Packets minimum value LSU First Tx Packets minimum value
ospfLsuStatsLsuFirstTxPktsMax 48889u LSU First Tx Packets maximum value LSU First Tx Packets maximum value
ospfLsuStatsLsuFirstTxPktsAvg 48890u LSU First Tx Packets average value LSU First Tx Packets average value
ospfLsuStatsLsuFirstTxPktsTr 48894u LSU First Tx Packets trend LSU First Tx Packets trend
ospfLsuStatsLsuFirstTxPktsRate 48895u LSU First Tx Packets rate LSU First Tx Packets rate
ospfLsuStatsLsuForLsreqPktsLast 48905u LSU Packets For LSREQ Packets current value LSU Packets For LSREQ Packets current value
ospfLsuStatsLsuForLsreqPktsCum 48907u LSU Packets For LSREQ Packets cumulative LSU Packets For LSREQ Packets cumulative
ospfLsuStatsLsuForLsreqPktsPer 48908u LSU Packets For LSREQ Packets periodic LSU Packets For LSREQ Packets periodic
ospfLsuStatsLsuForLsreqPktsMin 48909u LSU Packets For LSREQ Packets minimum value LSU Packets For LSREQ Packets minimum value
ospfLsuStatsLsuForLsreqPktsMax 48910u LSU Packets For LSREQ Packets maximum value LSU Packets For LSREQ Packets maximum value
ospfLsuStatsLsuForLsreqPktsAvg 48911u LSU Packets For LSREQ Packets average value LSU Packets For LSREQ Packets average value
ospfLsuStatsLsuForLsreqPktsTr 48915u LSU Packets For LSREQ Packets trend LSU Packets For LSREQ Packets trend
ospfLsuStatsLsuForLsreqPktsRate 48916u LSU Packets For LSREQ Packets rate LSU Packets For LSREQ Packets rate
ospfLsuStatsLsuPeerTxPktsLast 48926u LSU Packets To Peer current value LSU Packets To Peer current value
ospfLsuStatsLsuPeerTxPktsCum 48928u LSU Packets To Peer cumulative LSU Packets To Peer cumulative
ospfLsuStatsLsuPeerTxPktsPer 48929u LSU Packets To Peer periodic LSU Packets To Peer periodic
ospfLsuStatsLsuPeerTxPktsMin 48930u LSU Packets To Peer minimum value LSU Packets To Peer minimum value
ospfLsuStatsLsuPeerTxPktsMax 48931u LSU Packets To Peer maximum value LSU Packets To Peer maximum value
ospfLsuStatsLsuPeerTxPktsAvg 48932u LSU Packets To Peer average value LSU Packets To Peer average value
ospfLsuStatsLsuPeerTxPktsTr 48936u LSU Packets To Peer trend LSU Packets To Peer trend
ospfLsuStatsLsuPeerTxPktsRate 48937u LSU Packets To Peer rate LSU Packets To Peer rate
ospfLsuStatsLsuRexmitPktsLast 48947u LSU Retransmission Packets current value LSU Retransmission Packets current value
ospfLsuStatsLsuRexmitPktsCum 48949u LSU Retransmission Packets cumulative LSU Retransmission Packets cumulative
ospfLsuStatsLsuRexmitPktsPer 48950u LSU Retransmission Packets periodic LSU Retransmission Packets periodic
ospfLsuStatsLsuRexmitPktsMin 48951u LSU Retransmission Packets minimum value LSU Retransmission Packets minimum value
ospfLsuStatsLsuRexmitPktsMax 48952u LSU Retransmission Packets maximum value LSU Retransmission Packets maximum value
ospfLsuStatsLsuRexmitPktsAvg 48953u LSU Retransmission Packets average value LSU Retransmission Packets average value
ospfLsuStatsLsuRexmitPktsTr 48957u LSU Retransmission Packets trend LSU Retransmission Packets trend
ospfLsuStatsLsuRexmitPktsRate 48958u LSU Retransmission Packets rate LSU Retransmission Packets rate
ospfPeerPktStatsPeerNotFoundPktsRcvdLast 48968u Peer Not Found Packets Received current value Peer Not Found Packets Received current value
ospfPeerPktStatsPeerNotFoundPktsRcvdCum 48970u Peer Not Found Packets Received cumulative Peer Not Found Packets Received cumulative
ospfPeerPktStatsPeerNotFoundPktsRcvdPer 48971u Peer Not Found Packets Received periodic Peer Not Found Packets Received periodic
ospfPeerPktStatsPeerNotFoundPktsRcvdMin 48972u Peer Not Found Packets Received minimum value Peer Not Found Packets Received minimum value
ospfPeerPktStatsPeerNotFoundPktsRcvdMax 48973u Peer Not Found Packets Received maximum value Peer Not Found Packets Received maximum value
ospfPeerPktStatsPeerNotFoundPktsRcvdAvg 48974u Peer Not Found Packets Received average value Peer Not Found Packets Received average value
ospfPeerPktStatsPeerNotFoundPktsRcvdTr 48978u Peer Not Found Packets Received trend Peer Not Found Packets Received trend
ospfPeerPktStatsPeerNotFoundPktsRcvdRate 48979u Peer Not Found Packets Received rate Peer Not Found Packets Received rate
ospfPeerPktStatsPeerRtrIdChgdPktsRcvdLast 48989u Peer RouterId Changed Packets Received current value Peer RouterId Changed Packets Received current value
ospfPeerPktStatsPeerRtrIdChgdPktsRcvdCum 48991u Peer RouterId Changed Packets Received cumulative Peer RouterId Changed Packets Received cumulative
ospfPeerPktStatsPeerRtrIdChgdPktsRcvdPer 48992u Peer RouterId Changed Packets Received periodic Peer RouterId Changed Packets Received periodic
ospfPeerPktStatsPeerRtrIdChgdPktsRcvdMin 48993u Peer RouterId Changed Packets Received minimum value Peer RouterId Changed Packets Received minimum value
ospfPeerPktStatsPeerRtrIdChgdPktsRcvdMax 48994u Peer RouterId Changed Packets Received maximum value Peer RouterId Changed Packets Received maximum value
ospfPeerPktStatsPeerRtrIdChgdPktsRcvdAvg 48995u Peer RouterId Changed Packets Received average value Peer RouterId Changed Packets Received average value
ospfPeerPktStatsPeerRtrIdChgdPktsRcvdTr 48999u Peer RouterId Changed Packets Received trend Peer RouterId Changed Packets Received trend
ospfPeerPktStatsPeerRtrIdChgdPktsRcvdRate 49000u Peer RouterId Changed Packets Received rate Peer RouterId Changed Packets Received rate
ospfPeerStatsAdjCntLast 49010u Adjacency Count current value Adjacency Count current value
ospfPeerStatsAdjCntCum 49012u Adjacency Count cumulative Adjacency Count cumulative
ospfPeerStatsAdjCntPer 49013u Adjacency Count periodic Adjacency Count periodic
ospfPeerStatsAdjCntMin 49014u Adjacency Count minimum value Adjacency Count minimum value
ospfPeerStatsAdjCntMax 49015u Adjacency Count maximum value Adjacency Count maximum value
ospfPeerStatsAdjCntAvg 49016u Adjacency Count average value Adjacency Count average value
ospfPeerStatsAdjCntTr 49020u Adjacency Count trend Adjacency Count trend
ospfPeerStatsAdjCntRate 49021u Adjacency Count rate Adjacency Count rate
ospfPeerStatsFloodToPeerCntLast 49031u Flood To Peer Count current value Flood To Peer Count current value
ospfPeerStatsFloodToPeerCntCum 49033u Flood To Peer Count cumulative Flood To Peer Count cumulative
ospfPeerStatsFloodToPeerCntPer 49034u Flood To Peer Count periodic Flood To Peer Count periodic
ospfPeerStatsFloodToPeerCntMin 49035u Flood To Peer Count minimum value Flood To Peer Count minimum value
ospfPeerStatsFloodToPeerCntMax 49036u Flood To Peer Count maximum value Flood To Peer Count maximum value
ospfPeerStatsFloodToPeerCntAvg 49037u Flood To Peer Count average value Flood To Peer Count average value
ospfPeerStatsFloodToPeerCntTr 49041u Flood To Peer Count trend Flood To Peer Count trend
ospfPeerStatsFloodToPeerCntRate 49042u Flood To Peer Count rate Flood To Peer Count rate
ospfPeerStatsGrHelperPeerCntLast 49052u GR Helper Peer Count current value GR Helper Peer Count current value
ospfPeerStatsGrHelperPeerCntCum 49054u GR Helper Peer Count cumulative GR Helper Peer Count cumulative
ospfPeerStatsGrHelperPeerCntPer 49055u GR Helper Peer Count periodic GR Helper Peer Count periodic
ospfPeerStatsGrHelperPeerCntMin 49056u GR Helper Peer Count minimum value GR Helper Peer Count minimum value
ospfPeerStatsGrHelperPeerCntMax 49057u GR Helper Peer Count maximum value GR Helper Peer Count maximum value
ospfPeerStatsGrHelperPeerCntAvg 49058u GR Helper Peer Count average value GR Helper Peer Count average value
ospfPeerStatsGrHelperPeerCntTr 49062u GR Helper Peer Count trend GR Helper Peer Count trend
ospfPeerStatsGrHelperPeerCntRate 49063u GR Helper Peer Count rate GR Helper Peer Count rate
ospfPeerStatsPeerCntLast 49073u Peer Count current value Peer Count current value
ospfPeerStatsPeerCntCum 49075u Peer Count cumulative Peer Count cumulative
ospfPeerStatsPeerCntPer 49076u Peer Count periodic Peer Count periodic
ospfPeerStatsPeerCntMin 49077u Peer Count minimum value Peer Count minimum value
ospfPeerStatsPeerCntMax 49078u Peer Count maximum value Peer Count maximum value
ospfPeerStatsPeerCntAvg 49079u Peer Count average value Peer Count average value
ospfPeerStatsPeerCntTr 49083u Peer Count trend Peer Count trend
ospfPeerStatsPeerCntRate 49084u Peer Count rate Peer Count rate
ospfRcvdPktStatsDbdPktsRcvdLast 49094u DBD Packets Received current value DBD Packets Received current value
ospfRcvdPktStatsDbdPktsRcvdCum 49096u DBD Packets Received cumulative DBD Packets Received cumulative
ospfRcvdPktStatsDbdPktsRcvdPer 49097u DBD Packets Received periodic DBD Packets Received periodic
ospfRcvdPktStatsDbdPktsRcvdMin 49098u DBD Packets Received minimum value DBD Packets Received minimum value
ospfRcvdPktStatsDbdPktsRcvdMax 49099u DBD Packets Received maximum value DBD Packets Received maximum value
ospfRcvdPktStatsDbdPktsRcvdAvg 49100u DBD Packets Received average value DBD Packets Received average value
ospfRcvdPktStatsDbdPktsRcvdTr 49104u DBD Packets Received trend DBD Packets Received trend
ospfRcvdPktStatsDbdPktsRcvdRate 49105u DBD Packets Received rate DBD Packets Received rate
ospfRcvdPktStatsHelloPktsRcvdLast 49115u Hello Packets Received current value Hello Packets Received current value
ospfRcvdPktStatsHelloPktsRcvdCum 49117u Hello Packets Received cumulative Hello Packets Received cumulative
ospfRcvdPktStatsHelloPktsRcvdPer 49118u Hello Packets Received periodic Hello Packets Received periodic
ospfRcvdPktStatsHelloPktsRcvdMin 49119u Hello Packets Received minimum value Hello Packets Received minimum value
ospfRcvdPktStatsHelloPktsRcvdMax 49120u Hello Packets Received maximum value Hello Packets Received maximum value
ospfRcvdPktStatsHelloPktsRcvdAvg 49121u Hello Packets Received average value Hello Packets Received average value
ospfRcvdPktStatsHelloPktsRcvdTr 49125u Hello Packets Received trend Hello Packets Received trend
ospfRcvdPktStatsHelloPktsRcvdRate 49126u Hello Packets Received rate Hello Packets Received rate
ospfRcvdPktStatsTotalPktsRcvdLast 49136u Total Packets Received current value Total Packets Received current value
ospfRcvdPktStatsTotalPktsRcvdCum 49138u Total Packets Received cumulative Total Packets Received cumulative
ospfRcvdPktStatsTotalPktsRcvdPer 49139u Total Packets Received periodic Total Packets Received periodic
ospfRcvdPktStatsTotalPktsRcvdMin 49140u Total Packets Received minimum value Total Packets Received minimum value
ospfRcvdPktStatsTotalPktsRcvdMax 49141u Total Packets Received maximum value Total Packets Received maximum value
ospfRcvdPktStatsTotalPktsRcvdAvg 49142u Total Packets Received average value Total Packets Received average value
ospfRcvdPktStatsTotalPktsRcvdTr 49146u Total Packets Received trend Total Packets Received trend
ospfRcvdPktStatsTotalPktsRcvdRate 49147u Total Packets Received rate Total Packets Received rate
ospfSelfStatsEvCntLast 49157u If Events Count current value If Events Count current value
ospfSelfStatsEvCntCum 49159u If Events Count cumulative If Events Count cumulative
ospfSelfStatsEvCntPer 49160u If Events Count periodic If Events Count periodic
ospfSelfStatsEvCntMin 49161u If Events Count minimum value If Events Count minimum value
ospfSelfStatsEvCntMax 49162u If Events Count maximum value If Events Count maximum value
ospfSelfStatsEvCntAvg 49163u If Events Count average value If Events Count average value
ospfSelfStatsEvCntTr 49167u If Events Count trend If Events Count trend
ospfSelfStatsEvCntRate 49168u If Events Count rate If Events Count rate
ospfSelfStatsLsaCntLast 49178u LSA Count current value LSA Count current value
ospfSelfStatsLsaCntCum 49180u LSA Count cumulative LSA Count cumulative
ospfSelfStatsLsaCntPer 49181u LSA Count periodic LSA Count periodic
ospfSelfStatsLsaCntMin 49182u LSA Count minimum value LSA Count minimum value
ospfSelfStatsLsaCntMax 49183u LSA Count maximum value LSA Count maximum value
ospfSelfStatsLsaCntAvg 49184u LSA Count average value LSA Count average value
ospfSelfStatsLsaCntTr 49188u LSA Count trend LSA Count trend
ospfSelfStatsLsaCntRate 49189u LSA Count rate LSA Count rate
ospfSelfStatsPeerCntLast 49199u Peer Count current value Peer Count current value
ospfSelfStatsPeerCntCum 49201u Peer Count cumulative Peer Count cumulative
ospfSelfStatsPeerCntPer 49202u Peer Count periodic Peer Count periodic
ospfSelfStatsPeerCntMin 49203u Peer Count minimum value Peer Count minimum value
ospfSelfStatsPeerCntMax 49204u Peer Count maximum value Peer Count maximum value
ospfSelfStatsPeerCntAvg 49205u Peer Count average value Peer Count average value
ospfSelfStatsPeerCntTr 49209u Peer Count trend Peer Count trend
ospfSelfStatsPeerCntRate 49210u Peer Count rate Peer Count rate
ospfSentPktErrStatsDroppedSendPktsLast 49220u Dropped Send Packets current value Dropped Send Packets current value
ospfSentPktErrStatsDroppedSendPktsCum 49222u Dropped Send Packets cumulative Dropped Send Packets cumulative
ospfSentPktErrStatsDroppedSendPktsPer 49223u Dropped Send Packets periodic Dropped Send Packets periodic
ospfSentPktErrStatsDroppedSendPktsMin 49224u Dropped Send Packets minimum value Dropped Send Packets minimum value
ospfSentPktErrStatsDroppedSendPktsMax 49225u Dropped Send Packets maximum value Dropped Send Packets maximum value
ospfSentPktErrStatsDroppedSendPktsAvg 49226u Dropped Send Packets average value Dropped Send Packets average value
ospfSentPktErrStatsDroppedSendPktsTr 49230u Dropped Send Packets trend Dropped Send Packets trend
ospfSentPktErrStatsDroppedSendPktsRate 49231u Dropped Send Packets rate Dropped Send Packets rate
ospfSentPktErrStatsErrSendPktsLast 49241u Error Send Packets current value Error Send Packets current value
ospfSentPktErrStatsErrSendPktsCum 49243u Error Send Packets cumulative Error Send Packets cumulative
ospfSentPktErrStatsErrSendPktsPer 49244u Error Send Packets periodic Error Send Packets periodic
ospfSentPktErrStatsErrSendPktsMin 49245u Error Send Packets minimum value Error Send Packets minimum value
ospfSentPktErrStatsErrSendPktsMax 49246u Error Send Packets maximum value Error Send Packets maximum value
ospfSentPktErrStatsErrSendPktsAvg 49247u Error Send Packets average value Error Send Packets average value
ospfSentPktErrStatsErrSendPktsTr 49251u Error Send Packets trend Error Send Packets trend
ospfSentPktErrStatsErrSendPktsRate 49252u Error Send Packets rate Error Send Packets rate
ospfSentPktErrStatsUnknownSendPktsLast 49262u Unknown Send Packets current value Unknown Send Packets current value
ospfSentPktErrStatsUnknownSendPktsCum 49264u Unknown Send Packets cumulative Unknown Send Packets cumulative
ospfSentPktErrStatsUnknownSendPktsPer 49265u Unknown Send Packets periodic Unknown Send Packets periodic
ospfSentPktErrStatsUnknownSendPktsMin 49266u Unknown Send Packets minimum value Unknown Send Packets minimum value
ospfSentPktErrStatsUnknownSendPktsMax 49267u Unknown Send Packets maximum value Unknown Send Packets maximum value
ospfSentPktErrStatsUnknownSendPktsAvg 49268u Unknown Send Packets average value Unknown Send Packets average value
ospfSentPktErrStatsUnknownSendPktsTr 49272u Unknown Send Packets trend Unknown Send Packets trend
ospfSentPktErrStatsUnknownSendPktsRate 49273u Unknown Send Packets rate Unknown Send Packets rate
ospfSentPktStatsDbdPktsSentLast 49283u DBD Packets Sent current value DBD Packets Sent current value
ospfSentPktStatsDbdPktsSentCum 49285u DBD Packets Sent cumulative DBD Packets Sent cumulative
ospfSentPktStatsDbdPktsSentPer 49286u DBD Packets Sent periodic DBD Packets Sent periodic
ospfSentPktStatsDbdPktsSentMin 49287u DBD Packets Sent minimum value DBD Packets Sent minimum value
ospfSentPktStatsDbdPktsSentMax 49288u DBD Packets Sent maximum value DBD Packets Sent maximum value
ospfSentPktStatsDbdPktsSentAvg 49289u DBD Packets Sent average value DBD Packets Sent average value
ospfSentPktStatsDbdPktsSentTr 49293u DBD Packets Sent trend DBD Packets Sent trend
ospfSentPktStatsDbdPktsSentRate 49294u DBD Packets Sent rate DBD Packets Sent rate
ospfSentPktStatsHelloPktsSentLast 49304u Hello Packets Sent current value Hello Packets Sent current value
ospfSentPktStatsHelloPktsSentCum 49306u Hello Packets Sent cumulative Hello Packets Sent cumulative
ospfSentPktStatsHelloPktsSentPer 49307u Hello Packets Sent periodic Hello Packets Sent periodic
ospfSentPktStatsHelloPktsSentMin 49308u Hello Packets Sent minimum value Hello Packets Sent minimum value
ospfSentPktStatsHelloPktsSentMax 49309u Hello Packets Sent maximum value Hello Packets Sent maximum value
ospfSentPktStatsHelloPktsSentAvg 49310u Hello Packets Sent average value Hello Packets Sent average value
ospfSentPktStatsHelloPktsSentTr 49314u Hello Packets Sent trend Hello Packets Sent trend
ospfSentPktStatsHelloPktsSentRate 49315u Hello Packets Sent rate Hello Packets Sent rate
ospfSentPktStatsTotalPktsSentLast 49325u Total Packets Sent current value Total Packets Sent current value
ospfSentPktStatsTotalPktsSentCum 49327u Total Packets Sent cumulative Total Packets Sent cumulative
ospfSentPktStatsTotalPktsSentPer 49328u Total Packets Sent periodic Total Packets Sent periodic
ospfSentPktStatsTotalPktsSentMin 49329u Total Packets Sent minimum value Total Packets Sent minimum value
ospfSentPktStatsTotalPktsSentMax 49330u Total Packets Sent maximum value Total Packets Sent maximum value
ospfSentPktStatsTotalPktsSentAvg 49331u Total Packets Sent average value Total Packets Sent average value
ospfSentPktStatsTotalPktsSentTr 49335u Total Packets Sent trend Total Packets Sent trend
ospfSentPktStatsTotalPktsSentRate 49336u Total Packets Sent rate Total Packets Sent rate
ospfThrottleStatsFloodPktSendIpThrottleLast 49346u Flood Packet Send IP Throttle current value Flood Packet Send IP Throttle current value
ospfThrottleStatsFloodPktSendIpThrottleCum 49348u Flood Packet Send IP Throttle cumulative Flood Packet Send IP Throttle cumulative
ospfThrottleStatsFloodPktSendIpThrottlePer 49349u Flood Packet Send IP Throttle periodic Flood Packet Send IP Throttle periodic
ospfThrottleStatsFloodPktSendIpThrottleMin 49350u Flood Packet Send IP Throttle minimum value Flood Packet Send IP Throttle minimum value
ospfThrottleStatsFloodPktSendIpThrottleMax 49351u Flood Packet Send IP Throttle maximum value Flood Packet Send IP Throttle maximum value
ospfThrottleStatsFloodPktSendIpThrottleAvg 49352u Flood Packet Send IP Throttle average value Flood Packet Send IP Throttle average value
ospfThrottleStatsFloodPktSendIpThrottleTr 49356u Flood Packet Send IP Throttle trend Flood Packet Send IP Throttle trend
ospfThrottleStatsFloodPktSendIpThrottleRate 49357u Flood Packet Send IP Throttle rate Flood Packet Send IP Throttle rate
ospfThrottleStatsFloodPktSendTokenThrottleLast 49367u Flood Packet Send Token Throttle current value Flood Packet Send Token Throttle current value
ospfThrottleStatsFloodPktSendTokenThrottleCum 49369u Flood Packet Send Token Throttle cumulative Flood Packet Send Token Throttle cumulative
ospfThrottleStatsFloodPktSendTokenThrottlePer 49370u Flood Packet Send Token Throttle periodic Flood Packet Send Token Throttle periodic
ospfThrottleStatsFloodPktSendTokenThrottleMin 49371u Flood Packet Send Token Throttle minimum value Flood Packet Send Token Throttle minimum value
ospfThrottleStatsFloodPktSendTokenThrottleMax 49372u Flood Packet Send Token Throttle maximum value Flood Packet Send Token Throttle maximum value
ospfThrottleStatsFloodPktSendTokenThrottleAvg 49373u Flood Packet Send Token Throttle average value Flood Packet Send Token Throttle average value
ospfThrottleStatsFloodPktSendTokenThrottleTr 49377u Flood Packet Send Token Throttle trend Flood Packet Send Token Throttle trend
ospfThrottleStatsFloodPktSendTokenThrottleRate 49378u Flood Packet Send Token Throttle rate Flood Packet Send Token Throttle rate
bfdPduStatsFlapsLast 49649u Number of BFD Session Flaps current value Number of BFD Session Flaps current value
bfdPduStatsFlapsCum 49651u Number of BFD Session Flaps cumulative Number of BFD Session Flaps cumulative
bfdPduStatsFlapsPer 49652u Number of BFD Session Flaps periodic Number of BFD Session Flaps periodic
bfdPduStatsFlapsMin 49653u Number of BFD Session Flaps minimum value Number of BFD Session Flaps minimum value
bfdPduStatsFlapsMax 49654u Number of BFD Session Flaps maximum value Number of BFD Session Flaps maximum value
bfdPduStatsFlapsAvg 49655u Number of BFD Session Flaps average value Number of BFD Session Flaps average value
bfdPduStatsFlapsTr 49659u Number of BFD Session Flaps trend Number of BFD Session Flaps trend
bfdPduStatsFlapsRate 49660u Number of BFD Session Flaps rate Number of BFD Session Flaps rate
bfdPduStatsPduRcvdLast 49670u Packets Received current value Packets Received current value
bfdPduStatsPduRcvdCum 49672u Packets Received cumulative Packets Received cumulative
bfdPduStatsPduRcvdPer 49673u Packets Received periodic Packets Received periodic
bfdPduStatsPduRcvdMin 49674u Packets Received minimum value Packets Received minimum value
bfdPduStatsPduRcvdMax 49675u Packets Received maximum value Packets Received maximum value
bfdPduStatsPduRcvdAvg 49676u Packets Received average value Packets Received average value
bfdPduStatsPduRcvdTr 49680u Packets Received trend Packets Received trend
bfdPduStatsPduRcvdRate 49681u Packets Received rate Packets Received rate
bfdPduStatsPduSentLast 49691u Packets Transmitted current value Packets Transmitted current value
bfdPduStatsPduSentCum 49693u Packets Transmitted cumulative Packets Transmitted cumulative
bfdPduStatsPduSentPer 49694u Packets Transmitted periodic Packets Transmitted periodic
bfdPduStatsPduSentMin 49695u Packets Transmitted minimum value Packets Transmitted minimum value
bfdPduStatsPduSentMax 49696u Packets Transmitted maximum value Packets Transmitted maximum value
bfdPduStatsPduSentAvg 49697u Packets Transmitted average value Packets Transmitted average value
bfdPduStatsPduSentTr 49701u Packets Transmitted trend Packets Transmitted trend
bfdPduStatsPduSentRate 49702u Packets Transmitted rate Packets Transmitted rate
actrlRuleHitEgrPktsLast 7434u egress hit packets current value egress hit packets current value
actrlRuleHitEgrPktsCum 7436u egress hit packets cumulative egress hit packets cumulative
actrlRuleHitEgrPktsPer 7437u egress hit packets periodic egress hit packets periodic
actrlRuleHitEgrPktsMin 7438u egress hit packets minimum value egress hit packets minimum value
actrlRuleHitEgrPktsMax 7439u egress hit packets maximum value egress hit packets maximum value
actrlRuleHitEgrPktsAvg 7440u egress hit packets average value egress hit packets average value
actrlRuleHitEgrPktsTr 7444u egress hit packets trend egress hit packets trend
actrlRuleHitEgrPktsRate 7445u egress hit packets rate egress hit packets rate
actrlRuleHitPartEgrPktsLast 7455u egress hit packets current value egress hit packets current value
actrlRuleHitPartEgrPktsCum 7457u egress hit packets cumulative egress hit packets cumulative
actrlRuleHitPartEgrPktsPer 7458u egress hit packets periodic egress hit packets periodic
actrlRuleHitPartEgrPktsMin 7459u egress hit packets minimum value egress hit packets minimum value
actrlRuleHitPartEgrPktsMax 7460u egress hit packets maximum value egress hit packets maximum value
actrlRuleHitPartEgrPktsAvg 7461u egress hit packets average value egress hit packets average value
actrlRuleHitPartEgrPktsTr 7465u egress hit packets trend egress hit packets trend
actrlRuleHitPartEgrPktsRate 7466u egress hit packets rate egress hit packets rate
actrlRuleHitAgEgrPktsCum 7476u egress hit packets cumulative egress hit packets cumulative
actrlRuleHitAgEgrPktsPer 7477u egress hit packets periodic egress hit packets periodic
actrlRuleHitAgEgrPktsTr 7481u egress hit packets trend egress hit packets trend
actrlRuleHitAgEgrPktsRate 7482u egress hit packets rate egress hit packets rate
actrlRuleHitIngrPktsLast 7495u ingress hit packets current value ingress hit packets current value
actrlRuleHitIngrPktsCum 7497u ingress hit packets cumulative ingress hit packets cumulative
actrlRuleHitIngrPktsPer 7498u ingress hit packets periodic ingress hit packets periodic
actrlRuleHitIngrPktsMin 7499u ingress hit packets minimum value ingress hit packets minimum value
actrlRuleHitIngrPktsMax 7500u ingress hit packets maximum value ingress hit packets maximum value
actrlRuleHitIngrPktsAvg 7501u ingress hit packets average value ingress hit packets average value
actrlRuleHitIngrPktsTr 7505u ingress hit packets trend ingress hit packets trend
actrlRuleHitIngrPktsRate 7506u ingress hit packets rate ingress hit packets rate
actrlRuleHitPartIngrPktsLast 7516u ingress hit packets current value ingress hit packets current value
actrlRuleHitPartIngrPktsCum 7518u ingress hit packets cumulative ingress hit packets cumulative
actrlRuleHitPartIngrPktsPer 7519u ingress hit packets periodic ingress hit packets periodic
actrlRuleHitPartIngrPktsMin 7520u ingress hit packets minimum value ingress hit packets minimum value
actrlRuleHitPartIngrPktsMax 7521u ingress hit packets maximum value ingress hit packets maximum value
actrlRuleHitPartIngrPktsAvg 7522u ingress hit packets average value ingress hit packets average value
actrlRuleHitPartIngrPktsTr 7526u ingress hit packets trend ingress hit packets trend
actrlRuleHitPartIngrPktsRate 7527u ingress hit packets rate ingress hit packets rate
actrlRuleHitAgIngrPktsCum 7537u ingress hit packets cumulative ingress hit packets cumulative
actrlRuleHitAgIngrPktsPer 7538u ingress hit packets periodic ingress hit packets periodic
actrlRuleHitAgIngrPktsTr 7542u ingress hit packets trend ingress hit packets trend
actrlRuleHitAgIngrPktsRate 7543u ingress hit packets rate ingress hit packets rate
compHostStatsCpuUsageLast 7556u CPU usage current value CPU usage current value
compHostStatsCpuUsageMin 7557u CPU usage minimum value CPU usage minimum value
compHostStatsCpuUsageMax 7558u CPU usage maximum value CPU usage maximum value
compHostStatsCpuUsageAvg 7559u CPU usage average value CPU usage average value
compHostStatsCpuUsageTr 7564u CPU usage trend CPU usage trend
compHostStatsMemUsageLast 7571u memory usage current value memory usage current value
compHostStatsMemUsageMin 7572u memory usage minimum value memory usage minimum value
compHostStatsMemUsageMax 7573u memory usage maximum value memory usage maximum value
compHostStatsMemUsageAvg 7574u memory usage average value memory usage average value
compHostStatsMemUsageTr 7579u memory usage trend memory usage trend
compRcvdBytesUsageLast 7586u received rate current value received rate current value
compRcvdBytesUsageMin 7590u received rate minimum value received rate minimum value
compRcvdBytesUsageMax 7591u received rate maximum value received rate maximum value
compRcvdBytesUsageAvg 7592u received rate average value received rate average value
compRcvdBytesUsageTr 7596u received rate trend received rate trend
compRcvdErrPktsDropLast 7607u received dropped packets current value received dropped packets current value
compRcvdErrPktsDropCum 7609u received dropped packets cumulative received dropped packets cumulative
compRcvdErrPktsDropPer 7610u received dropped packets periodic received dropped packets periodic
compRcvdErrPktsDropMin 7611u received dropped packets minimum value received dropped packets minimum value
compRcvdErrPktsDropMax 7612u received dropped packets maximum value received dropped packets maximum value
compRcvdErrPktsDropAvg 7613u received dropped packets average value received dropped packets average value
compRcvdErrPktsDropTr 7617u received dropped packets trend received dropped packets trend
compRcvdErrPktsDropRate 7618u received dropped packets rate received dropped packets rate
compRcvdErrPktsErrorLast 7628u received error packets current value received error packets current value
compRcvdErrPktsErrorCum 7630u received error packets cumulative received error packets cumulative
compRcvdErrPktsErrorPer 7631u received error packets periodic received error packets periodic
compRcvdErrPktsErrorMin 7632u received error packets minimum value received error packets minimum value
compRcvdErrPktsErrorMax 7633u received error packets maximum value received error packets maximum value
compRcvdErrPktsErrorAvg 7634u received error packets average value received error packets average value
compRcvdErrPktsErrorTr 7638u received error packets trend received error packets trend
compRcvdErrPktsErrorRate 7639u received error packets rate received error packets rate
compRcvdPktsBcastLast 7649u received broadcast packets current value received broadcast packets current value
compRcvdPktsBcastCum 7651u received broadcast packets cumulative received broadcast packets cumulative
compRcvdPktsBcastPer 7652u received broadcast packets periodic received broadcast packets periodic
compRcvdPktsBcastMin 7653u received broadcast packets minimum value received broadcast packets minimum value
compRcvdPktsBcastMax 7654u received broadcast packets maximum value received broadcast packets maximum value
compRcvdPktsBcastAvg 7655u received broadcast packets average value received broadcast packets average value
compRcvdPktsBcastTr 7659u received broadcast packets trend received broadcast packets trend
compRcvdPktsBcastRate 7660u received broadcast packets rate received broadcast packets rate
compRcvdPktsMcastLast 7670u received multicast packets current value received multicast packets current value
compRcvdPktsMcastCum 7672u received multicast packets cumulative received multicast packets cumulative
compRcvdPktsMcastPer 7673u received multicast packets periodic received multicast packets periodic
compRcvdPktsMcastMin 7674u received multicast packets minimum value received multicast packets minimum value
compRcvdPktsMcastMax 7675u received multicast packets maximum value received multicast packets maximum value
compRcvdPktsMcastAvg 7676u received multicast packets average value received multicast packets average value
compRcvdPktsMcastTr 7680u received multicast packets trend received multicast packets trend
compRcvdPktsMcastRate 7681u received multicast packets rate received multicast packets rate
compRcvdPktsTotalLast 7691u received packets current value received packets current value
compRcvdPktsTotalCum 7693u received packets cumulative received packets cumulative
compRcvdPktsTotalPer 7694u received packets periodic received packets periodic
compRcvdPktsTotalMin 7695u received packets minimum value received packets minimum value
compRcvdPktsTotalMax 7696u received packets maximum value received packets maximum value
compRcvdPktsTotalAvg 7697u received packets average value received packets average value
compRcvdPktsTotalTr 7701u received packets trend received packets trend
compRcvdPktsTotalRate 7702u received packets rate received packets rate
compTrnsmtdBytesUsageLast 7712u transmitted rate current value transmitted rate current value
compTrnsmtdBytesUsageMin 7716u transmitted rate minimum value transmitted rate minimum value
compTrnsmtdBytesUsageMax 7717u transmitted rate maximum value transmitted rate maximum value
compTrnsmtdBytesUsageAvg 7718u transmitted rate average value transmitted rate average value
compTrnsmtdBytesUsageTr 7722u transmitted rate trend transmitted rate trend
compTrnsmtdErrPktsDropLast 7733u transmitted dropped packets current value transmitted dropped packets current value
compTrnsmtdErrPktsDropCum 7735u transmitted dropped packets cumulative transmitted dropped packets cumulative
compTrnsmtdErrPktsDropPer 7736u transmitted dropped packets periodic transmitted dropped packets periodic
compTrnsmtdErrPktsDropMin 7737u transmitted dropped packets minimum value transmitted dropped packets minimum value
compTrnsmtdErrPktsDropMax 7738u transmitted dropped packets maximum value transmitted dropped packets maximum value
compTrnsmtdErrPktsDropAvg 7739u transmitted dropped packets average value transmitted dropped packets average value
compTrnsmtdErrPktsDropTr 7743u transmitted dropped packets trend transmitted dropped packets trend
compTrnsmtdErrPktsDropRate 7744u transmitted dropped packets rate transmitted dropped packets rate
compTrnsmtdErrPktsErrorLast 7754u transmitted error packets current value transmitted error packets current value
compTrnsmtdErrPktsErrorCum 7756u transmitted error packets cumulative transmitted error packets cumulative
compTrnsmtdErrPktsErrorPer 7757u transmitted error packets periodic transmitted error packets periodic
compTrnsmtdErrPktsErrorMin 7758u transmitted error packets minimum value transmitted error packets minimum value
compTrnsmtdErrPktsErrorMax 7759u transmitted error packets maximum value transmitted error packets maximum value
compTrnsmtdErrPktsErrorAvg 7760u transmitted error packets average value transmitted error packets average value
compTrnsmtdErrPktsErrorTr 7764u transmitted error packets trend transmitted error packets trend
compTrnsmtdErrPktsErrorRate 7765u transmitted error packets rate transmitted error packets rate
compTrnsmtdPktsBcastLast 7775u transmitted broadcast packets current value transmitted broadcast packets current value
compTrnsmtdPktsBcastCum 7777u transmitted broadcast packets cumulative transmitted broadcast packets cumulative
compTrnsmtdPktsBcastPer 7778u transmitted broadcast packets periodic transmitted broadcast packets periodic
compTrnsmtdPktsBcastMin 7779u transmitted broadcast packets minimum value transmitted broadcast packets minimum value
compTrnsmtdPktsBcastMax 7780u transmitted broadcast packets maximum value transmitted broadcast packets maximum value
compTrnsmtdPktsBcastAvg 7781u transmitted broadcast packets average value transmitted broadcast packets average value
compTrnsmtdPktsBcastTr 7785u transmitted broadcast packets trend transmitted broadcast packets trend
compTrnsmtdPktsBcastRate 7786u transmitted broadcast packets rate transmitted broadcast packets rate
compTrnsmtdPktsMcastLast 7796u transmitted multicast packets current value transmitted multicast packets current value
compTrnsmtdPktsMcastCum 7798u transmitted multicast packets cumulative transmitted multicast packets cumulative
compTrnsmtdPktsMcastPer 7799u transmitted multicast packets periodic transmitted multicast packets periodic
compTrnsmtdPktsMcastMin 7800u transmitted multicast packets minimum value transmitted multicast packets minimum value
compTrnsmtdPktsMcastMax 7801u transmitted multicast packets maximum value transmitted multicast packets maximum value
compTrnsmtdPktsMcastAvg 7802u transmitted multicast packets average value transmitted multicast packets average value
compTrnsmtdPktsMcastTr 7806u transmitted multicast packets trend transmitted multicast packets trend
compTrnsmtdPktsMcastRate 7807u transmitted multicast packets rate transmitted multicast packets rate
compTrnsmtdPktsTotalLast 7817u transmitted packets current value transmitted packets current value
compTrnsmtdPktsTotalCum 7819u transmitted packets cumulative transmitted packets cumulative
compTrnsmtdPktsTotalPer 7820u transmitted packets periodic transmitted packets periodic
compTrnsmtdPktsTotalMin 7821u transmitted packets minimum value transmitted packets minimum value
compTrnsmtdPktsTotalMax 7822u transmitted packets maximum value transmitted packets maximum value
compTrnsmtdPktsTotalAvg 7823u transmitted packets average value transmitted packets average value
compTrnsmtdPktsTotalTr 7827u transmitted packets trend transmitted packets trend
compTrnsmtdPktsTotalRate 7828u transmitted packets rate transmitted packets rate
eqptEgrBytesFloodLast 7838u Egress Flood Bytes current value Egress Flood Bytes current value
eqptEgrBytesFloodCum 7840u Egress Flood Bytes cumulative Egress Flood Bytes cumulative
eqptEgrBytesFloodPer 7841u Egress Flood Bytes periodic Egress Flood Bytes periodic
eqptEgrBytesFloodMin 7842u Egress Flood Bytes minimum value Egress Flood Bytes minimum value
eqptEgrBytesFloodMax 7843u Egress Flood Bytes maximum value Egress Flood Bytes maximum value
eqptEgrBytesFloodAvg 7844u Egress Flood Bytes average value Egress Flood Bytes average value
eqptEgrBytesFloodTr 7848u Egress Flood Bytes trend Egress Flood Bytes trend
eqptEgrBytesFloodRate 7849u Egress Flood Bytes rate Egress Flood Bytes rate
eqptEgrBytesMulticastLast 7865u Egress Multicast Bytes current value Egress Multicast Bytes current value
eqptEgrBytesMulticastCum 7867u Egress Multicast Bytes cumulative Egress Multicast Bytes cumulative
eqptEgrBytesMulticastPer 7868u Egress Multicast Bytes periodic Egress Multicast Bytes periodic
eqptEgrBytesMulticastMin 7869u Egress Multicast Bytes minimum value Egress Multicast Bytes minimum value
eqptEgrBytesMulticastMax 7870u Egress Multicast Bytes maximum value Egress Multicast Bytes maximum value
eqptEgrBytesMulticastAvg 7871u Egress Multicast Bytes average value Egress Multicast Bytes average value
eqptEgrBytesMulticastTr 7875u Egress Multicast Bytes trend Egress Multicast Bytes trend
eqptEgrBytesMulticastRate 7876u Egress Multicast Bytes rate Egress Multicast Bytes rate
eqptEgrBytesMulticastRateLast 7892u Egress Multicast Bytes rate current value Egress Multicast Bytes rate current value
eqptEgrBytesMulticastRateMin 7893u Egress Multicast Bytes rate minimum value Egress Multicast Bytes rate minimum value
eqptEgrBytesMulticastRateMax 7894u Egress Multicast Bytes rate maximum value Egress Multicast Bytes rate maximum value
eqptEgrBytesMulticastRateAvg 7895u Egress Multicast Bytes rate average value Egress Multicast Bytes rate average value
eqptEgrBytesMulticastRateTr 7900u Egress Multicast Bytes rate trend Egress Multicast Bytes rate trend
eqptEgrBytesUnicastLast 7913u Egress Unicast Bytes current value Egress Unicast Bytes current value
eqptEgrBytesUnicastCum 7915u Egress Unicast Bytes cumulative Egress Unicast Bytes cumulative
eqptEgrBytesUnicastPer 7916u Egress Unicast Bytes periodic Egress Unicast Bytes periodic
eqptEgrBytesUnicastMin 7917u Egress Unicast Bytes minimum value Egress Unicast Bytes minimum value
eqptEgrBytesUnicastMax 7918u Egress Unicast Bytes maximum value Egress Unicast Bytes maximum value
eqptEgrBytesUnicastAvg 7919u Egress Unicast Bytes average value Egress Unicast Bytes average value
eqptEgrBytesUnicastTr 7923u Egress Unicast Bytes trend Egress Unicast Bytes trend
eqptEgrBytesUnicastRate 7924u Egress Unicast Bytes rate Egress Unicast Bytes rate
eqptEgrBytesUnicastRateLast 7940u Egress Unicast Bytes rate current value Egress Unicast Bytes rate current value
eqptEgrBytesUnicastRateMin 7941u Egress Unicast Bytes rate minimum value Egress Unicast Bytes rate minimum value
eqptEgrBytesUnicastRateMax 7942u Egress Unicast Bytes rate maximum value Egress Unicast Bytes rate maximum value
eqptEgrBytesUnicastRateAvg 7943u Egress Unicast Bytes rate average value Egress Unicast Bytes rate average value
eqptEgrBytesUnicastRateTr 7948u Egress Unicast Bytes rate trend Egress Unicast Bytes rate trend
eqptEgrDropPktsAfdWredLast 7961u Egress AFD WRED Packets current value Egress AFD WRED Packets current value
eqptEgrDropPktsAfdWredCum 7963u Egress AFD WRED Packets cumulative Egress AFD WRED Packets cumulative
eqptEgrDropPktsAfdWredPer 7964u Egress AFD WRED Packets periodic Egress AFD WRED Packets periodic
eqptEgrDropPktsAfdWredMin 7965u Egress AFD WRED Packets minimum value Egress AFD WRED Packets minimum value
eqptEgrDropPktsAfdWredMax 7966u Egress AFD WRED Packets maximum value Egress AFD WRED Packets maximum value
eqptEgrDropPktsAfdWredAvg 7967u Egress AFD WRED Packets average value Egress AFD WRED Packets average value
eqptEgrDropPktsAfdWredTr 7971u Egress AFD WRED Packets trend Egress AFD WRED Packets trend
eqptEgrDropPktsAfdWredRate 7972u Egress AFD WRED Packets rate Egress AFD WRED Packets rate
eqptEgrDropPktsBufferLast 7988u Egress Buffer Drop Packets current value Egress Buffer Drop Packets current value
eqptEgrDropPktsBufferCum 7990u Egress Buffer Drop Packets cumulative Egress Buffer Drop Packets cumulative
eqptEgrDropPktsBufferPer 7991u Egress Buffer Drop Packets periodic Egress Buffer Drop Packets periodic
eqptEgrDropPktsBufferMin 7992u Egress Buffer Drop Packets minimum value Egress Buffer Drop Packets minimum value
eqptEgrDropPktsBufferMax 7993u Egress Buffer Drop Packets maximum value Egress Buffer Drop Packets maximum value
eqptEgrDropPktsBufferAvg 7994u Egress Buffer Drop Packets average value Egress Buffer Drop Packets average value
eqptEgrDropPktsBufferTr 7998u Egress Buffer Drop Packets trend Egress Buffer Drop Packets trend
eqptEgrDropPktsBufferRate 7999u Egress Buffer Drop Packets rate Egress Buffer Drop Packets rate
eqptEgrDropPktsErrorLast 8015u Egress Error Drop Packets current value Egress Error Drop Packets current value
eqptEgrDropPktsErrorCum 8017u Egress Error Drop Packets cumulative Egress Error Drop Packets cumulative
eqptEgrDropPktsErrorPer 8018u Egress Error Drop Packets periodic Egress Error Drop Packets periodic
eqptEgrDropPktsErrorMin 8019u Egress Error Drop Packets minimum value Egress Error Drop Packets minimum value
eqptEgrDropPktsErrorMax 8020u Egress Error Drop Packets maximum value Egress Error Drop Packets maximum value
eqptEgrDropPktsErrorAvg 8021u Egress Error Drop Packets average value Egress Error Drop Packets average value
eqptEgrDropPktsErrorTr 8025u Egress Error Drop Packets trend Egress Error Drop Packets trend
eqptEgrDropPktsErrorRate 8026u Egress Error Drop Packets rate Egress Error Drop Packets rate
eqptEgrPktsFloodLast 8042u Egress Flood Packets current value Egress Flood Packets current value
eqptEgrPktsFloodCum 8044u Egress Flood Packets cumulative Egress Flood Packets cumulative
eqptEgrPktsFloodPer 8045u Egress Flood Packets periodic Egress Flood Packets periodic
eqptEgrPktsFloodMin 8046u Egress Flood Packets minimum value Egress Flood Packets minimum value
eqptEgrPktsFloodMax 8047u Egress Flood Packets maximum value Egress Flood Packets maximum value
eqptEgrPktsFloodAvg 8048u Egress Flood Packets average value Egress Flood Packets average value
eqptEgrPktsFloodTr 8052u Egress Flood Packets trend Egress Flood Packets trend
eqptEgrPktsFloodRate 8053u Egress Flood Packets rate Egress Flood Packets rate
eqptEgrPktsMulticastLast 8069u Egress Multicast Packets current value Egress Multicast Packets current value
eqptEgrPktsMulticastCum 8071u Egress Multicast Packets cumulative Egress Multicast Packets cumulative
eqptEgrPktsMulticastPer 8072u Egress Multicast Packets periodic Egress Multicast Packets periodic
eqptEgrPktsMulticastMin 8073u Egress Multicast Packets minimum value Egress Multicast Packets minimum value
eqptEgrPktsMulticastMax 8074u Egress Multicast Packets maximum value Egress Multicast Packets maximum value
eqptEgrPktsMulticastAvg 8075u Egress Multicast Packets average value Egress Multicast Packets average value
eqptEgrPktsMulticastTr 8079u Egress Multicast Packets trend Egress Multicast Packets trend
eqptEgrPktsMulticastRate 8080u Egress Multicast Packets rate Egress Multicast Packets rate
eqptEgrPktsUnicastLast 8096u Egress Unicast Packets current value Egress Unicast Packets current value
eqptEgrPktsUnicastCum 8098u Egress Unicast Packets cumulative Egress Unicast Packets cumulative
eqptEgrPktsUnicastPer 8099u Egress Unicast Packets periodic Egress Unicast Packets periodic
eqptEgrPktsUnicastMin 8100u Egress Unicast Packets minimum value Egress Unicast Packets minimum value
eqptEgrPktsUnicastMax 8101u Egress Unicast Packets maximum value Egress Unicast Packets maximum value
eqptEgrPktsUnicastAvg 8102u Egress Unicast Packets average value Egress Unicast Packets average value
eqptEgrPktsUnicastTr 8106u Egress Unicast Packets trend Egress Unicast Packets trend
eqptEgrPktsUnicastRate 8107u Egress Unicast Packets rate Egress Unicast Packets rate
eqptEgrTotalBytesLast 8123u Total Egress Bytes current value Total Egress Bytes current value
eqptEgrTotalBytesCum 8125u Total Egress Bytes cumulative Total Egress Bytes cumulative
eqptEgrTotalBytesPer 8126u Total Egress Bytes periodic Total Egress Bytes periodic
eqptEgrTotalBytesMin 8127u Total Egress Bytes minimum value Total Egress Bytes minimum value
eqptEgrTotalBytesMax 8128u Total Egress Bytes maximum value Total Egress Bytes maximum value
eqptEgrTotalBytesAvg 8129u Total Egress Bytes average value Total Egress Bytes average value
eqptEgrTotalBytesTr 8133u Total Egress Bytes trend Total Egress Bytes trend
eqptEgrTotalBytesRate 8134u Total Egress Bytes rate Total Egress Bytes rate
eqptEgrTotalBytesRateLast 8150u Total Egress Bytes rate current value Total Egress Bytes rate current value
eqptEgrTotalBytesRateMin 8151u Total Egress Bytes rate minimum value Total Egress Bytes rate minimum value
eqptEgrTotalBytesRateMax 8152u Total Egress Bytes rate maximum value Total Egress Bytes rate maximum value
eqptEgrTotalBytesRateAvg 8153u Total Egress Bytes rate average value Total Egress Bytes rate average value
eqptEgrTotalBytesRateTr 8158u Total Egress Bytes rate trend Total Egress Bytes rate trend
eqptEgrTotalPktsLast 8171u Total Egress Packets current value Total Egress Packets current value
eqptEgrTotalPktsCum 8173u Total Egress Packets cumulative Total Egress Packets cumulative
eqptEgrTotalPktsPer 8174u Total Egress Packets periodic Total Egress Packets periodic
eqptEgrTotalPktsMin 8175u Total Egress Packets minimum value Total Egress Packets minimum value
eqptEgrTotalPktsMax 8176u Total Egress Packets maximum value Total Egress Packets maximum value
eqptEgrTotalPktsAvg 8177u Total Egress Packets average value Total Egress Packets average value
eqptEgrTotalPktsTr 8181u Total Egress Packets trend Total Egress Packets trend
eqptEgrTotalPktsRate 8182u Total Egress Packets rate Total Egress Packets rate
eqptEgrTotalPktsRateLast 8198u Total Egress Packets rate current value Total Egress Packets rate current value
eqptEgrTotalPktsRateMin 8199u Total Egress Packets rate minimum value Total Egress Packets rate minimum value
eqptEgrTotalPktsRateMax 8200u Total Egress Packets rate maximum value Total Egress Packets rate maximum value
eqptEgrTotalPktsRateAvg 8201u Total Egress Packets rate average value Total Egress Packets rate average value
eqptEgrTotalPktsRateTr 8206u Total Egress Packets rate trend Total Egress Packets rate trend
eqptEgrTotalUtilLast 8219u Egress Link Utilization current value Egress Link Utilization current value
eqptEgrTotalUtilMin 8220u Egress Link Utilization minimum value Egress Link Utilization minimum value
eqptEgrTotalUtilMax 8221u Egress Link Utilization maximum value Egress Link Utilization maximum value
eqptEgrTotalUtilAvg 8222u Egress Link Utilization average value Egress Link Utilization average value
eqptEgrTotalUtilTr 8227u Egress Link Utilization trend Egress Link Utilization trend
eqptFanStatsPwmLast 8240u pulse width modulation current value pulse width modulation current value
eqptFanStatsPwmMin 8241u pulse width modulation minimum value pulse width modulation minimum value
eqptFanStatsPwmMax 8242u pulse width modulation maximum value pulse width modulation maximum value
eqptFanStatsPwmAvg 8243u pulse width modulation average value pulse width modulation average value
eqptFanStatsPwmTr 8248u pulse width modulation trend pulse width modulation trend
eqptFanStatsSpeedLast 8261u speed current value speed current value
eqptFanStatsSpeedMin 8262u speed minimum value speed minimum value
eqptFanStatsSpeedMax 8263u speed maximum value speed maximum value
eqptFanStatsSpeedAvg 8264u speed average value speed average value
eqptFanStatsSpeedTr 8269u speed trend speed trend
eqptFruPowerDrawnLast 8282u power consumed current value power consumed current value
eqptFruPowerDrawnMin 8283u power consumed minimum value power consumed minimum value
eqptFruPowerDrawnMax 8284u power consumed maximum value power consumed maximum value
eqptFruPowerDrawnAvg 8285u power consumed average value power consumed average value
eqptFruPowerDrawnTr 8290u power consumed trend power consumed trend
eqptIngrBytesFloodLast 8303u Ingress Flood Bytes current value Ingress Flood Bytes current value
eqptIngrBytesFloodCum 8305u Ingress Flood Bytes cumulative Ingress Flood Bytes cumulative
eqptIngrBytesFloodPer 8306u Ingress Flood Bytes periodic Ingress Flood Bytes periodic
eqptIngrBytesFloodMin 8307u Ingress Flood Bytes minimum value Ingress Flood Bytes minimum value
eqptIngrBytesFloodMax 8308u Ingress Flood Bytes maximum value Ingress Flood Bytes maximum value
eqptIngrBytesFloodAvg 8309u Ingress Flood Bytes average value Ingress Flood Bytes average value
eqptIngrBytesFloodTr 8313u Ingress Flood Bytes trend Ingress Flood Bytes trend
eqptIngrBytesFloodRate 8314u Ingress Flood Bytes rate Ingress Flood Bytes rate
eqptIngrBytesMulticastLast 8330u Ingress Multicast Bytes current value Ingress Multicast Bytes current value
eqptIngrBytesMulticastCum 8332u Ingress Multicast Bytes cumulative Ingress Multicast Bytes cumulative
eqptIngrBytesMulticastPer 8333u Ingress Multicast Bytes periodic Ingress Multicast Bytes periodic
eqptIngrBytesMulticastMin 8334u Ingress Multicast Bytes minimum value Ingress Multicast Bytes minimum value
eqptIngrBytesMulticastMax 8335u Ingress Multicast Bytes maximum value Ingress Multicast Bytes maximum value
eqptIngrBytesMulticastAvg 8336u Ingress Multicast Bytes average value Ingress Multicast Bytes average value
eqptIngrBytesMulticastTr 8340u Ingress Multicast Bytes trend Ingress Multicast Bytes trend
eqptIngrBytesMulticastRate 8341u Ingress Multicast Bytes rate Ingress Multicast Bytes rate
eqptIngrBytesMulticastRateLast 8357u Ingress Multicast Bytes rate current value Ingress Multicast Bytes rate current value
eqptIngrBytesMulticastRateMin 8358u Ingress Multicast Bytes rate minimum value Ingress Multicast Bytes rate minimum value
eqptIngrBytesMulticastRateMax 8359u Ingress Multicast Bytes rate maximum value Ingress Multicast Bytes rate maximum value
eqptIngrBytesMulticastRateAvg 8360u Ingress Multicast Bytes rate average value Ingress Multicast Bytes rate average value
eqptIngrBytesMulticastRateTr 8365u Ingress Multicast Bytes rate trend Ingress Multicast Bytes rate trend
eqptIngrBytesUnicastLast 8378u Ingress Unicast Bytes current value Ingress Unicast Bytes current value
eqptIngrBytesUnicastCum 8380u Ingress Unicast Bytes cumulative Ingress Unicast Bytes cumulative
eqptIngrBytesUnicastPer 8381u Ingress Unicast Bytes periodic Ingress Unicast Bytes periodic
eqptIngrBytesUnicastMin 8382u Ingress Unicast Bytes minimum value Ingress Unicast Bytes minimum value
eqptIngrBytesUnicastMax 8383u Ingress Unicast Bytes maximum value Ingress Unicast Bytes maximum value
eqptIngrBytesUnicastAvg 8384u Ingress Unicast Bytes average value Ingress Unicast Bytes average value
eqptIngrBytesUnicastTr 8388u Ingress Unicast Bytes trend Ingress Unicast Bytes trend
eqptIngrBytesUnicastRate 8389u Ingress Unicast Bytes rate Ingress Unicast Bytes rate
eqptIngrBytesUnicastRateLast 8405u Ingress Unicast Bytes rate current value Ingress Unicast Bytes rate current value
eqptIngrBytesUnicastRateMin 8406u Ingress Unicast Bytes rate minimum value Ingress Unicast Bytes rate minimum value
eqptIngrBytesUnicastRateMax 8407u Ingress Unicast Bytes rate maximum value Ingress Unicast Bytes rate maximum value
eqptIngrBytesUnicastRateAvg 8408u Ingress Unicast Bytes rate average value Ingress Unicast Bytes rate average value
eqptIngrBytesUnicastRateTr 8413u Ingress Unicast Bytes rate trend Ingress Unicast Bytes rate trend
eqptIngrDropPktsBufferLast 8426u Ingress Buffer Drop Packets current value Ingress Buffer Drop Packets current value
eqptIngrDropPktsBufferCum 8428u Ingress Buffer Drop Packets cumulative Ingress Buffer Drop Packets cumulative
eqptIngrDropPktsBufferPer 8429u Ingress Buffer Drop Packets periodic Ingress Buffer Drop Packets periodic
eqptIngrDropPktsBufferMin 8430u Ingress Buffer Drop Packets minimum value Ingress Buffer Drop Packets minimum value
eqptIngrDropPktsBufferMax 8431u Ingress Buffer Drop Packets maximum value Ingress Buffer Drop Packets maximum value
eqptIngrDropPktsBufferAvg 8432u Ingress Buffer Drop Packets average value Ingress Buffer Drop Packets average value
eqptIngrDropPktsBufferTr 8436u Ingress Buffer Drop Packets trend Ingress Buffer Drop Packets trend
eqptIngrDropPktsBufferRate 8437u Ingress Buffer Drop Packets rate Ingress Buffer Drop Packets rate
eqptIngrDropPktsErrorLast 8453u Ingress Error Drop Packets current value Ingress Error Drop Packets current value
eqptIngrDropPktsErrorCum 8455u Ingress Error Drop Packets cumulative Ingress Error Drop Packets cumulative
eqptIngrDropPktsErrorPer 8456u Ingress Error Drop Packets periodic Ingress Error Drop Packets periodic
eqptIngrDropPktsErrorMin 8457u Ingress Error Drop Packets minimum value Ingress Error Drop Packets minimum value
eqptIngrDropPktsErrorMax 8458u Ingress Error Drop Packets maximum value Ingress Error Drop Packets maximum value
eqptIngrDropPktsErrorAvg 8459u Ingress Error Drop Packets average value Ingress Error Drop Packets average value
eqptIngrDropPktsErrorTr 8463u Ingress Error Drop Packets trend Ingress Error Drop Packets trend
eqptIngrDropPktsErrorRate 8464u Ingress Error Drop Packets rate Ingress Error Drop Packets rate
eqptIngrDropPktsForwardingLast 8480u Ingress Forwarding Drop Packets current value Ingress Forwarding Drop Packets current value
eqptIngrDropPktsForwardingCum 8482u Ingress Forwarding Drop Packets cumulative Ingress Forwarding Drop Packets cumulative
eqptIngrDropPktsForwardingPer 8483u Ingress Forwarding Drop Packets periodic Ingress Forwarding Drop Packets periodic
eqptIngrDropPktsForwardingMin 8484u Ingress Forwarding Drop Packets minimum value Ingress Forwarding Drop Packets minimum value
eqptIngrDropPktsForwardingMax 8485u Ingress Forwarding Drop Packets maximum value Ingress Forwarding Drop Packets maximum value
eqptIngrDropPktsForwardingAvg 8486u Ingress Forwarding Drop Packets average value Ingress Forwarding Drop Packets average value
eqptIngrDropPktsForwardingTr 8490u Ingress Forwarding Drop Packets trend Ingress Forwarding Drop Packets trend
eqptIngrDropPktsForwardingRate 8491u Ingress Forwarding Drop Packets rate Ingress Forwarding Drop Packets rate
eqptIngrDropPktsLbLast 8507u Ingress Load Balancer Drop Packets current value Ingress Load Balancer Drop Packets current value
eqptIngrDropPktsLbCum 8509u Ingress Load Balancer Drop Packets cumulative Ingress Load Balancer Drop Packets cumulative
eqptIngrDropPktsLbPer 8510u Ingress Load Balancer Drop Packets periodic Ingress Load Balancer Drop Packets periodic
eqptIngrDropPktsLbMin 8511u Ingress Load Balancer Drop Packets minimum value Ingress Load Balancer Drop Packets minimum value
eqptIngrDropPktsLbMax 8512u Ingress Load Balancer Drop Packets maximum value Ingress Load Balancer Drop Packets maximum value
eqptIngrDropPktsLbAvg 8513u Ingress Load Balancer Drop Packets average value Ingress Load Balancer Drop Packets average value
eqptIngrDropPktsLbTr 8517u Ingress Load Balancer Drop Packets trend Ingress Load Balancer Drop Packets trend
eqptIngrDropPktsLbRate 8518u Ingress Load Balancer Drop Packets rate Ingress Load Balancer Drop Packets rate
eqptIngrPktsFloodLast 8534u Ingress Flood Packets current value Ingress Flood Packets current value
eqptIngrPktsFloodCum 8536u Ingress Flood Packets cumulative Ingress Flood Packets cumulative
eqptIngrPktsFloodPer 8537u Ingress Flood Packets periodic Ingress Flood Packets periodic
eqptIngrPktsFloodMin 8538u Ingress Flood Packets minimum value Ingress Flood Packets minimum value
eqptIngrPktsFloodMax 8539u Ingress Flood Packets maximum value Ingress Flood Packets maximum value
eqptIngrPktsFloodAvg 8540u Ingress Flood Packets average value Ingress Flood Packets average value
eqptIngrPktsFloodTr 8544u Ingress Flood Packets trend Ingress Flood Packets trend
eqptIngrPktsFloodRate 8545u Ingress Flood Packets rate Ingress Flood Packets rate
eqptIngrPktsMulticastLast 8561u Ingress Multicast Packets current value Ingress Multicast Packets current value
eqptIngrPktsMulticastCum 8563u Ingress Multicast Packets cumulative Ingress Multicast Packets cumulative
eqptIngrPktsMulticastPer 8564u Ingress Multicast Packets periodic Ingress Multicast Packets periodic
eqptIngrPktsMulticastMin 8565u Ingress Multicast Packets minimum value Ingress Multicast Packets minimum value
eqptIngrPktsMulticastMax 8566u Ingress Multicast Packets maximum value Ingress Multicast Packets maximum value
eqptIngrPktsMulticastAvg 8567u Ingress Multicast Packets average value Ingress Multicast Packets average value
eqptIngrPktsMulticastTr 8571u Ingress Multicast Packets trend Ingress Multicast Packets trend
eqptIngrPktsMulticastRate 8572u Ingress Multicast Packets rate Ingress Multicast Packets rate
eqptIngrPktsUnicastLast 8588u Ingress Unicast Packets current value Ingress Unicast Packets current value
eqptIngrPktsUnicastCum 8590u Ingress Unicast Packets cumulative Ingress Unicast Packets cumulative
eqptIngrPktsUnicastPer 8591u Ingress Unicast Packets periodic Ingress Unicast Packets periodic
eqptIngrPktsUnicastMin 8592u Ingress Unicast Packets minimum value Ingress Unicast Packets minimum value
eqptIngrPktsUnicastMax 8593u Ingress Unicast Packets maximum value Ingress Unicast Packets maximum value
eqptIngrPktsUnicastAvg 8594u Ingress Unicast Packets average value Ingress Unicast Packets average value
eqptIngrPktsUnicastTr 8598u Ingress Unicast Packets trend Ingress Unicast Packets trend
eqptIngrPktsUnicastRate 8599u Ingress Unicast Packets rate Ingress Unicast Packets rate
eqptIngrTotalBytesLast 8615u Total Ingress Bytes current value Total Ingress Bytes current value
eqptIngrTotalBytesCum 8617u Total Ingress Bytes cumulative Total Ingress Bytes cumulative
eqptIngrTotalBytesPer 8618u Total Ingress Bytes periodic Total Ingress Bytes periodic
eqptIngrTotalBytesMin 8619u Total Ingress Bytes minimum value Total Ingress Bytes minimum value
eqptIngrTotalBytesMax 8620u Total Ingress Bytes maximum value Total Ingress Bytes maximum value
eqptIngrTotalBytesAvg 8621u Total Ingress Bytes average value Total Ingress Bytes average value
eqptIngrTotalBytesTr 8625u Total Ingress Bytes trend Total Ingress Bytes trend
eqptIngrTotalBytesRate 8626u Total Ingress Bytes rate Total Ingress Bytes rate
eqptIngrTotalBytesRateLast 8642u Total Ingress Bytes rate current value Total Ingress Bytes rate current value
eqptIngrTotalBytesRateMin 8643u Total Ingress Bytes rate minimum value Total Ingress Bytes rate minimum value
eqptIngrTotalBytesRateMax 8644u Total Ingress Bytes rate maximum value Total Ingress Bytes rate maximum value
eqptIngrTotalBytesRateAvg 8645u Total Ingress Bytes rate average value Total Ingress Bytes rate average value
eqptIngrTotalBytesRateTr 8650u Total Ingress Bytes rate trend Total Ingress Bytes rate trend
eqptIngrTotalPktsLast 8663u Total Ingress Packets current value Total Ingress Packets current value
eqptIngrTotalPktsCum 8665u Total Ingress Packets cumulative Total Ingress Packets cumulative
eqptIngrTotalPktsPer 8666u Total Ingress Packets periodic Total Ingress Packets periodic
eqptIngrTotalPktsMin 8667u Total Ingress Packets minimum value Total Ingress Packets minimum value
eqptIngrTotalPktsMax 8668u Total Ingress Packets maximum value Total Ingress Packets maximum value
eqptIngrTotalPktsAvg 8669u Total Ingress Packets average value Total Ingress Packets average value
eqptIngrTotalPktsTr 8673u Total Ingress Packets trend Total Ingress Packets trend
eqptIngrTotalPktsRate 8674u Total Ingress Packets rate Total Ingress Packets rate
eqptIngrTotalUtilLast 8690u Ingress Link Utilization current value Ingress Link Utilization current value
eqptIngrTotalUtilMin 8691u Ingress Link Utilization minimum value Ingress Link Utilization minimum value
eqptIngrTotalUtilMax 8692u Ingress Link Utilization maximum value Ingress Link Utilization maximum value
eqptIngrTotalUtilAvg 8693u Ingress Link Utilization average value Ingress Link Utilization average value
eqptIngrTotalUtilTr 8698u Ingress Link Utilization trend Ingress Link Utilization trend
eqptIngrUnkBytesUnclassifiedLast 8711u Ingress Unclassfied Bytes current value Ingress Unclassfied Bytes current value
eqptIngrUnkBytesUnclassifiedCum 8713u Ingress Unclassfied Bytes cumulative Ingress Unclassfied Bytes cumulative
eqptIngrUnkBytesUnclassifiedPer 8714u Ingress Unclassfied Bytes periodic Ingress Unclassfied Bytes periodic
eqptIngrUnkBytesUnclassifiedMin 8715u Ingress Unclassfied Bytes minimum value Ingress Unclassfied Bytes minimum value
eqptIngrUnkBytesUnclassifiedMax 8716u Ingress Unclassfied Bytes maximum value Ingress Unclassfied Bytes maximum value
eqptIngrUnkBytesUnclassifiedAvg 8717u Ingress Unclassfied Bytes average value Ingress Unclassfied Bytes average value
eqptIngrUnkBytesUnclassifiedTr 8721u Ingress Unclassfied Bytes trend Ingress Unclassfied Bytes trend
eqptIngrUnkBytesUnclassifiedRate 8722u Ingress Unclassfied Bytes rate Ingress Unclassfied Bytes rate
eqptIngrUnkBytesUnicastLast 8738u Ingress Unknown Unicast Bytes current value Ingress Unknown Unicast Bytes current value
eqptIngrUnkBytesUnicastCum 8740u Ingress Unknown Unicast Bytes cumulative Ingress Unknown Unicast Bytes cumulative
eqptIngrUnkBytesUnicastPer 8741u Ingress Unknown Unicast Bytes periodic Ingress Unknown Unicast Bytes periodic
eqptIngrUnkBytesUnicastMin 8742u Ingress Unknown Unicast Bytes minimum value Ingress Unknown Unicast Bytes minimum value
eqptIngrUnkBytesUnicastMax 8743u Ingress Unknown Unicast Bytes maximum value Ingress Unknown Unicast Bytes maximum value
eqptIngrUnkBytesUnicastAvg 8744u Ingress Unknown Unicast Bytes average value Ingress Unknown Unicast Bytes average value
eqptIngrUnkBytesUnicastTr 8748u Ingress Unknown Unicast Bytes trend Ingress Unknown Unicast Bytes trend
eqptIngrUnkBytesUnicastRate 8749u Ingress Unknown Unicast Bytes rate Ingress Unknown Unicast Bytes rate
eqptIngrUnkPktsUnclassifiedLast 8765u Ingress Unclassified Packets current value Ingress Unclassified Packets current value
eqptIngrUnkPktsUnclassifiedCum 8767u Ingress Unclassified Packets cumulative Ingress Unclassified Packets cumulative
eqptIngrUnkPktsUnclassifiedPer 8768u Ingress Unclassified Packets periodic Ingress Unclassified Packets periodic
eqptIngrUnkPktsUnclassifiedMin 8769u Ingress Unclassified Packets minimum value Ingress Unclassified Packets minimum value
eqptIngrUnkPktsUnclassifiedMax 8770u Ingress Unclassified Packets maximum value Ingress Unclassified Packets maximum value
eqptIngrUnkPktsUnclassifiedAvg 8771u Ingress Unclassified Packets average value Ingress Unclassified Packets average value
eqptIngrUnkPktsUnclassifiedTr 8775u Ingress Unclassified Packets trend Ingress Unclassified Packets trend
eqptIngrUnkPktsUnclassifiedRate 8776u Ingress Unclassified Packets rate Ingress Unclassified Packets rate
eqptIngrUnkPktsUnicastLast 8792u Ingress Unknown Unicast Packets current value Ingress Unknown Unicast Packets current value
eqptIngrUnkPktsUnicastCum 8794u Ingress Unknown Unicast Packets cumulative Ingress Unknown Unicast Packets cumulative
eqptIngrUnkPktsUnicastPer 8795u Ingress Unknown Unicast Packets periodic Ingress Unknown Unicast Packets periodic
eqptIngrUnkPktsUnicastMin 8796u Ingress Unknown Unicast Packets minimum value Ingress Unknown Unicast Packets minimum value
eqptIngrUnkPktsUnicastMax 8797u Ingress Unknown Unicast Packets maximum value Ingress Unknown Unicast Packets maximum value
eqptIngrUnkPktsUnicastAvg 8798u Ingress Unknown Unicast Packets average value Ingress Unknown Unicast Packets average value
eqptIngrUnkPktsUnicastTr 8802u Ingress Unknown Unicast Packets trend Ingress Unknown Unicast Packets trend
eqptIngrUnkPktsUnicastRate 8803u Ingress Unknown Unicast Packets rate Ingress Unknown Unicast Packets rate
eqptPsPowerDrawnLast 8819u power drawn current value power drawn current value
eqptPsPowerDrawnMin 8820u power drawn minimum value power drawn minimum value
eqptPsPowerDrawnMax 8821u power drawn maximum value power drawn maximum value
eqptPsPowerDrawnAvg 8822u power drawn average value power drawn average value
eqptPsPowerDrawnTr 8827u power drawn trend power drawn trend
eqptPsPowerSuppliedLast 8840u power supplied current value power supplied current value
eqptPsPowerSuppliedMin 8841u power supplied minimum value power supplied minimum value
eqptPsPowerSuppliedMax 8842u power supplied maximum value power supplied maximum value
eqptPsPowerSuppliedAvg 8843u power supplied average value power supplied average value
eqptPsPowerSuppliedTr 8848u power supplied trend power supplied trend
eqptTempCurrentLast 8861u current temperature current value current temperature current value
eqptTempCurrentMin 8862u current temperature minimum value current temperature minimum value
eqptTempCurrentMax 8863u current temperature maximum value current temperature maximum value
eqptTempCurrentAvg 8864u current temperature average value current temperature average value
eqptTempCurrentTr 8869u current temperature trend current temperature trend
eqptTempNormalizedLast 8882u normalized temperature current value normalized temperature current value
eqptTempNormalizedMin 8883u normalized temperature minimum value normalized temperature minimum value
eqptTempNormalizedMax 8884u normalized temperature maximum value normalized temperature maximum value
eqptTempNormalizedAvg 8885u normalized temperature average value normalized temperature average value
eqptTempNormalizedTr 8890u normalized temperature trend normalized temperature trend
eqptcapacityBDEntryNormalizedLast 8924u bridge domain entries usage current value bridge domain entries usage current value
eqptcapacityBDEntryNormalizedMin 8925u bridge domain entries usage minimum value bridge domain entries usage minimum value
eqptcapacityBDEntryNormalizedMax 8926u bridge domain entries usage maximum value bridge domain entries usage maximum value
eqptcapacityBDEntryNormalizedAvg 8927u bridge domain entries usage average value bridge domain entries usage average value
eqptcapacityBDEntryNormalizedTr 8932u bridge domain entries usage trend bridge domain entries usage trend
eqptcapacityL2EntryNormalizedLast 8966u Layer2 entries usage current value Layer2 entries usage current value
eqptcapacityL2EntryNormalizedMin 8967u Layer2 entries usage minimum value Layer2 entries usage minimum value
eqptcapacityL2EntryNormalizedMax 8968u Layer2 entries usage maximum value Layer2 entries usage maximum value
eqptcapacityL2EntryNormalizedAvg 8969u Layer2 entries usage average value Layer2 entries usage average value
eqptcapacityL2EntryNormalizedTr 8974u Layer2 entries usage trend Layer2 entries usage trend
eqptcapacityL3EntryNormalizedLast 9008u Layer3 entries usage current value Layer3 entries usage current value
eqptcapacityL3EntryNormalizedMin 9009u Layer3 entries usage minimum value Layer3 entries usage minimum value
eqptcapacityL3EntryNormalizedMax 9010u Layer3 entries usage maximum value Layer3 entries usage maximum value
eqptcapacityL3EntryNormalizedAvg 9011u Layer3 entries usage average value Layer3 entries usage average value
eqptcapacityL3EntryNormalizedTr 9016u Layer3 entries usage trend Layer3 entries usage trend
eqptcapacityMcastEntryNormalizedLast 9050u Multicast entries usage current value Multicast entries usage current value
eqptcapacityMcastEntryNormalizedMin 9051u Multicast entries usage minimum value Multicast entries usage minimum value
eqptcapacityMcastEntryNormalizedMax 9052u Multicast entries usage maximum value Multicast entries usage maximum value
eqptcapacityMcastEntryNormalizedAvg 9053u Multicast entries usage average value Multicast entries usage average value
eqptcapacityMcastEntryNormalizedTr 9058u Multicast entries usage trend Multicast entries usage trend
eqptcapacityPolEntryNormalizedLast 9092u Policy CAM entries usage current value Policy CAM entries usage current value
eqptcapacityPolEntryNormalizedMin 9093u Policy CAM entries usage minimum value Policy CAM entries usage minimum value
eqptcapacityPolEntryNormalizedMax 9094u Policy CAM entries usage maximum value Policy CAM entries usage maximum value
eqptcapacityPolEntryNormalizedAvg 9095u Policy CAM entries usage average value Policy CAM entries usage average value
eqptcapacityPolEntryNormalizedTr 9100u Policy CAM entries usage trend Policy CAM entries usage trend
fabricAcDropExcessDropPktLast 9113u dropped packets current value dropped packets current value
fabricAcDropExcessDropPktCum 9115u dropped packets cumulative dropped packets cumulative
fabricAcDropExcessDropPktPer 9116u dropped packets periodic dropped packets periodic
fabricAcDropExcessDropPktMin 9117u dropped packets minimum value dropped packets minimum value
fabricAcDropExcessDropPktMax 9118u dropped packets maximum value dropped packets maximum value
fabricAcDropExcessDropPktAvg 9119u dropped packets average value dropped packets average value
fabricAcDropExcessDropPktTr 9123u dropped packets trend dropped packets trend
fabricAcDropExcessDropPktRate 9124u dropped packets rate dropped packets rate
fabricAcDropExcessDropPktPercentageLast 9140u drop percentage current value drop percentage current value
fabricAcDropExcessDropPktPercentageMin 9141u drop percentage minimum value drop percentage minimum value
fabricAcDropExcessDropPktPercentageMax 9142u drop percentage maximum value drop percentage maximum value
fabricAcDropExcessDropPktPercentageAvg 9143u drop percentage average value drop percentage average value
fabricAcDropExcessDropPktPercentageTr 9148u drop percentage trend drop percentage trend
fabricAcDropExcessExcessPktLast 9161u excess packets current value excess packets current value
fabricAcDropExcessExcessPktCum 9163u excess packets cumulative excess packets cumulative
fabricAcDropExcessExcessPktPer 9164u excess packets periodic excess packets periodic
fabricAcDropExcessExcessPktMin 9165u excess packets minimum value excess packets minimum value
fabricAcDropExcessExcessPktMax 9166u excess packets maximum value excess packets maximum value
fabricAcDropExcessExcessPktAvg 9167u excess packets average value excess packets average value
fabricAcDropExcessExcessPktTr 9171u excess packets trend excess packets trend
fabricAcDropExcessExcessPktRate 9172u excess packets rate excess packets rate
fabricAcDropExcessExcessPktPercentageLast 9188u excess percentage current value excess percentage current value
fabricAcDropExcessExcessPktPercentageMin 9189u excess percentage minimum value excess percentage minimum value
fabricAcDropExcessExcessPktPercentageMax 9190u excess percentage maximum value excess percentage maximum value
fabricAcDropExcessExcessPktPercentageAvg 9191u excess percentage average value excess percentage average value
fabricAcDropExcessExcessPktPercentageTr 9196u excess percentage trend excess percentage trend
fabricAcTxRxRxPktLast 9209u received packets current value received packets current value
fabricAcTxRxRxPktCum 9211u received packets cumulative received packets cumulative
fabricAcTxRxRxPktPer 9212u received packets periodic received packets periodic
fabricAcTxRxRxPktMin 9213u received packets minimum value received packets minimum value
fabricAcTxRxRxPktMax 9214u received packets maximum value received packets maximum value
fabricAcTxRxRxPktAvg 9215u received packets average value received packets average value
fabricAcTxRxRxPktTr 9219u received packets trend received packets trend
fabricAcTxRxRxPktRate 9220u received packets rate received packets rate
fabricAcTxRxTxPktLast 9236u transmitted packets current value transmitted packets current value
fabricAcTxRxTxPktCum 9238u transmitted packets cumulative transmitted packets cumulative
fabricAcTxRxTxPktPer 9239u transmitted packets periodic transmitted packets periodic
fabricAcTxRxTxPktMin 9240u transmitted packets minimum value transmitted packets minimum value
fabricAcTxRxTxPktMax 9241u transmitted packets maximum value transmitted packets maximum value
fabricAcTxRxTxPktAvg 9242u transmitted packets average value transmitted packets average value
fabricAcTxRxTxPktTr 9246u transmitted packets trend transmitted packets trend
fabricAcTxRxTxPktRate 9247u transmitted packets rate transmitted packets rate
fabricNodeHealthHealthLast 9263u health score current value health score current value
fabricNodeHealthHealthMin 9264u health score minimum value health score minimum value
fabricNodeHealthHealthMax 9265u health score maximum value health score maximum value
fabricNodeHealthHealthAvg 9266u health score average value health score average value
fabricNodeHealthHealthTr 9271u health score trend health score trend
fabricOverallHealthHealthLast 9284u health score current value health score current value
fabricOverallHealthHealthMin 9285u health score minimum value health score minimum value
fabricOverallHealthHealthMax 9286u health score maximum value health score maximum value
fabricOverallHealthHealthAvg 9287u health score average value health score average value
fabricOverallHealthHealthTr 9292u health score trend health score trend
fvOverallHealthHealthLast 9299u health score current value health score current value
fvOverallHealthHealthMin 9300u health score minimum value health score minimum value
fvOverallHealthHealthMax 9301u health score maximum value health score maximum value
fvOverallHealthHealthAvg 9302u health score average value health score average value
fvOverallHealthHealthTr 9307u health score trend health score trend
infraClusterStatsA2uCountLast 9314u active to unavailable transitions current value active to unavailable transitions current value
infraClusterStatsA2uCountCum 9316u active to unavailable transitions cumulative active to unavailable transitions cumulative
infraClusterStatsA2uCountPer 9317u active to unavailable transitions periodic active to unavailable transitions periodic
infraClusterStatsA2uCountMin 9318u active to unavailable transitions minimum value active to unavailable transitions minimum value
infraClusterStatsA2uCountMax 9319u active to unavailable transitions maximum value active to unavailable transitions maximum value
infraClusterStatsA2uCountAvg 9320u active to unavailable transitions average value active to unavailable transitions average value
infraClusterStatsA2uCountTr 9324u active to unavailable transitions trend active to unavailable transitions trend
infraClusterStatsA2uCountRate 9325u active to unavailable transitions rate active to unavailable transitions rate
infraClusterStatsUTimeLast 9341u time in unavailable state current value time in unavailable state current value
infraClusterStatsUTimeMin 9345u time in unavailable state minimum value time in unavailable state minimum value
infraClusterStatsUTimeMax 9346u time in unavailable state maximum value time in unavailable state maximum value
infraClusterStatsUTimeAvg 9347u time in unavailable state average value time in unavailable state average value
infraClusterStatsUTimeTr 9351u time in unavailable state trend time in unavailable state trend
infraReplicaStatsPersTLast 9368u time in persistification current value time in persistification current value
infraReplicaStatsPersTCum 9370u time in persistification cumulative time in persistification cumulative
infraReplicaStatsPersTPer 9371u time in persistification periodic time in persistification periodic
infraReplicaStatsPersTMin 9372u time in persistification minimum value time in persistification minimum value
infraReplicaStatsPersTMax 9373u time in persistification maximum value time in persistification maximum value
infraReplicaStatsPersTAvg 9374u time in persistification average value time in persistification average value
infraReplicaStatsPersTTr 9378u time in persistification trend time in persistification trend
infraReplicaStatsPersTRate 9379u time in persistification rate time in persistification rate
infraReplicaStatsReplTLast 9395u time in replication current value time in replication current value
infraReplicaStatsReplTCum 9397u time in replication cumulative time in replication cumulative
infraReplicaStatsReplTPer 9398u time in replication periodic time in replication periodic
infraReplicaStatsReplTMin 9399u time in replication minimum value time in replication minimum value
infraReplicaStatsReplTMax 9400u time in replication maximum value time in replication maximum value
infraReplicaStatsReplTAvg 9401u time in replication average value time in replication average value
infraReplicaStatsReplTTr 9405u time in replication trend time in replication trend
infraReplicaStatsReplTRate 9406u time in replication rate time in replication rate
isisFtagTreeStatsAvgAvgPenaltyLast 9422u average average penalty current value average average penalty current value
isisFtagTreeStatsAvgAvgPenaltyCum 9424u average average penalty cumulative average average penalty cumulative
isisFtagTreeStatsAvgAvgPenaltyPer 9425u average average penalty periodic average average penalty periodic
isisFtagTreeStatsAvgAvgPenaltyMin 9426u average average penalty minimum value average average penalty minimum value
isisFtagTreeStatsAvgAvgPenaltyMax 9427u average average penalty maximum value average average penalty maximum value
isisFtagTreeStatsAvgAvgPenaltyAvg 9428u average average penalty average value average average penalty average value
isisFtagTreeStatsAvgAvgPenaltyTr 9432u average average penalty trend average average penalty trend
isisFtagTreeStatsAvgAvgPenaltyRate 9433u average average penalty rate average average penalty rate
isisFtagTreeStatsAvgMaxPenaltyLast 9449u average maximum penalty current value average maximum penalty current value
isisFtagTreeStatsAvgMaxPenaltyCum 9451u average maximum penalty cumulative average maximum penalty cumulative
isisFtagTreeStatsAvgMaxPenaltyPer 9452u average maximum penalty periodic average maximum penalty periodic
isisFtagTreeStatsAvgMaxPenaltyMin 9453u average maximum penalty minimum value average maximum penalty minimum value
isisFtagTreeStatsAvgMaxPenaltyMax 9454u average maximum penalty maximum value average maximum penalty maximum value
isisFtagTreeStatsAvgMaxPenaltyAvg 9455u average maximum penalty average value average maximum penalty average value
isisFtagTreeStatsAvgMaxPenaltyTr 9459u average maximum penalty trend average maximum penalty trend
isisFtagTreeStatsAvgMaxPenaltyRate 9460u average maximum penalty rate average maximum penalty rate
isisFtagTreeStatsCurAvgPenaltyLast 9476u current average penalty current value current average penalty current value
isisFtagTreeStatsCurAvgPenaltyCum 9478u current average penalty cumulative current average penalty cumulative
isisFtagTreeStatsCurAvgPenaltyPer 9479u current average penalty periodic current average penalty periodic
isisFtagTreeStatsCurAvgPenaltyMin 9480u current average penalty minimum value current average penalty minimum value
isisFtagTreeStatsCurAvgPenaltyMax 9481u current average penalty maximum value current average penalty maximum value
isisFtagTreeStatsCurAvgPenaltyAvg 9482u current average penalty average value current average penalty average value
isisFtagTreeStatsCurAvgPenaltyTr 9486u current average penalty trend current average penalty trend
isisFtagTreeStatsCurAvgPenaltyRate 9487u current average penalty rate current average penalty rate
isisFtagTreeStatsCurMaxPenaltyLast 9503u current maximum penalty current value current maximum penalty current value
isisFtagTreeStatsCurMaxPenaltyCum 9505u current maximum penalty cumulative current maximum penalty cumulative
isisFtagTreeStatsCurMaxPenaltyPer 9506u current maximum penalty periodic current maximum penalty periodic
isisFtagTreeStatsCurMaxPenaltyMin 9507u current maximum penalty minimum value current maximum penalty minimum value
isisFtagTreeStatsCurMaxPenaltyMax 9508u current maximum penalty maximum value current maximum penalty maximum value
isisFtagTreeStatsCurMaxPenaltyAvg 9509u current maximum penalty average value current maximum penalty average value
isisFtagTreeStatsCurMaxPenaltyTr 9513u current maximum penalty trend current maximum penalty trend
isisFtagTreeStatsCurMaxPenaltyRate 9514u current maximum penalty rate current maximum penalty rate
isisTreeCalcNodeStatsLeafCountLast 9530u leaf count current value leaf count current value
isisTreeCalcNodeStatsLeafCountCum 9532u leaf count cumulative leaf count cumulative
isisTreeCalcNodeStatsLeafCountPer 9533u leaf count periodic leaf count periodic
isisTreeCalcNodeStatsLeafCountMin 9534u leaf count minimum value leaf count minimum value
isisTreeCalcNodeStatsLeafCountMax 9535u leaf count maximum value leaf count maximum value
isisTreeCalcNodeStatsLeafCountAvg 9536u leaf count average value leaf count average value
isisTreeCalcNodeStatsLeafCountTr 9540u leaf count trend leaf count trend
isisTreeCalcNodeStatsLeafCountRate 9541u leaf count rate leaf count rate
isisTreeCalcNodeStatsSpineCountLast 9557u spine count current value spine count current value
isisTreeCalcNodeStatsSpineCountCum 9559u spine count cumulative spine count cumulative
isisTreeCalcNodeStatsSpineCountPer 9560u spine count periodic spine count periodic
isisTreeCalcNodeStatsSpineCountMin 9561u spine count minimum value spine count minimum value
isisTreeCalcNodeStatsSpineCountMax 9562u spine count maximum value spine count maximum value
isisTreeCalcNodeStatsSpineCountAvg 9563u spine count average value spine count average value
isisTreeCalcNodeStatsSpineCountTr 9567u spine count trend spine count trend
isisTreeCalcNodeStatsSpineCountRate 9568u spine count rate spine count rate
isisTreeCalcStatsAvgCalcEffLast 9584u average effective calculations current value average effective calculations current value
isisTreeCalcStatsAvgCalcEffCum 9586u average effective calculations cumulative average effective calculations cumulative
isisTreeCalcStatsAvgCalcEffPer 9587u average effective calculations periodic average effective calculations periodic
isisTreeCalcStatsAvgCalcEffMin 9588u average effective calculations minimum value average effective calculations minimum value
isisTreeCalcStatsAvgCalcEffMax 9589u average effective calculations maximum value average effective calculations maximum value
isisTreeCalcStatsAvgCalcEffAvg 9590u average effective calculations average value average effective calculations average value
isisTreeCalcStatsAvgCalcEffTr 9594u average effective calculations trend average effective calculations trend
isisTreeCalcStatsAvgCalcEffRate 9595u average effective calculations rate average effective calculations rate
isisTreeCalcStatsCalcEffLast 9611u effective calculations current value effective calculations current value
isisTreeCalcStatsCalcEffCum 9613u effective calculations cumulative effective calculations cumulative
isisTreeCalcStatsCalcEffPer 9614u effective calculations periodic effective calculations periodic
isisTreeCalcStatsCalcEffMin 9615u effective calculations minimum value effective calculations minimum value
isisTreeCalcStatsCalcEffMax 9616u effective calculations maximum value effective calculations maximum value
isisTreeCalcStatsCalcEffAvg 9617u effective calculations average value effective calculations average value
isisTreeCalcStatsCalcEffTr 9621u effective calculations trend effective calculations trend
isisTreeCalcStatsCalcEffRate 9622u effective calculations rate effective calculations rate
isisTreeCalcStatsRunsLast 9638u runs current value runs current value
isisTreeCalcStatsRunsCum 9640u runs cumulative runs cumulative
isisTreeCalcStatsRunsPer 9641u runs periodic runs periodic
isisTreeCalcStatsRunsMin 9642u runs minimum value runs minimum value
isisTreeCalcStatsRunsMax 9643u runs maximum value runs maximum value
isisTreeCalcStatsRunsAvg 9644u runs average value runs average value
isisTreeCalcStatsRunsTr 9648u runs trend runs trend
isisTreeCalcStatsRunsRate 9649u runs rate runs rate
l2IngrBytesDropLast 9665u ingress drop bytes current value ingress drop bytes current value
l2IngrBytesDropCum 9667u ingress drop bytes cumulative ingress drop bytes cumulative
l2IngrBytesDropPer 9668u ingress drop bytes periodic ingress drop bytes periodic
l2IngrBytesDropMin 9669u ingress drop bytes minimum value ingress drop bytes minimum value
l2IngrBytesDropMax 9670u ingress drop bytes maximum value ingress drop bytes maximum value
l2IngrBytesDropAvg 9671u ingress drop bytes average value ingress drop bytes average value
l2IngrBytesDropTr 9675u ingress drop bytes trend ingress drop bytes trend
l2IngrBytesDropRate 9676u ingress drop bytes rate ingress drop bytes rate
l2IngrBytesPartDropLast 9686u ingress drop bytes current value ingress drop bytes current value
l2IngrBytesPartDropCum 9688u ingress drop bytes cumulative ingress drop bytes cumulative
l2IngrBytesPartDropPer 9689u ingress drop bytes periodic ingress drop bytes periodic
l2IngrBytesPartDropMin 9690u ingress drop bytes minimum value ingress drop bytes minimum value
l2IngrBytesPartDropMax 9691u ingress drop bytes maximum value ingress drop bytes maximum value
l2IngrBytesPartDropAvg 9692u ingress drop bytes average value ingress drop bytes average value
l2IngrBytesPartDropTr 9696u ingress drop bytes trend ingress drop bytes trend
l2IngrBytesPartDropRate 9697u ingress drop bytes rate ingress drop bytes rate
l2IngrBytesAgDropCum 9707u ingress drop bytes cumulative ingress drop bytes cumulative
l2IngrBytesAgDropPer 9708u ingress drop bytes periodic ingress drop bytes periodic
l2IngrBytesAgDropTr 9712u ingress drop bytes trend ingress drop bytes trend
l2IngrBytesAgDropRate 9713u ingress drop bytes rate ingress drop bytes rate
l2IngrBytesFloodLast 9726u ingress flood bytes current value ingress flood bytes current value
l2IngrBytesFloodCum 9728u ingress flood bytes cumulative ingress flood bytes cumulative
l2IngrBytesFloodPer 9729u ingress flood bytes periodic ingress flood bytes periodic
l2IngrBytesFloodMin 9730u ingress flood bytes minimum value ingress flood bytes minimum value
l2IngrBytesFloodMax 9731u ingress flood bytes maximum value ingress flood bytes maximum value
l2IngrBytesFloodAvg 9732u ingress flood bytes average value ingress flood bytes average value
l2IngrBytesFloodTr 9736u ingress flood bytes trend ingress flood bytes trend
l2IngrBytesFloodRate 9737u ingress flood bytes rate ingress flood bytes rate
l2IngrBytesPartFloodLast 9747u ingress flood bytes current value ingress flood bytes current value
l2IngrBytesPartFloodCum 9749u ingress flood bytes cumulative ingress flood bytes cumulative
l2IngrBytesPartFloodPer 9750u ingress flood bytes periodic ingress flood bytes periodic
l2IngrBytesPartFloodMin 9751u ingress flood bytes minimum value ingress flood bytes minimum value
l2IngrBytesPartFloodMax 9752u ingress flood bytes maximum value ingress flood bytes maximum value
l2IngrBytesPartFloodAvg 9753u ingress flood bytes average value ingress flood bytes average value
l2IngrBytesPartFloodTr 9757u ingress flood bytes trend ingress flood bytes trend
l2IngrBytesPartFloodRate 9758u ingress flood bytes rate ingress flood bytes rate
l2IngrBytesAgFloodCum 9768u ingress flood bytes cumulative ingress flood bytes cumulative
l2IngrBytesAgFloodPer 9769u ingress flood bytes periodic ingress flood bytes periodic
l2IngrBytesAgFloodTr 9773u ingress flood bytes trend ingress flood bytes trend
l2IngrBytesAgFloodRate 9774u ingress flood bytes rate ingress flood bytes rate
l2IngrBytesMulticastLast 9787u ingress multicast bytes current value ingress multicast bytes current value
l2IngrBytesMulticastCum 9789u ingress multicast bytes cumulative ingress multicast bytes cumulative
l2IngrBytesMulticastPer 9790u ingress multicast bytes periodic ingress multicast bytes periodic
l2IngrBytesMulticastMin 9791u ingress multicast bytes minimum value ingress multicast bytes minimum value
l2IngrBytesMulticastMax 9792u ingress multicast bytes maximum value ingress multicast bytes maximum value
l2IngrBytesMulticastAvg 9793u ingress multicast bytes average value ingress multicast bytes average value
l2IngrBytesMulticastTr 9797u ingress multicast bytes trend ingress multicast bytes trend
l2IngrBytesMulticastRate 9798u ingress multicast bytes rate ingress multicast bytes rate
l2IngrBytesPartMulticastLast 9808u ingress multicast bytes current value ingress multicast bytes current value
l2IngrBytesPartMulticastCum 9810u ingress multicast bytes cumulative ingress multicast bytes cumulative
l2IngrBytesPartMulticastPer 9811u ingress multicast bytes periodic ingress multicast bytes periodic
l2IngrBytesPartMulticastMin 9812u ingress multicast bytes minimum value ingress multicast bytes minimum value
l2IngrBytesPartMulticastMax 9813u ingress multicast bytes maximum value ingress multicast bytes maximum value
l2IngrBytesPartMulticastAvg 9814u ingress multicast bytes average value ingress multicast bytes average value
l2IngrBytesPartMulticastTr 9818u ingress multicast bytes trend ingress multicast bytes trend
l2IngrBytesPartMulticastRate 9819u ingress multicast bytes rate ingress multicast bytes rate
l2IngrBytesAgMulticastCum 9829u ingress multicast bytes cumulative ingress multicast bytes cumulative
l2IngrBytesAgMulticastPer 9830u ingress multicast bytes periodic ingress multicast bytes periodic
l2IngrBytesAgMulticastTr 9834u ingress multicast bytes trend ingress multicast bytes trend
l2IngrBytesAgMulticastRate 9835u ingress multicast bytes rate ingress multicast bytes rate
l2IngrBytesUnicastLast 9848u ingress unicast bytes current value ingress unicast bytes current value
l2IngrBytesUnicastCum 9850u ingress unicast bytes cumulative ingress unicast bytes cumulative
l2IngrBytesUnicastPer 9851u ingress unicast bytes periodic ingress unicast bytes periodic
l2IngrBytesUnicastMin 9852u ingress unicast bytes minimum value ingress unicast bytes minimum value
l2IngrBytesUnicastMax 9853u ingress unicast bytes maximum value ingress unicast bytes maximum value
l2IngrBytesUnicastAvg 9854u ingress unicast bytes average value ingress unicast bytes average value
l2IngrBytesUnicastTr 9858u ingress unicast bytes trend ingress unicast bytes trend
l2IngrBytesUnicastRate 9859u ingress unicast bytes rate ingress unicast bytes rate
l2IngrBytesPartUnicastLast 9869u ingress unicast bytes current value ingress unicast bytes current value
l2IngrBytesPartUnicastCum 9871u ingress unicast bytes cumulative ingress unicast bytes cumulative
l2IngrBytesPartUnicastPer 9872u ingress unicast bytes periodic ingress unicast bytes periodic
l2IngrBytesPartUnicastMin 9873u ingress unicast bytes minimum value ingress unicast bytes minimum value
l2IngrBytesPartUnicastMax 9874u ingress unicast bytes maximum value ingress unicast bytes maximum value
l2IngrBytesPartUnicastAvg 9875u ingress unicast bytes average value ingress unicast bytes average value
l2IngrBytesPartUnicastTr 9879u ingress unicast bytes trend ingress unicast bytes trend
l2IngrBytesPartUnicastRate 9880u ingress unicast bytes rate ingress unicast bytes rate
l2IngrBytesAgUnicastCum 9890u ingress unicast bytes cumulative ingress unicast bytes cumulative
l2IngrBytesAgUnicastPer 9891u ingress unicast bytes periodic ingress unicast bytes periodic
l2IngrBytesAgUnicastTr 9895u ingress unicast bytes trend ingress unicast bytes trend
l2IngrBytesAgUnicastRate 9896u ingress unicast bytes rate ingress unicast bytes rate
l2IngrPktsDropLast 9909u ingress drop packets current value ingress drop packets current value
l2IngrPktsDropCum 9911u ingress drop packets cumulative ingress drop packets cumulative
l2IngrPktsDropPer 9912u ingress drop packets periodic ingress drop packets periodic
l2IngrPktsDropMin 9913u ingress drop packets minimum value ingress drop packets minimum value
l2IngrPktsDropMax 9914u ingress drop packets maximum value ingress drop packets maximum value
l2IngrPktsDropAvg 9915u ingress drop packets average value ingress drop packets average value
l2IngrPktsDropTr 9919u ingress drop packets trend ingress drop packets trend
l2IngrPktsDropRate 9920u ingress drop packets rate ingress drop packets rate
l2IngrPktsPartDropLast 9930u ingress drop packets current value ingress drop packets current value
l2IngrPktsPartDropCum 9932u ingress drop packets cumulative ingress drop packets cumulative
l2IngrPktsPartDropPer 9933u ingress drop packets periodic ingress drop packets periodic
l2IngrPktsPartDropMin 9934u ingress drop packets minimum value ingress drop packets minimum value
l2IngrPktsPartDropMax 9935u ingress drop packets maximum value ingress drop packets maximum value
l2IngrPktsPartDropAvg 9936u ingress drop packets average value ingress drop packets average value
l2IngrPktsPartDropTr 9940u ingress drop packets trend ingress drop packets trend
l2IngrPktsPartDropRate 9941u ingress drop packets rate ingress drop packets rate
l2IngrPktsAgDropCum 9951u ingress drop packets cumulative ingress drop packets cumulative
l2IngrPktsAgDropPer 9952u ingress drop packets periodic ingress drop packets periodic
l2IngrPktsAgDropTr 9956u ingress drop packets trend ingress drop packets trend
l2IngrPktsAgDropRate 9957u ingress drop packets rate ingress drop packets rate
l2IngrPktsFloodLast 9970u ingress flood packets current value ingress flood packets current value
l2IngrPktsFloodCum 9972u ingress flood packets cumulative ingress flood packets cumulative
l2IngrPktsFloodPer 9973u ingress flood packets periodic ingress flood packets periodic
l2IngrPktsFloodMin 9974u ingress flood packets minimum value ingress flood packets minimum value
l2IngrPktsFloodMax 9975u ingress flood packets maximum value ingress flood packets maximum value
l2IngrPktsFloodAvg 9976u ingress flood packets average value ingress flood packets average value
l2IngrPktsFloodTr 9980u ingress flood packets trend ingress flood packets trend
l2IngrPktsFloodRate 9981u ingress flood packets rate ingress flood packets rate
l2IngrPktsPartFloodLast 9991u ingress flood packets current value ingress flood packets current value
l2IngrPktsPartFloodCum 9993u ingress flood packets cumulative ingress flood packets cumulative
l2IngrPktsPartFloodPer 9994u ingress flood packets periodic ingress flood packets periodic
l2IngrPktsPartFloodMin 9995u ingress flood packets minimum value ingress flood packets minimum value
l2IngrPktsPartFloodMax 9996u ingress flood packets maximum value ingress flood packets maximum value
l2IngrPktsPartFloodAvg 9997u ingress flood packets average value ingress flood packets average value
DEFAULT unspecified(0u) --- NO COMMENTS





rn

Type: reference:BinRN

Units: null
Encrypted: false
Access: implicit
Category: TopLevelRn
    Comments:
Identifies an object from its siblings within the context of its parent object. The distinguished name contains a sequence of relative names.



status

Type: mo:ModificationStatus
Primitive Type: scalar:Bitmask32

Units: null
Encrypted: false
Access: implicit
Category: TopLevelStatus
    Comments:
The upgrade status. This property is for internal use only.
Constants
created 2u created In a setter method: specifies that an object should be created. An error is returned if the object already exists.
In the return value of a setter method: indicates that an object has been created.
modified 4u modified In a setter method: specifies that an object should be modified
In the return value of a setter method: indicates that an object has been modified.
deleted 8u deleted In a setter method: specifies that an object should be deleted.
In the return value of a setter method: indicates that an object has been deleted.
DEFAULT 0 --- This type controls the life cycle of objects passed in the XML API.

When used in a setter method (such as configConfMo), the ModificationStatus specifies whether an object should be created, modified, deleted or removed.
In the return value of a setter method, the ModificationStatus indicates the actual operation that was performed. For example, the ModificationStatus is set to "created" if the object was created. The ModificationStatus is not set if the object was neither created, modified, deleted or removed.

When invoking a setter method, the ModificationStatus is optional:
If a setter method such as configConfMo is invoked and the ModificationStatus is not set, the system automatically determines if the object should be created or modified.






thrValue

Type: scalar:Uint32

Units: null
Encrypted: false
Access: admin
Category: TopLevelRegular
Property Validators:
    Comments:
Threshold value from policy.



uid

Type: scalar:Uint16

Units: null
Encrypted: false
Access: implicit
Category: TopLevelRegular
    Comments:
A unique identifier for this object.



value

Type: scalar:Uint32

Units: null
Encrypted: false
Access: admin
Category: TopLevelRegular
Property Validators:
    Comments:
Value of the property.