Class fhs:RaGuard (CONCRETE)

Class ID:9256
Class Label: RA Guard Policy
Encrypted: false - Exportable: false - Persistent: true - Configurable: false - Subject to Quota: Disabled - Abstraction Layer: Concrete Model
Write Access: [NON CONFIGURABLE]
Read Access: [access-protocol-l2, access-protocol-l3, admin, fabric-connectivity-l3, fabric-protocol-l3, tenant-ext-protocol-l3, tenant-protocol-l3]
Creatable/Deletable: yes (see Container Mos for details)
Semantic Scope: Fabric
Semantic Scope Evaluation Rule: Parent
Monitoring Policy Source: Parent
Monitoring Flags : [ IsObservable: true, HasStats: false, HasFaults: true, HasHealth: true, HasEventRules: true ]

RA Guard Policy information

Naming Rules
RN FORMAT: raguard

    [1] PREFIX=raguard


DN FORMAT: 

[0] topology/pod-{id}/node-{id}/sys/fhs/inst/dom-{[encap]}/bd-{[encap]}/raguard

[1] sys/fhs/inst/dom-{[encap]}/bd-{[encap]}/raguard

                


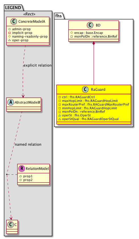
Diagram

Container Mos: fhs:BD (deletable:yes),


Containers Hierarchies
[V] top:Root  This class represents the root element in the object hierarchy. All managed objects in the system are descendants of the Root element.
 ├
[V] fabric:Topology The root for IFC topology.
 
 ├
[V] fabric:Pod A pod.
 
 
 ├
[V] fabric:Node The root node for the APIC.
 
 
 
 ├
[V] top:System The APIC uses a policy model to combine data into a health score. Health scores can be aggregated for a variety of areas such as for the infrastructure, applications, or services. The category health score is calculated using a Lp -Norm formula. The health score penalty equals 100 minus the health score. The health score penalty represents the overall health score penalties of a set of MOs that belong to a given category and are children or direc...
 
 
 
 
 ├
[V] fhs:Entity  Holds FHS control plane entity information
 
 
 
 
 
 ├
[V] fhs:Inst  This objects hold per fhs instance information. There is only one instance of fhs running in the system today
 
 
 
 
 
 
 ├
[V] fhs:Dom  FHS Enabled Domain (vrf) Information
 
 
 
 
 
 
 
 ├
[V] fhs:BD  FHS Layer 2 Bridge Domain (bd) information
 
 
 
 
 
 
 
 
 ├
[V] fhs:RaGuard  RA Guard Policy information
[V] top:Root  This class represents the root element in the object hierarchy. All managed objects in the system are descendants of the Root element.
 ├
[V] top:System The APIC uses a policy model to combine data into a health score. Health scores can be aggregated for a variety of areas such as for the infrastructure, applications, or services. The category health score is calculated using a Lp -Norm formula. The health score penalty equals 100 minus the health score. The health score penalty represents the overall health score penalties of a set of MOs that belong to a given category and are children or direc...
 
 ├
[V] fhs:Entity  Holds FHS control plane entity information
 
 
 ├
[V] fhs:Inst  This objects hold per fhs instance information. There is only one instance of fhs running in the system today
 
 
 
 ├
[V] fhs:Dom  FHS Enabled Domain (vrf) Information
 
 
 
 
 ├
[V] fhs:BD  FHS Layer 2 Bridge Domain (bd) information
 
 
 
 
 
 ├
[V] fhs:RaGuard  RA Guard Policy information


Contained Hierarchy
[V] fhs:RaGuard  RA Guard Policy information
 ├
[V] fault:Counts An immutable object that provides the number of critical, major, minor, and warning faults raised on its parent object and its subtree.
 ├
[V] fault:Inst Contains detailed information of a fault. This object is attached as a child of the object on which the fault condition occurred. One instance object is created for each fault condition of the parent object. A fault instance object is identified by a fault code.
 
 ├
[V] aaa:RbacAnnotation  RbacAnnotation is used for capturing rbac properties of any apic object Objects can append rbacannotations as Object->RbacAnnotation which is then checked for domain eligibility
 
 ├
[V] tag:Annotation 
 
 ├
[V] tag:Tag 
 ├
[V] health:Inst A base class for a health score instance.(Switch only)


Inheritance
[V] fhs:RaGuard  RA Guard Policy information


Events
                fhs:RaGuard:fhs_RaGuard_operStChange


Faults
                fhs:RaGuard:operStDown


Fsms
                


Properties Summary
Defined in: fhs:RaGuard
fhs:RAGuardCtrl
          scalar:Bitmask8
ctrl  (fhs:RaGuard:ctrl)
           The control state.
fhs:RAGuardHopLimit
          scalar:Uint16
maxHopLimit  (fhs:RaGuard:maxHopLimit)
           Allowed Maximum Hop Limit
fhs:RAGuardMaxRouterPref
          scalar:Enum8
maxRouterPref  (fhs:RaGuard:maxRouterPref)
           Max Router Preference
fhs:RAGuardHopLimit
          scalar:Uint16
minHopLimit  (fhs:RaGuard:minHopLimit)
           Allowed Minimum Hop Limit
reference:BinRef monPolDn  (fhs:RaGuard:monPolDn)
           The monitoring policy attached to this observable object.
fhs:OperSt
          scalar:Enum8
operSt  (fhs:RaGuard:operSt)
           The runtime state of the object or policy.
fhs:RAGuardOperStQual
          scalar:Enum8
operStQual  (fhs:RaGuard:operStQual)
           The chassis operational status qualifier.
Defined in: mo:Resolvable
mo:Owner
          scalar:Enum8
lcOwn  (mo:Resolvable:lcOwn)
           A value that indicates how this object was created. For internal use only.
Defined in: mo:TopProps
mo:ModificationChildAction
          scalar:Bitmask32
childAction  (mo:TopProps:childAction)
           Delete or ignore. For internal use only.
reference:BinRef dn  (mo:TopProps:dn)
           A tag or metadata is a non-hierarchical keyword or term assigned to the fabric module.
reference:BinRN rn  (mo:TopProps:rn)
           Identifies an object from its siblings within the context of its parent object. The distinguished name contains a sequence of relative names.
mo:ModificationStatus
          scalar:Bitmask32
status  (mo:TopProps:status)
           The upgrade status. This property is for internal use only.
Defined in: mo:Modifiable
mo:TStamp
          scalar:Date
modTs  (mo:Modifiable:modTs)
           The time when this object was last modified.
Properties Detail

childAction

Type: mo:ModificationChildAction
Primitive Type: scalar:Bitmask32

Units: null
Encrypted: false
Access: implicit
Category: TopLevelChildAction
    Comments:
Delete or ignore. For internal use only.
Constants
deleteAll 16384u deleteAll NO COMMENTS
ignore 4096u ignore NO COMMENTS
deleteNonPresent 8192u deleteNonPresent NO COMMENTS
DEFAULT 0 --- This type is used to





ctrl

Type: fhs:RAGuardCtrl
Primitive Type: scalar:Bitmask8

Units: null
Encrypted: false
Access: implicit
Category: TopLevelRegular
    Comments:
The control state.
Constants
managed-cfg-check 1 Managed Config Flag Check Managed Config Flag Check
other-cfg-check 2 Other Config Flag Check Other Config Flag Check
managed-cfg 4 Managed Config Flag Managed Config Flag
other-cfg 8 Other Config Flag Other Config Flag
DEFAULT 0 --- RA Guard Controls





dn

Type: reference:BinRef

Units: null
Encrypted: false
Access: implicit
Category: TopLevelDn
    Comments:
A tag or metadata is a non-hierarchical keyword or term assigned to the fabric module.



lcOwn

Type: mo:Owner
Primitive Type: scalar:Enum8

Units: null
Encrypted: false
Access: implicit
Category: TopLevelRegular
    Comments:
A value that indicates how this object was created. For internal use only.
Constants
local 0 Local NO COMMENTS
policy 1 Policy NO COMMENTS
replica 2 Replica NO COMMENTS
resolveOnBehalf 3 ResolvedOnBehalf NO COMMENTS
implicit 4 Implicit NO COMMENTS
DEFAULT local(0) Local NO COMMENTS





maxHopLimit

Type: fhs:RAGuardHopLimit
Primitive Type: scalar:Uint16

Units: null
Encrypted: false
Access: implicit
Category: TopLevelRegular
    Comments:
Allowed Maximum Hop Limit
Constants
defaultValue 0 --- By default check is not enabled





maxRouterPref

Type: fhs:RAGuardMaxRouterPref
Primitive Type: scalar:Enum8

Units: null
Encrypted: false
Access: implicit
Category: TopLevelRegular
    Comments:
Max Router Preference
Constants
disabled 0 Allowed max router preference check disabled Check is not enabled
low 1 Allowed max router preference low Allowed Max Router Preference Low
medium 2 Allowed max router preference medium Allowed Max Router Preference Medium
high 3 Allowed max router preference high Allowed Max Router Preference High
DEFAULT disabled(0) Allowed max router preference check disabled Check is not enabled





minHopLimit

Type: fhs:RAGuardHopLimit
Primitive Type: scalar:Uint16

Units: null
Encrypted: false
Access: implicit
Category: TopLevelRegular
    Comments:
Allowed Minimum Hop Limit
Constants
defaultValue 0 --- By default check is not enabled





modTs

Type: mo:TStamp
Primitive Type: scalar:Date

Units: null
Encrypted: false
Access: implicit
Category: TopLevelRegular
    Comments:
The time when this object was last modified.
Constants
never 0ull never NO COMMENTS
DEFAULT never(0ull) never NO COMMENTS





monPolDn

Type: reference:BinRef

Units: null
Encrypted: false
Access: implicit
Category: TopLevelRegular
    Comments:
The monitoring policy attached to this observable object.



operSt

Type: fhs:OperSt
Primitive Type: scalar:Enum8

Units: null
Encrypted: false
Access: oper
Category: TopLevelRegular
    Comments:
The runtime state of the object or policy.
Constants
down 0 Down The state is down
up 1 Up The state is up
DEFAULT down(0) Down The state is down





operStQual

Type: fhs:RAGuardOperStQual
Primitive Type: scalar:Enum8

Units: null
Encrypted: false
Access: oper
Category: TopLevelRegular
    Comments:
The chassis operational status qualifier.
Constants
up 0 Up Up
bd-vlan-down 1 BD Vlan Down BD Down
cfg-error 2 Configuration Error RA Guard config error
cfg-not-supported 3 Configuration Not Supported RA Guard config not supported
DEFAULT up(0) Up Up





rn

Type: reference:BinRN

Units: null
Encrypted: false
Access: implicit
Category: TopLevelRn
    Comments:
Identifies an object from its siblings within the context of its parent object. The distinguished name contains a sequence of relative names.



status

Type: mo:ModificationStatus
Primitive Type: scalar:Bitmask32

Units: null
Encrypted: false
Access: implicit
Category: TopLevelStatus
    Comments:
The upgrade status. This property is for internal use only.
Constants
created 2u created In a setter method: specifies that an object should be created. An error is returned if the object already exists.
In the return value of a setter method: indicates that an object has been created.
modified 4u modified In a setter method: specifies that an object should be modified
In the return value of a setter method: indicates that an object has been modified.
deleted 8u deleted In a setter method: specifies that an object should be deleted.
In the return value of a setter method: indicates that an object has been deleted.
DEFAULT 0 --- This type controls the life cycle of objects passed in the XML API.

When used in a setter method (such as configConfMo), the ModificationStatus specifies whether an object should be created, modified, deleted or removed.
In the return value of a setter method, the ModificationStatus indicates the actual operation that was performed. For example, the ModificationStatus is set to "created" if the object was created. The ModificationStatus is not set if the object was neither created, modified, deleted or removed.

When invoking a setter method, the ModificationStatus is optional:
If a setter method such as configConfMo is invoked and the ModificationStatus is not set, the system automatically determines if the object should be created or modified.