Class hsrp:AGroupDef (ABSTRACT)

Class ID:9193
Class Label: Abstract Group Definition
Encrypted: false - Exportable: false - Persistent: true - Configurable: false - Subject to Quota: Disabled - Abstraction Layer: Concrete Model
Write Access: [NON CONFIGURABLE]
Read Access: [admin, tenant-ext-protocol-l3]
Creatable/Deletable: derived (see Container Mos for details)
Semantic Scope: EPG
Semantic Scope Evaluation Rule: Subclasses
Monitoring Policy Source: Parent
Monitoring Flags : [ IsObservable: false, HasStats: false, HasFaults: false, HasHealth: false, HasEventRules: false ]

NO COMMENTS

Naming Rules


DN FORMAT: 

                


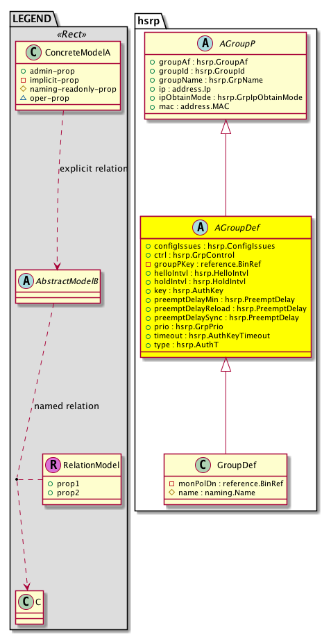
Diagram

Super Mo: hsrp:AGroupP,
Sub Mos: hsrp:GroupDef,


Inheritance
[V] naming:NamedObject An abstract base class for an object that contains a name.
 ├
[V] pol:Obj Represents a generic policy object.
 
 ├
[V] pol:Comp Represents a policy component. This object is part of the policy definition.
 
 
 ├
[V] fabric:ProtoComp A base class for protocol policies.
 
 
 
 ├
[V] fabric:L3ProtoComp A base class for layer 3 protocol policies.
 
 
 
 
 ├
[V] hsrp:AGroupP  Hsrp Group Profile
 
 
 
 
 
 ├
[V] hsrp:AGroupDef 
 
 
 
 
 
 
 ├
[V] hsrp:GroupDef 


Events
                


Faults
                


Fsms
                


Properties Summary
Defined in: hsrp:AGroupDef
hsrp:ConfigIssues
          scalar:Bitmask64
configIssues  (hsrp:AGroupDef:configIssues)
           Bitmask representation of the configuration issues found during the endpoint group deployment.
hsrp:GrpControl
          scalar:Bitmask8
ctrl  (hsrp:AGroupDef:ctrl)
           The control state.
reference:BinRef groupPKey  (hsrp:AGroupDef:groupPKey)
           Group Policy Key
hsrp:HelloIntvl
          scalar:Uint32
helloIntvl  (hsrp:AGroupDef:helloIntvl)
           The hello interval.
hsrp:HoldIntvl
          scalar:Uint32
holdIntvl  (hsrp:AGroupDef:holdIntvl)
           The period of time before declaring that the neighbor is down.
hsrp:AuthKey
          string:Password
key  (hsrp:AGroupDef:key)
           The key or password used to uniquely identify this configuration object.
hsrp:PreemptDelay
          scalar:Uint16
preemptDelayMin  (hsrp:AGroupDef:preemptDelayMin)
           HSRP Group's Minimum Preemption delay
hsrp:PreemptDelay
          scalar:Uint16
preemptDelayReload  (hsrp:AGroupDef:preemptDelayReload)
           Preemption delay after switch reboot
hsrp:PreemptDelay
          scalar:Uint16
preemptDelaySync  (hsrp:AGroupDef:preemptDelaySync)
           Maximum number of seconds to allow IP redundancy clients to prevent preemption
hsrp:GrpPrio
          scalar:Uint16
prio  (hsrp:AGroupDef:prio)
           The QoS priority class ID.
hsrp:AuthKeyTimeout
          scalar:Uint16
timeout  (hsrp:AGroupDef:timeout)
           The amount of time between authentication attempts.
hsrp:AuthT
          scalar:Enum8
type  (hsrp:AGroupDef:type)
           The specific type of the object or component.
Defined in: hsrp:AGroupP
hsrp:GroupAf
          scalar:Enum8
groupAf  (hsrp:AGroupP:groupAf)
           HSRP Group Type
hsrp:GroupId
          scalar:Uint16
groupId  (hsrp:AGroupP:groupId)
           HSRP Group ID
hsrp:GrpName
          string:Basic
groupName  (hsrp:AGroupP:groupName)
           Redundancy name string
address:Ip ip  (hsrp:AGroupP:ip)
           The IP address.
hsrp:GrpIpObtainMode
          scalar:Enum8
ipObtainMode  (hsrp:AGroupP:ipObtainMode)
           HSRP primary Virtual IP Obtain Mode
address:MAC mac  (hsrp:AGroupP:mac)
           The MAC address.
Defined in: pol:Comp
naming:Descr
          string:Basic
descr  (pol:Comp:descr)
           Specifies the description of a policy component.
Defined in: pol:Obj
naming:Name
          string:Basic
name  (pol:Obj:name)
           Overrides:naming:NamedObject:name
           null
Defined in: naming:NamedObject
naming:NameAlias
          string:Basic
nameAlias  (naming:NamedObject:nameAlias)
           NO COMMENTS
Defined in: mo:TopProps
mo:ModificationChildAction
          scalar:Bitmask32
childAction  (mo:TopProps:childAction)
           Delete or ignore. For internal use only.
reference:BinRef dn  (mo:TopProps:dn)
           A tag or metadata is a non-hierarchical keyword or term assigned to the fabric module.
reference:BinRN rn  (mo:TopProps:rn)
           Identifies an object from its siblings within the context of its parent object. The distinguished name contains a sequence of relative names.
mo:ModificationStatus
          scalar:Bitmask32
status  (mo:TopProps:status)
           The upgrade status. This property is for internal use only.
Properties Detail

childAction

Type: mo:ModificationChildAction
Primitive Type: scalar:Bitmask32

Units: null
Encrypted: false
Access: implicit
Category: TopLevelChildAction
    Comments:
Delete or ignore. For internal use only.
Constants
deleteAll 16384u deleteAll NO COMMENTS
ignore 4096u ignore NO COMMENTS
deleteNonPresent 8192u deleteNonPresent NO COMMENTS
DEFAULT 0 --- This type is used to





configIssues

Type: hsrp:ConfigIssues
Primitive Type: scalar:Bitmask64

Units: null
Encrypted: false
Access: admin
Category: TopLevelRegular
    Comments:
Bitmask representation of the configuration issues found during the endpoint group deployment.
Constants
none 0x0ull N/A NO COMMENTS
GroupMac-Conflicts-Other-Group 0x10ull GroupMac Conflicts Other Group NO COMMENTS
group-vip-subnet-mismatch 0x1ull hsrpGroupP RsPathL3OutAtt Subnet Misconfiguration NO COMMENTS
group-vip-conflicts-if-ip 0x20ull hsrpGroupP Ip Conflict NO COMMENTS
Secondary-vip-subnet-mismatch 0x2ull SecVip RsPathL3OutAtt Subnet Misconfiguration NO COMMENTS
Secondary-vip-conflicts-if-ip 0x40ull SecVip Conflicts Interface Ip NO COMMENTS
GroupVIP-Conflicts-Other-Group 0x4ull GroupVIP Conflicts Other Group NO COMMENTS
Multiple-Version-On-Interface 0x80ull Multiple hsrp version configured on Interface NO COMMENTS
GroupName-Conflicts-Other-Group 0x8ull GroupName Conflicts Other Group NO COMMENTS
DEFAULT none(0x0ull) N/A NO COMMENTS





ctrl

Type: hsrp:GrpControl
Primitive Type: scalar:Bitmask8

Like: hsrp:Group:ctrl
Units: null
Encrypted: false
Access: admin
Category: TopLevelRegular
    Comments:
The control state.
Constants
preempt 1 Enable preemption for the group Enable preemtion for the Group
DEFAULT 0 --- Control bits of HSRP Group





descr

Type: naming:Descr
Primitive Type: string:Basic

Like: naming:Described:descr
Units: null
Encrypted: false
Access: admin
Category: TopLevelRegular
    Comments:
Specifies the description of a policy component.



dn

Type: reference:BinRef

Units: null
Encrypted: false
Access: implicit
Category: TopLevelDn
    Comments:
A tag or metadata is a non-hierarchical keyword or term assigned to the fabric module.



groupAf

Type: hsrp:GroupAf
Primitive Type: scalar:Enum8

Units: null
Encrypted: false
Access: admin
Category: TopLevelRegular
    Comments:
HSRP Group Type
Constants
ipv4 1 IPv4 address family ipv4
ipv6 2 IPv6 address family ipv6
DEFAULT ipv4(1) IPv4 address family ipv4





groupId

Type: hsrp:GroupId
Primitive Type: scalar:Uint16

Units: null
Encrypted: false
Access: admin
Category: TopLevelRegular
    Comments:
HSRP Group ID
Constants
defaultValue 0 --- NO COMMENTS





groupName

Type: hsrp:GrpName
Primitive Type: string:Basic

Units: null
Encrypted: false
Access: admin
Category: TopLevelRegular
    Comments:
Redundancy name string



groupPKey

Type: reference:BinRef

Units: null
Encrypted: false
Access: implicit
Category: TopLevelRegular
    Comments:
Group Policy Key



helloIntvl

Type: hsrp:HelloIntvl
Primitive Type: scalar:Uint32

Like: hsrp:Group:helloIntvl
Units: msec
Encrypted: false
Access: admin
Category: TopLevelRegular
    Comments:
The hello interval.
Constants
defaultValue 3000u --- NO COMMENTS





holdIntvl

Type: hsrp:HoldIntvl
Primitive Type: scalar:Uint32

Like: hsrp:Group:holdIntvl
Units: msec
Encrypted: false
Access: admin
Category: TopLevelRegular
    Comments:
The period of time before declaring that the neighbor is down.
Constants
defaultValue 10000u --- NO COMMENTS





ip

Type: address:Ip

Like: hsrp:Group:ip
Units: null
Encrypted: false
Access: admin
Category: TopLevelRegular
    Comments:
The IP address.



ipObtainMode

Type: hsrp:GrpIpObtainMode
Primitive Type: scalar:Enum8

Like: hsrp:Group:ipObtainMode
Units: null
Encrypted: false
Access: admin
Category: TopLevelRegular
    Comments:
HSRP primary Virtual IP Obtain Mode
Constants
admin 0 Address is configured NO COMMENTS
auto 1 Auto configure ipv6 address NO COMMENTS
learn 2 learn IP from HSRP peer NO COMMENTS
DEFAULT admin(0) Address is configured NO COMMENTS





key

Type: hsrp:AuthKey
Primitive Type: string:Password

Like: hsrp:AuthP:key
Units: null
Encrypted: false
Access: admin
Category: TopLevelRegular
    Comments:
The key or password used to uniquely identify this configuration object.
Constants
defaultValue "cisco" --- NO COMMENTS





mac

Type: address:MAC

Like: hsrp:Group:mac
Units: null
Encrypted: false
Access: admin
Category: TopLevelRegular
    Comments:
The MAC address.



name

Type: naming:Name
Primitive Type: string:Basic

Overrides:naming:NamedObject:name
Units: null Encrypted: false Access: admin Category: TopLevelRegular
    Comments:
null



nameAlias

Type: naming:NameAlias
Primitive Type: string:Basic

Units: null
Encrypted: false
Access: admin
Category: TopLevelRegular
    Comments:
NO COMMENTS



preemptDelayMin

Type: hsrp:PreemptDelay
Primitive Type: scalar:Uint16

Like: hsrp:Group:preemptDelayMin
Units: null
Encrypted: false
Access: admin
Category: TopLevelRegular
    Comments:
HSRP Group's Minimum Preemption delay
Constants
defaultValue 0 --- NO COMMENTS





preemptDelayReload

Type: hsrp:PreemptDelay
Primitive Type: scalar:Uint16

Like: hsrp:Group:preemptDelayReload
Units: null
Encrypted: false
Access: admin
Category: TopLevelRegular
    Comments:
Preemption delay after switch reboot
Constants
defaultValue 0 --- NO COMMENTS





preemptDelaySync

Type: hsrp:PreemptDelay
Primitive Type: scalar:Uint16

Like: hsrp:Group:preemptDelaySync
Units: null
Encrypted: false
Access: admin
Category: TopLevelRegular
    Comments:
Maximum number of seconds to allow IP redundancy clients to prevent preemption
Constants
defaultValue 0 --- NO COMMENTS





prio

Type: hsrp:GrpPrio
Primitive Type: scalar:Uint16

Like: hsrp:Group:prio
Units: null
Encrypted: false
Access: admin
Category: TopLevelRegular
    Comments:
The QoS priority class ID.
Constants
defaultValue 100 --- NO COMMENTS





rn

Type: reference:BinRN

Units: null
Encrypted: false
Access: implicit
Category: TopLevelRn
    Comments:
Identifies an object from its siblings within the context of its parent object. The distinguished name contains a sequence of relative names.



status

Type: mo:ModificationStatus
Primitive Type: scalar:Bitmask32

Units: null
Encrypted: false
Access: implicit
Category: TopLevelStatus
    Comments:
The upgrade status. This property is for internal use only.
Constants
created 2u created In a setter method: specifies that an object should be created. An error is returned if the object already exists.
In the return value of a setter method: indicates that an object has been created.
modified 4u modified In a setter method: specifies that an object should be modified
In the return value of a setter method: indicates that an object has been modified.
deleted 8u deleted In a setter method: specifies that an object should be deleted.
In the return value of a setter method: indicates that an object has been deleted.
DEFAULT 0 --- This type controls the life cycle of objects passed in the XML API.

When used in a setter method (such as configConfMo), the ModificationStatus specifies whether an object should be created, modified, deleted or removed.
In the return value of a setter method, the ModificationStatus indicates the actual operation that was performed. For example, the ModificationStatus is set to "created" if the object was created. The ModificationStatus is not set if the object was neither created, modified, deleted or removed.

When invoking a setter method, the ModificationStatus is optional:
If a setter method such as configConfMo is invoked and the ModificationStatus is not set, the system automatically determines if the object should be created or modified.






timeout

Type: hsrp:AuthKeyTimeout
Primitive Type: scalar:Uint16

Like: hsrp:AuthP:timeout
Units: null
Encrypted: false
Access: admin
Category: TopLevelRegular
    Comments:
The amount of time between authentication attempts.
Constants
defaultValue 0 --- NO COMMENTS





type

Type: hsrp:AuthT
Primitive Type: scalar:Enum8

Like: hsrp:AuthP:type
Units: null
Encrypted: false
Access: admin
Category: TopLevelRegular
    Comments:
The specific type of the object or component.
Constants
simple 1 Simple authentication Simple
md5 2 MD5 authentication MD5
DEFAULT simple(1) Simple authentication Simple