Class fabric:ProtoComp (ABSTRACT)

Class ID:696
Encrypted: false - Exportable: true - Persistent: true - Configurable: true - Subject to Quota: Disabled - Abstraction Layer: Concrete Model
Write Access: []
Read Access: [admin]
Creatable/Deletable: derived (see Container Mos for details)
Possible Semantic Scopes: EPG, Infra, Fabric,
Semantic Scope Evaluation Rule: Subclasses
Monitoring Policy Source: Parent
Monitoring Flags : [ IsObservable: false, HasStats: false, HasFaults: false, HasHealth: false, HasEventRules: false ]

A base class for protocol policies.

Naming Rules


DN FORMAT: 

                


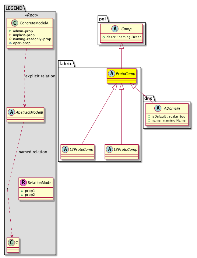
Diagram

Super Mo: pol:Comp,
Sub Mos: dns:ADomain, fabric:L2ProtoComp, fabric:L3ProtoComp,


Inheritance
[V] naming:NamedObject An abstract base class for an object that contains a name.
 ├
[V] pol:Obj Represents a generic policy object.
 
 ├
[V] pol:Comp Represents a policy component. This object is part of the policy definition.
 
 
 ├
[V] fabric:ProtoComp A base class for protocol policies.
 
 
 
 ├
[V] dns:ADomain Sets the DNS domain parameters.
 
 
 
 
 ├
[V] dns:Dom The DNS domain uses a hierarchical scheme for establishing host names for network nodes and allows local control of the segments of the network through a client-server scheme. The DNS system can locate a network device by translating the hostname of the device into its associated IP address.
 
 
 
 
 ├
[V] dns:Domain The DNS domain uses a hierarchical scheme for establishing host names for network nodes and allows local control of the segments of the network through a client-server scheme. The DNS system can locate a network device by translating the hostname of the device into its associated IP address.
 
 
 
 ├
[V] fabric:L2ProtoComp A base class for layer 2 protocol policies.
 
 
 
 
 ├
[V] edr:EventP The per event recovery policy specifies from which error event a port is allowed to recover. The supported error events are bpdu guard, mcp loop, and ep move.
 
 
 
 
 ├
[V] stp:MstDomPol The MST domain policy enables you to assign two or more VLANs to a spanning tree instance. MST is not the default spanning tree mode; Rapid per VLAN Spanning Tree (Rapid PVST+) is the default mode. MST instances with the same name, revision number, and VLAN-to-instance mapping combine to form an MST region. The MST region appears as a single bridge to spanning tree configurations outside the region. MST fails over to IEEE 802.1D Spanning Tree Pro...
 
 
 
 
 ├
[V] stp:MstRegionPol The MST region policy enables switches to participate in MST instances when you consistently configure the switches with the same MST configuration information. A collection of interconnected switches that have the same MST configuration is an MST region. An MST region is a linked group of MST bridges with the same MST configuration.
 
 
 
 ├
[V] fabric:L3ProtoComp A base class for layer 3 protocol policies.
 
 
 
 
 ├
[V] bfd:AIfP 
 
 
 
 
 
 ├
[V] bfd:AIfDef 
 
 
 
 
 
 
 ├
[V] bfd:IfDef 
 
 
 
 
 
 ├
[V] bfd:IfP 
 
 
 
 
 ├
[V] bgp:AAsP The profile of an autonomous system (AS) is a set of routers under a single technical administration, using an interior gateway protocol (IGP) and common metrics to determine how to route packets within the AS, and using an inter-AS routing protocol to determine how to route packets to other autonomous systems.
 
 
 
 
 
 ├
[V] bgp:AsDef An internal object for the BGP autonomous system profile definition.
 
 
 
 
 
 ├
[V] bgp:AsP The BGP autonomous system profile information.
 
 
 
 
 ├
[V] bgp:AExtP The profile of an external BGP neighbor.
 
 
 
 
 
 ├
[V] bgp:ExtDef An internal object for the BGP external profile definition.
 
 
 
 
 
 ├
[V] bgp:ExtP When created, this profile indicates that IBGP will be configured for the endpoint groups in this external network.
 
 
 
 
 ├
[V] bgp:ALocalAsnP An abstraction of a local autonomous system (AS) information profile.
 
 
 
 
 
 ├
[V] bgp:LocalAsnDef The local autonomous system number (ASN) definition.
 
 
 
 
 
 ├
[V] bgp:LocalAsnP The local autonomous system information pertaining to a peer.
 
 
 
 
 ├
[V] bgp:APeerP The profile for connecting with a BGP peer.
 
 
 
 
 
 ├
[V] bgp:APeerDef  Peer connectivity definition
 
 
 
 
 
 
 ├
[V] bgp:InfraPeerDef  Infra Peer connectivity definition
 
 
 
 
 
 
 ├
[V] bgp:PeerDef An internal object for the BGP peer connectivity definition.
 
 
 
 
 
 ├
[V] bgp:InfraPeerP  Peer connectivity profile
 
 
 
 
 
 ├
[V] bgp:PeerP The BGP peer connectivity profile contains the peer IP address and defines the peer connectivity control settings. These values are for BGP routers, which can only exchange routing information when they establish a peer connection between them.
 
 
 
 
 ├
[V] bgp:ARRP  Abstract Route Reflector Profile
 
 
 
 
 
 ├
[V] bgp:ExtIntersiteRRP  External Intersite Route Reflector Profile
 
 
 
 
 
 ├
[V] bgp:ExtRRP  External Route Reflector Profile
 
 
 
 
 
 ├
[V] bgp:RRP The BGP route reflector profile information.
 
 
 
 
 ├
[V] eigrp:AExtP The abstraction of an EIGRP external profile.
 
 
 
 
 
 ├
[V] eigrp:ExtDef An EIGRP external profile definition.
 
 
 
 
 
 ├
[V] eigrp:ExtP The EIGRP external profile information.
 
 
 
 
 ├
[V] eigrp:AIfP The abstraction of an interface profile.
 
 
 
 
 
 ├
[V] eigrp:IfDef The EIGRP interface definition.
 
 
 
 
 
 ├
[V] eigrp:IfP The EIGRP interface profile, which enables EIGRP on the interface. Optionally, the EIGRP interface profile can have a relation to an EIGRP interface policy for more granular control over interface proprieties.
 
 
 
 
 ├
[V] hsrp:AGroupP  Hsrp Group Profile
 
 
 
 
 
 ├
[V] hsrp:AGroupDef 
 
 
 
 
 
 
 ├
[V] hsrp:GroupDef 
 
 
 
 
 
 ├
[V] hsrp:GroupP  Hsrp Group Profile
 
 
 
 
 ├
[V] hsrp:AIfP 
 
 
 
 
 
 ├
[V] hsrp:AIfDef 
 
 
 
 
 
 
 ├
[V] hsrp:IfDef 
 
 
 
 
 
 ├
[V] hsrp:IfP 
 
 
 
 
 ├
[V] hsrp:ASecVip  Abstract Secondary Address Policy
 
 
 
 
 
 ├
[V] hsrp:SecVip  Secondary Address Policy
 
 
 
 
 
 ├
[V] hsrp:SecVipDef 
 
 
 
 
 ├
[V] isis:LvlComp Per-level IS-IS vrf information.
 
 
 
 
 ├
[V] l3ext:AIp The abstraction of a secondary IP address.
 
 
 
 
 
 ├
[V] l3ext:Ip A secondary IP address policy.
 
 
 
 
 
 ├
[V] l3ext:IpDef The definition of a secondary IP address policy.
 
 
 
 
 ├
[V] mgmt:AIp  Secondary interface connection parameters
 
 
 
 
 
 ├
[V] mgmt:Ip  Secondary interface connection parameters
 
 
 
 
 
 ├
[V] mgmt:IpDef  Secondary interface connection parameters definition
 
 
 
 
 ├
[V] ospf:AExtP An abstraction of the OSPF external profile.
 
 
 
 
 
 ├
[V] ospf:ExtDef The external definition profile.
 
 
 
 
 
 ├
[V] ospf:ExtP The OSPF external profile information.
 
 
 
 
 ├
[V] ospf:AIfP An abstraction of the OSPF interface profile information.
 
 
 
 
 
 ├
[V] ospf:IfDef The OSPF interface definition model.
 
 
 
 
 
 ├
[V] ospf:IfP The OSPF interface profile enables OSPF on the interface. Optionally, the OSPF interface profile can have a relation to an OSPF interface policy for more granular control over interface proprieties.
 
 
 
 
 ├
[V] pim:AIfP 
 
 
 
 
 
 ├
[V] pim:IfP PIM interface policy.
 
 
 
 
 ├
[V] rtctrl:AAttrP The abstraction for a Set Action Rule Profile.
 
 
 
 
 
 ├
[V] rtctrl:AttrDef An attribute definition.
 
 
 
 
 
 ├
[V] rtctrl:AttrP The action rule profile, which specifies actions for events that meet a configured action rule.
 
 
 
 
 ├
[V] rtctrl:AMatchRule The abstraction for all match rules.
 
 
 
 
 
 ├
[V] rtctrl:AMatchCommFactor  Abstraction of Match Community Factor
 
 
 
 
 
 
 ├
[V] rtctrl:MatchCommFactor  Match Community Factor
 
 
 
 
 
 
 ├
[V] rtctrl:MatchCommFactorDef  Match Community Factor Definition
 
 
 
 
 
 ├
[V] rtctrl:AMatchCommRegexTerm  Abstraction Match Rule Based on Community Regular Expression
 
 
 
 
 
 
 ├
[V] rtctrl:MatchCommRegexTerm  Match Rule Based Route Regular Expression Community
 
 
 
 
 
 
 ├
[V] rtctrl:MatchCommRegexTermDef  Match Rule Based Route Regular Expression Community Definition
 
 
 
 
 
 ├
[V] rtctrl:AMatchCommTerm  Abstraction of Match Community Term
 
 
 
 
 
 
 ├
[V] rtctrl:MatchCommTerm  Match Community Term
 
 
 
 
 
 
 ├
[V] rtctrl:MatchCommTermDef  Match Community Term Definition
 
 
 
 
 
 ├
[V] rtctrl:AMatchIpRule The abstraction for all IP address based on match rules.
 
 
 
 
 
 
 ├
[V] ip:ARouteP An abstraction of route definitions.
 
 
 
 
 
 
 
 ├
[V] ip:RouteDef The route definitions, which are are used for pushing subnets and static routes to PE. They also push subnets under EpPD to VMMMGR (for configuring external networks in vCD).
 
 
 
 
 
 
 
 ├
[V] ip:RouteP Configure the IP address and next hop IP address for the routed outside network.
 
 
 
 
 
 
 ├
[V] rtctrl:MatchRtDest The match action rule based on the route destination.
 
 
 
 
 
 
 ├
[V] rtctrl:MatchRtDestDef The match route destination definition.
 
 
 
 
 
 
 ├
[V] rtctrl:MatchRtNh Match Rule based Route Next Hope
 
 
 
 
 
 
 ├
[V] rtctrl:MatchRtNhDef The match route next hop definition.
 
 
 
 
 
 
 ├
[V] rtctrl:MatchRtSrc The match rule based on a route source.
 
 
 
 
 
 
 ├
[V] rtctrl:MatchRtSrcDef The match route source definition.
 
 
 
 
 
 ├
[V] rtctrl:AMatchRtType The abstraction of a match rule based on the route type.
 
 
 
 
 
 
 ├
[V] rtctrl:MatchRtType The match rule based on a route type.
 
 
 
 
 
 
 ├
[V] rtctrl:MatchRtTypeDef The match route type definition.
 
 
 
 
 ├
[V] rtctrl:ASetASPathASN  Abstraction of AS Path ASN
 
 
 
 
 
 ├
[V] rtctrl:SetASPathASN  AS Path ASN
 
 
 
 
 
 ├
[V] rtctrl:SetASPathASNDef 
 
 
 
 
 ├
[V] rtctrl:ASetRule The abstraction for all set action rules.
 
 
 
 
 
 ├
[V] rtctrl:ASetASPath  Abstraction of Set Action Rule based on AS Path
 
 
 
 
 
 
 ├
[V] rtctrl:SetASPath  Set rule based on AS Path
 
 
 
 
 
 
 ├
[V] rtctrl:SetASPathDef 
 
 
 
 
 
 ├
[V] rtctrl:ASetComm The abstraction of a set action rule based on communities.
 
 
 
 
 
 
 ├
[V] rtctrl:SetAddComm 
 
 
 
 
 
 
 ├
[V] rtctrl:SetAddCommDef 
 
 
 
 
 
 
 ├
[V] rtctrl:SetComm The set action rule based on communities.
 
 
 
 
 
 
 ├
[V] rtctrl:SetCommDef The set community definition.
 
 
 
 
 
 ├
[V] rtctrl:ASetDamp  Set rule for dampening policy
 
 
 
 
 
 
 ├
[V] rtctrl:SetDamp  Set rule based on dampening
 
 
 
 
 
 
 ├
[V] rtctrl:SetDampDef 
 
 
 
 
 
 ├
[V] rtctrl:ASetNh Sets the action rule based on a next hop address.
 
 
 
 
 
 
 ├
[V] rtctrl:SetNh Sets action rule based on the next hop address.
 
 
 
 
 
 
 ├
[V] rtctrl:SetNhDef The set next hop definition.
 
 
 
 
 
 ├
[V] rtctrl:ASetOspfFwdAddr The abstraction of set action rule based on the OSPF forwarding address.
 
 
 
 
 
 
 ├
[V] rtctrl:SetOspfFwdAddr The set rule based on the OSPF forwarding address.
 
 
 
 
 
 
 ├
[V] rtctrl:SetOspfFwdAddrDef The set OSPF forward address definition.
 
 
 
 
 
 ├
[V] rtctrl:ASetOspfNssa The abstraction of a set action rule based on OSPF-NSSA.
 
 
 
 
 
 
 ├
[V] rtctrl:SetOspfNssa The set rule based on the OSPF-NSSA.
 
 
 
 
 
 
 ├
[V] rtctrl:SetOspfNssaDef The set OSPF-NSSA definition.
 
 
 
 
 
 ├
[V] rtctrl:ASetPref Sets the action rule based on preference.
 
 
 
 
 
 
 ├
[V] rtctrl:SetPref The set action rule based on preference.
 
 
 
 
 
 
 ├
[V] rtctrl:SetPrefDef The set preference definition.
 
 
 
 
 
 ├
[V] rtctrl:ASetRtMetric Sets action rule based on a metric value.
 
 
 
 
 
 
 ├
[V] rtctrl:SetRtMetric The set action rule based on metric.
 
 
 
 
 
 
 ├
[V] rtctrl:SetRtMetricDef The set route metric definition.
 
 
 
 
 
 ├
[V] rtctrl:ASetRtMetricType Sets the action rule based on the metric type.
 
 
 
 
 
 
 ├
[V] rtctrl:SetRtMetricType The set action rule based on a metric type.
 
 
 
 
 
 
 ├
[V] rtctrl:SetRtMetricTypeDef The definition for a set action rule based on a metric type.
 
 
 
 
 
 ├
[V] rtctrl:ASetTag The abstraction of a set action rule based on the route tag.
 
 
 
 
 
 
 ├
[V] rtctrl:SetTag The set action rule based on route tag.
 
 
 
 
 
 
 ├
[V] rtctrl:SetTagDef The set tag definition.
 
 
 
 
 
 ├
[V] rtctrl:ASetWeight  Set rule for route weight
 
 
 
 
 
 
 ├
[V] rtctrl:SetWeight  Set rule based on dampening
 
 
 
 
 
 
 ├
[V] rtctrl:SetWeightDef 
 
 
 
 
 ├
[V] rtctrl:ASubnet The abstraction of the external subnet.
 
 
 
 
 
 ├
[V] extnw:AInstPSubnet An abstraction of the instance profile subnet.
 
 
 
 
 
 
 ├
[V] l2ext:AInstPSubnet An abstraction of an external network instance.
 
 
 
 
 
 
 ├
[V] l3ext:AInstPSubnet An abstract logical node profile. This defines the characteristics to be applied to resources that match with the profile name.
 
 
 
 
 
 
 
 ├
[V] l3ext:Exception The exception from the external subnet.
 
 
 
 
 
 
 
 ├
[V] l3ext:Subnet The network visibility of the domain.
 
 
 
 
 
 
 
 ├
[V] l3ext:SubnetDef An internal object that represents subnets defined under an L3 outside.
 
 
 
 
 
 ├
[V] fv:BDSubnet 
 
 
 
 
 
 ├
[V] fv:ImplSubnet An implied subnet.
 
 
 
 
 
 ├
[V] fv:Subnet A subnet defines the IP address range that can be used within the bridge domain. While a context defines a unique layer 3 space, that space can consist of multiple subnets. These subnets are defined per bridge domain. A bridge domain can contain multiple subnets, but a subnet is contained within a single bridge domain.
 
 
 
 
 
 ├
[V] mgmt:AInstPSubnet The abstract instance profile subnet.
 
 
 
 
 
 
 ├
[V] mgmt:Subnet The external subnet to be imported. The bridge domain context defines a unique IP address space, which can consist of multiple subnets. Those subnets are defined in one or more bridge domains that reference the corresponding context.
 
 
 
 
 
 
 ├
[V] mgmt:SubnetDef The subnet definition.
 
 
 
 
 
 ├
[V] nd:RaSubnet Neighbor Discovery (ND) uses ICMPv6 messages known as Router advertisement (RA) messages, which have a value of 134 in the Type field of the ICMP packet header, are periodically sent out each configured interface of an IPv6 device. For stateless autoconfiguration to work properly, the advertised prefix length in RA messages must always be 64 bits.
 
 
 
 
 
 ├
[V] nd:RaSubnetDef An external subnet.
 
 
 
 
 
 ├
[V] orchs:TnSvcsSubnet  Represents Services Subnet for a VRF
 
 
 
 
 ├
[V] rtdmc:AExtP 
 
 
 
 
 
 ├
[V] pim:ExtDef OSPF external profile definition.
 
 
 
 
 
 ├
[V] pim:ExtP OSPF external profile.


Events
                


Faults
                


Fsms
                


Properties Summary
Defined in: pol:Comp
naming:Descr
          string:Basic
descr  (pol:Comp:descr)
           Specifies the description of a policy component.
Defined in: pol:Obj
naming:Name
          string:Basic
name  (pol:Obj:name)
           Overrides:naming:NamedObject:name
           null
Defined in: naming:NamedObject
naming:NameAlias
          string:Basic
nameAlias  (naming:NamedObject:nameAlias)
           NO COMMENTS
Defined in: mo:TopProps
mo:ModificationChildAction
          scalar:Bitmask32
childAction  (mo:TopProps:childAction)
           Delete or ignore. For internal use only.
reference:BinRef dn  (mo:TopProps:dn)
           A tag or metadata is a non-hierarchical keyword or term assigned to the fabric module.
reference:BinRN rn  (mo:TopProps:rn)
           Identifies an object from its siblings within the context of its parent object. The distinguished name contains a sequence of relative names.
mo:ModificationStatus
          scalar:Bitmask32
status  (mo:TopProps:status)
           The upgrade status. This property is for internal use only.
Properties Detail

childAction

Type: mo:ModificationChildAction
Primitive Type: scalar:Bitmask32

Units: null
Encrypted: false
Access: implicit
Category: TopLevelChildAction
    Comments:
Delete or ignore. For internal use only.
Constants
deleteAll 16384u deleteAll NO COMMENTS
ignore 4096u ignore NO COMMENTS
deleteNonPresent 8192u deleteNonPresent NO COMMENTS
DEFAULT 0 --- This type is used to





descr

Type: naming:Descr
Primitive Type: string:Basic

Like: naming:Described:descr
Units: null
Encrypted: false
Access: admin
Category: TopLevelRegular
Property Validators:
    Range:  min: "0"  max: "128"
        Allowed Chars:
            Regex: [a-zA-Z0-9\\!#$%()*,-./:;@ _{|}~?&+]+
    Comments:
Specifies the description of a policy component.



dn

Type: reference:BinRef

Units: null
Encrypted: false
Access: implicit
Category: TopLevelDn
    Comments:
A tag or metadata is a non-hierarchical keyword or term assigned to the fabric module.



name

Type: naming:Name
Primitive Type: string:Basic

Overrides:naming:NamedObject:name
Units: null Encrypted: false Access: admin Category: TopLevelRegular Property Validators: Range: min: "0" max: "64" Allowed Chars: Regex: [a-zA-Z0-9_.:-]+
    Comments:
null



nameAlias

Type: naming:NameAlias
Primitive Type: string:Basic

Units: null
Encrypted: false
Access: admin
Category: TopLevelRegular
Property Validators:
    Range:  min: "0"  max: "63"
        Allowed Chars:
            Regex: [a-zA-Z0-9_.-]+
    Comments:
NO COMMENTS



rn

Type: reference:BinRN

Units: null
Encrypted: false
Access: implicit
Category: TopLevelRn
    Comments:
Identifies an object from its siblings within the context of its parent object. The distinguished name contains a sequence of relative names.



status

Type: mo:ModificationStatus
Primitive Type: scalar:Bitmask32

Units: null
Encrypted: false
Access: implicit
Category: TopLevelStatus
    Comments:
The upgrade status. This property is for internal use only.
Constants
created 2u created In a setter method: specifies that an object should be created. An error is returned if the object already exists.
In the return value of a setter method: indicates that an object has been created.
modified 4u modified In a setter method: specifies that an object should be modified
In the return value of a setter method: indicates that an object has been modified.
deleted 8u deleted In a setter method: specifies that an object should be deleted.
In the return value of a setter method: indicates that an object has been deleted.
DEFAULT 0 --- This type controls the life cycle of objects passed in the XML API.

When used in a setter method (such as configConfMo), the ModificationStatus specifies whether an object should be created, modified, deleted or removed.
In the return value of a setter method, the ModificationStatus indicates the actual operation that was performed. For example, the ModificationStatus is set to "created" if the object was created. The ModificationStatus is not set if the object was neither created, modified, deleted or removed.

When invoking a setter method, the ModificationStatus is optional:
If a setter method such as configConfMo is invoked and the ModificationStatus is not set, the system automatically determines if the object should be created or modified.