Class hvs:EnhancedLagPol (CONCRETE)

Class ID:12853
Class Label: Enhanced Lacp
Encrypted: false - Exportable: false - Persistent: true - Configurable: false - Subject to Quota: Disabled - Abstraction Layer: Logical Model
Write Access: [NON CONFIGURABLE]
Read Access: [admin, vmm-connectivity]
Creatable/Deletable: yes (see Container Mos for details)
Semantic Scope: Infra
Semantic Scope Evaluation Rule: Parent
Monitoring Policy Source: Parent
Monitoring Flags : [ IsObservable: true, HasStats: false, HasFaults: true, HasHealth: true, HasEventRules: false ]

NO COMMENTS

Naming Rules
RN FORMAT: enhancedlag-{name}

    [1] PREFIX=enhancedlag- PROPERTY = name




DN FORMAT: 

[0] comp/prov-{name}/ctrlr-{[domName]}-{name}/sw-{oid}/enhancedlag-{name}

                


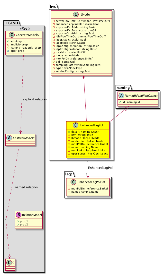
Diagram

Super Mo: naming:NamedIdentifiedObject,
Container Mos: hvs:LNode (deletable:yes),
Relations To: lacp:EnhancedLagPolDef,
Relations: hvs:RsEnhancedLagPol,


Containers Hierarchies
[V] top:Root  This class represents the root element in the object hierarchy. All managed objects in the system are descendants of the Root element.
 ├
[V] comp:Uni The top level class for all compute related objects.
 
 ├
[V] comp:Prov The VM provider inventory is the inventory of a VM provider such as VMware or Microsoft. The VM provider profile policies determine the VM inventory that is collected.
 
 
 ├
[V] comp:Ctrlr The operational state of the VM management system controller such as a VMware vCenter, VMware vShield, or Microsoft SCVMM.
 
 
 
 ├
[V] hvs:LNode The logical node, which represents a virtual switch across hypervisors. For example, when implementing VMWare, this object represents VMware vSphere Distributed Switch (VDS ).
 
 
 
 
 ├
[V] hvs:EnhancedLagPol 


Contained Hierarchy
[V] hvs:EnhancedLagPol 
 ├
[V] fault:Counts An immutable object that provides the number of critical, major, minor, and warning faults raised on its parent object and its subtree.
 ├
[V] fault:Inst Contains detailed information of a fault. This object is attached as a child of the object on which the fault condition occurred. One instance object is created for each fault condition of the parent object. A fault instance object is identified by a fault code.
 
 ├
[V] aaa:RbacAnnotation  RbacAnnotation is used for capturing rbac properties of any apic object Objects can append rbacannotations as Object->RbacAnnotation which is then checked for domain eligibility
 
 ├
[V] tag:Annotation 
 
 ├
[V] tag:Tag 
 ├
[V] health:Inst A base class for a health score instance.(Switch only)
 ├
[V] hvs:RsEnhancedLagPol 


Inheritance
[V] naming:NamedObject An abstract base class for an object that contains a name.
 ├
[V] naming:NamedIdentifiedObject An abstract base class for an object that contains a name and ID.
 
 ├
[V] hvs:EnhancedLagPol 


Events
                


Faults
                hvs:EnhancedLagPol:operIssues


Fsms
                


Properties Summary
Defined in: hvs:EnhancedLagPol
naming:Descr
          string:Basic
descr  (hvs:EnhancedLagPol:descr)
           The description of this configuration item.
string:Basic key  (hvs:EnhancedLagPol:key)
           The key or password used to uniquely identify this configuration object.
lacp:LBMode
          scalar:Enum8
lbmode  (hvs:EnhancedLagPol:lbmode)
           Load Balancing mode
lacp:EnLacpMode
          scalar:Enum8
mode  (hvs:EnhancedLagPol:mode)
           The BGP Domain mode.
reference:BinRef monPolDn  (hvs:EnhancedLagPol:monPolDn)
           The monitoring policy attached to this observable object.
naming:Name
          string:Basic
name  (hvs:EnhancedLagPol:name)
           Overrides:naming:NamedObject:name
           The name of the object.
lacp:NumLinks
          scalar:Uint32
numLinks  (hvs:EnhancedLagPol:numLinks)
           Number of Links
hvs:OperIssues
          scalar:Bitmask64
operIssues  (hvs:EnhancedLagPol:operIssues)
           NO COMMENTS
Defined in: naming:NamedIdentifiedObject
naming:Id
          scalar:Uint64
id  (naming:NamedIdentifiedObject:id)
           An identifier .
Defined in: naming:NamedObject
naming:NameAlias
          string:Basic
nameAlias  (naming:NamedObject:nameAlias)
           NO COMMENTS
Defined in: mo:Resolvable
mo:Owner
          scalar:Enum8
lcOwn  (mo:Resolvable:lcOwn)
           A value that indicates how this object was created. For internal use only.
Defined in: mo:TopProps
mo:ModificationChildAction
          scalar:Bitmask32
childAction  (mo:TopProps:childAction)
           Delete or ignore. For internal use only.
reference:BinRef dn  (mo:TopProps:dn)
           A tag or metadata is a non-hierarchical keyword or term assigned to the fabric module.
reference:BinRN rn  (mo:TopProps:rn)
           Identifies an object from its siblings within the context of its parent object. The distinguished name contains a sequence of relative names.
mo:ModificationStatus
          scalar:Bitmask32
status  (mo:TopProps:status)
           The upgrade status. This property is for internal use only.
Defined in: mo:Modifiable
mo:TStamp
          scalar:Date
modTs  (mo:Modifiable:modTs)
           The time when this object was last modified.
Properties Detail

childAction

Type: mo:ModificationChildAction
Primitive Type: scalar:Bitmask32

Units: null
Encrypted: false
Access: implicit
Category: TopLevelChildAction
    Comments:
Delete or ignore. For internal use only.
Constants
deleteAll 16384u deleteAll NO COMMENTS
ignore 4096u ignore NO COMMENTS
deleteNonPresent 8192u deleteNonPresent NO COMMENTS
DEFAULT 0 --- This type is used to





descr

Type: naming:Descr
Primitive Type: string:Basic

Like: naming:Described:descr
Units: null
Encrypted: false
Access: admin
Category: TopLevelRegular
    Comments:
The description of this configuration item.



dn

Type: reference:BinRef

Units: null
Encrypted: false
Access: implicit
Category: TopLevelDn
    Comments:
A tag or metadata is a non-hierarchical keyword or term assigned to the fabric module.



id

Type: naming:Id
Primitive Type: scalar:Uint64

Like: naming:Identified:id
Units: null
Encrypted: false
Access: admin
Category: TopLevelRegular
    Comments:
An identifier .



key

Type: string:Basic

Units: null
Encrypted: false
Access: implicit
Category: TopLevelRegular
    Comments:
The key or password used to uniquely identify this configuration object.



lbmode

Type: lacp:LBMode
Primitive Type: scalar:Enum8

Units: null
Encrypted: false
Access: implicit
Category: TopLevelRegular
    Comments:
Load Balancing mode
Constants
dst-ip 1 Destination IP Address NO COMMENTS
dst-ip-l4port 2 Destination IP Address and TCP/UDP Port NO COMMENTS
dst-ip-vlan 3 Destination IP Address and VLAN NO COMMENTS
dst-ip-l4port-vlan 4 Destination IP Address, TCP/UDP Port and VLAN NO COMMENTS
dst-mac 5 Destination MAC Address NO COMMENTS
dst-l4port 6 Destination TCP/UDP Port NO COMMENTS
src-ip 7 Source IP Address NO COMMENTS
src-ip-l4port 8 Source IP Address and TCP/UDP Port NO COMMENTS
src-ip-vlan 9 Source IP Address and VLAN NO COMMENTS
src-ip-l4port-vlan 10 Source IP Address, TCP/UDP Port and VLAN NO COMMENTS
src-mac 11 Source MAC Address NO COMMENTS
src-l4port 12 Source TCP/UDP Port NO COMMENTS
src-dst-ip 13 Source and Destination IP Address NO COMMENTS
src-dst-ip-l4port 14 Source and Destination IP Address and TCP/UDP Port NO COMMENTS
src-dst-ip-vlan 15 Source and Destination IP Address and VLAN NO COMMENTS
src-dst-ip-l4port-vlan 16 Source and Destination IP Address, TCP/UDP Port and VLAN NO COMMENTS
src-dst-mac 17 Source and Destination MAC Address NO COMMENTS
src-dst-l4port 18 Source and Destination TCP/UDP Port NO COMMENTS
src-port-id 19 Source Port ID NO COMMENTS
vlan 20 VLAN NO COMMENTS
DEFAULT src-dst-ip(13) Source and Destination IP Address NO COMMENTS





lcOwn

Type: mo:Owner
Primitive Type: scalar:Enum8

Units: null
Encrypted: false
Access: implicit
Category: TopLevelRegular
    Comments:
A value that indicates how this object was created. For internal use only.
Constants
local 0 Local NO COMMENTS
policy 1 Policy NO COMMENTS
replica 2 Replica NO COMMENTS
resolveOnBehalf 3 ResolvedOnBehalf NO COMMENTS
implicit 4 Implicit NO COMMENTS
DEFAULT local(0) Local NO COMMENTS





modTs

Type: mo:TStamp
Primitive Type: scalar:Date

Units: null
Encrypted: false
Access: implicit
Category: TopLevelRegular
    Comments:
The time when this object was last modified.
Constants
never 0ull never NO COMMENTS
DEFAULT never(0ull) never NO COMMENTS





mode

Type: lacp:EnLacpMode
Primitive Type: scalar:Enum8

Units: null
Encrypted: false
Access: implicit
Category: TopLevelRegular
    Comments:
The BGP Domain mode.
Constants
active 1 LACP Active LACP active port channel
passive 2 LACP Passive LACP passive port channel
DEFAULT active(1) LACP Active LACP active port channel





monPolDn

Type: reference:BinRef

Units: null
Encrypted: false
Access: implicit
Category: TopLevelRegular
    Comments:
The monitoring policy attached to this observable object.



name

Type: naming:Name
Primitive Type: string:Basic

Overrides:naming:NamedObject:name
Units: null Encrypted: false Naming Property -- [NAMING RULES] Access: naming Category: TopLevelRegular
    Comments:
The name of the object.



nameAlias

Type: naming:NameAlias
Primitive Type: string:Basic

Units: null
Encrypted: false
Access: admin
Category: TopLevelRegular
    Comments:
NO COMMENTS



numLinks

Type: lacp:NumLinks
Primitive Type: scalar:Uint32

Units: null
Encrypted: false
Access: implicit
Category: TopLevelRegular
    Comments:
Number of Links
Constants
defaultValue 2u --- NO COMMENTS





operIssues

Type: hvs:OperIssues
Primitive Type: scalar:Bitmask64

Units: null
Encrypted: false
Access: implicit
Category: TopLevelRegular
    Comments:
NO COMMENTS
Constants
none 0x0ull None NO COMMENTS
invalid-extpol 0x1ull Cannot find an EPG policy in the domain for the portgroup. NO COMMENTS
invalid-secgrp 0x2ull EPG policy and security group mismatch. NO COMMENTS
invalid-lag-policy-exist 0x4ull Cannot find a lacpEnhancedLag policy in the domain for the EnhancedLag policy on the DVS NO COMMENTS
DEFAULT none(0x0ull) None NO COMMENTS





rn

Type: reference:BinRN

Units: null
Encrypted: false
Access: implicit
Category: TopLevelRn
    Comments:
Identifies an object from its siblings within the context of its parent object. The distinguished name contains a sequence of relative names.



status

Type: mo:ModificationStatus
Primitive Type: scalar:Bitmask32

Units: null
Encrypted: false
Access: implicit
Category: TopLevelStatus
    Comments:
The upgrade status. This property is for internal use only.
Constants
created 2u created In a setter method: specifies that an object should be created. An error is returned if the object already exists.
In the return value of a setter method: indicates that an object has been created.
modified 4u modified In a setter method: specifies that an object should be modified
In the return value of a setter method: indicates that an object has been modified.
deleted 8u deleted In a setter method: specifies that an object should be deleted.
In the return value of a setter method: indicates that an object has been deleted.
DEFAULT 0 --- This type controls the life cycle of objects passed in the XML API.

When used in a setter method (such as configConfMo), the ModificationStatus specifies whether an object should be created, modified, deleted or removed.
In the return value of a setter method, the ModificationStatus indicates the actual operation that was performed. For example, the ModificationStatus is set to "created" if the object was created. The ModificationStatus is not set if the object was neither created, modified, deleted or removed.

When invoking a setter method, the ModificationStatus is optional:
If a setter method such as configConfMo is invoked and the ModificationStatus is not set, the system automatically determines if the object should be created or modified.