Class im:Module (CONCRETE)

Class ID:3656
Class Label: Module
Encrypted: false - Exportable: false - Persistent: false - Configurable: false - Subject to Quota: Disabled - Abstraction Layer: Concrete Model
Write Access: [NON CONFIGURABLE]
Read Access: [admin]
Creatable/Deletable: yes (see Container Mos for details)
Semantic Scope: Fabric
Semantic Scope Evaluation Rule: Parent
Monitoring Policy Source: Parent
Monitoring Flags : [ IsObservable: false, HasStats: false, HasFaults: false, HasHealth: false, HasEventRules: false ]

The runtime state of a module.

Naming Rules
RN FORMAT: module-{id}

    [1] PREFIX=module- PROPERTY = id




DN FORMAT: 

[0] topology/pod-{id}/node-{id}/sys/im/inst/module-{id}

[1] sys/im/inst/module-{id}

                


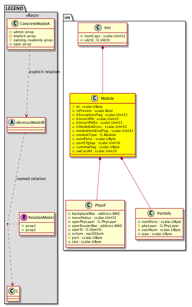
Diagram

Container Mos: im:Inst (deletable:yes),
Contained Mos: im:PhysIf, im:PortInfo,


Containers Hierarchies
[V] top:Root  This class represents the root element in the object hierarchy. All managed objects in the system are descendants of the Root element.
 ├
[V] fabric:Topology The root for IFC topology.
 
 ├
[V] fabric:Pod A pod.
 
 
 ├
[V] fabric:Node The root node for the APIC.
 
 
 
 ├
[V] top:System The APIC uses a policy model to combine data into a health score. Health scores can be aggregated for a variety of areas such as for the infrastructure, applications, or services. The category health score is calculated using a Lp -Norm formula. The health score penalty equals 100 minus the health score. The health score penalty represents the overall health score penalties of a set of MOs that belong to a given category and are children or direc...
 
 
 
 
 ├
[V] im:Entity A stub to categorize the runtime states of the interface manager module.
 
 
 
 
 
 ├
[V] im:Inst A container that stores the global runtime state of the interface manager module.
 
 
 
 
 
 
 ├
[V] im:Module The runtime state of a module.
[V] top:Root  This class represents the root element in the object hierarchy. All managed objects in the system are descendants of the Root element.
 ├
[V] top:System The APIC uses a policy model to combine data into a health score. Health scores can be aggregated for a variety of areas such as for the infrastructure, applications, or services. The category health score is calculated using a Lp -Norm formula. The health score penalty equals 100 minus the health score. The health score penalty represents the overall health score penalties of a set of MOs that belong to a given category and are children or direc...
 
 ├
[V] im:Entity A stub to categorize the runtime states of the interface manager module.
 
 
 ├
[V] im:Inst A container that stores the global runtime state of the interface manager module.
 
 
 
 ├
[V] im:Module The runtime state of a module.


Contained Hierarchy
[V] im:Module The runtime state of a module.
 ├
[V] im:PhysIf The additional runtime state information of management interfaces.
 ├
[V] im:PortInfo The information on different port-types in a module.


Inheritance
[V] im:Module The runtime state of a module.


Events
                


Faults
                


Fsms
                


Properties Summary
Defined in: im:Module
scalar:UByte id  (im:Module:id)
           An identifier .
scalar:Bool isPresent  (im:Module:isPresent)
           The status of the module presence.
scalar:Uint32 lcExceptionFlag  (im:Module:lcExceptionFlag)
           An LC exception flag.
scalar:Uint32 lcInsertPld  (im:Module:lcInsertPld)
           The LC insertion payload.
scalar:Uint32 lcInsertPldSz  (im:Module:lcInsertPldSz)
           An LC insertion payload size.
scalar:Uint32 lcNodeAddress  (im:Module:lcNodeAddress)
          
scalar:Uint32 moduleInitiEvalFlag  (im:Module:moduleInitiEvalFlag)
           A module initialize evaluation flag.
l1:Module
          scalar:Enum8
moduleType  (im:Module:moduleType)
          
scalar:UByte numPorts  (im:Module:numPorts)
          
scalar:Uint16 portCfgSap  (im:Module:portCfgSap)
          
scalar:UByte runtimeFlag  (im:Module:runtimeFlag)
           A runtime flag.
scalar:Uint16 swCardId  (im:Module:swCardId)
          
Defined in: mo:TopProps
mo:ModificationChildAction
          scalar:Bitmask32
childAction  (mo:TopProps:childAction)
           Delete or ignore. For internal use only.
reference:BinRef dn  (mo:TopProps:dn)
           A tag or metadata is a non-hierarchical keyword or term assigned to the fabric module.
reference:BinRN rn  (mo:TopProps:rn)
           Identifies an object from its siblings within the context of its parent object. The distinguished name contains a sequence of relative names.
mo:ModificationStatus
          scalar:Bitmask32
status  (mo:TopProps:status)
           The upgrade status. This property is for internal use only.
Defined in: mo:Modifiable
mo:TStamp
          scalar:Date
modTs  (mo:Modifiable:modTs)
           The time when this object was last modified.
Properties Detail

childAction

Type: mo:ModificationChildAction
Primitive Type: scalar:Bitmask32

Units: null
Encrypted: false
Access: implicit
Category: TopLevelChildAction
    Comments:
Delete or ignore. For internal use only.
Constants
deleteAll 16384u deleteAll NO COMMENTS
ignore 4096u ignore NO COMMENTS
deleteNonPresent 8192u deleteNonPresent NO COMMENTS
DEFAULT 0 --- This type is used to





dn

Type: reference:BinRef

Units: null
Encrypted: false
Access: implicit
Category: TopLevelDn
    Comments:
A tag or metadata is a non-hierarchical keyword or term assigned to the fabric module.



id

Type: scalar:UByte

Units: null
Encrypted: false
Naming Property -- [NAMING RULES]
Access: naming
Category: TopLevelRegular
    Comments:
An identifier .



isPresent

Type: scalar:Bool

Units: null
Encrypted: false
Access: oper
Category: TopLevelRegular
    Comments:
The status of the module presence.
Constants
no false --- NO COMMENTS
yes true --- NO COMMENTS
DEFAULT no(false) --- NO COMMENTS





lcExceptionFlag

Type: scalar:Uint32

Units: null
Encrypted: false
Access: oper
Category: TopLevelRegular
    Comments:
An LC exception flag.



lcInsertPld

Type: scalar:Uint32

Units: null
Encrypted: false
Access: oper
Category: TopLevelRegular
    Comments:
The LC insertion payload.



lcInsertPldSz

Type: scalar:Uint32

Units: null
Encrypted: false
Access: oper
Category: TopLevelRegular
    Comments:
An LC insertion payload size.



lcNodeAddress

Type: scalar:Uint32

Units: null
Encrypted: false
Access: oper
Category: TopLevelRegular
    Comments:



modTs

Type: mo:TStamp
Primitive Type: scalar:Date

Units: null
Encrypted: false
Access: implicit
Category: TopLevelRegular
    Comments:
The time when this object was last modified.
Constants
never 0ull never NO COMMENTS
DEFAULT never(0ull) never NO COMMENTS





moduleInitiEvalFlag

Type: scalar:Uint32

Units: null
Encrypted: false
Access: oper
Category: TopLevelRegular
    Comments:
A module initialize evaluation flag.



moduleType

Type: l1:Module
Primitive Type: scalar:Enum8

Units: null
Encrypted: false
Access: oper
Category: TopLevelRegular
    Comments:
Constants
sup 0 sup NO COMMENTS
lc 1 lc NO COMMENTS
DEFAULT lc(1) lc NO COMMENTS





numPorts

Type: scalar:UByte

Units: null
Encrypted: false
Access: oper
Category: TopLevelRegular
    Comments:



portCfgSap

Type: scalar:Uint16

Units: null
Encrypted: false
Access: oper
Category: TopLevelRegular
    Comments:



rn

Type: reference:BinRN

Units: null
Encrypted: false
Access: implicit
Category: TopLevelRn
    Comments:
Identifies an object from its siblings within the context of its parent object. The distinguished name contains a sequence of relative names.



runtimeFlag

Type: scalar:UByte

Units: null
Encrypted: false
Access: oper
Category: TopLevelRegular
    Comments:
A runtime flag.



status

Type: mo:ModificationStatus
Primitive Type: scalar:Bitmask32

Units: null
Encrypted: false
Access: implicit
Category: TopLevelStatus
    Comments:
The upgrade status. This property is for internal use only.
Constants
created 2u created In a setter method: specifies that an object should be created. An error is returned if the object already exists.
In the return value of a setter method: indicates that an object has been created.
modified 4u modified In a setter method: specifies that an object should be modified
In the return value of a setter method: indicates that an object has been modified.
deleted 8u deleted In a setter method: specifies that an object should be deleted.
In the return value of a setter method: indicates that an object has been deleted.
DEFAULT 0 --- This type controls the life cycle of objects passed in the XML API.

When used in a setter method (such as configConfMo), the ModificationStatus specifies whether an object should be created, modified, deleted or removed.
In the return value of a setter method, the ModificationStatus indicates the actual operation that was performed. For example, the ModificationStatus is set to "created" if the object was created. The ModificationStatus is not set if the object was neither created, modified, deleted or removed.

When invoking a setter method, the ModificationStatus is optional:
If a setter method such as configConfMo is invoked and the ModificationStatus is not set, the system automatically determines if the object should be created or modified.






swCardId

Type: scalar:Uint16

Units: null
Encrypted: false
Access: oper
Category: TopLevelRegular
    Comments: