Class infra:ClSzEqObst (CONCRETE)

Class ID:5535
Class Label: Cluster Size Equalizer Obstacle
Encrypted: false - Exportable: false - Persistent: true - Configurable: false - Subject to Quota: Disabled - Abstraction Layer: Logical Model
Write Access: [NON CONFIGURABLE]
Read Access: [admin, fabric-equipment]
Creatable/Deletable: no (see Container Mos for details)
Semantic Scope: Fabric
Semantic Scope Evaluation Rule: Parent
Monitoring Policy Source: Parent
Monitoring Flags : [ IsObservable: true, HasStats: false, HasFaults: true, HasHealth: true, HasEventRules: false ]

The Cluster Geometry Problems.

Naming Rules
RN FORMAT: clSzEqObst-{opClSz}-{clGmChngDir}-{cseoReason}-{ctrlrId}-{svcId}-{shrdId}-{rplId}

    [1] PREFIX=clSzEqObst- PROPERTY = opClSz


    [2] PREFIX=- PROPERTY = clGmChngDir


    [3] PREFIX=- PROPERTY = cseoReason


    [4] PREFIX=- PROPERTY = ctrlrId


    [5] PREFIX=- PROPERTY = svcId


    [6] PREFIX=- PROPERTY = shrdId


    [7] PREFIX=- PROPERTY = rplId




DN FORMAT: 

[0] topology/pod-{id}/node-{id}/lon/clSzEqObst-{opClSz}-{clGmChngDir}-{cseoReason}-{ctrlrId}-{svcId}-{shrdId}-{rplId}

                


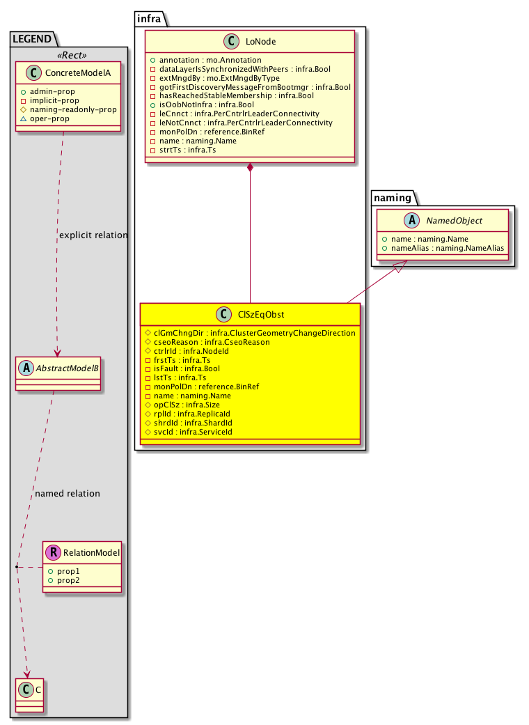
Diagram

Super Mo: naming:NamedObject,
Container Mos: infra:LoNode (deletable:no),


Containers Hierarchies
[V] top:Root  This class represents the root element in the object hierarchy. All managed objects in the system are descendants of the Root element.
 ├
[V] fabric:Topology The root for IFC topology.
 
 ├
[V] fabric:Pod A pod.
 
 
 ├
[V] fabric:Node The root node for the APIC.
 
 
 
 ├
[V] infra:LoNode This object is generated and used only by internal processes
 
 
 
 
 ├
[V] infra:ClSzEqObst The Cluster Geometry Problems.


Contained Hierarchy
[V] infra:ClSzEqObst The Cluster Geometry Problems.
 ├
[V] fault:Counts An immutable object that provides the number of critical, major, minor, and warning faults raised on its parent object and its subtree.
 ├
[V] fault:Inst Contains detailed information of a fault. This object is attached as a child of the object on which the fault condition occurred. One instance object is created for each fault condition of the parent object. A fault instance object is identified by a fault code.
 
 ├
[V] aaa:RbacAnnotation  RbacAnnotation is used for capturing rbac properties of any apic object Objects can append rbacannotations as Object->RbacAnnotation which is then checked for domain eligibility
 
 ├
[V] tag:Annotation 
 
 ├
[V] tag:Tag 
 ├
[V] health:Inst A base class for a health score instance.(Switch only)


Inheritance
[V] naming:NamedObject An abstract base class for an object that contains a name.
 ├
[V] infra:ClSzEqObst The Cluster Geometry Problems.


Events
                


Faults
                infra:ClSzEqObst:ClusterSizeEqualization


Fsms
                


Properties Summary
Defined in: infra:ClSzEqObst
infra:ClusterGeometryChangeDirection
          scalar:Enum8
clGmChngDir  (infra:ClSzEqObst:clGmChngDir)
           This property can take values ?undefined?, ?shrink?, and ?expand?. It indicates to the user what direction the cluster has a problem changing its geometry to. It is used in the following fault: ?Cluster cannot continue to $clGmChngDir$ from its current size??.
infra:CseoReason
          scalar:Enum8
cseoReason  (infra:ClSzEqObst:cseoReason)
          
infra:NodeId
          scalar:UByte
ctrlrId  (infra:ClSzEqObst:ctrlrId)
           This property is for internal use only and is not settable by the user.
infra:Ts
          scalar:Date
frstTs  (infra:ClSzEqObst:frstTs)
          
infra:Bool
          scalar:Bool
isFault  (infra:ClSzEqObst:isFault)
           Is it already faulty?
infra:Ts
          scalar:Date
lstTs  (infra:ClSzEqObst:lstTs)
           When noticed last time.
reference:BinRef monPolDn  (infra:ClSzEqObst:monPolDn)
           The monitoring policy attached to this observable object.
naming:Name
          string:Basic
name  (infra:ClSzEqObst:name)
           Overrides:naming:NamedObject:name
           The name of the object.
infra:Size
          scalar:UByte
opClSz  (infra:ClSzEqObst:opClSz)
          
infra:ReplicaId
          scalar:UByte
rplId  (infra:ClSzEqObst:rplId)
           This property is for internal use only and is not settable by the user.
infra:ShardId
          scalar:UByte
shrdId  (infra:ClSzEqObst:shrdId)
           This property is for internal use only and is not settable by the user.
infra:ServiceId
          proc:ServiceId
svcId  (infra:ClSzEqObst:svcId)
          
Defined in: naming:NamedObject
naming:NameAlias
          string:Basic
nameAlias  (naming:NamedObject:nameAlias)
           NO COMMENTS
Defined in: mo:Resolvable
mo:Owner
          scalar:Enum8
lcOwn  (mo:Resolvable:lcOwn)
           A value that indicates how this object was created. For internal use only.
Defined in: mo:TopProps
mo:ModificationChildAction
          scalar:Bitmask32
childAction  (mo:TopProps:childAction)
           Delete or ignore. For internal use only.
reference:BinRef dn  (mo:TopProps:dn)
           A tag or metadata is a non-hierarchical keyword or term assigned to the fabric module.
reference:BinRN rn  (mo:TopProps:rn)
           Identifies an object from its siblings within the context of its parent object. The distinguished name contains a sequence of relative names.
mo:ModificationStatus
          scalar:Bitmask32
status  (mo:TopProps:status)
           The upgrade status. This property is for internal use only.
Defined in: mo:Modifiable
mo:TStamp
          scalar:Date
modTs  (mo:Modifiable:modTs)
           The time when this object was last modified.
Properties Detail

childAction

Type: mo:ModificationChildAction
Primitive Type: scalar:Bitmask32

Units: null
Encrypted: false
Access: implicit
Category: TopLevelChildAction
    Comments:
Delete or ignore. For internal use only.
Constants
deleteAll 16384u deleteAll NO COMMENTS
ignore 4096u ignore NO COMMENTS
deleteNonPresent 8192u deleteNonPresent NO COMMENTS
DEFAULT 0 --- This type is used to





clGmChngDir

Type: infra:ClusterGeometryChangeDirection
Primitive Type: scalar:Enum8

Units: null
Encrypted: false
Naming Property -- [NAMING RULES]
Access: naming
Category: TopLevelRegular
    Comments:
This property can take values ?undefined?, ?shrink?, and ?expand?. It indicates to the user what direction the cluster has a problem changing its geometry to. It is used in the following fault: ?Cluster cannot continue to $clGmChngDir$ from its current size??.
Constants
undefined 0 Undefined NO COMMENTS
shrink 1 Shrink NO COMMENTS
expand 2 Expand NO COMMENTS
DEFAULT undefined(0) Undefined NO COMMENTS





cseoReason

Type: infra:CseoReason
Primitive Type: scalar:Enum8

Units: null
Encrypted: false
Naming Property -- [NAMING RULES]
Access: naming
Category: TopLevelRegular
    Comments:
Constants
undefined 0 Undefined NO COMMENTS
no_expansion_contender 1 No expansion contender NO COMMENTS
most_right_appliance_remains_commissioned 2 Most right appliance remains commissioned NO COMMENTS
unavailable_appliance_carrying_replica_related_to_relocation 3 Unavailable appliance carrying replica related to relocation NO COMMENTS
service_down_on_appliance_carrying_replica_related_to_relocation 4 Service down on appliance carrying replica related to relocation NO COMMENTS
unhealthy_replica_related_to_relocation 5 Unhealthy replica related to relocation NO COMMENTS
cluster_is_stuck_at_size_2 6 Cluster is stuck at size 2 NO COMMENTS
DEFAULT undefined(0) Undefined NO COMMENTS





ctrlrId

Type: infra:NodeId
Primitive Type: scalar:UByte

Units: null
Encrypted: false
Naming Property -- [NAMING RULES]
Access: naming
Category: TopLevelRegular
    Comments:
This property is for internal use only and is not settable by the user.
Constants
undefined 0 Undefined NO COMMENTS
local 255 Local NO COMMENTS
DEFAULT undefined(0) Undefined NO COMMENTS





dn

Type: reference:BinRef

Units: null
Encrypted: false
Access: implicit
Category: TopLevelDn
    Comments:
A tag or metadata is a non-hierarchical keyword or term assigned to the fabric module.



frstTs

Type: infra:Ts
Primitive Type: scalar:Date

Units: null
Encrypted: false
Access: implicit
Category: TopLevelRegular
    Comments:
Constants
zerotime 0ull Zero Time NO COMMENTS
DEFAULT zerotime(0ull) Zero Time NO COMMENTS





isFault

Type: infra:Bool
Primitive Type: scalar:Bool

Units: null
Encrypted: false
Access: implicit
Category: TopLevelRegular
    Comments:
Is it already faulty?
Constants
no false --- NO COMMENTS
yes true --- NO COMMENTS
DEFAULT no(false) --- NO COMMENTS





lcOwn

Type: mo:Owner
Primitive Type: scalar:Enum8

Units: null
Encrypted: false
Access: implicit
Category: TopLevelRegular
    Comments:
A value that indicates how this object was created. For internal use only.
Constants
local 0 Local NO COMMENTS
policy 1 Policy NO COMMENTS
replica 2 Replica NO COMMENTS
resolveOnBehalf 3 ResolvedOnBehalf NO COMMENTS
implicit 4 Implicit NO COMMENTS
DEFAULT local(0) Local NO COMMENTS





lstTs

Type: infra:Ts
Primitive Type: scalar:Date

Units: null
Encrypted: false
Access: implicit
Category: TopLevelRegular
    Comments:
When noticed last time.
Constants
zerotime 0ull Zero Time NO COMMENTS
DEFAULT zerotime(0ull) Zero Time NO COMMENTS





modTs

Type: mo:TStamp
Primitive Type: scalar:Date

Units: null
Encrypted: false
Access: implicit
Category: TopLevelRegular
    Comments:
The time when this object was last modified.
Constants
never 0ull never NO COMMENTS
DEFAULT never(0ull) never NO COMMENTS





monPolDn

Type: reference:BinRef

Units: null
Encrypted: false
Access: implicit
Category: TopLevelRegular
    Comments:
The monitoring policy attached to this observable object.



name

Type: naming:Name
Primitive Type: string:Basic

Overrides:naming:NamedObject:name
Units: null Encrypted: false Access: implicit Category: TopLevelRegular
    Comments:
The name of the object.



nameAlias

Type: naming:NameAlias
Primitive Type: string:Basic

Units: null
Encrypted: false
Access: admin
Category: TopLevelRegular
    Comments:
NO COMMENTS



opClSz

Type: infra:Size
Primitive Type: scalar:UByte

Units: null
Encrypted: false
Naming Property -- [NAMING RULES]
Access: naming
Category: TopLevelRegular
    Comments:
Constants
undefined 0 Undefined NO COMMENTS
local 255 Local NO COMMENTS
DEFAULT undefined(0) Undefined NO COMMENTS





rn

Type: reference:BinRN

Units: null
Encrypted: false
Access: implicit
Category: TopLevelRn
    Comments:
Identifies an object from its siblings within the context of its parent object. The distinguished name contains a sequence of relative names.



rplId

Type: infra:ReplicaId
Primitive Type: scalar:UByte

Units: null
Encrypted: false
Naming Property -- [NAMING RULES]
Access: naming
Category: TopLevelRegular
    Comments:
This property is for internal use only and is not settable by the user.
Constants
undefined 0 Undefined NO COMMENTS
local 127 Local NO COMMENTS
DEFAULT undefined(0) Undefined NO COMMENTS





shrdId

Type: infra:ShardId
Primitive Type: scalar:UByte

Units: null
Encrypted: false
Naming Property -- [NAMING RULES]
Access: naming
Category: TopLevelRegular
    Comments:
This property is for internal use only and is not settable by the user.
Constants
undefined 0 Undefined NO COMMENTS
local 255 Local NO COMMENTS
DEFAULT undefined(0) Undefined NO COMMENTS





status

Type: mo:ModificationStatus
Primitive Type: scalar:Bitmask32

Units: null
Encrypted: false
Access: implicit
Category: TopLevelStatus
    Comments:
The upgrade status. This property is for internal use only.
Constants
created 2u created In a setter method: specifies that an object should be created. An error is returned if the object already exists.
In the return value of a setter method: indicates that an object has been created.
modified 4u modified In a setter method: specifies that an object should be modified
In the return value of a setter method: indicates that an object has been modified.
deleted 8u deleted In a setter method: specifies that an object should be deleted.
In the return value of a setter method: indicates that an object has been deleted.
DEFAULT 0 --- This type controls the life cycle of objects passed in the XML API.

When used in a setter method (such as configConfMo), the ModificationStatus specifies whether an object should be created, modified, deleted or removed.
In the return value of a setter method, the ModificationStatus indicates the actual operation that was performed. For example, the ModificationStatus is set to "created" if the object was created. The ModificationStatus is not set if the object was neither created, modified, deleted or removed.

When invoking a setter method, the ModificationStatus is optional:
If a setter method such as configConfMo is invoked and the ModificationStatus is not set, the system automatically determines if the object should be created or modified.






svcId

Type: infra:ServiceId
Primitive Type: proc:ServiceId

Units: null
Encrypted: false
Naming Property -- [NAMING RULES]
Access: naming
Category: TopLevelRegular
    Comments:
Constants
none 0u None NO COMMENTS
ifc_observer 10u --- NO COMMENTS
ifc_dbgr 11u --- NO COMMENTS
ifc_observerelem 12u --- NO COMMENTS
ifc_dbgrelem 13u --- NO COMMENTS
ifc_vmmmgr 14u --- NO COMMENTS
ifc_nxosmock 15u --- NO COMMENTS
ifc_bootmgr 16u --- NO COMMENTS
ifc_appliancedirector 17u --- NO COMMENTS
ifc_adrelay 18u --- NO COMMENTS
ifc_ospaagent 19u --- NO COMMENTS
ifc_clid 1u --- NO COMMENTS
ifc_vleafelem 20u --- NO COMMENTS
ifc_dhcpd 21u --- NO COMMENTS
ifc_scripthandler 22u --- NO COMMENTS
ifc_idmgr 23u --- NO COMMENTS
ifc_ospaelem 24u --- NO COMMENTS
ifc_osh 25u --- NO COMMENTS
ifc_opflexagent 26u --- NO COMMENTS
ifc_opflexelem 27u --- NO COMMENTS
ifc_confelem 28u --- NO COMMENTS
ifc_vtap 29u --- NO COMMENTS
ifc_controller 2u --- NO COMMENTS
ifc_snmpd 30u --- NO COMMENTS
ifc_opflexp 31u --- NO COMMENTS
ifc_analytics 32u --- NO COMMENTS
ifc_policydist 33u --- NO COMMENTS
ifc_plgnhandler 34u --- NO COMMENTS
ifc_domainmgr 35u --- NO COMMENTS
ifc_licensemgr 36u --- NO COMMENTS
ifc_platformmgr 38u --- NO COMMENTS
ifc_edmgr 39u --- NO COMMENTS
ifc_eventmgr 3u --- NO COMMENTS
ifc_extxmlapi 4u --- NO COMMENTS
ifc_policyelem 5u --- NO COMMENTS
ifc_policymgr 6u --- NO COMMENTS
ifc_reader 7u --- NO COMMENTS
ifc_ae 8u --- NO COMMENTS
ifc_topomgr 9u --- NO COMMENTS
DEFAULT none(0u) None NO COMMENTS