Class infra:GeSnNode (ABSTRACT)

Class ID:7626
Class Label: Generic Controller with Serial Number
Encrypted: false - Exportable: true - Persistent: true - Configurable: true - Subject to Quota: Disabled - Abstraction Layer: Concrete Model
Write Access: []
Read Access: []
Creatable/Deletable: derived (see Container Mos for details)
Semantic Scope: Fabric
Semantic Scope Evaluation Rule: Subclasses
Monitoring Policy Source: Parent
Monitoring Flags : [ IsObservable: false, HasStats: false, HasFaults: false, HasHealth: false, HasEventRules: false ]

NO COMMENTS

Naming Rules


DN FORMAT: 

                


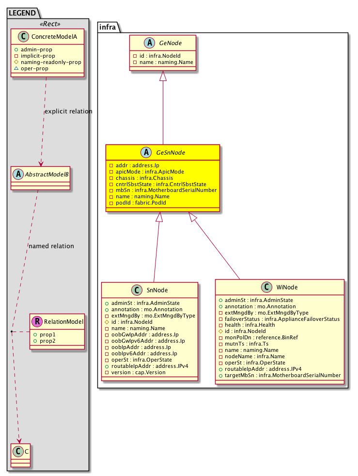
Diagram

Super Mo: infra:GeNode,
Sub Mos: infra:SnNode, infra:WiNode,


Inheritance
[V] naming:NamedObject An abstract base class for an object that contains a name.
 ├
[V] infra:GeNode This object is generated and used only by internal processes.
 
 ├
[V] infra:GeSnNode 
 
 
 ├
[V] infra:SnNode  controllers as physical devices wired into fabric, but not cluster
 
 
 ├
[V] infra:WiNode The appliances as physical devices that are wired into the cluster.


Events
                


Faults
                


Fsms
                


Properties Summary
Defined in: infra:GeSnNode
address:Ip addr  (infra:GeSnNode:addr)
           The peer IP address.
infra:ApicMode
          scalar:Enum8
apicMode  (infra:GeSnNode:apicMode)
           Apic Mode active/standby/APIC-X
infra:Chassis
          string:Basic
chassis  (infra:GeSnNode:chassis)
           The appliance's GUID.
infra:CntrlSbstState
          scalar:Enum8
cntrlSbstState  (infra:GeSnNode:cntrlSbstState)
           Controller's Controlled Substance Status
infra:MotherboardSerialNumber
          string:Basic
mbSn  (infra:GeSnNode:mbSn)
           Controller's motherboard serial number
naming:Name
          string:Basic
name  (infra:GeSnNode:name)
           Overrides:infra:GeNode:name | naming:NamedObject:name
           The name of the object.
fabric:PodId
          scalar:UByte
podId  (infra:GeSnNode:podId)
           The POD identifier.
Defined in: infra:GeNode
infra:NodeId
          scalar:UByte
id  (infra:GeNode:id)
           null
Defined in: naming:NamedObject
naming:NameAlias
          string:Basic
nameAlias  (naming:NamedObject:nameAlias)
           NO COMMENTS
Defined in: mo:TopProps
mo:ModificationChildAction
          scalar:Bitmask32
childAction  (mo:TopProps:childAction)
           Delete or ignore. For internal use only.
reference:BinRef dn  (mo:TopProps:dn)
           A tag or metadata is a non-hierarchical keyword or term assigned to the fabric module.
reference:BinRN rn  (mo:TopProps:rn)
           Identifies an object from its siblings within the context of its parent object. The distinguished name contains a sequence of relative names.
mo:ModificationStatus
          scalar:Bitmask32
status  (mo:TopProps:status)
           The upgrade status. This property is for internal use only.
Properties Detail

addr

Type: address:Ip

Units: null
Encrypted: false
Access: implicit
Category: TopLevelRegular
    Comments:
The peer IP address.



apicMode

Type: infra:ApicMode
Primitive Type: scalar:Enum8

Units: null
Encrypted: false
Access: implicit
Category: TopLevelRegular
    Comments:
Apic Mode active/standby/APIC-X
Constants
active 0 Active Apic NO COMMENTS
standby 1 Standby Apic NO COMMENTS
apicX 2 ApicX NO COMMENTS
DEFAULT active(0) Active Apic NO COMMENTS





chassis

Type: infra:Chassis
Primitive Type: string:Basic

Units: null
Encrypted: false
Access: implicit
Category: TopLevelRegular
    Comments:
The appliance's GUID.
Constants
defaultValue "0" --- NO COMMENTS





childAction

Type: mo:ModificationChildAction
Primitive Type: scalar:Bitmask32

Units: null
Encrypted: false
Access: implicit
Category: TopLevelChildAction
    Comments:
Delete or ignore. For internal use only.
Constants
deleteAll 16384u deleteAll NO COMMENTS
ignore 4096u ignore NO COMMENTS
deleteNonPresent 8192u deleteNonPresent NO COMMENTS
DEFAULT 0 --- This type is used to





cntrlSbstState

Type: infra:CntrlSbstState
Primitive Type: scalar:Enum8

Units: null
Encrypted: false
Access: implicit
Category: TopLevelRegular
    Comments:
Controller's Controlled Substance Status
Constants
undefined 1 Unknown NO COMMENTS
erased 2 Erased NO COMMENTS
do-something 3 Do Something NO COMMENTS
approved 4 Approved NO COMMENTS
rejected 5 Rejected NO COMMENTS
DEFAULT undefined(1) Unknown NO COMMENTS





dn

Type: reference:BinRef

Units: null
Encrypted: false
Access: implicit
Category: TopLevelDn
    Comments:
A tag or metadata is a non-hierarchical keyword or term assigned to the fabric module.



id

Type: infra:NodeId
Primitive Type: scalar:UByte

Units: null
Encrypted: false
Access: implicit
Category: TopLevelRegular
    Comments:
null
Constants
undefined 0 Undefined NO COMMENTS
local 255 Local NO COMMENTS
DEFAULT undefined(0) Undefined NO COMMENTS





mbSn

Type: infra:MotherboardSerialNumber
Primitive Type: string:Basic

Units: null
Encrypted: false
Access: implicit
Category: TopLevelRegular
    Comments:
Controller's motherboard serial number
Constants
defaultValue "0" --- NO COMMENTS





name

Type: naming:Name
Primitive Type: string:Basic

Overrides:infra:GeNode:name  |  naming:NamedObject:name
Units: null Encrypted: false Access: implicit Category: TopLevelRegular
    Comments:
The name of the object.



nameAlias

Type: naming:NameAlias
Primitive Type: string:Basic

Units: null
Encrypted: false
Access: admin
Category: TopLevelRegular
Property Validators:
    Range:  min: "0"  max: "63"
        Allowed Chars:
            Regex: [a-zA-Z0-9_.-]+
    Comments:
NO COMMENTS



podId

Type: fabric:PodId
Primitive Type: scalar:UByte

Units: null
Encrypted: false
Access: implicit
Category: TopLevelRegular
    Comments:
The POD identifier.
Constants
defaultValue 1 --- NO COMMENTS





rn

Type: reference:BinRN

Units: null
Encrypted: false
Access: implicit
Category: TopLevelRn
    Comments:
Identifies an object from its siblings within the context of its parent object. The distinguished name contains a sequence of relative names.



status

Type: mo:ModificationStatus
Primitive Type: scalar:Bitmask32

Units: null
Encrypted: false
Access: implicit
Category: TopLevelStatus
    Comments:
The upgrade status. This property is for internal use only.
Constants
created 2u created In a setter method: specifies that an object should be created. An error is returned if the object already exists.
In the return value of a setter method: indicates that an object has been created.
modified 4u modified In a setter method: specifies that an object should be modified
In the return value of a setter method: indicates that an object has been modified.
deleted 8u deleted In a setter method: specifies that an object should be deleted.
In the return value of a setter method: indicates that an object has been deleted.
DEFAULT 0 --- This type controls the life cycle of objects passed in the XML API.

When used in a setter method (such as configConfMo), the ModificationStatus specifies whether an object should be created, modified, deleted or removed.
In the return value of a setter method, the ModificationStatus indicates the actual operation that was performed. For example, the ModificationStatus is set to "created" if the object was created. The ModificationStatus is not set if the object was neither created, modified, deleted or removed.

When invoking a setter method, the ModificationStatus is optional:
If a setter method such as configConfMo is invoked and the ModificationStatus is not set, the system automatically determines if the object should be created or modified.