Class infra:SnNode (CONCRETE)

Class ID:7627
Class Label: Serial Number of Cluster Element
Encrypted: false - Exportable: true - Persistent: true - Configurable: true - Subject to Quota: Disabled - Abstraction Layer: Logical Model
Write Access: [admin, fabric-equipment]
Read Access: [access-equipment, admin, fabric-equipment, tenant-protocol-ops, vmm-protocol-ops]
Creatable/Deletable: no (see Container Mos for details)
Semantic Scope: Fabric
Semantic Scope Evaluation Rule: Parent
Monitoring Policy Source: Parent
Monitoring Flags : [ IsObservable: false, HasStats: false, HasFaults: false, HasHealth: false, HasEventRules: false ]

controllers as physical devices wired into fabric, but not cluster

Naming Rules
RN FORMAT: serial-{id}

    [1] PREFIX=serial- PROPERTY = id




DN FORMAT: 

[0] topology/pod-{id}/node-{id}/av/serial-{id}

                


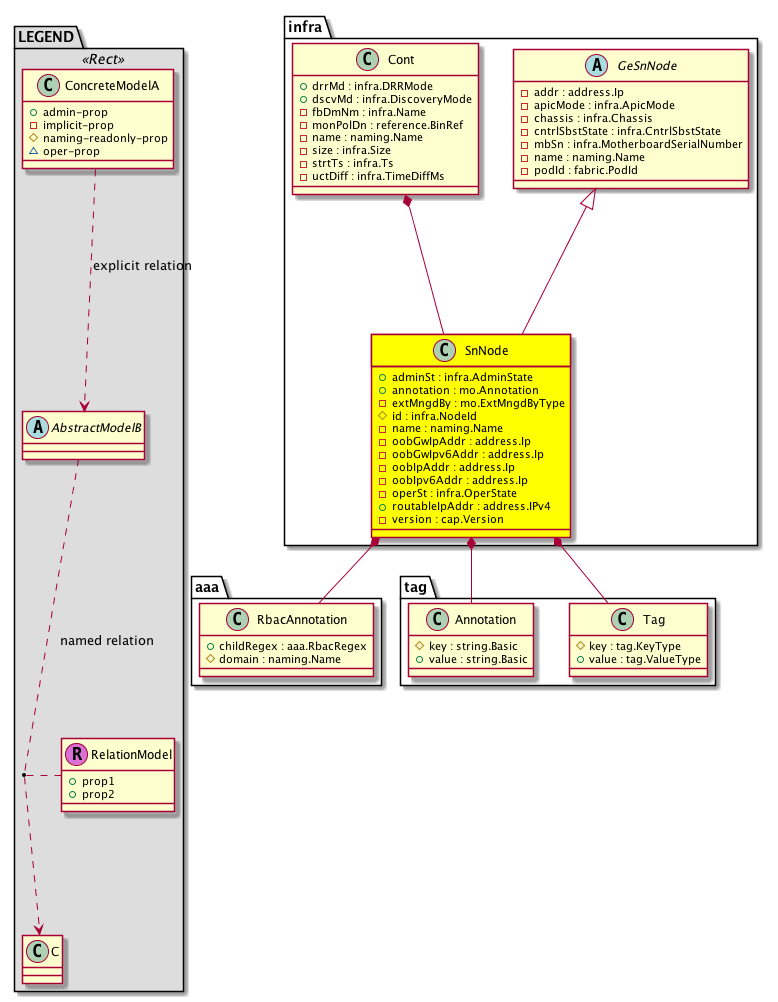
Diagram

Super Mo: infra:GeSnNode,
Container Mos: infra:Cont (deletable:no),
Contained Mos: aaa:RbacAnnotation, tag:Annotation, tag:Tag,


Containers Hierarchies
[V] top:Root  This class represents the root element in the object hierarchy. All managed objects in the system are descendants of the Root element.
 ├
[V] fabric:Topology The root for IFC topology.
 
 ├
[V] fabric:Pod A pod.
 
 
 ├
[V] fabric:Node The root node for the APIC.
 
 
 
 ├
[V] infra:Cont An APIC cluster is comprised of multiple APIC controllers that provide operators with a unified real time monitoring, diagnostic, and configuration management capability for the ACI fabric.
 
 
 
 
 ├
[V] infra:SnNode  controllers as physical devices wired into fabric, but not cluster


Contained Hierarchy
[V] infra:SnNode  controllers as physical devices wired into fabric, but not cluster
 ├
[V] aaa:RbacAnnotation  RbacAnnotation is used for capturing rbac properties of any apic object Objects can append rbacannotations as Object->RbacAnnotation which is then checked for domain eligibility
 ├
[V] tag:Annotation 
 ├
[V] tag:Tag 


Inheritance
[V] naming:NamedObject An abstract base class for an object that contains a name.
 ├
[V] infra:GeNode This object is generated and used only by internal processes.
 
 ├
[V] infra:GeSnNode 
 
 
 ├
[V] infra:SnNode  controllers as physical devices wired into fabric, but not cluster


Events
                infra:SnNode:creation__infra_SnNode
infra:SnNode:modification__infra_SnNode
infra:SnNode:deletion__infra_SnNode


Faults
                


Fsms
                


Properties Summary
Defined in: infra:SnNode
infra:AdminState
          scalar:Enum8
adminSt  (infra:SnNode:adminSt)
           The administrative state of the object or policy.
mo:Annotation
          string:Basic
annotation  (infra:SnNode:annotation)
           NO COMMENTS
mo:ExtMngdByType
          scalar:Bitmask32
extMngdBy  (infra:SnNode:extMngdBy)
           NO COMMENTS
infra:NodeId
          scalar:UByte
id  (infra:SnNode:id)
           Overrides:infra:GeNode:id
           An object identifier.
naming:Name
          string:Basic
name  (infra:SnNode:name)
           Overrides:infra:GeSnNode:name | infra:GeNode:name | naming:NamedObject:name
           The name of the object.
address:Ip oobGwIpAddr  (infra:SnNode:oobGwIpAddr)
           NO COMMENTS
address:Ip oobGwIpv6Addr  (infra:SnNode:oobGwIpv6Addr)
           NO COMMENTS
address:Ip oobIpAddr  (infra:SnNode:oobIpAddr)
           NO COMMENTS
address:Ip oobIpv6Addr  (infra:SnNode:oobIpv6Addr)
           NO COMMENTS
infra:OperState
          scalar:Enum8
operSt  (infra:SnNode:operSt)
           The runtime state of the object or policy.
address:IPv4 routableIpAddr  (infra:SnNode:routableIpAddr)
           NO COMMENTS
cap:Version
          string:Basic
version  (infra:SnNode:version)
           The version of the compatibility catalog.
Defined in: infra:GeSnNode
address:Ip addr  (infra:GeSnNode:addr)
           The peer IP address.
infra:ApicMode
          scalar:Enum8
apicMode  (infra:GeSnNode:apicMode)
           Apic Mode active/standby/APIC-X
infra:Chassis
          string:Basic
chassis  (infra:GeSnNode:chassis)
           The appliance's GUID.
infra:CntrlSbstState
          scalar:Enum8
cntrlSbstState  (infra:GeSnNode:cntrlSbstState)
           Controller's Controlled Substance Status
infra:MotherboardSerialNumber
          string:Basic
mbSn  (infra:GeSnNode:mbSn)
           Controller's motherboard serial number
fabric:PodId
          scalar:UByte
podId  (infra:GeSnNode:podId)
           The POD identifier.
Defined in: naming:NamedObject
naming:NameAlias
          string:Basic
nameAlias  (naming:NamedObject:nameAlias)
           NO COMMENTS
Defined in: mo:Ownable
scalar:Uint16 uid  (mo:Ownable:uid)
           A unique identifier for this object.
Defined in: mo:Resolvable
mo:Owner
          scalar:Enum8
lcOwn  (mo:Resolvable:lcOwn)
           A value that indicates how this object was created. For internal use only.
Defined in: mo:TopProps
mo:ModificationChildAction
          scalar:Bitmask32
childAction  (mo:TopProps:childAction)
           Delete or ignore. For internal use only.
reference:BinRef dn  (mo:TopProps:dn)
           A tag or metadata is a non-hierarchical keyword or term assigned to the fabric module.
reference:BinRN rn  (mo:TopProps:rn)
           Identifies an object from its siblings within the context of its parent object. The distinguished name contains a sequence of relative names.
mo:ModificationStatus
          scalar:Bitmask32
status  (mo:TopProps:status)
           The upgrade status. This property is for internal use only.
Defined in: mo:Modifiable
mo:TStamp
          scalar:Date
modTs  (mo:Modifiable:modTs)
           The time when this object was last modified.
Properties Detail

addr

Type: address:Ip

Units: null
Encrypted: false
Access: implicit
Category: TopLevelRegular
    Comments:
The peer IP address.



adminSt

Type: infra:AdminState
Primitive Type: scalar:Enum8

Units: null
Encrypted: false
Access: admin
Category: TopLevelRegular
Property Validators:
    Comments:
The administrative state of the object or policy.
Constants
out-of-service 1 Out of Service NO COMMENTS
in-service 2 In Service NO COMMENTS
DEFAULT out-of-service(1) Out of Service NO COMMENTS





annotation

Type: mo:Annotation
Primitive Type: string:Basic

Units: null
Encrypted: false
Access: admin
Category: TopLevelRegular
Property Validators:
    Range:  min: "0"  max: "128"
        Allowed Chars:
            Regex: [a-zA-Z0-9_.:-]+
    Comments:
NO COMMENTS



apicMode

Type: infra:ApicMode
Primitive Type: scalar:Enum8

Units: null
Encrypted: false
Access: implicit
Category: TopLevelRegular
    Comments:
Apic Mode active/standby/APIC-X
Constants
active 0 Active Apic NO COMMENTS
standby 1 Standby Apic NO COMMENTS
apicX 2 ApicX NO COMMENTS
DEFAULT active(0) Active Apic NO COMMENTS





chassis

Type: infra:Chassis
Primitive Type: string:Basic

Units: null
Encrypted: false
Access: implicit
Category: TopLevelRegular
    Comments:
The appliance's GUID.
Constants
defaultValue "0" --- NO COMMENTS





childAction

Type: mo:ModificationChildAction
Primitive Type: scalar:Bitmask32

Units: null
Encrypted: false
Access: implicit
Category: TopLevelChildAction
    Comments:
Delete or ignore. For internal use only.
Constants
deleteAll 16384u deleteAll NO COMMENTS
ignore 4096u ignore NO COMMENTS
deleteNonPresent 8192u deleteNonPresent NO COMMENTS
DEFAULT 0 --- This type is used to





cntrlSbstState

Type: infra:CntrlSbstState
Primitive Type: scalar:Enum8

Units: null
Encrypted: false
Access: implicit
Category: TopLevelRegular
    Comments:
Controller's Controlled Substance Status
Constants
undefined 1 Unknown NO COMMENTS
erased 2 Erased NO COMMENTS
do-something 3 Do Something NO COMMENTS
approved 4 Approved NO COMMENTS
rejected 5 Rejected NO COMMENTS
DEFAULT undefined(1) Unknown NO COMMENTS





dn

Type: reference:BinRef

Units: null
Encrypted: false
Access: implicit
Category: TopLevelDn
    Comments:
A tag or metadata is a non-hierarchical keyword or term assigned to the fabric module.



extMngdBy

Type: mo:ExtMngdByType
Primitive Type: scalar:Bitmask32

Units: null
Encrypted: false
Access: implicit
Category: TopLevelRegular
    Comments:
NO COMMENTS
Constants
undefined 0u undefined NO COMMENTS
msc 1u msc NO COMMENTS
DEFAULT undefined(0u) undefined NO COMMENTS





id

Type: infra:NodeId
Primitive Type: scalar:UByte

Overrides:infra:GeNode:id
Units: null Encrypted: false Naming Property -- [NAMING RULES] Access: naming Category: TopLevelRegular Property Validators: Range: min: (short)0 max: (short)64
    Comments:
An object identifier.
Constants
undefined 0 Undefined NO COMMENTS
local 255 Local NO COMMENTS
DEFAULT undefined(0) Undefined NO COMMENTS





lcOwn

Type: mo:Owner
Primitive Type: scalar:Enum8

Units: null
Encrypted: false
Access: implicit
Category: TopLevelRegular
    Comments:
A value that indicates how this object was created. For internal use only.
Constants
local 0 Local NO COMMENTS
policy 1 Policy NO COMMENTS
replica 2 Replica NO COMMENTS
resolveOnBehalf 3 ResolvedOnBehalf NO COMMENTS
implicit 4 Implicit NO COMMENTS
DEFAULT local(0) Local NO COMMENTS





mbSn

Type: infra:MotherboardSerialNumber
Primitive Type: string:Basic

Units: null
Encrypted: false
Access: implicit
Category: TopLevelRegular
    Comments:
Controller's motherboard serial number
Constants
defaultValue "0" --- NO COMMENTS





modTs

Type: mo:TStamp
Primitive Type: scalar:Date

Units: null
Encrypted: false
Access: implicit
Category: TopLevelRegular
    Comments:
The time when this object was last modified.
Constants
never 0ull never NO COMMENTS
DEFAULT never(0ull) never NO COMMENTS





name

Type: naming:Name
Primitive Type: string:Basic

Overrides:infra:GeSnNode:name  |  infra:GeNode:name  |  naming:NamedObject:name
Units: null Encrypted: false Access: implicit Category: TopLevelRegular
    Comments:
The name of the object.



nameAlias

Type: naming:NameAlias
Primitive Type: string:Basic

Units: null
Encrypted: false
Access: admin
Category: TopLevelRegular
Property Validators:
    Range:  min: "0"  max: "63"
        Allowed Chars:
            Regex: [a-zA-Z0-9_.-]+
    Comments:
NO COMMENTS



oobGwIpAddr

Type: address:Ip

Units: null
Encrypted: false
Access: implicit
Category: TopLevelRegular
    Comments:
NO COMMENTS



oobGwIpv6Addr

Type: address:Ip

Units: null
Encrypted: false
Access: implicit
Category: TopLevelRegular
    Comments:
NO COMMENTS



oobIpAddr

Type: address:Ip

Units: null
Encrypted: false
Access: implicit
Category: TopLevelRegular
    Comments:
NO COMMENTS



oobIpv6Addr

Type: address:Ip

Units: null
Encrypted: false
Access: implicit
Category: TopLevelRegular
    Comments:
NO COMMENTS



operSt

Type: infra:OperState
Primitive Type: scalar:Enum8

Units: null
Encrypted: false
Access: implicit
Category: TopLevelRegular
    Comments:
The runtime state of the object or policy.
Constants
unregistered 1 Unregistered NO COMMENTS
unavailable 2 Unavailable NO COMMENTS
available 3 Available NO COMMENTS
DEFAULT unregistered(1) Unregistered NO COMMENTS





podId

Type: fabric:PodId
Primitive Type: scalar:UByte

Units: null
Encrypted: false
Access: implicit
Category: TopLevelRegular
    Comments:
The POD identifier.
Constants
defaultValue 1 --- NO COMMENTS





rn

Type: reference:BinRN

Units: null
Encrypted: false
Access: implicit
Category: TopLevelRn
    Comments:
Identifies an object from its siblings within the context of its parent object. The distinguished name contains a sequence of relative names.



routableIpAddr

Type: address:IPv4

Units: null
Encrypted: false
Access: admin
Category: TopLevelRegular
Property Validators:
    Comments:
NO COMMENTS



status

Type: mo:ModificationStatus
Primitive Type: scalar:Bitmask32

Units: null
Encrypted: false
Access: implicit
Category: TopLevelStatus
    Comments:
The upgrade status. This property is for internal use only.
Constants
created 2u created In a setter method: specifies that an object should be created. An error is returned if the object already exists.
In the return value of a setter method: indicates that an object has been created.
modified 4u modified In a setter method: specifies that an object should be modified
In the return value of a setter method: indicates that an object has been modified.
deleted 8u deleted In a setter method: specifies that an object should be deleted.
In the return value of a setter method: indicates that an object has been deleted.
DEFAULT 0 --- This type controls the life cycle of objects passed in the XML API.

When used in a setter method (such as configConfMo), the ModificationStatus specifies whether an object should be created, modified, deleted or removed.
In the return value of a setter method, the ModificationStatus indicates the actual operation that was performed. For example, the ModificationStatus is set to "created" if the object was created. The ModificationStatus is not set if the object was neither created, modified, deleted or removed.

When invoking a setter method, the ModificationStatus is optional:
If a setter method such as configConfMo is invoked and the ModificationStatus is not set, the system automatically determines if the object should be created or modified.






uid

Type: scalar:Uint16

Units: null
Encrypted: false
Access: implicit
Category: TopLevelRegular
    Comments:
A unique identifier for this object.



version

Type: cap:Version
Primitive Type: string:Basic

Units: null
Encrypted: false
Access: implicit
Category: TopLevelRegular
    Comments:
The version of the compatibility catalog.