Class infra:Replica (CONCRETE)

Class ID:4489
Class Label: Data Shard Replica
Encrypted: false - Exportable: false - Persistent: true - Configurable: false - Subject to Quota: Disabled - Abstraction Layer: Logical Model
Write Access: [NON CONFIGURABLE]
Read Access: [admin, fabric-equipment]
Creatable/Deletable: no (see Container Mos for details)
Semantic Scope: Fabric
Semantic Scope Evaluation Rule: Parent
Monitoring Policy Source: Parent
Monitoring Flags : [ IsObservable: true, HasStats: true, HasFaults: true, HasHealth: true, HasEventRules: false ]

The state of a data subset.

Naming Rules
RN FORMAT: rpl-{shrdId}-{rplId}

    [1] PREFIX=rpl- PROPERTY = shrdId


    [2] PREFIX=- PROPERTY = rplId




DN FORMAT: 

[0] topology/pod-{id}/node-{id}/lon/svc-{id}/rpl-{shrdId}-{rplId}

                


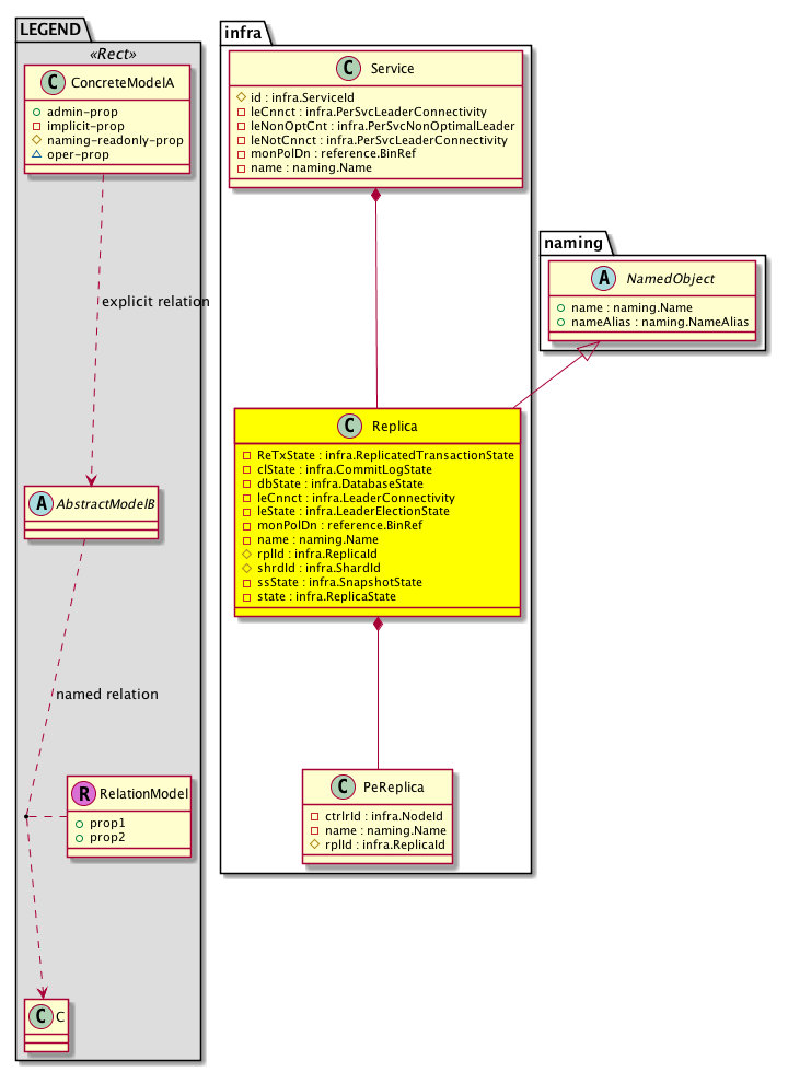
Diagram

Super Mo: naming:NamedObject,
Container Mos: infra:Service (deletable:no),
Contained Mos: infra:PeReplica,


Containers Hierarchies
[V] top:Root  This class represents the root element in the object hierarchy. All managed objects in the system are descendants of the Root element.
 ├
[V] fabric:Topology The root for IFC topology.
 
 ├
[V] fabric:Pod A pod.
 
 
 ├
[V] fabric:Node The root node for the APIC.
 
 
 
 ├
[V] infra:LoNode This object is generated and used only by internal processes
 
 
 
 
 ├
[V] infra:Service This object is generated and used only by internal processes.
 
 
 
 
 
 ├
[V] infra:Replica The state of a data subset.


Contained Hierarchy
[V] infra:Replica The state of a data subset.
 ├
[V] fault:Counts An immutable object that provides the number of critical, major, minor, and warning faults raised on its parent object and its subtree.
 ├
[V] fault:Inst Contains detailed information of a fault. This object is attached as a child of the object on which the fault condition occurred. One instance object is created for each fault condition of the parent object. A fault instance object is identified by a fault code.
 
 ├
[V] aaa:RbacAnnotation  RbacAnnotation is used for capturing rbac properties of any apic object Objects can append rbacannotations as Object->RbacAnnotation which is then checked for domain eligibility
 
 ├
[V] tag:Annotation 
 
 ├
[V] tag:Tag 
 ├
[V] health:Inst A base class for a health score instance.(Switch only)
 ├
[V] infra:PeReplica This object is generated and used only by internal processes.


Inheritance
[V] naming:NamedObject An abstract base class for an object that contains a name.
 ├
[V] infra:Replica The state of a data subset.


Stat Counters
scalar:Uint32 COUNTER: infra:ReplicaStats:persT(percentage)
           time in persistification
          Comments: % of time spent in replication
scalar:Uint32 COUNTER: infra:ReplicaStats:replT(percentage)
           time in replication
          Comments: % of time spent in replication


Stats
[V] infra:Replica The state of a data subset.
 ├
[V] infra:ReplicaStats15min A class that represents the most current statistics for replica in a 15 minute sampling interval. This class updates every 5 minutes.
 ├
[V] infra:ReplicaStats1d A class that represents the most current statistics for replica in a 1 day sampling interval. This class updates every hour.
 ├
[V] infra:ReplicaStats1h A class that represents the most current statistics for replica in a 1 hour sampling interval. This class updates every 15 minutes.
 ├
[V] infra:ReplicaStats1mo A class that represents the most current statistics for replica in a 1 month sampling interval. This class updates every day.
 ├
[V] infra:ReplicaStats1qtr A class that represents the most current statistics for replica in a 1 quarter sampling interval. This class updates every day.
 ├
[V] infra:ReplicaStats1w A class that represents the most current statistics for replica in a 1 week sampling interval. This class updates every day.
 ├
[V] infra:ReplicaStats1year A class that represents the most current statistics for replica in a 1 year sampling interval. This class updates every day.
 ├
[V] infra:ReplicaStats5min A class that represents the most current statistics for replica in a 5 minute sampling interval. This class updates every 10 seconds.
 ├
[V] infra:ReplicaStatsHist15min A class that represents historical statistics for replica in a 15 minute sampling interval. This class updates every 5 minutes.
 ├
[V] infra:ReplicaStatsHist1d A class that represents historical statistics for replica in a 1 day sampling interval. This class updates every hour.
 ├
[V] infra:ReplicaStatsHist1h A class that represents historical statistics for replica in a 1 hour sampling interval. This class updates every 15 minutes.
 ├
[V] infra:ReplicaStatsHist1mo A class that represents historical statistics for replica in a 1 month sampling interval. This class updates every day.
 ├
[V] infra:ReplicaStatsHist1qtr A class that represents historical statistics for replica in a 1 quarter sampling interval. This class updates every day.
 ├
[V] infra:ReplicaStatsHist1w A class that represents historical statistics for replica in a 1 week sampling interval. This class updates every day.
 ├
[V] infra:ReplicaStatsHist1year A class that represents historical statistics for replica in a 1 year sampling interval. This class updates every day.
 ├
[V] infra:ReplicaStatsHist5min A class that represents historical statistics for replica in a 5 minute sampling interval. This class updates every 10 seconds.


Events
                infra:Replica:infra_Replica_DatabaseStatusUpdate


Faults
                infra:Replica:CommitLogState
infra:Replica:DatabaseState
infra:Replica:replicaState
infra:Replica:SnapshotState


Fsms
                


Properties Summary
Defined in: infra:Replica
infra:ReplicatedTransactionState
          scalar:Enum8
ReTxState  (infra:Replica:ReTxState)
           Leader Replication tx State
infra:CommitLogState
          scalar:Enum8
clState  (infra:Replica:clState)
           Commit Log state
infra:DatabaseState
          scalar:Enum8
dbState  (infra:Replica:dbState)
           Database State
infra:LeaderConnectivity
          scalar:Bool
leCnnct  (infra:Replica:leCnnct)
          
infra:LeaderElectionState
          scalar:Enum8
leState  (infra:Replica:leState)
          
reference:BinRef monPolDn  (infra:Replica:monPolDn)
           The monitoring policy attached to this observable object.
naming:Name
          string:Basic
name  (infra:Replica:name)
           Overrides:naming:NamedObject:name
          
infra:ReplicaId
          scalar:UByte
rplId  (infra:Replica:rplId)
           null
infra:ShardId
          scalar:UByte
shrdId  (infra:Replica:shrdId)
           null
infra:SnapshotState
          scalar:Enum8
ssState  (infra:Replica:ssState)
           Snapshot State
infra:ReplicaState
          scalar:Enum8
state  (infra:Replica:state)
           null
Defined in: naming:NamedObject
naming:NameAlias
          string:Basic
nameAlias  (naming:NamedObject:nameAlias)
           NO COMMENTS
Defined in: mo:Resolvable
mo:Owner
          scalar:Enum8
lcOwn  (mo:Resolvable:lcOwn)
           A value that indicates how this object was created. For internal use only.
Defined in: mo:TopProps
mo:ModificationChildAction
          scalar:Bitmask32
childAction  (mo:TopProps:childAction)
           Delete or ignore. For internal use only.
reference:BinRef dn  (mo:TopProps:dn)
           A tag or metadata is a non-hierarchical keyword or term assigned to the fabric module.
reference:BinRN rn  (mo:TopProps:rn)
           Identifies an object from its siblings within the context of its parent object. The distinguished name contains a sequence of relative names.
mo:ModificationStatus
          scalar:Bitmask32
status  (mo:TopProps:status)
           The upgrade status. This property is for internal use only.
Defined in: mo:Modifiable
mo:TStamp
          scalar:Date
modTs  (mo:Modifiable:modTs)
           The time when this object was last modified.
Properties Detail

ReTxState

Type: infra:ReplicatedTransactionState
Primitive Type: scalar:Enum8

Units: null
Encrypted: false
Access: implicit
Category: TopLevelRegular
    Comments:
Leader Replication tx State
Constants
current 0 Transaction current across replicas NO COMMENTS
queued 1 Transactions queued to replica NO COMMENTS
DEFAULT 0 --- NO COMMENTS





childAction

Type: mo:ModificationChildAction
Primitive Type: scalar:Bitmask32

Units: null
Encrypted: false
Access: implicit
Category: TopLevelChildAction
    Comments:
Delete or ignore. For internal use only.
Constants
deleteAll 16384u deleteAll NO COMMENTS
ignore 4096u ignore NO COMMENTS
deleteNonPresent 8192u deleteNonPresent NO COMMENTS
DEFAULT 0 --- This type is used to





clState

Type: infra:CommitLogState
Primitive Type: scalar:Enum8

Units: null
Encrypted: false
Access: implicit
Category: TopLevelRegular
    Comments:
Commit Log state
Constants
unknown 0 Unknown NO COMMENTS
failed 1 Failed NO COMMENTS
active 2 Active NO COMMENTS
DEFAULT unknown(0) Unknown NO COMMENTS





dbState

Type: infra:DatabaseState
Primitive Type: scalar:Enum8

Units: null
Encrypted: false
Access: implicit
Category: TopLevelRegular
    Comments:
Database State
Constants
unknown 0 Unknown NO COMMENTS
failed 1 Failed NO COMMENTS
active 2 Active NO COMMENTS
DEFAULT unknown(0) Unknown NO COMMENTS





dn

Type: reference:BinRef

Units: null
Encrypted: false
Access: implicit
Category: TopLevelDn
    Comments:
A tag or metadata is a non-hierarchical keyword or term assigned to the fabric module.



lcOwn

Type: mo:Owner
Primitive Type: scalar:Enum8

Units: null
Encrypted: false
Access: implicit
Category: TopLevelRegular
    Comments:
A value that indicates how this object was created. For internal use only.
Constants
local 0 Local NO COMMENTS
policy 1 Policy NO COMMENTS
replica 2 Replica NO COMMENTS
resolveOnBehalf 3 ResolvedOnBehalf NO COMMENTS
implicit 4 Implicit NO COMMENTS
DEFAULT local(0) Local NO COMMENTS





leCnnct

Type: infra:LeaderConnectivity
Primitive Type: scalar:Bool

Units: null
Encrypted: false
Access: implicit
Category: TopLevelRegular
    Comments:
Constants
no false --- NO COMMENTS
yes true --- NO COMMENTS
DEFAULT no(false) --- NO COMMENTS





leState

Type: infra:LeaderElectionState
Primitive Type: scalar:Enum8

Units: null
Encrypted: false
Access: implicit
Category: TopLevelRegular
    Comments:
Constants
follower 0 Follower NO COMMENTS
waiting-for-election-ready 1 Waiting for Election Ready NO COMMENTS
follower-in-election 2 Follower in Election NO COMMENTS
candidate 3 Candidate NO COMMENTS
leader 4 Leader NO COMMENTS
minority 5 Minority NO COMMENTS
unknown 255 Unknown NO COMMENTS
DEFAULT unknown(255) Unknown NO COMMENTS





modTs

Type: mo:TStamp
Primitive Type: scalar:Date

Units: null
Encrypted: false
Access: implicit
Category: TopLevelRegular
    Comments:
The time when this object was last modified.
Constants
never 0ull never NO COMMENTS
DEFAULT never(0ull) never NO COMMENTS





monPolDn

Type: reference:BinRef

Units: null
Encrypted: false
Access: implicit
Category: TopLevelRegular
    Comments:
The monitoring policy attached to this observable object.



name

Type: naming:Name
Primitive Type: string:Basic

Overrides:naming:NamedObject:name
Units: null Encrypted: false Access: implicit Category: TopLevelRegular
    Comments:



nameAlias

Type: naming:NameAlias
Primitive Type: string:Basic

Units: null
Encrypted: false
Access: admin
Category: TopLevelRegular
    Comments:
NO COMMENTS



rn

Type: reference:BinRN

Units: null
Encrypted: false
Access: implicit
Category: TopLevelRn
    Comments:
Identifies an object from its siblings within the context of its parent object. The distinguished name contains a sequence of relative names.



rplId

Type: infra:ReplicaId
Primitive Type: scalar:UByte

Units: null
Encrypted: false
Naming Property -- [NAMING RULES]
Access: naming
Category: TopLevelRegular
    Comments:
null
Constants
undefined 0 Undefined NO COMMENTS
local 127 Local NO COMMENTS
DEFAULT undefined(0) Undefined NO COMMENTS





shrdId

Type: infra:ShardId
Primitive Type: scalar:UByte

Units: null
Encrypted: false
Naming Property -- [NAMING RULES]
Access: naming
Category: TopLevelRegular
    Comments:
null
Constants
undefined 0 Undefined NO COMMENTS
local 255 Local NO COMMENTS
DEFAULT undefined(0) Undefined NO COMMENTS





ssState

Type: infra:SnapshotState
Primitive Type: scalar:Enum8

Units: null
Encrypted: false
Access: implicit
Category: TopLevelRegular
    Comments:
Snapshot State
Constants
unknown 0 Unknown NO COMMENTS
failed 1 Failed NO COMMENTS
active 2 Active NO COMMENTS
DEFAULT unknown(0) Unknown NO COMMENTS





state

Type: infra:ReplicaState
Primitive Type: scalar:Enum8

Units: null
Encrypted: false
Access: implicit
Category: TopLevelRegular
    Comments:
null
Constants
unknown 0 Unknown NO COMMENTS
failed 1 Failed NO COMMENTS
down 2 Down NO COMMENTS
stateless-recovery 3 Stateless Recovery NO COMMENTS
recovery 4 Recovery NO COMMENTS
initializing 5 Initializing NO COMMENTS
up 6 Up NO COMMENTS
DEFAULT unknown(0) Unknown NO COMMENTS





status

Type: mo:ModificationStatus
Primitive Type: scalar:Bitmask32

Units: null
Encrypted: false
Access: implicit
Category: TopLevelStatus
    Comments:
The upgrade status. This property is for internal use only.
Constants
created 2u created In a setter method: specifies that an object should be created. An error is returned if the object already exists.
In the return value of a setter method: indicates that an object has been created.
modified 4u modified In a setter method: specifies that an object should be modified
In the return value of a setter method: indicates that an object has been modified.
deleted 8u deleted In a setter method: specifies that an object should be deleted.
In the return value of a setter method: indicates that an object has been deleted.
DEFAULT 0 --- This type controls the life cycle of objects passed in the XML API.

When used in a setter method (such as configConfMo), the ModificationStatus specifies whether an object should be created, modified, deleted or removed.
In the return value of a setter method, the ModificationStatus indicates the actual operation that was performed. For example, the ModificationStatus is set to "created" if the object was created. The ModificationStatus is not set if the object was neither created, modified, deleted or removed.

When invoking a setter method, the ModificationStatus is optional:
If a setter method such as configConfMo is invoked and the ModificationStatus is not set, the system automatically determines if the object should be created or modified.