Class ipmc:AIfPol (ABSTRACT)

Class ID:8790
Class Label: ipmc Interface Policy
Encrypted: false - Exportable: true - Persistent: true - Configurable: true - Subject to Quota: Disabled - Abstraction Layer: Concrete Model
Write Access: [admin, tenant-ext-protocol-l3]
Read Access: [admin, tenant-ext-protocol-l3]
Creatable/Deletable: derived (see Container Mos for details)
Semantic Scope: EPG
Semantic Scope Evaluation Rule: Subclasses
Monitoring Policy Source: Parent
Monitoring Flags : [ IsObservable: false, HasStats: false, HasFaults: false, HasHealth: false, HasEventRules: false ]

Interface-level ipmc policy

Naming Rules


DN FORMAT: 

                


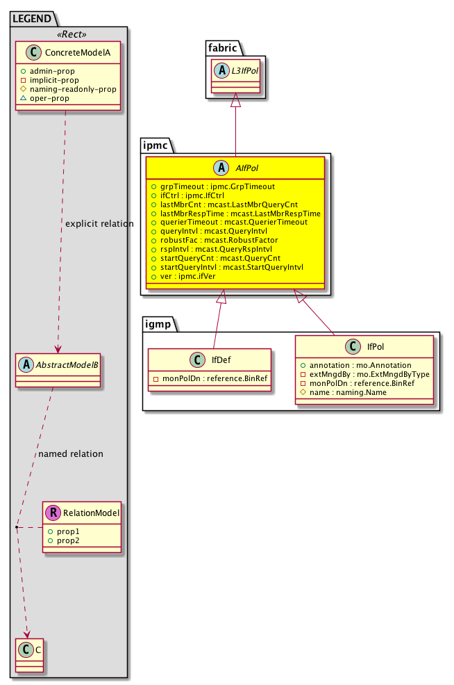
Diagram

Super Mo: fabric:L3IfPol,
Sub Mos: igmp:IfDef, igmp:IfPol,


Inheritance
[V] naming:NamedObject An abstract base class for an object that contains a name.
 ├
[V] pol:Obj Represents a generic policy object.
 
 ├
[V] pol:Def Represents self-contained policy document.
 
 
 ├
[V] fabric:ProtoPol A base class for protocol policies.
 
 
 
 ├
[V] fabric:ProtoIfPol A base class for interface-level protocol policies.
 
 
 
 
 ├
[V] fabric:L3IfPol A base class for layer 3 interface-level policies.
 
 
 
 
 
 ├
[V] ipmc:AIfPol  Interface-level ipmc policy
 
 
 
 
 
 
 ├
[V] igmp:IfDef 
 
 
 
 
 
 
 ├
[V] igmp:IfPol  Interface-level IGMP policy


Events
                


Faults
                


Fsms
                


Properties Summary
Defined in: ipmc:AIfPol
ipmc:GrpTimeout
          scalar:Uint16
grpTimeout  (ipmc:AIfPol:grpTimeout)
           Group Timeout
ipmc:IfCtrl
          scalar:Bitmask8
ifCtrl  (ipmc:AIfPol:ifCtrl)
           Interface Control
mcast:LastMbrQueryCnt
          scalar:Uint16
lastMbrCnt  (ipmc:AIfPol:lastMbrCnt)
           Last member query count
mcast:LastMbrRespTime
          scalar:Uint16
lastMbrRespTime  (ipmc:AIfPol:lastMbrRespTime)
           Last member response time
mcast:QuerierTimeout
          scalar:Uint16
querierTimeout  (ipmc:AIfPol:querierTimeout)
           Querier timeout
mcast:QueryIntvl
          scalar:Uint16
queryIntvl  (ipmc:AIfPol:queryIntvl)
           Query interval
mcast:RobustFactor
          scalar:UByte
robustFac  (ipmc:AIfPol:robustFac)
           Robustness factor
mcast:QueryRspIntvl
          scalar:Uint16
rspIntvl  (ipmc:AIfPol:rspIntvl)
           Query response interval
mcast:QueryCnt
          scalar:UByte
startQueryCnt  (ipmc:AIfPol:startQueryCnt)
           Startup Query Count
mcast:StartQueryIntvl
          scalar:Uint16
startQueryIntvl  (ipmc:AIfPol:startQueryIntvl)
           Startup query interval
ipmc:ifVer
          scalar:Enum8
ver  (ipmc:AIfPol:ver)
           Interface version
Defined in: pol:Def
naming:Descr
          string:Basic
descr  (pol:Def:descr)
           Specifies a description of the policy definition.
naming:Descr
          string:Basic
ownerKey  (pol:Def:ownerKey)
           The key for enabling clients to own their data for entity correlation.
naming:Descr
          string:Basic
ownerTag  (pol:Def:ownerTag)
           A tag for enabling clients to add their own data. For example, to indicate who created this object.
Defined in: pol:Obj
naming:Name
          string:Basic
name  (pol:Obj:name)
           Overrides:naming:NamedObject:name
           null
Defined in: naming:NamedObject
naming:NameAlias
          string:Basic
nameAlias  (naming:NamedObject:nameAlias)
           NO COMMENTS
Defined in: mo:TopProps
mo:ModificationChildAction
          scalar:Bitmask32
childAction  (mo:TopProps:childAction)
           Delete or ignore. For internal use only.
reference:BinRef dn  (mo:TopProps:dn)
           A tag or metadata is a non-hierarchical keyword or term assigned to the fabric module.
reference:BinRN rn  (mo:TopProps:rn)
           Identifies an object from its siblings within the context of its parent object. The distinguished name contains a sequence of relative names.
mo:ModificationStatus
          scalar:Bitmask32
status  (mo:TopProps:status)
           The upgrade status. This property is for internal use only.
Properties Detail

childAction

Type: mo:ModificationChildAction
Primitive Type: scalar:Bitmask32

Units: null
Encrypted: false
Access: implicit
Category: TopLevelChildAction
    Comments:
Delete or ignore. For internal use only.
Constants
deleteAll 16384u deleteAll NO COMMENTS
ignore 4096u ignore NO COMMENTS
deleteNonPresent 8192u deleteNonPresent NO COMMENTS
DEFAULT 0 --- This type is used to





descr

Type: naming:Descr
Primitive Type: string:Basic

Like: naming:Described:descr
Units: null
Encrypted: false
Access: admin
Category: TopLevelRegular
Property Validators:
    Range:  min: "0"  max: "128"
        Allowed Chars:
            Regex: [a-zA-Z0-9\\!#$%()*,-./:;@ _{|}~?&+]+
    Comments:
Specifies a description of the policy definition.



dn

Type: reference:BinRef

Units: null
Encrypted: false
Access: implicit
Category: TopLevelDn
    Comments:
A tag or metadata is a non-hierarchical keyword or term assigned to the fabric module.



grpTimeout

Type: ipmc:GrpTimeout
Primitive Type: scalar:Uint16

Like: ipmc:AIf:grpTimeout
Units: sec
Encrypted: false
Access: admin
Category: TopLevelRegular
Property Validators:
    Range:  min: 3  max: 65535
    Comments:
Group Timeout
Constants
defaultValue 260 --- NO COMMENTS





ifCtrl

Type: ipmc:IfCtrl
Primitive Type: scalar:Bitmask8

Like: ipmc:AIf:ifCtrl
Units: null
Encrypted: false
Access: admin
Category: TopLevelRegular
Property Validators:
    Comments:
Interface Control
Constants
rep-ll 1 Report Link Local Groups Report Link Local Groups
fast-leave 2 Fast Leave Fast (immediate) Leave
allow-v3-asm 4 Allow v3 ASM Allow v3 ASM
DEFAULT 0 --- Interface level Controls





lastMbrCnt

Type: mcast:LastMbrQueryCnt
Primitive Type: scalar:Uint16

Like: ipmc:QuerierP:lastMbrCnt
Units: null
Encrypted: false
Access: admin
Category: TopLevelRegular
Property Validators:
    Range:  min: 1  max: 5
    Comments:
Last member query count
Constants
defaultValue 2 --- NO COMMENTS





lastMbrRespTime

Type: mcast:LastMbrRespTime
Primitive Type: scalar:Uint16

Like: ipmc:QuerierP:lastMbrRespTime
Units: sec
Encrypted: false
Access: admin
Category: TopLevelRegular
Property Validators:
    Range:  min: 1  max: 25
    Comments:
Last member response time
Constants
defaultValue 1 --- NO COMMENTS





name

Type: naming:Name
Primitive Type: string:Basic

Overrides:naming:NamedObject:name
Units: null Encrypted: false Access: admin Category: TopLevelRegular Property Validators: Range: min: "0" max: "64" Allowed Chars: Regex: [a-zA-Z0-9_.:-]+
    Comments:
null



nameAlias

Type: naming:NameAlias
Primitive Type: string:Basic

Units: null
Encrypted: false
Access: admin
Category: TopLevelRegular
Property Validators:
    Range:  min: "0"  max: "63"
        Allowed Chars:
            Regex: [a-zA-Z0-9_.-]+
    Comments:
NO COMMENTS



ownerKey

Type: naming:Descr
Primitive Type: string:Basic

Units: null
Encrypted: false
Access: admin
Category: TopLevelRegular
Property Validators:
    Range:  min: "0"  max: "128"
        Allowed Chars:
            Regex: [a-zA-Z0-9\\!#$%()*,-./:;@ _{|}~?&+]+
    Comments:
The key for enabling clients to own their data for entity correlation.



ownerTag

Type: naming:Descr
Primitive Type: string:Basic

Units: null
Encrypted: false
Access: admin
Category: TopLevelRegular
Property Validators:
    Range:  min: "0"  max: "64"
        Allowed Chars:
            Regex: [a-zA-Z0-9\\!#$%()*,-./:;@ _{|}~?&+]+
    Comments:
A tag for enabling clients to add their own data. For example, to indicate who created this object.



querierTimeout

Type: mcast:QuerierTimeout
Primitive Type: scalar:Uint16

Like: ipmc:QuerierP:querierTimeout
Units: sec
Encrypted: false
Access: admin
Category: TopLevelRegular
Property Validators:
    Range:  min: 1  max: 0xffff
    Comments:
Querier timeout
Constants
defaultValue 255 --- NO COMMENTS





queryIntvl

Type: mcast:QueryIntvl
Primitive Type: scalar:Uint16

Like: mcast:AQuerier:queryIntvl
Units: sec
Encrypted: false
Access: admin
Category: TopLevelRegular
Property Validators:
    Range:  min: 1  max: 18000
    Comments:
Query interval
Constants
defaultValue 125 --- NO COMMENTS





rn

Type: reference:BinRN

Units: null
Encrypted: false
Access: implicit
Category: TopLevelRn
    Comments:
Identifies an object from its siblings within the context of its parent object. The distinguished name contains a sequence of relative names.



robustFac

Type: mcast:RobustFactor
Primitive Type: scalar:UByte

Like: mcast:AQuerier:robustFac
Units: null
Encrypted: false
Access: admin
Category: TopLevelRegular
Property Validators:
    Range:  min: (short)1  max: (short)7
    Comments:
Robustness factor
Constants
defaultValue 2 --- NO COMMENTS





rspIntvl

Type: mcast:QueryRspIntvl
Primitive Type: scalar:Uint16

Like: mcast:AQuerier:rspIntvl
Units: sec
Encrypted: false
Access: admin
Category: TopLevelRegular
Property Validators:
    Range:  min: 1  max: 25
    Comments:
Query response interval
Constants
defaultValue 10 --- NO COMMENTS





startQueryCnt

Type: mcast:QueryCnt
Primitive Type: scalar:UByte

Like: mcast:AQuerier:startQueryCnt
Units: null
Encrypted: false
Access: admin
Category: TopLevelRegular
Property Validators:
    Range:  min: (short)1  max: (short)10
    Comments:
Startup Query Count
Constants
defaultValue 2 --- NO COMMENTS





startQueryIntvl

Type: mcast:StartQueryIntvl
Primitive Type: scalar:Uint16

Like: mcast:AQuerier:startQueryIntvl
Units: sec
Encrypted: false
Access: admin
Category: TopLevelRegular
Property Validators:
    Range:  min: 1  max: 18000
    Comments:
Startup query interval
Constants
defaultValue 31 --- NO COMMENTS





status

Type: mo:ModificationStatus
Primitive Type: scalar:Bitmask32

Units: null
Encrypted: false
Access: implicit
Category: TopLevelStatus
    Comments:
The upgrade status. This property is for internal use only.
Constants
created 2u created In a setter method: specifies that an object should be created. An error is returned if the object already exists.
In the return value of a setter method: indicates that an object has been created.
modified 4u modified In a setter method: specifies that an object should be modified
In the return value of a setter method: indicates that an object has been modified.
deleted 8u deleted In a setter method: specifies that an object should be deleted.
In the return value of a setter method: indicates that an object has been deleted.
DEFAULT 0 --- This type controls the life cycle of objects passed in the XML API.

When used in a setter method (such as configConfMo), the ModificationStatus specifies whether an object should be created, modified, deleted or removed.
In the return value of a setter method, the ModificationStatus indicates the actual operation that was performed. For example, the ModificationStatus is set to "created" if the object was created. The ModificationStatus is not set if the object was neither created, modified, deleted or removed.

When invoking a setter method, the ModificationStatus is optional:
If a setter method such as configConfMo is invoked and the ModificationStatus is not set, the system automatically determines if the object should be created or modified.






ver

Type: ipmc:ifVer
Primitive Type: scalar:Enum8

Like: ipmc:AIf:ver
Units: null
Encrypted: false
Access: admin
Category: TopLevelRegular
Property Validators:
    Comments:
Interface version
Constants
v2 2 Version 2 Version 2
v3 3 Version 3 Version 3
DEFAULT v2(2) Version 2 Version 2