Class ipmc:AIf (ABSTRACT)

Class ID:8357
Class Label: Interface
Encrypted: false - Exportable: false - Persistent: true - Configurable: false - Subject to Quota: Disabled - Abstraction Layer: Concrete Model
Write Access: [NON CONFIGURABLE]
Read Access: [access-protocol-l3, admin, fabric-protocol-l3, tenant-ext-protocol-l3, tenant-protocol-l3]
Creatable/Deletable: no (see Container Mos for details)
Semantic Scope: Fabric
Semantic Scope Evaluation Rule: Subclasses
Monitoring Policy Source: Parent
Monitoring Flags : [ IsObservable: false, HasStats: false, HasFaults: false, HasHealth: false, HasEventRules: false ]

This object holds IP Multicast Routing interface information that is operated at a interface

Naming Rules


DN FORMAT: 

                


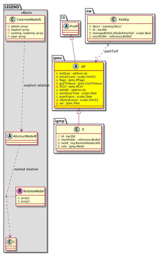
Diagram

Super Mo: l3:ProtIf,
Sub Mos: igmp:If,
Relations From: nw:PathEp,
Relations: nw:RtPathToIf,


Inheritance
[V] nw:Item Ignore.
 ├
[V] nw:Conn A connection abstraction.
 
 ├
[V] nw:Ep A static endpoint.
 
 
 ├
[V] nw:ConnEp A connection endpoint abstraction.
 
 
 
 ├
[V] nw:If The interface information.
 
 
 
 
 ├
[V] nw:LogicalIf A logical interface abstraction.
 
 
 
 
 
 ├
[V] nw:ProtIf A protocol interface abstraction.
 
 
 
 
 
 
 ├
[V] l3:ProtIf A layer 3 protocol interface abstraction.
 
 
 
 
 
 
 
 ├
[V] ipmc:AIf  This object holds IP Multicast Routing interface information that is operated at a interface
 
 
 
 
 
 
 
 
 ├
[V] igmp:If  This objects hold per igmp interface information


Events
                


Faults
                


Fsms
                


Properties Summary
Defined in: ipmc:AIf
address:Ip actQuer  (ipmc:AIf:actQuer)
           Sec Chunk - Active Querier
scalar:Uint32 entryCount  (ipmc:AIf:entryCount)
           Sec Chunk - Dynamic entry count
ipmc:IfFlags
          scalar:Bitmask8
flags  (ipmc:AIf:flags)
           Flags
ipmc:GrpTimeout
          scalar:Uint16
grpTimeout  (ipmc:AIf:grpTimeout)
           Group Timeout
ipmc:IfCtrl
          scalar:Bitmask8
ifCtrl  (ipmc:AIf:ifCtrl)
           Interface Control
address:Ip ipAddr  (ipmc:AIf:ipAddr)
           IP Address of the interface
scalar:Date nextQuerTime  (ipmc:AIf:nextQuerTime)
           Sec Chunk - Next Query time
scalar:Date querExpiry  (ipmc:AIf:querExpiry)
           Sec Chunk - Next Query time
scalar:Uint32 stEntryCount  (ipmc:AIf:stEntryCount)
           Sec Chunk - Static entry count
ipmc:ifVer
          scalar:Enum8
ver  (ipmc:AIf:ver)
           Interface version
Defined in: nw:ProtIf
nw:IfAdminSt
          scalar:Enum8
adminSt  (nw:ProtIf:adminSt)
           The administrative state of the object or policy.
Defined in: nw:If
naming:Descr
          string:Basic
descr  (nw:If:descr)
          
nw:IfId
          base:IfIndex
id  (nw:If:id)
           An identifier .
Defined in: nw:Ep
naming:Name
          string:Basic
name  (nw:Ep:name)
           Overrides:nw:Conn:name
           The name of the object.
Defined in: mo:TopProps
mo:ModificationChildAction
          scalar:Bitmask32
childAction  (mo:TopProps:childAction)
           Delete or ignore. For internal use only.
reference:BinRef dn  (mo:TopProps:dn)
           A tag or metadata is a non-hierarchical keyword or term assigned to the fabric module.
reference:BinRN rn  (mo:TopProps:rn)
           Identifies an object from its siblings within the context of its parent object. The distinguished name contains a sequence of relative names.
mo:ModificationStatus
          scalar:Bitmask32
status  (mo:TopProps:status)
           The upgrade status. This property is for internal use only.
Properties Detail

actQuer

Type: address:Ip

Units: null
Encrypted: false
Access: oper
Category: TopLevelRegular
    Comments:
Sec Chunk - Active Querier



adminSt

Type: nw:IfAdminSt
Primitive Type: scalar:Enum8

Units: null
Encrypted: false
Access: implicit
Category: TopLevelRegular
    Comments:
The administrative state of the object or policy.
Constants
enabled 1 Enabled Enabled
disabled 2 Disabled Disabled
DEFAULT enabled(1) Enabled Enabled





childAction

Type: mo:ModificationChildAction
Primitive Type: scalar:Bitmask32

Units: null
Encrypted: false
Access: implicit
Category: TopLevelChildAction
    Comments:
Delete or ignore. For internal use only.
Constants
deleteAll 16384u deleteAll NO COMMENTS
ignore 4096u ignore NO COMMENTS
deleteNonPresent 8192u deleteNonPresent NO COMMENTS
DEFAULT 0 --- This type is used to





descr

Type: naming:Descr
Primitive Type: string:Basic

Like: naming:Described:descr
Units: null
Encrypted: false
Access: admin
Category: TopLevelRegular
    Comments:



dn

Type: reference:BinRef

Units: null
Encrypted: false
Access: implicit
Category: TopLevelDn
    Comments:
A tag or metadata is a non-hierarchical keyword or term assigned to the fabric module.



entryCount

Type: scalar:Uint32

Units: null
Encrypted: false
Access: implicit
Category: TopLevelRegular
    Comments:
Sec Chunk - Dynamic entry count



flags

Type: ipmc:IfFlags
Primitive Type: scalar:Bitmask8

Units: null
Encrypted: false
Access: oper
Category: TopLevelRegular
    Comments:
Flags
Constants
mcast 1 Multicast Enabled Mcast enabled
DEFAULT 0 --- If flags





grpTimeout

Type: ipmc:GrpTimeout
Primitive Type: scalar:Uint16

Units: sec
Encrypted: false
Access: implicit
Category: TopLevelRegular
    Comments:
Group Timeout
Constants
defaultValue 260 --- NO COMMENTS





id

Type: nw:IfId
Primitive Type: base:IfIndex

Units: null
Encrypted: false
Access: create
Category: TopLevelRegular
    Comments:
An identifier .



ifCtrl

Type: ipmc:IfCtrl
Primitive Type: scalar:Bitmask8

Units: null
Encrypted: false
Access: implicit
Category: TopLevelRegular
    Comments:
Interface Control
Constants
rep-ll 1 Report Link Local Groups Report Link Local Groups
fast-leave 2 Fast Leave Fast (immediate) Leave
allow-v3-asm 4 Allow v3 ASM Allow v3 ASM
DEFAULT 0 --- Interface level Controls





ipAddr

Type: address:Ip

Units: null
Encrypted: false
Access: oper
Category: TopLevelRegular
    Comments:
IP Address of the interface



name

Type: naming:Name
Primitive Type: string:Basic

Overrides:nw:Conn:name
Units: null Encrypted: false Access: admin Category: TopLevelRegular
    Comments:
The name of the object.



nextQuerTime

Type: scalar:Date

Units: null
Encrypted: false
Access: oper
Category: TopLevelRegular
    Comments:
Sec Chunk - Next Query time



querExpiry

Type: scalar:Date

Units: null
Encrypted: false
Access: oper
Category: TopLevelRegular
    Comments:
Sec Chunk - Next Query time



rn

Type: reference:BinRN

Units: null
Encrypted: false
Access: implicit
Category: TopLevelRn
    Comments:
Identifies an object from its siblings within the context of its parent object. The distinguished name contains a sequence of relative names.



stEntryCount

Type: scalar:Uint32

Units: null
Encrypted: false
Access: implicit
Category: TopLevelRegular
    Comments:
Sec Chunk - Static entry count



status

Type: mo:ModificationStatus
Primitive Type: scalar:Bitmask32

Units: null
Encrypted: false
Access: implicit
Category: TopLevelStatus
    Comments:
The upgrade status. This property is for internal use only.
Constants
created 2u created In a setter method: specifies that an object should be created. An error is returned if the object already exists.
In the return value of a setter method: indicates that an object has been created.
modified 4u modified In a setter method: specifies that an object should be modified
In the return value of a setter method: indicates that an object has been modified.
deleted 8u deleted In a setter method: specifies that an object should be deleted.
In the return value of a setter method: indicates that an object has been deleted.
DEFAULT 0 --- This type controls the life cycle of objects passed in the XML API.

When used in a setter method (such as configConfMo), the ModificationStatus specifies whether an object should be created, modified, deleted or removed.
In the return value of a setter method, the ModificationStatus indicates the actual operation that was performed. For example, the ModificationStatus is set to "created" if the object was created. The ModificationStatus is not set if the object was neither created, modified, deleted or removed.

When invoking a setter method, the ModificationStatus is optional:
If a setter method such as configConfMo is invoked and the ModificationStatus is not set, the system automatically determines if the object should be created or modified.






ver

Type: ipmc:ifVer
Primitive Type: scalar:Enum8

Units: null
Encrypted: false
Access: implicit
Category: TopLevelRegular
    Comments:
Interface version
Constants
v2 2 Version 2 Version 2
v3 3 Version 3 Version 3
DEFAULT v2(2) Version 2 Version 2