Class ipv6:Nexthop (CONCRETE)

Class ID:3595
Class Label: IPv6 Nexthop
Encrypted: false - Exportable: false - Persistent: true - Configurable: false - Subject to Quota: Disabled - Abstraction Layer: Concrete Model
Write Access: [NON CONFIGURABLE]
Read Access: [access-connectivity-l3, access-protocol-l3, admin, fabric-connectivity-l3, fabric-protocol-l3, tenant-connectivity-l3, tenant-ext-connectivity-l3, tenant-ext-protocol-l3, tenant-protocol-l3]
Creatable/Deletable: yes (see Container Mos for details)
Semantic Scope: Fabric
Semantic Scope Evaluation Rule: Parent
Monitoring Policy Source: Parent
Monitoring Flags : [ IsObservable: true, HasStats: false, HasFaults: true, HasHealth: true, HasEventRules: true ]

The next hops for the static route.

Naming Rules
RN FORMAT: nh-{[nhIf]}-addr-{[nhAddr]}-vrf-{[nhVrf]}

    [1] PREFIX=nh- PROPERTY = nhIf


    [2] PREFIX=-addr- PROPERTY = nhAddr


    [3] PREFIX=-vrf- PROPERTY = nhVrf




DN FORMAT: 

[0] topology/pod-{id}/node-{id}/sys/ipv6/inst/dom-{name}/rt-{[prefix]}/nh-{[nhIf]}-addr-{[nhAddr]}-vrf-{[nhVrf]}

[1] sys/ipv6/inst/dom-{name}/rt-{[prefix]}/nh-{[nhIf]}-addr-{[nhAddr]}-vrf-{[nhVrf]}

                


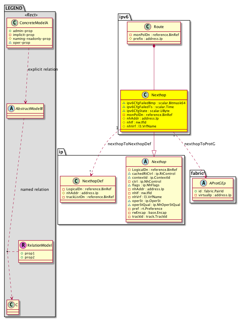
Diagram

Super Mo: ip:Nexthop,
Container Mos: ipv6:Route (deletable:yes),
Relations To: ip:NexthopDef, fabric:AProtGEp,
Relations: ip:RsNexthopToNexthopDef, ip:RsNexthopToProtG,


Containers Hierarchies
[V] top:Root  This class represents the root element in the object hierarchy. All managed objects in the system are descendants of the Root element.
 ├
[V] fabric:Topology The root for IFC topology.
 
 ├
[V] fabric:Pod A pod.
 
 
 ├
[V] fabric:Node The root node for the APIC.
 
 
 
 ├
[V] top:System The APIC uses a policy model to combine data into a health score. Health scores can be aggregated for a variety of areas such as for the infrastructure, applications, or services. The category health score is calculated using a Lp -Norm formula. The health score penalty equals 100 minus the health score. The health score penalty represents the overall health score penalties of a set of MOs that belong to a given category and are children or direc...
 
 
 
 
 ├
[V] ipv6:Entity The IPv6 entity information.
 
 
 
 
 
 ├
[V] ipv6:Inst The IPv6 information. In the current implementation, only one instance of IPv6 is running in the system.
 
 
 
 
 
 
 ├
[V] ipv6:Dom The domain (VRF) information.
 
 
 
 
 
 
 
 ├
[V] ipv6:Route The static route definitions.
 
 
 
 
 
 
 
 
 ├
[V] ipv6:Nexthop The next hops for the static route.
[V] top:Root  This class represents the root element in the object hierarchy. All managed objects in the system are descendants of the Root element.
 ├
[V] top:System The APIC uses a policy model to combine data into a health score. Health scores can be aggregated for a variety of areas such as for the infrastructure, applications, or services. The category health score is calculated using a Lp -Norm formula. The health score penalty equals 100 minus the health score. The health score penalty represents the overall health score penalties of a set of MOs that belong to a given category and are children or direc...
 
 ├
[V] ipv6:Entity The IPv6 entity information.
 
 
 ├
[V] ipv6:Inst The IPv6 information. In the current implementation, only one instance of IPv6 is running in the system.
 
 
 
 ├
[V] ipv6:Dom The domain (VRF) information.
 
 
 
 
 ├
[V] ipv6:Route The static route definitions.
 
 
 
 
 
 ├
[V] ipv6:Nexthop The next hops for the static route.


Contained Hierarchy
[V] ipv6:Nexthop The next hops for the static route.
 ├
[V] fault:Counts An immutable object that provides the number of critical, major, minor, and warning faults raised on its parent object and its subtree.
 ├
[V] fault:Delegate Exposes internal faults to the user. A fault delegate object can be defined on IFC (for example, for an endpoint group) and when the fault is raised (for example, under an endpoint policy on a switch), a fault delegate object is created on IFC under the specified object. A fault delegate object follows the lifecycle of the original fault instance object, being created, modified, or deleted based on the changes of the original fault.
 ├
[V] fault:Inst Contains detailed information of a fault. This object is attached as a child of the object on which the fault condition occurred. One instance object is created for each fault condition of the parent object. A fault instance object is identified by a fault code.
 
 ├
[V] aaa:RbacAnnotation  RbacAnnotation is used for capturing rbac properties of any apic object Objects can append rbacannotations as Object->RbacAnnotation which is then checked for domain eligibility
 
 ├
[V] tag:Annotation 
 
 ├
[V] tag:Tag 
 ├
[V] health:Inst A base class for a health score instance.(Switch only)
 ├
[V] ip:RsNexthopToNexthopDef A source relation to the next hops for the static route.
 ├
[V] ip:RsNexthopToProtG A source relation to an abstraction of the VPC protection group.


Inheritance
[V] naming:NamedObject An abstract base class for an object that contains a name.
 ├
[V] pol:Obj Represents a generic policy object.
 
 ├
[V] pol:Instr Represents a policy control instrumentation object.
 
 
 ├
[V] ip:Nexthop The nexthops for the static route.
 
 
 
 ├
[V] ipv6:Nexthop The next hops for the static route.


Events
                ipv6:Nexthop:ipv6_Nexthop_operStChange


Faults
                ipv6:Nexthop:ipv6CfgCtrl
ipv6:Nexthop:operStDown


Fsms
                


Properties Summary
Defined in: ipv6:Nexthop
scalar:Bitmask64 ipv6CfgFailedBmp  (ipv6:Nexthop:ipv6CfgFailedBmp)
          
scalar:Time ipv6CfgFailedTs  (ipv6:Nexthop:ipv6CfgFailedTs)
          
scalar:UByte ipv6CfgState  (ipv6:Nexthop:ipv6CfgState)
          
reference:BinRef monPolDn  (ipv6:Nexthop:monPolDn)
           The monitoring policy attached to this observable object.
address:Ip nhAddr  (ipv6:Nexthop:nhAddr)
           Overrides:ip:Nexthop:nhAddr
           The value for setting the next-hop IP address for matched routes.
nw:IfId
          base:IfIndex
nhIf  (ipv6:Nexthop:nhIf)
           Overrides:ip:Nexthop:nhIf
           The next hop interface.
l3:VrfName
          string:Basic
nhVrf  (ipv6:Nexthop:nhVrf)
           Overrides:ip:Nexthop:nhVrf
           The next hop VRF interface.
Defined in: ip:Nexthop
ip:RtControl
          scalar:Bitmask8
cachedRtCtrl  (ip:Nexthop:cachedRtCtrl)
           Pervasive flag boolean
ip:ContextId
          scalar:Uint32
contextId  (ip:Nexthop:contextId)
           A domain or VRF ID.
ip:NhFlags
          scalar:Bitmask64
flags  (ip:Nexthop:flags)
          
ip:OperSt
          scalar:Enum8
operSt  (ip:Nexthop:operSt)
          
ip:NhOperStQual
          scalar:Enum8
operStQual  (ip:Nexthop:operStQual)
          
rt:Preference
          scalar:UByte
pref  (ip:Nexthop:pref)
           The administrative preference value for this route. This value is useful for resolving routes advertised from different protocols.
base:Encap rwEncap  (ip:Nexthop:rwEncap)
          
Defined in: pol:Instr
naming:Descr
          string:Basic
descr  (pol:Instr:descr)
           Specifies a control instrumentation description.
Defined in: pol:Obj
naming:Name
          string:Basic
name  (pol:Obj:name)
           Overrides:naming:NamedObject:name
           null
Defined in: naming:NamedObject
naming:NameAlias
          string:Basic
nameAlias  (naming:NamedObject:nameAlias)
           NO COMMENTS
Defined in: mo:Resolvable
mo:Owner
          scalar:Enum8
lcOwn  (mo:Resolvable:lcOwn)
           A value that indicates how this object was created. For internal use only.
Defined in: mo:TopProps
mo:ModificationChildAction
          scalar:Bitmask32
childAction  (mo:TopProps:childAction)
           Delete or ignore. For internal use only.
reference:BinRef dn  (mo:TopProps:dn)
           A tag or metadata is a non-hierarchical keyword or term assigned to the fabric module.
reference:BinRN rn  (mo:TopProps:rn)
           Identifies an object from its siblings within the context of its parent object. The distinguished name contains a sequence of relative names.
mo:ModificationStatus
          scalar:Bitmask32
status  (mo:TopProps:status)
           The upgrade status. This property is for internal use only.
Defined in: mo:Modifiable
mo:TStamp
          scalar:Date
modTs  (mo:Modifiable:modTs)
           The time when this object was last modified.
Properties Detail

cachedRtCtrl

Type: ip:RtControl
Primitive Type: scalar:Bitmask8

Units: null
Encrypted: false
Access: oper
Category: TopLevelRegular
    Comments:
Pervasive flag boolean
Constants
unspecified 0 Unspecified Unspecified
pervasive 1 Pervasive route Pervasive
bfd 2 BFD Bidirectional Forwarding Detection
dst-unreachable 4 Destination unreachable Dest-unreachable
DEFAULT unspecified(0) Unspecified Unspecified





childAction

Type: mo:ModificationChildAction
Primitive Type: scalar:Bitmask32

Units: null
Encrypted: false
Access: implicit
Category: TopLevelChildAction
    Comments:
Delete or ignore. For internal use only.
Constants
deleteAll 16384u deleteAll NO COMMENTS
ignore 4096u ignore NO COMMENTS
deleteNonPresent 8192u deleteNonPresent NO COMMENTS
DEFAULT 0 --- This type is used to





contextId

Type: ip:ContextId
Primitive Type: scalar:Uint32

Units: null
Encrypted: false
Access: oper
Category: TopLevelRegular
    Comments:
A domain or VRF ID.
Constants
defaultValue 0u --- NO COMMENTS





descr

Type: naming:Descr
Primitive Type: string:Basic

Like: naming:Described:descr
Units: null
Encrypted: false
Access: admin
Category: TopLevelRegular
    Comments:
Specifies a control instrumentation description.



dn

Type: reference:BinRef

Units: null
Encrypted: false
Access: implicit
Category: TopLevelDn
    Comments:
A tag or metadata is a non-hierarchical keyword or term assigned to the fabric module.



flags

Type: ip:NhFlags
Primitive Type: scalar:Bitmask64

Units: null
Encrypted: false
Access: oper
Category: TopLevelRegular
    Comments:
Constants
unspecified 0ull Unspecified Unspecified
rnh 1ull Recursive nexthop Recursive nexthop
rnhSent 2ull Recursive nexthop Sent to URIB Recursive nexthop
DEFAULT unspecified(0ull) Unspecified Unspecified





ipv6CfgFailedBmp

Type: scalar:Bitmask64

Units: null
Encrypted: false
Access: oper
Category: TopLevelRegular
    Comments:
Constants
ipv6:NexthoplcOwn_failed_flag -9223372036854775808ull --- NO COMMENTS
ipv6:NexthopnhIf_failed_flag 128ull --- NO COMMENTS
ipv6:NexthopcontextId_failed_flag 16ull --- NO COMMENTS
ipv6:Nexthopname_failed_flag 1ull --- NO COMMENTS
ipv6:Nexthoppref_failed_flag 2048ull --- NO COMMENTS
ipv6:NexthopmodTs_failed_flag 2305843009213693952ull --- NO COMMENTS
ipv6:NexthopnhVrf_failed_flag 256ull --- NO COMMENTS
ipv6:NexthopnameAlias_failed_flag 2ull --- NO COMMENTS
ipv6:NexthoprwEncap_failed_flag 4096ull --- NO COMMENTS
ipv6:Nexthopdescr_failed_flag 4ull --- NO COMMENTS
ipv6:NexthopnhAddr_failed_flag 64ull --- NO COMMENTS
ipv6:NexthopmonPolDn_failed_flag 65536ull --- NO COMMENTS
ipv6:NexthopcachedRtCtrl_failed_flag 8ull --- NO COMMENTS
DEFAULT 0 --- NO COMMENTS





ipv6CfgFailedTs

Type: scalar:Time

Units: null
Encrypted: false
Access: oper
Category: TopLevelRegular
    Comments:



ipv6CfgState

Type: scalar:UByte

Units: null
Encrypted: false
Access: oper
Category: TopLevelRegular
    Comments:



lcOwn

Type: mo:Owner
Primitive Type: scalar:Enum8

Units: null
Encrypted: false
Access: implicit
Category: TopLevelRegular
    Comments:
A value that indicates how this object was created. For internal use only.
Constants
local 0 Local NO COMMENTS
policy 1 Policy NO COMMENTS
replica 2 Replica NO COMMENTS
resolveOnBehalf 3 ResolvedOnBehalf NO COMMENTS
implicit 4 Implicit NO COMMENTS
DEFAULT local(0) Local NO COMMENTS





modTs

Type: mo:TStamp
Primitive Type: scalar:Date

Units: null
Encrypted: false
Access: implicit
Category: TopLevelRegular
    Comments:
The time when this object was last modified.
Constants
never 0ull never NO COMMENTS
DEFAULT never(0ull) never NO COMMENTS





monPolDn

Type: reference:BinRef

Units: null
Encrypted: false
Access: implicit
Category: TopLevelRegular
    Comments:
The monitoring policy attached to this observable object.



name

Type: naming:Name
Primitive Type: string:Basic

Overrides:naming:NamedObject:name
Units: null Encrypted: false Access: admin Category: TopLevelRegular
    Comments:
null



nameAlias

Type: naming:NameAlias
Primitive Type: string:Basic

Units: null
Encrypted: false
Access: admin
Category: TopLevelRegular
    Comments:
NO COMMENTS



nhAddr

Type: address:Ip

Overrides:ip:Nexthop:nhAddr
Units: null Encrypted: false Naming Property -- [NAMING RULES] Access: naming Category: TopLevelRegular
    Comments:
The value for setting the next-hop IP address for matched routes.



nhIf

Type: nw:IfId
Primitive Type: base:IfIndex

Overrides:ip:Nexthop:nhIf
Units: null Encrypted: false Naming Property -- [NAMING RULES] Access: naming Category: TopLevelRegular
    Comments:
The next hop interface.



nhVrf

Type: l3:VrfName
Primitive Type: string:Basic

Overrides:ip:Nexthop:nhVrf
Units: null Encrypted: false Naming Property -- [NAMING RULES] Access: naming Category: TopLevelRegular
    Comments:
The next hop VRF interface.



operSt

Type: ip:OperSt
Primitive Type: scalar:Enum8

Units: null
Encrypted: false
Access: oper
Category: TopLevelRegular
    Comments:
Constants
unspecified 0 Unspecified Unspecified
down 1 Down The state is down
up 2 Up The state is up
failed 3 Failed The state is fail
DEFAULT up(2) Up The state is up





operStQual

Type: ip:NhOperStQual
Primitive Type: scalar:Enum8

Units: null
Encrypted: false
Access: oper
Category: TopLevelRegular
    Comments:
Constants
unspecified 0 Unspecified Unspecified
up 1 Up Up
rt-unreachable 2 Route unreachable Route unreachable, applicable only for rnh
vrf-down 2 VRF down vrf down
if-down 3 Interface down Interface down
link-local-pfx 4 Link local prefix Invalid route to link local
invalid-pfx-mask 5 Invalid prefix mask Invalid prefix mask
invalid-pfx 6 Invalid prefix Invalid prefix
invalid-pin-if-vrf 7 Invalid pin interface VRF Invalid pin interface vrf
invalid-nh 8 Invalid nexthop Invalid nexthop
invalid-nh-mask 9 Invalid nexthop Mask Invalid nexthop mask
invalid-if 10 No Interface Invalid Interface not specified
local-nh 11 Local Nexthop Local NH not allowed
mcast-nh 12 Multicast Nexthop Multicast Nexthop
lo-addr 13 Loopback Address Loopback address
max-nh-exceeded 14 Max NH count exceeded Max NH count exceeded
invalid-route-vrf 15 Invalid route-vrf Invalid route-vrf
no-nexthop 16 Nexthop not specified No nexthop
route-exists 17 Route exists with no or different pin number Route exists
rnh-not-resolved 18 Recursive nexthop not resolved Recursive nexthop not resolved
internal-cfg-err 19 Internal config error Internal config error
local-addr 20 Nexthop configured as local address Nexthop configured as local address
vrf-err 21 Invalid vrf error VRF error
no-nh 22 No nexthop No Nexthop
rt-exists 23 Route exists Route Exists
rnh-unresolved 24 RNH unresolved RNH unresolved
proxy-tunnel-down 25 Spine proxy tunnel down Spine proxy tunnel down
no-nh-ep-cfg 26 Nexthop EP Reachability not configured Nexthop EP reachability not configured
DEFAULT unspecified(0) Unspecified Unspecified





pref

Type: rt:Preference
Primitive Type: scalar:UByte

Units: null
Encrypted: false
Access: implicit
Category: TopLevelRegular
    Comments:
The administrative preference value for this route. This value is useful for resolving routes advertised from different protocols.
Constants
defaultValue 1 --- NO COMMENTS





rn

Type: reference:BinRN

Units: null
Encrypted: false
Access: implicit
Category: TopLevelRn
    Comments:
Identifies an object from its siblings within the context of its parent object. The distinguished name contains a sequence of relative names.



rwEncap

Type: base:Encap

Units: null
Encrypted: false
Access: implicit
Category: TopLevelRegular
    Comments:



status

Type: mo:ModificationStatus
Primitive Type: scalar:Bitmask32

Units: null
Encrypted: false
Access: implicit
Category: TopLevelStatus
    Comments:
The upgrade status. This property is for internal use only.
Constants
created 2u created In a setter method: specifies that an object should be created. An error is returned if the object already exists.
In the return value of a setter method: indicates that an object has been created.
modified 4u modified In a setter method: specifies that an object should be modified
In the return value of a setter method: indicates that an object has been modified.
deleted 8u deleted In a setter method: specifies that an object should be deleted.
In the return value of a setter method: indicates that an object has been deleted.
DEFAULT 0 --- This type controls the life cycle of objects passed in the XML API.

When used in a setter method (such as configConfMo), the ModificationStatus specifies whether an object should be created, modified, deleted or removed.
In the return value of a setter method, the ModificationStatus indicates the actual operation that was performed. For example, the ModificationStatus is set to "created" if the object was created. The ModificationStatus is not set if the object was neither created, modified, deleted or removed.

When invoking a setter method, the ModificationStatus is optional:
If a setter method such as configConfMo is invoked and the ModificationStatus is not set, the system automatically determines if the object should be created or modified.