Class l2:EgrBytes1h (CONCRETE)

Class ID:7400
Class Label: current egress bytes stats in 1 hour
Encrypted: false - Exportable: false - Persistent: false - Configurable: false - Subject to Quota: Disabled - Abstraction Layer: Non-Regular MO, like stat/health...
Write Access: [NON CONFIGURABLE]
Read Access: [admin]
Creatable/Deletable: no (see Container Mos for details)
Semantic Scope: None
Semantic Scope Evaluation Rule: Parent
Monitoring Policy Source: Parent
Monitoring Flags : [ IsObservable: false, HasStats: false, HasFaults: false, HasHealth: false, HasEventRules: false ]

Egress byte. A class that represents the most current statistics for egress bytes in a 1 hour sampling interval. This class updates every 15 minutes.

Naming Rules
RN FORMAT: CDl2EgrBytes1h

    [1] PREFIX=CDl2EgrBytes1h


DN FORMAT: 

[0] topology/pod-{id}/node-{id}/sys/ctxsubstitute-{[encap]}/bd-{[fabEncap]}/qinq-{[encap]}/CDl2EgrBytes1h

[1] sys/ctxsubstitute-{[encap]}/bd-{[fabEncap]}/qinq-{[encap]}/CDl2EgrBytes1h

[2] topology/pod-{id}/node-{id}/sys/inst-{name}/bd-{[fabEncap]}/qinq-{[encap]}/CDl2EgrBytes1h

[3] sys/inst-{name}/bd-{[fabEncap]}/qinq-{[encap]}/CDl2EgrBytes1h

[4] topology/pod-{id}/node-{id}/sys/ctx-{[encap]}/bd-{[fabEncap]}/qinq-{[encap]}/CDl2EgrBytes1h

[5] sys/ctx-{[encap]}/bd-{[fabEncap]}/qinq-{[encap]}/CDl2EgrBytes1h

[6] topology/pod-{id}/node-{id}/sys/ctxsubstitute-{[encap]}/encrtd-{[id]}/CDl2EgrBytes1h

[7] sys/ctxsubstitute-{[encap]}/encrtd-{[id]}/CDl2EgrBytes1h

[8] topology/pod-{id}/node-{id}/sys/inst-{name}/encrtd-{[id]}/CDl2EgrBytes1h

[9] sys/inst-{name}/encrtd-{[id]}/CDl2EgrBytes1h

[10] topology/pod-{id}/node-{id}/sys/ctx-{[encap]}/encrtd-{[id]}/CDl2EgrBytes1h

[11] sys/ctx-{[encap]}/encrtd-{[id]}/CDl2EgrBytes1h

[12] topology/pod-{id}/node-{id}/sys/ctxsubstitute-{[encap]}/rtd-{[id]}/CDl2EgrBytes1h

[13] sys/ctxsubstitute-{[encap]}/rtd-{[id]}/CDl2EgrBytes1h

[14] topology/pod-{id}/node-{id}/sys/inst-{name}/rtd-{[id]}/CDl2EgrBytes1h

[15] sys/inst-{name}/rtd-{[id]}/CDl2EgrBytes1h

[16] topology/pod-{id}/node-{id}/sys/ctx-{[encap]}/rtd-{[id]}/CDl2EgrBytes1h

[17] sys/ctx-{[encap]}/rtd-{[id]}/CDl2EgrBytes1h

[18] topology/pod-{id}/node-{id}/sys/ctxsubstitute-{[encap]}/bd-{[fabEncap]}/svi-{[id]}/CDl2EgrBytes1h

[19] sys/ctxsubstitute-{[encap]}/bd-{[fabEncap]}/svi-{[id]}/CDl2EgrBytes1h

[20] topology/pod-{id}/node-{id}/sys/inst-{name}/bd-{[fabEncap]}/svi-{[id]}/CDl2EgrBytes1h

[21] sys/inst-{name}/bd-{[fabEncap]}/svi-{[id]}/CDl2EgrBytes1h

[22] topology/pod-{id}/node-{id}/sys/ctx-{[encap]}/bd-{[fabEncap]}/svi-{[id]}/CDl2EgrBytes1h

[23] sys/ctx-{[encap]}/bd-{[fabEncap]}/svi-{[id]}/CDl2EgrBytes1h

[24] topology/pod-{id}/node-{id}/sys/ctxsubstitute-{[encap]}/bd-{[fabEncap]}/vxlan-{[encap]}/CDl2EgrBytes1h

[25] sys/ctxsubstitute-{[encap]}/bd-{[fabEncap]}/vxlan-{[encap]}/CDl2EgrBytes1h

[26] topology/pod-{id}/node-{id}/sys/inst-{name}/bd-{[fabEncap]}/vxlan-{[encap]}/CDl2EgrBytes1h

[27] sys/inst-{name}/bd-{[fabEncap]}/vxlan-{[encap]}/CDl2EgrBytes1h

[28] topology/pod-{id}/node-{id}/sys/ctx-{[encap]}/bd-{[fabEncap]}/vxlan-{[encap]}/CDl2EgrBytes1h

[29] sys/ctx-{[encap]}/bd-{[fabEncap]}/vxlan-{[encap]}/CDl2EgrBytes1h

[30] topology/pod-{id}/node-{id}/sys/ctxsubstitute-{[encap]}/bd-{[fabEncap]}/vlan-{[encap]}/CDl2EgrBytes1h

[31] sys/ctxsubstitute-{[encap]}/bd-{[fabEncap]}/vlan-{[encap]}/CDl2EgrBytes1h

[32] topology/pod-{id}/node-{id}/sys/inst-{name}/bd-{[fabEncap]}/vlan-{[encap]}/CDl2EgrBytes1h

[33] sys/inst-{name}/bd-{[fabEncap]}/vlan-{[encap]}/CDl2EgrBytes1h

[34] topology/pod-{id}/node-{id}/sys/ctx-{[encap]}/bd-{[fabEncap]}/vlan-{[encap]}/CDl2EgrBytes1h

[35] sys/ctx-{[encap]}/bd-{[fabEncap]}/vlan-{[encap]}/CDl2EgrBytes1h

                


Diagram

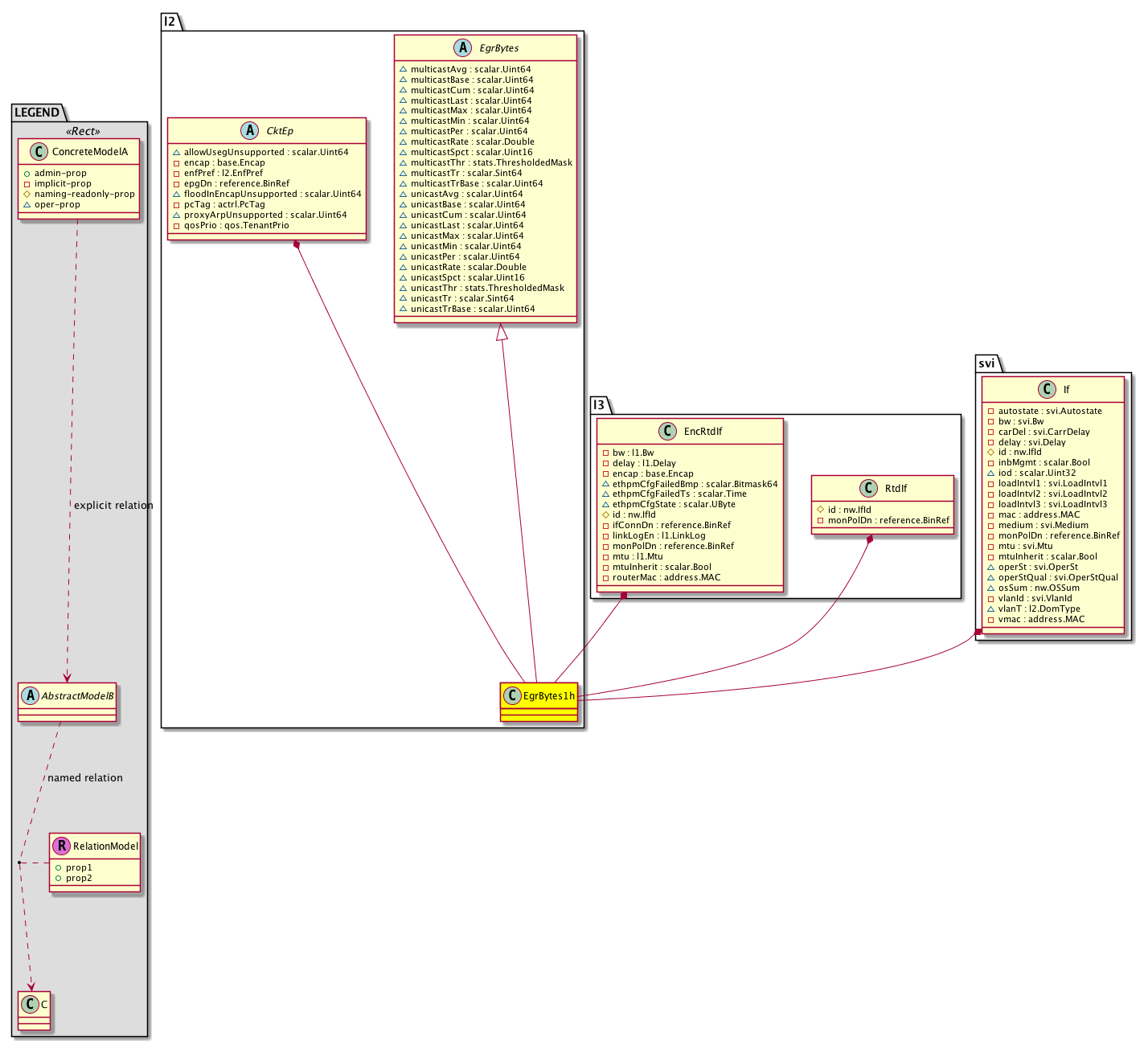
Super Mo: l2:EgrBytes,
Container Mos: l2:CktEp (deletable:no), l3:EncRtdIf (deletable:no), l3:RtdIf (deletable:no), svi:If (deletable:no),


Containers Hierarchies
[V] top:Root  This class represents the root element in the object hierarchy. All managed objects in the system are descendants of the Root element.
 ├
[V] fabric:Topology The root for IFC topology.
 
 ├
[V] fabric:Pod A pod.
 
 
 ├
[V] fabric:Node The root node for the APIC.
 
 
 
 ├
[V] top:System The APIC uses a policy model to combine data into a health score. Health scores can be aggregated for a variety of areas such as for the infrastructure, applications, or services. The category health score is calculated using a Lp -Norm formula. The health score penalty equals 100 minus the health score. The health score penalty represents the overall health score penalties of a set of MOs that belong to a given category and are children or direc...
 
 
 
 
 ├
[V] l3:CtxSubstitute  Tenant context object substitute. Its needed for internal PE purposes but it doesnt instantiate any VRF in the node.
 
 
 
 
 
 ├
[V] l2:BD The Layer 2 Bridge-domain identifies the boundary of a tenant?s bridged/layer 2 traffic. This is similar to a VLAN in a traditional layer 2 switched network.
 
 
 
 
 
 
 ├
[V] qinq:CktEp  802.1q Vlan
 
 
 
 
 
 
 
 ├
[V] l2:EgrBytes1h Egress byte. A class that represents the most current statistics for egress bytes in a 1 hour sampling interval. This class updates every 15 minutes.
[V] top:Root  This class represents the root element in the object hierarchy. All managed objects in the system are descendants of the Root element.
 ├
[V] top:System The APIC uses a policy model to combine data into a health score. Health scores can be aggregated for a variety of areas such as for the infrastructure, applications, or services. The category health score is calculated using a Lp -Norm formula. The health score penalty equals 100 minus the health score. The health score penalty represents the overall health score penalties of a set of MOs that belong to a given category and are children or direc...
 
 ├
[V] l3:CtxSubstitute  Tenant context object substitute. Its needed for internal PE purposes but it doesnt instantiate any VRF in the node.
 
 
 ├
[V] l2:BD The Layer 2 Bridge-domain identifies the boundary of a tenant?s bridged/layer 2 traffic. This is similar to a VLAN in a traditional layer 2 switched network.
 
 
 
 ├
[V] qinq:CktEp  802.1q Vlan
 
 
 
 
 ├
[V] l2:EgrBytes1h Egress byte. A class that represents the most current statistics for egress bytes in a 1 hour sampling interval. This class updates every 15 minutes.
[V] top:Root  This class represents the root element in the object hierarchy. All managed objects in the system are descendants of the Root element.
 ├
[V] fabric:Topology The root for IFC topology.
 
 ├
[V] fabric:Pod A pod.
 
 
 ├
[V] fabric:Node The root node for the APIC.
 
 
 
 ├
[V] top:System The APIC uses a policy model to combine data into a health score. Health scores can be aggregated for a variety of areas such as for the infrastructure, applications, or services. The category health score is calculated using a Lp -Norm formula. The health score penalty equals 100 minus the health score. The health score penalty represents the overall health score penalties of a set of MOs that belong to a given category and are children or direc...
 
 
 
 
 ├
[V] l3:Inst The infra VRF is created for the iNXOS fabric infrastructure. All communications between fabric elements, such as spine, leaf and vleaf, take place in this VRF.
 
 
 
 
 
 ├
[V] l2:BD The Layer 2 Bridge-domain identifies the boundary of a tenant?s bridged/layer 2 traffic. This is similar to a VLAN in a traditional layer 2 switched network.
 
 
 
 
 
 
 ├
[V] qinq:CktEp  802.1q Vlan
 
 
 
 
 
 
 
 ├
[V] l2:EgrBytes1h Egress byte. A class that represents the most current statistics for egress bytes in a 1 hour sampling interval. This class updates every 15 minutes.
[V] top:Root  This class represents the root element in the object hierarchy. All managed objects in the system are descendants of the Root element.
 ├
[V] top:System The APIC uses a policy model to combine data into a health score. Health scores can be aggregated for a variety of areas such as for the infrastructure, applications, or services. The category health score is calculated using a Lp -Norm formula. The health score penalty equals 100 minus the health score. The health score penalty represents the overall health score penalties of a set of MOs that belong to a given category and are children or direc...
 
 ├
[V] l3:Inst The infra VRF is created for the iNXOS fabric infrastructure. All communications between fabric elements, such as spine, leaf and vleaf, take place in this VRF.
 
 
 ├
[V] l2:BD The Layer 2 Bridge-domain identifies the boundary of a tenant?s bridged/layer 2 traffic. This is similar to a VLAN in a traditional layer 2 switched network.
 
 
 
 ├
[V] qinq:CktEp  802.1q Vlan
 
 
 
 
 ├
[V] l2:EgrBytes1h Egress byte. A class that represents the most current statistics for egress bytes in a 1 hour sampling interval. This class updates every 15 minutes.
[V] top:Root  This class represents the root element in the object hierarchy. All managed objects in the system are descendants of the Root element.
 ├
[V] fabric:Topology The root for IFC topology.
 
 ├
[V] fabric:Pod A pod.
 
 
 ├
[V] fabric:Node The root node for the APIC.
 
 
 
 ├
[V] top:System The APIC uses a policy model to combine data into a health score. Health scores can be aggregated for a variety of areas such as for the infrastructure, applications, or services. The category health score is calculated using a Lp -Norm formula. The health score penalty equals 100 minus the health score. The health score penalty represents the overall health score penalties of a set of MOs that belong to a given category and are children or direc...
 
 
 
 
 ├
[V] l3:Ctx The tenant context information is equivalent to a virtual routing and forwarding (VRF) instance created for the tenant's L3 network. Similar to a VRF in traditional Cisco routers, the tenant context isolates the IP addresses of the tenant, allowing different tenants to have overlapping IP addresses.
 
 
 
 
 
 ├
[V] l2:BD The Layer 2 Bridge-domain identifies the boundary of a tenant?s bridged/layer 2 traffic. This is similar to a VLAN in a traditional layer 2 switched network.
 
 
 
 
 
 
 ├
[V] qinq:CktEp  802.1q Vlan
 
 
 
 
 
 
 
 ├
[V] l2:EgrBytes1h Egress byte. A class that represents the most current statistics for egress bytes in a 1 hour sampling interval. This class updates every 15 minutes.
[V] top:Root  This class represents the root element in the object hierarchy. All managed objects in the system are descendants of the Root element.
 ├
[V] top:System The APIC uses a policy model to combine data into a health score. Health scores can be aggregated for a variety of areas such as for the infrastructure, applications, or services. The category health score is calculated using a Lp -Norm formula. The health score penalty equals 100 minus the health score. The health score penalty represents the overall health score penalties of a set of MOs that belong to a given category and are children or direc...
 
 ├
[V] l3:Ctx The tenant context information is equivalent to a virtual routing and forwarding (VRF) instance created for the tenant's L3 network. Similar to a VRF in traditional Cisco routers, the tenant context isolates the IP addresses of the tenant, allowing different tenants to have overlapping IP addresses.
 
 
 ├
[V] l2:BD The Layer 2 Bridge-domain identifies the boundary of a tenant?s bridged/layer 2 traffic. This is similar to a VLAN in a traditional layer 2 switched network.
 
 
 
 ├
[V] qinq:CktEp  802.1q Vlan
 
 
 
 
 ├
[V] l2:EgrBytes1h Egress byte. A class that represents the most current statistics for egress bytes in a 1 hour sampling interval. This class updates every 15 minutes.
[V] top:Root  This class represents the root element in the object hierarchy. All managed objects in the system are descendants of the Root element.
 ├
[V] fabric:Topology The root for IFC topology.
 
 ├
[V] fabric:Pod A pod.
 
 
 ├
[V] fabric:Node The root node for the APIC.
 
 
 
 ├
[V] top:System The APIC uses a policy model to combine data into a health score. Health scores can be aggregated for a variety of areas such as for the infrastructure, applications, or services. The category health score is calculated using a Lp -Norm formula. The health score penalty equals 100 minus the health score. The health score penalty represents the overall health score penalties of a set of MOs that belong to a given category and are children or direc...
 
 
 
 
 ├
[V] l3:CtxSubstitute  Tenant context object substitute. Its needed for internal PE purposes but it doesnt instantiate any VRF in the node.
 
 
 
 
 
 ├
[V] l3:EncRtdIf The routed interface corresponds to a sub-interface in Cisco?s routing terminology. A sub-interface is a logical L3 interface created on an underlying physical L3 port (the parent interface). Each sub-interface is associated with an 802.1Q VLAN tag. The traffic that comes on the parent interface with that tag is considered for that sub-interface. The existence of a routed interface under a VRF or infra VRF also implies that the interface belo...
 
 
 
 
 
 
 ├
[V] l2:EgrBytes1h Egress byte. A class that represents the most current statistics for egress bytes in a 1 hour sampling interval. This class updates every 15 minutes.
[V] top:Root  This class represents the root element in the object hierarchy. All managed objects in the system are descendants of the Root element.
 ├
[V] top:System The APIC uses a policy model to combine data into a health score. Health scores can be aggregated for a variety of areas such as for the infrastructure, applications, or services. The category health score is calculated using a Lp -Norm formula. The health score penalty equals 100 minus the health score. The health score penalty represents the overall health score penalties of a set of MOs that belong to a given category and are children or direc...
 
 ├
[V] l3:CtxSubstitute  Tenant context object substitute. Its needed for internal PE purposes but it doesnt instantiate any VRF in the node.
 
 
 ├
[V] l3:EncRtdIf The routed interface corresponds to a sub-interface in Cisco?s routing terminology. A sub-interface is a logical L3 interface created on an underlying physical L3 port (the parent interface). Each sub-interface is associated with an 802.1Q VLAN tag. The traffic that comes on the parent interface with that tag is considered for that sub-interface. The existence of a routed interface under a VRF or infra VRF also implies that the interface belo...
 
 
 
 ├
[V] l2:EgrBytes1h Egress byte. A class that represents the most current statistics for egress bytes in a 1 hour sampling interval. This class updates every 15 minutes.
[V] top:Root  This class represents the root element in the object hierarchy. All managed objects in the system are descendants of the Root element.
 ├
[V] fabric:Topology The root for IFC topology.
 
 ├
[V] fabric:Pod A pod.
 
 
 ├
[V] fabric:Node The root node for the APIC.
 
 
 
 ├
[V] top:System The APIC uses a policy model to combine data into a health score. Health scores can be aggregated for a variety of areas such as for the infrastructure, applications, or services. The category health score is calculated using a Lp -Norm formula. The health score penalty equals 100 minus the health score. The health score penalty represents the overall health score penalties of a set of MOs that belong to a given category and are children or direc...
 
 
 
 
 ├
[V] l3:Inst The infra VRF is created for the iNXOS fabric infrastructure. All communications between fabric elements, such as spine, leaf and vleaf, take place in this VRF.
 
 
 
 
 
 ├
[V] l3:EncRtdIf The routed interface corresponds to a sub-interface in Cisco?s routing terminology. A sub-interface is a logical L3 interface created on an underlying physical L3 port (the parent interface). Each sub-interface is associated with an 802.1Q VLAN tag. The traffic that comes on the parent interface with that tag is considered for that sub-interface. The existence of a routed interface under a VRF or infra VRF also implies that the interface belo...
 
 
 
 
 
 
 ├
[V] l2:EgrBytes1h Egress byte. A class that represents the most current statistics for egress bytes in a 1 hour sampling interval. This class updates every 15 minutes.
[V] top:Root  This class represents the root element in the object hierarchy. All managed objects in the system are descendants of the Root element.
 ├
[V] top:System The APIC uses a policy model to combine data into a health score. Health scores can be aggregated for a variety of areas such as for the infrastructure, applications, or services. The category health score is calculated using a Lp -Norm formula. The health score penalty equals 100 minus the health score. The health score penalty represents the overall health score penalties of a set of MOs that belong to a given category and are children or direc...
 
 ├
[V] l3:Inst The infra VRF is created for the iNXOS fabric infrastructure. All communications between fabric elements, such as spine, leaf and vleaf, take place in this VRF.
 
 
 ├
[V] l3:EncRtdIf The routed interface corresponds to a sub-interface in Cisco?s routing terminology. A sub-interface is a logical L3 interface created on an underlying physical L3 port (the parent interface). Each sub-interface is associated with an 802.1Q VLAN tag. The traffic that comes on the parent interface with that tag is considered for that sub-interface. The existence of a routed interface under a VRF or infra VRF also implies that the interface belo...
 
 
 
 ├
[V] l2:EgrBytes1h Egress byte. A class that represents the most current statistics for egress bytes in a 1 hour sampling interval. This class updates every 15 minutes.
[V] top:Root  This class represents the root element in the object hierarchy. All managed objects in the system are descendants of the Root element.
 ├
[V] fabric:Topology The root for IFC topology.
 
 ├
[V] fabric:Pod A pod.
 
 
 ├
[V] fabric:Node The root node for the APIC.
 
 
 
 ├
[V] top:System The APIC uses a policy model to combine data into a health score. Health scores can be aggregated for a variety of areas such as for the infrastructure, applications, or services. The category health score is calculated using a Lp -Norm formula. The health score penalty equals 100 minus the health score. The health score penalty represents the overall health score penalties of a set of MOs that belong to a given category and are children or direc...
 
 
 
 
 ├
[V] l3:Ctx The tenant context information is equivalent to a virtual routing and forwarding (VRF) instance created for the tenant's L3 network. Similar to a VRF in traditional Cisco routers, the tenant context isolates the IP addresses of the tenant, allowing different tenants to have overlapping IP addresses.
 
 
 
 
 
 ├
[V] l3:EncRtdIf The routed interface corresponds to a sub-interface in Cisco?s routing terminology. A sub-interface is a logical L3 interface created on an underlying physical L3 port (the parent interface). Each sub-interface is associated with an 802.1Q VLAN tag. The traffic that comes on the parent interface with that tag is considered for that sub-interface. The existence of a routed interface under a VRF or infra VRF also implies that the interface belo...
 
 
 
 
 
 
 ├
[V] l2:EgrBytes1h Egress byte. A class that represents the most current statistics for egress bytes in a 1 hour sampling interval. This class updates every 15 minutes.
[V] top:Root  This class represents the root element in the object hierarchy. All managed objects in the system are descendants of the Root element.
 ├
[V] top:System The APIC uses a policy model to combine data into a health score. Health scores can be aggregated for a variety of areas such as for the infrastructure, applications, or services. The category health score is calculated using a Lp -Norm formula. The health score penalty equals 100 minus the health score. The health score penalty represents the overall health score penalties of a set of MOs that belong to a given category and are children or direc...
 
 ├
[V] l3:Ctx The tenant context information is equivalent to a virtual routing and forwarding (VRF) instance created for the tenant's L3 network. Similar to a VRF in traditional Cisco routers, the tenant context isolates the IP addresses of the tenant, allowing different tenants to have overlapping IP addresses.
 
 
 ├
[V] l3:EncRtdIf The routed interface corresponds to a sub-interface in Cisco?s routing terminology. A sub-interface is a logical L3 interface created on an underlying physical L3 port (the parent interface). Each sub-interface is associated with an 802.1Q VLAN tag. The traffic that comes on the parent interface with that tag is considered for that sub-interface. The existence of a routed interface under a VRF or infra VRF also implies that the interface belo...
 
 
 
 ├
[V] l2:EgrBytes1h Egress byte. A class that represents the most current statistics for egress bytes in a 1 hour sampling interval. This class updates every 15 minutes.
[V] top:Root  This class represents the root element in the object hierarchy. All managed objects in the system are descendants of the Root element.
 ├
[V] fabric:Topology The root for IFC topology.
 
 ├
[V] fabric:Pod A pod.
 
 
 ├
[V] fabric:Node The root node for the APIC.
 
 
 
 ├
[V] top:System The APIC uses a policy model to combine data into a health score. Health scores can be aggregated for a variety of areas such as for the infrastructure, applications, or services. The category health score is calculated using a Lp -Norm formula. The health score penalty equals 100 minus the health score. The health score penalty represents the overall health score penalties of a set of MOs that belong to a given category and are children or direc...
 
 
 
 
 ├
[V] l3:CtxSubstitute  Tenant context object substitute. Its needed for internal PE purposes but it doesnt instantiate any VRF in the node.
 
 
 
 
 
 ├
[V] l3:RtdIf A target relation to the routed concrete interface. This corresponds to a physical L3 interface. The existence of a routed concrete interface under a VRF or infra VRF also implies that interface belongs to that VRF. An L3 interface can belong to only one VRF at a time.
 
 
 
 
 
 
 ├
[V] l2:EgrBytes1h Egress byte. A class that represents the most current statistics for egress bytes in a 1 hour sampling interval. This class updates every 15 minutes.
[V] top:Root  This class represents the root element in the object hierarchy. All managed objects in the system are descendants of the Root element.
 ├
[V] top:System The APIC uses a policy model to combine data into a health score. Health scores can be aggregated for a variety of areas such as for the infrastructure, applications, or services. The category health score is calculated using a Lp -Norm formula. The health score penalty equals 100 minus the health score. The health score penalty represents the overall health score penalties of a set of MOs that belong to a given category and are children or direc...
 
 ├
[V] l3:CtxSubstitute  Tenant context object substitute. Its needed for internal PE purposes but it doesnt instantiate any VRF in the node.
 
 
 ├
[V] l3:RtdIf A target relation to the routed concrete interface. This corresponds to a physical L3 interface. The existence of a routed concrete interface under a VRF or infra VRF also implies that interface belongs to that VRF. An L3 interface can belong to only one VRF at a time.
 
 
 
 ├
[V] l2:EgrBytes1h Egress byte. A class that represents the most current statistics for egress bytes in a 1 hour sampling interval. This class updates every 15 minutes.
[V] top:Root  This class represents the root element in the object hierarchy. All managed objects in the system are descendants of the Root element.
 ├
[V] fabric:Topology The root for IFC topology.
 
 ├
[V] fabric:Pod A pod.
 
 
 ├
[V] fabric:Node The root node for the APIC.
 
 
 
 ├
[V] top:System The APIC uses a policy model to combine data into a health score. Health scores can be aggregated for a variety of areas such as for the infrastructure, applications, or services. The category health score is calculated using a Lp -Norm formula. The health score penalty equals 100 minus the health score. The health score penalty represents the overall health score penalties of a set of MOs that belong to a given category and are children or direc...
 
 
 
 
 ├
[V] l3:Inst The infra VRF is created for the iNXOS fabric infrastructure. All communications between fabric elements, such as spine, leaf and vleaf, take place in this VRF.
 
 
 
 
 
 ├
[V] l3:RtdIf A target relation to the routed concrete interface. This corresponds to a physical L3 interface. The existence of a routed concrete interface under a VRF or infra VRF also implies that interface belongs to that VRF. An L3 interface can belong to only one VRF at a time.
 
 
 
 
 
 
 ├
[V] l2:EgrBytes1h Egress byte. A class that represents the most current statistics for egress bytes in a 1 hour sampling interval. This class updates every 15 minutes.
[V] top:Root  This class represents the root element in the object hierarchy. All managed objects in the system are descendants of the Root element.
 ├
[V] top:System The APIC uses a policy model to combine data into a health score. Health scores can be aggregated for a variety of areas such as for the infrastructure, applications, or services. The category health score is calculated using a Lp -Norm formula. The health score penalty equals 100 minus the health score. The health score penalty represents the overall health score penalties of a set of MOs that belong to a given category and are children or direc...
 
 ├
[V] l3:Inst The infra VRF is created for the iNXOS fabric infrastructure. All communications between fabric elements, such as spine, leaf and vleaf, take place in this VRF.
 
 
 ├
[V] l3:RtdIf A target relation to the routed concrete interface. This corresponds to a physical L3 interface. The existence of a routed concrete interface under a VRF or infra VRF also implies that interface belongs to that VRF. An L3 interface can belong to only one VRF at a time.
 
 
 
 ├
[V] l2:EgrBytes1h Egress byte. A class that represents the most current statistics for egress bytes in a 1 hour sampling interval. This class updates every 15 minutes.
[V] top:Root  This class represents the root element in the object hierarchy. All managed objects in the system are descendants of the Root element.
 ├
[V] fabric:Topology The root for IFC topology.
 
 ├
[V] fabric:Pod A pod.
 
 
 ├
[V] fabric:Node The root node for the APIC.
 
 
 
 ├
[V] top:System The APIC uses a policy model to combine data into a health score. Health scores can be aggregated for a variety of areas such as for the infrastructure, applications, or services. The category health score is calculated using a Lp -Norm formula. The health score penalty equals 100 minus the health score. The health score penalty represents the overall health score penalties of a set of MOs that belong to a given category and are children or direc...
 
 
 
 
 ├
[V] l3:Ctx The tenant context information is equivalent to a virtual routing and forwarding (VRF) instance created for the tenant's L3 network. Similar to a VRF in traditional Cisco routers, the tenant context isolates the IP addresses of the tenant, allowing different tenants to have overlapping IP addresses.
 
 
 
 
 
 ├
[V] l3:RtdIf A target relation to the routed concrete interface. This corresponds to a physical L3 interface. The existence of a routed concrete interface under a VRF or infra VRF also implies that interface belongs to that VRF. An L3 interface can belong to only one VRF at a time.
 
 
 
 
 
 
 ├
[V] l2:EgrBytes1h Egress byte. A class that represents the most current statistics for egress bytes in a 1 hour sampling interval. This class updates every 15 minutes.
[V] top:Root  This class represents the root element in the object hierarchy. All managed objects in the system are descendants of the Root element.
 ├
[V] top:System The APIC uses a policy model to combine data into a health score. Health scores can be aggregated for a variety of areas such as for the infrastructure, applications, or services. The category health score is calculated using a Lp -Norm formula. The health score penalty equals 100 minus the health score. The health score penalty represents the overall health score penalties of a set of MOs that belong to a given category and are children or direc...
 
 ├
[V] l3:Ctx The tenant context information is equivalent to a virtual routing and forwarding (VRF) instance created for the tenant's L3 network. Similar to a VRF in traditional Cisco routers, the tenant context isolates the IP addresses of the tenant, allowing different tenants to have overlapping IP addresses.
 
 
 ├
[V] l3:RtdIf A target relation to the routed concrete interface. This corresponds to a physical L3 interface. The existence of a routed concrete interface under a VRF or infra VRF also implies that interface belongs to that VRF. An L3 interface can belong to only one VRF at a time.
 
 
 
 ├
[V] l2:EgrBytes1h Egress byte. A class that represents the most current statistics for egress bytes in a 1 hour sampling interval. This class updates every 15 minutes.
[V] top:Root  This class represents the root element in the object hierarchy. All managed objects in the system are descendants of the Root element.
 ├
[V] fabric:Topology The root for IFC topology.
 
 ├
[V] fabric:Pod A pod.
 
 
 ├
[V] fabric:Node The root node for the APIC.
 
 
 
 ├
[V] top:System The APIC uses a policy model to combine data into a health score. Health scores can be aggregated for a variety of areas such as for the infrastructure, applications, or services. The category health score is calculated using a Lp -Norm formula. The health score penalty equals 100 minus the health score. The health score penalty represents the overall health score penalties of a set of MOs that belong to a given category and are children or direc...
 
 
 
 
 ├
[V] l3:CtxSubstitute  Tenant context object substitute. Its needed for internal PE purposes but it doesnt instantiate any VRF in the node.
 
 
 
 
 
 ├
[V] l2:BD The Layer 2 Bridge-domain identifies the boundary of a tenant?s bridged/layer 2 traffic. This is similar to a VLAN in a traditional layer 2 switched network.
 
 
 
 
 
 
 ├
[V] svi:If A routed VLAN interface.
 
 
 
 
 
 
 
 ├
[V] l2:EgrBytes1h Egress byte. A class that represents the most current statistics for egress bytes in a 1 hour sampling interval. This class updates every 15 minutes.
[V] top:Root  This class represents the root element in the object hierarchy. All managed objects in the system are descendants of the Root element.
 ├
[V] top:System The APIC uses a policy model to combine data into a health score. Health scores can be aggregated for a variety of areas such as for the infrastructure, applications, or services. The category health score is calculated using a Lp -Norm formula. The health score penalty equals 100 minus the health score. The health score penalty represents the overall health score penalties of a set of MOs that belong to a given category and are children or direc...
 
 ├
[V] l3:CtxSubstitute  Tenant context object substitute. Its needed for internal PE purposes but it doesnt instantiate any VRF in the node.
 
 
 ├
[V] l2:BD The Layer 2 Bridge-domain identifies the boundary of a tenant?s bridged/layer 2 traffic. This is similar to a VLAN in a traditional layer 2 switched network.
 
 
 
 ├
[V] svi:If A routed VLAN interface.
 
 
 
 
 ├
[V] l2:EgrBytes1h Egress byte. A class that represents the most current statistics for egress bytes in a 1 hour sampling interval. This class updates every 15 minutes.
[V] top:Root  This class represents the root element in the object hierarchy. All managed objects in the system are descendants of the Root element.
 ├
[V] fabric:Topology The root for IFC topology.
 
 ├
[V] fabric:Pod A pod.
 
 
 ├
[V] fabric:Node The root node for the APIC.
 
 
 
 ├
[V] top:System The APIC uses a policy model to combine data into a health score. Health scores can be aggregated for a variety of areas such as for the infrastructure, applications, or services. The category health score is calculated using a Lp -Norm formula. The health score penalty equals 100 minus the health score. The health score penalty represents the overall health score penalties of a set of MOs that belong to a given category and are children or direc...
 
 
 
 
 ├
[V] l3:Inst The infra VRF is created for the iNXOS fabric infrastructure. All communications between fabric elements, such as spine, leaf and vleaf, take place in this VRF.
 
 
 
 
 
 ├
[V] l2:BD The Layer 2 Bridge-domain identifies the boundary of a tenant?s bridged/layer 2 traffic. This is similar to a VLAN in a traditional layer 2 switched network.
 
 
 
 
 
 
 ├
[V] svi:If A routed VLAN interface.
 
 
 
 
 
 
 
 ├
[V] l2:EgrBytes1h Egress byte. A class that represents the most current statistics for egress bytes in a 1 hour sampling interval. This class updates every 15 minutes.
[V] top:Root  This class represents the root element in the object hierarchy. All managed objects in the system are descendants of the Root element.
 ├
[V] top:System The APIC uses a policy model to combine data into a health score. Health scores can be aggregated for a variety of areas such as for the infrastructure, applications, or services. The category health score is calculated using a Lp -Norm formula. The health score penalty equals 100 minus the health score. The health score penalty represents the overall health score penalties of a set of MOs that belong to a given category and are children or direc...
 
 ├
[V] l3:Inst The infra VRF is created for the iNXOS fabric infrastructure. All communications between fabric elements, such as spine, leaf and vleaf, take place in this VRF.
 
 
 ├
[V] l2:BD The Layer 2 Bridge-domain identifies the boundary of a tenant?s bridged/layer 2 traffic. This is similar to a VLAN in a traditional layer 2 switched network.
 
 
 
 ├
[V] svi:If A routed VLAN interface.
 
 
 
 
 ├
[V] l2:EgrBytes1h Egress byte. A class that represents the most current statistics for egress bytes in a 1 hour sampling interval. This class updates every 15 minutes.
[V] top:Root  This class represents the root element in the object hierarchy. All managed objects in the system are descendants of the Root element.
 ├
[V] fabric:Topology The root for IFC topology.
 
 ├
[V] fabric:Pod A pod.
 
 
 ├
[V] fabric:Node The root node for the APIC.
 
 
 
 ├
[V] top:System The APIC uses a policy model to combine data into a health score. Health scores can be aggregated for a variety of areas such as for the infrastructure, applications, or services. The category health score is calculated using a Lp -Norm formula. The health score penalty equals 100 minus the health score. The health score penalty represents the overall health score penalties of a set of MOs that belong to a given category and are children or direc...
 
 
 
 
 ├
[V] l3:Ctx The tenant context information is equivalent to a virtual routing and forwarding (VRF) instance created for the tenant's L3 network. Similar to a VRF in traditional Cisco routers, the tenant context isolates the IP addresses of the tenant, allowing different tenants to have overlapping IP addresses.
 
 
 
 
 
 ├
[V] l2:BD The Layer 2 Bridge-domain identifies the boundary of a tenant?s bridged/layer 2 traffic. This is similar to a VLAN in a traditional layer 2 switched network.
 
 
 
 
 
 
 ├
[V] svi:If A routed VLAN interface.
 
 
 
 
 
 
 
 ├
[V] l2:EgrBytes1h Egress byte. A class that represents the most current statistics for egress bytes in a 1 hour sampling interval. This class updates every 15 minutes.
[V] top:Root  This class represents the root element in the object hierarchy. All managed objects in the system are descendants of the Root element.
 ├
[V] top:System The APIC uses a policy model to combine data into a health score. Health scores can be aggregated for a variety of areas such as for the infrastructure, applications, or services. The category health score is calculated using a Lp -Norm formula. The health score penalty equals 100 minus the health score. The health score penalty represents the overall health score penalties of a set of MOs that belong to a given category and are children or direc...
 
 ├
[V] l3:Ctx The tenant context information is equivalent to a virtual routing and forwarding (VRF) instance created for the tenant's L3 network. Similar to a VRF in traditional Cisco routers, the tenant context isolates the IP addresses of the tenant, allowing different tenants to have overlapping IP addresses.
 
 
 ├
[V] l2:BD The Layer 2 Bridge-domain identifies the boundary of a tenant?s bridged/layer 2 traffic. This is similar to a VLAN in a traditional layer 2 switched network.
 
 
 
 ├
[V] svi:If A routed VLAN interface.
 
 
 
 
 ├
[V] l2:EgrBytes1h Egress byte. A class that represents the most current statistics for egress bytes in a 1 hour sampling interval. This class updates every 15 minutes.
[V] top:Root  This class represents the root element in the object hierarchy. All managed objects in the system are descendants of the Root element.
 ├
[V] fabric:Topology The root for IFC topology.
 
 ├
[V] fabric:Pod A pod.
 
 
 ├
[V] fabric:Node The root node for the APIC.
 
 
 
 ├
[V] top:System The APIC uses a policy model to combine data into a health score. Health scores can be aggregated for a variety of areas such as for the infrastructure, applications, or services. The category health score is calculated using a Lp -Norm formula. The health score penalty equals 100 minus the health score. The health score penalty represents the overall health score penalties of a set of MOs that belong to a given category and are children or direc...
 
 
 
 
 ├
[V] l3:CtxSubstitute  Tenant context object substitute. Its needed for internal PE purposes but it doesnt instantiate any VRF in the node.
 
 
 
 
 
 ├
[V] l2:BD The Layer 2 Bridge-domain identifies the boundary of a tenant?s bridged/layer 2 traffic. This is similar to a VLAN in a traditional layer 2 switched network.
 
 
 
 
 
 
 ├
[V] vxlan:CktEp A VXLAN circuit.
 
 
 
 
 
 
 
 ├
[V] l2:EgrBytes1h Egress byte. A class that represents the most current statistics for egress bytes in a 1 hour sampling interval. This class updates every 15 minutes.
[V] top:Root  This class represents the root element in the object hierarchy. All managed objects in the system are descendants of the Root element.
 ├
[V] top:System The APIC uses a policy model to combine data into a health score. Health scores can be aggregated for a variety of areas such as for the infrastructure, applications, or services. The category health score is calculated using a Lp -Norm formula. The health score penalty equals 100 minus the health score. The health score penalty represents the overall health score penalties of a set of MOs that belong to a given category and are children or direc...
 
 ├
[V] l3:CtxSubstitute  Tenant context object substitute. Its needed for internal PE purposes but it doesnt instantiate any VRF in the node.
 
 
 ├
[V] l2:BD The Layer 2 Bridge-domain identifies the boundary of a tenant?s bridged/layer 2 traffic. This is similar to a VLAN in a traditional layer 2 switched network.
 
 
 
 ├
[V] vxlan:CktEp A VXLAN circuit.
 
 
 
 
 ├
[V] l2:EgrBytes1h Egress byte. A class that represents the most current statistics for egress bytes in a 1 hour sampling interval. This class updates every 15 minutes.
[V] top:Root  This class represents the root element in the object hierarchy. All managed objects in the system are descendants of the Root element.
 ├
[V] fabric:Topology The root for IFC topology.
 
 ├
[V] fabric:Pod A pod.
 
 
 ├
[V] fabric:Node The root node for the APIC.
 
 
 
 ├
[V] top:System The APIC uses a policy model to combine data into a health score. Health scores can be aggregated for a variety of areas such as for the infrastructure, applications, or services. The category health score is calculated using a Lp -Norm formula. The health score penalty equals 100 minus the health score. The health score penalty represents the overall health score penalties of a set of MOs that belong to a given category and are children or direc...
 
 
 
 
 ├
[V] l3:Inst The infra VRF is created for the iNXOS fabric infrastructure. All communications between fabric elements, such as spine, leaf and vleaf, take place in this VRF.
 
 
 
 
 
 ├
[V] l2:BD The Layer 2 Bridge-domain identifies the boundary of a tenant?s bridged/layer 2 traffic. This is similar to a VLAN in a traditional layer 2 switched network.
 
 
 
 
 
 
 ├
[V] vxlan:CktEp A VXLAN circuit.
 
 
 
 
 
 
 
 ├
[V] l2:EgrBytes1h Egress byte. A class that represents the most current statistics for egress bytes in a 1 hour sampling interval. This class updates every 15 minutes.
[V] top:Root  This class represents the root element in the object hierarchy. All managed objects in the system are descendants of the Root element.
 ├
[V] top:System The APIC uses a policy model to combine data into a health score. Health scores can be aggregated for a variety of areas such as for the infrastructure, applications, or services. The category health score is calculated using a Lp -Norm formula. The health score penalty equals 100 minus the health score. The health score penalty represents the overall health score penalties of a set of MOs that belong to a given category and are children or direc...
 
 ├
[V] l3:Inst The infra VRF is created for the iNXOS fabric infrastructure. All communications between fabric elements, such as spine, leaf and vleaf, take place in this VRF.
 
 
 ├
[V] l2:BD The Layer 2 Bridge-domain identifies the boundary of a tenant?s bridged/layer 2 traffic. This is similar to a VLAN in a traditional layer 2 switched network.
 
 
 
 ├
[V] vxlan:CktEp A VXLAN circuit.
 
 
 
 
 ├
[V] l2:EgrBytes1h Egress byte. A class that represents the most current statistics for egress bytes in a 1 hour sampling interval. This class updates every 15 minutes.
[V] top:Root  This class represents the root element in the object hierarchy. All managed objects in the system are descendants of the Root element.
 ├
[V] fabric:Topology The root for IFC topology.
 
 ├
[V] fabric:Pod A pod.
 
 
 ├
[V] fabric:Node The root node for the APIC.
 
 
 
 ├
[V] top:System The APIC uses a policy model to combine data into a health score. Health scores can be aggregated for a variety of areas such as for the infrastructure, applications, or services. The category health score is calculated using a Lp -Norm formula. The health score penalty equals 100 minus the health score. The health score penalty represents the overall health score penalties of a set of MOs that belong to a given category and are children or direc...
 
 
 
 
 ├
[V] l3:Ctx The tenant context information is equivalent to a virtual routing and forwarding (VRF) instance created for the tenant's L3 network. Similar to a VRF in traditional Cisco routers, the tenant context isolates the IP addresses of the tenant, allowing different tenants to have overlapping IP addresses.
 
 
 
 
 
 ├
[V] l2:BD The Layer 2 Bridge-domain identifies the boundary of a tenant?s bridged/layer 2 traffic. This is similar to a VLAN in a traditional layer 2 switched network.
 
 
 
 
 
 
 ├
[V] vxlan:CktEp A VXLAN circuit.
 
 
 
 
 
 
 
 ├
[V] l2:EgrBytes1h Egress byte. A class that represents the most current statistics for egress bytes in a 1 hour sampling interval. This class updates every 15 minutes.
[V] top:Root  This class represents the root element in the object hierarchy. All managed objects in the system are descendants of the Root element.
 ├
[V] top:System The APIC uses a policy model to combine data into a health score. Health scores can be aggregated for a variety of areas such as for the infrastructure, applications, or services. The category health score is calculated using a Lp -Norm formula. The health score penalty equals 100 minus the health score. The health score penalty represents the overall health score penalties of a set of MOs that belong to a given category and are children or direc...
 
 ├
[V] l3:Ctx The tenant context information is equivalent to a virtual routing and forwarding (VRF) instance created for the tenant's L3 network. Similar to a VRF in traditional Cisco routers, the tenant context isolates the IP addresses of the tenant, allowing different tenants to have overlapping IP addresses.
 
 
 ├
[V] l2:BD The Layer 2 Bridge-domain identifies the boundary of a tenant?s bridged/layer 2 traffic. This is similar to a VLAN in a traditional layer 2 switched network.
 
 
 
 ├
[V] vxlan:CktEp A VXLAN circuit.
 
 
 
 
 ├
[V] l2:EgrBytes1h Egress byte. A class that represents the most current statistics for egress bytes in a 1 hour sampling interval. This class updates every 15 minutes.
[V] top:Root  This class represents the root element in the object hierarchy. All managed objects in the system are descendants of the Root element.
 ├
[V] fabric:Topology The root for IFC topology.
 
 ├
[V] fabric:Pod A pod.
 
 
 ├
[V] fabric:Node The root node for the APIC.
 
 
 
 ├
[V] top:System The APIC uses a policy model to combine data into a health score. Health scores can be aggregated for a variety of areas such as for the infrastructure, applications, or services. The category health score is calculated using a Lp -Norm formula. The health score penalty equals 100 minus the health score. The health score penalty represents the overall health score penalties of a set of MOs that belong to a given category and are children or direc...
 
 
 
 
 ├
[V] l3:CtxSubstitute  Tenant context object substitute. Its needed for internal PE purposes but it doesnt instantiate any VRF in the node.
 
 
 
 
 
 ├
[V] l2:BD The Layer 2 Bridge-domain identifies the boundary of a tenant?s bridged/layer 2 traffic. This is similar to a VLAN in a traditional layer 2 switched network.
 
 
 
 
 
 
 ├
[V] vlan:CktEp A VLAN object created for an endpoint group with an 802.1q encap.
 
 
 
 
 
 
 
 ├
[V] l2:EgrBytes1h Egress byte. A class that represents the most current statistics for egress bytes in a 1 hour sampling interval. This class updates every 15 minutes.
[V] top:Root  This class represents the root element in the object hierarchy. All managed objects in the system are descendants of the Root element.
 ├
[V] top:System The APIC uses a policy model to combine data into a health score. Health scores can be aggregated for a variety of areas such as for the infrastructure, applications, or services. The category health score is calculated using a Lp -Norm formula. The health score penalty equals 100 minus the health score. The health score penalty represents the overall health score penalties of a set of MOs that belong to a given category and are children or direc...
 
 ├
[V] l3:CtxSubstitute  Tenant context object substitute. Its needed for internal PE purposes but it doesnt instantiate any VRF in the node.
 
 
 ├
[V] l2:BD The Layer 2 Bridge-domain identifies the boundary of a tenant?s bridged/layer 2 traffic. This is similar to a VLAN in a traditional layer 2 switched network.
 
 
 
 ├
[V] vlan:CktEp A VLAN object created for an endpoint group with an 802.1q encap.
 
 
 
 
 ├
[V] l2:EgrBytes1h Egress byte. A class that represents the most current statistics for egress bytes in a 1 hour sampling interval. This class updates every 15 minutes.
[V] top:Root  This class represents the root element in the object hierarchy. All managed objects in the system are descendants of the Root element.
 ├
[V] fabric:Topology The root for IFC topology.
 
 ├
[V] fabric:Pod A pod.
 
 
 ├
[V] fabric:Node The root node for the APIC.
 
 
 
 ├
[V] top:System The APIC uses a policy model to combine data into a health score. Health scores can be aggregated for a variety of areas such as for the infrastructure, applications, or services. The category health score is calculated using a Lp -Norm formula. The health score penalty equals 100 minus the health score. The health score penalty represents the overall health score penalties of a set of MOs that belong to a given category and are children or direc...
 
 
 
 
 ├
[V] l3:Inst The infra VRF is created for the iNXOS fabric infrastructure. All communications between fabric elements, such as spine, leaf and vleaf, take place in this VRF.
 
 
 
 
 
 ├
[V] l2:BD The Layer 2 Bridge-domain identifies the boundary of a tenant?s bridged/layer 2 traffic. This is similar to a VLAN in a traditional layer 2 switched network.
 
 
 
 
 
 
 ├
[V] vlan:CktEp A VLAN object created for an endpoint group with an 802.1q encap.
 
 
 
 
 
 
 
 ├
[V] l2:EgrBytes1h Egress byte. A class that represents the most current statistics for egress bytes in a 1 hour sampling interval. This class updates every 15 minutes.
[V] top:Root  This class represents the root element in the object hierarchy. All managed objects in the system are descendants of the Root element.
 ├
[V] top:System The APIC uses a policy model to combine data into a health score. Health scores can be aggregated for a variety of areas such as for the infrastructure, applications, or services. The category health score is calculated using a Lp -Norm formula. The health score penalty equals 100 minus the health score. The health score penalty represents the overall health score penalties of a set of MOs that belong to a given category and are children or direc...
 
 ├
[V] l3:Inst The infra VRF is created for the iNXOS fabric infrastructure. All communications between fabric elements, such as spine, leaf and vleaf, take place in this VRF.
 
 
 ├
[V] l2:BD The Layer 2 Bridge-domain identifies the boundary of a tenant?s bridged/layer 2 traffic. This is similar to a VLAN in a traditional layer 2 switched network.
 
 
 
 ├
[V] vlan:CktEp A VLAN object created for an endpoint group with an 802.1q encap.
 
 
 
 
 ├
[V] l2:EgrBytes1h Egress byte. A class that represents the most current statistics for egress bytes in a 1 hour sampling interval. This class updates every 15 minutes.
[V] top:Root  This class represents the root element in the object hierarchy. All managed objects in the system are descendants of the Root element.
 ├
[V] fabric:Topology The root for IFC topology.
 
 ├
[V] fabric:Pod A pod.
 
 
 ├
[V] fabric:Node The root node for the APIC.
 
 
 
 ├
[V] top:System The APIC uses a policy model to combine data into a health score. Health scores can be aggregated for a variety of areas such as for the infrastructure, applications, or services. The category health score is calculated using a Lp -Norm formula. The health score penalty equals 100 minus the health score. The health score penalty represents the overall health score penalties of a set of MOs that belong to a given category and are children or direc...
 
 
 
 
 ├
[V] l3:Ctx The tenant context information is equivalent to a virtual routing and forwarding (VRF) instance created for the tenant's L3 network. Similar to a VRF in traditional Cisco routers, the tenant context isolates the IP addresses of the tenant, allowing different tenants to have overlapping IP addresses.
 
 
 
 
 
 ├
[V] l2:BD The Layer 2 Bridge-domain identifies the boundary of a tenant?s bridged/layer 2 traffic. This is similar to a VLAN in a traditional layer 2 switched network.
 
 
 
 
 
 
 ├
[V] vlan:CktEp A VLAN object created for an endpoint group with an 802.1q encap.
 
 
 
 
 
 
 
 ├
[V] l2:EgrBytes1h Egress byte. A class that represents the most current statistics for egress bytes in a 1 hour sampling interval. This class updates every 15 minutes.
[V] top:Root  This class represents the root element in the object hierarchy. All managed objects in the system are descendants of the Root element.
 ├
[V] top:System The APIC uses a policy model to combine data into a health score. Health scores can be aggregated for a variety of areas such as for the infrastructure, applications, or services. The category health score is calculated using a Lp -Norm formula. The health score penalty equals 100 minus the health score. The health score penalty represents the overall health score penalties of a set of MOs that belong to a given category and are children or direc...
 
 ├
[V] l3:Ctx The tenant context information is equivalent to a virtual routing and forwarding (VRF) instance created for the tenant's L3 network. Similar to a VRF in traditional Cisco routers, the tenant context isolates the IP addresses of the tenant, allowing different tenants to have overlapping IP addresses.
 
 
 ├
[V] l2:BD The Layer 2 Bridge-domain identifies the boundary of a tenant?s bridged/layer 2 traffic. This is similar to a VLAN in a traditional layer 2 switched network.
 
 
 
 ├
[V] vlan:CktEp A VLAN object created for an endpoint group with an 802.1q encap.
 
 
 
 
 ├
[V] l2:EgrBytes1h Egress byte. A class that represents the most current statistics for egress bytes in a 1 hour sampling interval. This class updates every 15 minutes.


Contained Hierarchy
[V] l2:EgrBytes1h Egress byte. A class that represents the most current statistics for egress bytes in a 1 hour sampling interval. This class updates every 15 minutes.


Inheritance
[V] stats:Item The superclass for current and historical data of the statistics.
 ├
[V] stats:Curr The superclass for the current data objects of the statistics.
 
 ├
[V] l2:EgrBytes Egress byte. A super class that represents the most current statistics for egress bytes.
 
 
 ├
[V] l2:EgrBytes1h Egress byte. A class that represents the most current statistics for egress bytes in a 1 hour sampling interval. This class updates every 15 minutes.


Stat Counters
scalar:Uint64 COUNTER: l2:EgrBytes:multicast(bytes)
           egress multicast bytes
          Comments: Egress multicast bytes
scalar:Uint64 COUNTER: l2:EgrBytes:unicast(bytes)
           egress unicast bytes
          Comments: Egress unicast bytes


Events
                


Faults
                


Fsms
                


Stats Info


Properties Summary
Defined in: l2:EgrBytes
scalar:Uint64 multicastAvg  (l2:EgrBytes:multicastAvg)
           The average number of multicast bytes or packets sent and received by the system. Note that this value resets to 0 at the beginning of each interval.
scalar:Uint64 multicastBase  (l2:EgrBytes:multicastBase)
           The multicast baseline. This value continues through each interval without resetting to zero.
scalar:Uint64 multicastCum  (l2:EgrBytes:multicastCum)
           The sum total of values read by the multicast counter. Note that this value continues through each interval without resetting to zero.
scalar:Uint64 multicastLast  (l2:EgrBytes:multicastLast)
           The last read multicast value. This value continues through each interval without resetting to zero.
scalar:Uint64 multicastMax  (l2:EgrBytes:multicastMax)
           The largest number of multicast bytes or packets sent and received by the system. This value is only overwritten if the most current value is larger than the previous value. For example, if the value of the first reading is 3 and the value of the second reading is 5, the previous value is overwritten with 5. If the third reading is smaller than 5, the value remains at 5. Note that this value resets to 0 at the beginning of each interval.
scalar:Uint64 multicastMin  (l2:EgrBytes:multicastMin)
           The lowest number of multicast bytes or packets sent and received by the system. This value is only overwritten if the most current value is smaller than the previous value. For example, if the value of the first reading is 3 and the value of the second reading is 2, the previous value is overwritten with 2. If the third reading is larger than 2, the value remains at 2. Note that this value resets to 0 at the beginning of each interval.
scalar:Uint64 multicastPer  (l2:EgrBytes:multicastPer)
           The sum total of the Multicast counter's values in an interval. Note that this value resets to 0 at the beginning of each interval.
scalar:Double multicastRate  (l2:EgrBytes:multicastRate)
           The rate of the ingress multicast counter readings in an interval. The rate is calculated by dividing the periodic value by the length of the interval. This value resets to 0 at the beginning of each interval.
scalar:Uint16 multicastSpct  (l2:EgrBytes:multicastSpct)
           The number of missed and/or incorrect count values read by the multicast counter.
stats:ThresholdedMask
          scalar:Bitmask64
multicastThr  (l2:EgrBytes:multicastThr)
           The threshold crossing flags for the multicast traffic. The threshold crossing flags indicate the properties of the counter that crossed the threshold during the collection interval. Note that this value resets at the beginning of each interval.
scalar:Sint64 multicastTr  (l2:EgrBytes:multicastTr)
           The trending value of the multicast traffic counter. This value resets to 0 at the beginning of each interval.
scalar:Uint64 multicastTrBase  (l2:EgrBytes:multicastTrBase)
           The cumulative value of the multicast bytes or packets sent and received by the system from the previous interval. This value does not reset.
scalar:Uint64 unicastAvg  (l2:EgrBytes:unicastAvg)
           The average number of unicast bytes or packets sent and received by the system. Note that this value resets to 0 at the beginning of each interval.
scalar:Uint64 unicastBase  (l2:EgrBytes:unicastBase)
           The Unicast baseline.
scalar:Uint64 unicastCum  (l2:EgrBytes:unicastCum)
           The sum total of values read by the unicast counter. Note that this value continues through each interval without resetting to zero.
scalar:Uint64 unicastLast  (l2:EgrBytes:unicastLast)
           The last read unicast value. This value continues through each interval without resetting to zero.
scalar:Uint64 unicastMax  (l2:EgrBytes:unicastMax)
           The largest number of unicast bytes or packets sent and received by the system. This value is only overwritten if the most current value is larger than the previous value. For example, if the value of the first reading is 3 and the value of the second reading is 5, the previous value is overwritten with 5. If the third reading is smaller than 5, the value remains at 5. Note that this value resets to 0 at the beginning of each interval.
scalar:Uint64 unicastMin  (l2:EgrBytes:unicastMin)
           The lowest number of unicast bytes or packets sent and received by the system. This value is only overwritten if the most current value is smaller than the previous value. For example, if the value of the first reading is 3 and the value of the second reading is 2, the previous value is overwritten with 2. If the third reading is larger than 2, the value remains at 2. Note that this value resets to 0 at the beginning of each interval.
scalar:Uint64 unicastPer  (l2:EgrBytes:unicastPer)
           The sum total of the unicast counter values in an interval. Note that this value resets to 0 at the beginning of each interval.
scalar:Double unicastRate  (l2:EgrBytes:unicastRate)
           The rate of the ingress unicast counter readings in an interval. The rate is calculated by dividing the periodic value by the length of the interval. This value resets to 0 at the beginning of each interval.
scalar:Uint16 unicastSpct  (l2:EgrBytes:unicastSpct)
           The number of missed and/or incorrect count values read by the Unicast counter.
stats:ThresholdedMask
          scalar:Bitmask64
unicastThr  (l2:EgrBytes:unicastThr)
           The threshold crossing flags for the unicast traffic. The threshold crossing flags indicate the properties of the counter that crossed the threshold during the collection interval. Note that this value resets at the beginning of each interval.
scalar:Sint64 unicastTr  (l2:EgrBytes:unicastTr)
           The trending value of the unicast traffic counter. This value resets to 0 at the beginning of each interval.
scalar:Uint64 unicastTrBase  (l2:EgrBytes:unicastTrBase)
           The cumulative value of the unicast packets or bytes sent and received by the system from the previous interval. This value does not reset.
Defined in: stats:Item
scalar:Uint16 cnt  (stats:Item:cnt)
           The number of readings made within the current sample.
scalar:Uint32 lastCollOffset  (stats:Item:lastCollOffset)
          
scalar:Date repIntvEnd  (stats:Item:repIntvEnd)
          
scalar:Date repIntvStart  (stats:Item:repIntvStart)
          
Defined in: mo:TopProps
mo:ModificationChildAction
          scalar:Bitmask32
childAction  (mo:TopProps:childAction)
           Delete or ignore. For internal use only.
reference:BinRef dn  (mo:TopProps:dn)
           A tag or metadata is a non-hierarchical keyword or term assigned to the fabric module.
reference:BinRN rn  (mo:TopProps:rn)
           Identifies an object from its siblings within the context of its parent object. The distinguished name contains a sequence of relative names.
mo:ModificationStatus
          scalar:Bitmask32
status  (mo:TopProps:status)
           The upgrade status. This property is for internal use only.
Defined in: mo:Modifiable
mo:TStamp
          scalar:Date
modTs  (mo:Modifiable:modTs)
           The time when this object was last modified.
Properties Detail

childAction

Type: mo:ModificationChildAction
Primitive Type: scalar:Bitmask32

Units: null
Encrypted: false
Access: implicit
Category: TopLevelChildAction
    Comments:
Delete or ignore. For internal use only.
Constants
deleteAll 16384u deleteAll NO COMMENTS
ignore 4096u ignore NO COMMENTS
deleteNonPresent 8192u deleteNonPresent NO COMMENTS
DEFAULT 0 --- This type is used to





cnt

Type: scalar:Uint16

Units: null
Encrypted: false
Access: implicit
Category: TopLevelRegular
    Comments:
The number of readings made within the current sample.



dn

Type: reference:BinRef

Units: null
Encrypted: false
Access: implicit
Category: TopLevelDn
    Comments:
A tag or metadata is a non-hierarchical keyword or term assigned to the fabric module.



lastCollOffset

Type: scalar:Uint32

Units: null
Encrypted: false
Access: implicit
Category: TopLevelRegular
    Comments:



modTs

Type: mo:TStamp
Primitive Type: scalar:Date

Units: null
Encrypted: false
Access: implicit
Category: TopLevelRegular
    Comments:
The time when this object was last modified.
Constants
never 0ull never NO COMMENTS
DEFAULT never(0ull) never NO COMMENTS





multicastAvg

Type: scalar:Uint64

Units: bytes
Encrypted: false
Access: oper
Category: ImplicitAvg
    Comments:
The average number of multicast bytes or packets sent and received by the system. Note that this value resets to 0 at the beginning of each interval.



multicastBase

Type: scalar:Uint64

Units: bytes
Encrypted: false
Access: oper
Category: ImplicitBaseline
    Comments:
The multicast baseline. This value continues through each interval without resetting to zero.



multicastCum

Type: scalar:Uint64

Units: bytes
Encrypted: false
Access: oper
Category: ImplicitCumulative
    Comments:
The sum total of values read by the multicast counter. Note that this value continues through each interval without resetting to zero.



multicastLast

Type: scalar:Uint64

Units: bytes
Encrypted: false
Access: oper
Category: ImplicitLastReading
    Comments:
The last read multicast value. This value continues through each interval without resetting to zero.



multicastMax

Type: scalar:Uint64

Units: bytes
Encrypted: false
Access: oper
Category: ImplicitMax
    Comments:
The largest number of multicast bytes or packets sent and received by the system. This value is only overwritten if the most current value is larger than the previous value. For example, if the value of the first reading is 3 and the value of the second reading is 5, the previous value is overwritten with 5. If the third reading is smaller than 5, the value remains at 5. Note that this value resets to 0 at the beginning of each interval.



multicastMin

Type: scalar:Uint64

Units: bytes
Encrypted: false
Access: oper
Category: ImplicitMin
    Comments:
The lowest number of multicast bytes or packets sent and received by the system. This value is only overwritten if the most current value is smaller than the previous value. For example, if the value of the first reading is 3 and the value of the second reading is 2, the previous value is overwritten with 2. If the third reading is larger than 2, the value remains at 2. Note that this value resets to 0 at the beginning of each interval.



multicastPer

Type: scalar:Uint64

Units: bytes
Encrypted: false
Access: oper
Category: ImplicitPeriodic
    Comments:
The sum total of the Multicast counter's values in an interval. Note that this value resets to 0 at the beginning of each interval.



multicastRate

Type: scalar:Double

Units: bytes
Encrypted: false
Access: oper
Category: ImplicitRate
    Comments:
The rate of the ingress multicast counter readings in an interval. The rate is calculated by dividing the periodic value by the length of the interval. This value resets to 0 at the beginning of each interval.



multicastSpct

Type: scalar:Uint16

Units: bytes
Encrypted: false
Access: oper
Category: ImplicitSuspect
    Comments:
The number of missed and/or incorrect count values read by the multicast counter.



multicastThr

Type: stats:ThresholdedMask
Primitive Type: scalar:Bitmask64

Units: bytes
Encrypted: false
Access: oper
Category: ImplicitThresholded
    Comments:
The threshold crossing flags for the multicast traffic. The threshold crossing flags indicate the properties of the counter that crossed the threshold during the collection interval. Note that this value resets at the beginning of each interval.
Constants
unspecified 0ull --- NO COMMENTS
cumulativeWarn 1024ull cumulative severity warning NO COMMENTS
periodicCrit 1048576ull periodic severity critical NO COMMENTS
maxLow 1073741824ull max crossed low threshold NO COMMENTS
avgMajor 1099511627776ull avg severity major NO COMMENTS
rateHigh 1125899906842624ull rate crossed high threshold NO COMMENTS
cumulativeRecovering 128ull cumulative recovering NO COMMENTS
periodicWarn 131072ull periodic severity warning NO COMMENTS
minCrit 134217728ull min severity critical NO COMMENTS
avgLow 137438953472ull avg crossed low threshold NO COMMENTS
trendMajor 140737488355328ull trend severity major NO COMMENTS
periodicRecovering 16384ull periodic recovering NO COMMENTS
minWarn 16777216ull min severity warning NO COMMENTS
lastReadingMinor 16ull lastReading severity minor NO COMMENTS
maxCrit 17179869184ull max severity critical NO COMMENTS
trendLow 17592186044416ull trend crossed low threshold NO COMMENTS
rateMajor 18014398509481984ull rate severity major NO COMMENTS
lastReadingRecovering 1ull lastReading recovering NO COMMENTS
cumulativeMinor 2048ull cumulative severity minor NO COMMENTS
minRecovering 2097152ull min recovering NO COMMENTS
maxWarn 2147483648ull max severity warning NO COMMENTS
avgCrit 2199023255552ull avg severity critical NO COMMENTS
rateLow 2251799813685248ull rate crossed low threshold NO COMMENTS
cumulativeHigh 256ull cumulative crossed high threshold NO COMMENTS
periodicMinor 262144ull periodic severity minor NO COMMENTS
maxRecovering 268435456ull max recovering NO COMMENTS
avgWarn 274877906944ull avg severity warning NO COMMENTS
trendCrit 281474976710656ull trend severity critical NO COMMENTS
lastReadingHigh 2ull lastReading crossed high threshold NO COMMENTS
periodicHigh 32768ull periodic crossed high threshold NO COMMENTS
lastReadingMajor 32ull lastReading severity major NO COMMENTS
minMinor 33554432ull min severity minor NO COMMENTS
avgRecovering 34359738368ull avg recovering NO COMMENTS
trendWarn 35184372088832ull trend severity warning NO COMMENTS
rateCrit 36028797018963968ull rate severity critical NO COMMENTS
cumulativeMajor 4096ull cumulative severity major NO COMMENTS
minHigh 4194304ull min crossed high threshold NO COMMENTS
maxMinor 4294967296ull max severity minor NO COMMENTS
trendRecovering 4398046511104ull trend recovering NO COMMENTS
rateWarn 4503599627370496ull rate severity warning NO COMMENTS
lastReadingLow 4ull lastReading crossed low threshold NO COMMENTS
cumulativeLow 512ull cumulative crossed low threshold NO COMMENTS
periodicMajor 524288ull periodic severity major NO COMMENTS
maxHigh 536870912ull max crossed high threshold NO COMMENTS
avgMinor 549755813888ull avg severity minor NO COMMENTS
rateRecovering 562949953421312ull rate recovering NO COMMENTS
lastReadingCrit 64ull lastReading severity critical NO COMMENTS
periodicLow 65536ull periodic crossed low threshold NO COMMENTS
minMajor 67108864ull min severity major NO COMMENTS
avgHigh 68719476736ull avg crossed high threshold NO COMMENTS
trendMinor 70368744177664ull trend severity minor NO COMMENTS
cumulativeCrit 8192ull cumulative severity critical NO COMMENTS
minLow 8388608ull min crossed low threshold NO COMMENTS
maxMajor 8589934592ull max severity major NO COMMENTS
trendHigh 8796093022208ull trend crossed high threshold NO COMMENTS
lastReadingWarn 8ull lastReading severity warning NO COMMENTS
rateMinor 9007199254740992ull rate severity minor NO COMMENTS
DEFAULT unspecified(0ull) --- NO COMMENTS





multicastTr

Type: scalar:Sint64

Units: bytes
Encrypted: false
Access: oper
Category: ImplicitTrend
    Comments:
The trending value of the multicast traffic counter. This value resets to 0 at the beginning of each interval.



multicastTrBase

Type: scalar:Uint64

Units: bytes
Encrypted: false
Access: oper
Category: ImplicitTrendBase
    Comments:
The cumulative value of the multicast bytes or packets sent and received by the system from the previous interval. This value does not reset.



repIntvEnd

Type: scalar:Date

Units: null
Encrypted: false
Access: implicit
Category: TopLevelRegular
    Comments:



repIntvStart

Type: scalar:Date

Units: null
Encrypted: false
Access: implicit
Category: TopLevelRegular
    Comments:



rn

Type: reference:BinRN

Units: null
Encrypted: false
Access: implicit
Category: TopLevelRn
    Comments:
Identifies an object from its siblings within the context of its parent object. The distinguished name contains a sequence of relative names.



status

Type: mo:ModificationStatus
Primitive Type: scalar:Bitmask32

Units: null
Encrypted: false
Access: implicit
Category: TopLevelStatus
    Comments:
The upgrade status. This property is for internal use only.
Constants
created 2u created In a setter method: specifies that an object should be created. An error is returned if the object already exists.
In the return value of a setter method: indicates that an object has been created.
modified 4u modified In a setter method: specifies that an object should be modified
In the return value of a setter method: indicates that an object has been modified.
deleted 8u deleted In a setter method: specifies that an object should be deleted.
In the return value of a setter method: indicates that an object has been deleted.
DEFAULT 0 --- This type controls the life cycle of objects passed in the XML API.

When used in a setter method (such as configConfMo), the ModificationStatus specifies whether an object should be created, modified, deleted or removed.
In the return value of a setter method, the ModificationStatus indicates the actual operation that was performed. For example, the ModificationStatus is set to "created" if the object was created. The ModificationStatus is not set if the object was neither created, modified, deleted or removed.

When invoking a setter method, the ModificationStatus is optional:
If a setter method such as configConfMo is invoked and the ModificationStatus is not set, the system automatically determines if the object should be created or modified.






unicastAvg

Type: scalar:Uint64

Units: bytes
Encrypted: false
Access: oper
Category: ImplicitAvg
    Comments:
The average number of unicast bytes or packets sent and received by the system. Note that this value resets to 0 at the beginning of each interval.



unicastBase

Type: scalar:Uint64

Units: bytes
Encrypted: false
Access: oper
Category: ImplicitBaseline
    Comments:
The Unicast baseline.



unicastCum

Type: scalar:Uint64

Units: bytes
Encrypted: false
Access: oper
Category: ImplicitCumulative
    Comments:
The sum total of values read by the unicast counter. Note that this value continues through each interval without resetting to zero.



unicastLast

Type: scalar:Uint64

Units: bytes
Encrypted: false
Access: oper
Category: ImplicitLastReading
    Comments:
The last read unicast value. This value continues through each interval without resetting to zero.



unicastMax

Type: scalar:Uint64

Units: bytes
Encrypted: false
Access: oper
Category: ImplicitMax
    Comments:
The largest number of unicast bytes or packets sent and received by the system. This value is only overwritten if the most current value is larger than the previous value. For example, if the value of the first reading is 3 and the value of the second reading is 5, the previous value is overwritten with 5. If the third reading is smaller than 5, the value remains at 5. Note that this value resets to 0 at the beginning of each interval.



unicastMin

Type: scalar:Uint64

Units: bytes
Encrypted: false
Access: oper
Category: ImplicitMin
    Comments:
The lowest number of unicast bytes or packets sent and received by the system. This value is only overwritten if the most current value is smaller than the previous value. For example, if the value of the first reading is 3 and the value of the second reading is 2, the previous value is overwritten with 2. If the third reading is larger than 2, the value remains at 2. Note that this value resets to 0 at the beginning of each interval.



unicastPer

Type: scalar:Uint64

Units: bytes
Encrypted: false
Access: oper
Category: ImplicitPeriodic
    Comments:
The sum total of the unicast counter values in an interval. Note that this value resets to 0 at the beginning of each interval.



unicastRate

Type: scalar:Double

Units: bytes
Encrypted: false
Access: oper
Category: ImplicitRate
    Comments:
The rate of the ingress unicast counter readings in an interval. The rate is calculated by dividing the periodic value by the length of the interval. This value resets to 0 at the beginning of each interval.



unicastSpct

Type: scalar:Uint16

Units: bytes
Encrypted: false
Access: oper
Category: ImplicitSuspect
    Comments:
The number of missed and/or incorrect count values read by the Unicast counter.



unicastThr

Type: stats:ThresholdedMask
Primitive Type: scalar:Bitmask64

Units: bytes
Encrypted: false
Access: oper
Category: ImplicitThresholded
    Comments:
The threshold crossing flags for the unicast traffic. The threshold crossing flags indicate the properties of the counter that crossed the threshold during the collection interval. Note that this value resets at the beginning of each interval.
Constants
unspecified 0ull --- NO COMMENTS
cumulativeWarn 1024ull cumulative severity warning NO COMMENTS
periodicCrit 1048576ull periodic severity critical NO COMMENTS
maxLow 1073741824ull max crossed low threshold NO COMMENTS
avgMajor 1099511627776ull avg severity major NO COMMENTS
rateHigh 1125899906842624ull rate crossed high threshold NO COMMENTS
cumulativeRecovering 128ull cumulative recovering NO COMMENTS
periodicWarn 131072ull periodic severity warning NO COMMENTS
minCrit 134217728ull min severity critical NO COMMENTS
avgLow 137438953472ull avg crossed low threshold NO COMMENTS
trendMajor 140737488355328ull trend severity major NO COMMENTS
periodicRecovering 16384ull periodic recovering NO COMMENTS
minWarn 16777216ull min severity warning NO COMMENTS
lastReadingMinor 16ull lastReading severity minor NO COMMENTS
maxCrit 17179869184ull max severity critical NO COMMENTS
trendLow 17592186044416ull trend crossed low threshold NO COMMENTS
rateMajor 18014398509481984ull rate severity major NO COMMENTS
lastReadingRecovering 1ull lastReading recovering NO COMMENTS
cumulativeMinor 2048ull cumulative severity minor NO COMMENTS
minRecovering 2097152ull min recovering NO COMMENTS
maxWarn 2147483648ull max severity warning NO COMMENTS
avgCrit 2199023255552ull avg severity critical NO COMMENTS
rateLow 2251799813685248ull rate crossed low threshold NO COMMENTS
cumulativeHigh 256ull cumulative crossed high threshold NO COMMENTS
periodicMinor 262144ull periodic severity minor NO COMMENTS
maxRecovering 268435456ull max recovering NO COMMENTS
avgWarn 274877906944ull avg severity warning NO COMMENTS
trendCrit 281474976710656ull trend severity critical NO COMMENTS
lastReadingHigh 2ull lastReading crossed high threshold NO COMMENTS
periodicHigh 32768ull periodic crossed high threshold NO COMMENTS
lastReadingMajor 32ull lastReading severity major NO COMMENTS
minMinor 33554432ull min severity minor NO COMMENTS
avgRecovering 34359738368ull avg recovering NO COMMENTS
trendWarn 35184372088832ull trend severity warning NO COMMENTS
rateCrit 36028797018963968ull rate severity critical NO COMMENTS
cumulativeMajor 4096ull cumulative severity major NO COMMENTS
minHigh 4194304ull min crossed high threshold NO COMMENTS
maxMinor 4294967296ull max severity minor NO COMMENTS
trendRecovering 4398046511104ull trend recovering NO COMMENTS
rateWarn 4503599627370496ull rate severity warning NO COMMENTS
lastReadingLow 4ull lastReading crossed low threshold NO COMMENTS
cumulativeLow 512ull cumulative crossed low threshold NO COMMENTS
periodicMajor 524288ull periodic severity major NO COMMENTS
maxHigh 536870912ull max crossed high threshold NO COMMENTS
avgMinor 549755813888ull avg severity minor NO COMMENTS
rateRecovering 562949953421312ull rate recovering NO COMMENTS
lastReadingCrit 64ull lastReading severity critical NO COMMENTS
periodicLow 65536ull periodic crossed low threshold NO COMMENTS
minMajor 67108864ull min severity major NO COMMENTS
avgHigh 68719476736ull avg crossed high threshold NO COMMENTS
trendMinor 70368744177664ull trend severity minor NO COMMENTS
cumulativeCrit 8192ull cumulative severity critical NO COMMENTS
minLow 8388608ull min crossed low threshold NO COMMENTS
maxMajor 8589934592ull max severity major NO COMMENTS
trendHigh 8796093022208ull trend crossed high threshold NO COMMENTS
lastReadingWarn 8ull lastReading severity warning NO COMMENTS
rateMinor 9007199254740992ull rate severity minor NO COMMENTS
DEFAULT unspecified(0ull) --- NO COMMENTS





unicastTr

Type: scalar:Sint64

Units: bytes
Encrypted: false
Access: oper
Category: ImplicitTrend
    Comments:
The trending value of the unicast traffic counter. This value resets to 0 at the beginning of each interval.



unicastTrBase

Type: scalar:Uint64

Units: bytes
Encrypted: false
Access: oper
Category: ImplicitTrendBase
    Comments:
The cumulative value of the unicast packets or bytes sent and received by the system from the previous interval. This value does not reset.