Class latency:AnyToEp (CONCRETE)

Class ID:9810
Class Label: Epg to any latency Entry Stats
Encrypted: false - Exportable: false - Persistent: true - Configurable: false - Subject to Quota: Disabled - Abstraction Layer: Ambiguous Placement in the Model
Write Access: [NON CONFIGURABLE]
Read Access: [admin, fabric-connectivity-mgmt, fabric-connectivity-util, fabric-equipment, ops, tenant-connectivity-mgmt, tenant-connectivity-util]
Creatable/Deletable: yes (see Container Mos for details)
Semantic Scope: Fabric
Semantic Scope Evaluation Rule: Parent
Monitoring Policy Source: Parent
Monitoring Flags : [ IsObservable: false, HasStats: false, HasFaults: false, HasHealth: false, HasEventRules: false ]

Epg to Ep latency, On-demand, Entry

Naming Rules
RN FORMAT: lAnyToEp-tn-{tenantName}-r-{ruleName}-{type}-l-{localNodeId}

    [1] PREFIX=lAnyToEp-
    [2] PREFIX=tn- PROPERTY = tenantName


    [3] PREFIX=-r- PROPERTY = ruleName


    [4] PREFIX=- PROPERTY = type


    [5] PREFIX=-l- PROPERTY = localNodeId




DN FORMAT: 

[0] dbgs/lodcont/lAnyToEp-tn-{tenantName}-r-{ruleName}-{type}-l-{localNodeId}

[1] topology/pod-{id}/node-{id}/ndbgs/lodcont/lAnyToEp-tn-{tenantName}-r-{ruleName}-{type}-l-{localNodeId}

[2] ndbgs/lodcont/lAnyToEp-tn-{tenantName}-r-{ruleName}-{type}-l-{localNodeId}

[3] dbgs/ac/tn-{name}/profile-{type}-name-{name}/lAnyToEp-tn-{tenantName}-r-{ruleName}-{type}-l-{localNodeId}

[4] topology/pod-{id}/node-{id}/ndbgs/ac/tn-{name}/profile-{type}-name-{name}/lAnyToEp-tn-{tenantName}-r-{ruleName}-{type}-l-{localNodeId}

[5] ndbgs/ac/tn-{name}/profile-{type}-name-{name}/lAnyToEp-tn-{tenantName}-r-{ruleName}-{type}-l-{localNodeId}

                


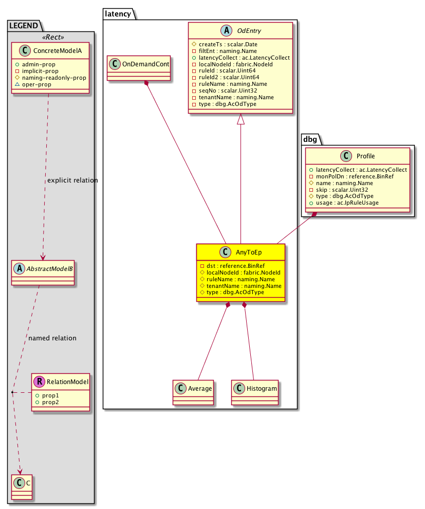
Diagram

Super Mo: latency:OdEntry,
Container Mos: dbg:Profile (deletable:yes), latency:OnDemandCont (deletable:yes),
Contained Mos: latency:Average, latency:Histogram,


Containers Hierarchies
[V] top:Root  This class represents the root element in the object hierarchy. All managed objects in the system are descendants of the Root element.
 ├
[V] dbg:Cont IFC level debug apparatus container.
 
 ├
[V] latency:OnDemandCont 
 
 
 ├
[V] latency:AnyToEp  Epg to Ep latency, On-demand, Entry
[V] top:Root  This class represents the root element in the object hierarchy. All managed objects in the system are descendants of the Root element.
 ├
[V] fabric:Topology The root for IFC topology.
 
 ├
[V] fabric:Pod A pod.
 
 
 ├
[V] fabric:Node The root node for the APIC.
 
 
 
 ├
[V] dbg:NDbgs The node debugs.
 
 
 
 
 ├
[V] latency:OnDemandCont 
 
 
 
 
 
 ├
[V] latency:AnyToEp  Epg to Ep latency, On-demand, Entry
[V] top:Root  This class represents the root element in the object hierarchy. All managed objects in the system are descendants of the Root element.
 ├
[V] dbg:NDbgs The node debugs.
 
 ├
[V] latency:OnDemandCont 
 
 
 ├
[V] latency:AnyToEp  Epg to Ep latency, On-demand, Entry
[V] top:Root  This class represents the root element in the object hierarchy. All managed objects in the system are descendants of the Root element.
 ├
[V] dbg:Cont IFC level debug apparatus container.
 
 ├
[V] dbg:AC The atomic counter.
 
 
 ├
[V] dbg:Tenant AcOdE = Atomic counter, On-demand, Entry.
 
 
 
 ├
[V] dbg:Profile The profile.
 
 
 
 
 ├
[V] latency:AnyToEp  Epg to Ep latency, On-demand, Entry
[V] top:Root  This class represents the root element in the object hierarchy. All managed objects in the system are descendants of the Root element.
 ├
[V] fabric:Topology The root for IFC topology.
 
 ├
[V] fabric:Pod A pod.
 
 
 ├
[V] fabric:Node The root node for the APIC.
 
 
 
 ├
[V] dbg:NDbgs The node debugs.
 
 
 
 
 ├
[V] dbg:AC The atomic counter.
 
 
 
 
 
 ├
[V] dbg:Tenant AcOdE = Atomic counter, On-demand, Entry.
 
 
 
 
 
 
 ├
[V] dbg:Profile The profile.
 
 
 
 
 
 
 
 ├
[V] latency:AnyToEp  Epg to Ep latency, On-demand, Entry
[V] top:Root  This class represents the root element in the object hierarchy. All managed objects in the system are descendants of the Root element.
 ├
[V] dbg:NDbgs The node debugs.
 
 ├
[V] dbg:AC The atomic counter.
 
 
 ├
[V] dbg:Tenant AcOdE = Atomic counter, On-demand, Entry.
 
 
 
 ├
[V] dbg:Profile The profile.
 
 
 
 
 ├
[V] latency:AnyToEp  Epg to Ep latency, On-demand, Entry


Contained Hierarchy
[V] latency:AnyToEp  Epg to Ep latency, On-demand, Entry
 ├
[V] latency:Average 
 ├
[V] latency:Histogram 


Inheritance
[V] latency:OdEntry  Container MO for on-demand latency stats
 ├
[V] latency:AnyToEp  Epg to Ep latency, On-demand, Entry


Events
                


Faults
                


Fsms
                


Properties Summary
Defined in: latency:AnyToEp
reference:BinRef dst  (latency:AnyToEp:dst)
          
fabric:NodeId
          scalar:Uint16
localNodeId  (latency:AnyToEp:localNodeId)
           Overrides:latency:OdEntry:localNodeId
           Local node ID.
naming:Name
          string:Basic
ruleName  (latency:AnyToEp:ruleName)
           Overrides:latency:OdEntry:ruleName
           Local rule name.
naming:Name
          string:Basic
tenantName  (latency:AnyToEp:tenantName)
           Overrides:latency:OdEntry:tenantName
          
dbg:AcOdType
          scalar:Enum8
type  (latency:AnyToEp:type)
           Overrides:latency:OdEntry:type
          
Defined in: latency:OdEntry
scalar:Date createTs  (latency:OdEntry:createTs)
           Create Timestamp, milliseconds since EPOCH
naming:Name
          string:Basic
filtEnt  (latency:OdEntry:filtEnt)
           Filter Name
ac:LatencyCollect
          scalar:Enum8
latencyCollect  (latency:OdEntry:latencyCollect)
           Latency feature action.
scalar:Uint64 ruleId  (latency:OdEntry:ruleId)
           Rule ID, local to the switch.
scalar:Uint64 ruleId2  (latency:OdEntry:ruleId2)
           Rule ID 2, local to the switch (used when 2 acRules are programmed).
scalar:Uint32 seqNo  (latency:OdEntry:seqNo)
           Sequence number.
Defined in: mo:Resolvable
mo:Owner
          scalar:Enum8
lcOwn  (mo:Resolvable:lcOwn)
           A value that indicates how this object was created. For internal use only.
Defined in: mo:TopProps
mo:ModificationChildAction
          scalar:Bitmask32
childAction  (mo:TopProps:childAction)
           Delete or ignore. For internal use only.
reference:BinRef dn  (mo:TopProps:dn)
           A tag or metadata is a non-hierarchical keyword or term assigned to the fabric module.
reference:BinRN rn  (mo:TopProps:rn)
           Identifies an object from its siblings within the context of its parent object. The distinguished name contains a sequence of relative names.
mo:ModificationStatus
          scalar:Bitmask32
status  (mo:TopProps:status)
           The upgrade status. This property is for internal use only.
Defined in: mo:Modifiable
mo:TStamp
          scalar:Date
modTs  (mo:Modifiable:modTs)
           The time when this object was last modified.
Properties Detail

childAction

Type: mo:ModificationChildAction
Primitive Type: scalar:Bitmask32

Units: null
Encrypted: false
Access: implicit
Category: TopLevelChildAction
    Comments:
Delete or ignore. For internal use only.
Constants
deleteAll 16384u deleteAll NO COMMENTS
ignore 4096u ignore NO COMMENTS
deleteNonPresent 8192u deleteNonPresent NO COMMENTS
DEFAULT 0 --- This type is used to





createTs

Type: scalar:Date

Units: null
Encrypted: false
Access: create
Category: TopLevelRegular
    Comments:
Create Timestamp, milliseconds since EPOCH



dn

Type: reference:BinRef

Units: null
Encrypted: false
Access: implicit
Category: TopLevelDn
    Comments:
A tag or metadata is a non-hierarchical keyword or term assigned to the fabric module.



dst

Type: reference:BinRef

Units: null
Encrypted: false
Access: implicit
Category: TopLevelRegular
    Comments:



filtEnt

Type: naming:Name
Primitive Type: string:Basic

Units: null
Encrypted: false
Access: implicit
Category: TopLevelRegular
    Comments:
Filter Name



latencyCollect

Type: ac:LatencyCollect
Primitive Type: scalar:Enum8

Units: null
Encrypted: false
Access: admin
Category: TopLevelRegular
    Comments:
Latency feature action.
Constants
avg 1 avg Latency Average
histogram 2 histogram Latency Histogram
DEFAULT avg(1) avg Latency Average





lcOwn

Type: mo:Owner
Primitive Type: scalar:Enum8

Units: null
Encrypted: false
Access: implicit
Category: TopLevelRegular
    Comments:
A value that indicates how this object was created. For internal use only.
Constants
local 0 Local NO COMMENTS
policy 1 Policy NO COMMENTS
replica 2 Replica NO COMMENTS
resolveOnBehalf 3 ResolvedOnBehalf NO COMMENTS
implicit 4 Implicit NO COMMENTS
DEFAULT local(0) Local NO COMMENTS





localNodeId

Type: fabric:NodeId
Primitive Type: scalar:Uint16

Overrides:latency:OdEntry:localNodeId
Units: null Encrypted: false Naming Property -- [NAMING RULES] Access: naming Category: TopLevelRegular
    Comments:
Local node ID.
Constants
defaultValue 1 --- NO COMMENTS





modTs

Type: mo:TStamp
Primitive Type: scalar:Date

Units: null
Encrypted: false
Access: implicit
Category: TopLevelRegular
    Comments:
The time when this object was last modified.
Constants
never 0ull never NO COMMENTS
DEFAULT never(0ull) never NO COMMENTS





rn

Type: reference:BinRN

Units: null
Encrypted: false
Access: implicit
Category: TopLevelRn
    Comments:
Identifies an object from its siblings within the context of its parent object. The distinguished name contains a sequence of relative names.



ruleId

Type: scalar:Uint64

Units: null
Encrypted: false
Access: implicit
Category: TopLevelRegular
    Comments:
Rule ID, local to the switch.



ruleId2

Type: scalar:Uint64

Units: null
Encrypted: false
Access: implicit
Category: TopLevelRegular
    Comments:
Rule ID 2, local to the switch (used when 2 acRules are programmed).
Constants
defaultValue 0ull --- NO COMMENTS





ruleName

Type: naming:Name
Primitive Type: string:Basic

Overrides:latency:OdEntry:ruleName
Units: null Encrypted: false Naming Property -- [NAMING RULES] Access: naming Category: TopLevelRegular
    Comments:
Local rule name.



seqNo

Type: scalar:Uint32

Units: null
Encrypted: false
Access: implicit
Category: TopLevelRegular
    Comments:
Sequence number.
Constants
defaultValue 0u --- NO COMMENTS





status

Type: mo:ModificationStatus
Primitive Type: scalar:Bitmask32

Units: null
Encrypted: false
Access: implicit
Category: TopLevelStatus
    Comments:
The upgrade status. This property is for internal use only.
Constants
created 2u created In a setter method: specifies that an object should be created. An error is returned if the object already exists.
In the return value of a setter method: indicates that an object has been created.
modified 4u modified In a setter method: specifies that an object should be modified
In the return value of a setter method: indicates that an object has been modified.
deleted 8u deleted In a setter method: specifies that an object should be deleted.
In the return value of a setter method: indicates that an object has been deleted.
DEFAULT 0 --- This type controls the life cycle of objects passed in the XML API.

When used in a setter method (such as configConfMo), the ModificationStatus specifies whether an object should be created, modified, deleted or removed.
In the return value of a setter method, the ModificationStatus indicates the actual operation that was performed. For example, the ModificationStatus is set to "created" if the object was created. The ModificationStatus is not set if the object was neither created, modified, deleted or removed.

When invoking a setter method, the ModificationStatus is optional:
If a setter method such as configConfMo is invoked and the ModificationStatus is not set, the system automatically determines if the object should be created or modified.






tenantName

Type: naming:Name
Primitive Type: string:Basic

Overrides:latency:OdEntry:tenantName
Units: null Encrypted: false Naming Property -- [NAMING RULES] Access: naming Category: TopLevelRegular
    Comments:



type

Type: dbg:AcOdType
Primitive Type: scalar:Enum8

Overrides:latency:OdEntry:type
Units: null Encrypted: false Naming Property -- [NAMING RULES] Access: naming Category: TopLevelRegular
    Comments:
Constants
unknown 0 unknown NO COMMENTS
expert 10 expert NO COMMENTS
fiveTuple 20 fiveTuple NO COMMENTS
epToEp 30 epToEp NO COMMENTS
epToIp 31 epToIp NO COMMENTS
ipToEp 32 ipToEp NO COMMENTS
epgToEpgDdEpToEp 33 epgToEpgDdEpToEp EPG to EPG Drilled Down
ipToIp 36 ipToIp NO COMMENTS
epToEpg 40 epToEpg NO COMMENTS
ipToEpg 41 ipToEpg NO COMMENTS
epToAny 50 epToAny NO COMMENTS
epgToEp 60 epgToEp NO COMMENTS
epgToIp 61 epgToIp NO COMMENTS
anyToEp 70 anyToEp NO COMMENTS
epgToEpg 80 epgToEpg NO COMMENTS
apDdEpgToEpg 81 apDdEpgToEpg AP Drilled Down EPG to EPG
apEpgToEpg 82 apEpgToEpg AP Non-Drilled Down EPG to EPG
tnDdEpgToEpg 83 tnDdEpgToEpg Tenant Drill Down
DEFAULT unknown(0) unknown NO COMMENTS