Class license:LicPolicy (CONCRETE)

Class ID:11710
Class Label: License Policy
Encrypted: false - Exportable: true - Persistent: true - Configurable: true - Subject to Quota: Disabled - Abstraction Layer: Ambiguous Placement in the Model
Write Access: [admin]
Read Access: [admin]
Creatable/Deletable: no (see Container Mos for details)
Semantic Scope: Fabric
Semantic Scope Evaluation Rule: Parent
Monitoring Policy Source: Parent
Monitoring Flags : [ IsObservable: false, HasStats: false, HasFaults: false, HasHealth: false, HasEventRules: false ]

LicPolicy class represents license policy encapsulates user's configuration data used in smart licensing management. Because user's configuration data shall support export/import, the owner of LicensePolicy is PM.

Naming Rules
RN FORMAT: licensepol

    [1] PREFIX=licensepol


DN FORMAT: 

[1] uni/fabric/licensepol

                


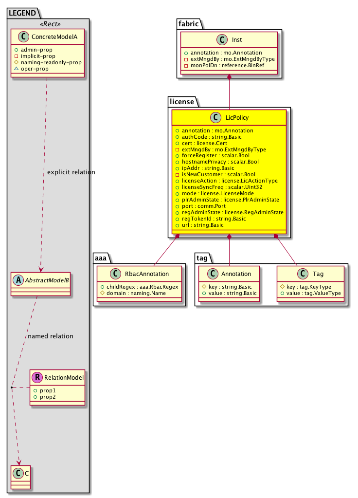
Diagram

Container Mos: fabric:Inst (deletable:no),
Contained Mos: aaa:RbacAnnotation, tag:Annotation, tag:Tag,


Containers Hierarchies
[V] top:Root  This class represents the root element in the object hierarchy. All managed objects in the system are descendants of the Root element.
 ├
[V] fabric:Topology The root for IFC topology.
 
 ├
[V] fabric:Pod A pod.
 
 
 ├
[V] fabric:Node The root node for the APIC.
 
 
 
 ├
[V] ctx:Local The local Context.
 
 
 
 
 ├
[V] ctx:Application The context application.
 
 
 
 
 
 ├
[V] pol:Uni Represents policy definition/resolution universe.
 
 
 
 
 
 
 ├
[V] fabric:Inst A container object for fabric policies.
 
 
 
 
 
 
 
 ├
[V] license:LicPolicy  LicPolicy class represents license policy encapsulates user's configuration data used in smart licensing management. Because user's configuration data shall support export/import, the owner of LicensePolicy is PM.
[V] top:Root  This class represents the root element in the object hierarchy. All managed objects in the system are descendants of the Root element.
 ├
[V] pol:Uni Represents policy definition/resolution universe.
 
 ├
[V] fabric:Inst A container object for fabric policies.
 
 
 ├
[V] license:LicPolicy  LicPolicy class represents license policy encapsulates user's configuration data used in smart licensing management. Because user's configuration data shall support export/import, the owner of LicensePolicy is PM.


Contained Hierarchy
[V] license:LicPolicy  LicPolicy class represents license policy encapsulates user's configuration data used in smart licensing management. Because user's configuration data shall support export/import, the owner of LicensePolicy is PM.
 ├
[V] aaa:RbacAnnotation  RbacAnnotation is used for capturing rbac properties of any apic object Objects can append rbacannotations as Object->RbacAnnotation which is then checked for domain eligibility
 ├
[V] tag:Annotation 
 ├
[V] tag:Tag 


Inheritance
[V] license:LicPolicy  LicPolicy class represents license policy encapsulates user's configuration data used in smart licensing management. Because user's configuration data shall support export/import, the owner of LicensePolicy is PM.


Events
                license:LicPolicy:creation__license_LicPolicy
license:LicPolicy:modification__license_LicPolicy
license:LicPolicy:deletion__license_LicPolicy
license:LicPolicy:modification__license_LicPolicy


Faults
                


Fsms
                


Properties Summary
Defined in: license:LicPolicy
mo:Annotation
          string:Basic
annotation  (license:LicPolicy:annotation)
           NO COMMENTS
string:Basic authCode  (license:LicPolicy:authCode)
           Authorization code or permanent license installed by user.
license:Cert
          string:CharBuffer
cert  (license:LicPolicy:cert)
           NO COMMENTS
mo:ExtMngdByType
          scalar:Bitmask32
extMngdBy  (license:LicPolicy:extMngdBy)
           NO COMMENTS
scalar:Bool forceRegister  (license:LicPolicy:forceRegister)
           To force reregister the product with CSSM, regardless whether or not the product is alread registered. Per ELO requirement, let user decide if helshe wants to force reregister. If forceRegister = false, SA returns an error if the product is already registered. If forceRegister = true, CSSM clean up old registered product instance and creates a new registered product instance.
scalar:Bool hostnamePrivacy  (license:LicPolicy:hostnamePrivacy)
           NO COMMENTS
string:Basic ipAddr  (license:LicPolicy:ipAddr)
           The IP address of the client endpoint.
scalar:Bool isNewCustomer  (license:LicPolicy:isNewCustomer)
           Per Marketing requirement, we allow a customer to do DLC (Device Led Conversion) only for existing customers. For new customers, we do not support DLC. Existing customers refer to (1) purchased APIC controller and leaf/spine switches with Euphratis and older version images only or (2) purchased both products with Euphratis and older version images and with Fraser and newer version images. New customers refer to the ones purchased both products with Fraser and newer version images only. This property is to indicate if a customer is a new customer.
license:LicActionType
          scalar:Enum8
licenseAction  (license:LicPolicy:licenseAction)
           Action for manually renewing ID certificate, license authorization and so on. Based on action enum type, corresponding SA API is invoked and SA return a formatted long string encapsulating the data.
license:LicenseMode
          scalar:Enum8
mode  (license:LicPolicy:mode)
           The BGP Domain mode.
license:PlrAdminState
          scalar:Enum8
plrAdminState  (license:LicPolicy:plrAdminState)
           Admin state for triggering request/cancel/install/return reservation action.
comm:Port
          scalar:Uint32
port  (license:LicPolicy:port)
           The service port number for the LDAP service.
license:RegAdminState
          scalar:Enum8
regAdminState  (license:LicPolicy:regAdminState)
           Admin state for triggering registration and unregistration.
string:Basic regTokenId  (license:LicPolicy:regTokenId)
           To register product with CSSM, a user need to input registration token ID. The registration token ID is created by customer from CSSM web site.
string:Basic url  (license:LicPolicy:url)
           The external firmware URL.
Defined in: mo:Ownable
scalar:Uint16 uid  (mo:Ownable:uid)
           A unique identifier for this object.
Defined in: mo:Resolvable
mo:Owner
          scalar:Enum8
lcOwn  (mo:Resolvable:lcOwn)
           A value that indicates how this object was created. For internal use only.
Defined in: mo:TopProps
mo:ModificationChildAction
          scalar:Bitmask32
childAction  (mo:TopProps:childAction)
           Delete or ignore. For internal use only.
reference:BinRef dn  (mo:TopProps:dn)
           A tag or metadata is a non-hierarchical keyword or term assigned to the fabric module.
reference:BinRN rn  (mo:TopProps:rn)
           Identifies an object from its siblings within the context of its parent object. The distinguished name contains a sequence of relative names.
mo:ModificationStatus
          scalar:Bitmask32
status  (mo:TopProps:status)
           The upgrade status. This property is for internal use only.
Defined in: mo:Modifiable
mo:TStamp
          scalar:Date
modTs  (mo:Modifiable:modTs)
           The time when this object was last modified.
Properties Detail

annotation

Type: mo:Annotation
Primitive Type: string:Basic

Units: null
Encrypted: false
Access: admin
Category: TopLevelRegular
Property Validators:
    Range:  min: "0"  max: "128"
        Allowed Chars:
            Regex: [a-zA-Z0-9_.:-]+
    Comments:
NO COMMENTS



authCode

Type: string:Basic

Units: null
Encrypted: false
Access: admin
Category: TopLevelRegular
Property Validators:
    Range:  min: "0"  max: "512"
    Comments:
Authorization code or permanent license installed by user.



cert

Type: license:Cert
Primitive Type: string:CharBuffer

Units: null
Encrypted: false
Access: admin
Category: TopLevelRegular
Property Validators:
    Comments:
NO COMMENTS



childAction

Type: mo:ModificationChildAction
Primitive Type: scalar:Bitmask32

Units: null
Encrypted: false
Access: implicit
Category: TopLevelChildAction
    Comments:
Delete or ignore. For internal use only.
Constants
deleteAll 16384u deleteAll NO COMMENTS
ignore 4096u ignore NO COMMENTS
deleteNonPresent 8192u deleteNonPresent NO COMMENTS
DEFAULT 0 --- This type is used to





dn

Type: reference:BinRef

Units: null
Encrypted: false
Access: implicit
Category: TopLevelDn
    Comments:
A tag or metadata is a non-hierarchical keyword or term assigned to the fabric module.



extMngdBy

Type: mo:ExtMngdByType
Primitive Type: scalar:Bitmask32

Units: null
Encrypted: false
Access: implicit
Category: TopLevelRegular
    Comments:
NO COMMENTS
Constants
undefined 0u undefined NO COMMENTS
msc 1u msc NO COMMENTS
DEFAULT undefined(0u) undefined NO COMMENTS





forceRegister

Type: scalar:Bool

Units: null
Encrypted: false
Access: admin
Category: TopLevelRegular
Property Validators:
    Comments:
To force reregister the product with CSSM, regardless whether or not the product is alread registered. Per ELO requirement, let user decide if helshe wants to force reregister. If forceRegister = false, SA returns an error if the product is already registered. If forceRegister = true, CSSM clean up old registered product instance and creates a new registered product instance.
Constants
no false --- NO COMMENTS
yes true --- NO COMMENTS
DEFAULT no(false) --- NO COMMENTS





hostnamePrivacy

Type: scalar:Bool

Units: null
Encrypted: false
Access: admin
Category: TopLevelRegular
Property Validators:
    Comments:
NO COMMENTS
Constants
no false --- NO COMMENTS
yes true --- NO COMMENTS
DEFAULT no(false) --- NO COMMENTS





ipAddr

Type: string:Basic

Units: null
Encrypted: false
Access: admin
Category: TopLevelRegular
Property Validators:
    Range:  min: "0"  max: "512"
    Comments:
The IP address of the client endpoint.



isNewCustomer

Type: scalar:Bool

Units: null
Encrypted: false
Access: implicit
Category: TopLevelRegular
    Comments:
Per Marketing requirement, we allow a customer to do DLC (Device Led Conversion) only for existing customers. For new customers, we do not support DLC. Existing customers refer to (1) purchased APIC controller and leaf/spine switches with Euphratis and older version images only or (2) purchased both products with Euphratis and older version images and with Fraser and newer version images. New customers refer to the ones purchased both products with Fraser and newer version images only. This property is to indicate if a customer is a new customer.
Constants
no false --- NO COMMENTS
yes true --- NO COMMENTS
DEFAULT no(false) --- NO COMMENTS





lcOwn

Type: mo:Owner
Primitive Type: scalar:Enum8

Units: null
Encrypted: false
Access: implicit
Category: TopLevelRegular
    Comments:
A value that indicates how this object was created. For internal use only.
Constants
local 0 Local NO COMMENTS
policy 1 Policy NO COMMENTS
replica 2 Replica NO COMMENTS
resolveOnBehalf 3 ResolvedOnBehalf NO COMMENTS
implicit 4 Implicit NO COMMENTS
DEFAULT local(0) Local NO COMMENTS





licenseAction

Type: license:LicActionType
Primitive Type: scalar:Enum8

Units: null
Encrypted: false
Access: admin
Category: TopLevelRegular
Property Validators:
    Comments:
Action for manually renewing ID certificate, license authorization and so on. Based on action enum type, corresponding SA API is invoked and SA return a formatted long string encapsulating the data.
Constants
none 0 N/A NO COMMENTS
renew-id-cert 1 Renew ID Certificate NO COMMENTS
renew-license-auth 2 Renew License Authorization NO COMMENTS
show-license-status 3 Show License Status NO COMMENTS
show-license-summary 4 Show License Summary NO COMMENTS
show-license-udi 5 Show License UDI NO COMMENTS
show-license-usage 6 Show License Usage NO COMMENTS
show-license-all 7 Show License All NO COMMENTS
show-license-tech-support 8 Show License Tech Support NO COMMENTS
import-private-certificate 9 Import Private Certificate NO COMMENTS
remove-private-certificate 10 Remove Private Certificate NO COMMENTS
device-led-conversion 11 Device Led Conversion NO COMMENTS
enable-dev-cert 100 enable-dev-cert NO COMMENTS
disable-dev-cert 101 disable-dev-cert NO COMMENTS
DEFAULT none(0) N/A NO COMMENTS





modTs

Type: mo:TStamp
Primitive Type: scalar:Date

Units: null
Encrypted: false
Access: implicit
Category: TopLevelRegular
    Comments:
The time when this object was last modified.
Constants
never 0ull never NO COMMENTS
DEFAULT never(0ull) never NO COMMENTS





mode

Type: license:LicenseMode
Primitive Type: scalar:Enum8

Units: null
Encrypted: false
Access: admin
Category: TopLevelRegular
Property Validators:
    Comments:
The BGP Domain mode.
Constants
smart-licensing 0 Direct connect to Cisco Smart Software Manager (CSSM) NO COMMENTS
satellite 1 Transport Gateway/Smart Software Manager Satellite NO COMMENTS
proxy 2 HTTP/HTTPS Proxy NO COMMENTS
plr 3 Permanent License Reservation NO COMMENTS
DEFAULT smart-licensing(0) Direct connect to Cisco Smart Software Manager (CSSM) NO COMMENTS





plrAdminState

Type: license:PlrAdminState
Primitive Type: scalar:Enum8

Units: null
Encrypted: false
Access: admin
Category: TopLevelRegular
Property Validators:
    Comments:
Admin state for triggering request/cancel/install/return reservation action.
Constants
none 0 N/A NO COMMENTS
request 1 Request NO COMMENTS
cancel 2 Cancel NO COMMENTS
install 3 Install NO COMMENTS
return 4 Return NO COMMENTS
return-auth 5 Return Authorization NO COMMENTS
DEFAULT none(0) N/A NO COMMENTS





port

Type: comm:Port
Primitive Type: scalar:Uint32

Units: null
Encrypted: false
Access: admin
Category: TopLevelRegular
Property Validators:
    Range:  min: (long)0l  max: (long)65535l
    Comments:
The service port number for the LDAP service.
Constants
defaultValue 443u --- NO COMMENTS





regAdminState

Type: license:RegAdminState
Primitive Type: scalar:Enum8

Units: null
Encrypted: false
Access: admin
Category: TopLevelRegular
Property Validators:
    Comments:
Admin state for triggering registration and unregistration.
Constants
none 0 N/A NO COMMENTS
register 1 Register NO COMMENTS
deregister 2 Unregister NO COMMENTS
DEFAULT none(0) N/A NO COMMENTS





regTokenId

Type: string:Basic

Units: null
Encrypted: false
Access: admin
Category: TopLevelRegular
Property Validators:
    Range:  min: "0"  max: "512"
    Comments:
To register product with CSSM, a user need to input registration token ID. The registration token ID is created by customer from CSSM web site.



rn

Type: reference:BinRN

Units: null
Encrypted: false
Access: implicit
Category: TopLevelRn
    Comments:
Identifies an object from its siblings within the context of its parent object. The distinguished name contains a sequence of relative names.



status

Type: mo:ModificationStatus
Primitive Type: scalar:Bitmask32

Units: null
Encrypted: false
Access: implicit
Category: TopLevelStatus
    Comments:
The upgrade status. This property is for internal use only.
Constants
created 2u created In a setter method: specifies that an object should be created. An error is returned if the object already exists.
In the return value of a setter method: indicates that an object has been created.
modified 4u modified In a setter method: specifies that an object should be modified
In the return value of a setter method: indicates that an object has been modified.
deleted 8u deleted In a setter method: specifies that an object should be deleted.
In the return value of a setter method: indicates that an object has been deleted.
DEFAULT 0 --- This type controls the life cycle of objects passed in the XML API.

When used in a setter method (such as configConfMo), the ModificationStatus specifies whether an object should be created, modified, deleted or removed.
In the return value of a setter method, the ModificationStatus indicates the actual operation that was performed. For example, the ModificationStatus is set to "created" if the object was created. The ModificationStatus is not set if the object was neither created, modified, deleted or removed.

When invoking a setter method, the ModificationStatus is optional:
If a setter method such as configConfMo is invoked and the ModificationStatus is not set, the system automatically determines if the object should be created or modified.






uid

Type: scalar:Uint16

Units: null
Encrypted: false
Access: implicit
Category: TopLevelRegular
    Comments:
A unique identifier for this object.



url

Type: string:Basic

Units: null
Encrypted: false
Access: admin
Category: TopLevelRegular
Property Validators:
    Range:  min: "0"  max: "512"
    Comments:
The external firmware URL.
Constants
defaultValue "https://tools.cisco.com/its/service/oddce/services/DDCEService" --- NO COMMENTS