Class macsec:GlobalStats (CONCRETE)

Class ID:9941
Class Label: Global statistics
Encrypted: false - Exportable: true - Persistent: true - Configurable: true - Subject to Quota: Disabled - Abstraction Layer: Concrete Model
Write Access: [access-protocol-l1, access-protocol-l2, admin, fabric-protocol-l1, fabric-protocol-l2, tenant-ext-protocol-l2, tenant-protocol-l2]
Read Access: [access-protocol-l1, access-protocol-l2, admin, fabric-protocol-l1, fabric-protocol-l2, tenant-ext-protocol-l2, tenant-protocol-l2]
Creatable/Deletable: yes (see Container Mos for details)
Possible Semantic Scopes: Infra, Fabric,
Semantic Scope Evaluation Rule: Parent
Monitoring Policy Source: Parent
Monitoring Flags : [ IsObservable: false, HasStats: false, HasFaults: false, HasHealth: false, HasEventRules: false ]

MACSEC MKA Global Statistics

Naming Rules
RN FORMAT: globalstats

    [1] PREFIX=globalstats


DN FORMAT: 

[0] topology/pod-{id}/node-{id}/sys/macsec/inst/globalstats

[1] sys/macsec/inst/globalstats

                


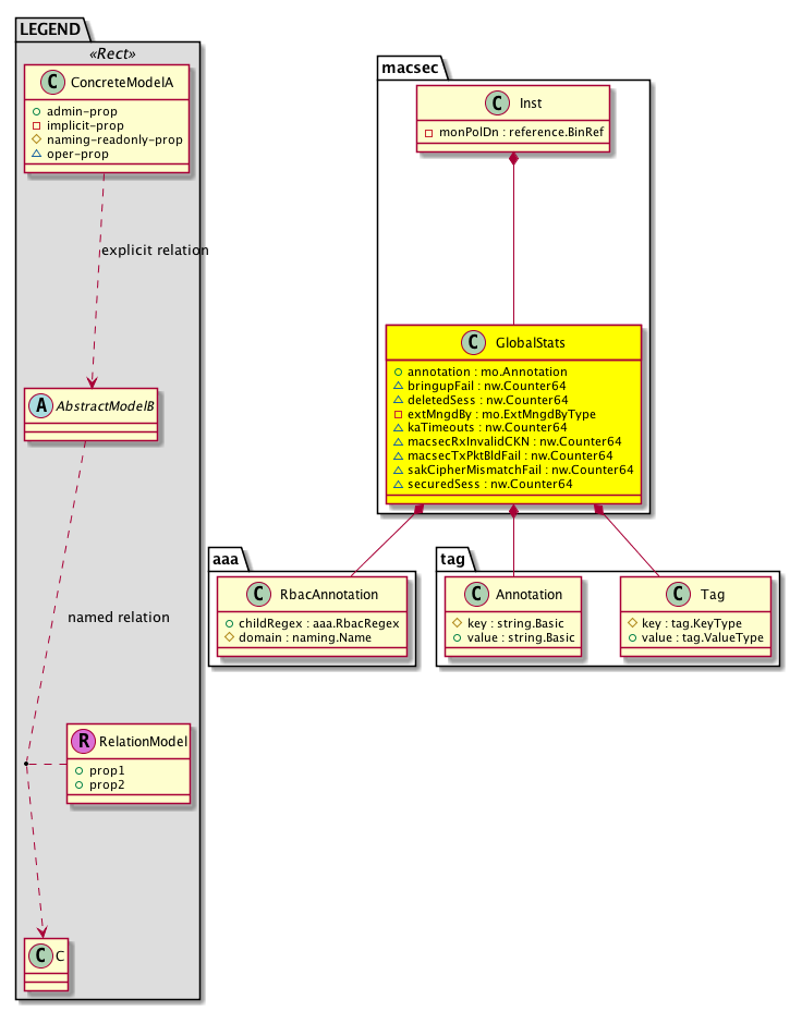
Diagram

Container Mos: macsec:Inst (deletable:yes),
Contained Mos: aaa:RbacAnnotation, tag:Annotation, tag:Tag,


Containers Hierarchies
[V] top:Root  This class represents the root element in the object hierarchy. All managed objects in the system are descendants of the Root element.
 ├
[V] fabric:Topology The root for IFC topology.
 
 ├
[V] fabric:Pod A pod.
 
 
 ├
[V] fabric:Node The root node for the APIC.
 
 
 
 ├
[V] top:System The APIC uses a policy model to combine data into a health score. Health scores can be aggregated for a variety of areas such as for the infrastructure, applications, or services. The category health score is calculated using a Lp -Norm formula. The health score penalty equals 100 minus the health score. The health score penalty represents the overall health score penalties of a set of MOs that belong to a given category and are children or direc...
 
 
 
 
 ├
[V] macsec:Entity  Holds macsec control plane entity information
 
 
 
 
 
 ├
[V] macsec:Inst  This objects hold per macsec instance information. There is only one instance of macsec running in the system today
 
 
 
 
 
 
 ├
[V] macsec:GlobalStats  MACSEC MKA Global Statistics
[V] top:Root  This class represents the root element in the object hierarchy. All managed objects in the system are descendants of the Root element.
 ├
[V] top:System The APIC uses a policy model to combine data into a health score. Health scores can be aggregated for a variety of areas such as for the infrastructure, applications, or services. The category health score is calculated using a Lp -Norm formula. The health score penalty equals 100 minus the health score. The health score penalty represents the overall health score penalties of a set of MOs that belong to a given category and are children or direc...
 
 ├
[V] macsec:Entity  Holds macsec control plane entity information
 
 
 ├
[V] macsec:Inst  This objects hold per macsec instance information. There is only one instance of macsec running in the system today
 
 
 
 ├
[V] macsec:GlobalStats  MACSEC MKA Global Statistics


Contained Hierarchy
[V] macsec:GlobalStats  MACSEC MKA Global Statistics
 ├
[V] aaa:RbacAnnotation  RbacAnnotation is used for capturing rbac properties of any apic object Objects can append rbacannotations as Object->RbacAnnotation which is then checked for domain eligibility
 ├
[V] tag:Annotation 
 ├
[V] tag:Tag 


Inheritance
[V] macsec:GlobalStats  MACSEC MKA Global Statistics


Events
                macsec:GlobalStats:creation__macsec_GlobalStats
macsec:GlobalStats:modification__macsec_GlobalStats
macsec:GlobalStats:deletion__macsec_GlobalStats


Faults
                


Fsms
                


Properties Summary
Defined in: macsec:GlobalStats
mo:Annotation
          string:Basic
annotation  (macsec:GlobalStats:annotation)
           NO COMMENTS
nw:Counter64
          scalar:Uint64
bringupFail  (macsec:GlobalStats:bringupFail)
           MACSEC Session Bring-up Failure Count
nw:Counter64
          scalar:Uint64
deletedSess  (macsec:GlobalStats:deletedSess)
           Deleted Sessions
mo:ExtMngdByType
          scalar:Bitmask32
extMngdBy  (macsec:GlobalStats:extMngdBy)
           NO COMMENTS
nw:Counter64
          scalar:Uint64
kaTimeouts  (macsec:GlobalStats:kaTimeouts)
           Keepalive Timeouts
nw:Counter64
          scalar:Uint64
macsecRxInvalidCKN  (macsec:GlobalStats:macsecRxInvalidCKN)
           MACSEC Rx Invalid CKN
nw:Counter64
          scalar:Uint64
macsecTxPktBldFail  (macsec:GlobalStats:macsecTxPktBldFail)
           MACSEC Tx Packet Build Fail
nw:Counter64
          scalar:Uint64
sakCipherMismatchFail  (macsec:GlobalStats:sakCipherMismatchFail)
           SAK Cipher Mismatch Failures
nw:Counter64
          scalar:Uint64
securedSess  (macsec:GlobalStats:securedSess)
           Secured Sessions
Defined in: mo:TopProps
mo:ModificationChildAction
          scalar:Bitmask32
childAction  (mo:TopProps:childAction)
           Delete or ignore. For internal use only.
reference:BinRef dn  (mo:TopProps:dn)
           A tag or metadata is a non-hierarchical keyword or term assigned to the fabric module.
reference:BinRN rn  (mo:TopProps:rn)
           Identifies an object from its siblings within the context of its parent object. The distinguished name contains a sequence of relative names.
mo:ModificationStatus
          scalar:Bitmask32
status  (mo:TopProps:status)
           The upgrade status. This property is for internal use only.
Defined in: mo:Modifiable
mo:TStamp
          scalar:Date
modTs  (mo:Modifiable:modTs)
           The time when this object was last modified.
Properties Detail

annotation

Type: mo:Annotation
Primitive Type: string:Basic

Units: null
Encrypted: false
Access: admin
Category: TopLevelRegular
Property Validators:
    Range:  min: "0"  max: "128"
        Allowed Chars:
            Regex: [a-zA-Z0-9_.:-]+
    Comments:
NO COMMENTS



bringupFail

Type: nw:Counter64
Primitive Type: scalar:Uint64

Units: null
Encrypted: false
Access: oper
Category: TopLevelRegular
Property Validators:
    Comments:
MACSEC Session Bring-up Failure Count



childAction

Type: mo:ModificationChildAction
Primitive Type: scalar:Bitmask32

Units: null
Encrypted: false
Access: implicit
Category: TopLevelChildAction
    Comments:
Delete or ignore. For internal use only.
Constants
deleteAll 16384u deleteAll NO COMMENTS
ignore 4096u ignore NO COMMENTS
deleteNonPresent 8192u deleteNonPresent NO COMMENTS
DEFAULT 0 --- This type is used to





deletedSess

Type: nw:Counter64
Primitive Type: scalar:Uint64

Units: null
Encrypted: false
Access: oper
Category: TopLevelRegular
Property Validators:
    Comments:
Deleted Sessions



dn

Type: reference:BinRef

Units: null
Encrypted: false
Access: implicit
Category: TopLevelDn
    Comments:
A tag or metadata is a non-hierarchical keyword or term assigned to the fabric module.



extMngdBy

Type: mo:ExtMngdByType
Primitive Type: scalar:Bitmask32

Units: null
Encrypted: false
Access: implicit
Category: TopLevelRegular
    Comments:
NO COMMENTS
Constants
undefined 0u undefined NO COMMENTS
msc 1u msc NO COMMENTS
DEFAULT undefined(0u) undefined NO COMMENTS





kaTimeouts

Type: nw:Counter64
Primitive Type: scalar:Uint64

Units: null
Encrypted: false
Access: oper
Category: TopLevelRegular
Property Validators:
    Comments:
Keepalive Timeouts



macsecRxInvalidCKN

Type: nw:Counter64
Primitive Type: scalar:Uint64

Units: null
Encrypted: false
Access: oper
Category: TopLevelRegular
Property Validators:
    Comments:
MACSEC Rx Invalid CKN



macsecTxPktBldFail

Type: nw:Counter64
Primitive Type: scalar:Uint64

Units: null
Encrypted: false
Access: oper
Category: TopLevelRegular
Property Validators:
    Comments:
MACSEC Tx Packet Build Fail



modTs

Type: mo:TStamp
Primitive Type: scalar:Date

Units: null
Encrypted: false
Access: implicit
Category: TopLevelRegular
    Comments:
The time when this object was last modified.
Constants
never 0ull never NO COMMENTS
DEFAULT never(0ull) never NO COMMENTS





rn

Type: reference:BinRN

Units: null
Encrypted: false
Access: implicit
Category: TopLevelRn
    Comments:
Identifies an object from its siblings within the context of its parent object. The distinguished name contains a sequence of relative names.



sakCipherMismatchFail

Type: nw:Counter64
Primitive Type: scalar:Uint64

Units: null
Encrypted: false
Access: oper
Category: TopLevelRegular
Property Validators:
    Comments:
SAK Cipher Mismatch Failures



securedSess

Type: nw:Counter64
Primitive Type: scalar:Uint64

Units: null
Encrypted: false
Access: oper
Category: TopLevelRegular
Property Validators:
    Comments:
Secured Sessions



status

Type: mo:ModificationStatus
Primitive Type: scalar:Bitmask32

Units: null
Encrypted: false
Access: implicit
Category: TopLevelStatus
    Comments:
The upgrade status. This property is for internal use only.
Constants
created 2u created In a setter method: specifies that an object should be created. An error is returned if the object already exists.
In the return value of a setter method: indicates that an object has been created.
modified 4u modified In a setter method: specifies that an object should be modified
In the return value of a setter method: indicates that an object has been modified.
deleted 8u deleted In a setter method: specifies that an object should be deleted.
In the return value of a setter method: indicates that an object has been deleted.
DEFAULT 0 --- This type controls the life cycle of objects passed in the XML API.

When used in a setter method (such as configConfMo), the ModificationStatus specifies whether an object should be created, modified, deleted or removed.
In the return value of a setter method, the ModificationStatus indicates the actual operation that was performed. For example, the ModificationStatus is set to "created" if the object was created. The ModificationStatus is not set if the object was neither created, modified, deleted or removed.

When invoking a setter method, the ModificationStatus is optional:
If a setter method such as configConfMo is invoked and the ModificationStatus is not set, the system automatically determines if the object should be created or modified.