Class maint:NodeInMaint (CONCRETE)

Class ID:389
Class Label: Node in Maintenance
Encrypted: false - Exportable: false - Persistent: true - Configurable: false - Subject to Quota: Disabled - Abstraction Layer: Ambiguous Placement in the Model
Write Access: [NON CONFIGURABLE]
Read Access: [admin, fabric-equipment]
Creatable/Deletable: yes (see Container Mos for details)
Semantic Scope: Fabric
Semantic Scope Evaluation Rule: Parent
Monitoring Policy Source: Parent
Monitoring Flags : [ IsObservable: true, HasStats: false, HasFaults: true, HasHealth: true, HasEventRules: false ]

A scheduler keeps a list consisting only of nodes with an upgrade in progress. This object is used by the scheduler to keep track of nodes in the installation and only exists on the controller.

Naming Rules
RN FORMAT: node-{nodeId}

    [1] PREFIX=node- PROPERTY = nodeId




DN FORMAT: 

[0] maintupgstatuscont/maintupgstatus-{polName}/node-{nodeId}

[1] topology/pod-{id}/node-{id}/sys/ctrlrfwstatuscont/upgjob/node-{nodeId}

[2] sys/ctrlrfwstatuscont/upgjob/node-{nodeId}

[3] topology/pod-{id}/node-{id}/sys/fwstatuscont/upgjob/node-{nodeId}

[4] sys/fwstatuscont/upgjob/node-{nodeId}

                


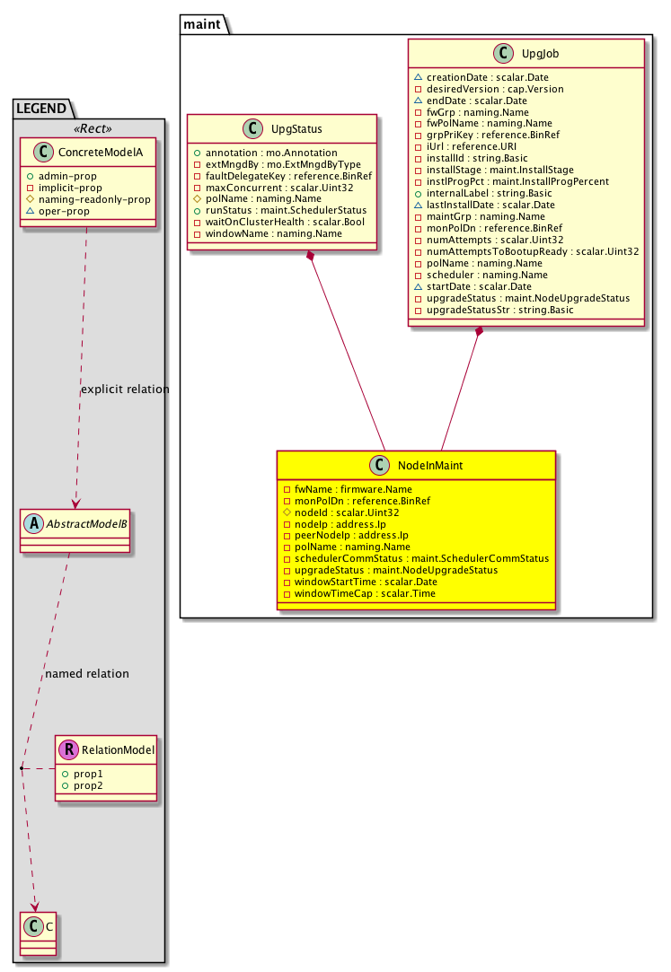
Diagram

Container Mos: maint:UpgJob (deletable:yes), maint:UpgStatus (deletable:yes),


Containers Hierarchies
[V] top:Root  This class represents the root element in the object hierarchy. All managed objects in the system are descendants of the Root element.
 ├
[V] maint:UpgStatusCont Container for maintenance policy scheduler status objects.
 
 ├
[V] maint:UpgStatus Scheduler - one per maintenance policy. The Administrator can change the status from paused to running. This object exists only on the controller.
 
 
 ├
[V] maint:NodeInMaint A scheduler keeps a list consisting only of nodes with an upgrade in progress. This object is used by the scheduler to keep track of nodes in the installation and only exists on the controller.
[V] top:Root  This class represents the root element in the object hierarchy. All managed objects in the system are descendants of the Root element.
 ├
[V] fabric:Topology The root for IFC topology.
 
 ├
[V] fabric:Pod A pod.
 
 
 ├
[V] fabric:Node The root node for the APIC.
 
 
 
 ├
[V] top:System The APIC uses a policy model to combine data into a health score. Health scores can be aggregated for a variety of areas such as for the infrastructure, applications, or services. The category health score is calculated using a Lp -Norm formula. The health score penalty equals 100 minus the health score. The health score penalty represents the overall health score penalties of a set of MOs that belong to a given category and are children or direc...
 
 
 
 
 ├
[V] firmware:CtrlrFwStatusCont Firmware status container object for a controller contains objects that represent the status of the firmware management of a controller.
 
 
 
 
 
 ├
[V] maint:UpgJob Specification for the maintenance policy enforcement status on a node. This object exists on every node where the policy is enforced.
 
 
 
 
 
 
 ├
[V] maint:NodeInMaint A scheduler keeps a list consisting only of nodes with an upgrade in progress. This object is used by the scheduler to keep track of nodes in the installation and only exists on the controller.
[V] top:Root  This class represents the root element in the object hierarchy. All managed objects in the system are descendants of the Root element.
 ├
[V] top:System The APIC uses a policy model to combine data into a health score. Health scores can be aggregated for a variety of areas such as for the infrastructure, applications, or services. The category health score is calculated using a Lp -Norm formula. The health score penalty equals 100 minus the health score. The health score penalty represents the overall health score penalties of a set of MOs that belong to a given category and are children or direc...
 
 ├
[V] firmware:CtrlrFwStatusCont Firmware status container object for a controller contains objects that represent the status of the firmware management of a controller.
 
 
 ├
[V] maint:UpgJob Specification for the maintenance policy enforcement status on a node. This object exists on every node where the policy is enforced.
 
 
 
 ├
[V] maint:NodeInMaint A scheduler keeps a list consisting only of nodes with an upgrade in progress. This object is used by the scheduler to keep track of nodes in the installation and only exists on the controller.
[V] top:Root  This class represents the root element in the object hierarchy. All managed objects in the system are descendants of the Root element.
 ├
[V] fabric:Topology The root for IFC topology.
 
 ├
[V] fabric:Pod A pod.
 
 
 ├
[V] fabric:Node The root node for the APIC.
 
 
 
 ├
[V] top:System The APIC uses a policy model to combine data into a health score. Health scores can be aggregated for a variety of areas such as for the infrastructure, applications, or services. The category health score is calculated using a Lp -Norm formula. The health score penalty equals 100 minus the health score. The health score penalty represents the overall health score penalties of a set of MOs that belong to a given category and are children or direc...
 
 
 
 
 ├
[V] firmware:FwStatusCont The container of managed objects that represent the firmware policy status.
 
 
 
 
 
 ├
[V] maint:UpgJob Specification for the maintenance policy enforcement status on a node. This object exists on every node where the policy is enforced.
 
 
 
 
 
 
 ├
[V] maint:NodeInMaint A scheduler keeps a list consisting only of nodes with an upgrade in progress. This object is used by the scheduler to keep track of nodes in the installation and only exists on the controller.
[V] top:Root  This class represents the root element in the object hierarchy. All managed objects in the system are descendants of the Root element.
 ├
[V] top:System The APIC uses a policy model to combine data into a health score. Health scores can be aggregated for a variety of areas such as for the infrastructure, applications, or services. The category health score is calculated using a Lp -Norm formula. The health score penalty equals 100 minus the health score. The health score penalty represents the overall health score penalties of a set of MOs that belong to a given category and are children or direc...
 
 ├
[V] firmware:FwStatusCont The container of managed objects that represent the firmware policy status.
 
 
 ├
[V] maint:UpgJob Specification for the maintenance policy enforcement status on a node. This object exists on every node where the policy is enforced.
 
 
 
 ├
[V] maint:NodeInMaint A scheduler keeps a list consisting only of nodes with an upgrade in progress. This object is used by the scheduler to keep track of nodes in the installation and only exists on the controller.


Contained Hierarchy
[V] maint:NodeInMaint A scheduler keeps a list consisting only of nodes with an upgrade in progress. This object is used by the scheduler to keep track of nodes in the installation and only exists on the controller.
 ├
[V] fault:Counts An immutable object that provides the number of critical, major, minor, and warning faults raised on its parent object and its subtree.
 ├
[V] fault:Inst Contains detailed information of a fault. This object is attached as a child of the object on which the fault condition occurred. One instance object is created for each fault condition of the parent object. A fault instance object is identified by a fault code.
 
 ├
[V] aaa:RbacAnnotation  RbacAnnotation is used for capturing rbac properties of any apic object Objects can append rbacannotations as Object->RbacAnnotation which is then checked for domain eligibility
 
 ├
[V] tag:Annotation 
 
 ├
[V] tag:Tag 
 ├
[V] health:Inst A base class for a health score instance.(Switch only)


Inheritance
[V] maint:NodeInMaint A scheduler keeps a list consisting only of nodes with an upgrade in progress. This object is used by the scheduler to keep track of nodes in the installation and only exists on the controller.


Events
                


Faults
                


Fsms
                


Properties Summary
Defined in: maint:NodeInMaint
firmware:Name
          string:Basic
fwName  (maint:NodeInMaint:fwName)
           Name of the firmware being upgraded to
reference:BinRef monPolDn  (maint:NodeInMaint:monPolDn)
           The monitoring policy attached to this observable object.
scalar:Uint32 nodeId  (maint:NodeInMaint:nodeId)
           The ID of a node with upgrade in progress.
address:Ip nodeIp  (maint:NodeInMaint:nodeIp)
           Internal IP address of the node
address:Ip peerNodeIp  (maint:NodeInMaint:peerNodeIp)
           Internal IP address of vpc peer
naming:Name
          string:Basic
polName  (maint:NodeInMaint:polName)
           Name of the maintenance policy currently being enforced on the node.
maint:SchedulerCommStatus
          scalar:Enum8
schedulerCommStatus  (maint:NodeInMaint:schedulerCommStatus)
           Scheduler communication status
maint:NodeUpgradeStatus
          scalar:Enum8
upgradeStatus  (maint:NodeInMaint:upgradeStatus)
           Current upgrade status of node (can only be inprogress). NodeInMaint is created when node upgrade status changes from inqueue to inprogress and is deleted when upgrade status changes from inprogress to completeok/completenok.
scalar:Date windowStartTime  (maint:NodeInMaint:windowStartTime)
           Start time of window associated with the upgrade.
scalar:Time windowTimeCap  (maint:NodeInMaint:windowTimeCap)
           Duration of window.
Defined in: mo:Resolvable
mo:Owner
          scalar:Enum8
lcOwn  (mo:Resolvable:lcOwn)
           A value that indicates how this object was created. For internal use only.
Defined in: mo:TopProps
mo:ModificationChildAction
          scalar:Bitmask32
childAction  (mo:TopProps:childAction)
           Delete or ignore. For internal use only.
reference:BinRef dn  (mo:TopProps:dn)
           A tag or metadata is a non-hierarchical keyword or term assigned to the fabric module.
reference:BinRN rn  (mo:TopProps:rn)
           Identifies an object from its siblings within the context of its parent object. The distinguished name contains a sequence of relative names.
mo:ModificationStatus
          scalar:Bitmask32
status  (mo:TopProps:status)
           The upgrade status. This property is for internal use only.
Defined in: mo:Modifiable
mo:TStamp
          scalar:Date
modTs  (mo:Modifiable:modTs)
           The time when this object was last modified.
Properties Detail

childAction

Type: mo:ModificationChildAction
Primitive Type: scalar:Bitmask32

Units: null
Encrypted: false
Access: implicit
Category: TopLevelChildAction
    Comments:
Delete or ignore. For internal use only.
Constants
deleteAll 16384u deleteAll NO COMMENTS
ignore 4096u ignore NO COMMENTS
deleteNonPresent 8192u deleteNonPresent NO COMMENTS
DEFAULT 0 --- This type is used to





dn

Type: reference:BinRef

Units: null
Encrypted: false
Access: implicit
Category: TopLevelDn
    Comments:
A tag or metadata is a non-hierarchical keyword or term assigned to the fabric module.



fwName

Type: firmware:Name
Primitive Type: string:Basic

Units: null
Encrypted: false
Access: implicit
Category: TopLevelRegular
    Comments:
Name of the firmware being upgraded to



lcOwn

Type: mo:Owner
Primitive Type: scalar:Enum8

Units: null
Encrypted: false
Access: implicit
Category: TopLevelRegular
    Comments:
A value that indicates how this object was created. For internal use only.
Constants
local 0 Local NO COMMENTS
policy 1 Policy NO COMMENTS
replica 2 Replica NO COMMENTS
resolveOnBehalf 3 ResolvedOnBehalf NO COMMENTS
implicit 4 Implicit NO COMMENTS
DEFAULT local(0) Local NO COMMENTS





modTs

Type: mo:TStamp
Primitive Type: scalar:Date

Units: null
Encrypted: false
Access: implicit
Category: TopLevelRegular
    Comments:
The time when this object was last modified.
Constants
never 0ull never NO COMMENTS
DEFAULT never(0ull) never NO COMMENTS





monPolDn

Type: reference:BinRef

Units: null
Encrypted: false
Access: implicit
Category: TopLevelRegular
    Comments:
The monitoring policy attached to this observable object.



nodeId

Type: scalar:Uint32

Units: null
Encrypted: false
Naming Property -- [NAMING RULES]
Access: naming
Category: TopLevelRegular
    Comments:
The ID of a node with upgrade in progress.



nodeIp

Type: address:Ip

Units: null
Encrypted: false
Access: implicit
Category: TopLevelRegular
    Comments:
Internal IP address of the node



peerNodeIp

Type: address:Ip

Units: null
Encrypted: false
Access: implicit
Category: TopLevelRegular
    Comments:
Internal IP address of vpc peer



polName

Type: naming:Name
Primitive Type: string:Basic

Units: null
Encrypted: false
Access: implicit
Category: TopLevelRegular
    Comments:
Name of the maintenance policy currently being enforced on the node.



rn

Type: reference:BinRN

Units: null
Encrypted: false
Access: implicit
Category: TopLevelRn
    Comments:
Identifies an object from its siblings within the context of its parent object. The distinguished name contains a sequence of relative names.



schedulerCommStatus

Type: maint:SchedulerCommStatus
Primitive Type: scalar:Enum8

Units: null
Encrypted: false
Access: implicit
Category: TopLevelRegular
    Comments:
Scheduler communication status
Constants
sending-upgrade-status-to-scheduler 0 Sending upgrade status to scheduler Sending upgrade status to scheduler
sent-upgrade-status-to-scheduler 1 Sent upgrade status to scheduler Sent upgrade status to scheduler
requesting-upgrade-token-from-scheduler 2 Requesting upgrade token from scheduler Requesting upgrade token from scheduler
obtained-upgrade-token-from-scheduler 3 Obtained upgrade token from scheduler Obtained upgrade token from scheduler
DEFAULT 0 --- Scheduler communication status.





status

Type: mo:ModificationStatus
Primitive Type: scalar:Bitmask32

Units: null
Encrypted: false
Access: implicit
Category: TopLevelStatus
    Comments:
The upgrade status. This property is for internal use only.
Constants
created 2u created In a setter method: specifies that an object should be created. An error is returned if the object already exists.
In the return value of a setter method: indicates that an object has been created.
modified 4u modified In a setter method: specifies that an object should be modified
In the return value of a setter method: indicates that an object has been modified.
deleted 8u deleted In a setter method: specifies that an object should be deleted.
In the return value of a setter method: indicates that an object has been deleted.
DEFAULT 0 --- This type controls the life cycle of objects passed in the XML API.

When used in a setter method (such as configConfMo), the ModificationStatus specifies whether an object should be created, modified, deleted or removed.
In the return value of a setter method, the ModificationStatus indicates the actual operation that was performed. For example, the ModificationStatus is set to "created" if the object was created. The ModificationStatus is not set if the object was neither created, modified, deleted or removed.

When invoking a setter method, the ModificationStatus is optional:
If a setter method such as configConfMo is invoked and the ModificationStatus is not set, the system automatically determines if the object should be created or modified.






upgradeStatus

Type: maint:NodeUpgradeStatus
Primitive Type: scalar:Enum8

Units: null
Encrypted: false
Access: implicit
Category: TopLevelRegular
    Comments:
Current upgrade status of node (can only be inprogress). NodeInMaint is created when node upgrade status changes from inqueue to inprogress and is deleted when upgrade status changes from inprogress to completeok/completenok.
Constants
scheduled 0 Scheduled A maintenance is scheduled for this node in future.
inqueue 1 In Queue Node is polling the scheduler(running on IFC) to obtain permission to upgrade.
inprogress 2 In Progress Node is upgrading its firmware.
completeok 4 Completed Successfully Node has completed upgrade to desired firmware.
completenok 5 Failed Upgrade failed, and the node is either running last firmware before upgrade or golden firmware.
notscheduled 6 No Maintenance Scheduled A maintenance is not scheduled for this node in future.
incompatible 7 Failed Due to Incompatible Desired Version Firmware version is not compatible
inretryqueue 8 Queued for Retry Queued for retry
waitonbootup 9 Waiting on bootup completion Node is waiting for bootup readiness(all policies downloaded)
downloadimgmmode 10 Downloading image in Maintenance Mode Download status for firmware in maintenence mode.
DEFAULT scheduled(0) Scheduled A maintenance is scheduled for this node in future.





windowStartTime

Type: scalar:Date

Units: null
Encrypted: false
Access: implicit
Category: TopLevelRegular
    Comments:
Start time of window associated with the upgrade.



windowTimeCap

Type: scalar:Time

Units: null
Encrypted: false
Access: implicit
Category: TopLevelRegular
    Comments:
Duration of window.