Class mcp:Inst (CONCRETE)

Class ID:2563
Class Label: MCP Instance
Encrypted: false - Exportable: false - Persistent: true - Configurable: false - Subject to Quota: Disabled - Abstraction Layer: Concrete Model
Write Access: [NON CONFIGURABLE]
Read Access: [access-protocol-l2, admin, fabric-protocol-l2, tenant-ext-protocol-l2, tenant-protocol-l2]
Creatable/Deletable: no (see Container Mos for details)
Semantic Scope: Fabric
Semantic Scope Evaluation Rule: Parent
Monitoring Policy Source: Parent
Monitoring Flags : [ IsObservable: true, HasStats: false, HasFaults: false, HasHealth: true, HasEventRules: true ]

The MisCabling Protocol (MCP) instance information. In the current implementation, only one instance of MCP is running in the system.

Naming Rules
RN FORMAT: inst

    [1] PREFIX=inst


DN FORMAT: 

[0] topology/pod-{id}/node-{id}/sys/mcp/inst

[1] sys/mcp/inst

                


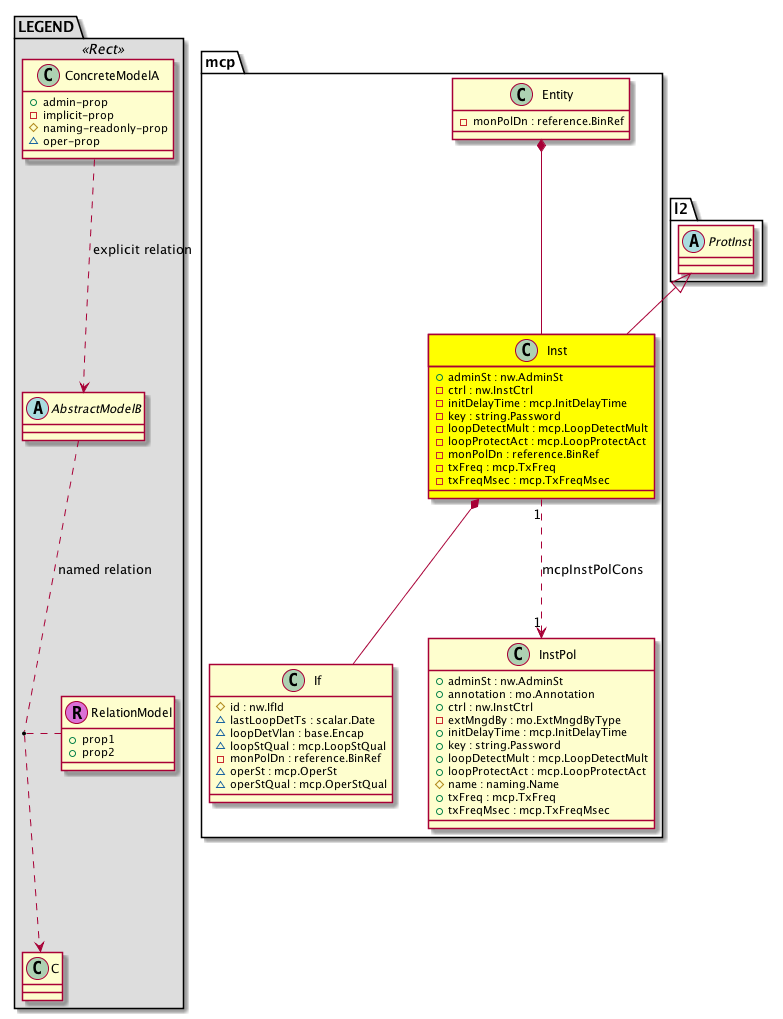
Diagram

Super Mo: l2:ProtInst,
Container Mos: mcp:Entity (deletable:no),
Contained Mos: mcp:If,
Relations To: mcp:InstPol,
Relations: mcp:RsMcpInstPolCons,


Containers Hierarchies
[V] top:Root  This class represents the root element in the object hierarchy. All managed objects in the system are descendants of the Root element.
 ├
[V] fabric:Topology The root for IFC topology.
 
 ├
[V] fabric:Pod A pod.
 
 
 ├
[V] fabric:Node The root node for the APIC.
 
 
 
 ├
[V] top:System The APIC uses a policy model to combine data into a health score. Health scores can be aggregated for a variety of areas such as for the infrastructure, applications, or services. The category health score is calculated using a Lp -Norm formula. The health score penalty equals 100 minus the health score. The health score penalty represents the overall health score penalties of a set of MOs that belong to a given category and are children or direc...
 
 
 
 
 ├
[V] mcp:Entity The MisCabling Protocol (MCP) entity information.
 
 
 
 
 
 ├
[V] mcp:Inst The MisCabling Protocol (MCP) instance information. In the current implementation, only one instance of MCP is running in the system.
[V] top:Root  This class represents the root element in the object hierarchy. All managed objects in the system are descendants of the Root element.
 ├
[V] top:System The APIC uses a policy model to combine data into a health score. Health scores can be aggregated for a variety of areas such as for the infrastructure, applications, or services. The category health score is calculated using a Lp -Norm formula. The health score penalty equals 100 minus the health score. The health score penalty represents the overall health score penalties of a set of MOs that belong to a given category and are children or direc...
 
 ├
[V] mcp:Entity The MisCabling Protocol (MCP) entity information.
 
 
 ├
[V] mcp:Inst The MisCabling Protocol (MCP) instance information. In the current implementation, only one instance of MCP is running in the system.


Contained Hierarchy
[V] mcp:Inst The MisCabling Protocol (MCP) instance information. In the current implementation, only one instance of MCP is running in the system.
 ├
[V] fault:Counts An immutable object that provides the number of critical, major, minor, and warning faults raised on its parent object and its subtree.
 ├
[V] health:Inst A base class for a health score instance.(Switch only)
 ├
[V] mcp:If The Mis-cabling Protocol (MCP) configured interface. The interface type can be physical Ethernet Interface or the Port-Channel Interface. The MCP packets are sent over the logic interfaces.
 
 ├
[V] fault:Counts An immutable object that provides the number of critical, major, minor, and warning faults raised on its parent object and its subtree.
 
 ├
[V] fault:Inst Contains detailed information of a fault. This object is attached as a child of the object on which the fault condition occurred. One instance object is created for each fault condition of the parent object. A fault instance object is identified by a fault code.
 
 
 ├
[V] aaa:RbacAnnotation  RbacAnnotation is used for capturing rbac properties of any apic object Objects can append rbacannotations as Object->RbacAnnotation which is then checked for domain eligibility
 
 
 ├
[V] tag:Annotation 
 
 
 ├
[V] tag:Tag 
 
 ├
[V] health:Inst A base class for a health score instance.(Switch only)
 
 ├
[V] l2:RsEthIf A source relation to an L1 interface. This is an internal object.
 
 ├
[V] nw:RtPathToIf A target relation to the interface information.
 ├
[V] mcp:RsMcpInstPolCons 


Inheritance
[V] nw:Item Ignore.
 ├
[V] nw:Conn A connection abstraction.
 
 ├
[V] nw:GEp A group endpoint abstraction.
 
 
 ├
[V] nw:CpInst A control plane instance abstraction. This object represents an instance of the protocol. For example, the protocol instance of OSPF or ISIS.
 
 
 
 ├
[V] nw:ProtInst A protocol instance abstraction.
 
 
 
 
 ├
[V] l2:ProtInst A protocol instance abstraction.
 
 
 
 
 
 ├
[V] mcp:Inst The MisCabling Protocol (MCP) instance information. In the current implementation, only one instance of MCP is running in the system.


Events
                mcp:Inst:mcp_Inst_adminStChange
mcp:Inst:mcp_Inst_operErr


Faults
                


Fsms
                


Properties Summary
Defined in: mcp:Inst
nw:AdminSt
          scalar:Enum8
adminSt  (mcp:Inst:adminSt)
           Overrides:nw:CpInst:adminSt
           The administrative state of the MCP instance.
nw:InstCtrl
          scalar:Bitmask64
ctrl  (mcp:Inst:ctrl)
           Overrides:nw:CpInst:ctrl
           The control state.
mcp:InitDelayTime
          scalar:Uint16
initDelayTime  (mcp:Inst:initDelayTime)
          
string:Password key  (mcp:Inst:key)
           The key or password used to encrypt frames.
mcp:LoopDetectMult
          scalar:UByte
loopDetectMult  (mcp:Inst:loopDetectMult)
          
mcp:LoopProtectAct
          scalar:Bitmask8
loopProtectAct  (mcp:Inst:loopProtectAct)
          
reference:BinRef monPolDn  (mcp:Inst:monPolDn)
           The monitoring policy attached to this observable object.
mcp:TxFreq
          scalar:Uint16
txFreq  (mcp:Inst:txFreq)
           Sets the transmission frequency of the instance advertisements.
mcp:TxFreqMsec
          scalar:Uint16
txFreqMsec  (mcp:Inst:txFreqMsec)
           Transmission frequency of MCP packets on each L2 interface in miliseconds
Defined in: nw:CpInst
naming:Name
          string:Basic
name  (nw:CpInst:name)
           Overrides:nw:Conn:name
           The name of the object.
nw:OperErrQual
          scalar:Bitmask64
operErr  (nw:CpInst:operErr)
          
Defined in: mo:Resolvable
mo:Owner
          scalar:Enum8
lcOwn  (mo:Resolvable:lcOwn)
           A value that indicates how this object was created. For internal use only.
Defined in: mo:TopProps
mo:ModificationChildAction
          scalar:Bitmask32
childAction  (mo:TopProps:childAction)
           Delete or ignore. For internal use only.
reference:BinRef dn  (mo:TopProps:dn)
           A tag or metadata is a non-hierarchical keyword or term assigned to the fabric module.
reference:BinRN rn  (mo:TopProps:rn)
           Identifies an object from its siblings within the context of its parent object. The distinguished name contains a sequence of relative names.
mo:ModificationStatus
          scalar:Bitmask32
status  (mo:TopProps:status)
           The upgrade status. This property is for internal use only.
Defined in: mo:Modifiable
mo:TStamp
          scalar:Date
modTs  (mo:Modifiable:modTs)
           The time when this object was last modified.
Properties Detail

adminSt

Type: nw:AdminSt
Primitive Type: scalar:Enum8

Overrides:nw:CpInst:adminSt
Units: null Encrypted: false Access: admin Category: TopLevelRegular
    Comments:
The administrative state of the MCP instance.
Constants
enabled 1 Enabled Enabled
disabled 2 Disabled Disabled
DEFAULT disabled(2) Disabled Disabled





childAction

Type: mo:ModificationChildAction
Primitive Type: scalar:Bitmask32

Units: null
Encrypted: false
Access: implicit
Category: TopLevelChildAction
    Comments:
Delete or ignore. For internal use only.
Constants
deleteAll 16384u deleteAll NO COMMENTS
ignore 4096u ignore NO COMMENTS
deleteNonPresent 8192u deleteNonPresent NO COMMENTS
DEFAULT 0 --- This type is used to





ctrl

Type: nw:InstCtrl
Primitive Type: scalar:Bitmask64

Overrides:nw:CpInst:ctrl
Units: null Encrypted: false Access: implicit Category: TopLevelRegular
    Comments:
The control state.
Constants
stateful-ha 1ull stateful-ha NO COMMENTS
pdu-per-vlan 256ull Enable MCP PDU per VLAN Enable sending of MCP PDU per vlan on a port
DEFAULT 0 --- Instance controls





dn

Type: reference:BinRef

Units: null
Encrypted: false
Access: implicit
Category: TopLevelDn
    Comments:
A tag or metadata is a non-hierarchical keyword or term assigned to the fabric module.



initDelayTime

Type: mcp:InitDelayTime
Primitive Type: scalar:Uint16

Units: sec
Encrypted: false
Access: implicit
Category: TopLevelRegular
    Comments:
Constants
defaultValue 180 --- NO COMMENTS





key

Type: string:Password

Units: null
Encrypted: false
Access: implicit
Category: TopLevelRegular
    Comments:
The key or password used to encrypt frames.



lcOwn

Type: mo:Owner
Primitive Type: scalar:Enum8

Units: null
Encrypted: false
Access: implicit
Category: TopLevelRegular
    Comments:
A value that indicates how this object was created. For internal use only.
Constants
local 0 Local NO COMMENTS
policy 1 Policy NO COMMENTS
replica 2 Replica NO COMMENTS
resolveOnBehalf 3 ResolvedOnBehalf NO COMMENTS
implicit 4 Implicit NO COMMENTS
DEFAULT local(0) Local NO COMMENTS





loopDetectMult

Type: mcp:LoopDetectMult
Primitive Type: scalar:UByte

Units: null
Encrypted: false
Access: implicit
Category: TopLevelRegular
    Comments:
Constants
defaultValue 3 --- NO COMMENTS





loopProtectAct

Type: mcp:LoopProtectAct
Primitive Type: scalar:Bitmask8

Units: null
Encrypted: false
Access: implicit
Category: TopLevelRegular
    Comments:
Constants
port-disable 1 Port Disable Port disable
DEFAULT port-disable(1) Port Disable Port disable





modTs

Type: mo:TStamp
Primitive Type: scalar:Date

Units: null
Encrypted: false
Access: implicit
Category: TopLevelRegular
    Comments:
The time when this object was last modified.
Constants
never 0ull never NO COMMENTS
DEFAULT never(0ull) never NO COMMENTS





monPolDn

Type: reference:BinRef

Units: null
Encrypted: false
Access: implicit
Category: TopLevelRegular
    Comments:
The monitoring policy attached to this observable object.



name

Type: naming:Name
Primitive Type: string:Basic

Overrides:nw:Conn:name
Units: null Encrypted: false Access: create Category: TopLevelRegular
    Comments:
The name of the object.



operErr

Type: nw:OperErrQual
Primitive Type: scalar:Bitmask64

Units: null
Encrypted: false
Access: oper
Category: TopLevelRegular
    Comments:
Constants
sock-err 16ull Socket error Socket errors
init-err 1ull Initialization error Initialization errors
mem-err 2ull Memory error Memory errors
proto-err 32ull Protocol error Protocol errors
ipc-err 4ull IPC error IPC errors
feature-unsupported 64ull Feature Unsupported Feature Unsupported
int-err 8ull Internal error Internal errors
DEFAULT 0 --- Operational error qualifier





rn

Type: reference:BinRN

Units: null
Encrypted: false
Access: implicit
Category: TopLevelRn
    Comments:
Identifies an object from its siblings within the context of its parent object. The distinguished name contains a sequence of relative names.



status

Type: mo:ModificationStatus
Primitive Type: scalar:Bitmask32

Units: null
Encrypted: false
Access: implicit
Category: TopLevelStatus
    Comments:
The upgrade status. This property is for internal use only.
Constants
created 2u created In a setter method: specifies that an object should be created. An error is returned if the object already exists.
In the return value of a setter method: indicates that an object has been created.
modified 4u modified In a setter method: specifies that an object should be modified
In the return value of a setter method: indicates that an object has been modified.
deleted 8u deleted In a setter method: specifies that an object should be deleted.
In the return value of a setter method: indicates that an object has been deleted.
DEFAULT 0 --- This type controls the life cycle of objects passed in the XML API.

When used in a setter method (such as configConfMo), the ModificationStatus specifies whether an object should be created, modified, deleted or removed.
In the return value of a setter method, the ModificationStatus indicates the actual operation that was performed. For example, the ModificationStatus is set to "created" if the object was created. The ModificationStatus is not set if the object was neither created, modified, deleted or removed.

When invoking a setter method, the ModificationStatus is optional:
If a setter method such as configConfMo is invoked and the ModificationStatus is not set, the system automatically determines if the object should be created or modified.






txFreq

Type: mcp:TxFreq
Primitive Type: scalar:Uint16

Units: sec
Encrypted: false
Access: implicit
Category: TopLevelRegular
    Comments:
Sets the transmission frequency of the instance advertisements.
Constants
defaultValue 2 --- NO COMMENTS





txFreqMsec

Type: mcp:TxFreqMsec
Primitive Type: scalar:Uint16

Units: msec
Encrypted: false
Access: implicit
Category: TopLevelRegular
    Comments:
Transmission frequency of MCP packets on each L2 interface in miliseconds
Constants
defaultValue 0 --- NO COMMENTS