Class monitor:Source (CONCRETE)

Class ID:2395
Class Label: Source
Encrypted: false - Exportable: false - Persistent: true - Configurable: false - Subject to Quota: Disabled - Abstraction Layer: Concrete Model
Write Access: [NON CONFIGURABLE]
Read Access: [admin]
Creatable/Deletable: yes (see Container Mos for details)
Semantic Scope: Fabric
Semantic Scope Evaluation Rule: Parent
Monitoring Policy Source: Parent
Monitoring Flags : [ IsObservable: false, HasStats: false, HasFaults: false, HasHealth: false, HasEventRules: false ]

The sources to be monitored.

Naming Rules
RN FORMAT: src-{type}-m-{mode}-d-{dir}-ef-{[from]}-et-{[to]}-p-{[port]}

    [1] PREFIX=src- PROPERTY = type


    [2] PREFIX=-m- PROPERTY = mode


    [3] PREFIX=-d- PROPERTY = dir


    [4] PREFIX=-ef- PROPERTY = from


    [5] PREFIX=-et- PROPERTY = to


    [6] PREFIX=-p- PROPERTY = port




DN FORMAT: 

[0] topology/pod-{id}/node-{id}/sys/monitor/session-{name}/src-{type}-m-{mode}-d-{dir}-ef-{[from]}-et-{[to]}-p-{[port]}

[1] sys/monitor/session-{name}/src-{type}-m-{mode}-d-{dir}-ef-{[from]}-et-{[to]}-p-{[port]}

                


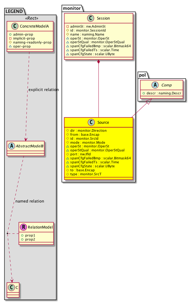
Diagram

Super Mo: pol:Comp,
Container Mos: monitor:Session (deletable:yes),


Containers Hierarchies
[V] top:Root  This class represents the root element in the object hierarchy. All managed objects in the system are descendants of the Root element.
 ├
[V] fabric:Topology The root for IFC topology.
 
 ├
[V] fabric:Pod A pod.
 
 
 ├
[V] fabric:Node The root node for the APIC.
 
 
 
 ├
[V] top:System The APIC uses a policy model to combine data into a health score. Health scores can be aggregated for a variety of areas such as for the infrastructure, applications, or services. The category health score is calculated using a Lp -Norm formula. The health score penalty equals 100 minus the health score. The health score penalty represents the overall health score penalties of a set of MOs that belong to a given category and are children or direc...
 
 
 
 
 ├
[V] monitor:Entity Span manager control plane entity information.
 
 
 
 
 
 ├
[V] monitor:Session The monitor session definition. There can only be a few sessions active at a given time (with a maximum of 4).
 
 
 
 
 
 
 ├
[V] monitor:Source The sources to be monitored.
[V] top:Root  This class represents the root element in the object hierarchy. All managed objects in the system are descendants of the Root element.
 ├
[V] top:System The APIC uses a policy model to combine data into a health score. Health scores can be aggregated for a variety of areas such as for the infrastructure, applications, or services. The category health score is calculated using a Lp -Norm formula. The health score penalty equals 100 minus the health score. The health score penalty represents the overall health score penalties of a set of MOs that belong to a given category and are children or direc...
 
 ├
[V] monitor:Entity Span manager control plane entity information.
 
 
 ├
[V] monitor:Session The monitor session definition. There can only be a few sessions active at a given time (with a maximum of 4).
 
 
 
 ├
[V] monitor:Source The sources to be monitored.


Contained Hierarchy
[V] monitor:Source The sources to be monitored.
 ├
[V] fault:Delegate Exposes internal faults to the user. A fault delegate object can be defined on IFC (for example, for an endpoint group) and when the fault is raised (for example, under an endpoint policy on a switch), a fault delegate object is created on IFC under the specified object. A fault delegate object follows the lifecycle of the original fault instance object, being created, modified, or deleted based on the changes of the original fault.


Inheritance
[V] naming:NamedObject An abstract base class for an object that contains a name.
 ├
[V] pol:Obj Represents a generic policy object.
 
 ├
[V] pol:Comp Represents a policy component. This object is part of the policy definition.
 
 
 ├
[V] monitor:Source The sources to be monitored.


Events
                


Faults
                


Fsms
                


Properties Summary
Defined in: monitor:Source
monitor:Direction
          scalar:Enum8
dir  (monitor:Source:dir)
           The direction of the monitored packets.
base:Encap from  (monitor:Source:from)
           The email address of the sender.
monitor:SrcId
          scalar:Uint16
id  (monitor:Source:id)
           An identifier .
monitor:Mode
          scalar:Enum8
mode  (monitor:Source:mode)
           The BGP Domain mode.
monitor:OperSt
          scalar:Enum8
operSt  (monitor:Source:operSt)
           The runtime state of the object or policy.
monitor:OperStQual
          string:Basic
operStQual  (monitor:Source:operStQual)
           The chassis operational status qualifier.
nw:IfId
          base:IfIndex
port  (monitor:Source:port)
           The service port number for the LDAP service.
scalar:Bitmask64 spanCfgFailedBmp  (monitor:Source:spanCfgFailedBmp)
           Holds the bitmap of SPAN destinations of the configuration that failed.
scalar:Time spanCfgFailedTs  (monitor:Source:spanCfgFailedTs)
          
scalar:UByte spanCfgState  (monitor:Source:spanCfgState)
           Indicates the configuration state of a remote SPAN destination.
base:Encap to  (monitor:Source:to)
           End of the encapsulation block.
monitor:SrcT
          scalar:Enum8
type  (monitor:Source:type)
           The specific type of the object or component.
Defined in: pol:Comp
naming:Descr
          string:Basic
descr  (pol:Comp:descr)
           Specifies the description of a policy component.
Defined in: pol:Obj
naming:Name
          string:Basic
name  (pol:Obj:name)
           Overrides:naming:NamedObject:name
           null
Defined in: naming:NamedObject
naming:NameAlias
          string:Basic
nameAlias  (naming:NamedObject:nameAlias)
           NO COMMENTS
Defined in: mo:Resolvable
mo:Owner
          scalar:Enum8
lcOwn  (mo:Resolvable:lcOwn)
           A value that indicates how this object was created. For internal use only.
Defined in: mo:TopProps
mo:ModificationChildAction
          scalar:Bitmask32
childAction  (mo:TopProps:childAction)
           Delete or ignore. For internal use only.
reference:BinRef dn  (mo:TopProps:dn)
           A tag or metadata is a non-hierarchical keyword or term assigned to the fabric module.
reference:BinRN rn  (mo:TopProps:rn)
           Identifies an object from its siblings within the context of its parent object. The distinguished name contains a sequence of relative names.
mo:ModificationStatus
          scalar:Bitmask32
status  (mo:TopProps:status)
           The upgrade status. This property is for internal use only.
Defined in: mo:Modifiable
mo:TStamp
          scalar:Date
modTs  (mo:Modifiable:modTs)
           The time when this object was last modified.
Properties Detail

childAction

Type: mo:ModificationChildAction
Primitive Type: scalar:Bitmask32

Units: null
Encrypted: false
Access: implicit
Category: TopLevelChildAction
    Comments:
Delete or ignore. For internal use only.
Constants
deleteAll 16384u deleteAll NO COMMENTS
ignore 4096u ignore NO COMMENTS
deleteNonPresent 8192u deleteNonPresent NO COMMENTS
DEFAULT 0 --- This type is used to





descr

Type: naming:Descr
Primitive Type: string:Basic

Like: naming:Described:descr
Units: null
Encrypted: false
Access: admin
Category: TopLevelRegular
    Comments:
Specifies the description of a policy component.



dir

Type: monitor:Direction
Primitive Type: scalar:Enum8

Units: null
Encrypted: false
Naming Property -- [NAMING RULES]
Access: naming
Category: TopLevelRegular
    Comments:
The direction of the monitored packets.
Constants
in 1 Incoming Incoming
out 2 Outgoing Outgoing
both 3 Both Both
none 4 None None
DEFAULT none(4) None None





dn

Type: reference:BinRef

Units: null
Encrypted: false
Access: implicit
Category: TopLevelDn
    Comments:
A tag or metadata is a non-hierarchical keyword or term assigned to the fabric module.



from

Type: base:Encap

Units: null
Encrypted: false
Naming Property -- [NAMING RULES]
Access: naming
Category: TopLevelRegular
    Comments:
The email address of the sender.



id

Type: monitor:SrcId
Primitive Type: scalar:Uint16

Units: null
Encrypted: false
Access: create
Category: TopLevelRegular
    Comments:
An identifier .



lcOwn

Type: mo:Owner
Primitive Type: scalar:Enum8

Units: null
Encrypted: false
Access: implicit
Category: TopLevelRegular
    Comments:
A value that indicates how this object was created. For internal use only.
Constants
local 0 Local NO COMMENTS
policy 1 Policy NO COMMENTS
replica 2 Replica NO COMMENTS
resolveOnBehalf 3 ResolvedOnBehalf NO COMMENTS
implicit 4 Implicit NO COMMENTS
DEFAULT local(0) Local NO COMMENTS





modTs

Type: mo:TStamp
Primitive Type: scalar:Date

Units: null
Encrypted: false
Access: implicit
Category: TopLevelRegular
    Comments:
The time when this object was last modified.
Constants
never 0ull never NO COMMENTS
DEFAULT never(0ull) never NO COMMENTS





mode

Type: monitor:Mode
Primitive Type: scalar:Enum8

Units: null
Encrypted: false
Naming Property -- [NAMING RULES]
Access: naming
Category: TopLevelRegular
    Comments:
The BGP Domain mode.
Constants
access 1 Access Access
fabric 2 Fabric Fabric
DEFAULT access(1) Access Access





name

Type: naming:Name
Primitive Type: string:Basic

Overrides:naming:NamedObject:name
Units: null Encrypted: false Access: admin Category: TopLevelRegular
    Comments:
null



nameAlias

Type: naming:NameAlias
Primitive Type: string:Basic

Units: null
Encrypted: false
Access: admin
Category: TopLevelRegular
    Comments:
NO COMMENTS



operSt

Type: monitor:OperSt
Primitive Type: scalar:Enum8

Units: null
Encrypted: false
Access: oper
Category: TopLevelRegular
    Comments:
The runtime state of the object or policy.
Constants
up 1 Up Up
down 2 Down Down
failed 3 Failed Failed
DEFAULT down(2) Down Down





operStQual

Type: monitor:OperStQual
Primitive Type: string:Basic

Units: null
Encrypted: false
Access: oper
Category: TopLevelRegular
    Comments:
The chassis operational status qualifier.



port

Type: nw:IfId
Primitive Type: base:IfIndex

Units: null
Encrypted: false
Naming Property -- [NAMING RULES]
Access: naming
Category: TopLevelRegular
    Comments:
The service port number for the LDAP service.



rn

Type: reference:BinRN

Units: null
Encrypted: false
Access: implicit
Category: TopLevelRn
    Comments:
Identifies an object from its siblings within the context of its parent object. The distinguished name contains a sequence of relative names.



spanCfgFailedBmp

Type: scalar:Bitmask64

Units: null
Encrypted: false
Access: oper
Category: TopLevelRegular
    Comments:
Holds the bitmap of SPAN destinations of the configuration that failed.
Constants
monitor:SourcelcOwn_failed_flag -9223372036854775808ull --- NO COMMENTS
monitor:Sourcetype_failed_flag 16384ull --- NO COMMENTS
monitor:Sourcefrom_failed_flag 16ull --- NO COMMENTS
monitor:Sourcename_failed_flag 1ull --- NO COMMENTS
monitor:SourcemodTs_failed_flag 2305843009213693952ull --- NO COMMENTS
monitor:SourcenameAlias_failed_flag 2ull --- NO COMMENTS
monitor:Sourceid_failed_flag 32ull --- NO COMMENTS
monitor:Sourcedescr_failed_flag 4ull --- NO COMMENTS
monitor:Sourceport_failed_flag 512ull --- NO COMMENTS
monitor:Sourcemode_failed_flag 64ull --- NO COMMENTS
monitor:Sourceto_failed_flag 8192ull --- NO COMMENTS
monitor:Sourcedir_failed_flag 8ull --- NO COMMENTS
DEFAULT 0 --- NO COMMENTS





spanCfgFailedTs

Type: scalar:Time

Units: null
Encrypted: false
Access: oper
Category: TopLevelRegular
    Comments:



spanCfgState

Type: scalar:UByte

Units: null
Encrypted: false
Access: oper
Category: TopLevelRegular
    Comments:
Indicates the configuration state of a remote SPAN destination.



status

Type: mo:ModificationStatus
Primitive Type: scalar:Bitmask32

Units: null
Encrypted: false
Access: implicit
Category: TopLevelStatus
    Comments:
The upgrade status. This property is for internal use only.
Constants
created 2u created In a setter method: specifies that an object should be created. An error is returned if the object already exists.
In the return value of a setter method: indicates that an object has been created.
modified 4u modified In a setter method: specifies that an object should be modified
In the return value of a setter method: indicates that an object has been modified.
deleted 8u deleted In a setter method: specifies that an object should be deleted.
In the return value of a setter method: indicates that an object has been deleted.
DEFAULT 0 --- This type controls the life cycle of objects passed in the XML API.

When used in a setter method (such as configConfMo), the ModificationStatus specifies whether an object should be created, modified, deleted or removed.
In the return value of a setter method, the ModificationStatus indicates the actual operation that was performed. For example, the ModificationStatus is set to "created" if the object was created. The ModificationStatus is not set if the object was neither created, modified, deleted or removed.

When invoking a setter method, the ModificationStatus is optional:
If a setter method such as configConfMo is invoked and the ModificationStatus is not set, the system automatically determines if the object should be created or modified.






to

Type: base:Encap

Units: null
Encrypted: false
Naming Property -- [NAMING RULES]
Access: naming
Category: TopLevelRegular
    Comments:
End of the encapsulation block.



type

Type: monitor:SrcT
Primitive Type: scalar:Enum8

Units: null
Encrypted: false
Naming Property -- [NAMING RULES]
Access: naming
Category: TopLevelRegular
    Comments:
The specific type of the object or component.
Constants
port 1 Port Monitor all packets on this port
encap 2 Encap Monitor all packets of the encap
port-encap 3 Port and encap Monitor all packets on the port with encap
DEFAULT port(1) Port Monitor all packets on this port