Class netflow:RecordPolDef (CONCRETE)

Class ID:9225
Class Label: Netflow Record Pol Extra data
Encrypted: false - Exportable: false - Persistent: true - Configurable: false - Subject to Quota: Disabled - Abstraction Layer: Logical Model
Write Access: [NON CONFIGURABLE]
Read Access: [admin]
Creatable/Deletable: no (see Container Mos for details)
Semantic Scope: None
Semantic Scope Evaluation Rule: Parent
Monitoring Policy Source: Parent
Monitoring Flags : [ IsObservable: false, HasStats: false, HasFaults: false, HasHealth: false, HasEventRules: false ]

Define the Netflow Record Policy MO which contains internal information needed to program the leaf

Naming Rules
RN FORMAT: recordpold-{[recordPolDn]}

    [1] PREFIX=recordpold- PROPERTY = recordPolDn




DN FORMAT: 

[0] poldefcont/recordpold-{[recordPolDn]}

                


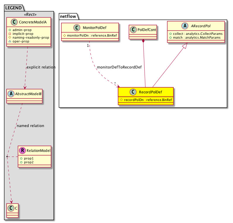
Diagram

Super Mo: netflow:ARecordPol,
Container Mos: netflow:PolDefCont (deletable:no),
Relations From: netflow:MonitorPolDef,
Relations: netflow:RtMonitorDefToRecordDef,


Containers Hierarchies
[V] top:Root  This class represents the root element in the object hierarchy. All managed objects in the system are descendants of the Root element.
 ├
[V] netflow:PolDefCont  Container for all the Netflow Def MOs
 
 ├
[V] netflow:RecordPolDef  Define the Netflow Record Policy MO which contains internal information needed to program the leaf


Contained Hierarchy
[V] netflow:RecordPolDef  Define the Netflow Record Policy MO which contains internal information needed to program the leaf
 ├
[V] fault:Delegate Exposes internal faults to the user. A fault delegate object can be defined on IFC (for example, for an endpoint group) and when the fault is raised (for example, under an endpoint policy on a switch), a fault delegate object is created on IFC under the specified object. A fault delegate object follows the lifecycle of the original fault instance object, being created, modified, or deleted based on the changes of the original fault.
 ├
[V] netflow:RtMonitorDefToRecordDef 


Inheritance
[V] naming:NamedObject An abstract base class for an object that contains a name.
 ├
[V] pol:Obj Represents a generic policy object.
 
 ├
[V] pol:Def Represents self-contained policy document.
 
 
 ├
[V] fabric:ProtoPol A base class for protocol policies.
 
 
 
 ├
[V] fabric:ProtoIfPol A base class for interface-level protocol policies.
 
 
 
 
 ├
[V] fabric:L2IfPol A base class for layer 2 interface-level policies.
 
 
 
 
 
 ├
[V] netflow:ARecordPol  Abstract Flow Record
 
 
 
 
 
 
 ├
[V] netflow:RecordPolDef  Define the Netflow Record Policy MO which contains internal information needed to program the leaf


Events
                


Faults
                


Fsms
                


Properties Summary
Defined in: netflow:RecordPolDef
reference:BinRef recordPolDn  (netflow:RecordPolDef:recordPolDn)
           NO COMMENTS
Defined in: netflow:ARecordPol
analytics:CollectParams
          scalar:Bitmask64
collect  (netflow:ARecordPol:collect)
           Collect parameters for the flow record
analytics:MatchParams
          scalar:Bitmask64
match  (netflow:ARecordPol:match)
           Match parameters for the flow record
Defined in: pol:Def
naming:Descr
          string:Basic
descr  (pol:Def:descr)
           Specifies a description of the policy definition.
naming:Descr
          string:Basic
ownerKey  (pol:Def:ownerKey)
           The key for enabling clients to own their data for entity correlation.
naming:Descr
          string:Basic
ownerTag  (pol:Def:ownerTag)
           A tag for enabling clients to add their own data. For example, to indicate who created this object.
Defined in: pol:Obj
naming:Name
          string:Basic
name  (pol:Obj:name)
           Overrides:naming:NamedObject:name
           null
Defined in: naming:NamedObject
naming:NameAlias
          string:Basic
nameAlias  (naming:NamedObject:nameAlias)
           NO COMMENTS
Defined in: mo:Resolvable
mo:Owner
          scalar:Enum8
lcOwn  (mo:Resolvable:lcOwn)
           A value that indicates how this object was created. For internal use only.
Defined in: mo:TopProps
mo:ModificationChildAction
          scalar:Bitmask32
childAction  (mo:TopProps:childAction)
           Delete or ignore. For internal use only.
reference:BinRef dn  (mo:TopProps:dn)
           A tag or metadata is a non-hierarchical keyword or term assigned to the fabric module.
reference:BinRN rn  (mo:TopProps:rn)
           Identifies an object from its siblings within the context of its parent object. The distinguished name contains a sequence of relative names.
mo:ModificationStatus
          scalar:Bitmask32
status  (mo:TopProps:status)
           The upgrade status. This property is for internal use only.
Defined in: mo:Modifiable
mo:TStamp
          scalar:Date
modTs  (mo:Modifiable:modTs)
           The time when this object was last modified.
Properties Detail

childAction

Type: mo:ModificationChildAction
Primitive Type: scalar:Bitmask32

Units: null
Encrypted: false
Access: implicit
Category: TopLevelChildAction
    Comments:
Delete or ignore. For internal use only.
Constants
deleteAll 16384u deleteAll NO COMMENTS
ignore 4096u ignore NO COMMENTS
deleteNonPresent 8192u deleteNonPresent NO COMMENTS
DEFAULT 0 --- This type is used to





collect

Type: analytics:CollectParams
Primitive Type: scalar:Bitmask64

Like: analytics:RecordP:collect
Units: null
Encrypted: false
Access: admin
Category: TopLevelRegular
    Comments:
Collect parameters for the flow record
Constants
src-intf 128ull Source Interface Source interface
ts-first 16ull First pkt timestamp First packet timestamp
count-bytes 1ull Bytes counter Bytes counter
count-pkts 2ull Pkts counter Packets counter
ts-recent 32ull Recent pkt timestamp Recent packet timestamp
sampler-id 4ull Sampler ID Sampler Id
tcp-flags 64ull TCP flags TCP flags
pkt-disp 8ull Pkt disposition Packet disposition
DEFAULT src-intf(128ull) Source Interface Source interface





descr

Type: naming:Descr
Primitive Type: string:Basic

Like: naming:Described:descr
Units: null
Encrypted: false
Access: admin
Category: TopLevelRegular
    Comments:
Specifies a description of the policy definition.



dn

Type: reference:BinRef

Units: null
Encrypted: false
Access: implicit
Category: TopLevelDn
    Comments:
A tag or metadata is a non-hierarchical keyword or term assigned to the fabric module.



lcOwn

Type: mo:Owner
Primitive Type: scalar:Enum8

Units: null
Encrypted: false
Access: implicit
Category: TopLevelRegular
    Comments:
A value that indicates how this object was created. For internal use only.
Constants
local 0 Local NO COMMENTS
policy 1 Policy NO COMMENTS
replica 2 Replica NO COMMENTS
resolveOnBehalf 3 ResolvedOnBehalf NO COMMENTS
implicit 4 Implicit NO COMMENTS
DEFAULT local(0) Local NO COMMENTS





match

Type: analytics:MatchParams
Primitive Type: scalar:Bitmask64

Like: analytics:RecordP:match
Units: null
Encrypted: false
Access: admin
Category: TopLevelRegular
    Comments:
Match parameters for the flow record
Constants
unspecified 0ull Unspecified Unspecified
src-port 1024ull Source Port Source port
dst-ipv4 128ull Destination IPv4 Destination IPv4
proto 16ull IP Protocol IP protocol
ethertype 1ull Ethertype Ethertype
dst-port 2048ull Destination Port Destination port
src-ipv6 256ull Source IPv6 Source IPv6
dst-mac 2ull Destination MAC Destination MAC
tos 32ull IP TOS IP type of service
src-ip 4096ull Source IPv4/6 Source IPv4/v6
src-mac 4ull Source MAC Source MAC
dst-ipv6 512ull Destination IPv6 Destination IPv6
src-ipv4 64ull Source IPv4 Source IPv4
dst-ip 8192ull Destination IPv4/6 Destination IPv4/v6
vlan 8ull VLAN VLAN
DEFAULT unspecified(0ull) Unspecified Unspecified





modTs

Type: mo:TStamp
Primitive Type: scalar:Date

Units: null
Encrypted: false
Access: implicit
Category: TopLevelRegular
    Comments:
The time when this object was last modified.
Constants
never 0ull never NO COMMENTS
DEFAULT never(0ull) never NO COMMENTS





name

Type: naming:Name
Primitive Type: string:Basic

Overrides:naming:NamedObject:name
Units: null Encrypted: false Access: admin Category: TopLevelRegular
    Comments:
null



nameAlias

Type: naming:NameAlias
Primitive Type: string:Basic

Units: null
Encrypted: false
Access: admin
Category: TopLevelRegular
    Comments:
NO COMMENTS



ownerKey

Type: naming:Descr
Primitive Type: string:Basic

Units: null
Encrypted: false
Access: admin
Category: TopLevelRegular
    Comments:
The key for enabling clients to own their data for entity correlation.



ownerTag

Type: naming:Descr
Primitive Type: string:Basic

Units: null
Encrypted: false
Access: admin
Category: TopLevelRegular
    Comments:
A tag for enabling clients to add their own data. For example, to indicate who created this object.



recordPolDn

Type: reference:BinRef

Units: null
Encrypted: false
Naming Property -- [NAMING RULES]
Access: naming
Category: TopLevelRegular
    Comments:
NO COMMENTS



rn

Type: reference:BinRN

Units: null
Encrypted: false
Access: implicit
Category: TopLevelRn
    Comments:
Identifies an object from its siblings within the context of its parent object. The distinguished name contains a sequence of relative names.



status

Type: mo:ModificationStatus
Primitive Type: scalar:Bitmask32

Units: null
Encrypted: false
Access: implicit
Category: TopLevelStatus
    Comments:
The upgrade status. This property is for internal use only.
Constants
created 2u created In a setter method: specifies that an object should be created. An error is returned if the object already exists.
In the return value of a setter method: indicates that an object has been created.
modified 4u modified In a setter method: specifies that an object should be modified
In the return value of a setter method: indicates that an object has been modified.
deleted 8u deleted In a setter method: specifies that an object should be deleted.
In the return value of a setter method: indicates that an object has been deleted.
DEFAULT 0 --- This type controls the life cycle of objects passed in the XML API.

When used in a setter method (such as configConfMo), the ModificationStatus specifies whether an object should be created, modified, deleted or removed.
In the return value of a setter method, the ModificationStatus indicates the actual operation that was performed. For example, the ModificationStatus is set to "created" if the object was created. The ModificationStatus is not set if the object was neither created, modified, deleted or removed.

When invoking a setter method, the ModificationStatus is optional:
If a setter method such as configConfMo is invoked and the ModificationStatus is not set, the system automatically determines if the object should be created or modified.