Class npv:SrvIf (CONCRETE)

Class ID:8451
Class Label: NPV Runtime Server Interface
Encrypted: false - Exportable: false - Persistent: true - Configurable: false - Subject to Quota: Disabled - Abstraction Layer: Concrete Model
Write Access: [NON CONFIGURABLE]
Read Access: [admin]
Creatable/Deletable: yes (see Container Mos for details)
Semantic Scope: Fabric
Semantic Scope Evaluation Rule: Parent
Monitoring Policy Source: Parent
Monitoring Flags : [ IsObservable: false, HasStats: false, HasFaults: false, HasHealth: false, HasEventRules: false ]

Runtime Server Interface.

Naming Rules
RN FORMAT: srvif-{[id]}

    [1] PREFIX=srvif- PROPERTY = id




DN FORMAT: 

[0] topology/pod-{id}/node-{id}/sys/npv/inst/srvif-{[id]}

[1] sys/npv/inst/srvif-{[id]}

                


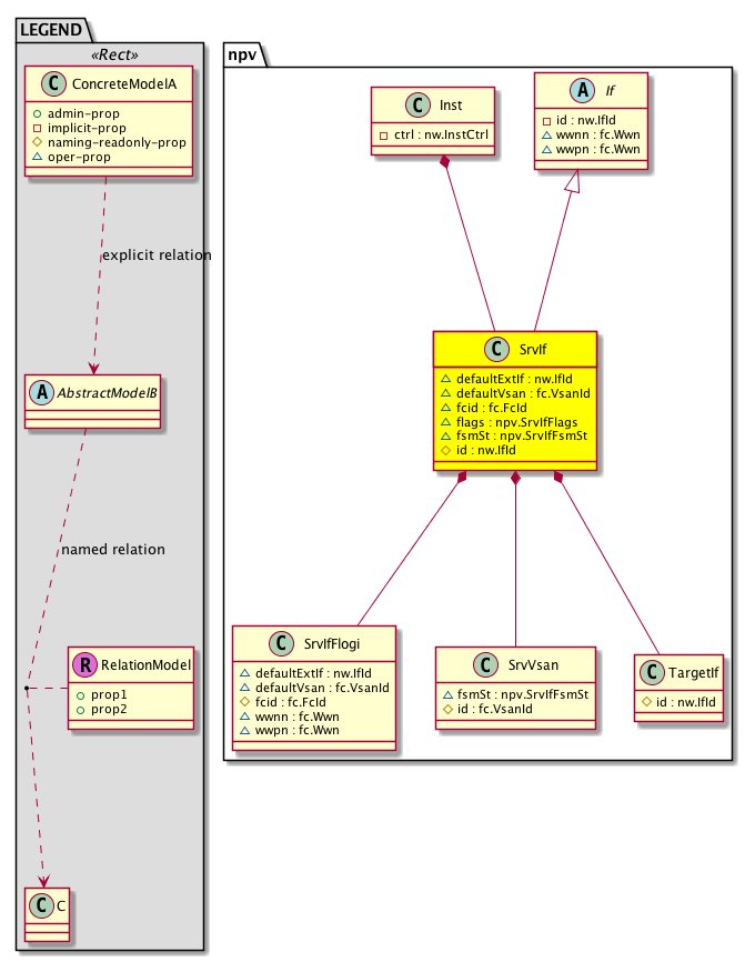
Diagram

Super Mo: npv:If,
Container Mos: npv:Inst (deletable:yes),
Contained Mos: npv:SrvIfFlogi, npv:SrvVsan, npv:TargetIf,


Containers Hierarchies
[V] top:Root  This class represents the root element in the object hierarchy. All managed objects in the system are descendants of the Root element.
 ├
[V] fabric:Topology The root for IFC topology.
 
 ├
[V] fabric:Pod A pod.
 
 
 ├
[V] fabric:Node The root node for the APIC.
 
 
 
 ├
[V] top:System The APIC uses a policy model to combine data into a health score. Health scores can be aggregated for a variety of areas such as for the infrastructure, applications, or services. The category health score is calculated using a Lp -Norm formula. The health score penalty equals 100 minus the health score. The health score penalty represents the overall health score penalties of a set of MOs that belong to a given category and are children or direc...
 
 
 
 
 ├
[V] npv:Entity  Holds NPV entity information
 
 
 
 
 
 ├
[V] npv:Inst Per NPV instance information. There is only one instance of NPV instance running in the system.
 
 
 
 
 
 
 ├
[V] npv:SrvIf Runtime Server Interface.
[V] top:Root  This class represents the root element in the object hierarchy. All managed objects in the system are descendants of the Root element.
 ├
[V] top:System The APIC uses a policy model to combine data into a health score. Health scores can be aggregated for a variety of areas such as for the infrastructure, applications, or services. The category health score is calculated using a Lp -Norm formula. The health score penalty equals 100 minus the health score. The health score penalty represents the overall health score penalties of a set of MOs that belong to a given category and are children or direc...
 
 ├
[V] npv:Entity  Holds NPV entity information
 
 
 ├
[V] npv:Inst Per NPV instance information. There is only one instance of NPV instance running in the system.
 
 
 
 ├
[V] npv:SrvIf Runtime Server Interface.


Contained Hierarchy
[V] npv:SrvIf Runtime Server Interface.
 ├
[V] npv:SrvIfFlogi  NPV srv multiple flogi
 ├
[V] npv:SrvVsan NPV Server VSAN.
 ├
[V] npv:TargetIf  srvIf extIf runtime Mapping MO


Inheritance
[V] npv:If 
 ├
[V] npv:SrvIf Runtime Server Interface.


Events
                


Faults
                


Fsms
                


Properties Summary
Defined in: npv:SrvIf
nw:IfId
          base:IfIndex
defaultExtIf  (npv:SrvIf:defaultExtIf)
           Server Interface Default External Interface.
fc:VsanId
          scalar:Uint32
defaultVsan  (npv:SrvIf:defaultVsan)
           Server Interface Default VSAN.
fc:FcId
          address:MACPrefix
fcid  (npv:SrvIf:fcid)
           Fibre Channel ID
npv:SrvIfFlags
          scalar:Bitmask64
flags  (npv:SrvIf:flags)
           flags
npv:SrvIfFsmSt
          scalar:Enum8
fsmSt  (npv:SrvIf:fsmSt)
           srv intface fsm
nw:IfId
          base:IfIndex
id  (npv:SrvIf:id)
           Overrides:npv:If:id
           Server Interface ID.
Defined in: npv:If
fc:Wwn
          address:WWN
wwnn  (npv:If:wwnn)
           Worldwide Node Name.
fc:Wwn
          address:WWN
wwpn  (npv:If:wwpn)
           Worldwide Port Name.
Defined in: mo:TopProps
mo:ModificationChildAction
          scalar:Bitmask32
childAction  (mo:TopProps:childAction)
           Delete or ignore. For internal use only.
reference:BinRef dn  (mo:TopProps:dn)
           A tag or metadata is a non-hierarchical keyword or term assigned to the fabric module.
reference:BinRN rn  (mo:TopProps:rn)
           Identifies an object from its siblings within the context of its parent object. The distinguished name contains a sequence of relative names.
mo:ModificationStatus
          scalar:Bitmask32
status  (mo:TopProps:status)
           The upgrade status. This property is for internal use only.
Defined in: mo:Modifiable
mo:TStamp
          scalar:Date
modTs  (mo:Modifiable:modTs)
           The time when this object was last modified.
Properties Detail

childAction

Type: mo:ModificationChildAction
Primitive Type: scalar:Bitmask32

Units: null
Encrypted: false
Access: implicit
Category: TopLevelChildAction
    Comments:
Delete or ignore. For internal use only.
Constants
deleteAll 16384u deleteAll NO COMMENTS
ignore 4096u ignore NO COMMENTS
deleteNonPresent 8192u deleteNonPresent NO COMMENTS
DEFAULT 0 --- This type is used to





defaultExtIf

Type: nw:IfId
Primitive Type: base:IfIndex

Units: null
Encrypted: false
Access: oper
Category: TopLevelRegular
    Comments:
Server Interface Default External Interface.



defaultVsan

Type: fc:VsanId
Primitive Type: scalar:Uint32

Units: null
Encrypted: false
Access: oper
Category: TopLevelRegular
    Comments:
Server Interface Default VSAN.



dn

Type: reference:BinRef

Units: null
Encrypted: false
Access: implicit
Category: TopLevelDn
    Comments:
A tag or metadata is a non-hierarchical keyword or term assigned to the fabric module.



fcid

Type: fc:FcId
Primitive Type: address:MACPrefix

Units: null
Encrypted: false
Access: oper
Category: TopLevelRegular
    Comments:
Fibre Channel ID
Constants
unspecified 0xffffffffull Unspecified NO COMMENTS
DEFAULT unspecified(0xffffffffull) Unspecified NO COMMENTS





flags

Type: npv:SrvIfFlags
Primitive Type: scalar:Bitmask64

Units: null
Encrypted: false
Access: oper
Category: TopLevelRegular
    Comments:
flags
Constants
npiv 1ull NPIV Enable NO COMMENTS
DEFAULT 0 --- enable/disable controls used in srvIf properties





fsmSt

Type: npv:SrvIfFsmSt
Primitive Type: scalar:Enum8

Units: null
Encrypted: false
Access: oper
Category: TopLevelRegular
    Comments:
srv intface fsm
Constants
no-transition 0 FSM_ST_NO_TRANSITION FSM_ST_NO_TRANSITION
no-change 1 FSM_ST_NO_CHANGE FSM_ST_NO_CHANGE
any 2 FSM_ST_ANY FSM_ST_ANY
if-down 3 NPIVP_SVR_IF_ST_INTERFACE_DOWN NPIVP_SVR_IF_ST_INTERFACE_DOWN
wait-ext-if 4 NPIVP_SVR_IF_ST_WAITING_EXTERNAL_INTERFACE NPIVP_SVR_IF_ST_WAITING_EXTERNAL_INTERFACE
wait-flogi 5 NPIVP_SVR_IF_ST_WAITING_FOR_FLOGI NPIVP_SVR_IF_ST_WAITING_FOR_FLOGI
if-up 6 NPIVP_SVR_IF_ST_INTERFACE_UP NPIVP_SVR_IF_ST_INTERFACE_UP
flogi-cleanup 7 NPIVP_SVR_IF_ST_FLOGI_CLEANUP NPIVP_SVR_IF_ST_FLOGI_CLEANUP
wait-fc-add 8 NPIVP_SVR_IF_ST_WAITING_FC_ADD NPIVP_SVR_IF_ST_WAITING_FC_ADD
wait-fc-del 9 NPIVP_SVR_IF_ST_WAITING_FC_DEL NPIVP_SVR_IF_ST_WAITING_FC_DEL
wait-ext-if-stable 10 NPIVP_SVR_IF_ST_WAITING_FOR_EXT_IF_STABLE NPIVP_SVR_IF_ST_WAITING_FOR_EXT_IF_STABLE
DEFAULT no-transition(0) FSM_ST_NO_TRANSITION FSM_ST_NO_TRANSITION





id

Type: nw:IfId
Primitive Type: base:IfIndex

Overrides:npv:If:id
Units: null Encrypted: false Naming Property -- [NAMING RULES] Access: naming Category: TopLevelRegular
    Comments:
Server Interface ID.



modTs

Type: mo:TStamp
Primitive Type: scalar:Date

Units: null
Encrypted: false
Access: implicit
Category: TopLevelRegular
    Comments:
The time when this object was last modified.
Constants
never 0ull never NO COMMENTS
DEFAULT never(0ull) never NO COMMENTS





rn

Type: reference:BinRN

Units: null
Encrypted: false
Access: implicit
Category: TopLevelRn
    Comments:
Identifies an object from its siblings within the context of its parent object. The distinguished name contains a sequence of relative names.



status

Type: mo:ModificationStatus
Primitive Type: scalar:Bitmask32

Units: null
Encrypted: false
Access: implicit
Category: TopLevelStatus
    Comments:
The upgrade status. This property is for internal use only.
Constants
created 2u created In a setter method: specifies that an object should be created. An error is returned if the object already exists.
In the return value of a setter method: indicates that an object has been created.
modified 4u modified In a setter method: specifies that an object should be modified
In the return value of a setter method: indicates that an object has been modified.
deleted 8u deleted In a setter method: specifies that an object should be deleted.
In the return value of a setter method: indicates that an object has been deleted.
DEFAULT 0 --- This type controls the life cycle of objects passed in the XML API.

When used in a setter method (such as configConfMo), the ModificationStatus specifies whether an object should be created, modified, deleted or removed.
In the return value of a setter method, the ModificationStatus indicates the actual operation that was performed. For example, the ModificationStatus is set to "created" if the object was created. The ModificationStatus is not set if the object was neither created, modified, deleted or removed.

When invoking a setter method, the ModificationStatus is optional:
If a setter method such as configConfMo is invoked and the ModificationStatus is not set, the system automatically determines if the object should be created or modified.






wwnn

Type: fc:Wwn
Primitive Type: address:WWN

Units: null
Encrypted: false
Access: oper
Category: TopLevelRegular
    Comments:
Worldwide Node Name.



wwpn

Type: fc:Wwn
Primitive Type: address:WWN

Units: null
Encrypted: false
Access: oper
Category: TopLevelRegular
    Comments:
Worldwide Port Name.