Class nw:APathEp (ABSTRACT)

Class ID:11878
Class Label: Abstraction of Network Path Endpoint
Encrypted: false - Exportable: false - Persistent: true - Configurable: false - Subject to Quota: Disabled - Abstraction Layer: Concrete Model
Write Access: [NON CONFIGURABLE]
Read Access: [admin]
Creatable/Deletable: no (see Container Mos for details)
Semantic Scope: Fabric
Semantic Scope Evaluation Rule: Subclasses
Monitoring Policy Source: Parent
Monitoring Flags : [ IsObservable: false, HasStats: false, HasFaults: false, HasHealth: false, HasEventRules: false ]

Abstraction of AccGrp

Naming Rules


DN FORMAT: 

                


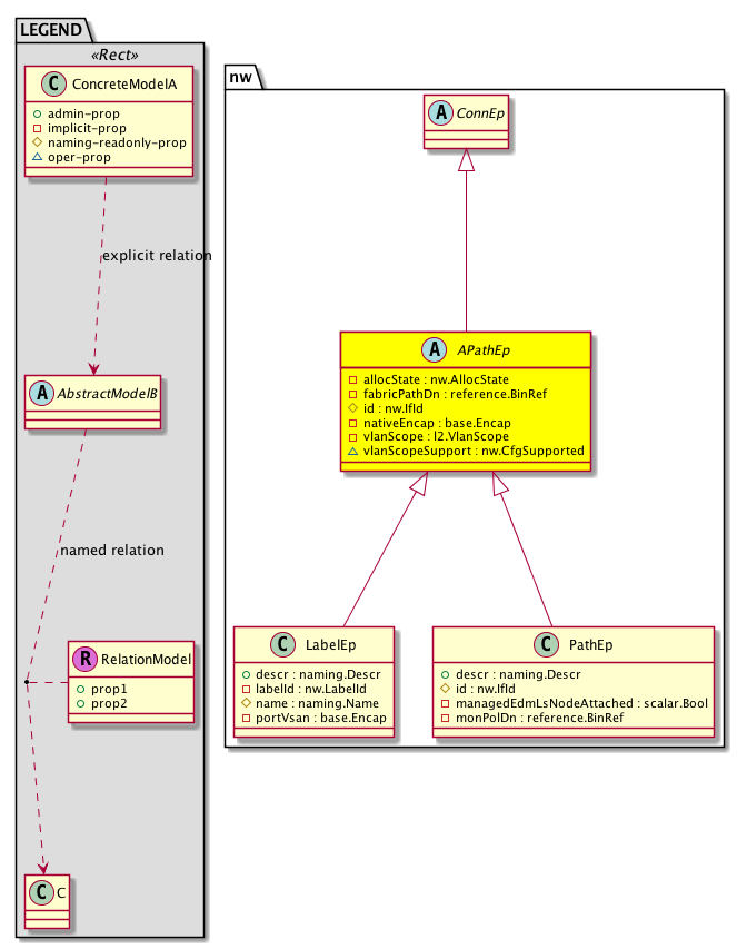
Diagram

Super Mo: nw:ConnEp,
Sub Mos: nw:LabelEp, nw:PathEp,


Inheritance
[V] nw:Item Ignore.
 ├
[V] nw:Conn A connection abstraction.
 
 ├
[V] nw:Ep A static endpoint.
 
 
 ├
[V] nw:ConnEp A connection endpoint abstraction.
 
 
 
 ├
[V] nw:APathEp  Abstraction of AccGrp
 
 
 
 
 ├
[V] nw:LabelEp  Label endpoint
 
 
 
 
 ├
[V] nw:PathEp An abstraction of an endpoint path.


Events
                


Faults
                


Fsms
                


Properties Summary
Defined in: nw:APathEp
nw:AllocState
          scalar:Enum8
allocState  (nw:APathEp:allocState)
           State of Path.
reference:BinRef fabricPathDn  (nw:APathEp:fabricPathDn)
           Fabric path dn corresponding to this nw path
nw:IfId
          base:IfIndex
id  (nw:APathEp:id)
           An object identifier.
base:Encap nativeEncap  (nw:APathEp:nativeEncap)
           Native encap on this path
l2:VlanScope
          scalar:Enum8
vlanScope  (nw:APathEp:vlanScope)
           VLAN scope on this path
nw:CfgSupported
          scalar:Enum8
vlanScopeSupport  (nw:APathEp:vlanScopeSupport)
           Is vlan scope local supported.
Defined in: nw:Ep
naming:Name
          string:Basic
name  (nw:Ep:name)
           Overrides:nw:Conn:name
           The name of the object.
Defined in: mo:TopProps
mo:ModificationChildAction
          scalar:Bitmask32
childAction  (mo:TopProps:childAction)
           Delete or ignore. For internal use only.
reference:BinRef dn  (mo:TopProps:dn)
           A tag or metadata is a non-hierarchical keyword or term assigned to the fabric module.
reference:BinRN rn  (mo:TopProps:rn)
           Identifies an object from its siblings within the context of its parent object. The distinguished name contains a sequence of relative names.
mo:ModificationStatus
          scalar:Bitmask32
status  (mo:TopProps:status)
           The upgrade status. This property is for internal use only.
Properties Detail

allocState

Type: nw:AllocState
Primitive Type: scalar:Enum8

Units: null
Encrypted: false
Access: implicit
Category: TopLevelRegular
    Comments:
State of Path.
Constants
allocated 0 Allocated Allocated
deallocated 1 Deallocated Deallocated
DEFAULT allocated(0) Allocated Allocated





childAction

Type: mo:ModificationChildAction
Primitive Type: scalar:Bitmask32

Units: null
Encrypted: false
Access: implicit
Category: TopLevelChildAction
    Comments:
Delete or ignore. For internal use only.
Constants
deleteAll 16384u deleteAll NO COMMENTS
ignore 4096u ignore NO COMMENTS
deleteNonPresent 8192u deleteNonPresent NO COMMENTS
DEFAULT 0 --- This type is used to





dn

Type: reference:BinRef

Units: null
Encrypted: false
Access: implicit
Category: TopLevelDn
    Comments:
A tag or metadata is a non-hierarchical keyword or term assigned to the fabric module.



fabricPathDn

Type: reference:BinRef

Units: null
Encrypted: false
Access: implicit
Category: TopLevelRegular
    Comments:
Fabric path dn corresponding to this nw path



id

Type: nw:IfId
Primitive Type: base:IfIndex

Units: null
Encrypted: false
Access: create
Category: TopLevelRegular
    Comments:
An object identifier.



name

Type: naming:Name
Primitive Type: string:Basic

Overrides:nw:Conn:name
Units: null Encrypted: false Access: admin Category: TopLevelRegular
    Comments:
The name of the object.



nativeEncap

Type: base:Encap

Units: null
Encrypted: false
Access: implicit
Category: TopLevelRegular
    Comments:
Native encap on this path



rn

Type: reference:BinRN

Units: null
Encrypted: false
Access: implicit
Category: TopLevelRn
    Comments:
Identifies an object from its siblings within the context of its parent object. The distinguished name contains a sequence of relative names.



status

Type: mo:ModificationStatus
Primitive Type: scalar:Bitmask32

Units: null
Encrypted: false
Access: implicit
Category: TopLevelStatus
    Comments:
The upgrade status. This property is for internal use only.
Constants
created 2u created In a setter method: specifies that an object should be created. An error is returned if the object already exists.
In the return value of a setter method: indicates that an object has been created.
modified 4u modified In a setter method: specifies that an object should be modified
In the return value of a setter method: indicates that an object has been modified.
deleted 8u deleted In a setter method: specifies that an object should be deleted.
In the return value of a setter method: indicates that an object has been deleted.
DEFAULT 0 --- This type controls the life cycle of objects passed in the XML API.

When used in a setter method (such as configConfMo), the ModificationStatus specifies whether an object should be created, modified, deleted or removed.
In the return value of a setter method, the ModificationStatus indicates the actual operation that was performed. For example, the ModificationStatus is set to "created" if the object was created. The ModificationStatus is not set if the object was neither created, modified, deleted or removed.

When invoking a setter method, the ModificationStatus is optional:
If a setter method such as configConfMo is invoked and the ModificationStatus is not set, the system automatically determines if the object should be created or modified.






vlanScope

Type: l2:VlanScope
Primitive Type: scalar:Enum8

Units: null
Encrypted: false
Access: implicit
Category: TopLevelRegular
    Comments:
VLAN scope on this path
Constants
global 0 Global scope NO COMMENTS
portlocal 1 Port Local scope NO COMMENTS
DEFAULT global(0) Global scope NO COMMENTS





vlanScopeSupport

Type: nw:CfgSupported
Primitive Type: scalar:Enum8

Units: null
Encrypted: false
Access: oper
Category: TopLevelRegular
    Comments:
Is vlan scope local supported.
Constants
supported 0 Config is supported NO COMMENTS
unsupported 1 Config is not supported NO COMMENTS
DEFAULT supported(0) Config is supported NO COMMENTS