Class observer:Topology (CONCRETE)

Class ID:290
Class Label: Observer Topology
Encrypted: false - Exportable: false - Persistent: true - Configurable: false - Subject to Quota: Disabled - Abstraction Layer: Resolved Model
Write Access: [NON CONFIGURABLE]
Read Access: [admin, fabric-equipment, fabric-protocol-ops, fabric-protocol-util, ops, tenant-connectivity-mgmt, tenant-connectivity-util]
Creatable/Deletable: yes (see Container Mos for details)
Semantic Scope: None
Semantic Scope Evaluation Rule: Parent
Monitoring Policy Source: Parent
Monitoring Flags : [ IsObservable: false, HasStats: false, HasFaults: false, HasHealth: false, HasEventRules: false ]

A universe holder for observable holders.

Naming Rules
RN FORMAT: otopo

    [1] PREFIX=otopo


DN FORMAT: 

[0] otopo

                


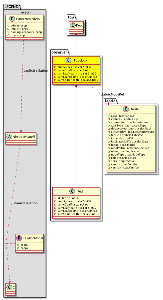
Diagram

Container Mos: top:Root (deletable:yes),
Contained Mos: observer:Pod,
Relations To: fabric:Node,
Relations: observer:RsFabricNodeRef,


Containers Hierarchies
[V] top:Root  This class represents the root element in the object hierarchy. All managed objects in the system are descendants of the Root element.
 ├
[V] observer:Topology A universe holder for observable holders.


Contained Hierarchy
[V] observer:Topology A universe holder for observable holders.
 ├
[V] observer:Pod A container for node objects to calculate fabric health.
 
 ├
[V] observer:Node A node object shadow that holds health scores for fabric nodes.
 
 
 ├
[V] health:Inst A base class for a health score instance.(Switch only)
 ├
[V] observer:RsFabricNodeRef A source relation to the root node for the APIC.


Inheritance
[V] observer:Topology A universe holder for observable holders.


Events
                


Faults
                


Fsms
                


Properties Summary
Defined in: observer:Topology
scalar:Sint32 numSpines  (observer:Topology:numSpines)
           Specifies the number of spines in this object.
scalar:Float spineCoeff  (observer:Topology:spineCoeff)
           Specifies the spine coefficient
scalar:Sint32 sumLeafHealth  (observer:Topology:sumLeafHealth)
           Indicates the sum of the leaf node health scores.
scalar:Sint32 sumLeafWeight  (observer:Topology:sumLeafWeight)
           Indicates the sum of the leaf node weights.
scalar:Sint32 sumSpineHealth  (observer:Topology:sumSpineHealth)
           Indicates the sum of the spine health
Defined in: mo:Resolvable
mo:Owner
          scalar:Enum8
lcOwn  (mo:Resolvable:lcOwn)
           A value that indicates how this object was created. For internal use only.
Defined in: mo:TopProps
mo:ModificationChildAction
          scalar:Bitmask32
childAction  (mo:TopProps:childAction)
           Delete or ignore. For internal use only.
reference:BinRef dn  (mo:TopProps:dn)
           A tag or metadata is a non-hierarchical keyword or term assigned to the fabric module.
reference:BinRN rn  (mo:TopProps:rn)
           Identifies an object from its siblings within the context of its parent object. The distinguished name contains a sequence of relative names.
mo:ModificationStatus
          scalar:Bitmask32
status  (mo:TopProps:status)
           The upgrade status. This property is for internal use only.
Defined in: mo:Modifiable
mo:TStamp
          scalar:Date
modTs  (mo:Modifiable:modTs)
           The time when this object was last modified.
Properties Detail

childAction

Type: mo:ModificationChildAction
Primitive Type: scalar:Bitmask32

Units: null
Encrypted: false
Access: implicit
Category: TopLevelChildAction
    Comments:
Delete or ignore. For internal use only.
Constants
deleteAll 16384u deleteAll NO COMMENTS
ignore 4096u ignore NO COMMENTS
deleteNonPresent 8192u deleteNonPresent NO COMMENTS
DEFAULT 0 --- This type is used to





dn

Type: reference:BinRef

Units: null
Encrypted: false
Access: implicit
Category: TopLevelDn
    Comments:
A tag or metadata is a non-hierarchical keyword or term assigned to the fabric module.



lcOwn

Type: mo:Owner
Primitive Type: scalar:Enum8

Units: null
Encrypted: false
Access: implicit
Category: TopLevelRegular
    Comments:
A value that indicates how this object was created. For internal use only.
Constants
local 0 Local NO COMMENTS
policy 1 Policy NO COMMENTS
replica 2 Replica NO COMMENTS
resolveOnBehalf 3 ResolvedOnBehalf NO COMMENTS
implicit 4 Implicit NO COMMENTS
DEFAULT local(0) Local NO COMMENTS





modTs

Type: mo:TStamp
Primitive Type: scalar:Date

Units: null
Encrypted: false
Access: implicit
Category: TopLevelRegular
    Comments:
The time when this object was last modified.
Constants
never 0ull never NO COMMENTS
DEFAULT never(0ull) never NO COMMENTS





numSpines

Type: scalar:Sint32

Units: null
Encrypted: false
Access: implicit
Category: TopLevelRegular
    Comments:
Specifies the number of spines in this object.



rn

Type: reference:BinRN

Units: null
Encrypted: false
Access: implicit
Category: TopLevelRn
    Comments:
Identifies an object from its siblings within the context of its parent object. The distinguished name contains a sequence of relative names.



spineCoeff

Type: scalar:Float

Units: null
Encrypted: false
Access: implicit
Category: TopLevelRegular
    Comments:
Specifies the spine coefficient



status

Type: mo:ModificationStatus
Primitive Type: scalar:Bitmask32

Units: null
Encrypted: false
Access: implicit
Category: TopLevelStatus
    Comments:
The upgrade status. This property is for internal use only.
Constants
created 2u created In a setter method: specifies that an object should be created. An error is returned if the object already exists.
In the return value of a setter method: indicates that an object has been created.
modified 4u modified In a setter method: specifies that an object should be modified
In the return value of a setter method: indicates that an object has been modified.
deleted 8u deleted In a setter method: specifies that an object should be deleted.
In the return value of a setter method: indicates that an object has been deleted.
DEFAULT 0 --- This type controls the life cycle of objects passed in the XML API.

When used in a setter method (such as configConfMo), the ModificationStatus specifies whether an object should be created, modified, deleted or removed.
In the return value of a setter method, the ModificationStatus indicates the actual operation that was performed. For example, the ModificationStatus is set to "created" if the object was created. The ModificationStatus is not set if the object was neither created, modified, deleted or removed.

When invoking a setter method, the ModificationStatus is optional:
If a setter method such as configConfMo is invoked and the ModificationStatus is not set, the system automatically determines if the object should be created or modified.






sumLeafHealth

Type: scalar:Sint32

Units: null
Encrypted: false
Access: implicit
Category: TopLevelRegular
    Comments:
Indicates the sum of the leaf node health scores.



sumLeafWeight

Type: scalar:Sint32

Units: null
Encrypted: false
Access: implicit
Category: TopLevelRegular
    Comments:
Indicates the sum of the leaf node weights.



sumSpineHealth

Type: scalar:Sint32

Units: null
Encrypted: false
Access: implicit
Category: TopLevelRegular
    Comments:
Indicates the sum of the spine health