Class opflex:AVleafFaultConfig (ABSTRACT)

Class ID:8815
Class Label: Abstract class for faults on odev and IDEp
Encrypted: false - Exportable: false - Persistent: true - Configurable: false - Subject to Quota: Disabled - Abstraction Layer: Concrete Model
Write Access: [NON CONFIGURABLE]
Read Access: [admin]
Creatable/Deletable: derived (see Container Mos for details)
Possible Semantic Scopes: EPG, Fabric,
Semantic Scope Evaluation Rule: Subclasses
Monitoring Policy Source: Parent
Monitoring Flags : [ IsObservable: false, HasStats: false, HasFaults: false, HasHealth: false, HasEventRules: false ]

NO COMMENTS

Naming Rules


DN FORMAT: 

                


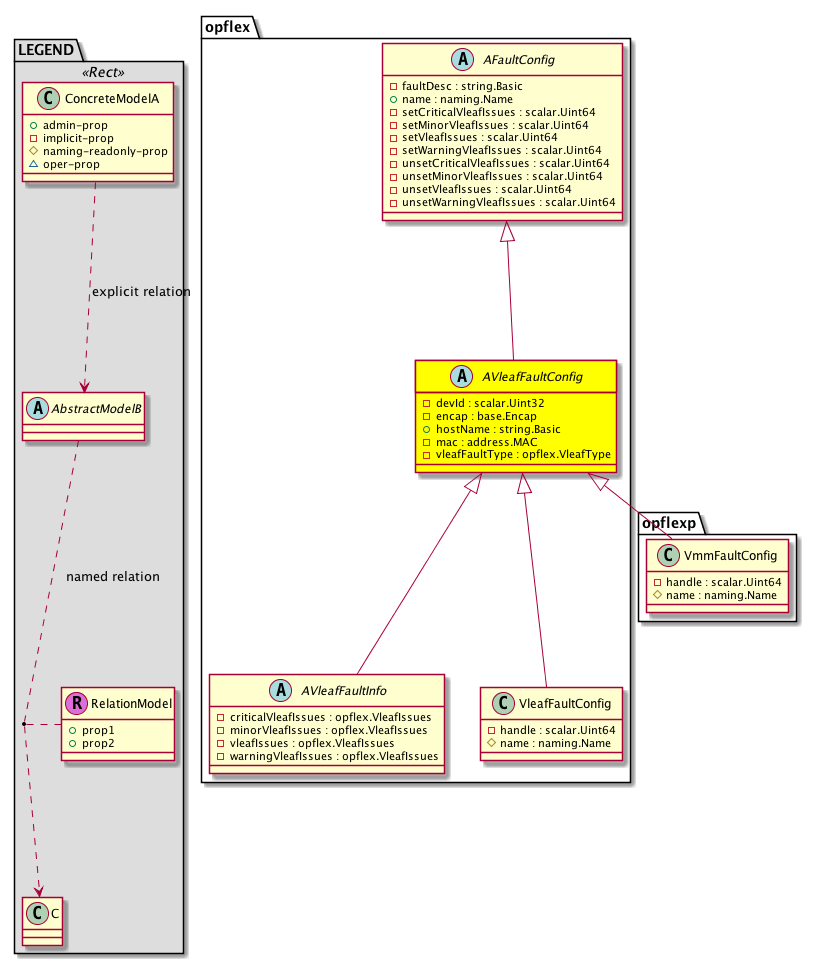
Diagram

Super Mo: opflex:AFaultConfig,
Sub Mos: opflex:AVleafFaultInfo, opflex:VleafFaultConfig, opflexp:VmmFaultConfig,


Inheritance
[V] naming:NamedObject An abstract base class for an object that contains a name.
 ├
[V] naming:NamedIdentifiedObject An abstract base class for an object that contains a name and ID.
 
 ├
[V] opflex:AFaultConfig 
 
 
 ├
[V] opflex:AVleafFaultConfig 
 
 
 
 ├
[V] opflex:AVleafFaultInfo 
 
 
 
 
 ├
[V] opflex:IDEpFaultInfo 
 
 
 
 
 ├
[V] opflex:ODevFaultInfo 
 
 
 
 
 ├
[V] opflexp:VmmIDEpFaultInfo 
 
 
 
 
 ├
[V] opflexp:VmmODevFaultInfo 
 
 
 
 ├
[V] opflex:VleafFaultConfig  Concrete class definitions
 
 
 
 ├
[V] opflexp:VmmFaultConfig  Concrete class definitions


Events
                


Faults
                


Fsms
                


Properties Summary
Defined in: opflex:AVleafFaultConfig
scalar:Uint32 devId  (opflex:AVleafFaultConfig:devId)
           The ID used to identify the device attached to the ACI via the access ports. For example, the DHCP IP address assigned to this device in the infra VRF can be used as a device ID.
base:Encap encap  (opflex:AVleafFaultConfig:encap)
           The port encapsulation.
string:Basic hostName  (opflex:AVleafFaultConfig:hostName)
           The hostname of the router advertising the link-state packet.
address:MAC mac  (opflex:AVleafFaultConfig:mac)
           The MAC address.
opflex:VleafType
          scalar:Enum8
vleafFaultType  (opflex:AVleafFaultConfig:vleafFaultType)
           Indicates the fault type
Defined in: opflex:AFaultConfig
string:Basic faultDesc  (opflex:AFaultConfig:faultDesc)
           Faults description string user configured
naming:Name
          string:Basic
name  (opflex:AFaultConfig:name)
           Overrides:naming:NamedObject:name
           The name of the object.
scalar:Uint64 setCriticalVleafIssues  (opflex:AFaultConfig:setCriticalVleafIssues)
           Bitmask to set faults on critical vleafIssues
scalar:Uint64 setMinorVleafIssues  (opflex:AFaultConfig:setMinorVleafIssues)
           Bitmask to set faults on minor vleafIssues
scalar:Uint64 setVleafIssues  (opflex:AFaultConfig:setVleafIssues)
           Bitmask to set faults on vleafIssues
scalar:Uint64 setWarningVleafIssues  (opflex:AFaultConfig:setWarningVleafIssues)
           Bitmask to set faults on warning vleafIssues
scalar:Uint64 unsetCriticalVleafIssues  (opflex:AFaultConfig:unsetCriticalVleafIssues)
           Bitmask to unset faults on critical vleafIssues
scalar:Uint64 unsetMinorVleafIssues  (opflex:AFaultConfig:unsetMinorVleafIssues)
           Bitmask to unset faults on minor vleafIssues
scalar:Uint64 unsetVleafIssues  (opflex:AFaultConfig:unsetVleafIssues)
           Bitmask to unset faults on vleafIssues
scalar:Uint64 unsetWarningVleafIssues  (opflex:AFaultConfig:unsetWarningVleafIssues)
           Bitmask to unset faults on warning vleafIssues
Defined in: naming:NamedIdentifiedObject
naming:Id
          scalar:Uint64
id  (naming:NamedIdentifiedObject:id)
           An identifier .
Defined in: naming:NamedObject
naming:NameAlias
          string:Basic
nameAlias  (naming:NamedObject:nameAlias)
           NO COMMENTS
Defined in: mo:TopProps
mo:ModificationChildAction
          scalar:Bitmask32
childAction  (mo:TopProps:childAction)
           Delete or ignore. For internal use only.
reference:BinRef dn  (mo:TopProps:dn)
           A tag or metadata is a non-hierarchical keyword or term assigned to the fabric module.
reference:BinRN rn  (mo:TopProps:rn)
           Identifies an object from its siblings within the context of its parent object. The distinguished name contains a sequence of relative names.
mo:ModificationStatus
          scalar:Bitmask32
status  (mo:TopProps:status)
           The upgrade status. This property is for internal use only.
Properties Detail

childAction

Type: mo:ModificationChildAction
Primitive Type: scalar:Bitmask32

Units: null
Encrypted: false
Access: implicit
Category: TopLevelChildAction
    Comments:
Delete or ignore. For internal use only.
Constants
deleteAll 16384u deleteAll NO COMMENTS
ignore 4096u ignore NO COMMENTS
deleteNonPresent 8192u deleteNonPresent NO COMMENTS
DEFAULT 0 --- This type is used to





devId

Type: scalar:Uint32

Units: null
Encrypted: false
Access: implicit
Category: TopLevelRegular
    Comments:
The ID used to identify the device attached to the ACI via the access ports. For example, the DHCP IP address assigned to this device in the infra VRF can be used as a device ID.



dn

Type: reference:BinRef

Units: null
Encrypted: false
Access: implicit
Category: TopLevelDn
    Comments:
A tag or metadata is a non-hierarchical keyword or term assigned to the fabric module.



encap

Type: base:Encap

Units: null
Encrypted: false
Access: implicit
Category: TopLevelRegular
    Comments:
The port encapsulation.



faultDesc

Type: string:Basic

Units: null
Encrypted: false
Access: implicit
Category: TopLevelRegular
    Comments:
Faults description string user configured



hostName

Type: string:Basic

Units: null
Encrypted: false
Access: admin
Category: TopLevelRegular
    Comments:
The hostname of the router advertising the link-state packet.



id

Type: naming:Id
Primitive Type: scalar:Uint64

Like: naming:Identified:id
Units: null
Encrypted: false
Access: admin
Category: TopLevelRegular
    Comments:
An identifier .



mac

Type: address:MAC

Units: null
Encrypted: false
Access: implicit
Category: TopLevelRegular
    Comments:
The MAC address.



name

Type: naming:Name
Primitive Type: string:Basic

Overrides:naming:NamedObject:name
Units: null Encrypted: false Access: admin Category: TopLevelRegular
    Comments:
The name of the object.



nameAlias

Type: naming:NameAlias
Primitive Type: string:Basic

Units: null
Encrypted: false
Access: admin
Category: TopLevelRegular
    Comments:
NO COMMENTS



rn

Type: reference:BinRN

Units: null
Encrypted: false
Access: implicit
Category: TopLevelRn
    Comments:
Identifies an object from its siblings within the context of its parent object. The distinguished name contains a sequence of relative names.



setCriticalVleafIssues

Type: scalar:Uint64

Units: null
Encrypted: false
Access: implicit
Category: TopLevelRegular
    Comments:
Bitmask to set faults on critical vleafIssues



setMinorVleafIssues

Type: scalar:Uint64

Units: null
Encrypted: false
Access: implicit
Category: TopLevelRegular
    Comments:
Bitmask to set faults on minor vleafIssues



setVleafIssues

Type: scalar:Uint64

Units: null
Encrypted: false
Access: implicit
Category: TopLevelRegular
    Comments:
Bitmask to set faults on vleafIssues



setWarningVleafIssues

Type: scalar:Uint64

Units: null
Encrypted: false
Access: implicit
Category: TopLevelRegular
    Comments:
Bitmask to set faults on warning vleafIssues



status

Type: mo:ModificationStatus
Primitive Type: scalar:Bitmask32

Units: null
Encrypted: false
Access: implicit
Category: TopLevelStatus
    Comments:
The upgrade status. This property is for internal use only.
Constants
created 2u created In a setter method: specifies that an object should be created. An error is returned if the object already exists.
In the return value of a setter method: indicates that an object has been created.
modified 4u modified In a setter method: specifies that an object should be modified
In the return value of a setter method: indicates that an object has been modified.
deleted 8u deleted In a setter method: specifies that an object should be deleted.
In the return value of a setter method: indicates that an object has been deleted.
DEFAULT 0 --- This type controls the life cycle of objects passed in the XML API.

When used in a setter method (such as configConfMo), the ModificationStatus specifies whether an object should be created, modified, deleted or removed.
In the return value of a setter method, the ModificationStatus indicates the actual operation that was performed. For example, the ModificationStatus is set to "created" if the object was created. The ModificationStatus is not set if the object was neither created, modified, deleted or removed.

When invoking a setter method, the ModificationStatus is optional:
If a setter method such as configConfMo is invoked and the ModificationStatus is not set, the system automatically determines if the object should be created or modified.






unsetCriticalVleafIssues

Type: scalar:Uint64

Units: null
Encrypted: false
Access: implicit
Category: TopLevelRegular
    Comments:
Bitmask to unset faults on critical vleafIssues



unsetMinorVleafIssues

Type: scalar:Uint64

Units: null
Encrypted: false
Access: implicit
Category: TopLevelRegular
    Comments:
Bitmask to unset faults on minor vleafIssues



unsetVleafIssues

Type: scalar:Uint64

Units: null
Encrypted: false
Access: implicit
Category: TopLevelRegular
    Comments:
Bitmask to unset faults on vleafIssues



unsetWarningVleafIssues

Type: scalar:Uint64

Units: null
Encrypted: false
Access: implicit
Category: TopLevelRegular
    Comments:
Bitmask to unset faults on warning vleafIssues



vleafFaultType

Type: opflex:VleafType
Primitive Type: scalar:Enum8

Units: null
Encrypted: false
Access: implicit
Category: TopLevelRegular
    Comments:
Indicates the fault type
Constants
unknown 0 unknown NO COMMENTS
odev 1 odev Fault type is ODev
idep 2 idep Fault type is IDEp
DEFAULT unknown(0) unknown NO COMMENTS