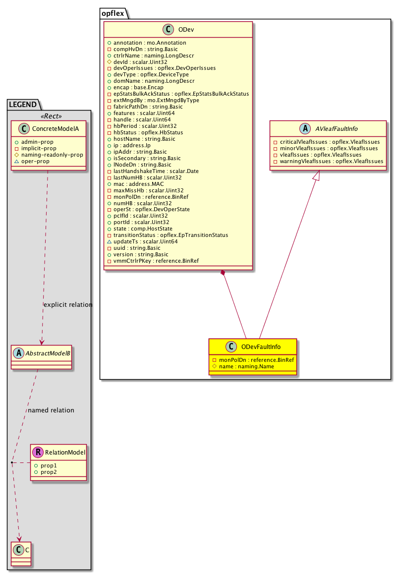
Class opflex:ODevFaultInfo (CONCRETE)

Class ID:8818
Class Label: Concrete class to raise faults for ODev Issues
Encrypted: false - Exportable: false - Persistent: true - Configurable: false - Subject to Quota: Disabled - Abstraction Layer: Concrete Model
Write Access: [NON CONFIGURABLE]
Read Access: [admin, vmm-connectivity, vmm-ep]
Creatable/Deletable: yes (see Container Mos for details)
Semantic Scope: Fabric
Semantic Scope Evaluation Rule: Parent
Monitoring Policy Source: Parent
Monitoring Flags : [ IsObservable: true, HasStats: false, HasFaults: true, HasHealth: true, HasEventRules: false ]

NO COMMENTS

Naming Rules
RN FORMAT: odevfault-{name}

    [1] PREFIX=odevfault- PROPERTY = name




DN FORMAT: 

[0] topology/pod-{id}/node-{id}/sys/tunnel-{[id]}/odev-{devId}/odevfault-{name}

[1] sys/tunnel-{[id]}/odev-{devId}/odevfault-{name}

[2] topology/pod-{id}/node-{id}/sys/br-{[id]}/odev-{devId}/odevfault-{name}

[3] sys/br-{[id]}/odev-{devId}/odevfault-{name}

[4] topology/pod-{id}/node-{id}/sys/ext-{[id]}/odev-{devId}/odevfault-{name}

[5] sys/ext-{[id]}/odev-{devId}/odevfault-{name}

[6] topology/pod-{id}/node-{id}/sys/inb-{[id]}/odev-{devId}/odevfault-{name}

[7] sys/inb-{[id]}/odev-{devId}/odevfault-{name}

                


Diagram

Super Mo: opflex:AVleafFaultInfo,
Container Mos: opflex:ODev (deletable:yes),


Containers Hierarchies
[V] top:Root  This class represents the root element in the object hierarchy. All managed objects in the system are descendants of the Root element.
 ├
[V] fabric:Topology The root for IFC topology.
 
 ├
[V] fabric:Pod A pod.
 
 
 ├
[V] fabric:Node The root node for the APIC.
 
 
 
 ├
[V] top:System The APIC uses a policy model to combine data into a health score. Health scores can be aggregated for a variety of areas such as for the infrastructure, applications, or services. The category health score is calculated using a Lp -Norm formula. The health score penalty equals 100 minus the health score. The health score penalty represents the overall health score penalties of a set of MOs that belong to a given category and are children or direc...
 
 
 
 
 ├
[V] tunnel:If A tunnel interface.
 
 
 
 
 
 ├
[V] opflex:ODev This is generated and used only by internal processes.
 
 
 
 
 
 
 ├
[V] opflex:ODevFaultInfo 
[V] top:Root  This class represents the root element in the object hierarchy. All managed objects in the system are descendants of the Root element.
 ├
[V] top:System The APIC uses a policy model to combine data into a health score. Health scores can be aggregated for a variety of areas such as for the infrastructure, applications, or services. The category health score is calculated using a Lp -Norm formula. The health score penalty equals 100 minus the health score. The health score penalty represents the overall health score penalties of a set of MOs that belong to a given category and are children or direc...
 
 ├
[V] tunnel:If A tunnel interface.
 
 
 ├
[V] opflex:ODev This is generated and used only by internal processes.
 
 
 
 ├
[V] opflex:ODevFaultInfo 
[V] top:Root  This class represents the root element in the object hierarchy. All managed objects in the system are descendants of the Root element.
 ├
[V] fabric:Topology The root for IFC topology.
 
 ├
[V] fabric:Pod A pod.
 
 
 ├
[V] fabric:Node The root node for the APIC.
 
 
 
 ├
[V] top:System The APIC uses a policy model to combine data into a health score. Health scores can be aggregated for a variety of areas such as for the infrastructure, applications, or services. The category health score is calculated using a Lp -Norm formula. The health score penalty equals 100 minus the health score. The health score penalty represents the overall health score penalties of a set of MOs that belong to a given category and are children or direc...
 
 
 
 
 ├
[V] l2:BrIf The L2 bridged interface.
 
 
 
 
 
 ├
[V] opflex:ODev This is generated and used only by internal processes.
 
 
 
 
 
 
 ├
[V] opflex:ODevFaultInfo 
[V] top:Root  This class represents the root element in the object hierarchy. All managed objects in the system are descendants of the Root element.
 ├
[V] top:System The APIC uses a policy model to combine data into a health score. Health scores can be aggregated for a variety of areas such as for the infrastructure, applications, or services. The category health score is calculated using a Lp -Norm formula. The health score penalty equals 100 minus the health score. The health score penalty represents the overall health score penalties of a set of MOs that belong to a given category and are children or direc...
 
 ├
[V] l2:BrIf The L2 bridged interface.
 
 
 ├
[V] opflex:ODev This is generated and used only by internal processes.
 
 
 
 ├
[V] opflex:ODevFaultInfo 
[V] top:Root  This class represents the root element in the object hierarchy. All managed objects in the system are descendants of the Root element.
 ├
[V] fabric:Topology The root for IFC topology.
 
 ├
[V] fabric:Pod A pod.
 
 
 ├
[V] fabric:Node The root node for the APIC.
 
 
 
 ├
[V] top:System The APIC uses a policy model to combine data into a health score. Health scores can be aggregated for a variety of areas such as for the infrastructure, applications, or services. The category health score is calculated using a Lp -Norm formula. The health score penalty equals 100 minus the health score. The health score penalty represents the overall health score penalties of a set of MOs that belong to a given category and are children or direc...
 
 
 
 
 ├
[V] l2:ExtIf The FEX fabric interface.
 
 
 
 
 
 ├
[V] opflex:ODev This is generated and used only by internal processes.
 
 
 
 
 
 
 ├
[V] opflex:ODevFaultInfo 
[V] top:Root  This class represents the root element in the object hierarchy. All managed objects in the system are descendants of the Root element.
 ├
[V] top:System The APIC uses a policy model to combine data into a health score. Health scores can be aggregated for a variety of areas such as for the infrastructure, applications, or services. The category health score is calculated using a Lp -Norm formula. The health score penalty equals 100 minus the health score. The health score penalty represents the overall health score penalties of a set of MOs that belong to a given category and are children or direc...
 
 ├
[V] l2:ExtIf The FEX fabric interface.
 
 
 ├
[V] opflex:ODev This is generated and used only by internal processes.
 
 
 
 ├
[V] opflex:ODevFaultInfo 
[V] top:Root  This class represents the root element in the object hierarchy. All managed objects in the system are descendants of the Root element.
 ├
[V] fabric:Topology The root for IFC topology.
 
 ├
[V] fabric:Pod A pod.
 
 
 ├
[V] fabric:Node The root node for the APIC.
 
 
 
 ├
[V] top:System The APIC uses a policy model to combine data into a health score. Health scores can be aggregated for a variety of areas such as for the infrastructure, applications, or services. The category health score is calculated using a Lp -Norm formula. The health score penalty equals 100 minus the health score. The health score penalty represents the overall health score penalties of a set of MOs that belong to a given category and are children or direc...
 
 
 
 
 ├
[V] l2:InbandIf The in-band interface.
 
 
 
 
 
 ├
[V] opflex:ODev This is generated and used only by internal processes.
 
 
 
 
 
 
 ├
[V] opflex:ODevFaultInfo 
[V] top:Root  This class represents the root element in the object hierarchy. All managed objects in the system are descendants of the Root element.
 ├
[V] top:System The APIC uses a policy model to combine data into a health score. Health scores can be aggregated for a variety of areas such as for the infrastructure, applications, or services. The category health score is calculated using a Lp -Norm formula. The health score penalty equals 100 minus the health score. The health score penalty represents the overall health score penalties of a set of MOs that belong to a given category and are children or direc...
 
 ├
[V] l2:InbandIf The in-band interface.
 
 
 ├
[V] opflex:ODev This is generated and used only by internal processes.
 
 
 
 ├
[V] opflex:ODevFaultInfo 


Contained Hierarchy
[V] opflex:ODevFaultInfo 
 ├
[V] fault:Counts An immutable object that provides the number of critical, major, minor, and warning faults raised on its parent object and its subtree.
 ├
[V] fault:Inst Contains detailed information of a fault. This object is attached as a child of the object on which the fault condition occurred. One instance object is created for each fault condition of the parent object. A fault instance object is identified by a fault code.
 
 ├
[V] aaa:RbacAnnotation  RbacAnnotation is used for capturing rbac properties of any apic object Objects can append rbacannotations as Object->RbacAnnotation which is then checked for domain eligibility
 
 ├
[V] tag:Annotation 
 
 ├
[V] tag:Tag 
 ├
[V] health:Inst A base class for a health score instance.(Switch only)


Inheritance
[V] naming:NamedObject An abstract base class for an object that contains a name.
 ├
[V] naming:NamedIdentifiedObject An abstract base class for an object that contains a name and ID.
 
 ├
[V] opflex:AFaultConfig 
 
 
 ├
[V] opflex:AVleafFaultConfig 
 
 
 
 ├
[V] opflex:AVleafFaultInfo 
 
 
 
 
 ├
[V] opflex:ODevFaultInfo 


Events
                


Faults
                opflex:ODevFaultInfo:criticalOperationalIssues
opflex:ODevFaultInfo:minorOperationalIssues
opflex:ODevFaultInfo:operationalIssues
opflex:ODevFaultInfo:warningOperationalIssues


Fsms
                


Properties Summary
Defined in: opflex:ODevFaultInfo
reference:BinRef monPolDn  (opflex:ODevFaultInfo:monPolDn)
           The monitoring policy attached to this observable object.
naming:Name
          string:Basic
name  (opflex:ODevFaultInfo:name)
           Overrides:opflex:AFaultConfig:name | naming:NamedObject:name
           The name of the object.
Defined in: opflex:AVleafFaultInfo
opflex:VleafIssues
          scalar:Bitmask64
criticalVleafIssues  (opflex:AVleafFaultInfo:criticalVleafIssues)
           NO COMMENTS
opflex:VleafIssues
          scalar:Bitmask64
minorVleafIssues  (opflex:AVleafFaultInfo:minorVleafIssues)
           NO COMMENTS
opflex:VleafIssues
          scalar:Bitmask64
vleafIssues  (opflex:AVleafFaultInfo:vleafIssues)
           Faults raised on vleafIssues
opflex:VleafIssues
          scalar:Bitmask64
warningVleafIssues  (opflex:AVleafFaultInfo:warningVleafIssues)
           NO COMMENTS
Defined in: opflex:AVleafFaultConfig
scalar:Uint32 devId  (opflex:AVleafFaultConfig:devId)
           The ID used to identify the device attached to the ACI via the access ports. For example, the DHCP IP address assigned to this device in the infra VRF can be used as a device ID.
base:Encap encap  (opflex:AVleafFaultConfig:encap)
           The port encapsulation.
string:Basic hostName  (opflex:AVleafFaultConfig:hostName)
           The hostname of the router advertising the link-state packet.
address:MAC mac  (opflex:AVleafFaultConfig:mac)
           The MAC address.
opflex:VleafType
          scalar:Enum8
vleafFaultType  (opflex:AVleafFaultConfig:vleafFaultType)
           Indicates the fault type
Defined in: opflex:AFaultConfig
string:Basic faultDesc  (opflex:AFaultConfig:faultDesc)
           Faults description string user configured
scalar:Uint64 setCriticalVleafIssues  (opflex:AFaultConfig:setCriticalVleafIssues)
           Bitmask to set faults on critical vleafIssues
scalar:Uint64 setMinorVleafIssues  (opflex:AFaultConfig:setMinorVleafIssues)
           Bitmask to set faults on minor vleafIssues
scalar:Uint64 setVleafIssues  (opflex:AFaultConfig:setVleafIssues)
           Bitmask to set faults on vleafIssues
scalar:Uint64 setWarningVleafIssues  (opflex:AFaultConfig:setWarningVleafIssues)
           Bitmask to set faults on warning vleafIssues
scalar:Uint64 unsetCriticalVleafIssues  (opflex:AFaultConfig:unsetCriticalVleafIssues)
           Bitmask to unset faults on critical vleafIssues
scalar:Uint64 unsetMinorVleafIssues  (opflex:AFaultConfig:unsetMinorVleafIssues)
           Bitmask to unset faults on minor vleafIssues
scalar:Uint64 unsetVleafIssues  (opflex:AFaultConfig:unsetVleafIssues)
           Bitmask to unset faults on vleafIssues
scalar:Uint64 unsetWarningVleafIssues  (opflex:AFaultConfig:unsetWarningVleafIssues)
           Bitmask to unset faults on warning vleafIssues
Defined in: naming:NamedIdentifiedObject
naming:Id
          scalar:Uint64
id  (naming:NamedIdentifiedObject:id)
           An identifier .
Defined in: naming:NamedObject
naming:NameAlias
          string:Basic
nameAlias  (naming:NamedObject:nameAlias)
           NO COMMENTS
Defined in: mo:Resolvable
mo:Owner
          scalar:Enum8
lcOwn  (mo:Resolvable:lcOwn)
           A value that indicates how this object was created. For internal use only.
Defined in: mo:TopProps
mo:ModificationChildAction
          scalar:Bitmask32
childAction  (mo:TopProps:childAction)
           Delete or ignore. For internal use only.
reference:BinRef dn  (mo:TopProps:dn)
           A tag or metadata is a non-hierarchical keyword or term assigned to the fabric module.
reference:BinRN rn  (mo:TopProps:rn)
           Identifies an object from its siblings within the context of its parent object. The distinguished name contains a sequence of relative names.
mo:ModificationStatus
          scalar:Bitmask32
status  (mo:TopProps:status)
           The upgrade status. This property is for internal use only.
Defined in: mo:Modifiable
mo:TStamp
          scalar:Date
modTs  (mo:Modifiable:modTs)
           The time when this object was last modified.
Properties Detail

childAction

Type: mo:ModificationChildAction
Primitive Type: scalar:Bitmask32

Units: null
Encrypted: false
Access: implicit
Category: TopLevelChildAction
    Comments:
Delete or ignore. For internal use only.
Constants
deleteAll 16384u deleteAll NO COMMENTS
ignore 4096u ignore NO COMMENTS
deleteNonPresent 8192u deleteNonPresent NO COMMENTS
DEFAULT 0 --- This type is used to





criticalVleafIssues

Type: opflex:VleafIssues
Primitive Type: scalar:Bitmask64

Units: null
Encrypted: false
Access: implicit
Category: TopLevelRegular
    Comments:
NO COMMENTS
Constants
none 0x0ull None NO COMMENTS
vrf-unsupported-operation 0x1000000000ull Unsupported Operation on VRF AVE vPOD VRF Unsupported operation
ave-filter-limits 0x100000000ull AVE Contract Rules Limit reached AVE vPOD Contract Faults
ave-supervisord-core-present 0x10000000ull AVE supervisord core present NO COMMENTS
ave-vmotion-agent-down 0x1000000ull AVE vmotion agent is down NO COMMENTS
port-quarantined 0x100000ull Port is quarantined NO COMMENTS
port-zero-mac 0x10000ull Port mac not assigned NO COMMENTS
pnic-no-vtep 0x1000ull PNIC is not pinned to VTEP NO COMMENTS
port-nacked 0x100ull Port Attach is nacked NO COMMENTS
opflex-no-vmm-config 0x10ull Switch VMM Domain Config is not downloaded NO COMMENTS
port-no-epg 0x1ull Port EPG is not downloaded NO COMMENTS
bd-unsupported-operation 0x2000000000ull Unsupported Operation on BD AVE vPOD BD Unsupported operation
ave-contract-limits 0x200000000ull AVE Contract Limit reached NO COMMENTS
ave-core 0x20000000ull AVE core present NO COMMENTS
ave-supervisord-down 0x2000000ull AVE supervisord is down NO COMMENTS
wait-inventory 0x200000ull Port is in wait inventory NO COMMENTS
host-user-core 0x20000ull Host Process has crashed NO COMMENTS
tenant-no-epcp 0x2000ull Tenant Ruleset is not downloaded NO COMMENTS
vtep-no-ip 0x200ull VTEP IP is not assigned NO COMMENTS
opflex-no-dvs-config 0x20ull Switch DVS Config is not downloaded NO COMMENTS
port-incorrect-epg 0x2ull Port EPG is incorrect NO COMMENTS
ave-storage-full 0x400000000ull AVE Storage is Full AVE vPOD Storage Full
ave-forwarding-issue 0x40000000ull AVE forwarding issue AVE Forwarding issue
ave-vmotion-core 0x4000000ull AVE vmotion core present AVE Core Faults
ave-datapath-down 0x400000ull AVE datapath is down AVE Faults
host-kernel-core 0x40000ull Host Kernel has crashed NO COMMENTS
rule-no-epg 0x4000ull Rule EPG is not downloaded NO COMMENTS
pnic-no-lacp-pdu 0x400ull PNIC has not received LACP PDU NO COMMENTS
port-not-att-acked 0x40ull Port Attach is not acked NO COMMENTS
vtep-no-pnic 0x4ull VTEP is not pinned to PNIC NO COMMENTS
epg-unsupported-operation 0x800000000ull Unsupported Operation on EPG AVE vPOD EPG Unsupported operation
ave-nfs-disconnected 0x80000000ull AVE NFS disconnected AVE NFS Storage Status
ave-redis-core 0x8000000ull AVE redis core present NO COMMENTS
ave-redis-server-down 0x800000ull AVE redis server is down NO COMMENTS
port-link-down 0x80000ull Port Link is down NO COMMENTS
rule-no-verified 0x8000ull Rule is not verified NO COMMENTS
pnic-unexpected-lacp-pdu 0x800ull PNIC has received unexpected LACP PDU NO COMMENTS
port-not-det-acked 0x80ull Port Detach is not acked NO COMMENTS
opflex-channel-down 0x8ull Switch OpFlex channel down NO COMMENTS
DEFAULT none(0x0ull) None NO COMMENTS





devId

Type: scalar:Uint32

Units: null
Encrypted: false
Access: implicit
Category: TopLevelRegular
    Comments:
The ID used to identify the device attached to the ACI via the access ports. For example, the DHCP IP address assigned to this device in the infra VRF can be used as a device ID.



dn

Type: reference:BinRef

Units: null
Encrypted: false
Access: implicit
Category: TopLevelDn
    Comments:
A tag or metadata is a non-hierarchical keyword or term assigned to the fabric module.



encap

Type: base:Encap

Units: null
Encrypted: false
Access: implicit
Category: TopLevelRegular
    Comments:
The port encapsulation.



faultDesc

Type: string:Basic

Units: null
Encrypted: false
Access: implicit
Category: TopLevelRegular
    Comments:
Faults description string user configured



hostName

Type: string:Basic

Units: null
Encrypted: false
Access: admin
Category: TopLevelRegular
    Comments:
The hostname of the router advertising the link-state packet.



id

Type: naming:Id
Primitive Type: scalar:Uint64

Like: naming:Identified:id
Units: null
Encrypted: false
Access: admin
Category: TopLevelRegular
    Comments:
An identifier .



lcOwn

Type: mo:Owner
Primitive Type: scalar:Enum8

Units: null
Encrypted: false
Access: implicit
Category: TopLevelRegular
    Comments:
A value that indicates how this object was created. For internal use only.
Constants
local 0 Local NO COMMENTS
policy 1 Policy NO COMMENTS
replica 2 Replica NO COMMENTS
resolveOnBehalf 3 ResolvedOnBehalf NO COMMENTS
implicit 4 Implicit NO COMMENTS
DEFAULT local(0) Local NO COMMENTS





mac

Type: address:MAC

Units: null
Encrypted: false
Access: implicit
Category: TopLevelRegular
    Comments:
The MAC address.



minorVleafIssues

Type: opflex:VleafIssues
Primitive Type: scalar:Bitmask64

Units: null
Encrypted: false
Access: implicit
Category: TopLevelRegular
    Comments:
NO COMMENTS
Constants
none 0x0ull None NO COMMENTS
vrf-unsupported-operation 0x1000000000ull Unsupported Operation on VRF AVE vPOD VRF Unsupported operation
ave-filter-limits 0x100000000ull AVE Contract Rules Limit reached AVE vPOD Contract Faults
ave-supervisord-core-present 0x10000000ull AVE supervisord core present NO COMMENTS
ave-vmotion-agent-down 0x1000000ull AVE vmotion agent is down NO COMMENTS
port-quarantined 0x100000ull Port is quarantined NO COMMENTS
port-zero-mac 0x10000ull Port mac not assigned NO COMMENTS
pnic-no-vtep 0x1000ull PNIC is not pinned to VTEP NO COMMENTS
port-nacked 0x100ull Port Attach is nacked NO COMMENTS
opflex-no-vmm-config 0x10ull Switch VMM Domain Config is not downloaded NO COMMENTS
port-no-epg 0x1ull Port EPG is not downloaded NO COMMENTS
bd-unsupported-operation 0x2000000000ull Unsupported Operation on BD AVE vPOD BD Unsupported operation
ave-contract-limits 0x200000000ull AVE Contract Limit reached NO COMMENTS
ave-core 0x20000000ull AVE core present NO COMMENTS
ave-supervisord-down 0x2000000ull AVE supervisord is down NO COMMENTS
wait-inventory 0x200000ull Port is in wait inventory NO COMMENTS
host-user-core 0x20000ull Host Process has crashed NO COMMENTS
tenant-no-epcp 0x2000ull Tenant Ruleset is not downloaded NO COMMENTS
vtep-no-ip 0x200ull VTEP IP is not assigned NO COMMENTS
opflex-no-dvs-config 0x20ull Switch DVS Config is not downloaded NO COMMENTS
port-incorrect-epg 0x2ull Port EPG is incorrect NO COMMENTS
ave-storage-full 0x400000000ull AVE Storage is Full AVE vPOD Storage Full
ave-forwarding-issue 0x40000000ull AVE forwarding issue AVE Forwarding issue
ave-vmotion-core 0x4000000ull AVE vmotion core present AVE Core Faults
ave-datapath-down 0x400000ull AVE datapath is down AVE Faults
host-kernel-core 0x40000ull Host Kernel has crashed NO COMMENTS
rule-no-epg 0x4000ull Rule EPG is not downloaded NO COMMENTS
pnic-no-lacp-pdu 0x400ull PNIC has not received LACP PDU NO COMMENTS
port-not-att-acked 0x40ull Port Attach is not acked NO COMMENTS
vtep-no-pnic 0x4ull VTEP is not pinned to PNIC NO COMMENTS
epg-unsupported-operation 0x800000000ull Unsupported Operation on EPG AVE vPOD EPG Unsupported operation
ave-nfs-disconnected 0x80000000ull AVE NFS disconnected AVE NFS Storage Status
ave-redis-core 0x8000000ull AVE redis core present NO COMMENTS
ave-redis-server-down 0x800000ull AVE redis server is down NO COMMENTS
port-link-down 0x80000ull Port Link is down NO COMMENTS
rule-no-verified 0x8000ull Rule is not verified NO COMMENTS
pnic-unexpected-lacp-pdu 0x800ull PNIC has received unexpected LACP PDU NO COMMENTS
port-not-det-acked 0x80ull Port Detach is not acked NO COMMENTS
opflex-channel-down 0x8ull Switch OpFlex channel down NO COMMENTS
DEFAULT none(0x0ull) None NO COMMENTS





modTs

Type: mo:TStamp
Primitive Type: scalar:Date

Units: null
Encrypted: false
Access: implicit
Category: TopLevelRegular
    Comments:
The time when this object was last modified.
Constants
never 0ull never NO COMMENTS
DEFAULT never(0ull) never NO COMMENTS





monPolDn

Type: reference:BinRef

Units: null
Encrypted: false
Access: implicit
Category: TopLevelRegular
    Comments:
The monitoring policy attached to this observable object.



name

Type: naming:Name
Primitive Type: string:Basic

Overrides:opflex:AFaultConfig:name  |  naming:NamedObject:name
Units: null Encrypted: false Naming Property -- [NAMING RULES] Access: naming Category: TopLevelRegular
    Comments:
The name of the object.



nameAlias

Type: naming:NameAlias
Primitive Type: string:Basic

Units: null
Encrypted: false
Access: admin
Category: TopLevelRegular
    Comments:
NO COMMENTS



rn

Type: reference:BinRN

Units: null
Encrypted: false
Access: implicit
Category: TopLevelRn
    Comments:
Identifies an object from its siblings within the context of its parent object. The distinguished name contains a sequence of relative names.



setCriticalVleafIssues

Type: scalar:Uint64

Units: null
Encrypted: false
Access: implicit
Category: TopLevelRegular
    Comments:
Bitmask to set faults on critical vleafIssues



setMinorVleafIssues

Type: scalar:Uint64

Units: null
Encrypted: false
Access: implicit
Category: TopLevelRegular
    Comments:
Bitmask to set faults on minor vleafIssues



setVleafIssues

Type: scalar:Uint64

Units: null
Encrypted: false
Access: implicit
Category: TopLevelRegular
    Comments:
Bitmask to set faults on vleafIssues



setWarningVleafIssues

Type: scalar:Uint64

Units: null
Encrypted: false
Access: implicit
Category: TopLevelRegular
    Comments:
Bitmask to set faults on warning vleafIssues



status

Type: mo:ModificationStatus
Primitive Type: scalar:Bitmask32

Units: null
Encrypted: false
Access: implicit
Category: TopLevelStatus
    Comments:
The upgrade status. This property is for internal use only.
Constants
created 2u created In a setter method: specifies that an object should be created. An error is returned if the object already exists.
In the return value of a setter method: indicates that an object has been created.
modified 4u modified In a setter method: specifies that an object should be modified
In the return value of a setter method: indicates that an object has been modified.
deleted 8u deleted In a setter method: specifies that an object should be deleted.
In the return value of a setter method: indicates that an object has been deleted.
DEFAULT 0 --- This type controls the life cycle of objects passed in the XML API.

When used in a setter method (such as configConfMo), the ModificationStatus specifies whether an object should be created, modified, deleted or removed.
In the return value of a setter method, the ModificationStatus indicates the actual operation that was performed. For example, the ModificationStatus is set to "created" if the object was created. The ModificationStatus is not set if the object was neither created, modified, deleted or removed.

When invoking a setter method, the ModificationStatus is optional:
If a setter method such as configConfMo is invoked and the ModificationStatus is not set, the system automatically determines if the object should be created or modified.






unsetCriticalVleafIssues

Type: scalar:Uint64

Units: null
Encrypted: false
Access: implicit
Category: TopLevelRegular
    Comments:
Bitmask to unset faults on critical vleafIssues



unsetMinorVleafIssues

Type: scalar:Uint64

Units: null
Encrypted: false
Access: implicit
Category: TopLevelRegular
    Comments:
Bitmask to unset faults on minor vleafIssues



unsetVleafIssues

Type: scalar:Uint64

Units: null
Encrypted: false
Access: implicit
Category: TopLevelRegular
    Comments:
Bitmask to unset faults on vleafIssues



unsetWarningVleafIssues

Type: scalar:Uint64

Units: null
Encrypted: false
Access: implicit
Category: TopLevelRegular
    Comments:
Bitmask to unset faults on warning vleafIssues



vleafFaultType

Type: opflex:VleafType
Primitive Type: scalar:Enum8

Units: null
Encrypted: false
Access: implicit
Category: TopLevelRegular
    Comments:
Indicates the fault type
Constants
unknown 0 unknown NO COMMENTS
odev 1 odev Fault type is ODev
idep 2 idep Fault type is IDEp
DEFAULT unknown(0) unknown NO COMMENTS





vleafIssues

Type: opflex:VleafIssues
Primitive Type: scalar:Bitmask64

Units: null
Encrypted: false
Access: implicit
Category: TopLevelRegular
    Comments:
Faults raised on vleafIssues
Constants
none 0x0ull None NO COMMENTS
vrf-unsupported-operation 0x1000000000ull Unsupported Operation on VRF AVE vPOD VRF Unsupported operation
ave-filter-limits 0x100000000ull AVE Contract Rules Limit reached AVE vPOD Contract Faults
ave-supervisord-core-present 0x10000000ull AVE supervisord core present NO COMMENTS
ave-vmotion-agent-down 0x1000000ull AVE vmotion agent is down NO COMMENTS
port-quarantined 0x100000ull Port is quarantined NO COMMENTS
port-zero-mac 0x10000ull Port mac not assigned NO COMMENTS
pnic-no-vtep 0x1000ull PNIC is not pinned to VTEP NO COMMENTS
port-nacked 0x100ull Port Attach is nacked NO COMMENTS
opflex-no-vmm-config 0x10ull Switch VMM Domain Config is not downloaded NO COMMENTS
port-no-epg 0x1ull Port EPG is not downloaded NO COMMENTS
bd-unsupported-operation 0x2000000000ull Unsupported Operation on BD AVE vPOD BD Unsupported operation
ave-contract-limits 0x200000000ull AVE Contract Limit reached NO COMMENTS
ave-core 0x20000000ull AVE core present NO COMMENTS
ave-supervisord-down 0x2000000ull AVE supervisord is down NO COMMENTS
wait-inventory 0x200000ull Port is in wait inventory NO COMMENTS
host-user-core 0x20000ull Host Process has crashed NO COMMENTS
tenant-no-epcp 0x2000ull Tenant Ruleset is not downloaded NO COMMENTS
vtep-no-ip 0x200ull VTEP IP is not assigned NO COMMENTS
opflex-no-dvs-config 0x20ull Switch DVS Config is not downloaded NO COMMENTS
port-incorrect-epg 0x2ull Port EPG is incorrect NO COMMENTS
ave-storage-full 0x400000000ull AVE Storage is Full AVE vPOD Storage Full
ave-forwarding-issue 0x40000000ull AVE forwarding issue AVE Forwarding issue
ave-vmotion-core 0x4000000ull AVE vmotion core present AVE Core Faults
ave-datapath-down 0x400000ull AVE datapath is down AVE Faults
host-kernel-core 0x40000ull Host Kernel has crashed NO COMMENTS
rule-no-epg 0x4000ull Rule EPG is not downloaded NO COMMENTS
pnic-no-lacp-pdu 0x400ull PNIC has not received LACP PDU NO COMMENTS
port-not-att-acked 0x40ull Port Attach is not acked NO COMMENTS
vtep-no-pnic 0x4ull VTEP is not pinned to PNIC NO COMMENTS
epg-unsupported-operation 0x800000000ull Unsupported Operation on EPG AVE vPOD EPG Unsupported operation
ave-nfs-disconnected 0x80000000ull AVE NFS disconnected AVE NFS Storage Status
ave-redis-core 0x8000000ull AVE redis core present NO COMMENTS
ave-redis-server-down 0x800000ull AVE redis server is down NO COMMENTS
port-link-down 0x80000ull Port Link is down NO COMMENTS
rule-no-verified 0x8000ull Rule is not verified NO COMMENTS
pnic-unexpected-lacp-pdu 0x800ull PNIC has received unexpected LACP PDU NO COMMENTS
port-not-det-acked 0x80ull Port Detach is not acked NO COMMENTS
opflex-channel-down 0x8ull Switch OpFlex channel down NO COMMENTS
DEFAULT none(0x0ull) None NO COMMENTS





warningVleafIssues

Type: opflex:VleafIssues
Primitive Type: scalar:Bitmask64

Units: null
Encrypted: false
Access: implicit
Category: TopLevelRegular
    Comments:
NO COMMENTS
Constants
none 0x0ull None NO COMMENTS
vrf-unsupported-operation 0x1000000000ull Unsupported Operation on VRF AVE vPOD VRF Unsupported operation
ave-filter-limits 0x100000000ull AVE Contract Rules Limit reached AVE vPOD Contract Faults
ave-supervisord-core-present 0x10000000ull AVE supervisord core present NO COMMENTS
ave-vmotion-agent-down 0x1000000ull AVE vmotion agent is down NO COMMENTS
port-quarantined 0x100000ull Port is quarantined NO COMMENTS
port-zero-mac 0x10000ull Port mac not assigned NO COMMENTS
pnic-no-vtep 0x1000ull PNIC is not pinned to VTEP NO COMMENTS
port-nacked 0x100ull Port Attach is nacked NO COMMENTS
opflex-no-vmm-config 0x10ull Switch VMM Domain Config is not downloaded NO COMMENTS
port-no-epg 0x1ull Port EPG is not downloaded NO COMMENTS
bd-unsupported-operation 0x2000000000ull Unsupported Operation on BD AVE vPOD BD Unsupported operation
ave-contract-limits 0x200000000ull AVE Contract Limit reached NO COMMENTS
ave-core 0x20000000ull AVE core present NO COMMENTS
ave-supervisord-down 0x2000000ull AVE supervisord is down NO COMMENTS
wait-inventory 0x200000ull Port is in wait inventory NO COMMENTS
host-user-core 0x20000ull Host Process has crashed NO COMMENTS
tenant-no-epcp 0x2000ull Tenant Ruleset is not downloaded NO COMMENTS
vtep-no-ip 0x200ull VTEP IP is not assigned NO COMMENTS
opflex-no-dvs-config 0x20ull Switch DVS Config is not downloaded NO COMMENTS
port-incorrect-epg 0x2ull Port EPG is incorrect NO COMMENTS
ave-storage-full 0x400000000ull AVE Storage is Full AVE vPOD Storage Full
ave-forwarding-issue 0x40000000ull AVE forwarding issue AVE Forwarding issue
ave-vmotion-core 0x4000000ull AVE vmotion core present AVE Core Faults
ave-datapath-down 0x400000ull AVE datapath is down AVE Faults
host-kernel-core 0x40000ull Host Kernel has crashed NO COMMENTS
rule-no-epg 0x4000ull Rule EPG is not downloaded NO COMMENTS
pnic-no-lacp-pdu 0x400ull PNIC has not received LACP PDU NO COMMENTS
port-not-att-acked 0x40ull Port Attach is not acked NO COMMENTS
vtep-no-pnic 0x4ull VTEP is not pinned to PNIC NO COMMENTS
epg-unsupported-operation 0x800000000ull Unsupported Operation on EPG AVE vPOD EPG Unsupported operation
ave-nfs-disconnected 0x80000000ull AVE NFS disconnected AVE NFS Storage Status
ave-redis-core 0x8000000ull AVE redis core present NO COMMENTS
ave-redis-server-down 0x800000ull AVE redis server is down NO COMMENTS
port-link-down 0x80000ull Port Link is down NO COMMENTS
rule-no-verified 0x8000ull Rule is not verified NO COMMENTS
pnic-unexpected-lacp-pdu 0x800ull PNIC has received unexpected LACP PDU NO COMMENTS
port-not-det-acked 0x80ull Port Detach is not acked NO COMMENTS
opflex-channel-down 0x8ull Switch OpFlex channel down NO COMMENTS
DEFAULT none(0x0ull) None NO COMMENTS