Class opflexp:PEp (CONCRETE)

Class ID:7498
Class Label: Policy Enforcement Point
Encrypted: false - Exportable: false - Persistent: true - Configurable: false - Subject to Quota: Disabled - Abstraction Layer: Logical Model
Write Access: [NON CONFIGURABLE]
Read Access: [admin]
Creatable/Deletable: yes (see Container Mos for details)
Semantic Scope: None
Semantic Scope Evaluation Rule: Parent
Monitoring Policy Source: Parent
Monitoring Flags : [ IsObservable: false, HasStats: false, HasFaults: false, HasHealth: false, HasEventRules: false ]

registered policy enforcement end-point (opflex agent)

Naming Rules
RN FORMAT: pep-{[name]}-{[domain]}

    [1] PREFIX=pep- PROPERTY = name


    [2] PREFIX=- PROPERTY = domain




DN FORMAT: 

[0] pepreg/pep-{[name]}-{[domain]}

                


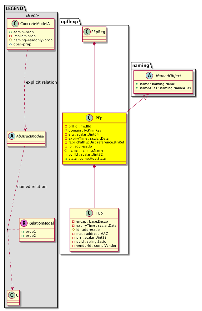
Diagram

Super Mo: naming:NamedObject,
Container Mos: opflexp:PEpReg (deletable:yes),
Contained Mos: opflexp:TEp,


Containers Hierarchies
[V] top:Root  This class represents the root element in the object hierarchy. All managed objects in the system are descendants of the Root element.
 ├
[V] opflexp:PEpReg  registry of policy enforcement points (opflex agents)
 
 ├
[V] opflexp:PEp  registered policy enforcement end-point (opflex agent)


Contained Hierarchy
[V] opflexp:PEp  registered policy enforcement end-point (opflex agent)
 ├
[V] opflexp:TEp  tunnel end point associated with policy enforcement end point


Inheritance
[V] naming:NamedObject An abstract base class for an object that contains a name.
 ├
[V] opflexp:PEp  registered policy enforcement end-point (opflex agent)


Events
                


Faults
                


Fsms
                


Properties Summary
Defined in: opflexp:PEp
nw:IfId
          base:IfIndex
brIfId  (opflexp:PEp:brIfId)
          
fv:PrimKey
          reference:BinRef
domain  (opflexp:PEp:domain)
           DN of hvs:LNode this PEp is using
scalar:Uint64 era  (opflexp:PEp:era)
          
scalar:Date expiryTime  (opflexp:PEp:expiryTime)
          
reference:BinRef fabricPathEpDn  (opflexp:PEp:fabricPathEpDn)
           NO COMMENTS
address:Ip ip  (opflexp:PEp:ip)
          
naming:Name
          string:Basic
name  (opflexp:PEp:name)
           Overrides:naming:NamedObject:name
          
scalar:Uint32 pcIfId  (opflexp:PEp:pcIfId)
           pc if id on the ileaf
comp:HostState
          scalar:Enum8
state  (opflexp:PEp:state)
          
Defined in: naming:NamedObject
naming:NameAlias
          string:Basic
nameAlias  (naming:NamedObject:nameAlias)
           NO COMMENTS
Defined in: mo:Resolvable
mo:Owner
          scalar:Enum8
lcOwn  (mo:Resolvable:lcOwn)
           A value that indicates how this object was created. For internal use only.
Defined in: mo:TopProps
mo:ModificationChildAction
          scalar:Bitmask32
childAction  (mo:TopProps:childAction)
           Delete or ignore. For internal use only.
reference:BinRef dn  (mo:TopProps:dn)
           A tag or metadata is a non-hierarchical keyword or term assigned to the fabric module.
reference:BinRN rn  (mo:TopProps:rn)
           Identifies an object from its siblings within the context of its parent object. The distinguished name contains a sequence of relative names.
mo:ModificationStatus
          scalar:Bitmask32
status  (mo:TopProps:status)
           The upgrade status. This property is for internal use only.
Defined in: mo:Modifiable
mo:TStamp
          scalar:Date
modTs  (mo:Modifiable:modTs)
           The time when this object was last modified.
Properties Detail

brIfId

Type: nw:IfId
Primitive Type: base:IfIndex

Units: null
Encrypted: false
Access: implicit
Category: TopLevelRegular
    Comments:



childAction

Type: mo:ModificationChildAction
Primitive Type: scalar:Bitmask32

Units: null
Encrypted: false
Access: implicit
Category: TopLevelChildAction
    Comments:
Delete or ignore. For internal use only.
Constants
deleteAll 16384u deleteAll NO COMMENTS
ignore 4096u ignore NO COMMENTS
deleteNonPresent 8192u deleteNonPresent NO COMMENTS
DEFAULT 0 --- This type is used to





dn

Type: reference:BinRef

Units: null
Encrypted: false
Access: implicit
Category: TopLevelDn
    Comments:
A tag or metadata is a non-hierarchical keyword or term assigned to the fabric module.



domain

Type: fv:PrimKey
Primitive Type: reference:BinRef

Units: null
Encrypted: false
Naming Property -- [NAMING RULES]
Access: naming
Category: TopLevelRegular
    Comments:
DN of hvs:LNode this PEp is using



era

Type: scalar:Uint64

Units: null
Encrypted: false
Access: implicit
Category: TopLevelRegular
    Comments:



expiryTime

Type: scalar:Date

Units: null
Encrypted: false
Access: implicit
Category: TopLevelRegular
    Comments:



fabricPathEpDn

Type: reference:BinRef

Units: null
Encrypted: false
Access: implicit
Category: TopLevelRegular
    Comments:
NO COMMENTS



ip

Type: address:Ip

Units: null
Encrypted: false
Access: implicit
Category: TopLevelRegular
    Comments:



lcOwn

Type: mo:Owner
Primitive Type: scalar:Enum8

Units: null
Encrypted: false
Access: implicit
Category: TopLevelRegular
    Comments:
A value that indicates how this object was created. For internal use only.
Constants
local 0 Local NO COMMENTS
policy 1 Policy NO COMMENTS
replica 2 Replica NO COMMENTS
resolveOnBehalf 3 ResolvedOnBehalf NO COMMENTS
implicit 4 Implicit NO COMMENTS
DEFAULT local(0) Local NO COMMENTS





modTs

Type: mo:TStamp
Primitive Type: scalar:Date

Units: null
Encrypted: false
Access: implicit
Category: TopLevelRegular
    Comments:
The time when this object was last modified.
Constants
never 0ull never NO COMMENTS
DEFAULT never(0ull) never NO COMMENTS





name

Type: naming:Name
Primitive Type: string:Basic

Overrides:naming:NamedObject:name
Units: null Encrypted: false Naming Property -- [NAMING RULES] Access: naming Category: TopLevelRegular
    Comments:



nameAlias

Type: naming:NameAlias
Primitive Type: string:Basic

Units: null
Encrypted: false
Access: admin
Category: TopLevelRegular
    Comments:
NO COMMENTS



pcIfId

Type: scalar:Uint32

Units: null
Encrypted: false
Access: implicit
Category: TopLevelRegular
    Comments:
pc if id on the ileaf



rn

Type: reference:BinRN

Units: null
Encrypted: false
Access: implicit
Category: TopLevelRn
    Comments:
Identifies an object from its siblings within the context of its parent object. The distinguished name contains a sequence of relative names.



state

Type: comp:HostState
Primitive Type: scalar:Enum8

Units: null
Encrypted: false
Access: admin
Category: TopLevelRegular
    Comments:
Constants
maintenance 0 Maintenance Mode NO COMMENTS
connected 1 Connected NO COMMENTS
noresponse 2 Not Responding NO COMMENTS
disconnected 3 Disconnected NO COMMENTS
poweredOn 4 Powered On NO COMMENTS
poweredOff 5 Powered Off NO COMMENTS
standBy 6 StandBy NO COMMENTS
suspended 7 Suspended NO COMMENTS
unknown 8 Unknown NO COMMENTS
maintReq 9 Maintenance Required NO COMMENTS
deployPending 10 Service VM Pending Deployment NO COMMENTS
DEFAULT disconnected(3) Disconnected NO COMMENTS





status

Type: mo:ModificationStatus
Primitive Type: scalar:Bitmask32

Units: null
Encrypted: false
Access: implicit
Category: TopLevelStatus
    Comments:
The upgrade status. This property is for internal use only.
Constants
created 2u created In a setter method: specifies that an object should be created. An error is returned if the object already exists.
In the return value of a setter method: indicates that an object has been created.
modified 4u modified In a setter method: specifies that an object should be modified
In the return value of a setter method: indicates that an object has been modified.
deleted 8u deleted In a setter method: specifies that an object should be deleted.
In the return value of a setter method: indicates that an object has been deleted.
DEFAULT 0 --- This type controls the life cycle of objects passed in the XML API.

When used in a setter method (such as configConfMo), the ModificationStatus specifies whether an object should be created, modified, deleted or removed.
In the return value of a setter method, the ModificationStatus indicates the actual operation that was performed. For example, the ModificationStatus is set to "created" if the object was created. The ModificationStatus is not set if the object was neither created, modified, deleted or removed.

When invoking a setter method, the ModificationStatus is optional:
If a setter method such as configConfMo is invoked and the ModificationStatus is not set, the system automatically determines if the object should be created or modified.