Class ospf:AdjStats (CONCRETE)

Class ID:2663
Class Label: AdjStats
Encrypted: false - Exportable: false - Persistent: true - Configurable: false - Subject to Quota: Disabled - Abstraction Layer: Concrete Model
Write Access: [NON CONFIGURABLE]
Read Access: [access-protocol-l3, admin, fabric-protocol-l3, tenant-ext-protocol-l3, tenant-protocol-l3]
Creatable/Deletable: yes (see Container Mos for details)
Semantic Scope: Fabric
Semantic Scope Evaluation Rule: Parent
Monitoring Policy Source: Parent
Monitoring Flags : [ IsObservable: false, HasStats: false, HasFaults: false, HasHealth: false, HasEventRules: false ]

The OSPF neighbor-related statistics.

Naming Rules
RN FORMAT: adjstats

    [1] PREFIX=adjstats


DN FORMAT: 

[0] topology/pod-{id}/node-{id}/sys/ospf/inst-{name}/dom-{name}/if-{[id]}/adj-{id}/adjstats

[1] sys/ospf/inst-{name}/dom-{name}/if-{[id]}/adj-{id}/adjstats

                


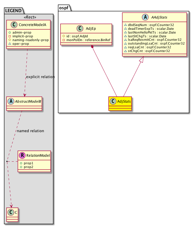
Diagram

Super Mo: ospf:AAdjStats,
Container Mos: ospf:AdjEp (deletable:yes),


Containers Hierarchies
[V] top:Root  This class represents the root element in the object hierarchy. All managed objects in the system are descendants of the Root element.
 ├
[V] fabric:Topology The root for IFC topology.
 
 ├
[V] fabric:Pod A pod.
 
 
 ├
[V] fabric:Node The root node for the APIC.
 
 
 
 ├
[V] top:System The APIC uses a policy model to combine data into a health score. Health scores can be aggregated for a variety of areas such as for the infrastructure, applications, or services. The category health score is calculated using a Lp -Norm formula. The health score penalty equals 100 minus the health score. The health score penalty represents the overall health score penalties of a set of MOs that belong to a given category and are children or direc...
 
 
 
 
 ├
[V] ospf:Entity The OSPF control plane entity information.
 
 
 
 
 
 ├
[V] ospf:Inst The per OSPF instance information.
 
 
 
 
 
 
 ├
[V] ospf:Dom The per OSPF domain (vrf) information.
 
 
 
 
 
 
 
 ├
[V] ospf:If The OSPF information that is operated at an interface level.
 
 
 
 
 
 
 
 
 ├
[V] ospf:AdjEp An adjacency endpoint contains information regarding dynamically learned endpoints.
 
 
 
 
 
 
 
 
 
 ├
[V] ospf:AdjStats The OSPF neighbor-related statistics.
[V] top:Root  This class represents the root element in the object hierarchy. All managed objects in the system are descendants of the Root element.
 ├
[V] top:System The APIC uses a policy model to combine data into a health score. Health scores can be aggregated for a variety of areas such as for the infrastructure, applications, or services. The category health score is calculated using a Lp -Norm formula. The health score penalty equals 100 minus the health score. The health score penalty represents the overall health score penalties of a set of MOs that belong to a given category and are children or direc...
 
 ├
[V] ospf:Entity The OSPF control plane entity information.
 
 
 ├
[V] ospf:Inst The per OSPF instance information.
 
 
 
 ├
[V] ospf:Dom The per OSPF domain (vrf) information.
 
 
 
 
 ├
[V] ospf:If The OSPF information that is operated at an interface level.
 
 
 
 
 
 ├
[V] ospf:AdjEp An adjacency endpoint contains information regarding dynamically learned endpoints.
 
 
 
 
 
 
 ├
[V] ospf:AdjStats The OSPF neighbor-related statistics.


Contained Hierarchy
[V] ospf:AdjStats The OSPF neighbor-related statistics.


Inheritance
[V] ospf:AAdjStats An abstraction of the OSPF neighbor related statistics.
 ├
[V] ospf:AdjStats The OSPF neighbor-related statistics.


Events
                


Faults
                


Fsms
                


Properties Summary
Defined in: ospf:AAdjStats
ospf:Counter32
          scalar:Uint32
dbdSeqNum  (ospf:AAdjStats:dbdSeqNum)
           A database descriptor sequence number.
scalar:Date deadTimerExpTs  (ospf:AAdjStats:deadTimerExpTs)
           A dead timer expiry timestamp.
scalar:Date lastNonHelloPktTs  (ospf:AAdjStats:lastNonHelloPktTs)
           The last non-hello packet received timestamp.
scalar:Date lastStChgTs  (ospf:AAdjStats:lastStChgTs)
           The last state change timestamp.
ospf:Counter32
          scalar:Uint32
lsaReqRexmitCnt  (ospf:AAdjStats:lsaReqRexmitCnt)
           The number of retransmissions of an LSA request.
ospf:Counter32
          scalar:Uint32
outstandingLsaCnt  (ospf:AAdjStats:outstandingLsaCnt)
           The outstanding LSAs from the last request.
ospf:Counter32
          scalar:Uint32
reqLsaCnt  (ospf:AAdjStats:reqLsaCnt)
           The number of LSAs on a request list.
ospf:Counter32
          scalar:Uint32
stChgCnt  (ospf:AAdjStats:stChgCnt)
           The state change count.
Defined in: mo:TopProps
mo:ModificationChildAction
          scalar:Bitmask32
childAction  (mo:TopProps:childAction)
           Delete or ignore. For internal use only.
reference:BinRef dn  (mo:TopProps:dn)
           A tag or metadata is a non-hierarchical keyword or term assigned to the fabric module.
reference:BinRN rn  (mo:TopProps:rn)
           Identifies an object from its siblings within the context of its parent object. The distinguished name contains a sequence of relative names.
mo:ModificationStatus
          scalar:Bitmask32
status  (mo:TopProps:status)
           The upgrade status. This property is for internal use only.
Defined in: mo:Modifiable
mo:TStamp
          scalar:Date
modTs  (mo:Modifiable:modTs)
           The time when this object was last modified.
Properties Detail

childAction

Type: mo:ModificationChildAction
Primitive Type: scalar:Bitmask32

Units: null
Encrypted: false
Access: implicit
Category: TopLevelChildAction
    Comments:
Delete or ignore. For internal use only.
Constants
deleteAll 16384u deleteAll NO COMMENTS
ignore 4096u ignore NO COMMENTS
deleteNonPresent 8192u deleteNonPresent NO COMMENTS
DEFAULT 0 --- This type is used to





dbdSeqNum

Type: ospf:Counter32
Primitive Type: scalar:Uint32

Units: null
Encrypted: false
Access: oper
Category: TopLevelRegular
    Comments:
A database descriptor sequence number.



deadTimerExpTs

Type: scalar:Date

Units: null
Encrypted: false
Access: oper
Category: TopLevelRegular
    Comments:
A dead timer expiry timestamp.



dn

Type: reference:BinRef

Units: null
Encrypted: false
Access: implicit
Category: TopLevelDn
    Comments:
A tag or metadata is a non-hierarchical keyword or term assigned to the fabric module.



lastNonHelloPktTs

Type: scalar:Date

Units: null
Encrypted: false
Access: oper
Category: TopLevelRegular
    Comments:
The last non-hello packet received timestamp.



lastStChgTs

Type: scalar:Date

Units: null
Encrypted: false
Access: oper
Category: TopLevelRegular
    Comments:
The last state change timestamp.



lsaReqRexmitCnt

Type: ospf:Counter32
Primitive Type: scalar:Uint32

Units: null
Encrypted: false
Access: oper
Category: TopLevelRegular
    Comments:
The number of retransmissions of an LSA request.



modTs

Type: mo:TStamp
Primitive Type: scalar:Date

Units: null
Encrypted: false
Access: implicit
Category: TopLevelRegular
    Comments:
The time when this object was last modified.
Constants
never 0ull never NO COMMENTS
DEFAULT never(0ull) never NO COMMENTS





outstandingLsaCnt

Type: ospf:Counter32
Primitive Type: scalar:Uint32

Units: null
Encrypted: false
Access: oper
Category: TopLevelRegular
    Comments:
The outstanding LSAs from the last request.



reqLsaCnt

Type: ospf:Counter32
Primitive Type: scalar:Uint32

Units: null
Encrypted: false
Access: oper
Category: TopLevelRegular
    Comments:
The number of LSAs on a request list.



rn

Type: reference:BinRN

Units: null
Encrypted: false
Access: implicit
Category: TopLevelRn
    Comments:
Identifies an object from its siblings within the context of its parent object. The distinguished name contains a sequence of relative names.



stChgCnt

Type: ospf:Counter32
Primitive Type: scalar:Uint32

Units: null
Encrypted: false
Access: oper
Category: TopLevelRegular
    Comments:
The state change count.



status

Type: mo:ModificationStatus
Primitive Type: scalar:Bitmask32

Units: null
Encrypted: false
Access: implicit
Category: TopLevelStatus
    Comments:
The upgrade status. This property is for internal use only.
Constants
created 2u created In a setter method: specifies that an object should be created. An error is returned if the object already exists.
In the return value of a setter method: indicates that an object has been created.
modified 4u modified In a setter method: specifies that an object should be modified
In the return value of a setter method: indicates that an object has been modified.
deleted 8u deleted In a setter method: specifies that an object should be deleted.
In the return value of a setter method: indicates that an object has been deleted.
DEFAULT 0 --- This type controls the life cycle of objects passed in the XML API.

When used in a setter method (such as configConfMo), the ModificationStatus specifies whether an object should be created, modified, deleted or removed.
In the return value of a setter method, the ModificationStatus indicates the actual operation that was performed. For example, the ModificationStatus is set to "created" if the object was created. The ModificationStatus is not set if the object was neither created, modified, deleted or removed.

When invoking a setter method, the ModificationStatus is optional:
If a setter method such as configConfMo is invoked and the ModificationStatus is not set, the system automatically determines if the object should be created or modified.