Class ospf:IfStats (CONCRETE)

Class ID:2647
Class Label: IfStats
Encrypted: false - Exportable: false - Persistent: true - Configurable: false - Subject to Quota: Disabled - Abstraction Layer: Concrete Model
Write Access: [NON CONFIGURABLE]
Read Access: [access-protocol-l3, admin, fabric-protocol-l3, tenant-ext-protocol-l3, tenant-protocol-l3]
Creatable/Deletable: yes (see Container Mos for details)
Semantic Scope: Fabric
Semantic Scope Evaluation Rule: Parent
Monitoring Policy Source: Parent
Monitoring Flags : [ IsObservable: true, HasStats: true, HasFaults: true, HasHealth: true, HasEventRules: false ]

The OSPF interface related statistics.

Naming Rules
RN FORMAT: ifstats

    [1] PREFIX=ifstats


DN FORMAT: 

[0] topology/pod-{id}/node-{id}/sys/ospf/inst-{name}/dom-{name}/if-{[id]}/ifstats

[1] sys/ospf/inst-{name}/dom-{name}/if-{[id]}/ifstats

                


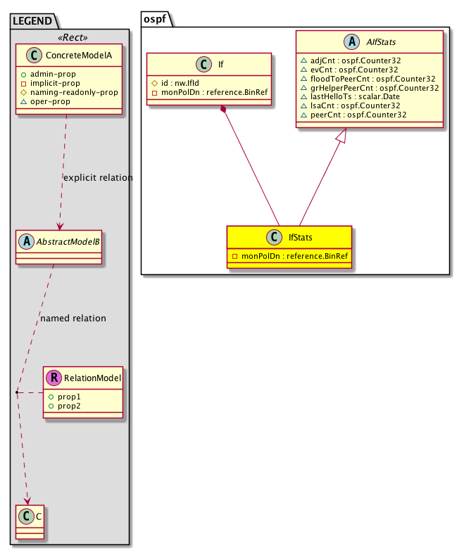
Diagram

Super Mo: ospf:AIfStats,
Container Mos: ospf:If (deletable:yes),


Containers Hierarchies
[V] top:Root  This class represents the root element in the object hierarchy. All managed objects in the system are descendants of the Root element.
 ├
[V] fabric:Topology The root for IFC topology.
 
 ├
[V] fabric:Pod A pod.
 
 
 ├
[V] fabric:Node The root node for the APIC.
 
 
 
 ├
[V] top:System The APIC uses a policy model to combine data into a health score. Health scores can be aggregated for a variety of areas such as for the infrastructure, applications, or services. The category health score is calculated using a Lp -Norm formula. The health score penalty equals 100 minus the health score. The health score penalty represents the overall health score penalties of a set of MOs that belong to a given category and are children or direc...
 
 
 
 
 ├
[V] ospf:Entity The OSPF control plane entity information.
 
 
 
 
 
 ├
[V] ospf:Inst The per OSPF instance information.
 
 
 
 
 
 
 ├
[V] ospf:Dom The per OSPF domain (vrf) information.
 
 
 
 
 
 
 
 ├
[V] ospf:If The OSPF information that is operated at an interface level.
 
 
 
 
 
 
 
 
 ├
[V] ospf:IfStats The OSPF interface related statistics.
[V] top:Root  This class represents the root element in the object hierarchy. All managed objects in the system are descendants of the Root element.
 ├
[V] top:System The APIC uses a policy model to combine data into a health score. Health scores can be aggregated for a variety of areas such as for the infrastructure, applications, or services. The category health score is calculated using a Lp -Norm formula. The health score penalty equals 100 minus the health score. The health score penalty represents the overall health score penalties of a set of MOs that belong to a given category and are children or direc...
 
 ├
[V] ospf:Entity The OSPF control plane entity information.
 
 
 ├
[V] ospf:Inst The per OSPF instance information.
 
 
 
 ├
[V] ospf:Dom The per OSPF domain (vrf) information.
 
 
 
 
 ├
[V] ospf:If The OSPF information that is operated at an interface level.
 
 
 
 
 
 ├
[V] ospf:IfStats The OSPF interface related statistics.


Contained Hierarchy
[V] ospf:IfStats The OSPF interface related statistics.
 ├
[V] fault:Counts An immutable object that provides the number of critical, major, minor, and warning faults raised on its parent object and its subtree.
 ├
[V] fault:Inst Contains detailed information of a fault. This object is attached as a child of the object on which the fault condition occurred. One instance object is created for each fault condition of the parent object. A fault instance object is identified by a fault code.
 
 ├
[V] aaa:RbacAnnotation  RbacAnnotation is used for capturing rbac properties of any apic object Objects can append rbacannotations as Object->RbacAnnotation which is then checked for domain eligibility
 
 ├
[V] tag:Annotation 
 
 ├
[V] tag:Tag 
 ├
[V] health:Inst A base class for a health score instance.(Switch only)


Inheritance
[V] ospf:AIfStats An abstraction of the OSPF interface related statistics.
 ├
[V] ospf:IfStats The OSPF interface related statistics.


Stat Counters
scalar:Uint32 COUNTER: ospf:PeerStats:grHelperPeerCnt(packets)
           GR Helper Peer Count
          Comments: Number of peers in hitless helper mode
scalar:Uint32 COUNTER: ospf:PeerStats:adjCnt(packets)
           Adjacency Count
          Comments: Number of adjacency
scalar:Uint32 COUNTER: ospf:PeerStats:floodToPeerCnt(packets)
           Flood To Peer Count
          Comments: Flood to neighbor count
scalar:Uint32 COUNTER: ospf:PeerStats:peerCnt(packets)
           Peer Count
          Comments: Neighbor count
scalar:Uint32 COUNTER: ospf:SelfStats:peerCnt(packets)
           Peer Count
          Comments: Neighbor count
scalar:Uint32 COUNTER: ospf:SelfStats:lsaCnt(packets)
           LSA Count
          Comments: LSA count
scalar:Uint32 COUNTER: ospf:SelfStats:evCnt(packets)
           If Events Count
          Comments: If events count
scalar:Uint32 COUNTER: ospf:ThrottleStats:floodPktSendTokenThrottle(packets)
           Flood Packet Send Token Throttle
          Comments: Number of times flooding packets dropped due to token throttling
scalar:Uint32 COUNTER: ospf:ThrottleStats:floodPktSendIpThrottle(packets)
           Flood Packet Send IP Throttle
          Comments: Number of times flooding packets dropped due to IP queue throttling
scalar:Uint32 COUNTER: ospf:LsuStats:lsuPeerTxPkts(packets)
           LSU Packets To Peer
          Comments: Number of LSU packets sent to a neighbor specifically
scalar:Uint32 COUNTER: ospf:LsuStats:lsuForLsreqPkts(packets)
           LSU Packets For LSREQ Packets
          Comments: Number of LSU packets sent in response to LSREQ packets
scalar:Uint32 COUNTER: ospf:LsuStats:lsuRexmitPkts(packets)
           LSU Retransmission Packets
          Comments: Number of retransmissions of LSU packets
scalar:Uint32 COUNTER: ospf:LsuStats:lsuFirstTxPkts(packets)
           LSU First Tx Packets
          Comments: Number of first transmission of LSU packets
scalar:Uint32 COUNTER: ospf:SentPktErrStats:unknownSendPkts(packets)
           Unknown Send Packets
          Comments: Unknown send packets
scalar:Uint32 COUNTER: ospf:SentPktErrStats:errSendPkts(packets)
           Error Send Packets
          Comments: Error send packets
scalar:Uint32 COUNTER: ospf:SentPktErrStats:droppedSendPkts(packets)
           Dropped Send Packets
          Comments: Dropped send packets
scalar:Uint32 COUNTER: ospf:LsSentStats:lsAckPktsSent(packets)
           LSACK Packets Sent
          Comments: Link-state ack packets sent
scalar:Uint32 COUNTER: ospf:LsSentStats:lsUpdPktsSent(packets)
           LSU Packets Sent
          Comments: Link-state update packets sent
scalar:Uint32 COUNTER: ospf:LsSentStats:lsReqPktsSent(packets)
           LSREQ Packets Sent
          Comments: Link-state request packets sent
scalar:Uint32 COUNTER: ospf:SentPktStats:dbdPktsSent(packets)
           DBD Packets Sent
          Comments: Database description packets sent
scalar:Uint32 COUNTER: ospf:SentPktStats:helloPktsSent(packets)
           Hello Packets Sent
          Comments: Hello packets sent
scalar:Uint32 COUNTER: ospf:SentPktStats:totalPktsSent(packets)
           Total Packets Sent
          Comments: Total packets sent
scalar:Uint32 COUNTER: ospf:LsaStats:droppedLsaPktsWhileGR(packets)
           LSA Packets Dropped During GR
          Comments: Number of LSA packets dropped during graceful restart
scalar:Uint32 COUNTER: ospf:LsaStats:droppedLsaPktsWhileSPF(packets)
           LSA Packets Dropped During SPF
          Comments: Number of LSA packets dropped during SPF run
scalar:Uint32 COUNTER: ospf:LsaStats:rcvdLsaPktsIgnored(packets)
           Received LSA Packets Ignored
          Comments: Received LSA packets ignored
scalar:Uint32 COUNTER: ospf:IntfStats:noOspfIntfPktsRcvd(packets)
           No OSPF Interface Packets Received
          Comments: Packets received on OSPF not enabled interface
scalar:Uint32 COUNTER: ospf:IntfStats:passiveIntfPktsRcvd(packets)
           Passive Interface Packets Received
          Comments: Packets received on passive interface
scalar:Uint32 COUNTER: ospf:PeerPktStats:peerNotFoundPktsRcvd(packets)
           Peer Not Found Packets Received
          Comments: Non hello received packets for which neighbor is not found
scalar:Uint32 COUNTER: ospf:PeerPktStats:peerRtrIdChgdPktsRcvd(packets)
           Peer RouterId Changed Packets Received
          Comments: Changed neighbor routerId or ip address packets received
scalar:Uint32 COUNTER: ospf:BadErrPktStats:badAuthPktsRcvd(packets)
           Bad Authentication Packets Received
          Comments: Authentication failed packets received
scalar:Uint32 COUNTER: ospf:BadErrPktStats:badCRCPktsRcvd(packets)
           Bad CRC Packets Received
          Comments: Bad CRC packets received
scalar:Uint32 COUNTER: ospf:BadPktStats:badLenPktsRcvd(packets)
           Bad Length Packets Received
          Comments: Bad length packets received
scalar:Uint32 COUNTER: ospf:BadPktStats:badResvFieldPktsRcvd(packets)
           Bad Reserved Field Packets Received
          Comments: Bad reserved fields packets received
scalar:Uint32 COUNTER: ospf:BadPktStats:badVersionPktsRcvd(packets)
           Bad Version Packets Received
          Comments: Bad version packets received
scalar:Uint32 COUNTER: ospf:DupStats:dupSrcAddrPktsRcvd(packets)
           Duplicate Source Addr Packets Received
          Comments: Duplicate source addr packets received
scalar:Uint32 COUNTER: ospf:DupStats:dupRtrIdPktsRcvd(packets)
           Duplicate RouterId Packets Received
          Comments: Duplicate routerid packets received
scalar:Uint32 COUNTER: ospf:InvalidStats:invalidDestAddrPktsRcvd(packets)
           Invalid Destination Addr Packets Received
          Comments: Invalid destination addr packets received
scalar:Uint32 COUNTER: ospf:InvalidStats:invalidSrcAddrPktsRcvd(packets)
           Invalid Source Addr Packets Received
          Comments: Invalid source addr packets received
scalar:Uint32 COUNTER: ospf:InvalidStats:wrongAreaPktsRcvd(packets)
           Wrong Area Packets Received
          Comments: Wrong area packets received
scalar:Uint32 COUNTER: ospf:DropUnkStats:unknownPktsRcvd(packets)
           Unknown Packets Received
          Comments: Unknown packets received
scalar:Uint32 COUNTER: ospf:DropUnkStats:rcvdPktsDropped(packets)
           Received Packets Dropped
          Comments: Received packets dropped
scalar:Uint32 COUNTER: ospf:LsRcvdErrPktStats:errLsAckPktsRcvd(packets)
           Error LSACK Packets Received
          Comments: Error link-state ack packets received
scalar:Uint32 COUNTER: ospf:LsRcvdErrPktStats:errLsUpdPktsRcvd(packets)
           Error LSU Packets Received
          Comments: Error link-state update packets received
scalar:Uint32 COUNTER: ospf:LsRcvdErrPktStats:errLsReqPktsRcvd(packets)
           Error LSREQ Packets Received
          Comments: Error link-state request packets received
scalar:Uint32 COUNTER: ospf:LsRcvdPktStats:lsAckPktsRcvd(packets)
           LSACK Packets Received
          Comments: Link-state ack packets received
scalar:Uint32 COUNTER: ospf:LsRcvdPktStats:lsUpdPktsRcvd(packets)
           LSU Packets Received
          Comments: Link-state update packets received
scalar:Uint32 COUNTER: ospf:LsRcvdPktStats:lsReqPktsRcvd(packets)
           LSREQ Packets Received
          Comments: Link-state request packets received
scalar:Uint32 COUNTER: ospf:ErrPktStats:errDbdPktsRcvd(packets)
           Error DBD Packets Received
          Comments: Error database description packets received
scalar:Uint32 COUNTER: ospf:ErrPktStats:errHelloPktsRcvd(packets)
           Error Hello Packets Received
          Comments: Error hello packets received
scalar:Uint32 COUNTER: ospf:ErrPktStats:errPktsRcvd(packets)
           Error Packets Received
          Comments: Error packets rcvd
scalar:Uint32 COUNTER: ospf:RcvdPktStats:dbdPktsRcvd(packets)
           DBD Packets Received
          Comments: Database description packets received
scalar:Uint32 COUNTER: ospf:RcvdPktStats:helloPktsRcvd(packets)
           Hello Packets Received
          Comments: Hello packets received
scalar:Uint32 COUNTER: ospf:RcvdPktStats:totalPktsRcvd(packets)
           Total Packets Received
          Comments: Total packets received


Stats
[V] ospf:IfStats The OSPF interface related statistics.
 ├
[V] ospf:BadErrPktStats15min Ospf Bad Err Packet Counters. A class that represents the most current statistics for Ospf Bad Error Rcvd Packets in a 15 minute sampling interval. This class updates every 5 minutes.
 ├
[V] ospf:BadErrPktStats1d Ospf Bad Err Packet Counters. A class that represents the most current statistics for Ospf Bad Error Rcvd Packets in a 1 day sampling interval. This class updates every hour.
 ├
[V] ospf:BadErrPktStats1h Ospf Bad Err Packet Counters. A class that represents the most current statistics for Ospf Bad Error Rcvd Packets in a 1 hour sampling interval. This class updates every 15 minutes.
 ├
[V] ospf:BadErrPktStats1mo Ospf Bad Err Packet Counters. A class that represents the most current statistics for Ospf Bad Error Rcvd Packets in a 1 month sampling interval. This class updates every day.
 ├
[V] ospf:BadErrPktStats1qtr Ospf Bad Err Packet Counters. A class that represents the most current statistics for Ospf Bad Error Rcvd Packets in a 1 quarter sampling interval. This class updates every day.
 ├
[V] ospf:BadErrPktStats1w Ospf Bad Err Packet Counters. A class that represents the most current statistics for Ospf Bad Error Rcvd Packets in a 1 week sampling interval. This class updates every day.
 ├
[V] ospf:BadErrPktStats1year Ospf Bad Err Packet Counters. A class that represents the most current statistics for Ospf Bad Error Rcvd Packets in a 1 year sampling interval. This class updates every day.
 ├
[V] ospf:BadErrPktStats5min Ospf Bad Err Packet Counters. A class that represents the most current statistics for Ospf Bad Error Rcvd Packets in a 5 minute sampling interval. This class updates every 10 seconds.
 ├
[V] ospf:BadErrPktStatsHist15min Ospf Bad Err Packet Counters. A class that represents historical statistics for Ospf Bad Error Rcvd Packets in a 15 minute sampling interval. This class updates every 5 minutes.
 ├
[V] ospf:BadErrPktStatsHist1d Ospf Bad Err Packet Counters. A class that represents historical statistics for Ospf Bad Error Rcvd Packets in a 1 day sampling interval. This class updates every hour.
 ├
[V] ospf:BadErrPktStatsHist1h Ospf Bad Err Packet Counters. A class that represents historical statistics for Ospf Bad Error Rcvd Packets in a 1 hour sampling interval. This class updates every 15 minutes.
 ├
[V] ospf:BadErrPktStatsHist1mo Ospf Bad Err Packet Counters. A class that represents historical statistics for Ospf Bad Error Rcvd Packets in a 1 month sampling interval. This class updates every day.
 ├
[V] ospf:BadErrPktStatsHist1qtr Ospf Bad Err Packet Counters. A class that represents historical statistics for Ospf Bad Error Rcvd Packets in a 1 quarter sampling interval. This class updates every day.
 ├
[V] ospf:BadErrPktStatsHist1w Ospf Bad Err Packet Counters. A class that represents historical statistics for Ospf Bad Error Rcvd Packets in a 1 week sampling interval. This class updates every day.
 ├
[V] ospf:BadErrPktStatsHist1year Ospf Bad Err Packet Counters. A class that represents historical statistics for Ospf Bad Error Rcvd Packets in a 1 year sampling interval. This class updates every day.
 ├
[V] ospf:BadErrPktStatsHist5min Ospf Bad Err Packet Counters. A class that represents historical statistics for Ospf Bad Error Rcvd Packets in a 5 minute sampling interval. This class updates every 10 seconds.
 ├
[V] ospf:BadPktStats15min Ospf Bad Received Packet Counters. A class that represents the most current statistics for Ospf Bad Rcvd Packets in a 15 minute sampling interval. This class updates every 5 minutes.
 ├
[V] ospf:BadPktStats1d Ospf Bad Received Packet Counters. A class that represents the most current statistics for Ospf Bad Rcvd Packets in a 1 day sampling interval. This class updates every hour.
 ├
[V] ospf:BadPktStats1h Ospf Bad Received Packet Counters. A class that represents the most current statistics for Ospf Bad Rcvd Packets in a 1 hour sampling interval. This class updates every 15 minutes.
 ├
[V] ospf:BadPktStats1mo Ospf Bad Received Packet Counters. A class that represents the most current statistics for Ospf Bad Rcvd Packets in a 1 month sampling interval. This class updates every day.
 ├
[V] ospf:BadPktStats1qtr Ospf Bad Received Packet Counters. A class that represents the most current statistics for Ospf Bad Rcvd Packets in a 1 quarter sampling interval. This class updates every day.
 ├
[V] ospf:BadPktStats1w Ospf Bad Received Packet Counters. A class that represents the most current statistics for Ospf Bad Rcvd Packets in a 1 week sampling interval. This class updates every day.
 ├
[V] ospf:BadPktStats1year Ospf Bad Received Packet Counters. A class that represents the most current statistics for Ospf Bad Rcvd Packets in a 1 year sampling interval. This class updates every day.
 ├
[V] ospf:BadPktStats5min Ospf Bad Received Packet Counters. A class that represents the most current statistics for Ospf Bad Rcvd Packets in a 5 minute sampling interval. This class updates every 10 seconds.
 ├
[V] ospf:BadPktStatsHist15min Ospf Bad Received Packet Counters. A class that represents historical statistics for Ospf Bad Rcvd Packets in a 15 minute sampling interval. This class updates every 5 minutes.
 ├
[V] ospf:BadPktStatsHist1d Ospf Bad Received Packet Counters. A class that represents historical statistics for Ospf Bad Rcvd Packets in a 1 day sampling interval. This class updates every hour.
 ├
[V] ospf:BadPktStatsHist1h Ospf Bad Received Packet Counters. A class that represents historical statistics for Ospf Bad Rcvd Packets in a 1 hour sampling interval. This class updates every 15 minutes.
 ├
[V] ospf:BadPktStatsHist1mo Ospf Bad Received Packet Counters. A class that represents historical statistics for Ospf Bad Rcvd Packets in a 1 month sampling interval. This class updates every day.
 ├
[V] ospf:BadPktStatsHist1qtr Ospf Bad Received Packet Counters. A class that represents historical statistics for Ospf Bad Rcvd Packets in a 1 quarter sampling interval. This class updates every day.
 ├
[V] ospf:BadPktStatsHist1w Ospf Bad Received Packet Counters. A class that represents historical statistics for Ospf Bad Rcvd Packets in a 1 week sampling interval. This class updates every day.
 ├
[V] ospf:BadPktStatsHist1year Ospf Bad Received Packet Counters. A class that represents historical statistics for Ospf Bad Rcvd Packets in a 1 year sampling interval. This class updates every day.
 ├
[V] ospf:BadPktStatsHist5min Ospf Bad Received Packet Counters. A class that represents historical statistics for Ospf Bad Rcvd Packets in a 5 minute sampling interval. This class updates every 10 seconds.
 ├
[V] ospf:DropUnkStats15min Ospf Drop Unknown Packet Counters. A class that represents the most current statistics for Ospf Drop Unknown Packets in a 15 minute sampling interval. This class updates every 5 minutes.
 ├
[V] ospf:DropUnkStats1d Ospf Drop Unknown Packet Counters. A class that represents the most current statistics for Ospf Drop Unknown Packets in a 1 day sampling interval. This class updates every hour.
 ├
[V] ospf:DropUnkStats1h Ospf Drop Unknown Packet Counters. A class that represents the most current statistics for Ospf Drop Unknown Packets in a 1 hour sampling interval. This class updates every 15 minutes.
 ├
[V] ospf:DropUnkStats1mo Ospf Drop Unknown Packet Counters. A class that represents the most current statistics for Ospf Drop Unknown Packets in a 1 month sampling interval. This class updates every day.
 ├
[V] ospf:DropUnkStats1qtr Ospf Drop Unknown Packet Counters. A class that represents the most current statistics for Ospf Drop Unknown Packets in a 1 quarter sampling interval. This class updates every day.
 ├
[V] ospf:DropUnkStats1w Ospf Drop Unknown Packet Counters. A class that represents the most current statistics for Ospf Drop Unknown Packets in a 1 week sampling interval. This class updates every day.
 ├
[V] ospf:DropUnkStats1year Ospf Drop Unknown Packet Counters. A class that represents the most current statistics for Ospf Drop Unknown Packets in a 1 year sampling interval. This class updates every day.
 ├
[V] ospf:DropUnkStats5min Ospf Drop Unknown Packet Counters. A class that represents the most current statistics for Ospf Drop Unknown Packets in a 5 minute sampling interval. This class updates every 10 seconds.
 ├
[V] ospf:DropUnkStatsHist15min Ospf Drop Unknown Packet Counters. A class that represents historical statistics for Ospf Drop Unknown Packets in a 15 minute sampling interval. This class updates every 5 minutes.
 ├
[V] ospf:DropUnkStatsHist1d Ospf Drop Unknown Packet Counters. A class that represents historical statistics for Ospf Drop Unknown Packets in a 1 day sampling interval. This class updates every hour.
 ├
[V] ospf:DropUnkStatsHist1h Ospf Drop Unknown Packet Counters. A class that represents historical statistics for Ospf Drop Unknown Packets in a 1 hour sampling interval. This class updates every 15 minutes.
 ├
[V] ospf:DropUnkStatsHist1mo Ospf Drop Unknown Packet Counters. A class that represents historical statistics for Ospf Drop Unknown Packets in a 1 month sampling interval. This class updates every day.
 ├
[V] ospf:DropUnkStatsHist1qtr Ospf Drop Unknown Packet Counters. A class that represents historical statistics for Ospf Drop Unknown Packets in a 1 quarter sampling interval. This class updates every day.
 ├
[V] ospf:DropUnkStatsHist1w Ospf Drop Unknown Packet Counters. A class that represents historical statistics for Ospf Drop Unknown Packets in a 1 week sampling interval. This class updates every day.
 ├
[V] ospf:DropUnkStatsHist1year Ospf Drop Unknown Packet Counters. A class that represents historical statistics for Ospf Drop Unknown Packets in a 1 year sampling interval. This class updates every day.
 ├
[V] ospf:DropUnkStatsHist5min Ospf Drop Unknown Packet Counters. A class that represents historical statistics for Ospf Drop Unknown Packets in a 5 minute sampling interval. This class updates every 10 seconds.
 ├
[V] ospf:DupStats15min Ospf Dup Packet Counters. A class that represents the most current statistics for Ospf Dup Packets in a 15 minute sampling interval. This class updates every 5 minutes.
 ├
[V] ospf:DupStats1d Ospf Dup Packet Counters. A class that represents the most current statistics for Ospf Dup Packets in a 1 day sampling interval. This class updates every hour.
 ├
[V] ospf:DupStats1h Ospf Dup Packet Counters. A class that represents the most current statistics for Ospf Dup Packets in a 1 hour sampling interval. This class updates every 15 minutes.
 ├
[V] ospf:DupStats1mo Ospf Dup Packet Counters. A class that represents the most current statistics for Ospf Dup Packets in a 1 month sampling interval. This class updates every day.
 ├
[V] ospf:DupStats1qtr Ospf Dup Packet Counters. A class that represents the most current statistics for Ospf Dup Packets in a 1 quarter sampling interval. This class updates every day.
 ├
[V] ospf:DupStats1w Ospf Dup Packet Counters. A class that represents the most current statistics for Ospf Dup Packets in a 1 week sampling interval. This class updates every day.
 ├
[V] ospf:DupStats1year Ospf Dup Packet Counters. A class that represents the most current statistics for Ospf Dup Packets in a 1 year sampling interval. This class updates every day.
 ├
[V] ospf:DupStats5min Ospf Dup Packet Counters. A class that represents the most current statistics for Ospf Dup Packets in a 5 minute sampling interval. This class updates every 10 seconds.
 ├
[V] ospf:DupStatsHist15min Ospf Dup Packet Counters. A class that represents historical statistics for Ospf Dup Packets in a 15 minute sampling interval. This class updates every 5 minutes.
 ├
[V] ospf:DupStatsHist1d Ospf Dup Packet Counters. A class that represents historical statistics for Ospf Dup Packets in a 1 day sampling interval. This class updates every hour.
 ├
[V] ospf:DupStatsHist1h Ospf Dup Packet Counters. A class that represents historical statistics for Ospf Dup Packets in a 1 hour sampling interval. This class updates every 15 minutes.
 ├
[V] ospf:DupStatsHist1mo Ospf Dup Packet Counters. A class that represents historical statistics for Ospf Dup Packets in a 1 month sampling interval. This class updates every day.
 ├
[V] ospf:DupStatsHist1qtr Ospf Dup Packet Counters. A class that represents historical statistics for Ospf Dup Packets in a 1 quarter sampling interval. This class updates every day.
 ├
[V] ospf:DupStatsHist1w Ospf Dup Packet Counters. A class that represents historical statistics for Ospf Dup Packets in a 1 week sampling interval. This class updates every day.
 ├
[V] ospf:DupStatsHist1year Ospf Dup Packet Counters. A class that represents historical statistics for Ospf Dup Packets in a 1 year sampling interval. This class updates every day.
 ├
[V] ospf:DupStatsHist5min Ospf Dup Packet Counters. A class that represents historical statistics for Ospf Dup Packets in a 5 minute sampling interval. This class updates every 10 seconds.
 ├
[V] ospf:ErrPktStats15min Ospf Received Packet Counters. A class that represents the most current statistics for Ospf Error Packets in a 15 minute sampling interval. This class updates every 5 minutes.
 ├
[V] ospf:ErrPktStats1d Ospf Received Packet Counters. A class that represents the most current statistics for Ospf Error Packets in a 1 day sampling interval. This class updates every hour.
 ├
[V] ospf:ErrPktStats1h Ospf Received Packet Counters. A class that represents the most current statistics for Ospf Error Packets in a 1 hour sampling interval. This class updates every 15 minutes.
 ├
[V] ospf:ErrPktStats1mo Ospf Received Packet Counters. A class that represents the most current statistics for Ospf Error Packets in a 1 month sampling interval. This class updates every day.
 ├
[V] ospf:ErrPktStats1qtr Ospf Received Packet Counters. A class that represents the most current statistics for Ospf Error Packets in a 1 quarter sampling interval. This class updates every day.
 ├
[V] ospf:ErrPktStats1w Ospf Received Packet Counters. A class that represents the most current statistics for Ospf Error Packets in a 1 week sampling interval. This class updates every day.
 ├
[V] ospf:ErrPktStats1year Ospf Received Packet Counters. A class that represents the most current statistics for Ospf Error Packets in a 1 year sampling interval. This class updates every day.
 ├
[V] ospf:ErrPktStats5min Ospf Received Packet Counters. A class that represents the most current statistics for Ospf Error Packets in a 5 minute sampling interval. This class updates every 10 seconds.
 ├
[V] ospf:ErrPktStatsHist15min Ospf Received Packet Counters. A class that represents historical statistics for Ospf Error Packets in a 15 minute sampling interval. This class updates every 5 minutes.
 ├
[V] ospf:ErrPktStatsHist1d Ospf Received Packet Counters. A class that represents historical statistics for Ospf Error Packets in a 1 day sampling interval. This class updates every hour.
 ├
[V] ospf:ErrPktStatsHist1h Ospf Received Packet Counters. A class that represents historical statistics for Ospf Error Packets in a 1 hour sampling interval. This class updates every 15 minutes.
 ├
[V] ospf:ErrPktStatsHist1mo Ospf Received Packet Counters. A class that represents historical statistics for Ospf Error Packets in a 1 month sampling interval. This class updates every day.
 ├
[V] ospf:ErrPktStatsHist1qtr Ospf Received Packet Counters. A class that represents historical statistics for Ospf Error Packets in a 1 quarter sampling interval. This class updates every day.
 ├
[V] ospf:ErrPktStatsHist1w Ospf Received Packet Counters. A class that represents historical statistics for Ospf Error Packets in a 1 week sampling interval. This class updates every day.
 ├
[V] ospf:ErrPktStatsHist1year Ospf Received Packet Counters. A class that represents historical statistics for Ospf Error Packets in a 1 year sampling interval. This class updates every day.
 ├
[V] ospf:ErrPktStatsHist5min Ospf Received Packet Counters. A class that represents historical statistics for Ospf Error Packets in a 5 minute sampling interval. This class updates every 10 seconds.
 ├
[V] ospf:IntfStats15min Ospf Intf Counters. A class that represents the most current statistics for Ospf Interface Packets in a 15 minute sampling interval. This class updates every 5 minutes.
 ├
[V] ospf:IntfStats1d Ospf Intf Counters. A class that represents the most current statistics for Ospf Interface Packets in a 1 day sampling interval. This class updates every hour.
 ├
[V] ospf:IntfStats1h Ospf Intf Counters. A class that represents the most current statistics for Ospf Interface Packets in a 1 hour sampling interval. This class updates every 15 minutes.
 ├
[V] ospf:IntfStats1mo Ospf Intf Counters. A class that represents the most current statistics for Ospf Interface Packets in a 1 month sampling interval. This class updates every day.
 ├
[V] ospf:IntfStats1qtr Ospf Intf Counters. A class that represents the most current statistics for Ospf Interface Packets in a 1 quarter sampling interval. This class updates every day.
 ├
[V] ospf:IntfStats1w Ospf Intf Counters. A class that represents the most current statistics for Ospf Interface Packets in a 1 week sampling interval. This class updates every day.
 ├
[V] ospf:IntfStats1year Ospf Intf Counters. A class that represents the most current statistics for Ospf Interface Packets in a 1 year sampling interval. This class updates every day.
 ├
[V] ospf:IntfStats5min Ospf Intf Counters. A class that represents the most current statistics for Ospf Interface Packets in a 5 minute sampling interval. This class updates every 10 seconds.
 ├
[V] ospf:IntfStatsHist15min Ospf Intf Counters. A class that represents historical statistics for Ospf Interface Packets in a 15 minute sampling interval. This class updates every 5 minutes.
 ├
[V] ospf:IntfStatsHist1d Ospf Intf Counters. A class that represents historical statistics for Ospf Interface Packets in a 1 day sampling interval. This class updates every hour.
 ├
[V] ospf:IntfStatsHist1h Ospf Intf Counters. A class that represents historical statistics for Ospf Interface Packets in a 1 hour sampling interval. This class updates every 15 minutes.
 ├
[V] ospf:IntfStatsHist1mo Ospf Intf Counters. A class that represents historical statistics for Ospf Interface Packets in a 1 month sampling interval. This class updates every day.
 ├
[V] ospf:IntfStatsHist1qtr Ospf Intf Counters. A class that represents historical statistics for Ospf Interface Packets in a 1 quarter sampling interval. This class updates every day.
 ├
[V] ospf:IntfStatsHist1w Ospf Intf Counters. A class that represents historical statistics for Ospf Interface Packets in a 1 week sampling interval. This class updates every day.
 ├
[V] ospf:IntfStatsHist1year Ospf Intf Counters. A class that represents historical statistics for Ospf Interface Packets in a 1 year sampling interval. This class updates every day.
 ├
[V] ospf:IntfStatsHist5min Ospf Intf Counters. A class that represents historical statistics for Ospf Interface Packets in a 5 minute sampling interval. This class updates every 10 seconds.
 ├
[V] ospf:InvalidStats15min Ospf Invalid Packet Counters. A class that represents the most current statistics for Ospf Invalid Packets in a 15 minute sampling interval. This class updates every 5 minutes.
 ├
[V] ospf:InvalidStats1d Ospf Invalid Packet Counters. A class that represents the most current statistics for Ospf Invalid Packets in a 1 day sampling interval. This class updates every hour.
 ├
[V] ospf:InvalidStats1h Ospf Invalid Packet Counters. A class that represents the most current statistics for Ospf Invalid Packets in a 1 hour sampling interval. This class updates every 15 minutes.
 ├
[V] ospf:InvalidStats1mo Ospf Invalid Packet Counters. A class that represents the most current statistics for Ospf Invalid Packets in a 1 month sampling interval. This class updates every day.
 ├
[V] ospf:InvalidStats1qtr Ospf Invalid Packet Counters. A class that represents the most current statistics for Ospf Invalid Packets in a 1 quarter sampling interval. This class updates every day.
 ├
[V] ospf:InvalidStats1w Ospf Invalid Packet Counters. A class that represents the most current statistics for Ospf Invalid Packets in a 1 week sampling interval. This class updates every day.
 ├
[V] ospf:InvalidStats1year Ospf Invalid Packet Counters. A class that represents the most current statistics for Ospf Invalid Packets in a 1 year sampling interval. This class updates every day.
 ├
[V] ospf:InvalidStats5min Ospf Invalid Packet Counters. A class that represents the most current statistics for Ospf Invalid Packets in a 5 minute sampling interval. This class updates every 10 seconds.
 ├
[V] ospf:InvalidStatsHist15min Ospf Invalid Packet Counters. A class that represents historical statistics for Ospf Invalid Packets in a 15 minute sampling interval. This class updates every 5 minutes.
 ├
[V] ospf:InvalidStatsHist1d Ospf Invalid Packet Counters. A class that represents historical statistics for Ospf Invalid Packets in a 1 day sampling interval. This class updates every hour.
 ├
[V] ospf:InvalidStatsHist1h Ospf Invalid Packet Counters. A class that represents historical statistics for Ospf Invalid Packets in a 1 hour sampling interval. This class updates every 15 minutes.
 ├
[V] ospf:InvalidStatsHist1mo Ospf Invalid Packet Counters. A class that represents historical statistics for Ospf Invalid Packets in a 1 month sampling interval. This class updates every day.
 ├
[V] ospf:InvalidStatsHist1qtr Ospf Invalid Packet Counters. A class that represents historical statistics for Ospf Invalid Packets in a 1 quarter sampling interval. This class updates every day.
 ├
[V] ospf:InvalidStatsHist1w Ospf Invalid Packet Counters. A class that represents historical statistics for Ospf Invalid Packets in a 1 week sampling interval. This class updates every day.
 ├
[V] ospf:InvalidStatsHist1year Ospf Invalid Packet Counters. A class that represents historical statistics for Ospf Invalid Packets in a 1 year sampling interval. This class updates every day.
 ├
[V] ospf:InvalidStatsHist5min Ospf Invalid Packet Counters. A class that represents historical statistics for Ospf Invalid Packets in a 5 minute sampling interval. This class updates every 10 seconds.
 ├
[V] ospf:LsRcvdErrPktStats15min Ospf LS Received Error Packet Counters. A class that represents the most current statistics for Ospf LS Rcvd Error Packets in a 15 minute sampling interval. This class updates every 5 minutes.
 ├
[V] ospf:LsRcvdErrPktStats1d Ospf LS Received Error Packet Counters. A class that represents the most current statistics for Ospf LS Rcvd Error Packets in a 1 day sampling interval. This class updates every hour.
 ├
[V] ospf:LsRcvdErrPktStats1h Ospf LS Received Error Packet Counters. A class that represents the most current statistics for Ospf LS Rcvd Error Packets in a 1 hour sampling interval. This class updates every 15 minutes.
 ├
[V] ospf:LsRcvdErrPktStats1mo Ospf LS Received Error Packet Counters. A class that represents the most current statistics for Ospf LS Rcvd Error Packets in a 1 month sampling interval. This class updates every day.
 ├
[V] ospf:LsRcvdErrPktStats1qtr Ospf LS Received Error Packet Counters. A class that represents the most current statistics for Ospf LS Rcvd Error Packets in a 1 quarter sampling interval. This class updates every day.
 ├
[V] ospf:LsRcvdErrPktStats1w Ospf LS Received Error Packet Counters. A class that represents the most current statistics for Ospf LS Rcvd Error Packets in a 1 week sampling interval. This class updates every day.
 ├
[V] ospf:LsRcvdErrPktStats1year Ospf LS Received Error Packet Counters. A class that represents the most current statistics for Ospf LS Rcvd Error Packets in a 1 year sampling interval. This class updates every day.
 ├
[V] ospf:LsRcvdErrPktStats5min Ospf LS Received Error Packet Counters. A class that represents the most current statistics for Ospf LS Rcvd Error Packets in a 5 minute sampling interval. This class updates every 10 seconds.
 ├
[V] ospf:LsRcvdErrPktStatsHist15min Ospf LS Received Error Packet Counters. A class that represents historical statistics for Ospf LS Rcvd Error Packets in a 15 minute sampling interval. This class updates every 5 minutes.
 ├
[V] ospf:LsRcvdErrPktStatsHist1d Ospf LS Received Error Packet Counters. A class that represents historical statistics for Ospf LS Rcvd Error Packets in a 1 day sampling interval. This class updates every hour.
 ├
[V] ospf:LsRcvdErrPktStatsHist1h Ospf LS Received Error Packet Counters. A class that represents historical statistics for Ospf LS Rcvd Error Packets in a 1 hour sampling interval. This class updates every 15 minutes.
 ├
[V] ospf:LsRcvdErrPktStatsHist1mo Ospf LS Received Error Packet Counters. A class that represents historical statistics for Ospf LS Rcvd Error Packets in a 1 month sampling interval. This class updates every day.
 ├
[V] ospf:LsRcvdErrPktStatsHist1qtr Ospf LS Received Error Packet Counters. A class that represents historical statistics for Ospf LS Rcvd Error Packets in a 1 quarter sampling interval. This class updates every day.
 ├
[V] ospf:LsRcvdErrPktStatsHist1w Ospf LS Received Error Packet Counters. A class that represents historical statistics for Ospf LS Rcvd Error Packets in a 1 week sampling interval. This class updates every day.
 ├
[V] ospf:LsRcvdErrPktStatsHist1year Ospf LS Received Error Packet Counters. A class that represents historical statistics for Ospf LS Rcvd Error Packets in a 1 year sampling interval. This class updates every day.
 ├
[V] ospf:LsRcvdErrPktStatsHist5min Ospf LS Received Error Packet Counters. A class that represents historical statistics for Ospf LS Rcvd Error Packets in a 5 minute sampling interval. This class updates every 10 seconds.
 ├
[V] ospf:LsRcvdPktStats15min Ospf LS Received Packet Counters. A class that represents the most current statistics for Ospf LS Rcvd Packets in a 15 minute sampling interval. This class updates every 5 minutes.
 ├
[V] ospf:LsRcvdPktStats1d Ospf LS Received Packet Counters. A class that represents the most current statistics for Ospf LS Rcvd Packets in a 1 day sampling interval. This class updates every hour.
 ├
[V] ospf:LsRcvdPktStats1h Ospf LS Received Packet Counters. A class that represents the most current statistics for Ospf LS Rcvd Packets in a 1 hour sampling interval. This class updates every 15 minutes.
 ├
[V] ospf:LsRcvdPktStats1mo Ospf LS Received Packet Counters. A class that represents the most current statistics for Ospf LS Rcvd Packets in a 1 month sampling interval. This class updates every day.
 ├
[V] ospf:LsRcvdPktStats1qtr Ospf LS Received Packet Counters. A class that represents the most current statistics for Ospf LS Rcvd Packets in a 1 quarter sampling interval. This class updates every day.
 ├
[V] ospf:LsRcvdPktStats1w Ospf LS Received Packet Counters. A class that represents the most current statistics for Ospf LS Rcvd Packets in a 1 week sampling interval. This class updates every day.
 ├
[V] ospf:LsRcvdPktStats1year Ospf LS Received Packet Counters. A class that represents the most current statistics for Ospf LS Rcvd Packets in a 1 year sampling interval. This class updates every day.
 ├
[V] ospf:LsRcvdPktStats5min Ospf LS Received Packet Counters. A class that represents the most current statistics for Ospf LS Rcvd Packets in a 5 minute sampling interval. This class updates every 10 seconds.
 ├
[V] ospf:LsRcvdPktStatsHist15min Ospf LS Received Packet Counters. A class that represents historical statistics for Ospf LS Rcvd Packets in a 15 minute sampling interval. This class updates every 5 minutes.
 ├
[V] ospf:LsRcvdPktStatsHist1d Ospf LS Received Packet Counters. A class that represents historical statistics for Ospf LS Rcvd Packets in a 1 day sampling interval. This class updates every hour.
 ├
[V] ospf:LsRcvdPktStatsHist1h Ospf LS Received Packet Counters. A class that represents historical statistics for Ospf LS Rcvd Packets in a 1 hour sampling interval. This class updates every 15 minutes.
 ├
[V] ospf:LsRcvdPktStatsHist1mo Ospf LS Received Packet Counters. A class that represents historical statistics for Ospf LS Rcvd Packets in a 1 month sampling interval. This class updates every day.
 ├
[V] ospf:LsRcvdPktStatsHist1qtr Ospf LS Received Packet Counters. A class that represents historical statistics for Ospf LS Rcvd Packets in a 1 quarter sampling interval. This class updates every day.
 ├
[V] ospf:LsRcvdPktStatsHist1w Ospf LS Received Packet Counters. A class that represents historical statistics for Ospf LS Rcvd Packets in a 1 week sampling interval. This class updates every day.
 ├
[V] ospf:LsRcvdPktStatsHist1year Ospf LS Received Packet Counters. A class that represents historical statistics for Ospf LS Rcvd Packets in a 1 year sampling interval. This class updates every day.
 ├
[V] ospf:LsRcvdPktStatsHist5min Ospf LS Received Packet Counters. A class that represents historical statistics for Ospf LS Rcvd Packets in a 5 minute sampling interval. This class updates every 10 seconds.
 ├
[V] ospf:LsSentStats15min Ospf Ls Sent Packet Counters. A class that represents the most current statistics for Ospf Ls Sent Packets in a 15 minute sampling interval. This class updates every 5 minutes.
 ├
[V] ospf:LsSentStats1d Ospf Ls Sent Packet Counters. A class that represents the most current statistics for Ospf Ls Sent Packets in a 1 day sampling interval. This class updates every hour.
 ├
[V] ospf:LsSentStats1h Ospf Ls Sent Packet Counters. A class that represents the most current statistics for Ospf Ls Sent Packets in a 1 hour sampling interval. This class updates every 15 minutes.
 ├
[V] ospf:LsSentStats1mo Ospf Ls Sent Packet Counters. A class that represents the most current statistics for Ospf Ls Sent Packets in a 1 month sampling interval. This class updates every day.
 ├
[V] ospf:LsSentStats1qtr Ospf Ls Sent Packet Counters. A class that represents the most current statistics for Ospf Ls Sent Packets in a 1 quarter sampling interval. This class updates every day.
 ├
[V] ospf:LsSentStats1w Ospf Ls Sent Packet Counters. A class that represents the most current statistics for Ospf Ls Sent Packets in a 1 week sampling interval. This class updates every day.
 ├
[V] ospf:LsSentStats1year Ospf Ls Sent Packet Counters. A class that represents the most current statistics for Ospf Ls Sent Packets in a 1 year sampling interval. This class updates every day.
 ├
[V] ospf:LsSentStats5min Ospf Ls Sent Packet Counters. A class that represents the most current statistics for Ospf Ls Sent Packets in a 5 minute sampling interval. This class updates every 10 seconds.
 ├
[V] ospf:LsSentStatsHist15min Ospf Ls Sent Packet Counters. A class that represents historical statistics for Ospf Ls Sent Packets in a 15 minute sampling interval. This class updates every 5 minutes.
 ├
[V] ospf:LsSentStatsHist1d Ospf Ls Sent Packet Counters. A class that represents historical statistics for Ospf Ls Sent Packets in a 1 day sampling interval. This class updates every hour.
 ├
[V] ospf:LsSentStatsHist1h Ospf Ls Sent Packet Counters. A class that represents historical statistics for Ospf Ls Sent Packets in a 1 hour sampling interval. This class updates every 15 minutes.
 ├
[V] ospf:LsSentStatsHist1mo Ospf Ls Sent Packet Counters. A class that represents historical statistics for Ospf Ls Sent Packets in a 1 month sampling interval. This class updates every day.
 ├
[V] ospf:LsSentStatsHist1qtr Ospf Ls Sent Packet Counters. A class that represents historical statistics for Ospf Ls Sent Packets in a 1 quarter sampling interval. This class updates every day.
 ├
[V] ospf:LsSentStatsHist1w Ospf Ls Sent Packet Counters. A class that represents historical statistics for Ospf Ls Sent Packets in a 1 week sampling interval. This class updates every day.
 ├
[V] ospf:LsSentStatsHist1year Ospf Ls Sent Packet Counters. A class that represents historical statistics for Ospf Ls Sent Packets in a 1 year sampling interval. This class updates every day.
 ├
[V] ospf:LsSentStatsHist5min Ospf Ls Sent Packet Counters. A class that represents historical statistics for Ospf Ls Sent Packets in a 5 minute sampling interval. This class updates every 10 seconds.
 ├
[V] ospf:LsaStats15min Ospf Intf Counters. A class that represents the most current statistics for Ospf Lsa Packets in a 15 minute sampling interval. This class updates every 5 minutes.
 ├
[V] ospf:LsaStats1d Ospf Intf Counters. A class that represents the most current statistics for Ospf Lsa Packets in a 1 day sampling interval. This class updates every hour.
 ├
[V] ospf:LsaStats1h Ospf Intf Counters. A class that represents the most current statistics for Ospf Lsa Packets in a 1 hour sampling interval. This class updates every 15 minutes.
 ├
[V] ospf:LsaStats1mo Ospf Intf Counters. A class that represents the most current statistics for Ospf Lsa Packets in a 1 month sampling interval. This class updates every day.
 ├
[V] ospf:LsaStats1qtr Ospf Intf Counters. A class that represents the most current statistics for Ospf Lsa Packets in a 1 quarter sampling interval. This class updates every day.
 ├
[V] ospf:LsaStats1w Ospf Intf Counters. A class that represents the most current statistics for Ospf Lsa Packets in a 1 week sampling interval. This class updates every day.
 ├
[V] ospf:LsaStats1year Ospf Intf Counters. A class that represents the most current statistics for Ospf Lsa Packets in a 1 year sampling interval. This class updates every day.
 ├
[V] ospf:LsaStats5min Ospf Intf Counters. A class that represents the most current statistics for Ospf Lsa Packets in a 5 minute sampling interval. This class updates every 10 seconds.
 ├
[V] ospf:LsaStatsHist15min Ospf Intf Counters. A class that represents historical statistics for Ospf Lsa Packets in a 15 minute sampling interval. This class updates every 5 minutes.
 ├
[V] ospf:LsaStatsHist1d Ospf Intf Counters. A class that represents historical statistics for Ospf Lsa Packets in a 1 day sampling interval. This class updates every hour.
 ├
[V] ospf:LsaStatsHist1h Ospf Intf Counters. A class that represents historical statistics for Ospf Lsa Packets in a 1 hour sampling interval. This class updates every 15 minutes.
 ├
[V] ospf:LsaStatsHist1mo Ospf Intf Counters. A class that represents historical statistics for Ospf Lsa Packets in a 1 month sampling interval. This class updates every day.
 ├
[V] ospf:LsaStatsHist1qtr Ospf Intf Counters. A class that represents historical statistics for Ospf Lsa Packets in a 1 quarter sampling interval. This class updates every day.
 ├
[V] ospf:LsaStatsHist1w Ospf Intf Counters. A class that represents historical statistics for Ospf Lsa Packets in a 1 week sampling interval. This class updates every day.
 ├
[V] ospf:LsaStatsHist1year Ospf Intf Counters. A class that represents historical statistics for Ospf Lsa Packets in a 1 year sampling interval. This class updates every day.
 ├
[V] ospf:LsaStatsHist5min Ospf Intf Counters. A class that represents historical statistics for Ospf Lsa Packets in a 5 minute sampling interval. This class updates every 10 seconds.
 ├
[V] ospf:LsuStats15min Ospf Lsu Counters. A class that represents the most current statistics for Ospf Lsu Packets in a 15 minute sampling interval. This class updates every 5 minutes.
 ├
[V] ospf:LsuStats1d Ospf Lsu Counters. A class that represents the most current statistics for Ospf Lsu Packets in a 1 day sampling interval. This class updates every hour.
 ├
[V] ospf:LsuStats1h Ospf Lsu Counters. A class that represents the most current statistics for Ospf Lsu Packets in a 1 hour sampling interval. This class updates every 15 minutes.
 ├
[V] ospf:LsuStats1mo Ospf Lsu Counters. A class that represents the most current statistics for Ospf Lsu Packets in a 1 month sampling interval. This class updates every day.
 ├
[V] ospf:LsuStats1qtr Ospf Lsu Counters. A class that represents the most current statistics for Ospf Lsu Packets in a 1 quarter sampling interval. This class updates every day.
 ├
[V] ospf:LsuStats1w Ospf Lsu Counters. A class that represents the most current statistics for Ospf Lsu Packets in a 1 week sampling interval. This class updates every day.
 ├
[V] ospf:LsuStats1year Ospf Lsu Counters. A class that represents the most current statistics for Ospf Lsu Packets in a 1 year sampling interval. This class updates every day.
 ├
[V] ospf:LsuStats5min Ospf Lsu Counters. A class that represents the most current statistics for Ospf Lsu Packets in a 5 minute sampling interval. This class updates every 10 seconds.
 ├
[V] ospf:LsuStatsHist15min Ospf Lsu Counters. A class that represents historical statistics for Ospf Lsu Packets in a 15 minute sampling interval. This class updates every 5 minutes.
 ├
[V] ospf:LsuStatsHist1d Ospf Lsu Counters. A class that represents historical statistics for Ospf Lsu Packets in a 1 day sampling interval. This class updates every hour.
 ├
[V] ospf:LsuStatsHist1h Ospf Lsu Counters. A class that represents historical statistics for Ospf Lsu Packets in a 1 hour sampling interval. This class updates every 15 minutes.
 ├
[V] ospf:LsuStatsHist1mo Ospf Lsu Counters. A class that represents historical statistics for Ospf Lsu Packets in a 1 month sampling interval. This class updates every day.
 ├
[V] ospf:LsuStatsHist1qtr Ospf Lsu Counters. A class that represents historical statistics for Ospf Lsu Packets in a 1 quarter sampling interval. This class updates every day.
 ├
[V] ospf:LsuStatsHist1w Ospf Lsu Counters. A class that represents historical statistics for Ospf Lsu Packets in a 1 week sampling interval. This class updates every day.
 ├
[V] ospf:LsuStatsHist1year Ospf Lsu Counters. A class that represents historical statistics for Ospf Lsu Packets in a 1 year sampling interval. This class updates every day.
 ├
[V] ospf:LsuStatsHist5min Ospf Lsu Counters. A class that represents historical statistics for Ospf Lsu Packets in a 5 minute sampling interval. This class updates every 10 seconds.
 ├
[V] ospf:PeerPktStats15min Ospf Peer Counters. A class that represents the most current statistics for Ospf Peer Packets in a 15 minute sampling interval. This class updates every 5 minutes.
 ├
[V] ospf:PeerPktStats1d Ospf Peer Counters. A class that represents the most current statistics for Ospf Peer Packets in a 1 day sampling interval. This class updates every hour.
 ├
[V] ospf:PeerPktStats1h Ospf Peer Counters. A class that represents the most current statistics for Ospf Peer Packets in a 1 hour sampling interval. This class updates every 15 minutes.
 ├
[V] ospf:PeerPktStats1mo Ospf Peer Counters. A class that represents the most current statistics for Ospf Peer Packets in a 1 month sampling interval. This class updates every day.
 ├
[V] ospf:PeerPktStats1qtr Ospf Peer Counters. A class that represents the most current statistics for Ospf Peer Packets in a 1 quarter sampling interval. This class updates every day.
 ├
[V] ospf:PeerPktStats1w Ospf Peer Counters. A class that represents the most current statistics for Ospf Peer Packets in a 1 week sampling interval. This class updates every day.
 ├
[V] ospf:PeerPktStats1year Ospf Peer Counters. A class that represents the most current statistics for Ospf Peer Packets in a 1 year sampling interval. This class updates every day.
 ├
[V] ospf:PeerPktStats5min Ospf Peer Counters. A class that represents the most current statistics for Ospf Peer Packets in a 5 minute sampling interval. This class updates every 10 seconds.
 ├
[V] ospf:PeerPktStatsHist15min Ospf Peer Counters. A class that represents historical statistics for Ospf Peer Packets in a 15 minute sampling interval. This class updates every 5 minutes.
 ├
[V] ospf:PeerPktStatsHist1d Ospf Peer Counters. A class that represents historical statistics for Ospf Peer Packets in a 1 day sampling interval. This class updates every hour.
 ├
[V] ospf:PeerPktStatsHist1h Ospf Peer Counters. A class that represents historical statistics for Ospf Peer Packets in a 1 hour sampling interval. This class updates every 15 minutes.
 ├
[V] ospf:PeerPktStatsHist1mo Ospf Peer Counters. A class that represents historical statistics for Ospf Peer Packets in a 1 month sampling interval. This class updates every day.
 ├
[V] ospf:PeerPktStatsHist1qtr Ospf Peer Counters. A class that represents historical statistics for Ospf Peer Packets in a 1 quarter sampling interval. This class updates every day.
 ├
[V] ospf:PeerPktStatsHist1w Ospf Peer Counters. A class that represents historical statistics for Ospf Peer Packets in a 1 week sampling interval. This class updates every day.
 ├
[V] ospf:PeerPktStatsHist1year Ospf Peer Counters. A class that represents historical statistics for Ospf Peer Packets in a 1 year sampling interval. This class updates every day.
 ├
[V] ospf:PeerPktStatsHist5min Ospf Peer Counters. A class that represents historical statistics for Ospf Peer Packets in a 5 minute sampling interval. This class updates every 10 seconds.
 ├
[V] ospf:PeerStats15min Ospf Peer Counters. A class that represents the most current statistics for Ospf Peer Counter in a 15 minute sampling interval. This class updates every 5 minutes.
 ├
[V] ospf:PeerStats1d Ospf Peer Counters. A class that represents the most current statistics for Ospf Peer Counter in a 1 day sampling interval. This class updates every hour.
 ├
[V] ospf:PeerStats1h Ospf Peer Counters. A class that represents the most current statistics for Ospf Peer Counter in a 1 hour sampling interval. This class updates every 15 minutes.
 ├
[V] ospf:PeerStats1mo Ospf Peer Counters. A class that represents the most current statistics for Ospf Peer Counter in a 1 month sampling interval. This class updates every day.
 ├
[V] ospf:PeerStats1qtr Ospf Peer Counters. A class that represents the most current statistics for Ospf Peer Counter in a 1 quarter sampling interval. This class updates every day.
 ├
[V] ospf:PeerStats1w Ospf Peer Counters. A class that represents the most current statistics for Ospf Peer Counter in a 1 week sampling interval. This class updates every day.
 ├
[V] ospf:PeerStats1year Ospf Peer Counters. A class that represents the most current statistics for Ospf Peer Counter in a 1 year sampling interval. This class updates every day.
 ├
[V] ospf:PeerStats5min Ospf Peer Counters. A class that represents the most current statistics for Ospf Peer Counter in a 5 minute sampling interval. This class updates every 10 seconds.
 ├
[V] ospf:PeerStatsHist15min Ospf Peer Counters. A class that represents historical statistics for Ospf Peer Counter in a 15 minute sampling interval. This class updates every 5 minutes.
 ├
[V] ospf:PeerStatsHist1d Ospf Peer Counters. A class that represents historical statistics for Ospf Peer Counter in a 1 day sampling interval. This class updates every hour.
 ├
[V] ospf:PeerStatsHist1h Ospf Peer Counters. A class that represents historical statistics for Ospf Peer Counter in a 1 hour sampling interval. This class updates every 15 minutes.
 ├
[V] ospf:PeerStatsHist1mo Ospf Peer Counters. A class that represents historical statistics for Ospf Peer Counter in a 1 month sampling interval. This class updates every day.
 ├
[V] ospf:PeerStatsHist1qtr Ospf Peer Counters. A class that represents historical statistics for Ospf Peer Counter in a 1 quarter sampling interval. This class updates every day.
 ├
[V] ospf:PeerStatsHist1w Ospf Peer Counters. A class that represents historical statistics for Ospf Peer Counter in a 1 week sampling interval. This class updates every day.
 ├
[V] ospf:PeerStatsHist1year Ospf Peer Counters. A class that represents historical statistics for Ospf Peer Counter in a 1 year sampling interval. This class updates every day.
 ├
[V] ospf:PeerStatsHist5min Ospf Peer Counters. A class that represents historical statistics for Ospf Peer Counter in a 5 minute sampling interval. This class updates every 10 seconds.
 ├
[V] ospf:RcvdPktStats15min Ospf Received Packet Counters. A class that represents the most current statistics for Ospf Rcvd Packets in a 15 minute sampling interval. This class updates every 5 minutes.
 ├
[V] ospf:RcvdPktStats1d Ospf Received Packet Counters. A class that represents the most current statistics for Ospf Rcvd Packets in a 1 day sampling interval. This class updates every hour.
 ├
[V] ospf:RcvdPktStats1h Ospf Received Packet Counters. A class that represents the most current statistics for Ospf Rcvd Packets in a 1 hour sampling interval. This class updates every 15 minutes.
 ├
[V] ospf:RcvdPktStats1mo Ospf Received Packet Counters. A class that represents the most current statistics for Ospf Rcvd Packets in a 1 month sampling interval. This class updates every day.
 ├
[V] ospf:RcvdPktStats1qtr Ospf Received Packet Counters. A class that represents the most current statistics for Ospf Rcvd Packets in a 1 quarter sampling interval. This class updates every day.
 ├
[V] ospf:RcvdPktStats1w Ospf Received Packet Counters. A class that represents the most current statistics for Ospf Rcvd Packets in a 1 week sampling interval. This class updates every day.
 ├
[V] ospf:RcvdPktStats1year Ospf Received Packet Counters. A class that represents the most current statistics for Ospf Rcvd Packets in a 1 year sampling interval. This class updates every day.
 ├
[V] ospf:RcvdPktStats5min Ospf Received Packet Counters. A class that represents the most current statistics for Ospf Rcvd Packets in a 5 minute sampling interval. This class updates every 10 seconds.
 ├
[V] ospf:RcvdPktStatsHist15min Ospf Received Packet Counters. A class that represents historical statistics for Ospf Rcvd Packets in a 15 minute sampling interval. This class updates every 5 minutes.
 ├
[V] ospf:RcvdPktStatsHist1d Ospf Received Packet Counters. A class that represents historical statistics for Ospf Rcvd Packets in a 1 day sampling interval. This class updates every hour.
 ├
[V] ospf:RcvdPktStatsHist1h Ospf Received Packet Counters. A class that represents historical statistics for Ospf Rcvd Packets in a 1 hour sampling interval. This class updates every 15 minutes.
 ├
[V] ospf:RcvdPktStatsHist1mo Ospf Received Packet Counters. A class that represents historical statistics for Ospf Rcvd Packets in a 1 month sampling interval. This class updates every day.
 ├
[V] ospf:RcvdPktStatsHist1qtr Ospf Received Packet Counters. A class that represents historical statistics for Ospf Rcvd Packets in a 1 quarter sampling interval. This class updates every day.
 ├
[V] ospf:RcvdPktStatsHist1w Ospf Received Packet Counters. A class that represents historical statistics for Ospf Rcvd Packets in a 1 week sampling interval. This class updates every day.
 ├
[V] ospf:RcvdPktStatsHist1year Ospf Received Packet Counters. A class that represents historical statistics for Ospf Rcvd Packets in a 1 year sampling interval. This class updates every day.
 ├
[V] ospf:RcvdPktStatsHist5min Ospf Received Packet Counters. A class that represents historical statistics for Ospf Rcvd Packets in a 5 minute sampling interval. This class updates every 10 seconds.
 ├
[V] ospf:SelfStats15min Ospf Self Counters. A class that represents the most current statistics for Ospf Self Counter in a 15 minute sampling interval. This class updates every 5 minutes.
 ├
[V] ospf:SelfStats1d Ospf Self Counters. A class that represents the most current statistics for Ospf Self Counter in a 1 day sampling interval. This class updates every hour.
 ├
[V] ospf:SelfStats1h Ospf Self Counters. A class that represents the most current statistics for Ospf Self Counter in a 1 hour sampling interval. This class updates every 15 minutes.
 ├
[V] ospf:SelfStats1mo Ospf Self Counters. A class that represents the most current statistics for Ospf Self Counter in a 1 month sampling interval. This class updates every day.
 ├
[V] ospf:SelfStats1qtr Ospf Self Counters. A class that represents the most current statistics for Ospf Self Counter in a 1 quarter sampling interval. This class updates every day.
 ├
[V] ospf:SelfStats1w Ospf Self Counters. A class that represents the most current statistics for Ospf Self Counter in a 1 week sampling interval. This class updates every day.
 ├
[V] ospf:SelfStats1year Ospf Self Counters. A class that represents the most current statistics for Ospf Self Counter in a 1 year sampling interval. This class updates every day.
 ├
[V] ospf:SelfStats5min Ospf Self Counters. A class that represents the most current statistics for Ospf Self Counter in a 5 minute sampling interval. This class updates every 10 seconds.
 ├
[V] ospf:SelfStatsHist15min Ospf Self Counters. A class that represents historical statistics for Ospf Self Counter in a 15 minute sampling interval. This class updates every 5 minutes.
 ├
[V] ospf:SelfStatsHist1d Ospf Self Counters. A class that represents historical statistics for Ospf Self Counter in a 1 day sampling interval. This class updates every hour.
 ├
[V] ospf:SelfStatsHist1h Ospf Self Counters. A class that represents historical statistics for Ospf Self Counter in a 1 hour sampling interval. This class updates every 15 minutes.
 ├
[V] ospf:SelfStatsHist1mo Ospf Self Counters. A class that represents historical statistics for Ospf Self Counter in a 1 month sampling interval. This class updates every day.
 ├
[V] ospf:SelfStatsHist1qtr Ospf Self Counters. A class that represents historical statistics for Ospf Self Counter in a 1 quarter sampling interval. This class updates every day.
 ├
[V] ospf:SelfStatsHist1w Ospf Self Counters. A class that represents historical statistics for Ospf Self Counter in a 1 week sampling interval. This class updates every day.
 ├
[V] ospf:SelfStatsHist1year Ospf Self Counters. A class that represents historical statistics for Ospf Self Counter in a 1 year sampling interval. This class updates every day.
 ├
[V] ospf:SelfStatsHist5min Ospf Self Counters. A class that represents historical statistics for Ospf Self Counter in a 5 minute sampling interval. This class updates every 10 seconds.
 ├
[V] ospf:SentPktErrStats15min Ospf Sent Packet Error Counters. A class that represents the most current statistics for Ospf Sent Error Packets in a 15 minute sampling interval. This class updates every 5 minutes.
 ├
[V] ospf:SentPktErrStats1d Ospf Sent Packet Error Counters. A class that represents the most current statistics for Ospf Sent Error Packets in a 1 day sampling interval. This class updates every hour.
 ├
[V] ospf:SentPktErrStats1h Ospf Sent Packet Error Counters. A class that represents the most current statistics for Ospf Sent Error Packets in a 1 hour sampling interval. This class updates every 15 minutes.
 ├
[V] ospf:SentPktErrStats1mo Ospf Sent Packet Error Counters. A class that represents the most current statistics for Ospf Sent Error Packets in a 1 month sampling interval. This class updates every day.
 ├
[V] ospf:SentPktErrStats1qtr Ospf Sent Packet Error Counters. A class that represents the most current statistics for Ospf Sent Error Packets in a 1 quarter sampling interval. This class updates every day.
 ├
[V] ospf:SentPktErrStats1w Ospf Sent Packet Error Counters. A class that represents the most current statistics for Ospf Sent Error Packets in a 1 week sampling interval. This class updates every day.
 ├
[V] ospf:SentPktErrStats1year Ospf Sent Packet Error Counters. A class that represents the most current statistics for Ospf Sent Error Packets in a 1 year sampling interval. This class updates every day.
 ├
[V] ospf:SentPktErrStats5min Ospf Sent Packet Error Counters. A class that represents the most current statistics for Ospf Sent Error Packets in a 5 minute sampling interval. This class updates every 10 seconds.
 ├
[V] ospf:SentPktErrStatsHist15min Ospf Sent Packet Error Counters. A class that represents historical statistics for Ospf Sent Error Packets in a 15 minute sampling interval. This class updates every 5 minutes.
 ├
[V] ospf:SentPktErrStatsHist1d Ospf Sent Packet Error Counters. A class that represents historical statistics for Ospf Sent Error Packets in a 1 day sampling interval. This class updates every hour.
 ├
[V] ospf:SentPktErrStatsHist1h Ospf Sent Packet Error Counters. A class that represents historical statistics for Ospf Sent Error Packets in a 1 hour sampling interval. This class updates every 15 minutes.
 ├
[V] ospf:SentPktErrStatsHist1mo Ospf Sent Packet Error Counters. A class that represents historical statistics for Ospf Sent Error Packets in a 1 month sampling interval. This class updates every day.
 ├
[V] ospf:SentPktErrStatsHist1qtr Ospf Sent Packet Error Counters. A class that represents historical statistics for Ospf Sent Error Packets in a 1 quarter sampling interval. This class updates every day.
 ├
[V] ospf:SentPktErrStatsHist1w Ospf Sent Packet Error Counters. A class that represents historical statistics for Ospf Sent Error Packets in a 1 week sampling interval. This class updates every day.
 ├
[V] ospf:SentPktErrStatsHist1year Ospf Sent Packet Error Counters. A class that represents historical statistics for Ospf Sent Error Packets in a 1 year sampling interval. This class updates every day.
 ├
[V] ospf:SentPktErrStatsHist5min Ospf Sent Packet Error Counters. A class that represents historical statistics for Ospf Sent Error Packets in a 5 minute sampling interval. This class updates every 10 seconds.
 ├
[V] ospf:SentPktStats15min Ospf Sent Packet Counters. A class that represents the most current statistics for Ospf Sent Packets in a 15 minute sampling interval. This class updates every 5 minutes.
 ├
[V] ospf:SentPktStats1d Ospf Sent Packet Counters. A class that represents the most current statistics for Ospf Sent Packets in a 1 day sampling interval. This class updates every hour.
 ├
[V] ospf:SentPktStats1h Ospf Sent Packet Counters. A class that represents the most current statistics for Ospf Sent Packets in a 1 hour sampling interval. This class updates every 15 minutes.
 ├
[V] ospf:SentPktStats1mo Ospf Sent Packet Counters. A class that represents the most current statistics for Ospf Sent Packets in a 1 month sampling interval. This class updates every day.
 ├
[V] ospf:SentPktStats1qtr Ospf Sent Packet Counters. A class that represents the most current statistics for Ospf Sent Packets in a 1 quarter sampling interval. This class updates every day.
 ├
[V] ospf:SentPktStats1w Ospf Sent Packet Counters. A class that represents the most current statistics for Ospf Sent Packets in a 1 week sampling interval. This class updates every day.
 ├
[V] ospf:SentPktStats1year Ospf Sent Packet Counters. A class that represents the most current statistics for Ospf Sent Packets in a 1 year sampling interval. This class updates every day.
 ├
[V] ospf:SentPktStats5min Ospf Sent Packet Counters. A class that represents the most current statistics for Ospf Sent Packets in a 5 minute sampling interval. This class updates every 10 seconds.
 ├
[V] ospf:SentPktStatsHist15min Ospf Sent Packet Counters. A class that represents historical statistics for Ospf Sent Packets in a 15 minute sampling interval. This class updates every 5 minutes.
 ├
[V] ospf:SentPktStatsHist1d Ospf Sent Packet Counters. A class that represents historical statistics for Ospf Sent Packets in a 1 day sampling interval. This class updates every hour.
 ├
[V] ospf:SentPktStatsHist1h Ospf Sent Packet Counters. A class that represents historical statistics for Ospf Sent Packets in a 1 hour sampling interval. This class updates every 15 minutes.
 ├
[V] ospf:SentPktStatsHist1mo Ospf Sent Packet Counters. A class that represents historical statistics for Ospf Sent Packets in a 1 month sampling interval. This class updates every day.
 ├
[V] ospf:SentPktStatsHist1qtr Ospf Sent Packet Counters. A class that represents historical statistics for Ospf Sent Packets in a 1 quarter sampling interval. This class updates every day.
 ├
[V] ospf:SentPktStatsHist1w Ospf Sent Packet Counters. A class that represents historical statistics for Ospf Sent Packets in a 1 week sampling interval. This class updates every day.
 ├
[V] ospf:SentPktStatsHist1year Ospf Sent Packet Counters. A class that represents historical statistics for Ospf Sent Packets in a 1 year sampling interval. This class updates every day.
 ├
[V] ospf:SentPktStatsHist5min Ospf Sent Packet Counters. A class that represents historical statistics for Ospf Sent Packets in a 5 minute sampling interval. This class updates every 10 seconds.
 ├
[V] ospf:ThrottleStats15min Ospf Throttle Counters. A class that represents the most current statistics for Ospf Throttle Packets in a 15 minute sampling interval. This class updates every 5 minutes.
 ├
[V] ospf:ThrottleStats1d Ospf Throttle Counters. A class that represents the most current statistics for Ospf Throttle Packets in a 1 day sampling interval. This class updates every hour.
 ├
[V] ospf:ThrottleStats1h Ospf Throttle Counters. A class that represents the most current statistics for Ospf Throttle Packets in a 1 hour sampling interval. This class updates every 15 minutes.
 ├
[V] ospf:ThrottleStats1mo Ospf Throttle Counters. A class that represents the most current statistics for Ospf Throttle Packets in a 1 month sampling interval. This class updates every day.
 ├
[V] ospf:ThrottleStats1qtr Ospf Throttle Counters. A class that represents the most current statistics for Ospf Throttle Packets in a 1 quarter sampling interval. This class updates every day.
 ├
[V] ospf:ThrottleStats1w Ospf Throttle Counters. A class that represents the most current statistics for Ospf Throttle Packets in a 1 week sampling interval. This class updates every day.
 ├
[V] ospf:ThrottleStats1year Ospf Throttle Counters. A class that represents the most current statistics for Ospf Throttle Packets in a 1 year sampling interval. This class updates every day.
 ├
[V] ospf:ThrottleStats5min Ospf Throttle Counters. A class that represents the most current statistics for Ospf Throttle Packets in a 5 minute sampling interval. This class updates every 10 seconds.
 ├
[V] ospf:ThrottleStatsHist15min Ospf Throttle Counters. A class that represents historical statistics for Ospf Throttle Packets in a 15 minute sampling interval. This class updates every 5 minutes.
 ├
[V] ospf:ThrottleStatsHist1d Ospf Throttle Counters. A class that represents historical statistics for Ospf Throttle Packets in a 1 day sampling interval. This class updates every hour.
 ├
[V] ospf:ThrottleStatsHist1h Ospf Throttle Counters. A class that represents historical statistics for Ospf Throttle Packets in a 1 hour sampling interval. This class updates every 15 minutes.
 ├
[V] ospf:ThrottleStatsHist1mo Ospf Throttle Counters. A class that represents historical statistics for Ospf Throttle Packets in a 1 month sampling interval. This class updates every day.
 ├
[V] ospf:ThrottleStatsHist1qtr Ospf Throttle Counters. A class that represents historical statistics for Ospf Throttle Packets in a 1 quarter sampling interval. This class updates every day.
 ├
[V] ospf:ThrottleStatsHist1w Ospf Throttle Counters. A class that represents historical statistics for Ospf Throttle Packets in a 1 week sampling interval. This class updates every day.
 ├
[V] ospf:ThrottleStatsHist1year Ospf Throttle Counters. A class that represents historical statistics for Ospf Throttle Packets in a 1 year sampling interval. This class updates every day.
 ├
[V] ospf:ThrottleStatsHist5min Ospf Throttle Counters. A class that represents historical statistics for Ospf Throttle Packets in a 5 minute sampling interval. This class updates every 10 seconds.


Events
                


Faults
                


Fsms
                


Properties Summary
Defined in: ospf:IfStats
reference:BinRef monPolDn  (ospf:IfStats:monPolDn)
           The monitoring policy attached to this observable object.
Defined in: ospf:AIfStats
ospf:Counter32
          scalar:Uint32
adjCnt  (ospf:AIfStats:adjCnt)
           The number of adjacency.
ospf:Counter32
          scalar:Uint32
evCnt  (ospf:AIfStats:evCnt)
           Peer events count.
ospf:Counter32
          scalar:Uint32
floodToPeerCnt  (ospf:AIfStats:floodToPeerCnt)
           Flood to neighbor count
ospf:Counter32
          scalar:Uint32
grHelperPeerCnt  (ospf:AIfStats:grHelperPeerCnt)
           The number of peers in hitless helper mode.
scalar:Date lastHelloTs  (ospf:AIfStats:lastHelloTs)
           Time when last Hello packet was sent on this interface
ospf:Counter32
          scalar:Uint32
lsaCnt  (ospf:AIfStats:lsaCnt)
           The number of link-state advertisements received.
ospf:Counter32
          scalar:Uint32
peerCnt  (ospf:AIfStats:peerCnt)
           A neighbor count.
Defined in: mo:TopProps
mo:ModificationChildAction
          scalar:Bitmask32
childAction  (mo:TopProps:childAction)
           Delete or ignore. For internal use only.
reference:BinRef dn  (mo:TopProps:dn)
           A tag or metadata is a non-hierarchical keyword or term assigned to the fabric module.
reference:BinRN rn  (mo:TopProps:rn)
           Identifies an object from its siblings within the context of its parent object. The distinguished name contains a sequence of relative names.
mo:ModificationStatus
          scalar:Bitmask32
status  (mo:TopProps:status)
           The upgrade status. This property is for internal use only.
Defined in: mo:Modifiable
mo:TStamp
          scalar:Date
modTs  (mo:Modifiable:modTs)
           The time when this object was last modified.
Properties Detail

adjCnt

Type: ospf:Counter32
Primitive Type: scalar:Uint32

Units: null
Encrypted: false
Access: oper
Category: TopLevelRegular
    Comments:
The number of adjacency.



childAction

Type: mo:ModificationChildAction
Primitive Type: scalar:Bitmask32

Units: null
Encrypted: false
Access: implicit
Category: TopLevelChildAction
    Comments:
Delete or ignore. For internal use only.
Constants
deleteAll 16384u deleteAll NO COMMENTS
ignore 4096u ignore NO COMMENTS
deleteNonPresent 8192u deleteNonPresent NO COMMENTS
DEFAULT 0 --- This type is used to





dn

Type: reference:BinRef

Units: null
Encrypted: false
Access: implicit
Category: TopLevelDn
    Comments:
A tag or metadata is a non-hierarchical keyword or term assigned to the fabric module.



evCnt

Type: ospf:Counter32
Primitive Type: scalar:Uint32

Units: null
Encrypted: false
Access: oper
Category: TopLevelRegular
    Comments:
Peer events count.



floodToPeerCnt

Type: ospf:Counter32
Primitive Type: scalar:Uint32

Units: null
Encrypted: false
Access: oper
Category: TopLevelRegular
    Comments:
Flood to neighbor count



grHelperPeerCnt

Type: ospf:Counter32
Primitive Type: scalar:Uint32

Units: null
Encrypted: false
Access: oper
Category: TopLevelRegular
    Comments:
The number of peers in hitless helper mode.



lastHelloTs

Type: scalar:Date

Units: null
Encrypted: false
Access: oper
Category: TopLevelRegular
    Comments:
Time when last Hello packet was sent on this interface



lsaCnt

Type: ospf:Counter32
Primitive Type: scalar:Uint32

Units: null
Encrypted: false
Access: oper
Category: TopLevelRegular
    Comments:
The number of link-state advertisements received.



modTs

Type: mo:TStamp
Primitive Type: scalar:Date

Units: null
Encrypted: false
Access: implicit
Category: TopLevelRegular
    Comments:
The time when this object was last modified.
Constants
never 0ull never NO COMMENTS
DEFAULT never(0ull) never NO COMMENTS





monPolDn

Type: reference:BinRef

Units: null
Encrypted: false
Access: implicit
Category: TopLevelRegular
    Comments:
The monitoring policy attached to this observable object.



peerCnt

Type: ospf:Counter32
Primitive Type: scalar:Uint32

Units: null
Encrypted: false
Access: oper
Category: TopLevelRegular
    Comments:
A neighbor count.



rn

Type: reference:BinRN

Units: null
Encrypted: false
Access: implicit
Category: TopLevelRn
    Comments:
Identifies an object from its siblings within the context of its parent object. The distinguished name contains a sequence of relative names.



status

Type: mo:ModificationStatus
Primitive Type: scalar:Bitmask32

Units: null
Encrypted: false
Access: implicit
Category: TopLevelStatus
    Comments:
The upgrade status. This property is for internal use only.
Constants
created 2u created In a setter method: specifies that an object should be created. An error is returned if the object already exists.
In the return value of a setter method: indicates that an object has been created.
modified 4u modified In a setter method: specifies that an object should be modified
In the return value of a setter method: indicates that an object has been modified.
deleted 8u deleted In a setter method: specifies that an object should be deleted.
In the return value of a setter method: indicates that an object has been deleted.
DEFAULT 0 --- This type controls the life cycle of objects passed in the XML API.

When used in a setter method (such as configConfMo), the ModificationStatus specifies whether an object should be created, modified, deleted or removed.
In the return value of a setter method, the ModificationStatus indicates the actual operation that was performed. For example, the ModificationStatus is set to "created" if the object was created. The ModificationStatus is not set if the object was neither created, modified, deleted or removed.

When invoking a setter method, the ModificationStatus is optional:
If a setter method such as configConfMo is invoked and the ModificationStatus is not set, the system automatically determines if the object should be created or modified.