Class ospf:SpfComp (CONCRETE)

Class ID:2650
Class Label: SPF Computation Frequency
Encrypted: false - Exportable: false - Persistent: true - Configurable: false - Subject to Quota: Disabled - Abstraction Layer: Concrete Model
Write Access: [NON CONFIGURABLE]
Read Access: [access-protocol-l3, admin, fabric-protocol-l3, tenant-ext-protocol-l3, tenant-protocol-l3]
Creatable/Deletable: yes (see Container Mos for details)
Semantic Scope: Fabric
Semantic Scope Evaluation Rule: Parent
Monitoring Policy Source: Parent
Monitoring Flags : [ IsObservable: false, HasStats: false, HasFaults: false, HasHealth: false, HasEventRules: false ]

The SPF computation frequency controls information.

Naming Rules
RN FORMAT: spfcomp

    [1] PREFIX=spfcomp


DN FORMAT: 

[0] topology/pod-{id}/node-{id}/sys/ospf/inst-{name}/dom-{name}/spfcomp

[1] sys/ospf/inst-{name}/dom-{name}/spfcomp

                


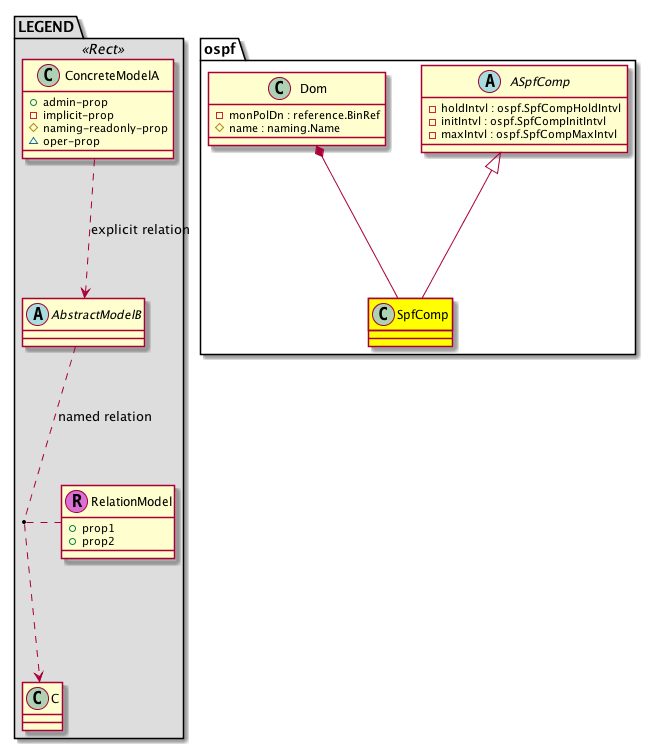
Diagram

Super Mo: ospf:ASpfComp,
Container Mos: ospf:Dom (deletable:yes),


Containers Hierarchies
[V] top:Root  This class represents the root element in the object hierarchy. All managed objects in the system are descendants of the Root element.
 ├
[V] fabric:Topology The root for IFC topology.
 
 ├
[V] fabric:Pod A pod.
 
 
 ├
[V] fabric:Node The root node for the APIC.
 
 
 
 ├
[V] top:System The APIC uses a policy model to combine data into a health score. Health scores can be aggregated for a variety of areas such as for the infrastructure, applications, or services. The category health score is calculated using a Lp -Norm formula. The health score penalty equals 100 minus the health score. The health score penalty represents the overall health score penalties of a set of MOs that belong to a given category and are children or direc...
 
 
 
 
 ├
[V] ospf:Entity The OSPF control plane entity information.
 
 
 
 
 
 ├
[V] ospf:Inst The per OSPF instance information.
 
 
 
 
 
 
 ├
[V] ospf:Dom The per OSPF domain (vrf) information.
 
 
 
 
 
 
 
 ├
[V] ospf:SpfComp The SPF computation frequency controls information.
[V] top:Root  This class represents the root element in the object hierarchy. All managed objects in the system are descendants of the Root element.
 ├
[V] top:System The APIC uses a policy model to combine data into a health score. Health scores can be aggregated for a variety of areas such as for the infrastructure, applications, or services. The category health score is calculated using a Lp -Norm formula. The health score penalty equals 100 minus the health score. The health score penalty represents the overall health score penalties of a set of MOs that belong to a given category and are children or direc...
 
 ├
[V] ospf:Entity The OSPF control plane entity information.
 
 
 ├
[V] ospf:Inst The per OSPF instance information.
 
 
 
 ├
[V] ospf:Dom The per OSPF domain (vrf) information.
 
 
 
 
 ├
[V] ospf:SpfComp The SPF computation frequency controls information.


Contained Hierarchy
[V] ospf:SpfComp The SPF computation frequency controls information.
 ├
[V] fault:Delegate Exposes internal faults to the user. A fault delegate object can be defined on IFC (for example, for an endpoint group) and when the fault is raised (for example, under an endpoint policy on a switch), a fault delegate object is created on IFC under the specified object. A fault delegate object follows the lifecycle of the original fault instance object, being created, modified, or deleted based on the changes of the original fault.


Inheritance
[V] naming:NamedObject An abstract base class for an object that contains a name.
 ├
[V] pol:Obj Represents a generic policy object.
 
 ├
[V] pol:Instr Represents a policy control instrumentation object.
 
 
 ├
[V] ospf:ASpfComp An abstraction of spf computation frequency controls, none of these need to be exposed to the user
 
 
 
 ├
[V] ospf:SpfComp The SPF computation frequency controls information.


Events
                


Faults
                


Fsms
                


Properties Summary
Defined in: ospf:ASpfComp
ospf:SpfCompHoldIntvl
          scalar:Uint32
holdIntvl  (ospf:ASpfComp:holdIntvl)
           The period of time before declaring that the neighbor is down.
ospf:SpfCompInitIntvl
          scalar:Uint32
initIntvl  (ospf:ASpfComp:initIntvl)
           The initial delay interval for the SPF schedule. The interval indicates the amount of time to wait until the next SPF calculation occurs. Each interval after the initial calculation is twice as long as the previous one until the wait interval reaches the maximum wait time specified.
ospf:SpfCompMaxIntvl
          scalar:Uint32
maxIntvl  (ospf:ASpfComp:maxIntvl)
           The maximum time (in milliseconds) that is used to calculate the subsequent rate limiting times for LSA generation.
Defined in: pol:Instr
naming:Descr
          string:Basic
descr  (pol:Instr:descr)
           Specifies a control instrumentation description.
Defined in: pol:Obj
naming:Name
          string:Basic
name  (pol:Obj:name)
           Overrides:naming:NamedObject:name
           null
Defined in: naming:NamedObject
naming:NameAlias
          string:Basic
nameAlias  (naming:NamedObject:nameAlias)
           NO COMMENTS
Defined in: mo:Resolvable
mo:Owner
          scalar:Enum8
lcOwn  (mo:Resolvable:lcOwn)
           A value that indicates how this object was created. For internal use only.
Defined in: mo:TopProps
mo:ModificationChildAction
          scalar:Bitmask32
childAction  (mo:TopProps:childAction)
           Delete or ignore. For internal use only.
reference:BinRef dn  (mo:TopProps:dn)
           A tag or metadata is a non-hierarchical keyword or term assigned to the fabric module.
reference:BinRN rn  (mo:TopProps:rn)
           Identifies an object from its siblings within the context of its parent object. The distinguished name contains a sequence of relative names.
mo:ModificationStatus
          scalar:Bitmask32
status  (mo:TopProps:status)
           The upgrade status. This property is for internal use only.
Defined in: mo:Modifiable
mo:TStamp
          scalar:Date
modTs  (mo:Modifiable:modTs)
           The time when this object was last modified.
Properties Detail

childAction

Type: mo:ModificationChildAction
Primitive Type: scalar:Bitmask32

Units: null
Encrypted: false
Access: implicit
Category: TopLevelChildAction
    Comments:
Delete or ignore. For internal use only.
Constants
deleteAll 16384u deleteAll NO COMMENTS
ignore 4096u ignore NO COMMENTS
deleteNonPresent 8192u deleteNonPresent NO COMMENTS
DEFAULT 0 --- This type is used to





descr

Type: naming:Descr
Primitive Type: string:Basic

Like: naming:Described:descr
Units: null
Encrypted: false
Access: admin
Category: TopLevelRegular
    Comments:
Specifies a control instrumentation description.



dn

Type: reference:BinRef

Units: null
Encrypted: false
Access: implicit
Category: TopLevelDn
    Comments:
A tag or metadata is a non-hierarchical keyword or term assigned to the fabric module.



holdIntvl

Type: ospf:SpfCompHoldIntvl
Primitive Type: scalar:Uint32

Units: msec
Encrypted: false
Access: implicit
Category: TopLevelRegular
    Comments:
The period of time before declaring that the neighbor is down.
Constants
defaultValue 1000u --- NO COMMENTS





initIntvl

Type: ospf:SpfCompInitIntvl
Primitive Type: scalar:Uint32

Units: msec
Encrypted: false
Access: implicit
Category: TopLevelRegular
    Comments:
The initial delay interval for the SPF schedule. The interval indicates the amount of time to wait until the next SPF calculation occurs. Each interval after the initial calculation is twice as long as the previous one until the wait interval reaches the maximum wait time specified.
Constants
defaultValue 200u --- NO COMMENTS





lcOwn

Type: mo:Owner
Primitive Type: scalar:Enum8

Units: null
Encrypted: false
Access: implicit
Category: TopLevelRegular
    Comments:
A value that indicates how this object was created. For internal use only.
Constants
local 0 Local NO COMMENTS
policy 1 Policy NO COMMENTS
replica 2 Replica NO COMMENTS
resolveOnBehalf 3 ResolvedOnBehalf NO COMMENTS
implicit 4 Implicit NO COMMENTS
DEFAULT local(0) Local NO COMMENTS





maxIntvl

Type: ospf:SpfCompMaxIntvl
Primitive Type: scalar:Uint32

Units: msec
Encrypted: false
Access: implicit
Category: TopLevelRegular
    Comments:
The maximum time (in milliseconds) that is used to calculate the subsequent rate limiting times for LSA generation.
Constants
defaultValue 5000u --- NO COMMENTS





modTs

Type: mo:TStamp
Primitive Type: scalar:Date

Units: null
Encrypted: false
Access: implicit
Category: TopLevelRegular
    Comments:
The time when this object was last modified.
Constants
never 0ull never NO COMMENTS
DEFAULT never(0ull) never NO COMMENTS





name

Type: naming:Name
Primitive Type: string:Basic

Overrides:naming:NamedObject:name
Units: null Encrypted: false Access: admin Category: TopLevelRegular
    Comments:
null



nameAlias

Type: naming:NameAlias
Primitive Type: string:Basic

Units: null
Encrypted: false
Access: admin
Category: TopLevelRegular
    Comments:
NO COMMENTS



rn

Type: reference:BinRN

Units: null
Encrypted: false
Access: implicit
Category: TopLevelRn
    Comments:
Identifies an object from its siblings within the context of its parent object. The distinguished name contains a sequence of relative names.



status

Type: mo:ModificationStatus
Primitive Type: scalar:Bitmask32

Units: null
Encrypted: false
Access: implicit
Category: TopLevelStatus
    Comments:
The upgrade status. This property is for internal use only.
Constants
created 2u created In a setter method: specifies that an object should be created. An error is returned if the object already exists.
In the return value of a setter method: indicates that an object has been created.
modified 4u modified In a setter method: specifies that an object should be modified
In the return value of a setter method: indicates that an object has been modified.
deleted 8u deleted In a setter method: specifies that an object should be deleted.
In the return value of a setter method: indicates that an object has been deleted.
DEFAULT 0 --- This type controls the life cycle of objects passed in the XML API.

When used in a setter method (such as configConfMo), the ModificationStatus specifies whether an object should be created, modified, deleted or removed.
In the return value of a setter method, the ModificationStatus indicates the actual operation that was performed. For example, the ModificationStatus is set to "created" if the object was created. The ModificationStatus is not set if the object was neither created, modified, deleted or removed.

When invoking a setter method, the ModificationStatus is optional:
If a setter method such as configConfMo is invoked and the ModificationStatus is not set, the system automatically determines if the object should be created or modified.