Class ospf:TrafficStats (CONCRETE)

Class ID:2646
Class Label: TrafficStats
Encrypted: false - Exportable: false - Persistent: true - Configurable: false - Subject to Quota: Disabled - Abstraction Layer: Concrete Model
Write Access: [NON CONFIGURABLE]
Read Access: [admin, tenant-ext-protocol-l3]
Creatable/Deletable: yes (see Container Mos for details)
Semantic Scope: Fabric
Semantic Scope Evaluation Rule: Parent
Monitoring Policy Source: Parent
Monitoring Flags : [ IsObservable: false, HasStats: false, HasFaults: false, HasHealth: false, HasEventRules: false ]

The OSPF domain traffic statistics.

Naming Rules
RN FORMAT: trstats

    [1] PREFIX=trstats


DN FORMAT: 

[0] topology/pod-{id}/node-{id}/sys/ospf/inst-{name}/dom-{name}/if-{[id]}/trstats

[1] sys/ospf/inst-{name}/dom-{name}/if-{[id]}/trstats

[2] topology/pod-{id}/node-{id}/sys/ospf/inst-{name}/dom-{name}/trstats

[3] sys/ospf/inst-{name}/dom-{name}/trstats

                


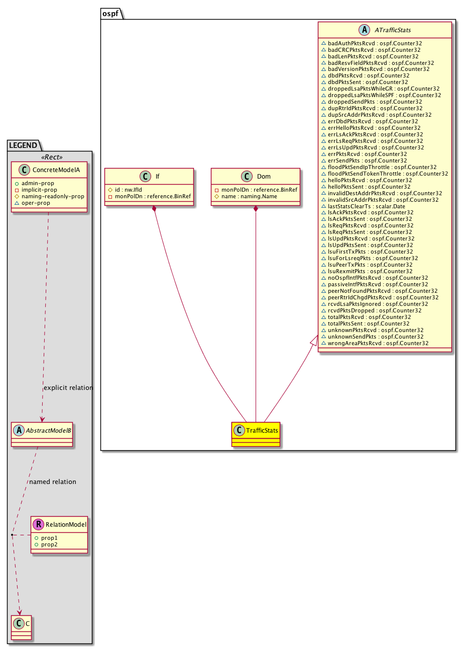
Diagram

Super Mo: ospf:ATrafficStats,
Container Mos: ospf:Dom (deletable:yes), ospf:If (deletable:yes),


Containers Hierarchies
[V] top:Root  This class represents the root element in the object hierarchy. All managed objects in the system are descendants of the Root element.
 ├
[V] fabric:Topology The root for IFC topology.
 
 ├
[V] fabric:Pod A pod.
 
 
 ├
[V] fabric:Node The root node for the APIC.
 
 
 
 ├
[V] top:System The APIC uses a policy model to combine data into a health score. Health scores can be aggregated for a variety of areas such as for the infrastructure, applications, or services. The category health score is calculated using a Lp -Norm formula. The health score penalty equals 100 minus the health score. The health score penalty represents the overall health score penalties of a set of MOs that belong to a given category and are children or direc...
 
 
 
 
 ├
[V] ospf:Entity The OSPF control plane entity information.
 
 
 
 
 
 ├
[V] ospf:Inst The per OSPF instance information.
 
 
 
 
 
 
 ├
[V] ospf:Dom The per OSPF domain (vrf) information.
 
 
 
 
 
 
 
 ├
[V] ospf:If The OSPF information that is operated at an interface level.
 
 
 
 
 
 
 
 
 ├
[V] ospf:TrafficStats The OSPF domain traffic statistics.
[V] top:Root  This class represents the root element in the object hierarchy. All managed objects in the system are descendants of the Root element.
 ├
[V] top:System The APIC uses a policy model to combine data into a health score. Health scores can be aggregated for a variety of areas such as for the infrastructure, applications, or services. The category health score is calculated using a Lp -Norm formula. The health score penalty equals 100 minus the health score. The health score penalty represents the overall health score penalties of a set of MOs that belong to a given category and are children or direc...
 
 ├
[V] ospf:Entity The OSPF control plane entity information.
 
 
 ├
[V] ospf:Inst The per OSPF instance information.
 
 
 
 ├
[V] ospf:Dom The per OSPF domain (vrf) information.
 
 
 
 
 ├
[V] ospf:If The OSPF information that is operated at an interface level.
 
 
 
 
 
 ├
[V] ospf:TrafficStats The OSPF domain traffic statistics.
[V] top:Root  This class represents the root element in the object hierarchy. All managed objects in the system are descendants of the Root element.
 ├
[V] fabric:Topology The root for IFC topology.
 
 ├
[V] fabric:Pod A pod.
 
 
 ├
[V] fabric:Node The root node for the APIC.
 
 
 
 ├
[V] top:System The APIC uses a policy model to combine data into a health score. Health scores can be aggregated for a variety of areas such as for the infrastructure, applications, or services. The category health score is calculated using a Lp -Norm formula. The health score penalty equals 100 minus the health score. The health score penalty represents the overall health score penalties of a set of MOs that belong to a given category and are children or direc...
 
 
 
 
 ├
[V] ospf:Entity The OSPF control plane entity information.
 
 
 
 
 
 ├
[V] ospf:Inst The per OSPF instance information.
 
 
 
 
 
 
 ├
[V] ospf:Dom The per OSPF domain (vrf) information.
 
 
 
 
 
 
 
 ├
[V] ospf:TrafficStats The OSPF domain traffic statistics.
[V] top:Root  This class represents the root element in the object hierarchy. All managed objects in the system are descendants of the Root element.
 ├
[V] top:System The APIC uses a policy model to combine data into a health score. Health scores can be aggregated for a variety of areas such as for the infrastructure, applications, or services. The category health score is calculated using a Lp -Norm formula. The health score penalty equals 100 minus the health score. The health score penalty represents the overall health score penalties of a set of MOs that belong to a given category and are children or direc...
 
 ├
[V] ospf:Entity The OSPF control plane entity information.
 
 
 ├
[V] ospf:Inst The per OSPF instance information.
 
 
 
 ├
[V] ospf:Dom The per OSPF domain (vrf) information.
 
 
 
 
 ├
[V] ospf:TrafficStats The OSPF domain traffic statistics.


Contained Hierarchy
[V] ospf:TrafficStats The OSPF domain traffic statistics.


Inheritance
[V] ospf:ATrafficStats An abstraction of OSPF domain traffic statistics.
 ├
[V] ospf:TrafficStats The OSPF domain traffic statistics.


Events
                


Faults
                


Fsms
                


Properties Summary
Defined in: ospf:ATrafficStats
ospf:Counter32
          scalar:Uint32
badAuthPktsRcvd  (ospf:ATrafficStats:badAuthPktsRcvd)
           The authentication failed packets received.
ospf:Counter32
          scalar:Uint32
badCRCPktsRcvd  (ospf:ATrafficStats:badCRCPktsRcvd)
           The bad cyclic redundancy check packets received.
ospf:Counter32
          scalar:Uint32
badLenPktsRcvd  (ospf:ATrafficStats:badLenPktsRcvd)
           The bad length packets received.
ospf:Counter32
          scalar:Uint32
badResvFieldPktsRcvd  (ospf:ATrafficStats:badResvFieldPktsRcvd)
           The bad reserved fields packets received.
ospf:Counter32
          scalar:Uint32
badVersionPktsRcvd  (ospf:ATrafficStats:badVersionPktsRcvd)
           The bad version packets received.
ospf:Counter32
          scalar:Uint32
dbdPktsRcvd  (ospf:ATrafficStats:dbdPktsRcvd)
           The database description packets received.
ospf:Counter32
          scalar:Uint32
dbdPktsSent  (ospf:ATrafficStats:dbdPktsSent)
           The database description packets sent.
ospf:Counter32
          scalar:Uint32
droppedLsaPktsWhileGR  (ospf:ATrafficStats:droppedLsaPktsWhileGR)
           The number of link-state advertisement packets dropped during a graceful restart.
ospf:Counter32
          scalar:Uint32
droppedLsaPktsWhileSPF  (ospf:ATrafficStats:droppedLsaPktsWhileSPF)
           The number of link-state advertisement packets dropped during an SPF run.
ospf:Counter32
          scalar:Uint32
droppedSendPkts  (ospf:ATrafficStats:droppedSendPkts)
           The dropped send packets.
ospf:Counter32
          scalar:Uint32
dupRtrIdPktsRcvd  (ospf:ATrafficStats:dupRtrIdPktsRcvd)
           The duplicate router ID packets received.
ospf:Counter32
          scalar:Uint32
dupSrcAddrPktsRcvd  (ospf:ATrafficStats:dupSrcAddrPktsRcvd)
           The duplicate source address packets received.
ospf:Counter32
          scalar:Uint32
errDbdPktsRcvd  (ospf:ATrafficStats:errDbdPktsRcvd)
           The error database description packets received.
ospf:Counter32
          scalar:Uint32
errHelloPktsRcvd  (ospf:ATrafficStats:errHelloPktsRcvd)
           The error hello packets received.
ospf:Counter32
          scalar:Uint32
errLsAckPktsRcvd  (ospf:ATrafficStats:errLsAckPktsRcvd)
           The error link-state ack packets received.
ospf:Counter32
          scalar:Uint32
errLsReqPktsRcvd  (ospf:ATrafficStats:errLsReqPktsRcvd)
           The error link-state request packets received.
ospf:Counter32
          scalar:Uint32
errLsUpdPktsRcvd  (ospf:ATrafficStats:errLsUpdPktsRcvd)
           The error link-state update packets received.
ospf:Counter32
          scalar:Uint32
errPktsRcvd  (ospf:ATrafficStats:errPktsRcvd)
           The error packets received.
ospf:Counter32
          scalar:Uint32
errSendPkts  (ospf:ATrafficStats:errSendPkts)
           The error send packets.
ospf:Counter32
          scalar:Uint32
floodPktSendIpThrottle  (ospf:ATrafficStats:floodPktSendIpThrottle)
           The number of times flooding packets dropped due to IP queue throttling.
ospf:Counter32
          scalar:Uint32
floodPktSendTokenThrottle  (ospf:ATrafficStats:floodPktSendTokenThrottle)
           The number of times flooding packets dropped due to token throttling.
ospf:Counter32
          scalar:Uint32
helloPktsRcvd  (ospf:ATrafficStats:helloPktsRcvd)
           The number of hello packets received.
ospf:Counter32
          scalar:Uint32
helloPktsSent  (ospf:ATrafficStats:helloPktsSent)
           The number of hello packets sent.
ospf:Counter32
          scalar:Uint32
invalidDestAddrPktsRcvd  (ospf:ATrafficStats:invalidDestAddrPktsRcvd)
           The invalid destination address packets received.
ospf:Counter32
          scalar:Uint32
invalidSrcAddrPktsRcvd  (ospf:ATrafficStats:invalidSrcAddrPktsRcvd)
           The invalid source address packets received.
scalar:Date lastStatsClearTs  (ospf:ATrafficStats:lastStatsClearTs)
           The last statistics clear timestamp.
ospf:Counter32
          scalar:Uint32
lsAckPktsRcvd  (ospf:ATrafficStats:lsAckPktsRcvd)
           The link-state ack packets received.
ospf:Counter32
          scalar:Uint32
lsAckPktsSent  (ospf:ATrafficStats:lsAckPktsSent)
           The link-state ack packets sent.
ospf:Counter32
          scalar:Uint32
lsReqPktsRcvd  (ospf:ATrafficStats:lsReqPktsRcvd)
           The link-state request packets received.
ospf:Counter32
          scalar:Uint32
lsReqPktsSent  (ospf:ATrafficStats:lsReqPktsSent)
           The link-state request packets sent.
ospf:Counter32
          scalar:Uint32
lsUpdPktsRcvd  (ospf:ATrafficStats:lsUpdPktsRcvd)
           The link-state update packets received.
ospf:Counter32
          scalar:Uint32
lsUpdPktsSent  (ospf:ATrafficStats:lsUpdPktsSent)
           The link-state update packets sent.
ospf:Counter32
          scalar:Uint32
lsuFirstTxPkts  (ospf:ATrafficStats:lsuFirstTxPkts)
           The number of the first transmission of link-state update packets.
ospf:Counter32
          scalar:Uint32
lsuForLsreqPkts  (ospf:ATrafficStats:lsuForLsreqPkts)
           The number of link-state update sent in response to link-state required packets.
ospf:Counter32
          scalar:Uint32
lsuPeerTxPkts  (ospf:ATrafficStats:lsuPeerTxPkts)
           The number of link-state update packets sent to a neighbor.
ospf:Counter32
          scalar:Uint32
lsuRexmitPkts  (ospf:ATrafficStats:lsuRexmitPkts)
           The number of retransmissions of link-state update packets.
ospf:Counter32
          scalar:Uint32
noOspfIntfPktsRcvd  (ospf:ATrafficStats:noOspfIntfPktsRcvd)
           The number of retransmissions of link-state update packets.
ospf:Counter32
          scalar:Uint32
passiveIntfPktsRcvd  (ospf:ATrafficStats:passiveIntfPktsRcvd)
           The packets received on a passive interface.
ospf:Counter32
          scalar:Uint32
peerNotFoundPktsRcvd  (ospf:ATrafficStats:peerNotFoundPktsRcvd)
           The non-hello received packets for which neighbor is not found.
ospf:Counter32
          scalar:Uint32
peerRtrIdChgdPktsRcvd  (ospf:ATrafficStats:peerRtrIdChgdPktsRcvd)
           The changed neighbor router ID or IP address packets received.
ospf:Counter32
          scalar:Uint32
rcvdLsaPktsIgnored  (ospf:ATrafficStats:rcvdLsaPktsIgnored)
           The received link-state packets ignored.
ospf:Counter32
          scalar:Uint32
rcvdPktsDropped  (ospf:ATrafficStats:rcvdPktsDropped)
           The received packets dropped.
ospf:Counter32
          scalar:Uint32
totalPktsRcvd  (ospf:ATrafficStats:totalPktsRcvd)
           The total number of packets received.
ospf:Counter32
          scalar:Uint32
totalPktsSent  (ospf:ATrafficStats:totalPktsSent)
           The total number of packets sent.
ospf:Counter32
          scalar:Uint32
unknownPktsRcvd  (ospf:ATrafficStats:unknownPktsRcvd)
           The unknown packets received.
ospf:Counter32
          scalar:Uint32
unknownSendPkts  (ospf:ATrafficStats:unknownSendPkts)
           The unknown send packets.
ospf:Counter32
          scalar:Uint32
wrongAreaPktsRcvd  (ospf:ATrafficStats:wrongAreaPktsRcvd)
           The wrong area packets received.
Defined in: mo:TopProps
mo:ModificationChildAction
          scalar:Bitmask32
childAction  (mo:TopProps:childAction)
           Delete or ignore. For internal use only.
reference:BinRef dn  (mo:TopProps:dn)
           A tag or metadata is a non-hierarchical keyword or term assigned to the fabric module.
reference:BinRN rn  (mo:TopProps:rn)
           Identifies an object from its siblings within the context of its parent object. The distinguished name contains a sequence of relative names.
mo:ModificationStatus
          scalar:Bitmask32
status  (mo:TopProps:status)
           The upgrade status. This property is for internal use only.
Defined in: mo:Modifiable
mo:TStamp
          scalar:Date
modTs  (mo:Modifiable:modTs)
           The time when this object was last modified.
Properties Detail

badAuthPktsRcvd

Type: ospf:Counter32
Primitive Type: scalar:Uint32

Units: packets
Encrypted: false
Access: oper
Category: TopLevelRegular
    Comments:
The authentication failed packets received.



badCRCPktsRcvd

Type: ospf:Counter32
Primitive Type: scalar:Uint32

Units: packets
Encrypted: false
Access: oper
Category: TopLevelRegular
    Comments:
The bad cyclic redundancy check packets received.



badLenPktsRcvd

Type: ospf:Counter32
Primitive Type: scalar:Uint32

Units: packets
Encrypted: false
Access: oper
Category: TopLevelRegular
    Comments:
The bad length packets received.



badResvFieldPktsRcvd

Type: ospf:Counter32
Primitive Type: scalar:Uint32

Units: packets
Encrypted: false
Access: oper
Category: TopLevelRegular
    Comments:
The bad reserved fields packets received.



badVersionPktsRcvd

Type: ospf:Counter32
Primitive Type: scalar:Uint32

Units: packets
Encrypted: false
Access: oper
Category: TopLevelRegular
    Comments:
The bad version packets received.



childAction

Type: mo:ModificationChildAction
Primitive Type: scalar:Bitmask32

Units: null
Encrypted: false
Access: implicit
Category: TopLevelChildAction
    Comments:
Delete or ignore. For internal use only.
Constants
deleteAll 16384u deleteAll NO COMMENTS
ignore 4096u ignore NO COMMENTS
deleteNonPresent 8192u deleteNonPresent NO COMMENTS
DEFAULT 0 --- This type is used to





dbdPktsRcvd

Type: ospf:Counter32
Primitive Type: scalar:Uint32

Units: packets
Encrypted: false
Access: oper
Category: TopLevelRegular
    Comments:
The database description packets received.



dbdPktsSent

Type: ospf:Counter32
Primitive Type: scalar:Uint32

Units: packets
Encrypted: false
Access: oper
Category: TopLevelRegular
    Comments:
The database description packets sent.



dn

Type: reference:BinRef

Units: null
Encrypted: false
Access: implicit
Category: TopLevelDn
    Comments:
A tag or metadata is a non-hierarchical keyword or term assigned to the fabric module.



droppedLsaPktsWhileGR

Type: ospf:Counter32
Primitive Type: scalar:Uint32

Units: packets
Encrypted: false
Access: oper
Category: TopLevelRegular
    Comments:
The number of link-state advertisement packets dropped during a graceful restart.



droppedLsaPktsWhileSPF

Type: ospf:Counter32
Primitive Type: scalar:Uint32

Units: packets
Encrypted: false
Access: oper
Category: TopLevelRegular
    Comments:
The number of link-state advertisement packets dropped during an SPF run.



droppedSendPkts

Type: ospf:Counter32
Primitive Type: scalar:Uint32

Units: packets
Encrypted: false
Access: oper
Category: TopLevelRegular
    Comments:
The dropped send packets.



dupRtrIdPktsRcvd

Type: ospf:Counter32
Primitive Type: scalar:Uint32

Units: packets
Encrypted: false
Access: oper
Category: TopLevelRegular
    Comments:
The duplicate router ID packets received.



dupSrcAddrPktsRcvd

Type: ospf:Counter32
Primitive Type: scalar:Uint32

Units: packets
Encrypted: false
Access: oper
Category: TopLevelRegular
    Comments:
The duplicate source address packets received.



errDbdPktsRcvd

Type: ospf:Counter32
Primitive Type: scalar:Uint32

Units: packets
Encrypted: false
Access: oper
Category: TopLevelRegular
    Comments:
The error database description packets received.



errHelloPktsRcvd

Type: ospf:Counter32
Primitive Type: scalar:Uint32

Units: packets
Encrypted: false
Access: oper
Category: TopLevelRegular
    Comments:
The error hello packets received.



errLsAckPktsRcvd

Type: ospf:Counter32
Primitive Type: scalar:Uint32

Units: packets
Encrypted: false
Access: oper
Category: TopLevelRegular
    Comments:
The error link-state ack packets received.



errLsReqPktsRcvd

Type: ospf:Counter32
Primitive Type: scalar:Uint32

Units: packets
Encrypted: false
Access: oper
Category: TopLevelRegular
    Comments:
The error link-state request packets received.



errLsUpdPktsRcvd

Type: ospf:Counter32
Primitive Type: scalar:Uint32

Units: packets
Encrypted: false
Access: oper
Category: TopLevelRegular
    Comments:
The error link-state update packets received.



errPktsRcvd

Type: ospf:Counter32
Primitive Type: scalar:Uint32

Units: packets
Encrypted: false
Access: oper
Category: TopLevelRegular
    Comments:
The error packets received.



errSendPkts

Type: ospf:Counter32
Primitive Type: scalar:Uint32

Units: packets
Encrypted: false
Access: oper
Category: TopLevelRegular
    Comments:
The error send packets.



floodPktSendIpThrottle

Type: ospf:Counter32
Primitive Type: scalar:Uint32

Units: packets
Encrypted: false
Access: oper
Category: TopLevelRegular
    Comments:
The number of times flooding packets dropped due to IP queue throttling.



floodPktSendTokenThrottle

Type: ospf:Counter32
Primitive Type: scalar:Uint32

Units: packets
Encrypted: false
Access: oper
Category: TopLevelRegular
    Comments:
The number of times flooding packets dropped due to token throttling.



helloPktsRcvd

Type: ospf:Counter32
Primitive Type: scalar:Uint32

Units: packets
Encrypted: false
Access: oper
Category: TopLevelRegular
    Comments:
The number of hello packets received.



helloPktsSent

Type: ospf:Counter32
Primitive Type: scalar:Uint32

Units: packets
Encrypted: false
Access: oper
Category: TopLevelRegular
    Comments:
The number of hello packets sent.



invalidDestAddrPktsRcvd

Type: ospf:Counter32
Primitive Type: scalar:Uint32

Units: packets
Encrypted: false
Access: oper
Category: TopLevelRegular
    Comments:
The invalid destination address packets received.



invalidSrcAddrPktsRcvd

Type: ospf:Counter32
Primitive Type: scalar:Uint32

Units: packets
Encrypted: false
Access: oper
Category: TopLevelRegular
    Comments:
The invalid source address packets received.



lastStatsClearTs

Type: scalar:Date

Units: null
Encrypted: false
Access: oper
Category: TopLevelRegular
    Comments:
The last statistics clear timestamp.



lsAckPktsRcvd

Type: ospf:Counter32
Primitive Type: scalar:Uint32

Units: packets
Encrypted: false
Access: oper
Category: TopLevelRegular
    Comments:
The link-state ack packets received.



lsAckPktsSent

Type: ospf:Counter32
Primitive Type: scalar:Uint32

Units: packets
Encrypted: false
Access: oper
Category: TopLevelRegular
    Comments:
The link-state ack packets sent.



lsReqPktsRcvd

Type: ospf:Counter32
Primitive Type: scalar:Uint32

Units: packets
Encrypted: false
Access: oper
Category: TopLevelRegular
    Comments:
The link-state request packets received.



lsReqPktsSent

Type: ospf:Counter32
Primitive Type: scalar:Uint32

Units: packets
Encrypted: false
Access: oper
Category: TopLevelRegular
    Comments:
The link-state request packets sent.



lsUpdPktsRcvd

Type: ospf:Counter32
Primitive Type: scalar:Uint32

Units: packets
Encrypted: false
Access: oper
Category: TopLevelRegular
    Comments:
The link-state update packets received.



lsUpdPktsSent

Type: ospf:Counter32
Primitive Type: scalar:Uint32

Units: packets
Encrypted: false
Access: oper
Category: TopLevelRegular
    Comments:
The link-state update packets sent.



lsuFirstTxPkts

Type: ospf:Counter32
Primitive Type: scalar:Uint32

Units: packets
Encrypted: false
Access: oper
Category: TopLevelRegular
    Comments:
The number of the first transmission of link-state update packets.



lsuForLsreqPkts

Type: ospf:Counter32
Primitive Type: scalar:Uint32

Units: packets
Encrypted: false
Access: oper
Category: TopLevelRegular
    Comments:
The number of link-state update sent in response to link-state required packets.



lsuPeerTxPkts

Type: ospf:Counter32
Primitive Type: scalar:Uint32

Units: packets
Encrypted: false
Access: oper
Category: TopLevelRegular
    Comments:
The number of link-state update packets sent to a neighbor.



lsuRexmitPkts

Type: ospf:Counter32
Primitive Type: scalar:Uint32

Units: packets
Encrypted: false
Access: oper
Category: TopLevelRegular
    Comments:
The number of retransmissions of link-state update packets.



modTs

Type: mo:TStamp
Primitive Type: scalar:Date

Units: null
Encrypted: false
Access: implicit
Category: TopLevelRegular
    Comments:
The time when this object was last modified.
Constants
never 0ull never NO COMMENTS
DEFAULT never(0ull) never NO COMMENTS





noOspfIntfPktsRcvd

Type: ospf:Counter32
Primitive Type: scalar:Uint32

Units: packets
Encrypted: false
Access: oper
Category: TopLevelRegular
    Comments:
The number of retransmissions of link-state update packets.



passiveIntfPktsRcvd

Type: ospf:Counter32
Primitive Type: scalar:Uint32

Units: packets
Encrypted: false
Access: oper
Category: TopLevelRegular
    Comments:
The packets received on a passive interface.



peerNotFoundPktsRcvd

Type: ospf:Counter32
Primitive Type: scalar:Uint32

Units: packets
Encrypted: false
Access: oper
Category: TopLevelRegular
    Comments:
The non-hello received packets for which neighbor is not found.



peerRtrIdChgdPktsRcvd

Type: ospf:Counter32
Primitive Type: scalar:Uint32

Units: packets
Encrypted: false
Access: oper
Category: TopLevelRegular
    Comments:
The changed neighbor router ID or IP address packets received.



rcvdLsaPktsIgnored

Type: ospf:Counter32
Primitive Type: scalar:Uint32

Units: packets
Encrypted: false
Access: oper
Category: TopLevelRegular
    Comments:
The received link-state packets ignored.



rcvdPktsDropped

Type: ospf:Counter32
Primitive Type: scalar:Uint32

Units: packets
Encrypted: false
Access: oper
Category: TopLevelRegular
    Comments:
The received packets dropped.



rn

Type: reference:BinRN

Units: null
Encrypted: false
Access: implicit
Category: TopLevelRn
    Comments:
Identifies an object from its siblings within the context of its parent object. The distinguished name contains a sequence of relative names.



status

Type: mo:ModificationStatus
Primitive Type: scalar:Bitmask32

Units: null
Encrypted: false
Access: implicit
Category: TopLevelStatus
    Comments:
The upgrade status. This property is for internal use only.
Constants
created 2u created In a setter method: specifies that an object should be created. An error is returned if the object already exists.
In the return value of a setter method: indicates that an object has been created.
modified 4u modified In a setter method: specifies that an object should be modified
In the return value of a setter method: indicates that an object has been modified.
deleted 8u deleted In a setter method: specifies that an object should be deleted.
In the return value of a setter method: indicates that an object has been deleted.
DEFAULT 0 --- This type controls the life cycle of objects passed in the XML API.

When used in a setter method (such as configConfMo), the ModificationStatus specifies whether an object should be created, modified, deleted or removed.
In the return value of a setter method, the ModificationStatus indicates the actual operation that was performed. For example, the ModificationStatus is set to "created" if the object was created. The ModificationStatus is not set if the object was neither created, modified, deleted or removed.

When invoking a setter method, the ModificationStatus is optional:
If a setter method such as configConfMo is invoked and the ModificationStatus is not set, the system automatically determines if the object should be created or modified.






totalPktsRcvd

Type: ospf:Counter32
Primitive Type: scalar:Uint32

Units: packets
Encrypted: false
Access: oper
Category: TopLevelRegular
    Comments:
The total number of packets received.



totalPktsSent

Type: ospf:Counter32
Primitive Type: scalar:Uint32

Units: packets
Encrypted: false
Access: oper
Category: TopLevelRegular
    Comments:
The total number of packets sent.



unknownPktsRcvd

Type: ospf:Counter32
Primitive Type: scalar:Uint32

Units: packets
Encrypted: false
Access: oper
Category: TopLevelRegular
    Comments:
The unknown packets received.



unknownSendPkts

Type: ospf:Counter32
Primitive Type: scalar:Uint32

Units: packets
Encrypted: false
Access: oper
Category: TopLevelRegular
    Comments:
The unknown send packets.



wrongAreaPktsRcvd

Type: ospf:Counter32
Primitive Type: scalar:Uint32

Units: packets
Encrypted: false
Access: oper
Category: TopLevelRegular
    Comments:
The wrong area packets received.