Class pc:FcAggrMbrIf (CONCRETE)

Class ID:11914
Class Label: Aggregated Member Interface
Encrypted: false - Exportable: false - Persistent: true - Configurable: false - Subject to Quota: Disabled - Abstraction Layer: Concrete Model
Write Access: [NON CONFIGURABLE]
Read Access: [access-connectivity-l1, admin]
Creatable/Deletable: yes (see Container Mos for details)
Semantic Scope: Fabric
Semantic Scope Evaluation Rule: Parent
Monitoring Policy Source: Parent
Monitoring Flags : [ IsObservable: true, HasStats: false, HasFaults: true, HasHealth: true, HasEventRules: true ]

AggrMbrIf class

Naming Rules
RN FORMAT: aggrmbrif

    [1] PREFIX=aggrmbrif


DN FORMAT: 

[0] topology/pod-{id}/node-{id}/sys/fc/fcphys-{[id]}/aggrmbrif

[1] sys/fc/fcphys-{[id]}/aggrmbrif

                


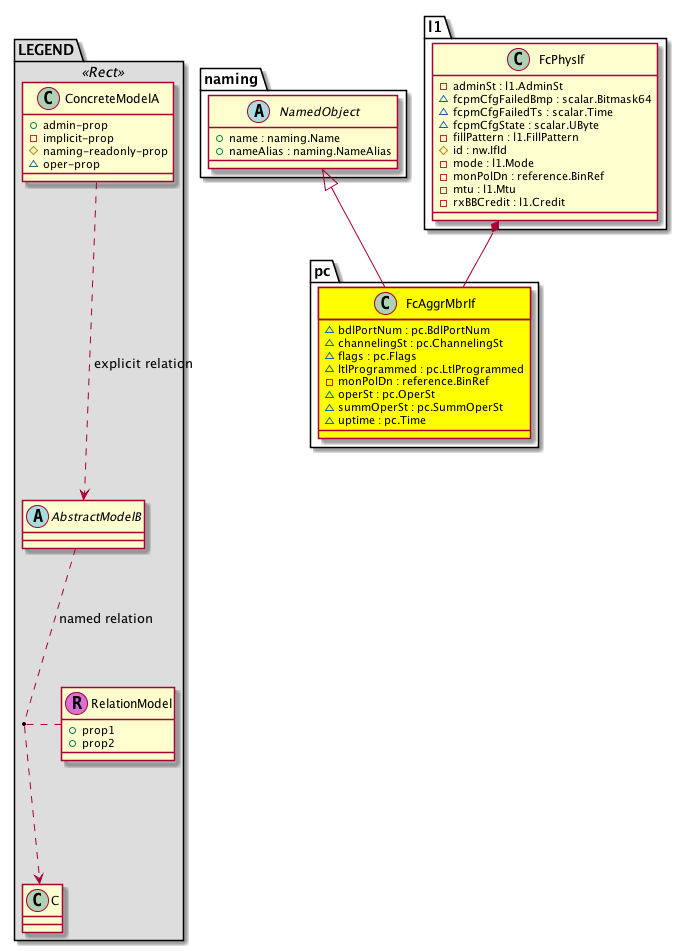
Diagram

Super Mo: naming:NamedObject,
Container Mos: l1:FcPhysIf (deletable:yes),


Containers Hierarchies
[V] top:Root  This class represents the root element in the object hierarchy. All managed objects in the system are descendants of the Root element.
 ├
[V] fabric:Topology The root for IFC topology.
 
 ├
[V] fabric:Pod A pod.
 
 
 ├
[V] fabric:Node The root node for the APIC.
 
 
 
 ├
[V] top:System The APIC uses a policy model to combine data into a health score. Health scores can be aggregated for a variety of areas such as for the infrastructure, applications, or services. The category health score is calculated using a Lp -Norm formula. The health score penalty equals 100 minus the health score. The health score penalty represents the overall health score penalties of a set of MOs that belong to a given category and are children or direc...
 
 
 
 
 ├
[V] fc:Entity  Holds Storage information
 
 
 
 
 
 ├
[V] l1:FcPhysIf  Physical ethernet interface information holder
 
 
 
 
 
 
 ├
[V] pc:FcAggrMbrIf  AggrMbrIf class
[V] top:Root  This class represents the root element in the object hierarchy. All managed objects in the system are descendants of the Root element.
 ├
[V] top:System The APIC uses a policy model to combine data into a health score. Health scores can be aggregated for a variety of areas such as for the infrastructure, applications, or services. The category health score is calculated using a Lp -Norm formula. The health score penalty equals 100 minus the health score. The health score penalty represents the overall health score penalties of a set of MOs that belong to a given category and are children or direc...
 
 ├
[V] fc:Entity  Holds Storage information
 
 
 ├
[V] l1:FcPhysIf  Physical ethernet interface information holder
 
 
 
 ├
[V] pc:FcAggrMbrIf  AggrMbrIf class


Contained Hierarchy
[V] pc:FcAggrMbrIf  AggrMbrIf class
 ├
[V] fault:Counts An immutable object that provides the number of critical, major, minor, and warning faults raised on its parent object and its subtree.
 ├
[V] fault:Inst Contains detailed information of a fault. This object is attached as a child of the object on which the fault condition occurred. One instance object is created for each fault condition of the parent object. A fault instance object is identified by a fault code.
 
 ├
[V] aaa:RbacAnnotation  RbacAnnotation is used for capturing rbac properties of any apic object Objects can append rbacannotations as Object->RbacAnnotation which is then checked for domain eligibility
 
 ├
[V] tag:Annotation 
 
 ├
[V] tag:Tag 
 ├
[V] health:Inst A base class for a health score instance.(Switch only)


Inheritance
[V] naming:NamedObject An abstract base class for an object that contains a name.
 ├
[V] pc:FcAggrMbrIf  AggrMbrIf class


Events
                pc:FcAggrMbrIf:pc_FcAggrMbrIf_portUp
pc:FcAggrMbrIf:pc_FcAggrMbrIf_portDown
pc:FcAggrMbrIf:pc_FcAggrMbrIf_portHotStandby


Faults
                pc:FcAggrMbrIf:portSuspended


Fsms
                


Properties Summary
Defined in: pc:FcAggrMbrIf
pc:BdlPortNum
          scalar:Uint32
bdlPortNum  (pc:FcAggrMbrIf:bdlPortNum)
           The bundle port number.
pc:ChannelingSt
          scalar:Enum8
channelingSt  (pc:FcAggrMbrIf:channelingSt)
           The channeling status.
pc:Flags
          scalar:Bitmask32
flags  (pc:FcAggrMbrIf:flags)
           The IP address flags.
pc:LtlProgrammed
          scalar:Bool
ltlProgrammed  (pc:FcAggrMbrIf:ltlProgrammed)
           A property for specifying whether LTL is programmed.
reference:BinRef monPolDn  (pc:FcAggrMbrIf:monPolDn)
           The monitoring policy attached to this observable object.
pc:OperSt
          scalar:Enum8
operSt  (pc:FcAggrMbrIf:operSt)
           The runtime state of the object or policy.
pc:SummOperSt
          scalar:Enum8
summOperSt  (pc:FcAggrMbrIf:summOperSt)
           The summarized operational state.
pc:Time
          scalar:Time
uptime  (pc:FcAggrMbrIf:uptime)
           The member up time.
Defined in: naming:NamedObject
naming:Name
          string:Basic
name  (naming:NamedObject:name)
           The name of the object.
naming:NameAlias
          string:Basic
nameAlias  (naming:NamedObject:nameAlias)
           NO COMMENTS
Defined in: mo:TopProps
mo:ModificationChildAction
          scalar:Bitmask32
childAction  (mo:TopProps:childAction)
           Delete or ignore. For internal use only.
reference:BinRef dn  (mo:TopProps:dn)
           A tag or metadata is a non-hierarchical keyword or term assigned to the fabric module.
reference:BinRN rn  (mo:TopProps:rn)
           Identifies an object from its siblings within the context of its parent object. The distinguished name contains a sequence of relative names.
mo:ModificationStatus
          scalar:Bitmask32
status  (mo:TopProps:status)
           The upgrade status. This property is for internal use only.
Defined in: mo:Modifiable
mo:TStamp
          scalar:Date
modTs  (mo:Modifiable:modTs)
           The time when this object was last modified.
Properties Detail

bdlPortNum

Type: pc:BdlPortNum
Primitive Type: scalar:Uint32

Units: null
Encrypted: false
Access: oper
Category: TopLevelRegular
    Comments:
The bundle port number.



channelingSt

Type: pc:ChannelingSt
Primitive Type: scalar:Enum8

Units: null
Encrypted: false
Access: oper
Category: TopLevelRegular
    Comments:
The channeling status.
Constants
unknown 0 unknown Unknown
channeling 1 channeling Channeling
individual 2 individual Individual
failed 3 failed Failed
suspended 4 suspended Suspended
hot-standby 5 hot-standby Hot standby
DEFAULT 0 --- Channeling Status





childAction

Type: mo:ModificationChildAction
Primitive Type: scalar:Bitmask32

Units: null
Encrypted: false
Access: implicit
Category: TopLevelChildAction
    Comments:
Delete or ignore. For internal use only.
Constants
deleteAll 16384u deleteAll NO COMMENTS
ignore 4096u ignore NO COMMENTS
deleteNonPresent 8192u deleteNonPresent NO COMMENTS
DEFAULT 0 --- This type is used to





dn

Type: reference:BinRef

Units: null
Encrypted: false
Access: implicit
Category: TopLevelDn
    Comments:
A tag or metadata is a non-hierarchical keyword or term assigned to the fabric module.



flags

Type: pc:Flags
Primitive Type: scalar:Bitmask32

Units: null
Encrypted: false
Access: oper
Category: TopLevelRegular
    Comments:
The IP address flags.



ltlProgrammed

Type: pc:LtlProgrammed
Primitive Type: scalar:Bool

Units: null
Encrypted: false
Access: oper
Category: TopLevelRegular
    Comments:
A property for specifying whether LTL is programmed.
Constants
no false --- NO COMMENTS
yes true --- NO COMMENTS
DEFAULT no(false) --- NO COMMENTS





modTs

Type: mo:TStamp
Primitive Type: scalar:Date

Units: null
Encrypted: false
Access: implicit
Category: TopLevelRegular
    Comments:
The time when this object was last modified.
Constants
never 0ull never NO COMMENTS
DEFAULT never(0ull) never NO COMMENTS





monPolDn

Type: reference:BinRef

Units: null
Encrypted: false
Access: implicit
Category: TopLevelRegular
    Comments:
The monitoring policy attached to this observable object.



name

Type: naming:Name
Primitive Type: string:Basic

Like: naming:Named:name
Units: null
Encrypted: false
Access: admin
Category: TopLevelRegular
    Comments:
The name of the object.



nameAlias

Type: naming:NameAlias
Primitive Type: string:Basic

Units: null
Encrypted: false
Access: admin
Category: TopLevelRegular
    Comments:
NO COMMENTS



operSt

Type: pc:OperSt
Primitive Type: scalar:Enum8

Units: null
Encrypted: false
Access: oper
Category: TopLevelRegular
    Comments:
The runtime state of the object or policy.
Constants
up 0 Up Up
down 1 Down Down
bringup-in-progress 2 Bringup in Progress Bringup in progress
module-removed 3 Module Removed Module removed
DEFAULT 0 --- Operational State





rn

Type: reference:BinRN

Units: null
Encrypted: false
Access: implicit
Category: TopLevelRn
    Comments:
Identifies an object from its siblings within the context of its parent object. The distinguished name contains a sequence of relative names.



status

Type: mo:ModificationStatus
Primitive Type: scalar:Bitmask32

Units: null
Encrypted: false
Access: implicit
Category: TopLevelStatus
    Comments:
The upgrade status. This property is for internal use only.
Constants
created 2u created In a setter method: specifies that an object should be created. An error is returned if the object already exists.
In the return value of a setter method: indicates that an object has been created.
modified 4u modified In a setter method: specifies that an object should be modified
In the return value of a setter method: indicates that an object has been modified.
deleted 8u deleted In a setter method: specifies that an object should be deleted.
In the return value of a setter method: indicates that an object has been deleted.
DEFAULT 0 --- This type controls the life cycle of objects passed in the XML API.

When used in a setter method (such as configConfMo), the ModificationStatus specifies whether an object should be created, modified, deleted or removed.
In the return value of a setter method, the ModificationStatus indicates the actual operation that was performed. For example, the ModificationStatus is set to "created" if the object was created. The ModificationStatus is not set if the object was neither created, modified, deleted or removed.

When invoking a setter method, the ModificationStatus is optional:
If a setter method such as configConfMo is invoked and the ModificationStatus is not set, the system automatically determines if the object should be created or modified.






summOperSt

Type: pc:SummOperSt
Primitive Type: scalar:Enum8

Units: null
Encrypted: false
Access: oper
Category: TopLevelRegular
    Comments:
The summarized operational state.
Constants
up 0 Up Up
down 1 Down Down
module-removed 2 Module-removed Module removed
individual 3 Individual Individual
suspended 4 Suspended Suspended
hot-standby 5 Hot-standby Hot standby
DEFAULT down(1) Down Down





uptime

Type: pc:Time
Primitive Type: scalar:Time

Units: null
Encrypted: false
Access: oper
Category: TopLevelRegular
    Comments:
The member up time.