Class qos:Dot1PClass (CONCRETE)

Class ID:150
Class Label: Dot1P Class to Priority Mapping Policy
Encrypted: false - Exportable: true - Persistent: true - Configurable: true - Subject to Quota: Disabled - Abstraction Layer: Logical Model
Write Access: [admin, tenant-qos]
Read Access: [admin, tenant-qos]
Creatable/Deletable: yes (see Container Mos for details)
Semantic Scope: EPG
Semantic Scope Evaluation Rule: Parent
Monitoring Policy Source: Parent
Monitoring Flags : [ IsObservable: false, HasStats: false, HasFaults: false, HasHealth: false, HasEventRules: false ]

The class level for dot1P to prioritize the map.

Naming Rules
RN FORMAT: dot1P-{from}-{to}

    [1] PREFIX=dot1P- PROPERTY = from


    [2] PREFIX=- PROPERTY = to




DN FORMAT: 

[1] uni/tn-{name}/qoscustom-{name}/dot1P-{from}-{to}

                


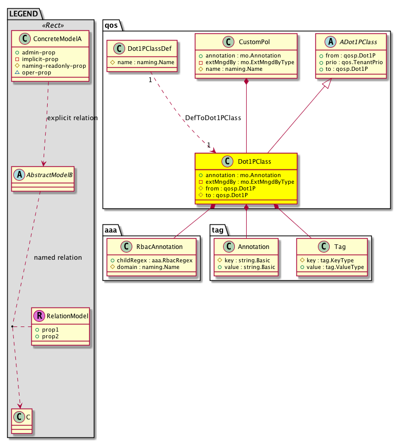
Diagram

Super Mo: qos:ADot1PClass,
Container Mos: qos:CustomPol (deletable:yes),
Contained Mos: aaa:RbacAnnotation, tag:Annotation, tag:Tag,
Relations From: qos:Dot1PClassDef,
Relations: qos:RtDefToDot1PClass,


Containers Hierarchies
[V] top:Root  This class represents the root element in the object hierarchy. All managed objects in the system are descendants of the Root element.
 ├
[V] fabric:Topology The root for IFC topology.
 
 ├
[V] fabric:Pod A pod.
 
 
 ├
[V] fabric:Node The root node for the APIC.
 
 
 
 ├
[V] ctx:Local The local Context.
 
 
 
 
 ├
[V] ctx:Application The context application.
 
 
 
 
 
 ├
[V] pol:Uni Represents policy definition/resolution universe.
 
 
 
 
 
 
 ├
[V] fv:Tenant A policy owner in the virtual fabric. A tenant can be either a private or a shared entity. For example, you can create a tenant with contexts and bridge domains shared by other tenants. A shared type of tenant is typically named common, default, or infra.
 
 
 
 
 
 
 
 ├
[V] qos:CustomPol The custom QoS policy enables different levels of service to be assigned to network traffic, including specifications for the Differentiated Services Code Point (DSCP) value(s), and the 802.1p Dot1p priority.
 
 
 
 
 
 
 
 
 ├
[V] qos:Dot1PClass The class level for dot1P to prioritize the map.
[V] top:Root  This class represents the root element in the object hierarchy. All managed objects in the system are descendants of the Root element.
 ├
[V] pol:Uni Represents policy definition/resolution universe.
 
 ├
[V] fv:Tenant A policy owner in the virtual fabric. A tenant can be either a private or a shared entity. For example, you can create a tenant with contexts and bridge domains shared by other tenants. A shared type of tenant is typically named common, default, or infra.
 
 
 ├
[V] qos:CustomPol The custom QoS policy enables different levels of service to be assigned to network traffic, including specifications for the Differentiated Services Code Point (DSCP) value(s), and the 802.1p Dot1p priority.
 
 
 
 ├
[V] qos:Dot1PClass The class level for dot1P to prioritize the map.


Contained Hierarchy
[V] qos:Dot1PClass The class level for dot1P to prioritize the map.
 ├
[V] aaa:RbacAnnotation  RbacAnnotation is used for capturing rbac properties of any apic object Objects can append rbacannotations as Object->RbacAnnotation which is then checked for domain eligibility
 ├
[V] fault:Delegate Exposes internal faults to the user. A fault delegate object can be defined on IFC (for example, for an endpoint group) and when the fault is raised (for example, under an endpoint policy on a switch), a fault delegate object is created on IFC under the specified object. A fault delegate object follows the lifecycle of the original fault instance object, being created, modified, or deleted based on the changes of the original fault.
 ├
[V] qos:RtDefToDot1PClass A target relation to the class for dot1p to priority map. Note that this relation is an internal object.
 ├
[V] tag:Annotation 
 ├
[V] tag:Tag 


Inheritance
[V] naming:NamedObject An abstract base class for an object that contains a name.
 ├
[V] pol:Obj Represents a generic policy object.
 
 ├
[V] pol:Comp Represents a policy component. This object is part of the policy definition.
 
 
 ├
[V] qos:Classification An abstract class for dot1p and DSCP classification rules.
 
 
 
 ├
[V] qos:ADot1PClass An abstraction of a dot1P class.
 
 
 
 
 ├
[V] qos:Dot1PClass The class level for dot1P to prioritize the map.


Events
                qos:Dot1PClass:creation__qos_Dot1PClass
qos:Dot1PClass:modification__qos_Dot1PClass
qos:Dot1PClass:deletion__qos_Dot1PClass


Faults
                


Fsms
                


Properties Summary
Defined in: qos:Dot1PClass
mo:Annotation
          string:Basic
annotation  (qos:Dot1PClass:annotation)
           NO COMMENTS
mo:ExtMngdByType
          scalar:Bitmask32
extMngdBy  (qos:Dot1PClass:extMngdBy)
           NO COMMENTS
qosp:Dot1P
          scalar:UByte
from  (qos:Dot1PClass:from)
           Overrides:qos:ADot1PClass:from
           The Dot1p priority range starting value.
qosp:Dot1P
          scalar:UByte
to  (qos:Dot1PClass:to)
           Overrides:qos:ADot1PClass:to
           The Dot1p priority range ending value.
Defined in: qos:ADot1PClass
qos:TenantPrio
          scalar:Enum8
prio  (qos:ADot1PClass:prio)
           Class id
Defined in: qos:Classification
qosp:Dscp
          scalar:UByte
target  (qos:Classification:target)
           Our Fabric only supports DSCP mutation. Dot1P mutation is not supported
qosp:Dot1P
          scalar:UByte
targetCos  (qos:Classification:targetCos)
           Target COS to be driven based on the range of input values of DSCP coming into the fabric
Defined in: pol:Comp
naming:Descr
          string:Basic
descr  (pol:Comp:descr)
           Specifies the description of a policy component.
Defined in: pol:Obj
naming:Name
          string:Basic
name  (pol:Obj:name)
           Overrides:naming:NamedObject:name
           null
Defined in: naming:NamedObject
naming:NameAlias
          string:Basic
nameAlias  (naming:NamedObject:nameAlias)
           NO COMMENTS
Defined in: mo:Ownable
scalar:Uint16 uid  (mo:Ownable:uid)
           A unique identifier for this object.
Defined in: mo:Resolvable
mo:Owner
          scalar:Enum8
lcOwn  (mo:Resolvable:lcOwn)
           A value that indicates how this object was created. For internal use only.
Defined in: mo:TopProps
mo:ModificationChildAction
          scalar:Bitmask32
childAction  (mo:TopProps:childAction)
           Delete or ignore. For internal use only.
reference:BinRef dn  (mo:TopProps:dn)
           A tag or metadata is a non-hierarchical keyword or term assigned to the fabric module.
reference:BinRN rn  (mo:TopProps:rn)
           Identifies an object from its siblings within the context of its parent object. The distinguished name contains a sequence of relative names.
mo:ModificationStatus
          scalar:Bitmask32
status  (mo:TopProps:status)
           The upgrade status. This property is for internal use only.
Defined in: mo:Modifiable
mo:TStamp
          scalar:Date
modTs  (mo:Modifiable:modTs)
           The time when this object was last modified.
Properties Detail

annotation

Type: mo:Annotation
Primitive Type: string:Basic

Units: null
Encrypted: false
Access: admin
Category: TopLevelRegular
Property Validators:
    Range:  min: "0"  max: "128"
        Allowed Chars:
            Regex: [a-zA-Z0-9_.:-]+
    Comments:
NO COMMENTS



childAction

Type: mo:ModificationChildAction
Primitive Type: scalar:Bitmask32

Units: null
Encrypted: false
Access: implicit
Category: TopLevelChildAction
    Comments:
Delete or ignore. For internal use only.
Constants
deleteAll 16384u deleteAll NO COMMENTS
ignore 4096u ignore NO COMMENTS
deleteNonPresent 8192u deleteNonPresent NO COMMENTS
DEFAULT 0 --- This type is used to





descr

Type: naming:Descr
Primitive Type: string:Basic

Like: naming:Described:descr
Units: null
Encrypted: false
Access: admin
Category: TopLevelRegular
Property Validators:
    Range:  min: "0"  max: "128"
        Allowed Chars:
            Regex: [a-zA-Z0-9\\!#$%()*,-./:;@ _{|}~?&+]+
    Comments:
Specifies the description of a policy component.



dn

Type: reference:BinRef

Units: null
Encrypted: false
Access: implicit
Category: TopLevelDn
    Comments:
A tag or metadata is a non-hierarchical keyword or term assigned to the fabric module.



extMngdBy

Type: mo:ExtMngdByType
Primitive Type: scalar:Bitmask32

Units: null
Encrypted: false
Access: implicit
Category: TopLevelRegular
    Comments:
NO COMMENTS
Constants
undefined 0u undefined NO COMMENTS
msc 1u msc NO COMMENTS
DEFAULT undefined(0u) undefined NO COMMENTS





from

Type: qosp:Dot1P
Primitive Type: scalar:UByte

Overrides:qos:ADot1PClass:from
Units: null Encrypted: false Naming Property -- [NAMING RULES] Access: naming Category: TopLevelRegular Property Validators: Range: min: (short)0 max: (short)8
    Comments:
The Dot1p priority range starting value.
Constants
0 0 Background Background traffic
1 1 Best Effort Best Effort traffic
2 2 Excellent Effort Excellent Effort traffic
3 3 Critical Applications Critical Applications traffic
4 4 Video, < 100 ms latency and jitter Video traffic
5 5 Voice, < 10 ms latency and jitter Voice traffic
6 6 Internetwork Control Internetwork Control traffic
7 7 Network Control Network Control traffic
unspecified 8 Unspecified Class of traffic not specified, not a real COS value
DEFAULT unspecified(8) Unspecified Class of traffic not specified, not a real COS value





lcOwn

Type: mo:Owner
Primitive Type: scalar:Enum8

Units: null
Encrypted: false
Access: implicit
Category: TopLevelRegular
    Comments:
A value that indicates how this object was created. For internal use only.
Constants
local 0 Local NO COMMENTS
policy 1 Policy NO COMMENTS
replica 2 Replica NO COMMENTS
resolveOnBehalf 3 ResolvedOnBehalf NO COMMENTS
implicit 4 Implicit NO COMMENTS
DEFAULT local(0) Local NO COMMENTS





modTs

Type: mo:TStamp
Primitive Type: scalar:Date

Units: null
Encrypted: false
Access: implicit
Category: TopLevelRegular
    Comments:
The time when this object was last modified.
Constants
never 0ull never NO COMMENTS
DEFAULT never(0ull) never NO COMMENTS





name

Type: naming:Name
Primitive Type: string:Basic

Overrides:naming:NamedObject:name
Units: null Encrypted: false Access: admin Category: TopLevelRegular Property Validators: Range: min: "0" max: "64" Allowed Chars: Regex: [a-zA-Z0-9_.:-]+
    Comments:
null



nameAlias

Type: naming:NameAlias
Primitive Type: string:Basic

Units: null
Encrypted: false
Access: admin
Category: TopLevelRegular
Property Validators:
    Range:  min: "0"  max: "63"
        Allowed Chars:
            Regex: [a-zA-Z0-9_.-]+
    Comments:
NO COMMENTS



prio

Type: qos:TenantPrio
Primitive Type: scalar:Enum8

Units: null
Encrypted: false
Access: admin
Category: TopLevelRegular
Property Validators:
    Range:  min: (byte)0  max: (byte)9
    Comments:
Class id
Constants
unspecified 0 Unspecified NO COMMENTS
level3 1 Level3 (Default) User configurable classes
level2 2 Level2 NO COMMENTS
level1 3 Level1 NO COMMENTS
level6 7 Level6 NO COMMENTS
level5 8 Level5 NO COMMENTS
level4 9 Level4 NO COMMENTS
DEFAULT unspecified(0) Unspecified NO COMMENTS





rn

Type: reference:BinRN

Units: null
Encrypted: false
Access: implicit
Category: TopLevelRn
    Comments:
Identifies an object from its siblings within the context of its parent object. The distinguished name contains a sequence of relative names.



status

Type: mo:ModificationStatus
Primitive Type: scalar:Bitmask32

Units: null
Encrypted: false
Access: implicit
Category: TopLevelStatus
    Comments:
The upgrade status. This property is for internal use only.
Constants
created 2u created In a setter method: specifies that an object should be created. An error is returned if the object already exists.
In the return value of a setter method: indicates that an object has been created.
modified 4u modified In a setter method: specifies that an object should be modified
In the return value of a setter method: indicates that an object has been modified.
deleted 8u deleted In a setter method: specifies that an object should be deleted.
In the return value of a setter method: indicates that an object has been deleted.
DEFAULT 0 --- This type controls the life cycle of objects passed in the XML API.

When used in a setter method (such as configConfMo), the ModificationStatus specifies whether an object should be created, modified, deleted or removed.
In the return value of a setter method, the ModificationStatus indicates the actual operation that was performed. For example, the ModificationStatus is set to "created" if the object was created. The ModificationStatus is not set if the object was neither created, modified, deleted or removed.

When invoking a setter method, the ModificationStatus is optional:
If a setter method such as configConfMo is invoked and the ModificationStatus is not set, the system automatically determines if the object should be created or modified.






target

Type: qosp:Dscp
Primitive Type: scalar:UByte

Units: null
Encrypted: false
Access: admin
Category: TopLevelRegular
Property Validators:
    Range:  min: (short)0  max: (short)64
    Comments:
Our Fabric only supports DSCP mutation. Dot1P mutation is not supported
Constants
CS0 0 CS0 CS0
CS1 8 CS1 CS1
AF11 10 AF11 low drop AF11 low drop
AF12 12 AF12 medium drop AF12 medium drop
AF13 14 AF13 high drop AF13 high drop
CS2 16 CS2 CS2
AF21 18 AF21 low drop AF21 low drop
AF22 20 AF22 medium drop AF22 medium drop
AF23 22 AF23 high drop AF22 high drop
CS3 24 CS3 CS3
AF31 26 AF31 low drop AF31 low drop
AF32 28 AF32 medium drop AF32 medium drop
AF33 30 AF33 high drop AF33 high drop
CS4 32 CS4 CS4
AF41 34 AF41 low drop AF41 low drop
AF42 36 AF42 medium drop AF42 medium drop
AF43 38 AF43 high drop AF42 high drop
CS5 40 CS5 CS5
VA 44 Voice Admit VA
EF 46 Expedited Forwarding EF
CS6 48 CS6 CS6
CS7 56 CS7 CS7
unspecified 64 Unspecified Unspecified
DEFAULT unspecified(64) Unspecified Unspecified





targetCos

Type: qosp:Dot1P
Primitive Type: scalar:UByte

Units: null
Encrypted: false
Access: admin
Category: TopLevelRegular
Property Validators:
    Range:  min: (short)0  max: (short)8
    Comments:
Target COS to be driven based on the range of input values of DSCP coming into the fabric
Constants
0 0 Background Background traffic
1 1 Best Effort Best Effort traffic
2 2 Excellent Effort Excellent Effort traffic
3 3 Critical Applications Critical Applications traffic
4 4 Video, < 100 ms latency and jitter Video traffic
5 5 Voice, < 10 ms latency and jitter Voice traffic
6 6 Internetwork Control Internetwork Control traffic
7 7 Network Control Network Control traffic
unspecified 8 Unspecified Class of traffic not specified, not a real COS value
DEFAULT unspecified(8) Unspecified Class of traffic not specified, not a real COS value





to

Type: qosp:Dot1P
Primitive Type: scalar:UByte

Overrides:qos:ADot1PClass:to
Units: null Encrypted: false Naming Property -- [NAMING RULES] Access: naming Category: TopLevelRegular Property Validators: Range: min: (short)0 max: (short)8
    Comments:
The Dot1p priority range ending value.
Constants
0 0 Background Background traffic
1 1 Best Effort Best Effort traffic
2 2 Excellent Effort Excellent Effort traffic
3 3 Critical Applications Critical Applications traffic
4 4 Video, < 100 ms latency and jitter Video traffic
5 5 Voice, < 10 ms latency and jitter Voice traffic
6 6 Internetwork Control Internetwork Control traffic
7 7 Network Control Network Control traffic
unspecified 8 Unspecified Class of traffic not specified, not a real COS value
DEFAULT unspecified(8) Unspecified Class of traffic not specified, not a real COS value





uid

Type: scalar:Uint16

Units: null
Encrypted: false
Access: implicit
Category: TopLevelRegular
    Comments:
A unique identifier for this object.