Class qos:DppPolDef (CONCRETE)

Class ID:7682
Class Label: Data Plane Policing policy Extra data
Encrypted: false - Exportable: false - Persistent: true - Configurable: false - Subject to Quota: Disabled - Abstraction Layer: Logical Model
Write Access: [NON CONFIGURABLE]
Read Access: [admin, tenant-qos]
Creatable/Deletable: no (see Container Mos for details)
Semantic Scope: None
Semantic Scope Evaluation Rule: Parent
Monitoring Policy Source: Parent
Monitoring Flags : [ IsObservable: false, HasStats: false, HasFaults: false, HasHealth: false, HasEventRules: false ]

Define the Data Plane Policing MO which contains internal information needed to program the leaf

Naming Rules
RN FORMAT: qosdpppold-{[dppPolDn]}

    [1] PREFIX=qosdpppold- PROPERTY = dppPolDn




DN FORMAT: 

[0] qosdpppolcont/qosdpppold-{[dppPolDn]}

                


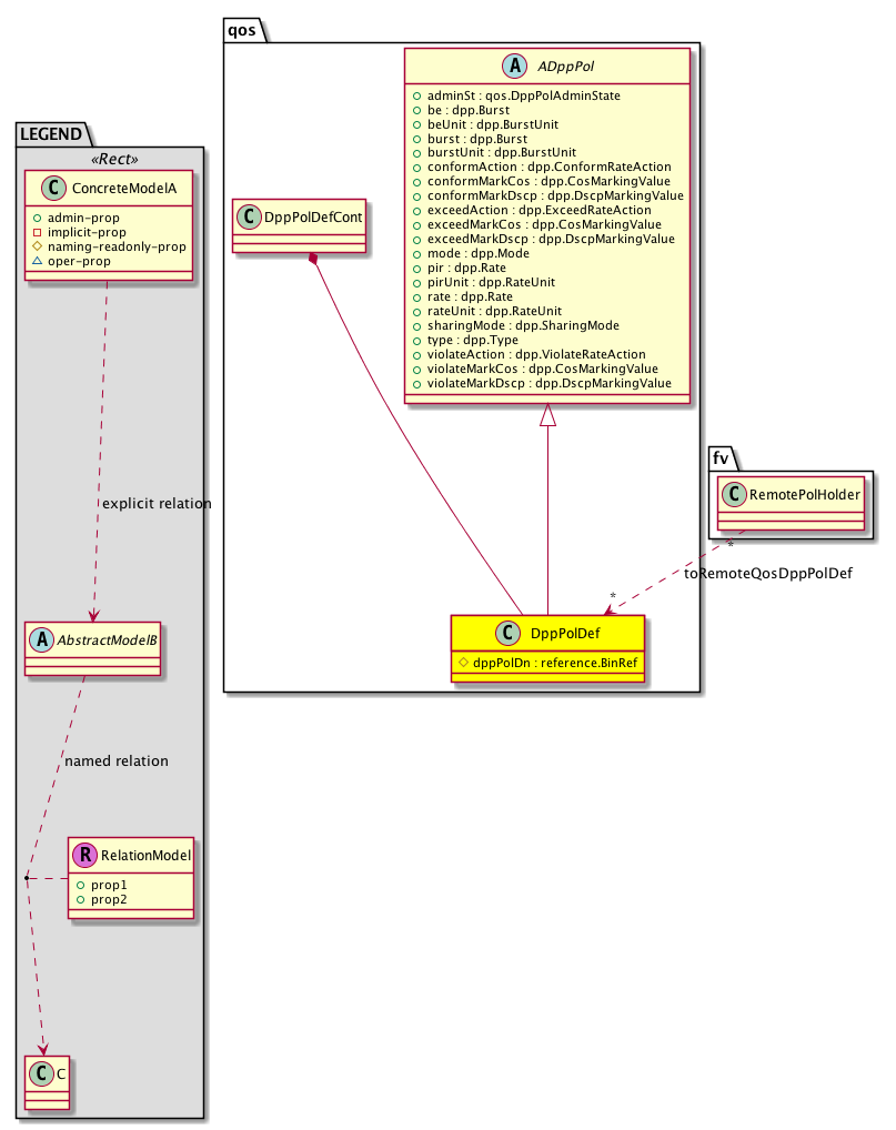
Diagram

Super Mo: qos:ADppPol,
Container Mos: qos:DppPolDefCont (deletable:no),
Relations From: fv:RemotePolHolder,
Relations: qos:RtToRemoteQosDppPolDef,


Containers Hierarchies
[V] top:Root  This class represents the root element in the object hierarchy. All managed objects in the system are descendants of the Root element.
 ├
[V] qos:DppPolDefCont  Container for all the qos:DppPolDef, under top, to have them neatly organized
 
 ├
[V] qos:DppPolDef  Define the Data Plane Policing MO which contains internal information needed to program the leaf


Contained Hierarchy
[V] qos:DppPolDef  Define the Data Plane Policing MO which contains internal information needed to program the leaf
 ├
[V] fault:Delegate Exposes internal faults to the user. A fault delegate object can be defined on IFC (for example, for an endpoint group) and when the fault is raised (for example, under an endpoint policy on a switch), a fault delegate object is created on IFC under the specified object. A fault delegate object follows the lifecycle of the original fault instance object, being created, modified, or deleted based on the changes of the original fault.
 ├
[V] qos:RtToRemoteQosDppPolDef  Relation that will cause the download of the qos:DppPolDef when required this will be triggered by behavioural code on PE when handling changes on the qosDppPolHolder Mo NOTE: the update-type is 'self' because this MO is very simple and doesn't need to update a subtree, but just itself, hence is much more ...


Inheritance
[V] naming:NamedObject An abstract base class for an object that contains a name.
 ├
[V] pol:Obj Represents a generic policy object.
 
 ├
[V] pol:Def Represents self-contained policy document.
 
 
 ├
[V] fabric:ProtoPol A base class for protocol policies.
 
 
 
 ├
[V] fabric:ProtoIfPol A base class for interface-level protocol policies.
 
 
 
 
 ├
[V] fabric:L2IfPol A base class for layer 2 interface-level policies.
 
 
 
 
 
 ├
[V] qos:ADppPol  Define a Data Plane Policing policy. User is supposed to use this in scenarios where the incoming traffic need to be policed to certain levels
 
 
 
 
 
 
 ├
[V] qos:DppPolDef  Define the Data Plane Policing MO which contains internal information needed to program the leaf


Events
                


Faults
                


Fsms
                


Properties Summary
Defined in: qos:DppPolDef
reference:BinRef dppPolDn  (qos:DppPolDef:dppPolDn)
           NO COMMENTS
Defined in: qos:ADppPol
qos:DppPolAdminState
          scalar:Enum8
adminSt  (qos:ADppPol:adminSt)
           The administrative state of the object or policy.
dpp:Burst
          scalar:Uint64
be  (qos:ADppPol:be)
           Excessive burst size (2R3C policer only)
dpp:BurstUnit
          scalar:Enum8
beUnit  (qos:ADppPol:beUnit)
           Excessive Burst unit - none, Kilo, Mega, Giga, ms, us
dpp:Burst
          scalar:Uint64
burst  (qos:ADppPol:burst)
           A committed burst size. This is the number of packets allowed at line rate during a burst.
dpp:BurstUnit
          scalar:Enum8
burstUnit  (qos:ADppPol:burstUnit)
           Burst unit - byte, kbyte, mbyte etc.
dpp:ConformRateAction
          scalar:Enum8
conformAction  (qos:ADppPol:conformAction)
           Confirm action
dpp:CosMarkingValue
          scalar:Uint16
conformMarkCos  (qos:ADppPol:conformMarkCos)
           Conform Mark cos
dpp:DscpMarkingValue
          scalar:Uint16
conformMarkDscp  (qos:ADppPol:conformMarkDscp)
           Conform Mark Dscp
dpp:ExceedRateAction
          scalar:Enum8
exceedAction  (qos:ADppPol:exceedAction)
           Exceed action
dpp:CosMarkingValue
          scalar:Uint16
exceedMarkCos  (qos:ADppPol:exceedMarkCos)
           Exceed Mark cos
dpp:DscpMarkingValue
          scalar:Uint16
exceedMarkDscp  (qos:ADppPol:exceedMarkDscp)
           Exceed Mark Dscp
dpp:Mode
          scalar:Enum8
mode  (qos:ADppPol:mode)
           The BGP Domain mode.
dpp:Rate
          scalar:Uint64
pir  (qos:ADppPol:pir)
           Peak rate (pir) (2R3C policer only)
dpp:RateUnit
          scalar:Enum8
pirUnit  (qos:ADppPol:pirUnit)
           Peak Rate unit - none, Kilo, Mega, Giga
dpp:Rate
          scalar:Uint64
rate  (qos:ADppPol:rate)
           An allowed rate. This is the committed rate at which the packets are allowed into the system (raw NTPD format).
dpp:RateUnit
          scalar:Enum8
rateUnit  (qos:ADppPol:rateUnit)
           Rate unit - bps, kbps, mbps, packets etc.
dpp:SharingMode
          scalar:Enum8
sharingMode  (qos:ADppPol:sharingMode)
           Policer sharing mode
dpp:Type
          scalar:Enum8
type  (qos:ADppPol:type)
           The specific type of the object or component.
dpp:ViolateRateAction
          scalar:Enum8
violateAction  (qos:ADppPol:violateAction)
           Violate action
dpp:CosMarkingValue
          scalar:Uint16
violateMarkCos  (qos:ADppPol:violateMarkCos)
           Violate Mark cos
dpp:DscpMarkingValue
          scalar:Uint16
violateMarkDscp  (qos:ADppPol:violateMarkDscp)
           Violate Mark Dscp
Defined in: pol:Def
naming:Descr
          string:Basic
descr  (pol:Def:descr)
           Specifies a description of the policy definition.
naming:Descr
          string:Basic
ownerKey  (pol:Def:ownerKey)
           The key for enabling clients to own their data for entity correlation.
naming:Descr
          string:Basic
ownerTag  (pol:Def:ownerTag)
           A tag for enabling clients to add their own data. For example, to indicate who created this object.
Defined in: pol:Obj
naming:Name
          string:Basic
name  (pol:Obj:name)
           Overrides:naming:NamedObject:name
           null
Defined in: naming:NamedObject
naming:NameAlias
          string:Basic
nameAlias  (naming:NamedObject:nameAlias)
           NO COMMENTS
Defined in: mo:Resolvable
mo:Owner
          scalar:Enum8
lcOwn  (mo:Resolvable:lcOwn)
           A value that indicates how this object was created. For internal use only.
Defined in: mo:TopProps
mo:ModificationChildAction
          scalar:Bitmask32
childAction  (mo:TopProps:childAction)
           Delete or ignore. For internal use only.
reference:BinRef dn  (mo:TopProps:dn)
           A tag or metadata is a non-hierarchical keyword or term assigned to the fabric module.
reference:BinRN rn  (mo:TopProps:rn)
           Identifies an object from its siblings within the context of its parent object. The distinguished name contains a sequence of relative names.
mo:ModificationStatus
          scalar:Bitmask32
status  (mo:TopProps:status)
           The upgrade status. This property is for internal use only.
Defined in: mo:Modifiable
mo:TStamp
          scalar:Date
modTs  (mo:Modifiable:modTs)
           The time when this object was last modified.
Properties Detail

adminSt

Type: qos:DppPolAdminState
Primitive Type: scalar:Enum8

Units: null
Encrypted: false
Access: admin
Category: TopLevelRegular
    Comments:
The administrative state of the object or policy.
Constants
enabled 0 enabled NO COMMENTS
disabled 1 disabled NO COMMENTS
DEFAULT disabled(1) disabled NO COMMENTS





be

Type: dpp:Burst
Primitive Type: scalar:Uint64

Like: dpp:Policer:be
Units: null
Encrypted: false
Access: admin
Category: TopLevelRegular
    Comments:
Excessive burst size (2R3C policer only)
Constants
unspecified 0xffffffffffffffffull Unspecified NO COMMENTS
DEFAULT unspecified(0xffffffffffffffffull) Unspecified NO COMMENTS





beUnit

Type: dpp:BurstUnit
Primitive Type: scalar:Enum8

Like: dpp:Policer:beUnit
Units: null
Encrypted: false
Access: admin
Category: TopLevelRegular
    Comments:
Excessive Burst unit - none, Kilo, Mega, Giga, ms, us
Constants
unspecified 0 Bytes/Packets NO COMMENTS
kilo 1 Kilo Bytes/Packets NO COMMENTS
mega 2 Mega Bytes/Packets NO COMMENTS
giga 3 Giga Bytes/Packets NO COMMENTS
msec 4 Milli Seconds NO COMMENTS
usec 5 Micro Seconds NO COMMENTS
DEFAULT unspecified(0) Bytes/Packets NO COMMENTS





burst

Type: dpp:Burst
Primitive Type: scalar:Uint64

Like: dpp:Policer:burst
Units: null
Encrypted: false
Access: admin
Category: TopLevelRegular
    Comments:
A committed burst size. This is the number of packets allowed at line rate during a burst.
Constants
unspecified 0xffffffffffffffffull Unspecified NO COMMENTS
DEFAULT unspecified(0xffffffffffffffffull) Unspecified NO COMMENTS





burstUnit

Type: dpp:BurstUnit
Primitive Type: scalar:Enum8

Like: dpp:Policer:burstUnit
Units: null
Encrypted: false
Access: admin
Category: TopLevelRegular
    Comments:
Burst unit - byte, kbyte, mbyte etc.
Constants
unspecified 0 Bytes/Packets NO COMMENTS
kilo 1 Kilo Bytes/Packets NO COMMENTS
mega 2 Mega Bytes/Packets NO COMMENTS
giga 3 Giga Bytes/Packets NO COMMENTS
msec 4 Milli Seconds NO COMMENTS
usec 5 Micro Seconds NO COMMENTS
DEFAULT unspecified(0) Bytes/Packets NO COMMENTS





childAction

Type: mo:ModificationChildAction
Primitive Type: scalar:Bitmask32

Units: null
Encrypted: false
Access: implicit
Category: TopLevelChildAction
    Comments:
Delete or ignore. For internal use only.
Constants
deleteAll 16384u deleteAll NO COMMENTS
ignore 4096u ignore NO COMMENTS
deleteNonPresent 8192u deleteNonPresent NO COMMENTS
DEFAULT 0 --- This type is used to





conformAction

Type: dpp:ConformRateAction
Primitive Type: scalar:Enum8

Like: dpp:Policer:conformAction
Units: null
Encrypted: false
Access: admin
Category: TopLevelRegular
    Comments:
Confirm action
Constants
transmit 1 Transmit NO COMMENTS
drop 2 Drop NO COMMENTS
mark 3 Mark NO COMMENTS
DEFAULT transmit(1) Transmit NO COMMENTS





conformMarkCos

Type: dpp:CosMarkingValue
Primitive Type: scalar:Uint16

Like: dpp:Policer:conformMarkCos
Units: null
Encrypted: false
Access: admin
Category: TopLevelRegular
    Comments:
Conform Mark cos
Constants
unspecified 0xffff Unspecified NO COMMENTS
DEFAULT unspecified(0xffff) Unspecified NO COMMENTS





conformMarkDscp

Type: dpp:DscpMarkingValue
Primitive Type: scalar:Uint16

Like: dpp:Policer:conformMarkDscp
Units: null
Encrypted: false
Access: admin
Category: TopLevelRegular
    Comments:
Conform Mark Dscp
Constants
unspecified 0xffff Unspecified NO COMMENTS
DEFAULT unspecified(0xffff) Unspecified NO COMMENTS





descr

Type: naming:Descr
Primitive Type: string:Basic

Like: naming:Described:descr
Units: null
Encrypted: false
Access: admin
Category: TopLevelRegular
    Comments:
Specifies a description of the policy definition.



dn

Type: reference:BinRef

Units: null
Encrypted: false
Access: implicit
Category: TopLevelDn
    Comments:
A tag or metadata is a non-hierarchical keyword or term assigned to the fabric module.



dppPolDn

Type: reference:BinRef

Units: null
Encrypted: false
Naming Property -- [NAMING RULES]
Access: naming
Category: TopLevelRegular
    Comments:
NO COMMENTS



exceedAction

Type: dpp:ExceedRateAction
Primitive Type: scalar:Enum8

Like: dpp:Policer:exceedAction
Units: null
Encrypted: false
Access: admin
Category: TopLevelRegular
    Comments:
Exceed action
Constants
transmit 1 Transmit NO COMMENTS
drop 2 Drop NO COMMENTS
mark 3 Mark NO COMMENTS
DEFAULT drop(2) Drop NO COMMENTS





exceedMarkCos

Type: dpp:CosMarkingValue
Primitive Type: scalar:Uint16

Like: dpp:Policer:exceedMarkCos
Units: null
Encrypted: false
Access: admin
Category: TopLevelRegular
    Comments:
Exceed Mark cos
Constants
unspecified 0xffff Unspecified NO COMMENTS
DEFAULT unspecified(0xffff) Unspecified NO COMMENTS





exceedMarkDscp

Type: dpp:DscpMarkingValue
Primitive Type: scalar:Uint16

Like: dpp:Policer:exceedMarkDscp
Units: null
Encrypted: false
Access: admin
Category: TopLevelRegular
    Comments:
Exceed Mark Dscp
Constants
unspecified 0xffff Unspecified NO COMMENTS
DEFAULT unspecified(0xffff) Unspecified NO COMMENTS





lcOwn

Type: mo:Owner
Primitive Type: scalar:Enum8

Units: null
Encrypted: false
Access: implicit
Category: TopLevelRegular
    Comments:
A value that indicates how this object was created. For internal use only.
Constants
local 0 Local NO COMMENTS
policy 1 Policy NO COMMENTS
replica 2 Replica NO COMMENTS
resolveOnBehalf 3 ResolvedOnBehalf NO COMMENTS
implicit 4 Implicit NO COMMENTS
DEFAULT local(0) Local NO COMMENTS





modTs

Type: mo:TStamp
Primitive Type: scalar:Date

Units: null
Encrypted: false
Access: implicit
Category: TopLevelRegular
    Comments:
The time when this object was last modified.
Constants
never 0ull never NO COMMENTS
DEFAULT never(0ull) never NO COMMENTS





mode

Type: dpp:Mode
Primitive Type: scalar:Enum8

Like: dpp:Policer:mode
Units: null
Encrypted: false
Access: admin
Category: TopLevelRegular
    Comments:
The BGP Domain mode.
Constants
bit 1 Bit policer NO COMMENTS
packet 2 Packet Policer NO COMMENTS
DEFAULT bit(1) Bit policer NO COMMENTS





name

Type: naming:Name
Primitive Type: string:Basic

Overrides:naming:NamedObject:name
Units: null Encrypted: false Access: admin Category: TopLevelRegular
    Comments:
null



nameAlias

Type: naming:NameAlias
Primitive Type: string:Basic

Units: null
Encrypted: false
Access: admin
Category: TopLevelRegular
    Comments:
NO COMMENTS



ownerKey

Type: naming:Descr
Primitive Type: string:Basic

Units: null
Encrypted: false
Access: admin
Category: TopLevelRegular
    Comments:
The key for enabling clients to own their data for entity correlation.



ownerTag

Type: naming:Descr
Primitive Type: string:Basic

Units: null
Encrypted: false
Access: admin
Category: TopLevelRegular
    Comments:
A tag for enabling clients to add their own data. For example, to indicate who created this object.



pir

Type: dpp:Rate
Primitive Type: scalar:Uint64

Like: dpp:Policer:pir
Units: null
Encrypted: false
Access: admin
Category: TopLevelRegular
    Comments:
Peak rate (pir) (2R3C policer only)



pirUnit

Type: dpp:RateUnit
Primitive Type: scalar:Enum8

Like: dpp:Policer:pirUnit
Units: null
Encrypted: false
Access: admin
Category: TopLevelRegular
    Comments:
Peak Rate unit - none, Kilo, Mega, Giga
Constants
unspecified 0 Bits/Packets per second NO COMMENTS
kilo 1 Kilo Bits/Packets per second NO COMMENTS
mega 2 Mega Bits/Packets per second NO COMMENTS
giga 3 Giga Bits/Packets per second NO COMMENTS
DEFAULT unspecified(0) Bits/Packets per second NO COMMENTS





rate

Type: dpp:Rate
Primitive Type: scalar:Uint64

Like: dpp:Policer:rate
Units: null
Encrypted: false
Access: admin
Category: TopLevelRegular
    Comments:
An allowed rate. This is the committed rate at which the packets are allowed into the system (raw NTPD format).



rateUnit

Type: dpp:RateUnit
Primitive Type: scalar:Enum8

Like: dpp:Policer:rateUnit
Units: null
Encrypted: false
Access: admin
Category: TopLevelRegular
    Comments:
Rate unit - bps, kbps, mbps, packets etc.
Constants
unspecified 0 Bits/Packets per second NO COMMENTS
kilo 1 Kilo Bits/Packets per second NO COMMENTS
mega 2 Mega Bits/Packets per second NO COMMENTS
giga 3 Giga Bits/Packets per second NO COMMENTS
DEFAULT unspecified(0) Bits/Packets per second NO COMMENTS





rn

Type: reference:BinRN

Units: null
Encrypted: false
Access: implicit
Category: TopLevelRn
    Comments:
Identifies an object from its siblings within the context of its parent object. The distinguished name contains a sequence of relative names.



sharingMode

Type: dpp:SharingMode
Primitive Type: scalar:Enum8

Like: dpp:Policer:sharingMode
Units: null
Encrypted: false
Access: admin
Category: TopLevelRegular
    Comments:
Policer sharing mode
Constants
shared 1 Shared Policer Policer is Shared on a given leaf among the attachment points using it
dedicated 2 Dedicated Policer Policer is Dedicated on the members of the place where is attached
DEFAULT dedicated(2) Dedicated Policer Policer is Dedicated on the members of the place where is attached





status

Type: mo:ModificationStatus
Primitive Type: scalar:Bitmask32

Units: null
Encrypted: false
Access: implicit
Category: TopLevelStatus
    Comments:
The upgrade status. This property is for internal use only.
Constants
created 2u created In a setter method: specifies that an object should be created. An error is returned if the object already exists.
In the return value of a setter method: indicates that an object has been created.
modified 4u modified In a setter method: specifies that an object should be modified
In the return value of a setter method: indicates that an object has been modified.
deleted 8u deleted In a setter method: specifies that an object should be deleted.
In the return value of a setter method: indicates that an object has been deleted.
DEFAULT 0 --- This type controls the life cycle of objects passed in the XML API.

When used in a setter method (such as configConfMo), the ModificationStatus specifies whether an object should be created, modified, deleted or removed.
In the return value of a setter method, the ModificationStatus indicates the actual operation that was performed. For example, the ModificationStatus is set to "created" if the object was created. The ModificationStatus is not set if the object was neither created, modified, deleted or removed.

When invoking a setter method, the ModificationStatus is optional:
If a setter method such as configConfMo is invoked and the ModificationStatus is not set, the system automatically determines if the object should be created or modified.






type

Type: dpp:Type
Primitive Type: scalar:Enum8

Like: dpp:Policer:type
Units: null
Encrypted: false
Access: admin
Category: TopLevelRegular
    Comments:
The specific type of the object or component.
Constants
1R2C 1 1 Rate 2 Color NO COMMENTS
2R3C 2 2 Rate 3 Color NO COMMENTS
DEFAULT 1R2C(1) 1 Rate 2 Color NO COMMENTS





violateAction

Type: dpp:ViolateRateAction
Primitive Type: scalar:Enum8

Like: dpp:Policer:violateAction
Units: null
Encrypted: false
Access: admin
Category: TopLevelRegular
    Comments:
Violate action
Constants
transmit 1 Transmit NO COMMENTS
drop 2 Drop NO COMMENTS
mark 3 Mark NO COMMENTS
DEFAULT drop(2) Drop NO COMMENTS





violateMarkCos

Type: dpp:CosMarkingValue
Primitive Type: scalar:Uint16

Like: dpp:Policer:violateMarkCos
Units: null
Encrypted: false
Access: admin
Category: TopLevelRegular
    Comments:
Violate Mark cos
Constants
unspecified 0xffff Unspecified NO COMMENTS
DEFAULT unspecified(0xffff) Unspecified NO COMMENTS





violateMarkDscp

Type: dpp:DscpMarkingValue
Primitive Type: scalar:Uint16

Like: dpp:Policer:violateMarkDscp
Units: null
Encrypted: false
Access: admin
Category: TopLevelRegular
    Comments:
Violate Mark Dscp
Constants
unspecified 0xffff Unspecified NO COMMENTS
DEFAULT unspecified(0xffff) Unspecified NO COMMENTS