Class rtdmc:AIfPol (ABSTRACT)

Class ID:8477
Class Label: rtdmc Interface Policy
Encrypted: false - Exportable: true - Persistent: true - Configurable: true - Subject to Quota: Disabled - Abstraction Layer: Concrete Model
Write Access: [admin, tenant-ext-protocol-l3]
Read Access: [admin, tenant-ext-protocol-l3]
Creatable/Deletable: derived (see Container Mos for details)
Semantic Scope: EPG
Semantic Scope Evaluation Rule: Subclasses
Monitoring Policy Source: Parent
Monitoring Flags : [ IsObservable: false, HasStats: false, HasFaults: false, HasHealth: false, HasEventRules: false ]

Interface-level rtdmc-SM policy

Naming Rules


DN FORMAT: 

                


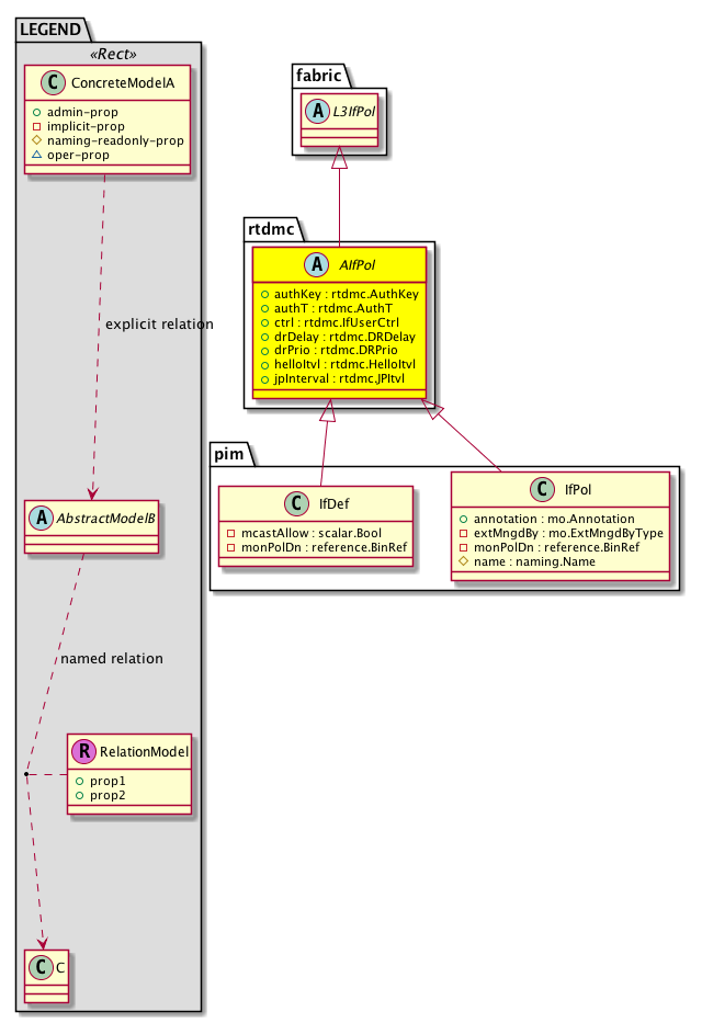
Diagram

Super Mo: fabric:L3IfPol,
Sub Mos: pim:IfDef, pim:IfPol,


Inheritance
[V] naming:NamedObject An abstract base class for an object that contains a name.
 ├
[V] pol:Obj Represents a generic policy object.
 
 ├
[V] pol:Def Represents self-contained policy document.
 
 
 ├
[V] fabric:ProtoPol A base class for protocol policies.
 
 
 
 ├
[V] fabric:ProtoIfPol A base class for interface-level protocol policies.
 
 
 
 
 ├
[V] fabric:L3IfPol A base class for layer 3 interface-level policies.
 
 
 
 
 
 ├
[V] rtdmc:AIfPol  Interface-level rtdmc-SM policy
 
 
 
 
 
 
 ├
[V] pim:IfDef PIM interface definition.
 
 
 
 
 
 
 ├
[V] pim:IfPol Interface-level PIM-SM (sparse mode) policy.


Events
                


Faults
                


Fsms
                


Properties Summary
Defined in: rtdmc:AIfPol
rtdmc:AuthKey
          string:Password
authKey  (rtdmc:AIfPol:authKey)
           Authentication Key
rtdmc:AuthT
          scalar:Enum8
authT  (rtdmc:AIfPol:authT)
           Authentication Type
rtdmc:IfUserCtrl
          scalar:Bitmask8
ctrl  (rtdmc:AIfPol:ctrl)
           Interface controls
rtdmc:DRDelay
          scalar:Uint16
drDelay  (rtdmc:AIfPol:drDelay)
           Designated Router Delay
rtdmc:DRPrio
          scalar:Uint32
drPrio  (rtdmc:AIfPol:drPrio)
           Designated Router Priority
rtdmc:HelloItvl
          scalar:Uint32
helloItvl  (rtdmc:AIfPol:helloItvl)
           Hello Traffic Policy
rtdmc:JPItvl
          scalar:Uint16
jpInterval  (rtdmc:AIfPol:jpInterval)
           JP Traffic Policy
Defined in: pol:Def
naming:Descr
          string:Basic
descr  (pol:Def:descr)
           Specifies a description of the policy definition.
naming:Descr
          string:Basic
ownerKey  (pol:Def:ownerKey)
           The key for enabling clients to own their data for entity correlation.
naming:Descr
          string:Basic
ownerTag  (pol:Def:ownerTag)
           A tag for enabling clients to add their own data. For example, to indicate who created this object.
Defined in: pol:Obj
naming:Name
          string:Basic
name  (pol:Obj:name)
           Overrides:naming:NamedObject:name
           null
Defined in: naming:NamedObject
naming:NameAlias
          string:Basic
nameAlias  (naming:NamedObject:nameAlias)
           NO COMMENTS
Defined in: mo:TopProps
mo:ModificationChildAction
          scalar:Bitmask32
childAction  (mo:TopProps:childAction)
           Delete or ignore. For internal use only.
reference:BinRef dn  (mo:TopProps:dn)
           A tag or metadata is a non-hierarchical keyword or term assigned to the fabric module.
reference:BinRN rn  (mo:TopProps:rn)
           Identifies an object from its siblings within the context of its parent object. The distinguished name contains a sequence of relative names.
mo:ModificationStatus
          scalar:Bitmask32
status  (mo:TopProps:status)
           The upgrade status. This property is for internal use only.
Properties Detail

authKey

Type: rtdmc:AuthKey
Primitive Type: string:Password

Like: rtdmc:AHelloTrP:authKey
Units: null
Encrypted: false
Access: admin
Category: TopLevelRegular
Property Validators:
    Comments:
Authentication Key



authT

Type: rtdmc:AuthT
Primitive Type: scalar:Enum8

Like: rtdmc:AHelloTrP:authT
Units: null
Encrypted: false
Access: admin
Category: TopLevelRegular
Property Validators:
    Comments:
Authentication Type
Constants
none 0 No authentication None
ah-md5 1 MD5 HMAC authentication MD5 HMAC
DEFAULT none(0) No authentication None





childAction

Type: mo:ModificationChildAction
Primitive Type: scalar:Bitmask32

Units: null
Encrypted: false
Access: implicit
Category: TopLevelChildAction
    Comments:
Delete or ignore. For internal use only.
Constants
deleteAll 16384u deleteAll NO COMMENTS
ignore 4096u ignore NO COMMENTS
deleteNonPresent 8192u deleteNonPresent NO COMMENTS
DEFAULT 0 --- This type is used to





ctrl

Type: rtdmc:IfUserCtrl
Primitive Type: scalar:Bitmask8

Units: null
Encrypted: false
Access: admin
Category: TopLevelRegular
Property Validators:
    Comments:
Interface controls
Constants
border 1 Multicast Domain Boundary Boundary of Multicast domain
passive 2 Passive Passive - Do not send/receive PIM protocol packets
strict-rfc-compliant 16 Strict RFC Compliant Quiet - Only listen to PIM protocol packets Do not transmit const name="quiet" value="4" label="Quiet"/ Enable bidirectional forwarding detection (BFD) on the interface const name="bfd-enable" value="8" label="Enable BFD"/ Enable strict RFC compliance on this interface
DEFAULT 0 --- Interface Ctrl - size (8 bits) does not match switch's definition





descr

Type: naming:Descr
Primitive Type: string:Basic

Like: naming:Described:descr
Units: null
Encrypted: false
Access: admin
Category: TopLevelRegular
Property Validators:
    Range:  min: "0"  max: "128"
        Allowed Chars:
            Regex: [a-zA-Z0-9\\!#$%()*,-./:;@ _{|}~?&+]+
    Comments:
Specifies a description of the policy definition.



dn

Type: reference:BinRef

Units: null
Encrypted: false
Access: implicit
Category: TopLevelDn
    Comments:
A tag or metadata is a non-hierarchical keyword or term assigned to the fabric module.



drDelay

Type: rtdmc:DRDelay
Primitive Type: scalar:Uint16

Like: rtdmc:AIf:drDelay
Units: seconds
Encrypted: false
Access: admin
Category: TopLevelRegular
Property Validators:
    Range:  min: 1  max: 65535
    Comments:
Designated Router Delay
Constants
defaultValue 3 --- NO COMMENTS





drPrio

Type: rtdmc:DRPrio
Primitive Type: scalar:Uint32

Like: rtdmc:AIf:drPrio
Units: null
Encrypted: false
Access: admin
Category: TopLevelRegular
Property Validators:
    Range:  min: (long)1l  max: (long)4294967295l
    Comments:
Designated Router Priority
Constants
defaultValue 1u --- NO COMMENTS





helloItvl

Type: rtdmc:HelloItvl
Primitive Type: scalar:Uint32

Like: rtdmc:AHelloTrP:helloItvl
Units: milliseconds
Encrypted: false
Access: admin
Category: TopLevelRegular
Property Validators:
    Range:  min: (long)1l  max: (long)18724286l
    Comments:
Hello Traffic Policy
Constants
defaultValue 30000u --- NO COMMENTS





jpInterval

Type: rtdmc:JPItvl
Primitive Type: scalar:Uint16

Units: seconds
Encrypted: false
Access: admin
Category: TopLevelRegular
Property Validators:
    Range:  min: 60  max: 65520
    Comments:
JP Traffic Policy
Constants
defaultValue 60 --- NO COMMENTS





name

Type: naming:Name
Primitive Type: string:Basic

Overrides:naming:NamedObject:name
Units: null Encrypted: false Access: admin Category: TopLevelRegular Property Validators: Range: min: "0" max: "64" Allowed Chars: Regex: [a-zA-Z0-9_.:-]+
    Comments:
null



nameAlias

Type: naming:NameAlias
Primitive Type: string:Basic

Units: null
Encrypted: false
Access: admin
Category: TopLevelRegular
Property Validators:
    Range:  min: "0"  max: "63"
        Allowed Chars:
            Regex: [a-zA-Z0-9_.-]+
    Comments:
NO COMMENTS



ownerKey

Type: naming:Descr
Primitive Type: string:Basic

Units: null
Encrypted: false
Access: admin
Category: TopLevelRegular
Property Validators:
    Range:  min: "0"  max: "128"
        Allowed Chars:
            Regex: [a-zA-Z0-9\\!#$%()*,-./:;@ _{|}~?&+]+
    Comments:
The key for enabling clients to own their data for entity correlation.



ownerTag

Type: naming:Descr
Primitive Type: string:Basic

Units: null
Encrypted: false
Access: admin
Category: TopLevelRegular
Property Validators:
    Range:  min: "0"  max: "64"
        Allowed Chars:
            Regex: [a-zA-Z0-9\\!#$%()*,-./:;@ _{|}~?&+]+
    Comments:
A tag for enabling clients to add their own data. For example, to indicate who created this object.



rn

Type: reference:BinRN

Units: null
Encrypted: false
Access: implicit
Category: TopLevelRn
    Comments:
Identifies an object from its siblings within the context of its parent object. The distinguished name contains a sequence of relative names.



status

Type: mo:ModificationStatus
Primitive Type: scalar:Bitmask32

Units: null
Encrypted: false
Access: implicit
Category: TopLevelStatus
    Comments:
The upgrade status. This property is for internal use only.
Constants
created 2u created In a setter method: specifies that an object should be created. An error is returned if the object already exists.
In the return value of a setter method: indicates that an object has been created.
modified 4u modified In a setter method: specifies that an object should be modified
In the return value of a setter method: indicates that an object has been modified.
deleted 8u deleted In a setter method: specifies that an object should be deleted.
In the return value of a setter method: indicates that an object has been deleted.
DEFAULT 0 --- This type controls the life cycle of objects passed in the XML API.

When used in a setter method (such as configConfMo), the ModificationStatus specifies whether an object should be created, modified, deleted or removed.
In the return value of a setter method, the ModificationStatus indicates the actual operation that was performed. For example, the ModificationStatus is set to "created" if the object was created. The ModificationStatus is not set if the object was neither created, modified, deleted or removed.

When invoking a setter method, the ModificationStatus is optional:
If a setter method such as configConfMo is invoked and the ModificationStatus is not set, the system automatically determines if the object should be created or modified.