Class rtdmc:AIf (ABSTRACT)

Class ID:8335
Class Label: Interface
Encrypted: false - Exportable: false - Persistent: true - Configurable: false - Subject to Quota: Disabled - Abstraction Layer: Concrete Model
Write Access: [NON CONFIGURABLE]
Read Access: [access-protocol-l3, admin, fabric-protocol-l3, tenant-ext-protocol-l3, tenant-protocol-l3]
Creatable/Deletable: no (see Container Mos for details)
Semantic Scope: Fabric
Semantic Scope Evaluation Rule: Subclasses
Monitoring Policy Source: Parent
Monitoring Flags : [ IsObservable: false, HasStats: false, HasFaults: false, HasHealth: false, HasEventRules: false ]

This object holds routed multicast information that is operated at a interface level

Naming Rules


DN FORMAT: 

                


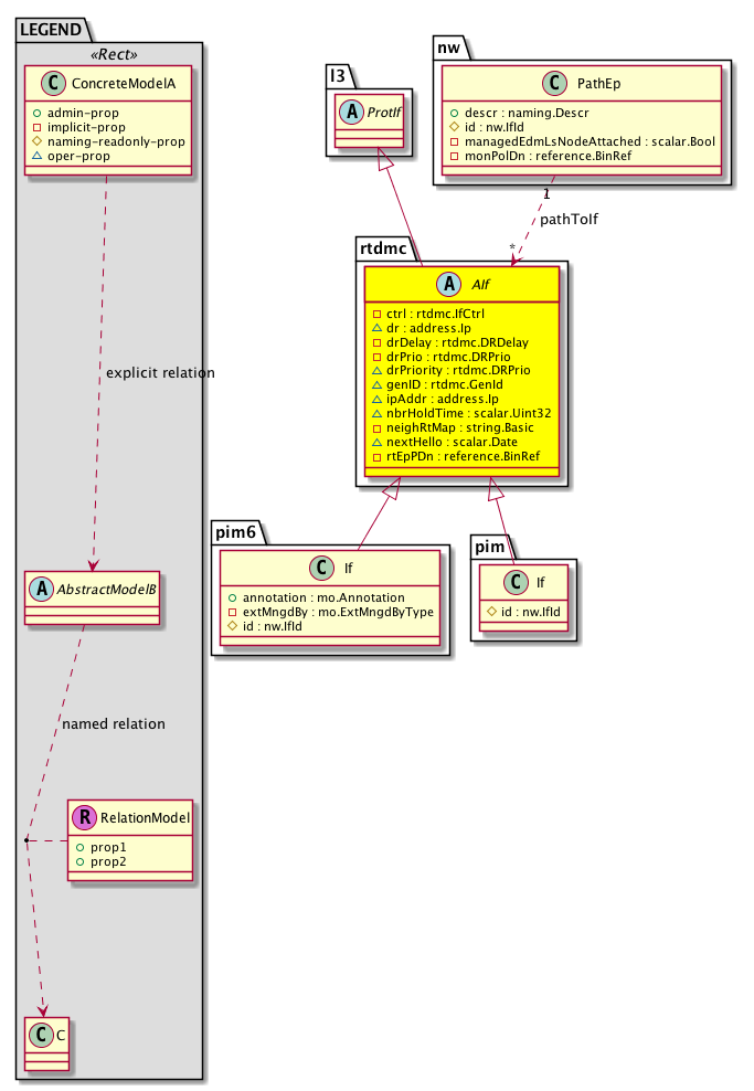
Diagram

Super Mo: l3:ProtIf,
Sub Mos: pim:If,
Relations From: nw:PathEp,
Relations: nw:RtPathToIf,


Inheritance
[V] nw:Item Ignore.
 ├
[V] nw:Conn A connection abstraction.
 
 ├
[V] nw:Ep A static endpoint.
 
 
 ├
[V] nw:ConnEp A connection endpoint abstraction.
 
 
 
 ├
[V] nw:If The interface information.
 
 
 
 
 ├
[V] nw:LogicalIf A logical interface abstraction.
 
 
 
 
 
 ├
[V] nw:ProtIf A protocol interface abstraction.
 
 
 
 
 
 
 ├
[V] l3:ProtIf A layer 3 protocol interface abstraction.
 
 
 
 
 
 
 
 ├
[V] rtdmc:AIf  This object holds routed multicast information that is operated at a interface level
 
 
 
 
 
 
 
 
 ├
[V] pim:If PIM interface information.


Events
                


Faults
                


Fsms
                


Properties Summary
Defined in: rtdmc:AIf
rtdmc:IfCtrl
          scalar:Bitmask16
ctrl  (rtdmc:AIf:ctrl)
           Interface Control
address:Ip dr  (rtdmc:AIf:dr)
           PIM DR
rtdmc:DRDelay
          scalar:Uint16
drDelay  (rtdmc:AIf:drDelay)
           Designated Router Delay
rtdmc:DRPrio
          scalar:Uint32
drPrio  (rtdmc:AIf:drPrio)
           Designated Router Priority
rtdmc:DRPrio
          scalar:Uint32
drPriority  (rtdmc:AIf:drPriority)
           Elected DR priority on the IF
rtdmc:GenId
          scalar:Uint32
genID  (rtdmc:AIf:genID)
           Generation id
address:Ip ipAddr  (rtdmc:AIf:ipAddr)
           IP Address of the interface
scalar:Uint32 nbrHoldTime  (rtdmc:AIf:nbrHoldTime)
           PIM nbr holdtime
string:Basic neighRtMap  (rtdmc:AIf:neighRtMap)
           Neighbor Policy
scalar:Date nextHello  (rtdmc:AIf:nextHello)
           Time when next hello is sent
reference:BinRef rtEpPDn  (rtdmc:AIf:rtEpPDn)
           L3 Router EpP dn
Defined in: nw:ProtIf
nw:IfAdminSt
          scalar:Enum8
adminSt  (nw:ProtIf:adminSt)
           The administrative state of the object or policy.
Defined in: nw:If
naming:Descr
          string:Basic
descr  (nw:If:descr)
          
nw:IfId
          base:IfIndex
id  (nw:If:id)
           An identifier .
Defined in: nw:Ep
naming:Name
          string:Basic
name  (nw:Ep:name)
           Overrides:nw:Conn:name
           The name of the object.
Defined in: mo:TopProps
mo:ModificationChildAction
          scalar:Bitmask32
childAction  (mo:TopProps:childAction)
           Delete or ignore. For internal use only.
reference:BinRef dn  (mo:TopProps:dn)
           A tag or metadata is a non-hierarchical keyword or term assigned to the fabric module.
reference:BinRN rn  (mo:TopProps:rn)
           Identifies an object from its siblings within the context of its parent object. The distinguished name contains a sequence of relative names.
mo:ModificationStatus
          scalar:Bitmask32
status  (mo:TopProps:status)
           The upgrade status. This property is for internal use only.
Properties Detail

adminSt

Type: nw:IfAdminSt
Primitive Type: scalar:Enum8

Units: null
Encrypted: false
Access: implicit
Category: TopLevelRegular
    Comments:
The administrative state of the object or policy.
Constants
enabled 1 Enabled Enabled
disabled 2 Disabled Disabled
DEFAULT enabled(1) Enabled Enabled





childAction

Type: mo:ModificationChildAction
Primitive Type: scalar:Bitmask32

Units: null
Encrypted: false
Access: implicit
Category: TopLevelChildAction
    Comments:
Delete or ignore. For internal use only.
Constants
deleteAll 16384u deleteAll NO COMMENTS
ignore 4096u ignore NO COMMENTS
deleteNonPresent 8192u deleteNonPresent NO COMMENTS
DEFAULT 0 --- This type is used to





ctrl

Type: rtdmc:IfCtrl
Primitive Type: scalar:Bitmask16

Units: null
Encrypted: false
Access: implicit
Category: TopLevelRegular
    Comments:
Interface Control
Constants
border 1 Multicast Domain Boundary Boundary of Multicast domain
passive 2 Passive Passive - Do not send/receive PIM protocol packets
quiet 4 Quiet Quiet - Only listen to PIM protocol packets Do not transmit
bfd-enable 8 Enable BFD Enable bidirectional forwarding detection (BFD) on the interface
strict-rfc-compliant 16 Strict RFC Compliant Enable strict RFC compliance on this interface
DEFAULT 0 --- Interface Ctrl





descr

Type: naming:Descr
Primitive Type: string:Basic

Like: naming:Described:descr
Units: null
Encrypted: false
Access: admin
Category: TopLevelRegular
    Comments:



dn

Type: reference:BinRef

Units: null
Encrypted: false
Access: implicit
Category: TopLevelDn
    Comments:
A tag or metadata is a non-hierarchical keyword or term assigned to the fabric module.



dr

Type: address:Ip

Units: null
Encrypted: false
Access: oper
Category: TopLevelRegular
    Comments:
PIM DR



drDelay

Type: rtdmc:DRDelay
Primitive Type: scalar:Uint16

Units: seconds
Encrypted: false
Access: implicit
Category: TopLevelRegular
    Comments:
Designated Router Delay
Constants
defaultValue 3 --- NO COMMENTS





drPrio

Type: rtdmc:DRPrio
Primitive Type: scalar:Uint32

Units: null
Encrypted: false
Access: implicit
Category: TopLevelRegular
    Comments:
Designated Router Priority
Constants
defaultValue 1u --- NO COMMENTS





drPriority

Type: rtdmc:DRPrio
Primitive Type: scalar:Uint32

Units: null
Encrypted: false
Access: oper
Category: TopLevelRegular
    Comments:
Elected DR priority on the IF
Constants
defaultValue 1u --- NO COMMENTS





genID

Type: rtdmc:GenId
Primitive Type: scalar:Uint32

Units: null
Encrypted: false
Access: oper
Category: TopLevelRegular
    Comments:
Generation id



id

Type: nw:IfId
Primitive Type: base:IfIndex

Units: null
Encrypted: false
Access: create
Category: TopLevelRegular
    Comments:
An identifier .



ipAddr

Type: address:Ip

Units: null
Encrypted: false
Access: oper
Category: TopLevelRegular
    Comments:
IP Address of the interface



name

Type: naming:Name
Primitive Type: string:Basic

Overrides:nw:Conn:name
Units: null Encrypted: false Access: admin Category: TopLevelRegular
    Comments:
The name of the object.



nbrHoldTime

Type: scalar:Uint32

Units: null
Encrypted: false
Access: oper
Category: TopLevelRegular
    Comments:
PIM nbr holdtime



neighRtMap

Type: string:Basic

Units: null
Encrypted: false
Access: implicit
Category: TopLevelRegular
    Comments:
Neighbor Policy



nextHello

Type: scalar:Date

Units: null
Encrypted: false
Access: oper
Category: TopLevelRegular
    Comments:
Time when next hello is sent



rn

Type: reference:BinRN

Units: null
Encrypted: false
Access: implicit
Category: TopLevelRn
    Comments:
Identifies an object from its siblings within the context of its parent object. The distinguished name contains a sequence of relative names.



rtEpPDn

Type: reference:BinRef

Units: null
Encrypted: false
Access: implicit
Category: TopLevelRegular
    Comments:
L3 Router EpP dn



status

Type: mo:ModificationStatus
Primitive Type: scalar:Bitmask32

Units: null
Encrypted: false
Access: implicit
Category: TopLevelStatus
    Comments:
The upgrade status. This property is for internal use only.
Constants
created 2u created In a setter method: specifies that an object should be created. An error is returned if the object already exists.
In the return value of a setter method: indicates that an object has been created.
modified 4u modified In a setter method: specifies that an object should be modified
In the return value of a setter method: indicates that an object has been modified.
deleted 8u deleted In a setter method: specifies that an object should be deleted.
In the return value of a setter method: indicates that an object has been deleted.
DEFAULT 0 --- This type controls the life cycle of objects passed in the XML API.

When used in a setter method (such as configConfMo), the ModificationStatus specifies whether an object should be created, modified, deleted or removed.
In the return value of a setter method, the ModificationStatus indicates the actual operation that was performed. For example, the ModificationStatus is set to "created" if the object was created. The ModificationStatus is not set if the object was neither created, modified, deleted or removed.

When invoking a setter method, the ModificationStatus is optional:
If a setter method such as configConfMo is invoked and the ModificationStatus is not set, the system automatically determines if the object should be created or modified.