Class rtdmc:SGRoute (ABSTRACT)

Class ID:8337
Class Label: Route
Encrypted: false - Exportable: false - Persistent: true - Configurable: false - Subject to Quota: Disabled - Abstraction Layer: Concrete Model
Write Access: [NON CONFIGURABLE]
Read Access: [access-protocol-l3, admin, fabric-protocol-l3, tenant-ext-protocol-l3, tenant-protocol-l3]
Creatable/Deletable: no (see Container Mos for details)
Semantic Scope: Fabric
Semantic Scope Evaluation Rule: Subclasses
Monitoring Policy Source: Parent
Monitoring Flags : [ IsObservable: false, HasStats: false, HasFaults: false, HasHealth: false, HasEventRules: false ]

Abstract class for a pim route

Naming Rules


DN FORMAT: 

                


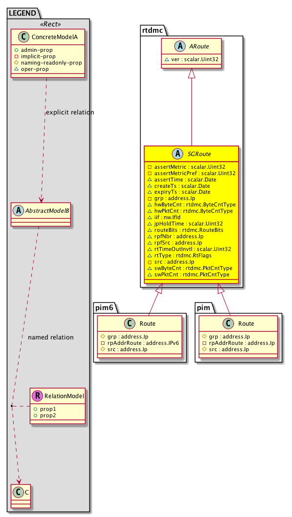
Diagram

Super Mo: rtdmc:ARoute,
Sub Mos: pim:Route,


Inheritance
[V] nw:Item Ignore.
 ├
[V] nw:Conn A connection abstraction.
 
 ├
[V] nw:GEp A group endpoint abstraction.
 
 
 ├
[V] nw:DbRec An abstraction of a database record.
 
 
 
 ├
[V] l3:DbRec A database record abstraction.
 
 
 
 
 ├
[V] rtdmc:ARoute  Base Class for all PIM routes
 
 
 
 
 
 ├
[V] rtdmc:SGRoute  Abstract class for a pim route
 
 
 
 
 
 
 ├
[V] pim:Route  PIM Group/Src MOs


Events
                


Faults
                


Fsms
                


Properties Summary
Defined in: rtdmc:SGRoute
scalar:Uint32 assertMetric  (rtdmc:SGRoute:assertMetric)
          
scalar:Uint32 assertMetricPref  (rtdmc:SGRoute:assertMetricPref)
          
scalar:Date assertTime  (rtdmc:SGRoute:assertTime)
          
scalar:Date createTs  (rtdmc:SGRoute:createTs)
          
scalar:Date expiryTs  (rtdmc:SGRoute:expiryTs)
          
address:Ip grp  (rtdmc:SGRoute:grp)
           Group
rtdmc:ByteCntType
          scalar:Uint32
hwByteCnt  (rtdmc:SGRoute:hwByteCnt)
          
rtdmc:ByteCntType
          scalar:Uint32
hwPktCnt  (rtdmc:SGRoute:hwPktCnt)
          
nw:IfId
          base:IfIndex
iif  (rtdmc:SGRoute:iif)
          
scalar:Uint32 jpHoldTime  (rtdmc:SGRoute:jpHoldTime)
          
rtdmc:RouteBits
          scalar:Bitmask16
routeBits  (rtdmc:SGRoute:routeBits)
          
address:Ip rpAddrRoute  (rtdmc:SGRoute:rpAddrRoute)
          
address:Ip rpfNbr  (rtdmc:SGRoute:rpfNbr)
          
address:Ip rpfSrc  (rtdmc:SGRoute:rpfSrc)
          
scalar:Uint32 rtTimeOutInvtl  (rtdmc:SGRoute:rtTimeOutInvtl)
          
rtdmc:RtFlags
          scalar:Bitmask64
rtType  (rtdmc:SGRoute:rtType)
          
address:Ip src  (rtdmc:SGRoute:src)
           Prefix
rtdmc:PktCntType
          scalar:Uint32
swByteCnt  (rtdmc:SGRoute:swByteCnt)
          
rtdmc:PktCntType
          scalar:Uint32
swPktCnt  (rtdmc:SGRoute:swPktCnt)
          
Defined in: rtdmc:ARoute
scalar:Uint32 ver  (rtdmc:ARoute:ver)
           Version of the route
Defined in: nw:DbRec
naming:Name
          string:Basic
name  (nw:DbRec:name)
           Overrides:nw:Conn:name
           The name of the object.
Defined in: mo:TopProps
mo:ModificationChildAction
          scalar:Bitmask32
childAction  (mo:TopProps:childAction)
           Delete or ignore. For internal use only.
reference:BinRef dn  (mo:TopProps:dn)
           A tag or metadata is a non-hierarchical keyword or term assigned to the fabric module.
reference:BinRN rn  (mo:TopProps:rn)
           Identifies an object from its siblings within the context of its parent object. The distinguished name contains a sequence of relative names.
mo:ModificationStatus
          scalar:Bitmask32
status  (mo:TopProps:status)
           The upgrade status. This property is for internal use only.
Properties Detail

assertMetric

Type: scalar:Uint32

Units: null
Encrypted: false
Access: implicit
Category: TopLevelRegular
    Comments:



assertMetricPref

Type: scalar:Uint32

Units: null
Encrypted: false
Access: implicit
Category: TopLevelRegular
    Comments:



assertTime

Type: scalar:Date

Units: null
Encrypted: false
Access: oper
Category: TopLevelRegular
    Comments:



childAction

Type: mo:ModificationChildAction
Primitive Type: scalar:Bitmask32

Units: null
Encrypted: false
Access: implicit
Category: TopLevelChildAction
    Comments:
Delete or ignore. For internal use only.
Constants
deleteAll 16384u deleteAll NO COMMENTS
ignore 4096u ignore NO COMMENTS
deleteNonPresent 8192u deleteNonPresent NO COMMENTS
DEFAULT 0 --- This type is used to





createTs

Type: scalar:Date

Units: null
Encrypted: false
Access: oper
Category: TopLevelRegular
    Comments:



dn

Type: reference:BinRef

Units: null
Encrypted: false
Access: implicit
Category: TopLevelDn
    Comments:
A tag or metadata is a non-hierarchical keyword or term assigned to the fabric module.



expiryTs

Type: scalar:Date

Units: null
Encrypted: false
Access: oper
Category: TopLevelRegular
    Comments:



grp

Type: address:Ip

Units: null
Encrypted: false
Access: implicit
Category: TopLevelRegular
    Comments:
Group



hwByteCnt

Type: rtdmc:ByteCntType
Primitive Type: scalar:Uint32

Units: null
Encrypted: false
Access: oper
Category: TopLevelRegular
    Comments:



hwPktCnt

Type: rtdmc:ByteCntType
Primitive Type: scalar:Uint32

Units: null
Encrypted: false
Access: oper
Category: TopLevelRegular
    Comments:



iif

Type: nw:IfId
Primitive Type: base:IfIndex

Units: null
Encrypted: false
Access: oper
Category: TopLevelRegular
    Comments:



jpHoldTime

Type: scalar:Uint32

Units: null
Encrypted: false
Access: oper
Category: TopLevelRegular
    Comments:



name

Type: naming:Name
Primitive Type: string:Basic

Overrides:nw:Conn:name
Units: null Encrypted: false Access: admin Category: TopLevelRegular
    Comments:
The name of the object.



rn

Type: reference:BinRN

Units: null
Encrypted: false
Access: implicit
Category: TopLevelRn
    Comments:
Identifies an object from its siblings within the context of its parent object. The distinguished name contains a sequence of relative names.



routeBits

Type: rtdmc:RouteBits
Primitive Type: scalar:Bitmask16

Units: null
Encrypted: false
Access: oper
Category: TopLevelRegular
    Comments:
Constants
rp_bit 1 RP Bit RP Bit
wc_bit 2 Wildcard bit Wildcard bit
DEFAULT 0 --- PIM Route types





rpAddrRoute

Type: address:Ip

Units: null
Encrypted: false
Access: implicit
Category: TopLevelRegular
    Comments:



rpfNbr

Type: address:Ip

Units: null
Encrypted: false
Access: oper
Category: TopLevelRegular
    Comments:



rpfSrc

Type: address:Ip

Units: null
Encrypted: false
Access: oper
Category: TopLevelRegular
    Comments:



rtTimeOutInvtl

Type: scalar:Uint32

Units: null
Encrypted: false
Access: oper
Category: TopLevelRegular
    Comments:



rtType

Type: rtdmc:RtFlags
Primitive Type: scalar:Bitmask64

Units: null
Encrypted: false
Access: oper
Category: TopLevelRegular
    Comments:
Constants
fabricFwder 16ull Fabric Forwarder Fabric Forwarder for route
attached 1ull Attached Route PIM Attached route
static 2ull Static Route PIM Static route
rpfOverride 32ull MFDM RPF override MFDM RPF Override
dataTrig 4ull Data Triggered Route PIM FHR Data Triggered route
stripeWinner 8ull Stripe Winner Stripe Winner for route
DEFAULT 0 --- PIM Route types





src

Type: address:Ip

Units: null
Encrypted: false
Access: implicit
Category: TopLevelRegular
    Comments:
Prefix



status

Type: mo:ModificationStatus
Primitive Type: scalar:Bitmask32

Units: null
Encrypted: false
Access: implicit
Category: TopLevelStatus
    Comments:
The upgrade status. This property is for internal use only.
Constants
created 2u created In a setter method: specifies that an object should be created. An error is returned if the object already exists.
In the return value of a setter method: indicates that an object has been created.
modified 4u modified In a setter method: specifies that an object should be modified
In the return value of a setter method: indicates that an object has been modified.
deleted 8u deleted In a setter method: specifies that an object should be deleted.
In the return value of a setter method: indicates that an object has been deleted.
DEFAULT 0 --- This type controls the life cycle of objects passed in the XML API.

When used in a setter method (such as configConfMo), the ModificationStatus specifies whether an object should be created, modified, deleted or removed.
In the return value of a setter method, the ModificationStatus indicates the actual operation that was performed. For example, the ModificationStatus is set to "created" if the object was created. The ModificationStatus is not set if the object was neither created, modified, deleted or removed.

When invoking a setter method, the ModificationStatus is optional:
If a setter method such as configConfMo is invoked and the ModificationStatus is not set, the system automatically determines if the object should be created or modified.






swByteCnt

Type: rtdmc:PktCntType
Primitive Type: scalar:Uint32

Units: null
Encrypted: false
Access: oper
Category: TopLevelRegular
    Comments:



swPktCnt

Type: rtdmc:PktCntType
Primitive Type: scalar:Uint32

Units: null
Encrypted: false
Access: oper
Category: TopLevelRegular
    Comments:



ver

Type: scalar:Uint32

Units: null
Encrypted: false
Access: oper
Category: TopLevelRegular
    Comments:
Version of the route