Class rtmap:MatchRegComm (CONCRETE)

Class ID:3688
Class Label: Match on Regular Community
Encrypted: false - Exportable: false - Persistent: true - Configurable: false - Subject to Quota: Disabled - Abstraction Layer: Concrete Model
Write Access: [NON CONFIGURABLE]
Read Access: [admin, fabric-connectivity-l3, tenant-connectivity-l3, tenant-ext-connectivity-l3]
Creatable/Deletable: yes (see Container Mos for details)
Semantic Scope: Fabric
Semantic Scope Evaluation Rule: Parent
Monitoring Policy Source: Parent
Monitoring Flags : [ IsObservable: false, HasStats: false, HasFaults: false, HasHealth: false, HasEventRules: false ]

A match rule based on regular communities.

Naming Rules
RN FORMAT: mregcomm

    [1] PREFIX=mregcomm


DN FORMAT: 

[0] topology/pod-{id}/node-{id}/sys/rpm/rtmap-{name}/ent-{order}/mregcomm

[1] sys/rpm/rtmap-{name}/ent-{order}/mregcomm

                


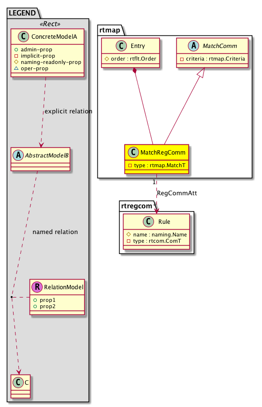
Diagram

Super Mo: rtmap:MatchComm,
Container Mos: rtmap:Entry (deletable:yes),
Relations To: rtregcom:Rule,
Relations: rtmap:RsRegCommAtt,


Containers Hierarchies
[V] top:Root  This class represents the root element in the object hierarchy. All managed objects in the system are descendants of the Root element.
 ├
[V] fabric:Topology The root for IFC topology.
 
 ├
[V] fabric:Pod A pod.
 
 
 ├
[V] fabric:Node The root node for the APIC.
 
 
 
 ├
[V] top:System The APIC uses a policy model to combine data into a health score. Health scores can be aggregated for a variety of areas such as for the infrastructure, applications, or services. The category health score is calculated using a Lp -Norm formula. The health score penalty equals 100 minus the health score. The health score penalty represents the overall health score penalties of a set of MOs that belong to a given category and are children or direc...
 
 
 
 
 ├
[V] rpm:Entity A container for route processor module control plane entity information.
 
 
 
 
 
 ├
[V] rtmap:Rule A route map rule.
 
 
 
 
 
 
 ├
[V] rtmap:Entry An RPM route-map entry.
 
 
 
 
 
 
 
 ├
[V] rtmap:MatchRegComm A match rule based on regular communities.
[V] top:Root  This class represents the root element in the object hierarchy. All managed objects in the system are descendants of the Root element.
 ├
[V] top:System The APIC uses a policy model to combine data into a health score. Health scores can be aggregated for a variety of areas such as for the infrastructure, applications, or services. The category health score is calculated using a Lp -Norm formula. The health score penalty equals 100 minus the health score. The health score penalty represents the overall health score penalties of a set of MOs that belong to a given category and are children or direc...
 
 ├
[V] rpm:Entity A container for route processor module control plane entity information.
 
 
 ├
[V] rtmap:Rule A route map rule.
 
 
 
 ├
[V] rtmap:Entry An RPM route-map entry.
 
 
 
 
 ├
[V] rtmap:MatchRegComm A match rule based on regular communities.


Contained Hierarchy
[V] rtmap:MatchRegComm A match rule based on regular communities.
 ├
[V] fault:Delegate Exposes internal faults to the user. A fault delegate object can be defined on IFC (for example, for an endpoint group) and when the fault is raised (for example, under an endpoint policy on a switch), a fault delegate object is created on IFC under the specified object. A fault delegate object follows the lifecycle of the original fault instance object, being created, modified, or deleted based on the changes of the original fault.
 ├
[V] rtmap:RsRegCommAtt A source relation to the route control rule for regular community lists.


Inheritance
[V] naming:NamedObject An abstract base class for an object that contains a name.
 ├
[V] pol:Obj Represents a generic policy object.
 
 ├
[V] pol:Instr Represents a policy control instrumentation object.
 
 
 ├
[V] nw:FltRule A filter rule.
 
 
 
 ├
[V] rtmap:Match An abstraction for a match rule.
 
 
 
 
 ├
[V] rtmap:MatchComm A match rule based on communities.
 
 
 
 
 
 ├
[V] rtmap:MatchRegComm A match rule based on regular communities.


Events
                


Faults
                


Fsms
                


Properties Summary
Defined in: rtmap:MatchRegComm
rtmap:MatchT
          scalar:Enum8
type  (rtmap:MatchRegComm:type)
           Overrides:rtmap:Match:type
           The specific type of the object or component.
Defined in: rtmap:MatchComm
rtmap:Criteria
          scalar:Enum8
criteria  (rtmap:MatchComm:criteria)
          
Defined in: nw:FltRule
naming:Name
          string:Basic
name  (nw:FltRule:name)
           Overrides:pol:Obj:name | naming:NamedObject:name
           The name of the object.
Defined in: pol:Instr
naming:Descr
          string:Basic
descr  (pol:Instr:descr)
           Specifies a control instrumentation description.
Defined in: naming:NamedObject
naming:NameAlias
          string:Basic
nameAlias  (naming:NamedObject:nameAlias)
           NO COMMENTS
Defined in: mo:Resolvable
mo:Owner
          scalar:Enum8
lcOwn  (mo:Resolvable:lcOwn)
           A value that indicates how this object was created. For internal use only.
Defined in: mo:TopProps
mo:ModificationChildAction
          scalar:Bitmask32
childAction  (mo:TopProps:childAction)
           Delete or ignore. For internal use only.
reference:BinRef dn  (mo:TopProps:dn)
           A tag or metadata is a non-hierarchical keyword or term assigned to the fabric module.
reference:BinRN rn  (mo:TopProps:rn)
           Identifies an object from its siblings within the context of its parent object. The distinguished name contains a sequence of relative names.
mo:ModificationStatus
          scalar:Bitmask32
status  (mo:TopProps:status)
           The upgrade status. This property is for internal use only.
Defined in: mo:Modifiable
mo:TStamp
          scalar:Date
modTs  (mo:Modifiable:modTs)
           The time when this object was last modified.
Properties Detail

childAction

Type: mo:ModificationChildAction
Primitive Type: scalar:Bitmask32

Units: null
Encrypted: false
Access: implicit
Category: TopLevelChildAction
    Comments:
Delete or ignore. For internal use only.
Constants
deleteAll 16384u deleteAll NO COMMENTS
ignore 4096u ignore NO COMMENTS
deleteNonPresent 8192u deleteNonPresent NO COMMENTS
DEFAULT 0 --- This type is used to





criteria

Type: rtmap:Criteria
Primitive Type: scalar:Enum8

Units: null
Encrypted: false
Access: implicit
Category: TopLevelRegular
    Comments:
Constants
exact 1 Exact All entries should exactly match with the ones in the packet
sub-group 2 Sub group All entries should match, but can be a subset of the ones present in the packet
DEFAULT sub-group(2) Sub group All entries should match, but can be a subset of the ones present in the packet





descr

Type: naming:Descr
Primitive Type: string:Basic

Like: naming:Described:descr
Units: null
Encrypted: false
Access: admin
Category: TopLevelRegular
    Comments:
Specifies a control instrumentation description.



dn

Type: reference:BinRef

Units: null
Encrypted: false
Access: implicit
Category: TopLevelDn
    Comments:
A tag or metadata is a non-hierarchical keyword or term assigned to the fabric module.



lcOwn

Type: mo:Owner
Primitive Type: scalar:Enum8

Units: null
Encrypted: false
Access: implicit
Category: TopLevelRegular
    Comments:
A value that indicates how this object was created. For internal use only.
Constants
local 0 Local NO COMMENTS
policy 1 Policy NO COMMENTS
replica 2 Replica NO COMMENTS
resolveOnBehalf 3 ResolvedOnBehalf NO COMMENTS
implicit 4 Implicit NO COMMENTS
DEFAULT local(0) Local NO COMMENTS





modTs

Type: mo:TStamp
Primitive Type: scalar:Date

Units: null
Encrypted: false
Access: implicit
Category: TopLevelRegular
    Comments:
The time when this object was last modified.
Constants
never 0ull never NO COMMENTS
DEFAULT never(0ull) never NO COMMENTS





name

Type: naming:Name
Primitive Type: string:Basic

Overrides:pol:Obj:name  |  naming:NamedObject:name
Units: null Encrypted: false Access: admin Category: TopLevelRegular
    Comments:
The name of the object.



nameAlias

Type: naming:NameAlias
Primitive Type: string:Basic

Units: null
Encrypted: false
Access: admin
Category: TopLevelRegular
    Comments:
NO COMMENTS



rn

Type: reference:BinRN

Units: null
Encrypted: false
Access: implicit
Category: TopLevelRn
    Comments:
Identifies an object from its siblings within the context of its parent object. The distinguished name contains a sequence of relative names.



status

Type: mo:ModificationStatus
Primitive Type: scalar:Bitmask32

Units: null
Encrypted: false
Access: implicit
Category: TopLevelStatus
    Comments:
The upgrade status. This property is for internal use only.
Constants
created 2u created In a setter method: specifies that an object should be created. An error is returned if the object already exists.
In the return value of a setter method: indicates that an object has been created.
modified 4u modified In a setter method: specifies that an object should be modified
In the return value of a setter method: indicates that an object has been modified.
deleted 8u deleted In a setter method: specifies that an object should be deleted.
In the return value of a setter method: indicates that an object has been deleted.
DEFAULT 0 --- This type controls the life cycle of objects passed in the XML API.

When used in a setter method (such as configConfMo), the ModificationStatus specifies whether an object should be created, modified, deleted or removed.
In the return value of a setter method, the ModificationStatus indicates the actual operation that was performed. For example, the ModificationStatus is set to "created" if the object was created. The ModificationStatus is not set if the object was neither created, modified, deleted or removed.

When invoking a setter method, the ModificationStatus is optional:
If a setter method such as configConfMo is invoked and the ModificationStatus is not set, the system automatically determines if the object should be created or modified.






type

Type: rtmap:MatchT
Primitive Type: scalar:Enum8

Overrides:rtmap:Match:type
Units: null Encrypted: false Access: implicit Category: TopLevelRegular
    Comments:
The specific type of the object or component.
Constants
reg-community 1 Regular community Regular Community
ext-community 2 Extended community Extended community
rt-dst 3 Route destinations Route destinations
rt-nh 4 Route nexthops Route next hop
rt-src 5 Route sources Route source
rt-type 6 Route type Route type
rt-tag 7 Route tag Route tag
rt-pervasive 8 Route pervasive Route pervasive
nh-if 9 Nexthop Interface Interface
ospf-area 10 Ospf Area Ospf Area
mcast 11 IP Multicast IP Multicast
DEFAULT reg-community(1) Regular community Regular Community