Class shareident:Segment64 (CONCRETE)

Class ID:8908
Encrypted: false - Exportable: false - Persistent: true - Configurable: false - Subject to Quota: Disabled - Abstraction Layer: Logical Model
Write Access: [NON CONFIGURABLE]
Read Access: [admin]
Creatable/Deletable: yes (see Container Mos for details)
Semantic Scope: None
Semantic Scope Evaluation Rule: Parent
Monitoring Policy Source: Parent
Monitoring Flags : [ IsObservable: false, HasStats: false, HasFaults: false, HasHealth: false, HasEventRules: false ]



Naming Rules
RN FORMAT: sseg64-{from}-{to}

    [1] PREFIX=sseg64- PROPERTY = from


    [2] PREFIX=- PROPERTY = to




DN FORMAT: 

[0] idm/sruni-{subj}-{ns}/sseg64-{from}-{to}

                


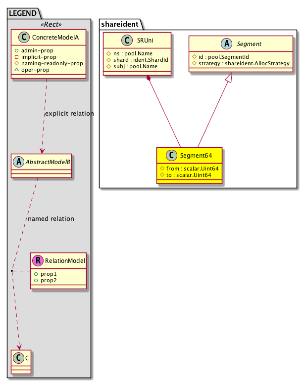
Diagram

Super Mo: shareident:Segment,
Container Mos: shareident:SRUni (deletable:yes),


Containers Hierarchies
[V] top:Root  This class represents the root element in the object hierarchy. All managed objects in the system are descendants of the Root element.
 ├
[V] ident:Multi The identity multiverse.
 
 ├
[V] shareident:SRUni  Universe of shareable identities. All elements are contained in a single shard.
 
 
 ├
[V] shareident:Segment64 


Contained Hierarchy
[V] shareident:Segment64 


Inheritance
[V] pool:Segment A sub-range of the overall pool. This object is used when a pool is distributed across the cluster.
 ├
[V] shareident:Segment 
 
 ├
[V] shareident:Segment64 


Events
                


Faults
                


Fsms
                


Properties Summary
Defined in: shareident:Segment64
scalar:Uint64 from  (shareident:Segment64:from)
          
scalar:Uint64 to  (shareident:Segment64:to)
          
Defined in: shareident:Segment
pool:SegmentId
          scalar:Uint32
id  (shareident:Segment:id)
           Overrides:pool:Segment:id
          
shareident:AllocStrategy
          scalar:Enum8
strategy  (shareident:Segment:strategy)
           Allocation Strategy
Defined in: pool:Segment
pool:Size
          scalar:Uint32
allocSize  (pool:Segment:allocSize)
          
pool:Size
          scalar:Uint32
instSize  (pool:Segment:instSize)
           The number of pool elements instantiated in this segment.
pool:OperSt
          scalar:Enum8
operSt  (pool:Segment:operSt)
           The runtime state of the object or policy.
pool:Size
          scalar:Uint32
size  (pool:Segment:size)
           The size of the firmware image.
Defined in: mo:Resolvable
mo:Owner
          scalar:Enum8
lcOwn  (mo:Resolvable:lcOwn)
           A value that indicates how this object was created. For internal use only.
Defined in: mo:TopProps
mo:ModificationChildAction
          scalar:Bitmask32
childAction  (mo:TopProps:childAction)
           Delete or ignore. For internal use only.
reference:BinRef dn  (mo:TopProps:dn)
           A tag or metadata is a non-hierarchical keyword or term assigned to the fabric module.
reference:BinRN rn  (mo:TopProps:rn)
           Identifies an object from its siblings within the context of its parent object. The distinguished name contains a sequence of relative names.
mo:ModificationStatus
          scalar:Bitmask32
status  (mo:TopProps:status)
           The upgrade status. This property is for internal use only.
Defined in: mo:Modifiable
mo:TStamp
          scalar:Date
modTs  (mo:Modifiable:modTs)
           The time when this object was last modified.
Properties Detail

allocSize

Type: pool:Size
Primitive Type: scalar:Uint32

Units: null
Encrypted: false
Access: implicit
Category: TopLevelRegular
    Comments:



childAction

Type: mo:ModificationChildAction
Primitive Type: scalar:Bitmask32

Units: null
Encrypted: false
Access: implicit
Category: TopLevelChildAction
    Comments:
Delete or ignore. For internal use only.
Constants
deleteAll 16384u deleteAll NO COMMENTS
ignore 4096u ignore NO COMMENTS
deleteNonPresent 8192u deleteNonPresent NO COMMENTS
DEFAULT 0 --- This type is used to





dn

Type: reference:BinRef

Units: null
Encrypted: false
Access: implicit
Category: TopLevelDn
    Comments:
A tag or metadata is a non-hierarchical keyword or term assigned to the fabric module.



from

Type: scalar:Uint64

Units: null
Encrypted: false
Naming Property -- [NAMING RULES]
Access: naming
Category: TopLevelRegular
    Comments:



id

Type: pool:SegmentId
Primitive Type: scalar:Uint32

Overrides:pool:Segment:id
Units: null Encrypted: false Access: create Category: TopLevelRegular
    Comments:



instSize

Type: pool:Size
Primitive Type: scalar:Uint32

Units: null
Encrypted: false
Access: implicit
Category: TopLevelRegular
    Comments:
The number of pool elements instantiated in this segment.



lcOwn

Type: mo:Owner
Primitive Type: scalar:Enum8

Units: null
Encrypted: false
Access: implicit
Category: TopLevelRegular
    Comments:
A value that indicates how this object was created. For internal use only.
Constants
local 0 Local NO COMMENTS
policy 1 Policy NO COMMENTS
replica 2 Replica NO COMMENTS
resolveOnBehalf 3 ResolvedOnBehalf NO COMMENTS
implicit 4 Implicit NO COMMENTS
DEFAULT local(0) Local NO COMMENTS





modTs

Type: mo:TStamp
Primitive Type: scalar:Date

Units: null
Encrypted: false
Access: implicit
Category: TopLevelRegular
    Comments:
The time when this object was last modified.
Constants
never 0ull never NO COMMENTS
DEFAULT never(0ull) never NO COMMENTS





operSt

Type: pool:OperSt
Primitive Type: scalar:Enum8

Units: null
Encrypted: false
Access: implicit
Category: TopLevelRegular
    Comments:
The runtime state of the object or policy.
Constants
uninitialized 0 Uninitialized Operational state is not yet initialized
disabled 1 Disabled Operational state is disabled
enabled 2 Enabled Operational state is enabled
DEFAULT uninitialized(0) Uninitialized Operational state is not yet initialized





rn

Type: reference:BinRN

Units: null
Encrypted: false
Access: implicit
Category: TopLevelRn
    Comments:
Identifies an object from its siblings within the context of its parent object. The distinguished name contains a sequence of relative names.



size

Type: pool:Size
Primitive Type: scalar:Uint32

Units: null
Encrypted: false
Access: implicit
Category: TopLevelRegular
    Comments:
The size of the firmware image.



status

Type: mo:ModificationStatus
Primitive Type: scalar:Bitmask32

Units: null
Encrypted: false
Access: implicit
Category: TopLevelStatus
    Comments:
The upgrade status. This property is for internal use only.
Constants
created 2u created In a setter method: specifies that an object should be created. An error is returned if the object already exists.
In the return value of a setter method: indicates that an object has been created.
modified 4u modified In a setter method: specifies that an object should be modified
In the return value of a setter method: indicates that an object has been modified.
deleted 8u deleted In a setter method: specifies that an object should be deleted.
In the return value of a setter method: indicates that an object has been deleted.
DEFAULT 0 --- This type controls the life cycle of objects passed in the XML API.

When used in a setter method (such as configConfMo), the ModificationStatus specifies whether an object should be created, modified, deleted or removed.
In the return value of a setter method, the ModificationStatus indicates the actual operation that was performed. For example, the ModificationStatus is set to "created" if the object was created. The ModificationStatus is not set if the object was neither created, modified, deleted or removed.

When invoking a setter method, the ModificationStatus is optional:
If a setter method such as configConfMo is invoked and the ModificationStatus is not set, the system automatically determines if the object should be created or modified.






strategy

Type: shareident:AllocStrategy
Primitive Type: scalar:Enum8

Units: null
Encrypted: false
Access: create
Category: TopLevelRegular
    Comments:
Allocation Strategy
Constants
balanced 1 Balanced NO COMMENTS
DEFAULT balanced(1) Balanced NO COMMENTS





to

Type: scalar:Uint64

Units: null
Encrypted: false
Naming Property -- [NAMING RULES]
Access: naming
Category: TopLevelRegular
    Comments: