Class span:ERDestination (CONCRETE)

Class ID:2332
Class Label: ERSPAN Destination
Encrypted: false - Exportable: false - Persistent: true - Configurable: false - Subject to Quota: Disabled - Abstraction Layer: Concrete Model
Write Access: [NON CONFIGURABLE]
Read Access: [admin, tenant-protocol-l2]
Creatable/Deletable: yes (see Container Mos for details)
Semantic Scope: Fabric
Semantic Scope Evaluation Rule: Parent
Monitoring Policy Source: Parent
Monitoring Flags : [ IsObservable: true, HasStats: false, HasFaults: true, HasHealth: true, HasEventRules: true ]

The ERSPAN destination, which is where network traffic is sent for analysis by a network analyzer. When you create a traffic monitoring session, you must select an ERSPAN source and ERSPAN destination. The type of session (Tenant, Access, or Fabric) determines the allowed types of ERSPAN sources and destinations. The destination can be either a remote port or endpoint group. If the destination is a port, it should not be one that has been configured for other purposes.

Naming Rules
RN FORMAT: erdst

    [1] PREFIX=erdst


DN FORMAT: 

[0] topology/pod-{id}/node-{id}/sys/span/session-{name}/erdst

[1] sys/span/session-{name}/erdst

                


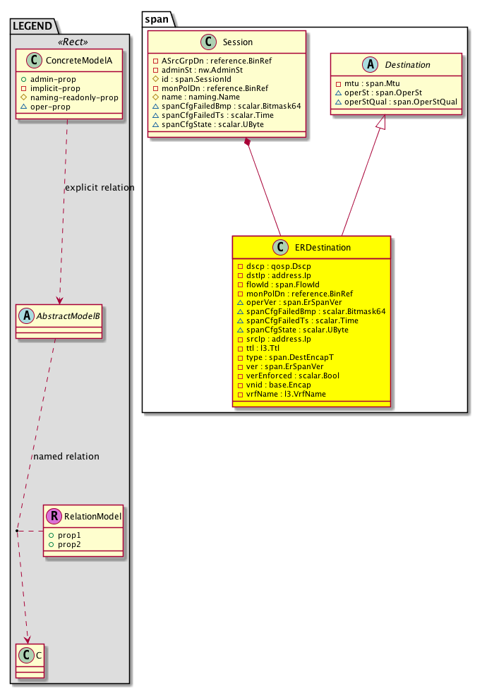
Diagram

Super Mo: span:Destination,
Container Mos: span:Session (deletable:yes),


Containers Hierarchies
[V] top:Root  This class represents the root element in the object hierarchy. All managed objects in the system are descendants of the Root element.
 ├
[V] fabric:Topology The root for IFC topology.
 
 ├
[V] fabric:Pod A pod.
 
 
 ├
[V] fabric:Node The root node for the APIC.
 
 
 
 ├
[V] top:System The APIC uses a policy model to combine data into a health score. Health scores can be aggregated for a variety of areas such as for the infrastructure, applications, or services. The category health score is calculated using a Lp -Norm formula. The health score penalty equals 100 minus the health score. The health score penalty represents the overall health score penalties of a set of MOs that belong to a given category and are children or direc...
 
 
 
 
 ├
[V] span:Entity The SPAN manager control plane entity information.
 
 
 
 
 
 ├
[V] span:Session A local SPAN session is an association of a destination port with source ports. You can monitor incoming or outgoing traffic on a series or range of ports.
 
 
 
 
 
 
 ├
[V] span:ERDestination The ERSPAN destination, which is where network traffic is sent for analysis by a network analyzer. When you create a traffic monitoring session, you must select an ERSPAN source and ERSPAN destination. The type of session (Tenant, Access, or Fabric) determines the allowed types of ERSPAN sources and destinations. The destination can be either a remote port or endpoint group. If the destination is a port, it should not be one that has been config...
[V] top:Root  This class represents the root element in the object hierarchy. All managed objects in the system are descendants of the Root element.
 ├
[V] top:System The APIC uses a policy model to combine data into a health score. Health scores can be aggregated for a variety of areas such as for the infrastructure, applications, or services. The category health score is calculated using a Lp -Norm formula. The health score penalty equals 100 minus the health score. The health score penalty represents the overall health score penalties of a set of MOs that belong to a given category and are children or direc...
 
 ├
[V] span:Entity The SPAN manager control plane entity information.
 
 
 ├
[V] span:Session A local SPAN session is an association of a destination port with source ports. You can monitor incoming or outgoing traffic on a series or range of ports.
 
 
 
 ├
[V] span:ERDestination The ERSPAN destination, which is where network traffic is sent for analysis by a network analyzer. When you create a traffic monitoring session, you must select an ERSPAN source and ERSPAN destination. The type of session (Tenant, Access, or Fabric) determines the allowed types of ERSPAN sources and destinations. The destination can be either a remote port or endpoint group. If the destination is a port, it should not be one that has been config...


Contained Hierarchy
[V] span:ERDestination The ERSPAN destination, which is where network traffic is sent for analysis by a network analyzer. When you create a traffic monitoring session, you must select an ERSPAN source and ERSPAN destination. The type of session (Tenant, Access, or Fabric) determines the allowed types of ERSPAN sources and destinations. The destination can be either a remote port or endpoint group. If the destination is a port, it should not be one that has been config...
 ├
[V] fault:Counts An immutable object that provides the number of critical, major, minor, and warning faults raised on its parent object and its subtree.
 ├
[V] fault:Delegate Exposes internal faults to the user. A fault delegate object can be defined on IFC (for example, for an endpoint group) and when the fault is raised (for example, under an endpoint policy on a switch), a fault delegate object is created on IFC under the specified object. A fault delegate object follows the lifecycle of the original fault instance object, being created, modified, or deleted based on the changes of the original fault.
 ├
[V] fault:Inst Contains detailed information of a fault. This object is attached as a child of the object on which the fault condition occurred. One instance object is created for each fault condition of the parent object. A fault instance object is identified by a fault code.
 
 ├
[V] aaa:RbacAnnotation  RbacAnnotation is used for capturing rbac properties of any apic object Objects can append rbacannotations as Object->RbacAnnotation which is then checked for domain eligibility
 
 ├
[V] tag:Annotation 
 
 ├
[V] tag:Tag 
 ├
[V] health:Inst A base class for a health score instance.(Switch only)


Inheritance
[V] naming:NamedObject An abstract base class for an object that contains a name.
 ├
[V] pol:Obj Represents a generic policy object.
 
 ├
[V] pol:Comp Represents a policy component. This object is part of the policy definition.
 
 
 ├
[V] span:Destination The SPAN destination, which is where network traffic is sent for analysis by a network analyzer. A SPAN destination can be local or remote (ERSPAN). When you create a traffic monitoring session, you must select a SPAN source and a SPAN destination. The type of session (Tenant, Access, or Fabric) determines the allowed types of SPAN sources and destinations. The destination can be either a port or an endpoint group. If the destination is a port, i...
 
 
 
 ├
[V] span:ERDestination The ERSPAN destination, which is where network traffic is sent for analysis by a network analyzer. When you create a traffic monitoring session, you must select an ERSPAN source and ERSPAN destination. The type of session (Tenant, Access, or Fabric) determines the allowed types of ERSPAN sources and destinations. The destination can be either a remote port or endpoint group. If the destination is a port, it should not be one that has been config...


Events
                span:Destination:span_Destination_operStChange


Faults
                span:Destination:operStFailed


Fsms
                


Properties Summary
Defined in: span:ERDestination
qosp:Dscp
          scalar:UByte
dscp  (span:ERDestination:dscp)
           The DSCP value for sending the monitored packets using ERSPAN.
address:Ip dstIp  (span:ERDestination:dstIp)
           The destination IP of the ERSPAN packet.
span:FlowId
          scalar:Uint16
flowId  (span:ERDestination:flowId)
           The flow ID of the ERSPAN packet.
reference:BinRef monPolDn  (span:ERDestination:monPolDn)
          
span:ErSpanVer
          scalar:Enum8
operVer  (span:ERDestination:operVer)
           Oper Erspan version
scalar:Bitmask64 spanCfgFailedBmp  (span:ERDestination:spanCfgFailedBmp)
           The bitmap of SPAN destinations of the configuration that failed.
scalar:Time spanCfgFailedTs  (span:ERDestination:spanCfgFailedTs)
          
scalar:UByte spanCfgState  (span:ERDestination:spanCfgState)
           The configuration state of a remote SPAN destination.
address:Ip srcIp  (span:ERDestination:srcIp)
           The source IP of the ERSPAN packet.
l3:Ttl
          scalar:UByte
ttl  (span:ERDestination:ttl)
           The time to live (ttl) value in the ERSPAN packet.
span:DestEncapT
          scalar:Enum8
type  (span:ERDestination:type)
           The encapsulation type of the monitored packet sent to the destination.
span:ErSpanVer
          scalar:Enum8
ver  (span:ERDestination:ver)
           The ERSPAN current version.
scalar:Bool verEnforced  (span:ERDestination:verEnforced)
           Indicate if Erspan version is enforced
base:Encap vnid  (span:ERDestination:vnid)
           The VN ID for the VRF.
l3:VrfName
          string:Basic
vrfName  (span:ERDestination:vrfName)
           The VRF for the ERSPAN packet.
Defined in: span:Destination
span:Mtu
          scalar:Uint16
mtu  (span:Destination:mtu)
           The MTU truncation size for the packets.
span:OperSt
          scalar:Enum8
operSt  (span:Destination:operSt)
           The operational state of the session.
span:OperStQual
          scalar:Enum8
operStQual  (span:Destination:operStQual)
           The operational state qualifier.
Defined in: pol:Comp
naming:Descr
          string:Basic
descr  (pol:Comp:descr)
           Specifies the description of a policy component.
Defined in: pol:Obj
naming:Name
          string:Basic
name  (pol:Obj:name)
           Overrides:naming:NamedObject:name
           null
Defined in: naming:NamedObject
naming:NameAlias
          string:Basic
nameAlias  (naming:NamedObject:nameAlias)
           NO COMMENTS
Defined in: mo:Resolvable
mo:Owner
          scalar:Enum8
lcOwn  (mo:Resolvable:lcOwn)
           A value that indicates how this object was created. For internal use only.
Defined in: mo:TopProps
mo:ModificationChildAction
          scalar:Bitmask32
childAction  (mo:TopProps:childAction)
           Delete or ignore. For internal use only.
reference:BinRef dn  (mo:TopProps:dn)
           A tag or metadata is a non-hierarchical keyword or term assigned to the fabric module.
reference:BinRN rn  (mo:TopProps:rn)
           Identifies an object from its siblings within the context of its parent object. The distinguished name contains a sequence of relative names.
mo:ModificationStatus
          scalar:Bitmask32
status  (mo:TopProps:status)
           The upgrade status. This property is for internal use only.
Defined in: mo:Modifiable
mo:TStamp
          scalar:Date
modTs  (mo:Modifiable:modTs)
           The time when this object was last modified.
Properties Detail

childAction

Type: mo:ModificationChildAction
Primitive Type: scalar:Bitmask32

Units: null
Encrypted: false
Access: implicit
Category: TopLevelChildAction
    Comments:
Delete or ignore. For internal use only.
Constants
deleteAll 16384u deleteAll NO COMMENTS
ignore 4096u ignore NO COMMENTS
deleteNonPresent 8192u deleteNonPresent NO COMMENTS
DEFAULT 0 --- This type is used to





descr

Type: naming:Descr
Primitive Type: string:Basic

Like: naming:Described:descr
Units: null
Encrypted: false
Access: admin
Category: TopLevelRegular
    Comments:
Specifies the description of a policy component.



dn

Type: reference:BinRef

Units: null
Encrypted: false
Access: implicit
Category: TopLevelDn
    Comments:
A tag or metadata is a non-hierarchical keyword or term assigned to the fabric module.



dscp

Type: qosp:Dscp
Primitive Type: scalar:UByte

Units: null
Encrypted: false
Access: implicit
Category: TopLevelRegular
    Comments:
The DSCP value for sending the monitored packets using ERSPAN.
Constants
CS0 0 CS0 CS0
CS1 8 CS1 CS1
AF11 10 AF11 low drop AF11 low drop
AF12 12 AF12 medium drop AF12 medium drop
AF13 14 AF13 high drop AF13 high drop
CS2 16 CS2 CS2
AF21 18 AF21 low drop AF21 low drop
AF22 20 AF22 medium drop AF22 medium drop
AF23 22 AF23 high drop AF22 high drop
CS3 24 CS3 CS3
AF31 26 AF31 low drop AF31 low drop
AF32 28 AF32 medium drop AF32 medium drop
AF33 30 AF33 high drop AF33 high drop
CS4 32 CS4 CS4
AF41 34 AF41 low drop AF41 low drop
AF42 36 AF42 medium drop AF42 medium drop
AF43 38 AF43 high drop AF42 high drop
CS5 40 CS5 CS5
VA 44 Voice Admit VA
EF 46 Expedited Forwarding EF
CS6 48 CS6 CS6
CS7 56 CS7 CS7
unspecified 64 Unspecified Unspecified
DEFAULT CS0(0) CS0 CS0





dstIp

Type: address:Ip

Units: null
Encrypted: false
Access: implicit
Category: TopLevelRegular
    Comments:
The destination IP of the ERSPAN packet.



flowId

Type: span:FlowId
Primitive Type: scalar:Uint16

Units: null
Encrypted: false
Access: implicit
Category: TopLevelRegular
    Comments:
The flow ID of the ERSPAN packet.
Constants
defaultValue 1 --- NO COMMENTS





lcOwn

Type: mo:Owner
Primitive Type: scalar:Enum8

Units: null
Encrypted: false
Access: implicit
Category: TopLevelRegular
    Comments:
A value that indicates how this object was created. For internal use only.
Constants
local 0 Local NO COMMENTS
policy 1 Policy NO COMMENTS
replica 2 Replica NO COMMENTS
resolveOnBehalf 3 ResolvedOnBehalf NO COMMENTS
implicit 4 Implicit NO COMMENTS
DEFAULT local(0) Local NO COMMENTS





modTs

Type: mo:TStamp
Primitive Type: scalar:Date

Units: null
Encrypted: false
Access: implicit
Category: TopLevelRegular
    Comments:
The time when this object was last modified.
Constants
never 0ull never NO COMMENTS
DEFAULT never(0ull) never NO COMMENTS





monPolDn

Type: reference:BinRef

Units: null
Encrypted: false
Access: implicit
Category: TopLevelRegular
    Comments:



mtu

Type: span:Mtu
Primitive Type: scalar:Uint16

Units: null
Encrypted: false
Access: implicit
Category: TopLevelRegular
    Comments:
The MTU truncation size for the packets.
Constants
defaultValue 1518 --- NO COMMENTS





name

Type: naming:Name
Primitive Type: string:Basic

Overrides:naming:NamedObject:name
Units: null Encrypted: false Access: admin Category: TopLevelRegular
    Comments:
null



nameAlias

Type: naming:NameAlias
Primitive Type: string:Basic

Units: null
Encrypted: false
Access: admin
Category: TopLevelRegular
    Comments:
NO COMMENTS



operSt

Type: span:OperSt
Primitive Type: scalar:Enum8

Units: null
Encrypted: false
Access: oper
Category: TopLevelRegular
    Comments:
The operational state of the session.
Constants
unspecified 0 Unspecified Unspecified
up 1 Up Up
down 2 Down Down
failed 3 Failed Failed
partial 4 Partial Partially Up - up for some of the sources but not for all of them
DEFAULT down(2) Down Down





operStQual

Type: span:OperStQual
Primitive Type: scalar:Enum8

Units: null
Encrypted: false
Access: oper
Category: TopLevelRegular
    Comments:
The operational state qualifier.
Constants
active 1 The session is up session is up
no-hw-res 2 No hardware resource No Hardware resource
no-oper-src-dst 3 No operational src/dst No operational src/dst
error 4 Generic error Generic error
no-src 5 No sources configured No sources configured
no-dst 6 No dest configured No dest configured
no-src-dst 7 No src/dst configured No src/dst configured
shut 8 Session admin shut Session admin shut
invalid-dst-mode 9 Dst in wrong mode Dst in wrong mode
invalid-src-mode 10 Src in wrong mode Src in wrong mode
invalid-vrf 11 No valid VRF No valid VRF
invalid-ip 12 No valid IP address No valid IP Address
no-route 13 No route to destination IP address No route to destination IP address
no-eg-intf 14 Egress interface not resolved Egress interface not resolved
hw-err 15 Hardware error Hardware error
ver-error 16 ERSPAN version not supported Invalid version error
DEFAULT no-oper-src-dst(3) No operational src/dst No operational src/dst





operVer

Type: span:ErSpanVer
Primitive Type: scalar:Enum8

Units: null
Encrypted: false
Access: oper
Category: TopLevelRegular
    Comments:
Oper Erspan version
Constants
ver1 1 Version 1 Version 1
ver2 2 Version 2 Version 2
DEFAULT ver2(2) Version 2 Version 2





rn

Type: reference:BinRN

Units: null
Encrypted: false
Access: implicit
Category: TopLevelRn
    Comments:
Identifies an object from its siblings within the context of its parent object. The distinguished name contains a sequence of relative names.



spanCfgFailedBmp

Type: scalar:Bitmask64

Units: null
Encrypted: false
Access: oper
Category: TopLevelRegular
    Comments:
The bitmap of SPAN destinations of the configuration that failed.
Constants
span:ERDestinationlcOwn_failed_flag -9223372036854775808ull --- NO COMMENTS
span:ERDestinationvrfName_failed_flag 1048576ull --- NO COMMENTS
span:ERDestinationdstIp_failed_flag 128ull --- NO COMMENTS
span:ERDestinationver_failed_flag 131072ull --- NO COMMENTS
span:ERDestinationsrcIp_failed_flag 16384ull --- NO COMMENTS
span:ERDestinationname_failed_flag 1ull --- NO COMMENTS
span:ERDestinationmodTs_failed_flag 2305843009213693952ull --- NO COMMENTS
span:ERDestinationflowId_failed_flag 256ull --- NO COMMENTS
span:ERDestinationverEnforced_failed_flag 262144ull --- NO COMMENTS
span:ERDestinationnameAlias_failed_flag 2ull --- NO COMMENTS
span:ERDestinationttl_failed_flag 32768ull --- NO COMMENTS
span:ERDestinationdescr_failed_flag 4ull --- NO COMMENTS
span:ERDestinationmonPolDn_failed_flag 512ull --- NO COMMENTS
span:ERDestinationvnid_failed_flag 524288ull --- NO COMMENTS
span:ERDestinationdscp_failed_flag 64ull --- NO COMMENTS
span:ERDestinationtype_failed_flag 65536ull --- NO COMMENTS
span:ERDestinationmtu_failed_flag 8ull --- NO COMMENTS
DEFAULT 0 --- NO COMMENTS





spanCfgFailedTs

Type: scalar:Time

Units: null
Encrypted: false
Access: oper
Category: TopLevelRegular
    Comments:



spanCfgState

Type: scalar:UByte

Units: null
Encrypted: false
Access: oper
Category: TopLevelRegular
    Comments:
The configuration state of a remote SPAN destination.



srcIp

Type: address:Ip

Units: null
Encrypted: false
Access: implicit
Category: TopLevelRegular
    Comments:
The source IP of the ERSPAN packet.



status

Type: mo:ModificationStatus
Primitive Type: scalar:Bitmask32

Units: null
Encrypted: false
Access: implicit
Category: TopLevelStatus
    Comments:
The upgrade status. This property is for internal use only.
Constants
created 2u created In a setter method: specifies that an object should be created. An error is returned if the object already exists.
In the return value of a setter method: indicates that an object has been created.
modified 4u modified In a setter method: specifies that an object should be modified
In the return value of a setter method: indicates that an object has been modified.
deleted 8u deleted In a setter method: specifies that an object should be deleted.
In the return value of a setter method: indicates that an object has been deleted.
DEFAULT 0 --- This type controls the life cycle of objects passed in the XML API.

When used in a setter method (such as configConfMo), the ModificationStatus specifies whether an object should be created, modified, deleted or removed.
In the return value of a setter method, the ModificationStatus indicates the actual operation that was performed. For example, the ModificationStatus is set to "created" if the object was created. The ModificationStatus is not set if the object was neither created, modified, deleted or removed.

When invoking a setter method, the ModificationStatus is optional:
If a setter method such as configConfMo is invoked and the ModificationStatus is not set, the system automatically determines if the object should be created or modified.






ttl

Type: l3:Ttl
Primitive Type: scalar:UByte

Units: null
Encrypted: false
Access: implicit
Category: TopLevelRegular
    Comments:
The time to live (ttl) value in the ERSPAN packet.
Constants
unspecified 0 Unspecified Unspecified
defaultValue 64 --- NO COMMENTS





type

Type: span:DestEncapT
Primitive Type: scalar:Enum8

Units: null
Encrypted: false
Access: implicit
Category: TopLevelRegular
    Comments:
The encapsulation type of the monitored packet sent to the destination.
Constants
gre 1 Gre encapsulated ER-SPAN, gre encapsulated
DEFAULT gre(1) Gre encapsulated ER-SPAN, gre encapsulated





ver

Type: span:ErSpanVer
Primitive Type: scalar:Enum8

Units: null
Encrypted: false
Access: implicit
Category: TopLevelRegular
    Comments:
The ERSPAN current version.
Constants
ver1 1 Version 1 Version 1
ver2 2 Version 2 Version 2
DEFAULT ver2(2) Version 2 Version 2





verEnforced

Type: scalar:Bool

Units: null
Encrypted: false
Access: implicit
Category: TopLevelRegular
    Comments:
Indicate if Erspan version is enforced
Constants
no false --- NO COMMENTS
yes true --- NO COMMENTS
DEFAULT no(false) --- NO COMMENTS





vnid

Type: base:Encap

Units: null
Encrypted: false
Access: implicit
Category: TopLevelRegular
    Comments:
The VN ID for the VRF.



vrfName

Type: l3:VrfName
Primitive Type: string:Basic

Units: null
Encrypted: false
Access: implicit
Category: TopLevelRegular
    Comments:
The VRF for the ERSPAN packet.